Forecasting Solar Photovoltaic Power Production: A Comprehensive Review and Innovative Data-Driven Modeling Framework
Abstract
1. Introduction
1.1. Background
1.2. Techniques and Challenges in Solar PV Power Prediction
1.3. Gaps, Objectives, and Novelty
- Develop a pioneering, systematic, and integrative data-driven framework for solar PV power generation prediction that encompasses all relevant aspects.
- Address practical challenges associated with solar PV power production prediction by employing a structured three-phase, seven-module framework. This review aims to illustrate each phase and module while systematically examining the available modeling methods.
- Highlight often-overlooked technical issues that influence the predictability of solar PV power in the existing literature.
- Enhance the accuracy of solar PV power predictions through the implementation of the integrative framework in solar PV plants, improving prediction precision and boosting the reliability of electric power production and distribution. This includes incorporating advanced Machine Learning techniques, feature engineering, optimization algorithms, context change detection (module 6), and incremental learning (module 7).
- Examine the implications of variable weather conditions on future solar PV production scenarios and their environmental impact.
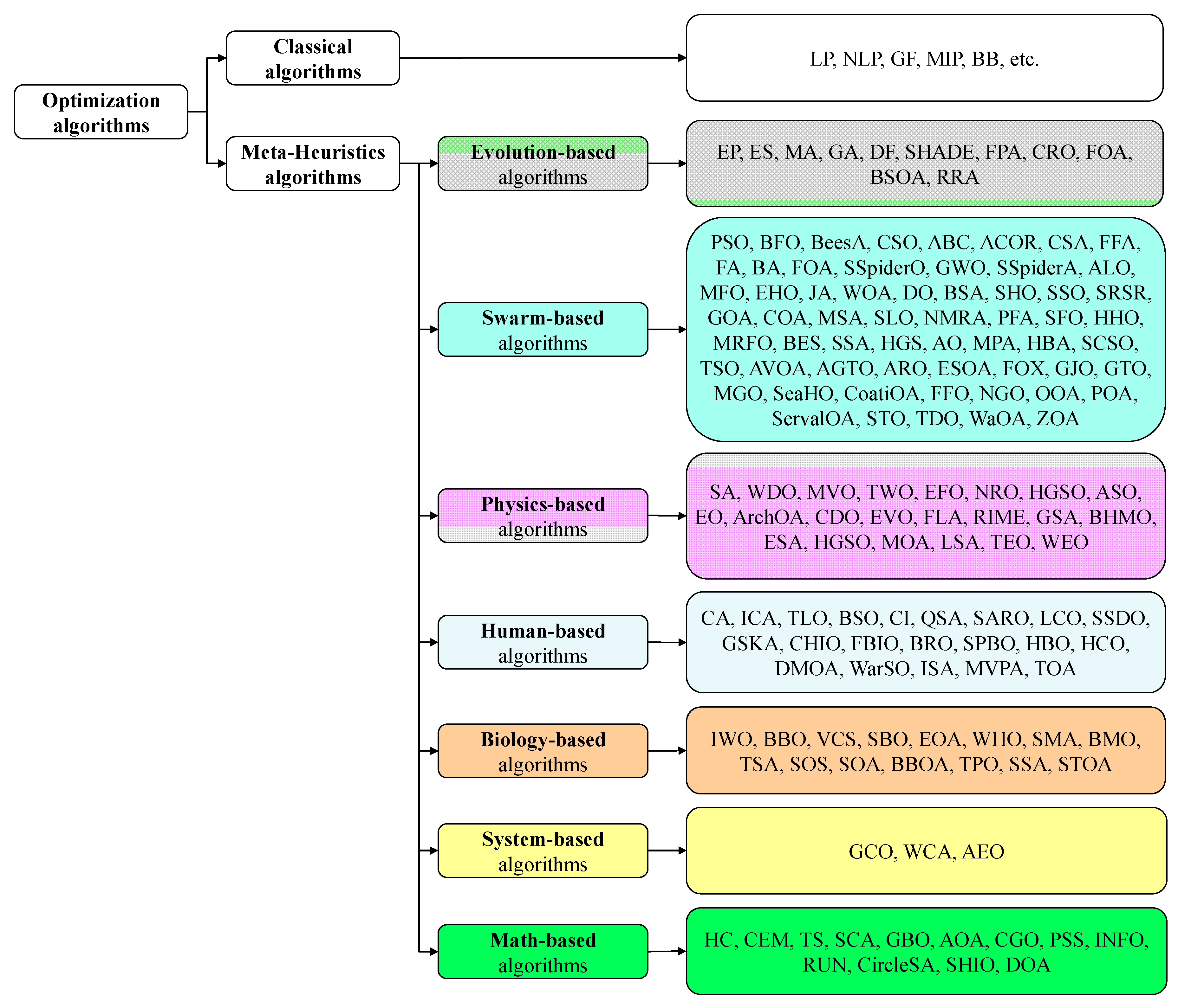
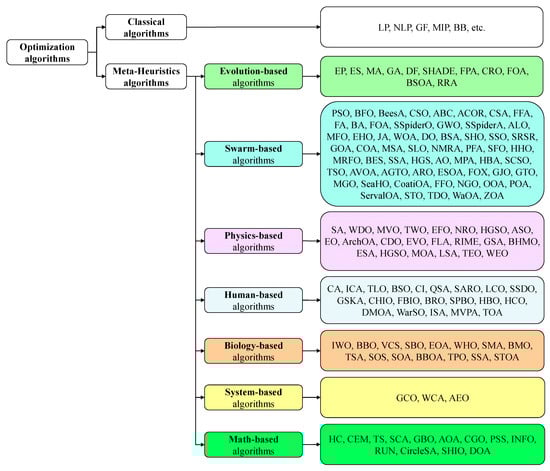
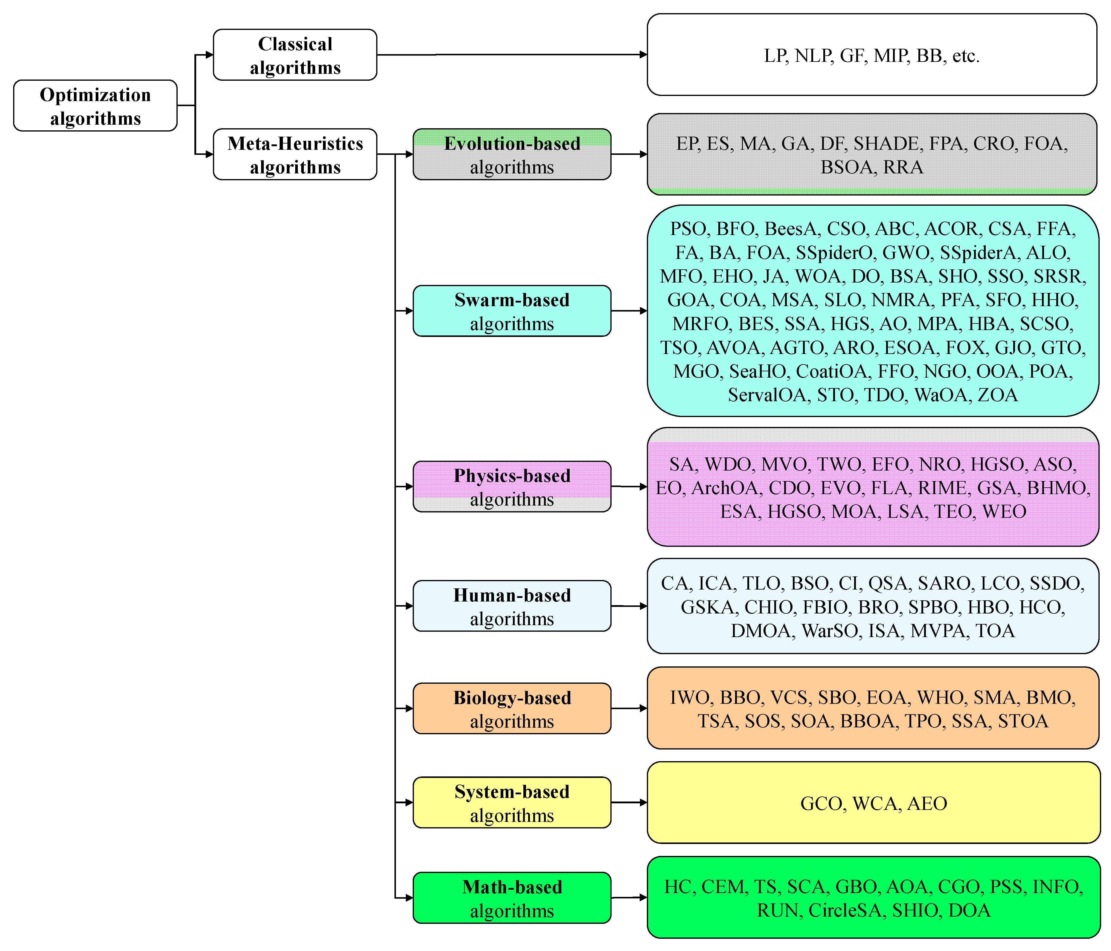
- Present and review meta-heuristic optimization algorithms relevant to solar power prediction.
1.4. Review Structure and Organization
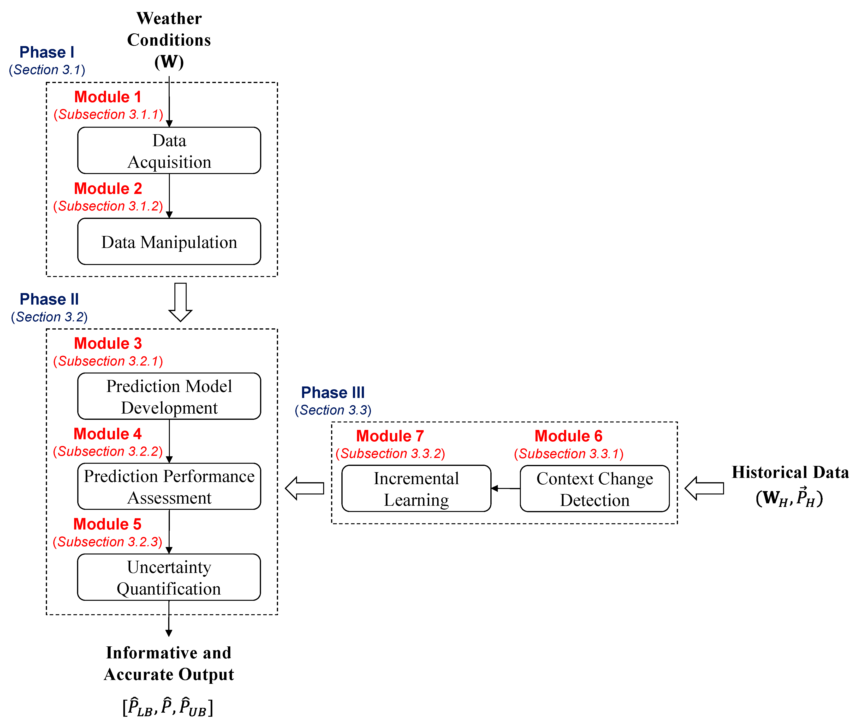
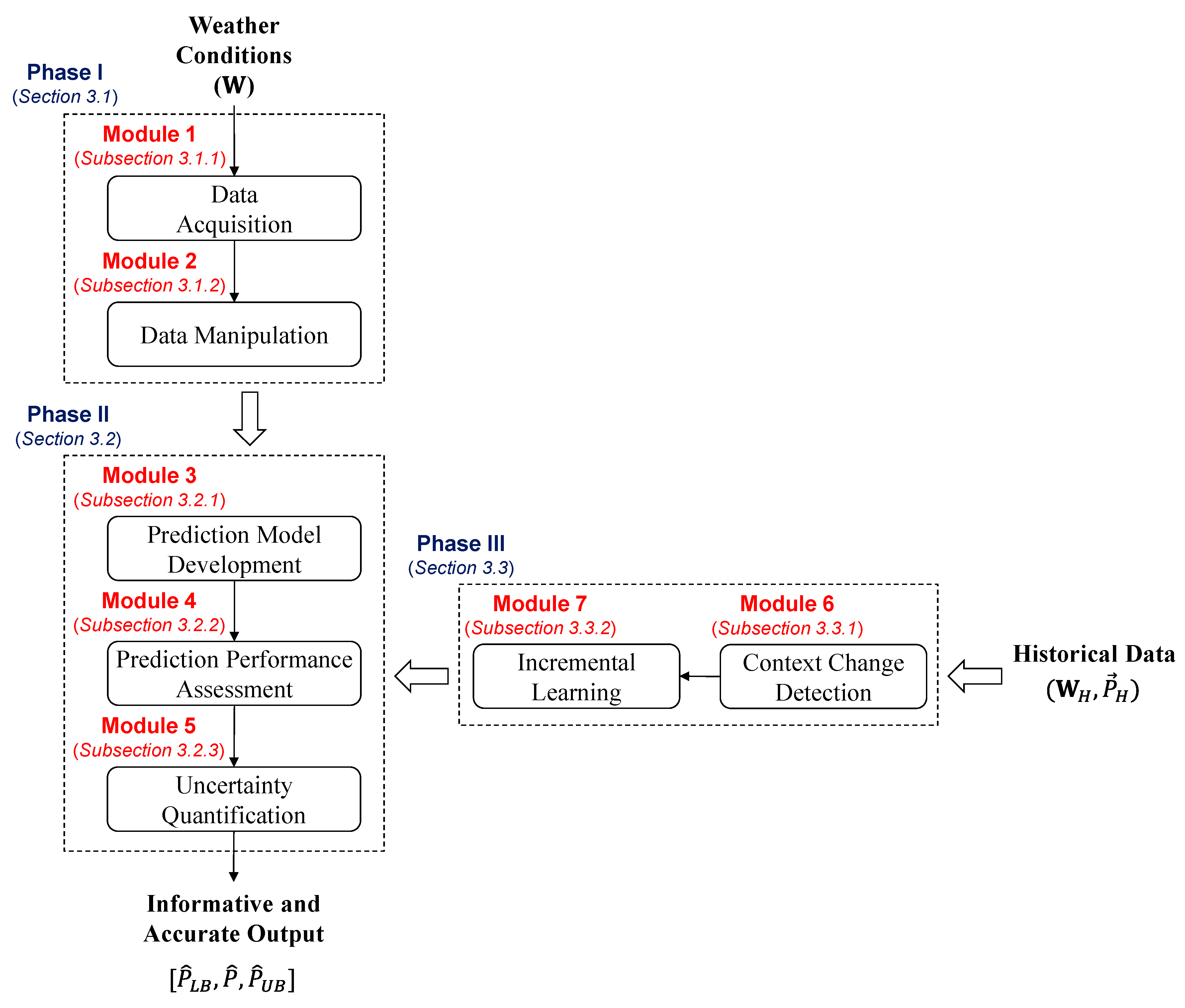
2. The Systematic and Integrative Data-Driven Framework
3. Systematic Framework: Phases and Modules
3.1. Phase I: Data Preparation
3.1.1. Data Acquisition (Module 1)
Physical Approaches
Statistical Approaches
Hybrid Approaches
3.1.2. Data Manipulation (Module 2)
3.2. Phase II: Model Development and Evaluation
3.2.1. Prediction Model Development (Module 3)
3.2.2. Prediction Performance Assessment (Module 4)
3.2.3. Uncertainty Quantification (Module 5)
- Inputs used to develop/build the prediction model, e.g., measurement errors and/or forecasting errors of the weather variables, scarce or irregular available pairs of historical weather variables, and the corresponding production data (i.e., these are usually handled by the data acquisition and manipulation modules);
- Inherent variability/stochasticity/volatility of the physical process combined with the solar PV plant operation and the experienced environmental conditions;
- Inherent variability/stochasticity of the model itself, e.g., the model configuration and architecture (i.e., the internal parameters and hyperparameters of the, for example, ANN/ELM/ESN models).
3.3. Phase III: Advanced Enhancements
3.3.1. Context Change Detection (Module 6)
3.3.2. Incremental Learning (Module 7)
4. Summary of Contributions and Modules
5. Conclusions and Future Research Directions
- Monitoring representative weather conditions, timestamp features, and other influential factors like solar cell temperature.
- Manipulating and transforming collected features to boost prediction accuracy.
- Integrating meta-heuristic optimization techniques with prediction models to enhance accuracy while managing complexity.
- Quantifying sources of uncertainty to provide robust information about future production predictions.
- Detecting context changes in weather conditions to update prediction models dynamically.
Author Contributions
Funding
Data Availability Statement
Conflicts of Interest
List of Abbreviations and Notations
| ABC | Artificial Bee Colony | LSTM | Long Short-Term Memory |
| ACOR | Ant Colony Optimization | LUBE | Lower Upper Bound Estimation |
| AdaBoost | Adaptive Boosting | LUPI | Learning Using Privileged Information |
| AE | AutoEncoder | MA | Memetic Algorithm |
| AE-GRU | AutoEncoder–Gated Recurrent Unit | MARS | Multivariate Adaptive Regression Spline |
| AE-LSTM | AutoEncoder–Long Short-Term Memory | MFO | Moth Flame Optimization |
| AEO | Artificial Ecosystem-based Optimization | MGO | Mountain Gazelle Optimizer |
| AE-ORELM | AE-Optimal Regularized Extreme Learning Machine | MIP | Mixed Integer Programming |
| AGTO | Artificial Gorilla Troops Optimization | ML | Machine Learning |
| AI | Artificial Intelligence | MLP | Multilayer Perceptron |
| ALO | Ant Lion Optimizer | MOA | Magnetic Optimization Algorithm |
| AnEn | Analog Ensemble | MPA | Marine Predators Algorithm |
| ANNs | Artificial Neural Networks | MPIW | Mean PIW |
| AO | Aquila Optimizer | MRFO | Manta Ray Foraging Optimization |
| AOA | Arithmetic Optimization Algorithm | MSA | Moth Search Algorithm |
| APSO | Accelerate Particle Swarm Optimization | MVE | Mean-Variance Estimation |
| ArchOA | Archimedes Optimization Algorithm | MVO | Multi-Verse Optimizer |
| ARIMA | AutoRegressive Integrated Moving Average | MVPA | Most Valuable Player Algorithm |
| ARO | Artificial Rabbits Optimization | NGO | Northern Goshawk Optimization |
| ARTMAP | Adaptive Resonance Theory Mapping | NKDE | Nonparametric Kernel Density Estimation |
| ASO | Atom Search Optimization | NLP | Non-Linear Programming |
| AVOA | African Vultures Optimization Algorithm | NMRA | Nake Mole-Rat Algorithm |
| BA | Bat Algorithm | NNE | Neural Network Ensemble |
| BB | Bound Branch | NNs | Neural Networks |
| BBO | Biogeography-Based Optimization | NRO | Nuclear Reaction Optimization |
| BBOA | Brown-Bear Optimization Algorithm | NWPs | Numerical Weather Predictions |
| BeesA | Bees Algorithm | OOA | Osprey Optimization Algorithm |
| BES | Bald Eagle Search | ORELM | Optimal Regularized ELM |
| BFO | Bacterial Foraging Optimization | OS-ELMs | Online Sequential Extreme Learning Machines |
| BHMO | Black Hole Mechanics Optimization | PCA | Principal Component Analysis |
| BiLSTM | Bidirectional LSTM | PCC | Pearson Correlation Coefficient |
| BMO | Barnacles Mating Optimizer | PFA | Pathfinder Algorithm |
| BP | Back Propagation | PICP | PI Coverage Probability |
| BPNN | Back-Propagation Neural Network | PIs | Prediction Intervals |
| BRO | Battle Royale Optimization | PIW | PI Width |
| BS | Bootstrap | PM | Persistence Model |
| BSA | Bird Swarm Algorithm | POA | Pelican Optimization Algorithm |
| BSO | Brain Storm Optimization | PSO | Particle Swarm Optimization |
| BSOA | Backtracking Search Optimization Algorithm | PSS | Pareto-like Sequential Sampling |
| CA | Culture Algorithm | PV | Photovoltaic |
| CatBoost | Categorical Boosting | QR | Quantile Regression |
| CC | Context change | QSA | Queuing Search Algorithm |
| CDO | Chernobyl Disaster Optimization | RAN | Resource-Allocating Network |
| CEM | Cross-Entropy Method | RBFNN | Radial Basis Function Neural Network |
| CGO | Chaos Game Optimization | RE | Renewable Energy |
| CHIO | Coronavirus Herd Immunity Optimization | RESs | Renewable Energy Sources |
| CI | Cohort Intelligence | RF | Random Forest |
| CircleSA | Circle Search Algorithm | RFR | RF Regressor |
| CIs | Confidence Intervals | RIME | Physical Phenomenon of RIME-ice |
| CMV | Cloud Motion Vector | RNN | Recurrent Neural Network |
| CNN | Convolution Neural Network | RRA | Runner-Root Algorithm |
| COA | Coyote Optimization Algorithm | RUL | Remaining Useful Life |
| CoatiOA | Coati Optimization Algorithm | RUN | RUNge Kutta optimizer |
| CRO | Coral Reefs Optimization | SA | Simulated Annealing |
| CRPSO | CRaziness PSO | SARO | Search And Rescue Optimization |
| CSA | Cuckoo Search Algorithm | SBO | Satin Bowerbird Optimizer |
| CSO | Cat Swarm Optimization | SC | Spectral Clustering |
| DBNs | Deep Belief Networks | SCA | Sine Cosine Algorithm |
| DCNN | Deep-Convolution Neural Network | SCN | Stochastic Configuration Network |
| DF | Differential Evolution | SCSO | Sand Cat Swarm Optimization |
| DL | Deep Learning | SeaHO | Sea-Horse Optimization |
| DLSTM | Deep-Long Short-Term Memory | ServalOA | Serval Optimization Algorithm |
| DMOA | Dwarf Mongoose Optimization Algorithm | SFLA | Shuffled Frog Leaping Algorithm |
| DNNs | Deep Neural Networks | SFO | Sailfish Optimizer |
| DO | Dragonfly Optimization | SGD | Stochastic Gradient Descent |
| DOA | Darcy Optimization Algorithm | SHADE | Success-History Adaptation Differential Evolution |
| DTs | Decision Trees | SHIO | Success History Intelligent Optimization |
| EE | Evolving Environment | SHO | Spotted Hyena Optimizer |
| EFO | Electromagnetic Field Optimization | SLO | Sea Lion Optimization |
| EHO | Elephant Herding Optimization | SMA | Slime Mold Algorithm |
| ELM | Extreme Learning Machine | SOA | Seagull Optimization Algorithm |
| EMD | Empirical Mode Decomposition | SOINN | Self-Organizing Incremental Neural Network |
| EO | Equilibrium Optimizer | SOM | Self-Organizing Map |
| EOA | Earthworm Optimization Algorithm | SOS | Symbiotic Organisms Search |
| EP | Evolutionary Programming | SPBO | Student Psychology-Based Optimization |
| ESs | Evolution Strategies | SRPCNN | Super-Resolution Perception CNN |
| ESA | Electro-Search Algorithm | SRSR | Swarm Robotics Search And Rescue |
| ESN | Echo State Network | SSA | Sparrow Search Algorithm (swarm-based) |
| ESOA | Egret Swarm Optimization Algorithm | SSA | Salp Swarm Algorithm (biology-based) |
| ETR | Extra Tree Regressor | SSDO | Social Ski-Driver Optimization |
| EVO | Energy Valley Optimization | SSO | Salp Swarm Optimization |
| FA | Fireworks Algorithm | SSpiderA | Social Spider Algorithm |
| FBIO | Forensic-Based Investigation Optimization | SSpiderO | Social Spider Optimization |
| FCDT | Fast Cull outlier algorithm and Decision Tree | STO | Siberian Tiger Optimization |
| FFA | Firefly Algorithm | STOA | Sooty Tern Optimization Algorithm |
| FFNN | Feedforward Neural Network | SVR | Support Vector Regression |
| FFO | Fennec FoX Optimization | SVM | Support Vector Machine |
| FLA | Fick’s Law Algorithm | TDO | Tasmanian Devil Optimization |
| FOA | Fruit-fly Optimization Algorithm (swarm-based) | TEO | Thermal Exchange Optimization |
| FOA | Forest Optimization Algorithm (evolutionary-based) | TLO | Teaching–Learning-based Optimization |
| FOX | Fox Optimizer | TOA | Teamwork Optimization Algorithm |
| FPA | Flower Pollination Algorithm | TPO | Tree Physiology Optimization |
| GA | Genetic Algorithm | TS | Tabu Search |
| GAN | Generative Adversarial Network | TSA | Tunicate Swarm Algorithm |
| GBO | Gradient-Based Optimizer | TSO | Tuna Swarm Optimization |
| GCO | Germinal Center Optimization | TWO | Tug of War Optimization |
| GD | Gradient Descent | VAR | Vector Autoregressive |
| GF | Gradient Free | VCS | Virus Colony Search |
| GJO | Golden Jackal Optimization | VPP | Virtual Power Plant |
| GMMs | Gaussian Mixture Models | WaOA | Walrus Optimization Algorithm |
| GOA | Grasshopper Optimization Algorithm | WarSO | War Strategy Optimization |
| GPR | Gaussian Process Regression | WCA | Water Cycle Algorithm |
| GPS | General Pattern Search | WDO | Wind-Driven Optimization |
| GRU | Gated Recurrent Unit | WEO | Water Evaporation Optimization |
| GSA | Gravitational Search Algorithm | WHO | Wildebeest Herd Optimization |
| GSKA | Gaining Sharing Knowledge-based Algorithm | WOA | Whale Optimization Algorithm |
| GTO | Giant Trevally Optimization | WP | Wavelet Packet |
| GWO | Grey Wolf Optimizer | WT | Wavelet Transformation |
| HBA | Honey Badger Algorithm | XGBoost | Extreme Gradient Boosting |
| HBO | Heap-based Optimization | ZOA | Zebra Optimization Algorithm |
| HC | Hill Climbing | W | Forecasted/measured weather conditions |
| HCO | Human Conception Optimization | WH | Historical weather conditions |
| HGS | Hunger Games Search | Historical solar PV production data | |
| HGSO | Henry Gas Solubility Optimization | P | Actual solar PV power production |
| HHO | Harris Hawks Optimization | Forecasted solar PV power production | |
| IAO | Improved Aquila Optimization algorithm | Lower and upper bounds of the forecasted production | |
| IBLS | Incremental Broad Learning System | Pre-defined confidence level | |
| ICA | Imperialist Competitive Algorithm | N | Overall number of test data points |
| IDE | Improved DE | I | Index of test data point |
| IL | Incremental learning | E | Simple Error |
| INFO | weIghted meaN oF vectOrs | nE | Normalized Simple Error |
| ISA | Interactive Search Algorithm | MBE | Mean Bias Error |
| ISSA | Improved Sparrow Search Algorithm | nMBE | Normalized MBE |
| IWBOA | Improved Whale Bat Optimization Algorithm | MAE | Mean Absolute Error |
| IWO | Invasive Weed Optimization | RMSE | Root Mean Square Error |
| IWOA | Improved Whale Optimization Algorithm | nRMSE | Normalized RMSE |
| JA | Jaya Algorithm | MAPE | Mean Absolute Percentage Error |
| KDE | Kernel Density Estimation | nMAPE | Normalized MAPE |
| K-nn | K-nearest neighbor | WMAE | Weighted MAE |
| LASSO | Least Absolute Shrinkage and Selection Operator | nMAE | Normalized MAE |
| LCO | Life Choice-Based Optimization | MdAPE | Median Absolute Percentage Error |
| LightGBMs | Light Gradient Boosting Machines | R2 | Coefficient of Determination |
| Linear Programming | Proposed | Proposed prediction model | |
| LR | Linear Regression | Benchmark | Benchmark prediction model |
| LSA | Lightning Search Algorithm | Metric | Prediction performance metric |
| LS-SVM | Least Square SVM | PGMetric | Performance gain of Metric |
| LSSVR | Least Squares Support Vector Regression | σ | Standard deviation |
References
- Xu, Q.; Lan, P.; Zhang, B.; Ren, Z.; Yan, Y. Preparation of Syngas via Catalytic Gasification of Biomass with a Nickel-Based Catalyst. Energy Sources Part A Recovery Util. Environ. Eff. 2013, 35, 848–858. [Google Scholar] [CrossRef]
- Saleh, A.M.; Haris, A.; Ahmad, N. Towards a UTAUT-Based Model for the Intention to Use Solar Water Heatersby Libyan Households. Int. J. Energy Econ. Policy 2013, 4, 26–31. [Google Scholar]
- Fornara, F.; Pattitoni, P.; Mura, M.; Strazzera, E. Predicting Intention to Improve Household Energy Efficiency: The Role of Value-Belief-Norm Theory, Normative and Informational Influence, and Specific Attitude. J. Environ. Psychol. 2016, 45, 1–10. [Google Scholar] [CrossRef]
- Tsagarakis, K.P.; Mavragani, A.; Jurelionis, A.; Prodan, I.; Andrian, T.; Bajare, D.; Korjakins, A.; Magelinskaite-Legkauskiene, S.; Razvan, V.; Stasiuliene, L. Clean vs. Green: Redefining Renewable Energy. Evidence from Latvia, Lithuania, and Romania. Renew. Energy 2018, 121, 412–419. [Google Scholar] [CrossRef]
- International Energy Agency (IEA). World Energy Outlook 2020; International Energy Agency: Paris, France, 2020. [Google Scholar]
- Momete, D.C. Analysis of the Potential of Clean Energy Deployment in the European Union. IEEE Access 2018, 6, 54811–54822. [Google Scholar] [CrossRef]
- Rizzi, F.; van Eck, N.J.; Frey, M. The Production of Scientific Knowledge on Renewable Energies: Worldwide Trends, Dynamics and Challenges and Implications for Management. Renew. Energy 2014, 62, 657–671. [Google Scholar] [CrossRef]
- Ramana, P.V. SPV Technology Dissemination—A Global Review. In Solar Photovoltaic Systems in Bangladesh: Experiences and Opportunities; Eusuf, M., Ed.; The University Press Limited: Dhaka, Bangladesh, 2005; pp. 119–138. [Google Scholar]
- Zahedi, A. Australian Renewable Energy Progress. Renew. Sustain. Energy Rev. 2010, 14, 2208–2213. [Google Scholar] [CrossRef]
- Diagne, M.; David, M.; Lauret, P.; Boland, J.; Schmutz, N. Review of Solar Irradiance Forecasting Methods and a Proposition for Small-Scale Insular Grids. Renew. Sustain. Energy Rev. 2013, 27, 65–76. [Google Scholar] [CrossRef]
- Ahmed, R.; Sreeram, V.; Mishra, Y.; Arif, M.D. A Review and Evaluation of the State-of-the-Art in PV Solar Power Forecasting: Techniques and Optimization. Renew. Sustain. Energy Rev. 2020, 124, 109792. [Google Scholar] [CrossRef]
- Zhang, J.; Verschae, R.; Nobuhara, S.; Lalonde, J.-F. Deep Photovoltaic Nowcasting. Sol. Energy 2018, 176, 267–276. [Google Scholar] [CrossRef]
- Das, U.K.; Tey, K.S.; Seyedmahmoudian, M.; Mekhilef, S.; Idris, M.Y.I.; Van Deventer, W.; Horan, B.; Stojcevski, A. Forecasting of Photovoltaic Power Generation and Model Optimization: A Review. Renew. Sustain. Energy Rev. 2018, 81, 912–928. [Google Scholar] [CrossRef]
- Zhang, D.; Ma, Y.; Liu, J.; Jiang, S.; Chen, Y.; Wang, L.; Zhang, Y.; Li, M. Stochastic Optimization Method for Energy Storage System Configuration Considering Self-Regulation of the State of Charge. Sustainability 2022, 14, 553. [Google Scholar] [CrossRef]
- Yang, T.; Li, X.; Qi, L.; Hui, D.; Jia, X. A Schedule Method of Battery Energy Storage System (BESS) to Track Day-Ahead Photovoltaic Output Power Schedule Based on Short-Term Photovoltaic Power Prediction. In Proceedings of the International Conference on Renewable Power Generation (RPG 2015), Beijing, China, 17–18 October 2015; Institution of Engineering and Technology: Hertfordshire, UK; pp. 1–4. [Google Scholar]
- Liu, F.; Hu, B.; Li, R.; Li, Y. A Novel Control Strategy of Energy Storage System Considering Prediction Errors of Photovoltaic Power. In Proceedings of the 2018 15th International Conference on Control, Automation, Robotics and Vision (ICARCV), Singapore, 18–21 November 2018; IEEE: Piscataway, NJ, USA, 2018; pp. 1247–1251. [Google Scholar]
- Peng, C.; Zou, J.; Zhang, Z.; Han, L.; Liu, M. An Ultra-Short-Term Pre-Plan Power Curve Based Smoothing Control Approach for Grid-Connected Wind-Solar-Battery Hybrid Power System. IFAC-PapersOnLine 2017, 50, 7711–7716. [Google Scholar] [CrossRef]
- Yan, J.; Hu, L.; Zhen, Z.; Wang, F.; Qiu, G.; Li, Y.; Yao, L.; Shafie-khah, M.; Catalao, J.P.S. Frequency-Domain Decomposition and Deep Learning Based Solar PV Power Ultra-Short-Term Forecasting Model. IEEE Trans. Ind. Appl. 2021, 57, 3282–3295. [Google Scholar] [CrossRef]
- Bai, X.; Liang, L.; Zhu, X. Improved Markov-chain-based Ultra-short-term PV Forecasting Method for Enhancing Power System Resilience. J. Eng. 2021, 2021, 114–124. [Google Scholar] [CrossRef]
- Luo, X.; Zhu, X.; Gee Lim, E. A Hybrid Model for Short Term Real-Time Electricity Price Forecasting in Smart Grid. Big Data Anal. 2018, 3, 8. [Google Scholar] [CrossRef]
- Pan, S.; Liu, D.; Zhu, H.; Ji, W.; Zhang, M.; Lu, Y. Optimization Control of Active Distribution Network Based on Photovoltaic Forecast Information. In Proceedings of the 2014 China International Conference on Electricity Distribution (CICED), Shenzhen, Chian, 23–26 September 2014; IEEE: Piscataway, NJ, USA, 2014; pp. 594–597. [Google Scholar]
- Oprea, S.-V.; Bâra, A. Ultra-Short-Term Forecasting for Photovoltaic Power Plants and Real-Time Key Performance Indicators Analysis with Big Data Solutions. Two Case Studies-PV Agigea and PV Giurgiu Located in Romania. Comput. Ind. 2020, 120, 103230. [Google Scholar] [CrossRef]
- Ibrahim, I.A.; Hossain, M.J.; Duck, B.C. An Optimized Offline Random Forests-Based Model for Ultra-Short-Term Prediction of PV Characteristics. IEEE Trans. Ind. Inform. 2020, 16, 202–214. [Google Scholar] [CrossRef]
- Pedro, H.T.C.; Coimbra, C.F.M. Assessment of Forecasting Techniques for Solar Power Production with No Exogenous Inputs. Sol. Energy 2012, 86, 2017–2028. [Google Scholar] [CrossRef]
- Jakoplić, A.; Franković, D.; Kirinčić, V.; Plavšić, T. Benefits of Short-Term Photovoltaic Power Production Forecasting to the Power System. Optim. Eng. 2020, 22, 9–27. [Google Scholar] [CrossRef]
- Murakami, Y.; Takabayashi, Y.; Noro, Y. Photovoltaic Power Prediction and Its Application to Smart Grid. In Proceedings of the 2014 IEEE Innovative Smart Grid Technologies—Asia (ISGT ASIA), Kuala Lumpur, Malaysia, 20–23 May 2014; IEEE: Piscataway, NJ, USA, 2014; pp. 47–50. [Google Scholar]
- Ziel, F. Modeling the Impact of Wind and Solar Power Forecasting Errors on Intraday Electricity Prices. In Proceedings of the 2017 14th International Conference on the European Energy Market (EEM), Dresden, Germany, 6–9 June 2017; IEEE: Piscataway, NJ, USA, 2017; pp. 1–5. [Google Scholar]
- Wan, C.; Zhao, J.; Song, Y.; Xu, Z.; Lin, J.; Hu, Z. Photovoltaic and Solar Power Forecasting for Smart Grid Energy Management. CSEE J. Power Energy Syst. 2016, 1, 38–46. [Google Scholar] [CrossRef]
- Bessa, R.J.; Trindade, A.; Miranda, V. Spatial-Temporal Solar Power Forecasting for Smart Grids. IEEE Trans. Ind. Inform. 2015, 11, 232–241. [Google Scholar] [CrossRef]
- Bessa, R.J.; Trindade, A.; Silva, C.S.P.; Miranda, V. Probabilistic Solar Power Forecasting in Smart Grids Using Distributed Information. Int. J. Electr. Power Energy Syst. 2015, 72, 16–23. [Google Scholar] [CrossRef]
- Filipe, J.M.; Bessa, R.J.; Sumaili, J.; Tome, R.; Sousa, J.N. A Hybrid Short-Term Solar Power Forecasting Tool. In Proceedings of the 2015 18th International Conference on Intelligent System Application to Power Systems (ISAP), Porto, Portugal, 11–16 September 2015; IEEE: Piscataway, NJ, USA, 2015; pp. 1–6. [Google Scholar]
- Zhang, C.; Yang, T.; Gao, W.; Wang, Y. Solar PV Power Generation Forecasting and O & M Management Applications: A Review. In Proceedings of the ASME 2019 14th International Manufacturing Science and Engineering Conference (MSEC 2019), Erie, PA, USA, 10–14 June 2019; Volume 1. [Google Scholar]
- Leva, S.; Dolara, A.; Grimaccia, F.; Mussetta, M.; Ogliari, E. Analysis and Validation of 24 Hours Ahead Neural Network Forecasting of Photovoltaic Output Power. Math. Comput. Simul. 2017, 131, 88–100. [Google Scholar] [CrossRef]
- Gürtler, M.; Paulsen, T. The Effect of Wind and Solar Power Forecasts on Day-Ahead and Intraday Electricity Prices in Germany. Energy Econ. 2018, 75, 150–162. [Google Scholar] [CrossRef]
- Barhmi, K.; Heynen, C.; Golroodbari, S.; van Sark, W. A Review of Solar Forecasting Techniques and the Role of Artificial Intelligence. Solar 2024, 4, 99–135. [Google Scholar] [CrossRef]
- Chandel, S.S.; Gupta, A.; Chandel, R.; Tajjour, S. Review of Deep Learning Techniques for Power Generation Prediction of Industrial Solar Photovoltaic Plants. Sol. Compass 2023, 8, 100061. [Google Scholar] [CrossRef]
- Tian, J.; Ooka, R.; Lee, D. Multi-Scale Solar Radiation and Photovoltaic Power Forecasting with Machine Learning Algorithms in Urban Environment: A State-of-the-Art Review. J. Clean. Prod. 2023, 426, 139040. [Google Scholar] [CrossRef]
- Mohamad Radzi, P.N.L.; Akhter, M.N.; Mekhilef, S.; Mohamed Shah, N. Review on the Application of Photovoltaic Forecasting Using Machine Learning for Very Short- to Long-Term Forecasting. Sustainability 2023, 15, 2942. [Google Scholar] [CrossRef]
- Dimd, B.D.; Völler, S.; Cali, U.; Midtgård, O.-M. A Review of Machine Learning-Based Photovoltaic Output Power Forecasting: Nordic Context. IEEE Access 2022, 10, 26404–26425. [Google Scholar] [CrossRef]
- Tawn, R.; Browell, J. A Review of Very Short-Term Wind and Solar Power Forecasting. Renew. Sustain. Energy Rev. 2022, 153, 111758. [Google Scholar] [CrossRef]
- Hong, T.; Pinson, P.; Fan, S.; Zareipour, H.; Troccoli, A.; Hyndman, R.J. Probabilistic Energy Forecasting: Global Energy Forecasting Competition 2014 and Beyond. Int. J. Forecast. 2016, 32, 896–913. [Google Scholar] [CrossRef]
- Gupta, P.; Singh, R. PV Power Forecasting Based on Data-Driven Models: A Review. Int. J. Sustain. Eng. 2021, 14, 1733–1755. [Google Scholar] [CrossRef]
- Başaran, K.; Bozyiğit, F.; Siano, P.; Yıldırım Taşer, P.; Kılınç, D. Systematic Literature Review of Photovoltaic Output Power Forecasting. IET Renew. Power Gener. 2020, 14, 3961–3973. [Google Scholar] [CrossRef]
- Akhter, M.N.; Mekhilef, S.; Mokhlis, H.; Mohamed Shah, N. Review on Forecasting of Photovoltaic Power Generation Based on Machine Learning and Metaheuristic Techniques. IET Renew. Power Gener. 2019, 13, 1009–1023. [Google Scholar] [CrossRef]
- de Freitas Viscondi, G.; Alves-Souza, S.N. A Systematic Literature Review on Big Data for Solar Photovoltaic Electricity Generation Forecasting. Sustain. Energy Technol. Assess. 2019, 31, 54–63. [Google Scholar] [CrossRef]
- Wold, S.; Esbensen, K.; Geladi, P. Principal Component Analysis. Chemom. Intell. Lab. Syst. 1987, 2, 37–52. [Google Scholar] [CrossRef]
- Ng, A.Y.; Jordan, M.I.; Weiss, Y. On Spectral Clustering: Analysis and an Algorithm. Nips 2001, 14, 849–856. [Google Scholar]
- Guyon, I.; Elisseeff, A. An Introduction to Feature Extraction. In Studies in Fuzziness and Soft Computing; STUDFUZZ, Volume 207; Guyon, I., Nikravesh, M., Gunn, S., Zadeh, L.A., Eds.; Springer: Berlin/Heidelberg, Germany, 2006; pp. 1–25. ISBN 978-3-540-35488-8. [Google Scholar]
- Khalid, S.; Khalil, T.; Nasreen, S. A Survey of Feature Selection and Feature Extraction Techniques in Machine Learning. In Proceedings of the 2014 Science and Information Conference, London, UK, 27–29 August 2014; pp. 372–378. [Google Scholar]
- Dara, S.; Tumma, P. Feature Extraction By Using Deep Learning: A Survey. In Proceedings of the 2018 Second International Conference on Electronics, Communication and Aerospace Technology (ICECA), Coimbatore, India, 29–31 March 2018; pp. 1795–1801. [Google Scholar]
- Massidda, L.; Marrocu, M. Use of Multilinear Adaptive Regression Splines and Numerical Weather Prediction to Forecast the Power Output of a PV Plant in Borkum, Germany. Sol. Energy 2017, 146, 141–149. [Google Scholar] [CrossRef]
- Amarasinghe, P.A.G.M.; Abeygunawardana, N.S.; Jayasekara, T.N.; Edirisinghe, E.A.J.P.; Abeygunawardane, S.K. Ensemble Models for Solar Power Forecasting—A Weather Classification Approach. AIMS Energy 2020, 8, 252–271. [Google Scholar] [CrossRef]
- Almeida, M.P.; Perpiñán, O.; Narvarte, L. PV Power Forecast Using a Nonparametric PV Model. Sol. Energy 2015, 115, 354–368. [Google Scholar] [CrossRef]
- Eseye, A.T.; Zhang, J.; Zheng, D. Short-Term Photovoltaic Solar Power Forecasting Using a Hybrid Wavelet-PSO-SVM Model Based on SCADA and Meteorological Information. Renew. Energy 2018, 118, 357–367. [Google Scholar] [CrossRef]
- Almeida, M.P.; Muñoz, M.; de la Parra, I.; Perpiñán, O. Comparative Study of PV Power Forecast Using Parametric and Nonparametric PV Models. Sol. Energy 2017, 155, 854–866. [Google Scholar] [CrossRef]
- Mayer, M.J.; Gróf, G. Extensive Comparison of Physical Models for Photovoltaic Power Forecasting. Appl. Energy 2021, 283, 116239. [Google Scholar] [CrossRef]
- Yang, D.; Dong, Z. Operational Photovoltaics Power Forecasting Using Seasonal Time Series Ensemble. Sol. Energy 2018, 166, 529–541. [Google Scholar] [CrossRef]
- Zhang, J.; Florita, A.; Hodge, B.-M.; Lu, S.; Hamann, H.F.; Banunarayanan, V.; Brockway, A.M. A Suite of Metrics for Assessing the Performance of Solar Power Forecasting. Sol. Energy 2015, 111, 157–175. [Google Scholar] [CrossRef]
- Zhen, Z.; Liu, J.; Zhang, Z.; Wang, F.; Chai, H.; Yu, Y.; Lu, X.; Wang, T.; Lin, Y. Deep Learning Based Surface Irradiance Mapping Model for Solar PV Power Forecasting Using Sky Image. IEEE Trans. Ind. Appl. 2020, 56, 3385–3396. [Google Scholar] [CrossRef]
- Chow, C.W.; Urquhart, B.; Lave, M.; Dominguez, A.; Kleissl, J.; Shields, J.; Washom, B. Intra-Hour Forecasting with a Total Sky Imager at the UC San Diego Solar Energy Testbed. Sol. Energy 2011, 85, 2881–2893. [Google Scholar] [CrossRef]
- Kurtz, B.; Mejia, F.; Kleissl, J. A Virtual Sky Imager Testbed for Solar Energy Forecasting. Sol. Energy 2017, 158, 753–759. [Google Scholar] [CrossRef]
- Gohari, M.I.; Urquhart, B.; Yang, H.; Kurtz, B.; Nguyen, D.; Chow, C.W.; Ghonima, M.; Kleissl, J. Comparison of Solar Power Output Forecasting Performance of the Total Sky Imager and the University of California, San Diego Sky Imager. Energy Procedia 2014, 49, 2340–2350. [Google Scholar] [CrossRef]
- Zhen, Z.; Wang, F.; Sun, Y.; Mi, Z.; Liu, C.; Wang, B.; Lu, J. SVM Based Cloud Classification Model Using Total Sky Images for PV Power Forecasting. In Proceedings of the 2015 IEEE Power & Energy Society Innovative Smart Grid Technologies Conference (ISGT), Washington, DC, USA, 18–20 February 2015; pp. 1–5. [Google Scholar]
- Urquhart, B.G.; Chow, C.W.; Nguyen, A.; Kleissl, J.; Sengupta, M.; Blatchford, J.; Jeon, D.C. Towards Intra-Hour Solar Forecasting Using Two Sky Imagers at a Large Solar Power Plant. In Proceedings of the American Solar Energy Society, Denver, CO, USA, 13–17 May 2012; pp. 1–6. [Google Scholar]
- Urquhart, B.; Kurtz, B.; Dahlin, E.; Ghonima, M.; Shields, J.E.; Kleissl, J. Development of a Sky Imaging System for Short-Term Solar Power Forecasting. Atmos. Meas. Tech. 2015, 8, 875–890. [Google Scholar] [CrossRef]
- Blanc, P.; Remund, J.; Vallance, L. 6-Short-Term Solar Power Forecasting Based on Satellite Images. In Renewable Energy Forecasting: From Models to Applications; Woodhead Publishing Series in Energy; Kariniotakis, G., Ed.; Woodhead Publishing: Sawston, UK, 2017; pp. 179–198. ISBN 978-0-08-100504-0. [Google Scholar]
- Yu, D.; Lee, S.; Lee, S.; Choi, W.; Liu, L. Forecasting Photovoltaic Power Generation Using Satellite Images. Energies 2020, 13, 6603. [Google Scholar] [CrossRef]
- Jang, H.S.; Bae, K.Y.; Park, H.-S.; Sung, D.K. Solar Power Prediction Based on Satellite Images and Support Vector Machine. IEEE Trans. Sustain. Energy 2016, 7, 1255–1263. [Google Scholar] [CrossRef]
- Wang, C.; Lu, X.; Zhen, Z.; Wang, F.; Xu, X.; Ren, H. Ultra-Short-Term Regional PV Power Forecasting Based on Fluctuation Pattern Recognition with Satellite Images. In Proceedings of the 2020 IEEE 3rd Student Conference on Electrical Machines and Systems (SCEMS), Jinan, China, 4–6 December 2020; pp. 970–975. [Google Scholar]
- Si, Z.; Yang, M.; Yu, Y.; Ding, T. Photovoltaic Power Forecast Based on Satellite Images Considering Effects of Solar Position. Appl. Energy 2021, 302, 117514. [Google Scholar] [CrossRef]
- Si, Z.; Yu, Y.; Yang, M.; Li, P. Hybrid Solar Forecasting Method Using Satellite Visible Images and Modified Convolutional Neural Networks. IEEE Trans. Ind. Appl. 2021, 57, 5–16. [Google Scholar] [CrossRef]
- Lorenz, E.; Kühnert, J.; Heinemann, D. Short Term Forecasting of Solar Irradiance by Combining Satellite Data and Numerical Weather Predictions. In Proceedings of the 27th European Photovoltaic Solar Energy Conference and Exhibition; European Photovoltaic Solar Energy Conference and Exhibition (EU PVSEC), Frankfurt, Germany, 24–28 September 2012; pp. 4401–4405. [Google Scholar]
- Gotseff, P.; Cale, J.; Baggu, M.; Narang, D.; Carroll, K. Accurate Power Prediction of Spatially Distributed PV Systems Using Localized Irradiance Measurements. In Proceedings of the 2014 IEEE PES General Meeting Conference & Exposition, National Harbor, MD, USA, 27–31 July 2014; pp. 1–5. [Google Scholar]
- Fentis, A.; Bahatti, L.; Tabaa, M.; Mestari, M. Short-Term Nonlinear Autoregressive Photovoltaic Power Forecasting Using Statistical Learning Approaches and in-Situ Observations. Int. J. Energy Environ. Eng. 2019, 10, 189–206. [Google Scholar] [CrossRef]
- Aprillia, H.; Yang, H.-T.; Huang, C.-M. Short-Term Photovoltaic Power Forecasting Using a Convolutional Neural Network-Salp Swarm Algorithm. Energies 2020, 13, 1879. [Google Scholar] [CrossRef]
- Khandakar, A.; Chowdhury, M.E.H.; Kazi, M.K.; Benhmed, K.; Touati, F.; Al-Hitmi, M.; Gonzales, A.S.P. Machine Learning Based Photovoltaics (PV) Power Prediction Using Different Environmental Parameters of Qatar. Energies 2019, 12, 2782. [Google Scholar] [CrossRef]
- Kumar, A.; Rizwan, M.; Nangia, U. Artificial Neural Network Based Model for Short Term Solar Radiation Forecasting Considering Aerosol Index. In Proceedings of the 2018 2nd IEEE International Conference on Power Electronics, Intelligent Control and Energy Systems (ICPEICES), Delhi, India, 22–24 October 2018; pp. 212–217. [Google Scholar]
- Gutierrez-Corea, F.-V.; Manso-Callejo, M.-A.; Moreno-Regidor, M.-P.; Manrique-Sancho, M.-T. Forecasting Short-Term Solar Irradiance Based on Artificial Neural Networks and Data from Neighboring Meteorological Stations. Sol. Energy 2016, 134, 119–131. [Google Scholar] [CrossRef]
- Heo, J.; Song, K.; Han, S.U.; Lee, D.E. Multi-Channel Convolutional Neural Network for Integration of Meteorological and Geographical Features in Solar Power Forecasting. Appl. Energy 2021, 295, 117083. [Google Scholar] [CrossRef]
- Hossain, M.S.; Mahmood, H. Short-Term Photovoltaic Power Forecasting Using an LSTM Neural Network and Synthetic Weather Forecast. IEEE Access 2020, 8, 172524–172533. [Google Scholar] [CrossRef]
- Agoua, X.G.; Girard, R.; Kariniotakis, G. Photovoltaic Power Forecasting: Assessment of the Impact of Multiple Sources of Spatio-Temporal Data on Forecast Accuracy. Energies 2021, 14, 1432. [Google Scholar] [CrossRef]
- Wang, G.; Su, Y.; Shu, L. One-Day-Ahead Daily Power Forecasting of Photovoltaic Systems Based on Partial Functional Linear Regression Models. Renew. Energy 2016, 96, 469–478. [Google Scholar] [CrossRef]
- Cervone, G.; Clemente-Harding, L.; Alessandrini, S.; Delle Monache, L. Short-Term Photovoltaic Power Forecasting Using Artificial Neural Networks and an Analog Ensemble. Renew. Energy 2017, 108, 274–286. [Google Scholar] [CrossRef]
- Wang, H.; Yi, H.; Peng, J.; Wang, G.; Liu, Y.; Jiang, H.; Liu, W. Deterministic and Probabilistic Forecasting of Photovoltaic Power Based on Deep Convolutional Neural Network. Energy Convers. Manag. 2017, 153, 409–422. [Google Scholar] [CrossRef]
- Niccolai, A.; Dolara, A.; Ogliari, E. Hybrid PV Power Forecasting Methods: A Comparison of Different Approaches. Energies 2021, 14, 451. [Google Scholar] [CrossRef]
- Abdel-Nasser, M.; Mahmoud, K. Accurate Photovoltaic Power Forecasting Models Using Deep LSTM-RNN. Neural Comput. Appl. 2019, 31, 2727–2740. [Google Scholar] [CrossRef]
- Gensler, A.; Henze, J.; Sick, B.; Raabe, N. Deep Learning for Solar Power Forecasting—An Approach Using AutoEncoder and LSTM Neural Networks. In Proceedings of the 2016 IEEE International Conference on Systems, Man, and Cybernetics (SMC), Budapest, Hungary, 9–12 October 2016; pp. 2858–2865. [Google Scholar]
- Li, G.; Xie, S.; Wang, B.; Xin, J.; Li, Y.; Du, S. Photovoltaic Power Forecasting with a Hybrid Deep Learning Approach. IEEE Access 2020, 8, 175871–175880. [Google Scholar] [CrossRef]
- Wang, K.; Qi, X.; Liu, H. Photovoltaic Power Forecasting Based LSTM-Convolutional Network. Energy 2019, 189, 116225. [Google Scholar] [CrossRef]
- Mishra, M.; Byomakesha Dash, P.; Nayak, J.; Naik, B.; Kumar Swain, S. Deep Learning and Wavelet Transform Integrated Approach for Short-Term Solar PV Power Prediction. Measurement 2020, 166, 108250. [Google Scholar] [CrossRef]
- Wang, F.; Zhen, Z.; Wang, B.; Mi, Z. Comparative Study on KNN and SVM Based Weather Classification Models for Day Ahead Short Term Solar PV Power Forecasting. Appl. Sci. 2018, 8, 28. [Google Scholar] [CrossRef]
- Zeng, J.; Qiao, W. Short-Term Solar Power Prediction Using a Support Vector Machine. Renew. Energy 2013, 52, 118–127. [Google Scholar] [CrossRef]
- Yousif, J.H.; Kazem, H.A. Modeling of Daily Solar Energy System Prediction Using Soft Computing Methods for Oman. Res. J. Appl. Sci. Eng. Technol. 2016, 3, 237–244. [Google Scholar] [CrossRef]
- Saint-Drenan, Y.M.; Bofinger, S.; Fritz, R.; Vogt, S.; Good, G.H.; Dobschinski, J. An Empirical Approach to Parameterizing Photovoltaic Plants for Power Forecasting and Simulation. Sol. Energy 2015, 120, 479–493. [Google Scholar] [CrossRef]
- Liu, Z.; Zhang, Z. Solar Forecasting by K-Nearest Neighbors Method with Weather Classification and Physical Model. In Proceedings of the NAPS 2016—48th North American Power Symposium, Denver, Colorado, USA, 18–20 September 2016. [Google Scholar]
- Sperati, S.; Alessandrini, S.; Pinson, P.; Kariniotakis, G. The “Weather Intelligence for Renewable Energies” Benchmarking Exercise on Short-Term Forecasting of Wind and Solar Power Generation. Energies 2015, 8, 9594–9619. [Google Scholar] [CrossRef]
- Koster, D.; Minette, F.; Braun, C.; O’Nagy, O. Short-Term and Regionalized Photovoltaic Power Forecasting, Enhanced by Reference Systems, on the Example of Luxembourg. Renew. Energy 2019, 132, 455–470. [Google Scholar] [CrossRef]
- Zhang, X.; Li, Y.; Lu, S.; Hamann, H.F.; Hodge, B.-M.; Lehman, B. A Solar Time Based Analog Ensemble Method for Regional Solar Power Forecasting. IEEE Trans. Sustain. Energy 2019, 10, 268–279. [Google Scholar] [CrossRef]
- Elsinga, B.; van Sark, W.G.J.H.M. Short-Term Peer-to-Peer Solar Forecasting in a Network of Photovoltaic Systems. Appl. Energy 2017, 206, 1464–1483. [Google Scholar] [CrossRef]
- Hossain, M.; Mekhilef, S.; Danesh, M.; Olatomiwa, L.; Shamshirband, S. Application of Extreme Learning Machine for Short Term Output Power Forecasting of Three Grid-Connected PV Systems. J. Clean Prod. 2017, 167, 395–405. [Google Scholar] [CrossRef]
- Wan, C.; Lin, J.; Song, Y.; Xu, Z.; Yang, G. Probabilistic Forecasting of Photovoltaic Generation: An Efficient Statistical Approach. IEEE Trans. Power Syst. 2017, 32, 2471–2472. [Google Scholar] [CrossRef]
- Aguiar, L.M.; Pereira, B.; Lauret, P.; Díaz, F.; David, M. Combining Solar Irradiance Measurements, Satellite-Derived Data and a Numerical Weather Prediction Model to Improve Intra-Day Solar Forecasting. Renew. Energy 2016, 97, 599–610. [Google Scholar] [CrossRef]
- Shakya, A.; Michael, S.; Saunders, C.; Armstrong, D.; Pandey, P.; Chalise, S.; Tonkoski, R. Using Markov Switching Model for Solar Irradiance Forecasting in Remote Microgrids. In Proceedings of the 2016 IEEE Energy Conversion Congress and Exposition (ECCE), Milwaukee, WI, USA, 18–22 September 2016; pp. 1–7. [Google Scholar]
- Gigoni, L.; Betti, A.; Crisostomi, E.; Franco, A.; Tucci, M.; Bizzarri, F.; Mucci, D. Day-Ahead Hourly Forecasting of Power Generation From Photovoltaic Plants. IEEE Trans. Sustain. Energy 2018, 9, 831–842. [Google Scholar] [CrossRef]
- Yang, D.; Quan, H.; Disfani, V.R.; Liu, L. Reconciling Solar Forecasts: Geographical Hierarchy. Sol. Energy 2017, 146, 276–286. [Google Scholar] [CrossRef]
- Cheng, L.; Zang, H.; Ding, T.; Wei, Z.; Sun, G. Multi-Meteorological-Factor-Based Graph Modeling for Photovoltaic Power Forecasting. IEEE Trans. Sustain. Energy 2021, 12, 1593–1603. [Google Scholar] [CrossRef]
- Zhen, H.; Niu, D.; Wang, K.; Shi, Y.; Ji, Z.; Xu, X. Photovoltaic Power Forecasting Based on GA Improved Bi-LSTM in Microgrid without Meteorological Information. Energy 2021, 231, 120908. [Google Scholar] [CrossRef]
- González Ordiano, J.Á.; Waczowicz, S.; Reischl, M.; Mikut, R.; Hagenmeyer, V. Photovoltaic Power Forecasting Using Simple Data-Driven Models without Weather Data. Comput. Sci. Res. Dev. 2017, 32, 237–246. [Google Scholar] [CrossRef]
- Sharma, V.; Cali, U.; Hagenmeyer, V.; Mikut, R.; Ordiano, J.Á.G. Numerical Weather Prediction Data Free Solar Power Forecasting with Neural Networks. In Proceedings of the Proceedings of the Ninth International Conference on Future Energy Systems, Karlsruhe, Germany, 12–15 June 2018; Association for Computing Machinery: New York, NY, USA; pp. 604–609. [Google Scholar]
- Jung, J.; Han, S.; Kim, B. Digital Numerical Map-Oriented Estimation of Solar Energy Potential for Site Selection of Photovoltaic Solar Panels on National Highway Slopes. Appl. Energy 2019, 242, 57–68. [Google Scholar] [CrossRef]
- Das, S. Short Term Forecasting of Solar Radiation and Power Output of 89.6kWp Solar PV Power Plant. Mater. Today Proc. 2021, 39, 1959–1969. [Google Scholar] [CrossRef]
- Kosmopoulos, P.G.; Kazadzis, S.; Lagouvardos, K.; Kotroni, V.; Bais, A. Solar Energy Prediction and Verification Using Operational Model Forecasts and Ground-Based Solar Measurements. Energy 2015, 93, 1918–1930. [Google Scholar] [CrossRef]
- Li, P.; Zhou, K.; Yang, S. Photovoltaic Power Forecasting: Models and Methods. In Proceedings of the 2nd IEEE Conference on Energy Internet and Energy System Integration (EI2), Beijing, China, 20–22 October 2018; pp. 1–6. [Google Scholar] [CrossRef]
- Wang, J.; Zhong, H.; Lai, X.; Xia, Q.; Wang, Y.; Kang, C. Exploring Key Weather Factors from Analytical Modeling toward Improved Solar Power Forecasting. IEEE Trans. Smart Grid 2019, 10, 1417–1427. [Google Scholar] [CrossRef]
- Kumar, A.; Rizwan, M.; Nangia, U. A Hybrid Intelligent Approach for Solar Photovoltaic Power Forecasting: Impact of Aerosol Data. Arab. J. Sci. Eng. 2020, 45, 1715–1732. [Google Scholar] [CrossRef]
- Mukherjee, D.P.; Acton, S.T. Cloud Tracking by Scale Space Classification. IEEE Trans. Geosci. Remote Sens. 2002, 40, 405–415. [Google Scholar] [CrossRef][Green Version]
- Stuhlmann, R.; Rieland, M.; Paschke, E. An Improvement of the IGMK Model to Derive Total and Diffuse Solar Radiation at the Surface from Satellite Data. J. Appl. Meteorol. 1990, 29, 586–603. [Google Scholar] [CrossRef][Green Version]
- Escrig, H.; Batlles, F.J.; Alonso, J.; Baena, F.M.; Bosch, J.L.; Salbidegoitia, I.B.; Burgaleta, J.I. Cloud Detection, Classification and Motion Estimation Using Geostationary Satellite Imagery for Cloud Cover Forecast. Energy 2013, 55, 853–859. [Google Scholar] [CrossRef]
- Peng, Z.; Yoo, S.; Yu, D.; Huang, D. Solar Irradiance Forecast System Based on Geostationary Satellite. In Proceedings of the 2013 IEEE International Conference on Smart Grid Communications (SmartGridComm), Vancouver, BC, Canada, 21–24 October 2013; IEEE: New York City, NY, USA, 2013; pp. 708–713. [Google Scholar]
- Peng, Z.; Yu, D.; Huang, D.; Heiser, J.; Yoo, S.; Kalb, P. 3D Cloud Detection and Tracking System for Solar Forecast Using Multiple Sky Imagers. Sol. Energy 2015, 118, 496–519. [Google Scholar] [CrossRef]
- Tuohy, A.; Zack, J.; Haupt, S.E.; Sharp, J.; Ahlstrom, M.; Dise, S.; Grimit, E.; Mohrlen, C.; Lange, M.; Casado, M.G.; et al. Solar Forecasting: Methods, Challenges, and Performance. IEEE Power Energy Mag. 2015, 13, 50–59. [Google Scholar] [CrossRef]
- Zhen, Z.; Xuan, Z.; Wang, F.; Sun, R.; Duić, N.; Jin, T. Image Phase Shift Invariance Based Multi-Transform-Fusion Method for Cloud Motion Displacement Calculation Using Sky Images. Energy Convers. Manag. 2019, 197, 111853. [Google Scholar] [CrossRef]
- Liu, J.; Fang, W.; Zhang, X.; Yang, C. An Improved Photovoltaic Power Forecasting Model With the Assistance of Aerosol Index Data. IEEE Trans. Sustain. Energy 2015, 6, 434–442. [Google Scholar] [CrossRef]
- Touati, F.; Chowdhury, N.A.; Benhmed, K.; San Pedro Gonzales, A.J.R.; Al-Hitmi, M.A.; Benammar, M.; Gastli, A.; Ben-Brahim, L. Long-Term Performance Analysis and Power Prediction of PV Technology in the State of Qatar. Renew. Energy 2017, 113, 952–965. [Google Scholar] [CrossRef]
- Khan, I.; Zhu, H.; Yao, J.; Khan, D.; Iqbal, T. Hybrid Power Forecasting Model for Photovoltaic Plants Based on Neural Network with Air Quality Index. Int. J. Photoenergy 2017, 2017, 1–9. [Google Scholar] [CrossRef]
- Badosa, J.; Haeffelin, M.; Kalecinski, N.; Bonnardot, F.; Jumaux, G. Reliability of Day-Ahead Solar Irradiance Forecasts on Reunion Island Depending on Synoptic Wind and Humidity Conditions. Sol. Energy 2015, 115, 306–321. [Google Scholar] [CrossRef]
- Kaplani, E.; Kaplanis, S. Thermal Modelling and Experimental Assessment of the Dependence of PV Module Temperature on Wind Velocity and Direction, Module Orientation and Inclination. Sol. Energy 2014, 107, 443–460. [Google Scholar] [CrossRef]
- Malvoni, M.; Fiore, M.C.; Maggiotto, G.; Mancarella, L.; Quarta, R.; Radice, V.; Congedo, P.M.; De Giorgi, M.G. Improvements in the Predictions for the Photovoltaic System Performance of the Mediterranean Regions. Energy Convers. Manag. 2016, 128, 191–202. [Google Scholar] [CrossRef]
- da Silva Fonseca Junior, J.G.; Oozeki, T.; Ohtake, H.; Shimose, K.; Takashima, T.; Ogimoto, K. Regional Forecasts and Smoothing Effect of Photovoltaic Power Generation in Japan: An Approach with Principal Component Analysis. Renew. Energy 2014, 68, 403–413. [Google Scholar] [CrossRef]
- Kazem, H.A.; Chaichan, M.T. Effect of Humidity on Photovoltaic Performance Based on Experimental Study. Int. J. Appl. Eng. Res. 2015, 10, 43572–43577. [Google Scholar]
- Goverde, H.; Goossens, D.; Govaerts, J.; Catthoor, F.; Baert, K.; Poortmans, J.; Driesen, J. Spatial and Temporal Analysis of Wind Effects on PV Modules: Consequences for Electrical Power Evaluation. Sol. Energy 2017, 147, 292–299. [Google Scholar] [CrossRef]
- Dubey, S.; Sarvaiya, J.N.; Seshadri, B. Temperature Dependent Photovoltaic (PV) Efficiency and Its Effect on PV Production in the World—A Review. Energy Procedia 2013, 33, 311–321. [Google Scholar] [CrossRef]
- Al-Ghussain, L.; Subaih, M.A.; Annuk, A. Evaluation of the Accuracy of Different PV Estimation Models and the Effect of Dust Cleaning: Case Study a 103 MW PV Plant in Jordan. Sustainability 2022, 14, 982. [Google Scholar] [CrossRef]
- Saint-Drenan, Y.M.; Good, G.H.; Braun, M.; Freisinger, T. Analysis of the Uncertainty in the Estimates of Regional PV Power Generation Evaluated with the Upscaling Method. Sol. Energy 2016, 135, 536–550. [Google Scholar] [CrossRef]
- Bracale, A.; Caramia, P.; Carpinelli, G.; Di Fazio, A.; Ferruzzi, G. A Bayesian Method for Short-Term Probabilistic Forecasting of Photovoltaic Generation in Smart Grid Operation and Control. Energies 2013, 6, 733–747. [Google Scholar] [CrossRef]
- Alessandrini, S.; Delle Monache, L.; Sperati, S.; Cervone, G. An Analog Ensemble for Short-Term Probabilistic Solar Power Forecast. Appl. Energy 2015, 157, 95–110. [Google Scholar] [CrossRef]
- Alfadda, A.; Adhikari, R.; Kuzlu, M.; Rahman, S. Hour-Ahead Solar PV Power Forecasting Using SVR Based Approach. In Proceedings of the 2017 IEEE Power & Energy Society Innovative Smart Grid Technologies Conference (ISGT), Washington, DC, USA, 23–26 April 2017; IEEE: New York City, NY, USA, 2017; pp. 1–5. [Google Scholar]
- Ding, M.; Wang, L.; Bi, R. An ANN-Based Approach for Forecasting the Power Output of Photovoltaic System. Procedia Environ. Sci. 2011, 11, 1308–1315. [Google Scholar] [CrossRef]
- Chen, C.; Duan, S.; Cai, T.; Liu, B. Online 24-h Solar Power Forecasting Based on Weather Type Classification Using Artificial Neural Network. Sol. Energy 2011, 85, 2856–2870. [Google Scholar] [CrossRef]
- Almonacid, F.; Pérez-Higueras, P.J.; Fernández, E.F.; Hontoria, L. A Methodology Based on Dynamic Artificial Neural Network for Short-Term Forecasting of the Power Output of a PV Generator. Energy Convers. Manag. 2014, 85, 389–398. [Google Scholar] [CrossRef]
- Jamil, W.J.; Rahman, H.A.; Shaari, S.; Desa, M.K.M. Modeling of Soiling Derating Factor in Determining Photovoltaic Outputs. IEEE J. Photovolt. 2020, 10, 1417–1423. [Google Scholar] [CrossRef]
- Azuatalam, D.; Paridari, K.; Ma, Y.; Förstl, M.; Chapman, A.C.; Verbič, G. Energy Management of Small-Scale PV-Battery Systems: A Systematic Review Considering Practical Implementation, Computational Requirements, Quality of Input Data and Battery Degradation. Renew. Sustain. Energy Rev. 2019, 112, 555–570. [Google Scholar] [CrossRef]
- Li, P.; Zhou, K.; Lu, X.; Yang, S. A Hybrid Deep Learning Model for Short-Term PV Power Forecasting. Appl. Energy 2020, 259, 114216. [Google Scholar] [CrossRef]
- Zhang, P.; Li, W.; Li, S.; Wang, Y.; Xiao, W. Reliability Assessment of Photovoltaic Power Systems: Review of Current Status and Future Perspectives. Appl. Energy 2013, 104, 822–833. [Google Scholar] [CrossRef]
- Hosenuzzaman, M.; Rahim, N.A.; Selvaraj, J.; Hasanuzzaman, M.; Malek, A.B.M.A.; Nahar, A. Global Prospects, Progress, Policies, and Environmental Impact of Solar Photovoltaic Power Generation. Renew. Sustain. Energy Rev. 2015, 41, 284–297. [Google Scholar] [CrossRef]
- Aghaei, M.; Dolara, A.; Leva, S.; Grimaccia, F. Image Resolution and Defects Detection in PV Inspection by Unmanned Technologies. In Proceedings of the 2016 IEEE Power and Energy Society General Meeting (PESGM), Boston, MA, USA, 17–21 July 2016; IEEE: Piscataway, NJ, USA, 2016; pp. 1–5. [Google Scholar]
- Allik, A.; Annuk, A. Interpolation of Intra-Hourly Electricity Consumption and Production Data. In Proceedings of the 2017 IEEE 6th International Conference on Renewable Energy Research and Applications (ICRERA), San Diego, CA, USA, 5–8 November 2017; IEEE: Piscataway, NJ, USA, 2017; pp. 131–136. [Google Scholar]
- Ospina, J.; Newaz, A.; Faruque, M.O. Forecasting of PV Plant Output Using Hybrid Wavelet-Based LSTM-DNN Structure Model. IET Renew. Power Gener. 2019, 13, 1087–1095. [Google Scholar] [CrossRef]
- Reikard, G. Predicting Solar Radiation at High Resolutions: A Comparison of Time Series Forecasts. Sol. Energy 2009, 83, 342–349. [Google Scholar] [CrossRef]
- KEMMOKU, Y.; ORITA, S.; NAKAGAWA, S.; SAKAKIBARA, T. Daily Insolation Forecasting Using a Multi-Stage Neural Network. Sol. Energy 1999, 66, 193–199. [Google Scholar] [CrossRef]
- Shi, J.; Lee, W.-J.; Liu, Y.; Yang, Y.; Wang, P. Forecasting Power Output of Photovoltaic System Based on Weather Classification and Support Vector Machine. In Proceedings of the 2011 IEEE Industry Applications Society Annual Meeting, Orlando, FL, USA, 9–13 October 2011; pp. 1–6. [Google Scholar]
- Aghajani, A.; Kazemzadeh, R.; Ebrahimi, A. A Novel Hybrid Approach for Predicting Wind Farm Power Production Based on Wavelet Transform, Hybrid Neural Networks and Imperialist Competitive Algorithm. Energy Convers. Manag. 2016, 121, 232–240. [Google Scholar] [CrossRef]
- Hadi, S.J.; Tombul, M. Monthly Streamflow Forecasting Using Continuous Wavelet and Multi-Gene Genetic Programming Combination. J. Hydrol. 2018, 561, 674–687. [Google Scholar] [CrossRef]
- Mandal, P.; Madhira, S.T.S.; Ul haque, A.; Meng, J.; Pineda, R.L. Forecasting Power Output of Solar Photovoltaic System Using Wavelet Transform and Artificial Intelligence Techniques. Procedia Comput. Sci. 2012, 12, 332–337. [Google Scholar] [CrossRef]
- Haque, A.U.; Nehrir, M.H.; Mandal, P. Solar PV Power Generation Forecast Using a Hybrid Intelligent Approach. In Proceedings of the 2013 IEEE Power & Energy Society General Meeting, Vancouver, BC, Canada, 21–25 July 2013; pp. 1–5. [Google Scholar]
- Zhang, D.; Yu, Y.; Huang, Z. Forecasting Solar Power Using Wavelet Transform Framework Based on ELM BT. In Proceedings of the ELM-2017—Proceedings in Adaptation, Learning and Optimization; Cao, J., Vong, C.M., Miche, Y., Lendasse, A., Eds.; Springer International Publishing: Cham, Switzerland, 2019; pp. 186–202. [Google Scholar]
- Sengupta, A.; Das, D.K. Wavelet Transform Based Data Processing Technique for Solar and Wind Energy Forecasting Using Auto Regressive Integrated Moving Average Model. In Proceedings of the 5th International Conference on Energy, Power, and Environment: Towards Flexible Green Energy Tech-nologies, ICEPE 2023, Shillong, India, 15–17 June 2023. [Google Scholar]
- Alizamir, M.; Shiri, J.; Fard, A.F.; Kim, S.; Gorgij, A.R.D.; Heddam, S.; Singh, V.P. Improving the Accuracy of Daily Solar Radiation Prediction by Climatic Data Using an Efficient Hybrid Deep Learning Model: Long Short-Term Memory (LSTM) Network Coupled with Wavelet Transform. Eng. Appl. Artif. Intell. 2023, 123, 106199. [Google Scholar] [CrossRef]
- Liu, X.; Liu, Y.; Kong, X.; Ma, L.; Besheer, A.H.; Lee, K.Y. Deep Neural Network for Forecasting of Photovoltaic Power Based on Wavelet Packet Decomposition with Similar Day Analysis. Energy 2023, 271, 126963. [Google Scholar] [CrossRef]
- Cao, H.; Yang, J.; Zhao, X.; Yao, T.; Wang, J.; He, H.; Wang, Y. Dual-Encoder Transformer for Short-Term Photovoltaic Power Prediction Using Satellite Remote-Sensing Data. Appl. Sci. 2023, 13, 1908. [Google Scholar] [CrossRef]
- Mahmud, K.; Azam, S.; Karim, A.; Zobaed, S.; Shanmugam, B.; Mathur, D. Machine Learning Based PV Power Generation Forecasting in Alice Springs. IEEE Access 2021, 9, 46117–46128. [Google Scholar] [CrossRef]
- Bacher, P.; Madsen, H.; Nielsen, H.A. Online Short-Term Solar Power Forecasting. Sol. Energy 2009, 83, 1772–1783. [Google Scholar] [CrossRef]
- Garip, Z.; Ekinci, E.; Alan, A. Day-Ahead Solar Photovoltaic Energy Forecasting Based on Weather Data Using LSTM Networks: A Comparative Study for Photovoltaic (PV) Panels in Turkey. Electr. Eng. 2023, 105, 3329–3345. [Google Scholar] [CrossRef]
- Zhang, Y.; Pan, Z.; Wang, H.; Wang, J.; Zhao, Z.; Wang, F. Achieving Wind Power and Photovoltaic Power Prediction: An Intelligent Prediction System Based on a Deep Learning Approach. Energy 2023, 283, 129005. [Google Scholar] [CrossRef]
- Herrera-Casanova, R.; Conde, A.; Santos-Pérez, C. Hour-Ahead Photovoltaic Power Prediction Combining BiLSTM and Bayesian Optimization Algorithm, with Bootstrap Resampling for Interval Predictions. Sensors 2024, 24, 882. [Google Scholar] [CrossRef]
- Nguyen Trong, T.; Vu Xuan Son, H.; Do Dinh, H.; Takano, H.; Nguyen Duc, T. Short-Term PV Power Forecast Using Hybrid Deep Learning Model and Variational Mode Decomposition. Energy Rep. 2023, 9, 712–717. [Google Scholar] [CrossRef]
- Ramesh, G.; Logeshwaran, J.; Kiruthiga, T.; Lloret, J. Prediction of Energy Production Level in Large PV Plants through AUTO-Encoder Based Neural-Network (AUTO-NN) with Restricted Boltzmann Feature Extraction. Future Internet 2023, 15, 46. [Google Scholar] [CrossRef]
- Al-Dahidi, S.; Ayadi, O.; Adeeb, J.; Alrbai, M.; Qawasmeh, R.B. Extreme Learning Machines for Solar Photovoltaic Power Predictions. Energies 2018, 11, 2725. [Google Scholar] [CrossRef]
- Alomari, M.H.; Adeeb, J.; Younis, O. Solar Photovoltaic Power Forecasting in Jordan Using Artificial Neural Networks. Int. J. Electr. Comput. Eng. IJECE 2018, 8, 497. [Google Scholar] [CrossRef]
- Wang, F.; Zhang, Z.; Liu, C.; Yu, Y.; Pang, S.; Duić, N.; Shafie-khah, M.; Catalão, J.P.S. Generative Adversarial Networks and Convolutional Neural Networks Based Weather Classification Model for Day Ahead Short-Term Photovoltaic Power Forecasting. Energy Convers. Manag. 2019, 181, 443–462. [Google Scholar] [CrossRef]
- PR, J.V.; Sam K, N.; T, V.; Kathiresan, A.C. Development and Performance Analysis of Aquila Algorithm Optimized SPV Power Imputation and Forecasting Models. IEEE Trans Sustain. Energy 2024, 15, 2103–2114. [Google Scholar] [CrossRef]
- Lee, D.S.; Lai, C.W.; Fu, S.K. A Short- and Medium-Term Forecasting Model for Roof PV Systems with Data Pre-Processing. Heliyon 2024, 10, e27752. [Google Scholar] [CrossRef]
- Benitez, I.B.; Ibañez, J.A.; Lumabad, C.D.; Cañete, J.M.; De los Reyes, F.N.; Principe, J.A. A Novel Data Gaps Filling Method for Solar PV Output Forecasting. J. Renew. Sustain. Energy 2023, 15, 046102. [Google Scholar] [CrossRef]
- Lee, D.-S.; Son, S.-Y. Weighted Average Ensemble-Based PV Forecasting in a Limited Environment with Missing Data of PV Power. Sustainability 2024, 16, 4069. [Google Scholar] [CrossRef]
- Amiri, A.F.; Chouder, A.; Oudira, H.; Silvestre, S.; Kichou, S. Improving Photovoltaic Power Prediction: Insights through Computational Modeling and Feature Selection. Energies 2024, 17, 3078. [Google Scholar] [CrossRef]
- Raj, V.; Dotse, S.-Q.; Sathyajith, M.; Petra, M.I.; Yassin, H. Ensemble Machine Learning for Predicting the Power Output from Different Solar Photovoltaic Systems. Energies 2023, 16, 671. [Google Scholar] [CrossRef]
- Ziane, A.; Necaibia, A.; Sahouane, N.; Dabou, R.; Mostefaoui, M.; Bouraiou, A.; Khelifi, S.; Rouabhia, A.; Blal, M. Photovoltaic Output Power Performance Assessment and Forecasting: Impact of Meteorological Variables. Sol. Energy 2021, 220, 745–757. [Google Scholar] [CrossRef]
- Alam, A.M.; Nahid-Al-Masood; Iqbal Asif Razee, M.; Zunaed, M. Solar PV Power Forecasting Using Traditional Methods and Machine Learning Techniques. In Proceedings of the 2021 IEEE Kansas Power and Energy Conference, KPEC 2021, Manhattan, KS, USA, 19–20 April 2021. [Google Scholar]
- Wolff, B.; Kühnert, J.; Lorenz, E.; Kramer, O.; Heinemann, D. Comparing Support Vector Regression for PV Power Forecasting to a Physical Modeling Approach Using Measurement, Numerical Weather Prediction, and Cloud Motion Data. Sol. Energy 2016, 135, 197–208. [Google Scholar] [CrossRef]
- Sheng, H.; Xiao, J.; Cheng, Y.; Ni, Q.; Wang, S. Short-Term Solar Power Forecasting Based on Weighted Gaussian Process Regression. IEEE Trans. Ind. Electron. 2018, 65, 300–308. [Google Scholar] [CrossRef]
- Miraftabzadeh, S.M.; Longo, M.; Brenna, M. Knowledge Extraction From PV Power Generation With Deep Learning Autoencoder and Clustering-Based Algorithms. IEEE Access 2023, 11, 69227–69240. [Google Scholar] [CrossRef]
- Park, T.; Song, K.; Jeong, J.; Kim, H. Convolutional Autoencoder-Based Anomaly Detection for Photovoltaic Power Forecasting of Virtual Power Plants. Energies 2023, 16, 5293. [Google Scholar] [CrossRef]
- Yang, L.; Cui, X.; Li, W. A Method for Predicting Photovoltaic Output Power Based on PCC-GRA-PCA Meteorological Elements Dimensionality Reduction Method. Int. J. Green Energy 2024, 21, 2327–2340. [Google Scholar] [CrossRef]
- Yang, H.-T.; Huang, C.-M.; Huang, Y.-C.; Pai, Y.-S. A Weather-Based Hybrid Method for 1-Day Ahead Hourly Forecasting of PV Power Output. IEEE Trans. Sustain. Energy 2014, 5, 917–926. [Google Scholar] [CrossRef]
- Zhu, H.; Sun, Y.; Jiang, T.; Zhang, X.; Zhou, H.; Hu, S.; Kang, M. An FCM Based Weather Type Classification Method Considering Photovoltaic Output and Meteorological Characteristics and Its Application in Power Interval Forecasting. IET Renew. Power Gener. 2024, 18, 238–260. [Google Scholar] [CrossRef]
- Zheng, L.; Su, R.; Sun, X.; Guo, S. Historical PV-Output Characteristic Extraction Based Weather-Type Classification Strategy and Its Forecasting Method for the Day-Ahead Prediction of PV Output. Energy 2023, 271, 127009. [Google Scholar] [CrossRef]
- Yu, M.; Niu, D.; Wang, K.; Du, R.; Yu, X.; Sun, L.; Wang, F. Short-Term Photovoltaic Power Point-Interval Forecasting Based on Double-Layer Decomposition and WOA-BiLSTM-Attention and Considering Weather Classification. Energy 2023, 275, 127348. [Google Scholar] [CrossRef]
- Hwang, J.T.G.; Ding, A.A. Prediction Intervals for Artificial Neural Networks. J. Am. Stat. Assoc. 1997, 92, 748–757. [Google Scholar] [CrossRef]
- Khosravi, A.; Nahavandi, S.; Creighton, D.; Atiya, A.F. Lower Upper Bound Estimation Method for Construction of Neural Network-Based Prediction Intervals. IEEE Trans. Neural Netw. Publ. IEEE Neural Netw. Counc. 2011, 22, 337–346. [Google Scholar] [CrossRef]
- Al-Dahidi, S.; Baraldi, P.; Zio, E.; Montelatici, L. Bootstrapped Ensemble of Artificial Neural Networks Technique for Quantifying Uncertainty in Prediction of Wind Energy Production. Sustainability 2021, 13, 6417. [Google Scholar] [CrossRef]
- Heskes, T. Practical Confidence and Prediction Intervals. Adv. Neural Inf. Process. Syst. 1997, 176–182. [Google Scholar]
- Nix, D.; Weigend, A.S. Estimating the Mean and Variance of the Target Probability Distribution. In Proceedings of the 1994 IEEE International Conference on Neural Networks (ICNN’94), Orlando, FL, USA, 28 June–2 July 1994; Volume 1, pp. 55–60. [Google Scholar] [CrossRef]
- Wang, Y.; Yang, Q.; Xue, H.; Mi, Y.; Tu, Y. Ultra-Short-Term PV Power Prediction Model Based on HP-OVMD and Enhanced Emotional Neural Network. IET Renew. Power Gener. 2022, 16, 2233–2247. [Google Scholar] [CrossRef]
- Ozbek, A.; Yildirim, A.; Bilgili, M. Deep Learning Approach for One-Hour Ahead Forecasting of Energy Production in a Solar-PV Plant. Energy Sources Part A Recovery Util. Environ. Eff. 2021, 44, 10465–10480. [Google Scholar] [CrossRef]
- Markovics, D.; Mayer, M.J. Comparison of Machine Learning Methods for Photovoltaic Power Forecasting Based on Numerical Weather Prediction. Renew. Sustain. Energy Rev. 2022, 161, 112364. [Google Scholar] [CrossRef]
- Wang, F.; Lu, X.; Mei, S.; Su, Y.; Zhen, Z.; Zou, Z.; Zhang, X.; Yin, R.; Duić, N.; Shafie-khah, M.; et al. A Satellite Image Data Based Ultra-Short-Term Solar PV Power Forecasting Method Considering Cloud Information from Neighboring Plant. Energy 2022, 238, 121946. [Google Scholar] [CrossRef]
- Rafati, A.; Joorabian, M.; Mashhour, E.; Shaker, H.R. High Dimensional Very Short-Term Solar Power Forecasting Based on a Data-Driven Heuristic Method. Energy 2021, 219, 119647. [Google Scholar] [CrossRef]
- Li, Q.; Zhang, X.; Ma, T.; Liu, D.; Wang, H.; Hu, W. A Multi-Step Ahead Photovoltaic Power Forecasting Model Based on TimeGAN, Soft DTW-Based K-Medoids Clustering, and a CNN-GRU Hybrid Neural Network. Energy Rep. 2022, 8, 10346–10362. [Google Scholar] [CrossRef]
- Li, Q.; Zhang, X.; Ma, T.; Jiao, C.; Wang, H.; Hu, W. A Multi-Step Ahead Photovoltaic Power Prediction Model Based on Similar Day, Enhanced Colliding Bodies Optimization, Variational Mode Decomposition, and Deep Extreme Learning Machine. Energy 2021, 224, 120094. [Google Scholar] [CrossRef]
- Li, G.; Wang, H.; Zhang, S.; Xin, J.; Liu, H. Recurrent Neural Networks Based Photovoltaic Power Forecasting Approach. Energies 2019, 12, 2538. [Google Scholar] [CrossRef]
- Jebli, I.; Belouadha, F.-Z.; Kabbaj, M.I.; Tilioua, A. Prediction of Solar Energy Guided by Pearson Correlation Using Machine Learning. Energy 2021, 224, 120109. [Google Scholar] [CrossRef]
- Keddouda, A.; Ihaddadene, R.; Boukhari, A.; Atia, A.; Arıcı, M.; Lebbihiat, N.; Ihaddadene, N. Solar Photovoltaic Power Prediction Using Artificial Neural Network and Multiple Regression Considering Ambient and Operating Conditions. Energy Convers. Manag. 2023, 288, 117186. [Google Scholar] [CrossRef]
- Jogunuri, S.; Josh, F.T.; Stonier, A.A.; Peter, G.; Jayaraj, J.; Jaganathan, S.; Jency Joseph, J.; Ganji, V. Random Forest Machine Learning Algorithm Based Seasonal Multi-Step Ahead Short-Term Solar Photovoltaic Power Output Forecasting. IET Renew. Power Gener. 2024, 1–16. [Google Scholar] [CrossRef]
- Ray, B.; Shah, R.; Islam, M.R.; Islam, S. A New Data Driven Long-Term Solar Yield Analysis Model of Photovoltaic Power Plants. IEEE Access 2020, 8, 136223–136233. [Google Scholar] [CrossRef]
- El Bourakadi, D.; Ramadan, H.; Yahyaouy, A.; Boumhidi, J. A Novel Solar Power Prediction Model Based on Stacked BiLSTM Deep Learning and Improved Extreme Learning Machine. Int. J. Inf. Technol. 2022, 15, 587–594. [Google Scholar] [CrossRef]
- Mubarak, H.; Hammoudeh, A.; Ahmad, S.; Abdellatif, A.; Mekhilef, S.; Mokhlis, H.; Dupont, S. A Hybrid Machine Learning Method with Explicit Time Encoding for Improved Malaysian Photovoltaic Power Prediction. J. Clean. Prod. 2023, 382, 134979. [Google Scholar] [CrossRef]
- Liang, L.; Su, T.; Gao, Y.; Qin, F.; Pan, M. FCDT-IWBOA-LSSVR: An Innovative Hybrid Machine Learning Approach for Efficient Prediction of Short-to-Mid-Term Photovoltaic Generation. J. Clean. Prod. 2023, 385, 135716. [Google Scholar] [CrossRef]
- Al-Dahidi, S.; Ayadi, O.; Alrbai, M.; Adeeb, J. Ensemble Approach of Optimized Artificial Neural Networks for Solar Photovoltaic Power Prediction. IEEE Access 2019, 7, 81741–81758. [Google Scholar] [CrossRef]
- Choi, S.; Hur, J. An Ensemble Learner-Based Bagging Model Using Past Output Data for Photovoltaic Forecasting. Energies 2020, 13, 1438. [Google Scholar] [CrossRef]
- Lateko, A.A.H.; Yang, H.-T.; Huang, C.-M.; Aprillia, H.; Hsu, C.-Y.; Zhong, J.-L.; Phương, N.H. Stacking Ensemble Method with the RNN Meta-Learner for Short-Term PV Power Forecasting. Energies 2021, 14, 4733. [Google Scholar] [CrossRef]
- Abdellatif, A.; Mubarak, H.; Ahmad, S.; Ahmed, T.; Shafiullah, G.M.; Hammoudeh, A.; Abdellatef, H.; Rahman, M.M.; Gheni, H.M. Forecasting Photovoltaic Power Generation with a Stacking Ensemble Model. Sustainability 2022, 14, 11083. [Google Scholar] [CrossRef]
- AlKandari, M.; Ahmad, I. Solar Power Generation Forecasting Using Ensemble Approach Based on Deep Learning and Statistical Methods. Appl. Comput. Inform. 2024, 20, 231–250. [Google Scholar] [CrossRef]
- Basaran, K.; Çelikten, A.; Bulut, H. A Short-Term Photovoltaic Output Power Forecasting Based on Ensemble Algorithms Using Hyperparameter Optimization. Electr. Eng. 2024. [Google Scholar] [CrossRef]
- Nguyen, T.; Nguyen, G.; Nguyen, B.M. EO-CNN: An Enhanced CNN Model Trained by Equilibrium Optimization for Traffic Transportation Prediction. Proc. Procedia Comput. Sci. 2020, 176, 800–809. [Google Scholar] [CrossRef]
- Asrari, A.; Wu, T.X.; Ramos, B. A Hybrid Algorithm for Short-Term Solar Power Prediction—Sunshine State Case Study. IEEE Trans. Sustain. Energy 2017, 8, 582–591. [Google Scholar] [CrossRef]
- Behera, M.K.; Majumder, I.; Nayak, N. Solar Photovoltaic Power Forecasting Using Optimized Modified Extreme Learning Machine Technique. Eng. Sci. Technol. Int. J. 2018, 21, 428–438. [Google Scholar] [CrossRef]
- VanDeventer, W.; Jamei, E.; Thirunavukkarasu, G.S.; Soon, T.K.; Horan, B.; Mekhilef, S.; Stojcevski, A. Short-Term PV Power Forecasting Using Hybrid GASVM Technique. Renew. Energy 2019, 140, 367–379. [Google Scholar] [CrossRef]
- Pattanaik, D.; Mishra, S.; Khuntia, G.P.; Dash, R.; Swain, S.C. An Innovative Learning Approach for Solar Power Forecasting Using Genetic Algorithm and Artificial Neural Network. Open Eng. 2020, 10, 630–641. [Google Scholar] [CrossRef]
- Gao, B.; Yang, H.; Lin, H.-C.; Wang, Z.; Zhang, W.; Li, H. A Hybrid Improved Whale Optimization Algorithm with Support Vector Machine for Short-Term Photovoltaic Power Prediction. Appl. Artif. Intell. 2022, 36, 2014187. [Google Scholar] [CrossRef]
- Liu, L.; Li, Y. Research on a Photovoltaic Power Prediction Model Based on an IAO-LSTM Optimization Algorithm. Processes 2023, 11, 1957. [Google Scholar] [CrossRef]
- Chen, Y.; Li, X.; Zhao, S. A Novel Photovoltaic Power Prediction Method Based on a Long Short-Term Memory Network Optimized by an Improved Sparrow Search Algorithm. Electronics 2024, 13, 993. [Google Scholar] [CrossRef]
- Antonanzas, J.; Osorio, N.; Escobar, R.; Urraca, R.; Martinez-de-Pison, F.J.; Antonanzas-Torres, F. Review of Photovoltaic Power Forecasting. Sol. Energy 2016, 136, 78–111. [Google Scholar] [CrossRef]
- Sobri, S.; Koohi-Kamali, S.; Rahim, N.A. Solar Photovoltaic Generation Forecasting Methods: A Review. Energy Convers. Manag. 2018, 156, 459–497. [Google Scholar] [CrossRef]
- Coimbra, C.F.M.; Kleissl, J.; Marquez, R. Chapter 8—Overview of Solar-Forecasting Methods and a Metric for Accuracy Evaluation. In Solar Energy Forecasting and Resource Assessment; Kleissl, J., Ed.; Academic Press: Boston, IL, USA, 2013; pp. 171–194. ISBN 978-0-12-397177-7. [Google Scholar]
- Nespoli, A.; Ogliari, E.; Leva, S.; Massi Pavan, A.; Mellit, A.; Lughi, V.; Dolara, A. Day-Ahead Photovoltaic Forecasting: A Comparison of the Most Effective Techniques. Energies 2019, 12, 1621. [Google Scholar] [CrossRef]
- Al-Dahidi, S.; Louzazni, M.; Omran, N. A Local Training Strategy-Based Artificial Neural Network for Predicting the Power Production of Solar Photovoltaic Systems. IEEE Access 2020, 8, 150262–150281. [Google Scholar] [CrossRef]
- Al-Dahidi, S.; Baraldi, P.; Zio, E.; Legnani, E. A Dynamic Weighting Ensemble Approach for Wind Energy Production Prediction. In Proceedings of the 2017 2nd International Conference on System Reliability and Safety, Milan, Italy, 20–22 December 2017; pp. 296–302. [Google Scholar]
- Al-Dahidi, S.; Ayadi, O.; Adeeb, J.; Louzazni, M. Assessment of Artificial Neural Networks Learning Algorithms and Training Datasets for Solar Photovoltaic Power Production Prediction. Front. Energy Res. 2019, 7, 1–18. [Google Scholar] [CrossRef]
- Yang, D.; Wang, W.; Gueymard, C.A.; Hong, T.; Kleissl, J.; Huang, J.; Perez, M.J.; Perez, R.; Bright, J.M.; Xia, X.; et al. A Review of Solar Forecasting, Its Dependence on Atmospheric Sciences and Implications for Grid Integration: Towards Carbon Neutrality. Renew. Sustain. Energy Rev. 2022, 161, 112348. [Google Scholar] [CrossRef]
- Yang, D.; Yagli, G.M.; Srinivasan, D. Sub-Minute Probabilistic Solar Forecasting for Real-Time Stochastic Simulations. Renew. Sustain. Energy Rev. 2022, 153, 111736. [Google Scholar] [CrossRef]
- Feng, C.; Zhang, J.; Zhang, W.; Hodge, B.-M. Convolutional Neural Networks for Intra-Hour Solar Forecasting Based on Sky Image Sequences. Appl. Energy 2022, 310, 118438. [Google Scholar] [CrossRef]
- Yang, D. A Guideline to Solar Forecasting Research Practice: Reproducible, Operational, Probabilistic or Physically-Based, Ensemble, and Skill (ROPES). J. Renew. Sustain. Energy 2019, 11, 022701. [Google Scholar] [CrossRef]
- Murphy, A.H.; Epstein, E.S. Skill Scores and Correlation Coefficients in Model Verification. Mon. Weather. Rev. 1989, 117, 572–582. [Google Scholar] [CrossRef]
- Pelland, S.; Remund, J.; Kleissl, J.; Oozeki, T.; De Brabandere, K. Task 14—Photovoltaics and Solar Forecasting State of Art Report; International Energy Agency: Paris, France, 2013. [Google Scholar]
- Al-Dahidi, S.; Di Maio, F.; Baraldi, P.; Zio, E. A Locally Adaptive Ensemble Approach for Data-Driven Prognostics of Heterogeneous Fleets. Proc. Inst. Mech. Eng. Part O J. Risk Reliab. 2017, 231, 350–363. [Google Scholar] [CrossRef]
- Yang, M.; Peng, T.; Su, X.; Ma, M. Short-Term Photovoltaic Power Interval Prediction Based on the Improved Generalized Error Mixture Distribution and Wavelet Packet-LSSVM. Front. Energy Res. 2021, 9. [Google Scholar] [CrossRef]
- Khan, W.; Walker, S.; Zeiler, W. Improved Solar Photovoltaic Energy Generation Forecast Using Deep Learning-Based Ensemble Stacking Approach. Energy 2022, 240, 122812. [Google Scholar] [CrossRef]
- Botev, Z.I.; Grotowski, J.F.; Kroese, D.P. Kernel Density Estimation via Diffusion. Ann. Stat. 2010, 38, 2916–2957. [Google Scholar] [CrossRef]
- Alimohammadi, S.; He, D. Multi-Stage Algorithm for Uncertainty Analysis of Solar Power Forecasting. In Proceedings of the 2016 IEEE Power and Energy Society General Meeting (PESGM), Boston, MA, USA, 17–21 July 2016; pp. 1–5. [Google Scholar]
- Ni, Q.; Zhuang, S.; Sheng, H.; Wang, S.; Xiao, J. An Optimized Prediction Intervals Approach for Short Term PV Power Forecasting. Energies 2017, 10, 1669. [Google Scholar] [CrossRef]
- Liu, L.; Zhao, Y.; Chang, D.; Xie, J.; Ma, Z.; Wennersten, R.; Sun, Q.; Yin, H. Prediction of Short-Term PV Power Output and Uncertainty Analysis. Appl. Energy 2018, 228, 700–711. [Google Scholar] [CrossRef]
- Wen, Y.; AlHakeem, D.; Mandal, P.; Chakraborty, S.; Wu, Y.-K.; Senjyu, T.; Paudyal, S.; Tseng, T.-L. Performance Evaluation of Probabilistic Methods Based on Bootstrap and Quantile Regression to Quantify PV Power Point Forecast Uncertainty. IEEE Trans. Neural Netw. Learn. Syst. 2020, 31, 1134–1144. [Google Scholar] [CrossRef]
- Mellit, A.; Massi Pavan, A.; Lughi, V. Deep Learning Neural Networks for Short-Term Photovoltaic Power Forecasting. Renew. Energy 2021, 172, 276–288. [Google Scholar] [CrossRef]
- Chen, C.; Shi, J.; Lu, N.; Zhu, Z.H.; Jiang, B. Data-Driven Predictive Maintenance Strategy Considering the Uncertainty in Remaining Useful Life Prediction. Neurocomputing 2022, 494, 79–88. [Google Scholar] [CrossRef]
- Qin, S.; Wang, B.X.; Wu, W.; Ma, C. The Prediction Intervals of Remaining Useful Life Based on Constant Stress Accelerated Life Test Data. Eur. J. Oper. Res. 2022, 301, 747–755. [Google Scholar] [CrossRef]
- AlHakeem, D.; Mandal, P.; Haque, A.U.; Yona, A.; Senjyu, T.; Tseng, T.-L. A New Strategy to Quantify Uncertainties of Wavelet-GRNN-PSO Based Solar PV Power Forecasts Using Bootstrap Confidence Intervals. In Proceedings of the 2015 IEEE Power & Energy Society General Meeting, Denver, CO, USA, 26–30 July 2015; pp. 1–5. [Google Scholar]
- Puah, B.K.; Chong, L.W.; Wong, Y.W.; Begam, K.M.; Khan, N.; Juman, M.A.; Rajkumar, R.K. A Regression Unsupervised Incremental Learning Algorithm for Solar Irradiance Prediction. Renew. Energy 2021, 164, 908–925. [Google Scholar] [CrossRef]
- Khademi, M.; Moadel, M.; Khosravi, A. Power Prediction and Technoeconomic Analysis of a Solar PV Power Plant by MLP-ABC and COMFAR III, Considering Cloudy Weather Conditions. Int. J. Chem. Eng. 2016, 2016, 1031943. [Google Scholar] [CrossRef]
- Yang, Z.; Al-Dahidi, S.; Baraldi, P.; Zio, E.; Montelatici, L. A Novel Concept Drift Detection Method for Incremental Learning in Nonstationary Environments. IEEE Trans. Neural. Netw. Learn. Syst. 2020, 31, 309–320. [Google Scholar] [CrossRef]
- Baraldi, P.; Razavi-Far, R.; Zio, E. Classifier-Ensemble Incremental-Learning Procedure for Nuclear Transient Identification at Different Operational Conditions. Reliab. Eng. Syst. Saf. 2011, 96, 480–488. [Google Scholar] [CrossRef]
- Razavi-Far, R.; Baraldi, P.; Zio, E. Dynamic Weighting Ensembles for Incremental Learning and Diagnosing New Concept Class Faults in Nuclear Power Systems. IEEE Trans. Nucl. Sci. 2012, 59, 2520–2530. [Google Scholar] [CrossRef]
- Kow, K.W.; Wong, Y.W.; Rajkumar, R.K.; Rajkumar, R.K.; Isa, D. Incremental Unsupervised Learning Algorithm for Power Fluctuation Event Detection in PV Grid-Tied Systems BT. In Proceedings of the 9th International Conference on Robotic, Vision, Signal Processing and Power Applications, Penang, Malaysia, 2–3 February 2016; Ibrahim, H., Iqbal, S., Teoh, S.S., Mustaffa, M.T., Eds.; Springer Singapore: Singapore, 2017; pp. 673–679. [Google Scholar]
- Zhang, X.; Fang, F.; Liu, J. Weather-Classification-MARS-Based Photovoltaic Power Forecasting for Energy Imbalance Market. IEEE Trans. Ind. Electron. 2019, 66, 8692–8702. [Google Scholar] [CrossRef]
- Yamin, N.; Bhat, G. Online Solar Energy Prediction for Energy-Harvesting Internet of Things Devices. In Proceedings of the 2021 IEEE/ACM International Symposium on Low Power Electronics and Design (ISLPED), Boston, MA, USA, 26–28 July 2021; pp. 1–6. [Google Scholar]
- Liu, W.; Ren, C.; Xu, Y. Missing-Data Tolerant Hybrid Learning Method for Solar Power Forecasting. IEEE Trans. Sustain. Energy 2022, 13, 1843–1852. [Google Scholar] [CrossRef]
- Zhou, X.; Ao, Y.; Wang, X.; Guo, X.; Dai, W. Learning with Privileged Information for Short-Term Photovoltaic Power Forecasting Using Stochastic Configuration Network. Inf. Sci. 2023, 619, 834–848. [Google Scholar] [CrossRef]
- Zhang, T.; Ma, F.; Peng, C.; Yu, Y.; Yue, D.; Dou, C.; O’Hare, G.M.P. A Very-Short-Term Online PV Power Prediction Model Based on RAN with Secondary Dynamic Adjustment. IEEE Trans. Artif. Intell. 2022, 4, 1214–1224. [Google Scholar] [CrossRef]




| Forecasting Horizon Category | Forecasting Horizon | Applications |
|---|---|---|
| Intra-hour | Few seconds to an hour [12] |
|
| Intra-day | 1–6 h |
|
| Day-ahead | 6–48 h |
| Model Inputs | Source of Data | Relation with PV Output |
|---|---|---|
| Global solar radiation | Physics-based models [110] Measured [76,106,111,112] NWP [56,98] | Direct and proportional [113]. |
| Diffuse solar radiation | Measured [106] Physics-based models [56,114] NWP [98] | |
| Beam radiation | Physics-based models [56,114] NWP [98] | |
| Solar radiation on a tilted surface | Physics-based models [56,114] Measured [115] | |
| Clearance index | Measured data and physics-based models [106,112] Estimated using satellite images [116,117,118,119] or sky images [120,121,122] | A measure of cloudiness; clouds cause shading and radiation scattering, which decreases PV production. |
| Ambient temperature | NWP [56] Historical data [76,123,124] | Indirect and inverse; the ambient temperature significantly affects the PV cell temperature [125]. |
| Wind speed | NWP [56,126] Historical data [76,115,123,124] | Indirect and proportional; the wind decreases the PV cell temperature [113,125,127,128]. |
| Relative humidity | NWP [126] Historical data [76,123,124] | Inverse and direct: the increase in the water vapor content in the atmosphere increases the scattering of solar radiation. Moreover, high relative humidity increases the degradation of PV modules [113,125,129,130]. |
| PV cell temperature | Physics-based models [85,114] Measured [115,124] | Inverse and direct; the rise in PV cell temperature decreases PV efficiency by 0.35–0.45%/°C [113,131,132]. |
| Dust/soil | Measured [76,124] | Inverse and indirect: the accumulation of dust/soil on the PV module decreases dissipating heat from the PV surface to the atmosphere, causing an increase in the cell temperature. It also increases the thermal resistance of the PV module. Furthermore, the accumulation increases the scattering of solar radiation and prevents a significant part of it from reaching the PV cells [133,134,135,136,137,138,139,140,141]. |
| Aerosol | Historical data [115,123] | Inverse effect: increases the scattering of solar radiation [123,125]. |
| Historical PV power | Measured data [53,54,55,75,79,80,111,124] | Direct and proportional relation. |
| Reference | Prediction Approach | Proposed/Employed Techniques | Benchmarked Techniques |
|---|---|---|---|
| [137] | Single | SVR | Linear and quadratic regression and Least Absolute Shrinkage and Selection Operator (LASSO) |
| [168] | Single | ELM | Traditional Back-Propagation Artificial Neural Network (BP-ANN) |
| [200] | Single | Novel Recurrent Neural Network (RNN)-based model | Classical Persistence Model (PM), Back-Propagation Neural Network (BPNN), Radial Basis Function Neural Network (RBFNN), SVM, and LSTM |
| [201] | Single | Integrated Pearson Correlation Coefficient (PCC) with various ML and DL techniques, including RF, Multilayer Perceptron (MLP), Linear Regression (LR), and SVR | RF, MLP, LR, and SVR |
| [202] | Single | ANNs with different learning/training algorithms and various regression models | Physics-based models for estimating solar PV power generation |
| [203] | Single | RF | SVR/SVM and ANN/DNN |
| [87] | Hybrid | Combinations of Deep Belief Networks (DBNs), AE, and LSTM techniques | Traditional MLP and a physical forecasting model |
| [204] | Hybrid | A hybrid LSTM-CNN model | Existing Neural Network Ensemble (NNE), RF, statistical analysis, and ANN |
| [205] | Hybrid | A staked Bidirectional Long Short-Term Memory (BiLSTM) and an improved version of ELM (AE–Optimal Regularized ELM (AE-ORELM)) | AutoRegressive Integrated Moving Average (ARIMA), ANN, and LSTM models |
| [206] | Hybrid | LASSO and Random Forest Regressor (RFR) | RFR, LASSO, and Feedforward Neural Network (FFNN) models |
| [207] | Hybrid | Combinations of Fast Cull outlier algorithm and Decision Tree (FCDT), Improved Whale Bat Optimization Algorithm (IWBOA), and Least Squares SVR (LSSVR) | Various single and hybrid ML models, e.g., Whale Optimization Algorithm (WOA)–LSSVR, ELM, and ANN models |
| Metric | Formula | Usage | Range | Interpretation |
|---|---|---|---|---|
| It quantifies the mismatch between the actual and predicted power. | −∞ to ∞ |
| ||
| It quantifies the mismatch between the actual and predicted power to the maximum prediction obtained by the adopted model. | ||||
| It quantifies the average absolute mismatch between the actual and predicted power over an entire “unseen” dataset. This metric is of interest to evaluate uniform prediction errors [223]. | 0 to ∞ | Small values indicate the goodness of the adopted model | ||
| It quantifies the average mismatch between the actual and predicted power over a test dataset. This metric is of interest to evaluate whether the predictions are under/overestimated on average [195]. | −∞ to ∞ | Close to zero values indicate the goodness of the adopted model | ||
| It computes the normalized to the actual power value over an entire dataset. This metric is of interest to evaluate prediction bias [223]. | ||||
| It computes the square root of the average squared mismatch between the actual and predicted power over a test dataset. This metric is more robust than the [11] since it penalizes significant mismatches. | 0 to ∞ | Small values indicate the goodness of the adopted model | ||
| It computes the normalized to the actual power value over a dataset. | ||||
| It computes the average mismatch between the actual and predicted power relative to the actual one over a dataset. This metric is of interest to evaluate uniform prediction errors [223]. | 0 to 100% | Small values indicate the goodness of the adopted model | ||
| It computes the normalized to the overall actual power of a PV plant over a dataset. This metric is of interest when comparing the predictability of the adopted model for different PV plant capacities [226,227]. | ||||
| It computes the median statistical value of the mismatch between the actual and predicted power relative to the actual power values over a dataset. | ||||
| It computes the average mismatch between the actual and predicted power relative to the overall real power values over a dataset. In principle, it is similar to the but without the percentage computation. It is used when comparing the predictability of the adopted model for different PV plant capacities [226]. | 0 to ∞ | Small values indicate the goodness of the adopted model | ||
| It computes the correlation between actual and predicted power. It describes the variability in the predicted power (dependent) provided by the model and caused by its inputs (independent). | 0 to 100% | Large values indicate the goodness of the adopted model |
| Reference | Uncertainty Quantification Techniques | Description |
|---|---|---|
| [239] | Kriging model | A novel four-stage approach for uncertainty quantification of solar power forecasting of a Virtual Power Plant (VPP) was proposed. Specifically, the proposed approach is based on a combination of the clear sky model and the normalized solar power irradiance, Gaussian Mixture Models (GMMs) (to classify the measured solar energy into different classes), K-nn combined with the General Pattern Search (GPS) algorithm (to classify the new data into one of the pre-defined classes based on the NWPs), and Kriging model (to establish the PIs). |
| [240] | BS | A novel two-step approach for quantifying the PIs of short-term solar PV power forecasting. Two sources of uncertainty were investigated: data noise and uncertainty of the prediction model. Specifically, the proposed approach is based on a combination of the BS (to estimate the prediction model’s uncertainties) and a hybrid ELM combined with the Improved Differential Evolution (IDE) (to quantify the uncertainty of the data noise). |
| [241] | Nonparametric KDE (NKDE) | A two-stage approach was proposed to quantify the uncertainties associated with the short-term solar PV power forecasts provided by a hybrid GA-based various NN prediction approach. The NKDE method was adopted in this regard. |
| [242] | BS and Quantile Regression (QR) | BS and QR (i.e., direct and indirect) probabilistic approaches were proposed to quantify the sources of uncertainty associated with the solar PV power forecasts provided by the combination of WT (for data filtration), RBFNN (for solar PV power forecasting), and PSO (for optimizing the latter’s internal configurations). |
| [208] | BS, MVE, and KDE | A comprehensive ensemble approach composed of optimized and diversified ANNs for improving the 1-day-ahead solar PV production predictions was proposed. The BS was embedded in the ensemble for quantifying three sources of uncertainty in the form of PIs. The BS was compared with two other techniques, the MVE and KDE. |
| [243] | BS | A Bootstrap Confidence Intervals (CIs) approach was proposed to quantify the uncertainties associated with the solar PV power forecasts provided by the LSTM prediction approach. |
| [236] | Wavelet Packet (WP) | An effective approach was proposed for an accurate point short-term solar PV production prediction combined with a PI. Specifically, the approach combines the WP and Least Square SVM (LS-SVM) to enhance the point estimates. The error mixed distribution function was adopted to fit the probability distribution of the obtained prediction errors for establishing the PIs. |
| Reference | IL Approach | Description |
|---|---|---|
| [252] | Self-Organizing Incremental Neural Network (SOINN) | A novel power fluctuation event detection method-based solar PV production prediction was proposed to boost the prediction accuracy of a 2 kWp PV grid-tied system further. The proposed approach is based on the incremental unsupervised ANN (SOINN) capable of accounting for any new input data that become available compared to the traditional SOM network. |
| [253] | Multivariate Adaptive Regression Spline (MARS) and Stochastic Gradient Descent (SGD) | A simple but efficient weather classification (i.e., pre-defined weather conditions were investigated, sunny, cloudy, and rainy/foggy) MARS model combined with SGD was proposed for accurate solar PV production forecasting for complex weather conditions in all seasons. The proposed model can be updated incrementally when new data become available, and the built prediction model is maintained to boost the prediction accuracy further. |
| [254] | A novel hierarchical ML model | A novel hierarchical ML model was proposed for an accurate prediction of future solar PV production. The recent history and daily variations were considered, and an online learning approach was developed to adapt the built prediction model to seasonal and environmental variations in the harvested energy. |
| [255] | Incremental Broad Learning System (IBLS) | A novel missing-data-tolerant and online updatable approach was proposed for effective solar PV production forecasting. Specifically, a Super-Resolution Perception Convolution Neural Network (SRPCNN) was proposed to reconstruct the missing data from which the built ML prediction model might suffer, leading the ultimate forecasts to be inaccurate or even ineffective. Once the data were reconstructed, an IBLS was developed as a base model capable of incrementally learning any new data. |
| [256] | Learning Using Privileged Information (LUPI) | An innovative hybrid approach was proposed for accurate short-term solar PV power forecasting. The proposed approach combines the Stochastic Configuration Network (SCN) and the LUPI to boost the forecasting accuracy further than the traditional literature approaches. The former guarantees its universal approximation properties, constructed with the latter for IL, enabling the former to use the weather data that might be unavailable in the real-time operation for developing/training the prediction model. |
| [257] | Resource-Allocating Network (RAN) | A novel approach was proposed for an accurate, very-short-term solar PV production prediction. The proposed approach comprises RAN (built offline) integrated with a secondary dynamic adjustment mechanism (that effectively relearns previously unmodeled samples while shielding external interference). |
| Reference | Base Models | Aggregation Strategy |
|---|---|---|
| [208] | ANNs | The outcomes of the ANNs were aggregated statistically by averaging their results |
| [83] | ANN and Analog Ensemble (AnEn) models | The base models’ outcomes were aggregated by the weighted-average procedure |
| [209] | Ensemble learners (namely, RF, Extreme Gradient Boosting (XGBoost), and Light Gradient Boosting Machines (LightGBMs)) | Averaging through the proposed ensemble learner-based bagging model |
| [210] | ANN, DNN, SVR, LSTM, and CNN | The RNN was used to combine the forecasts from the base models |
| [211] | RFR, XGBoost, and Adaptive Boosting (AdaBoost) | The Extra Tree Regressor (ETR) was employed to aggregate the base models’ forecasts |
| [176] | Decision Trees (DTs) of the investigated ensemble-based ML models: GB and RF | Averaging the output of all DTs of the two ensemble-based ML models |
| [212] | LSTM, GRU, and AE-LSTM (Auto-LSTM) were examined and a new AE-GRU (Auto-GRU) was proposed | Four aggregation techniques were investigated for combining the outcomes of the individual base models of the proposed ensemble: simple averaging, weighted averaging using linear and non-linear approaches, and aggregation through variance using an inverse approach |
| [213] | DTs of the investigated ensemble-based ML models: RF, AdaBoost, Categorical Boosting (CatBoost), and XGBoost | Simple averaging, weighted averaging, and additive (sequential) aggregation of the output of all DTs of the four ensemble-based models investigated |
| Reference | Optimization Algorithm | Prediction Model | Main Findings |
|---|---|---|---|
| [215] | GD optimization followed by Shuffled Frog Leaping Algorithm (SFLA) | ANN | An hour-ahead prediction was carried out using GD optimization and an SFLA-based optimized ANN. The preliminary individuals discovered by the GD optimization are further optimized using SFLA to obtain the best ANN parameters validated on three PV datasets (Florida). |
| [216] | Classical PSO and its variants (Accelerate PSO (APSO) and Craziness PSO (CRPSO)) | ELM | Different PSO methods were used to improve the prediction accuracy of the ELM. Results showed that ELM performs better than traditional BP-ANN, and the predictability can be boosted using the PSO. The APSO was shown to be superior to the other PSO methods. |
| [217] | Genetic Algorithm (GA) | SVM | GA-Based SVM model for residential-scale PV systems was proposed. Results showed that the GA-SVM model performs better than the standard SVM model. |
| [218] | GA | ANN | Data from Odisha (India) were used to verify the effectiveness of the proposed GA-ANN model. Compared to statistical approaches, GA-ANN provided superior forecasting accuracy. |
| [107] | GA | BiLSTM | GA-BiLSTM based on different time horizons for solar PV power forecasting was proposed. In comparison with PSO-BiLSTM, LSTM, ELM, BPNN, and GA-BPNN, the GA-BiLSTM results were excellent in terms of Root Mean Square Error (RMSE) under various time horizons. |
| [219] | IWOA | SVM | The SVM penalty coefficient and kernel function parameter were optimized using the IWOA. The IWOA-optimized SVM was validated on cloudy and sunny days, and the results were better than the existing methods. |
| [220] | Improved Aquila Optimization (IAO) | LSTM and CNN | An IAO algorithm was employed to optimally define the internal parameters of the LSTM and CNN for accurate solar PV power output prediction. |
| [221] | Improved Sparrow Search Algorithm (ISSA) | LSTM | An ISSA was employed to optimally define the internal parameters of the LSTM for accurate solar PV power output prediction. The proposed model was evaluated against various benchmarks from the literature using standard performance metrics on a real dataset collected from Australia. |
| Reference | PIs Performance Metrics | Description |
|---|---|---|
| [246] | PI Width (PIW) | Various pre-defined confidence levels (10–90%) were investigated, and the width of the built PIs was generally analyzed. |
| [239] | Error distribution | The error distribution, the PIs, and the over- and underestimation of the forecasts were generally analyzed and compared across the identified weather classes (e.g., clear and cloudy). |
| [240] | PI Coverage Probability (PICP) and Mean PI Width (MPIW) | Three pre-defined confidence levels (90, 95%, and 99%) were investigated, and the PICP and the PIW (also called Mean PIW (MPIW)) were adopted to evaluate the reliability of the built PIs. |
| [241] | PICP | Four pre-defined confidence levels (80%, 85%, 90%, and 95%) were investigated, and the PICP was adopted to evaluate the effectiveness of the built PIs. |
| [208] | PICP and PIW | An 80% pre-defined confidence level was used, and two metrics were adopted to evaluate the goodness of the built PIs, i.e., PICP and PIW. |
| [243] | Error distribution | Four pre-defined confidence levels (80%, 85%, 90%, and 95%) were investigated, and the error distribution function was statistically analyzed by computing, for instance, the distribution percentiles. |
| [236] | PICP and PIW | Three pre-defined confidence levels (80%, 90%, and 95%) were investigated, and PI normalized average index (i.e., PIW) and PICP were used to evaluate the goodness of the built PIs. |
| Refs | Module 1 | Module 2 | Module 3 | Module 4 | Module 5 | Module 6 | Module 7 |
|---|---|---|---|---|---|---|---|
| [36] | √ | √ | √ | √ | √ | √ | × |
| [37] | √ | √ | √ | √ | √ | × | × |
| [38] | √ | √ | √ | × | × | × | × |
| [39] | √ | √ | √ | × | × | × | × |
| [40] | √ | √ | √ | × | √ | √ | × |
| [41] | √ | × | √ | √ | √ | × | × |
| [43] | √ | √ | √ | × | × | × | × |
| [44] | √ | √ | √ | × | × | × | × |
| [11] | √ | √ | √ | √ | √ | √ | × |
| [45] | √ | √ | √ | × | × | × | × |
| [46] | √ | √ | √ | × | × | × | × |
| [13] | √ | √ | √ | √ | × | × | × |
Disclaimer/Publisher’s Note: The statements, opinions and data contained in all publications are solely those of the individual author(s) and contributor(s) and not of MDPI and/or the editor(s). MDPI and/or the editor(s) disclaim responsibility for any injury to people or property resulting from any ideas, methods, instructions or products referred to in the content. |
© 2024 by the authors. Licensee MDPI, Basel, Switzerland. This article is an open access article distributed under the terms and conditions of the Creative Commons Attribution (CC BY) license (https://creativecommons.org/licenses/by/4.0/).
Share and Cite
Al-Dahidi, S.; Madhiarasan, M.; Al-Ghussain, L.; Abubaker, A.M.; Ahmad, A.D.; Alrbai, M.; Aghaei, M.; Alahmer, H.; Alahmer, A.; Baraldi, P.; et al. Forecasting Solar Photovoltaic Power Production: A Comprehensive Review and Innovative Data-Driven Modeling Framework. Energies 2024, 17, 4145. https://doi.org/10.3390/en17164145
Al-Dahidi S, Madhiarasan M, Al-Ghussain L, Abubaker AM, Ahmad AD, Alrbai M, Aghaei M, Alahmer H, Alahmer A, Baraldi P, et al. Forecasting Solar Photovoltaic Power Production: A Comprehensive Review and Innovative Data-Driven Modeling Framework. Energies. 2024; 17(16):4145. https://doi.org/10.3390/en17164145
Chicago/Turabian StyleAl-Dahidi, Sameer, Manoharan Madhiarasan, Loiy Al-Ghussain, Ahmad M. Abubaker, Adnan Darwish Ahmad, Mohammad Alrbai, Mohammadreza Aghaei, Hussein Alahmer, Ali Alahmer, Piero Baraldi, and et al. 2024. "Forecasting Solar Photovoltaic Power Production: A Comprehensive Review and Innovative Data-Driven Modeling Framework" Energies 17, no. 16: 4145. https://doi.org/10.3390/en17164145
APA StyleAl-Dahidi, S., Madhiarasan, M., Al-Ghussain, L., Abubaker, A. M., Ahmad, A. D., Alrbai, M., Aghaei, M., Alahmer, H., Alahmer, A., Baraldi, P., & Zio, E. (2024). Forecasting Solar Photovoltaic Power Production: A Comprehensive Review and Innovative Data-Driven Modeling Framework. Energies, 17(16), 4145. https://doi.org/10.3390/en17164145

