A Deep Learning Quantile Regression Photovoltaic Power-Forecasting Method under a Priori Knowledge Injection
Abstract
1. Introduction
1.1. Motivation
1.2. Related Works
1.3. The Research Work in This Paper
- (1)
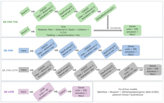
- Model QR_CNN-TCN is proposed to be applied to the task of ultra-short-term PV power probabilistic forecasting. TCN is innovatively introduced into the field of PV power probabilistic forecasting, and the dilation and causal convolution structure of TCN is utilized to obtain the long-time dependencies among the elements of the input feature sequence.
- (2)
- Combined with the ultra-short-term PV power-forecasting application scenario, the PV power first-order differential sequence is innovatively introduced as an input feature, and all the input data are divided into two groups of input feature data containing different prior knowledge to provide dual-channel inputs to the model.
- (3)
- Innovatively integrating domain a priori knowledge into the model architecture design and deeply matching the input feature data with the model-computing mechanism, two-branch DL networks (CNN-TCN) with different convolutional structures are designed to extract finer and diversified feature information at different spatial and temporal scales from the two input channels, respectively.
- (4)
- The QR method is combined with DL architecture (CNN-TCN) to give full play to the advantages of DL multi-task learning to obtain the power forecasts under different probability levels, and the KDE estimates the PDF of the forecasting results and finally realizes the point forecasting, interval forecasting, and probabilistic forecasting of PV power.
- (5)
- Comparing with the current state-of-the-art DL model combined with QR, the experimental results show that the point-forecasting accuracy of the proposed method is the highest among all the models, the obtained prediction intervals are the most reasonable, and the comprehensive performance of the obtained probabilistic-forecasting results is also optimal. Meanwhile, the good applicability of the proposed model is verified on three different PV plant datasets.
2. Methodology
2.1. Quantile Regression
2.2. The 1D CNN and TCN
2.3. Proposed QR-Based DL Probabilistic-Forecasting Architecture
2.4. Kernel Density Estimation
3. Performance Evaluation Index
3.1. Point-Forecasting Evaluation Index
3.2. Interval Forecasting Evaluation Index
3.3. Probabilistic-Forecasting Evaluation Index
4. Case Study
4.1. Experimental Input Data
4.2. Experimental Task Setup
4.2.1. Point-Forecasting Tasks
4.2.2. Interval-Forecasting Tasks
4.2.3. Probabilistic-Forecasting Tasks
5. Conclusions and Discussion
- (1)
- The first-order difference series of the target sequence as the input to the model can provide the model with more trend information of the target sequence on the ultra-short-term time scale, which improves the forecasting performance of the model and the comprehensibility of the model output.
- (2)
- The model architecture design that selectively integrates the DL model operation mechanism with the input data containing different information can realize the extraction of targeted information so that the model can learn finer feature information, which improves the forecasting performance of the model and the comprehensibility of the model output.
- (3)
- Combining QR with two branches of DL models, CNN and TCN, enables the proposed method to simultaneously perform multi-task learning and knowledge fusion in both branch models, which, in combination with the KDE method, obtains high-quality interval-forecasting results and probabilistic-forecasting results. In addition, in the interval-forecasting results (Figure 10, Figure 11 and Figure 12), it is found that the upper boundary of the forecasting intervals is closer than the true values, while the lower boundary is farther away, indicating that the model is relatively conservative in predicting the lower quantiles, which is consistent with the results exhibited by the probability density curves (Figure 14). In subsequent studies, the model will be further optimized from two perspectives, namely, input data sparsity and model nonlinear processing capability, to reduce the uncertainty at low power values.
- (4)
- Compared to the state-of-the-art deep learning models in the field combined with QR, the model proposed in this study shows the most superior performance on three different datasets, either point forecasting, interval forecasting, or probabilistic forecasting. This also indicates the good applicability of the proposed model to new data. The proposed method can provide technical support to the decision makers of PV farms and power systems in assessing risks and formulating strategies.
Author Contributions
Funding
Data Availability Statement
Conflicts of Interest
References
- IEA. Renewable Capacity Growth by Technology, Main and Accelerated Cases, 2005–2028; IEA: Paris, France, 2023; Available online: https://www.iea.org/data-and-statistics/charts/renewable-capacity-growth-by-technology-main-and-accelerated-cases-2005-2028 (accessed on 3 March 2024.).
- Liu, Y.; Ye, L.; Qin, H.; Hong, X.; Ye, J.; Yin, X. Monthly streamflow forecasting based on hidden Markov model and Gaussian Mixture Regression. J. Hydrol. 2018, 561, 146–159. [Google Scholar] [CrossRef]
- Li, Y.; He, S.; Li, Y.; Ge, L.; Lou, S.; Zeng, Z. Probabilistic charging power forecast of EVCS: Reinforcement learning assisted deep learning approach. IEEE Trans. Intell. Veh. 2022, 8, 344–357. [Google Scholar] [CrossRef]
- Wang, J.; Tang, X.; Jiang, W. A deterministic and probabilistic hybrid model for wind power forecasting based improved feature screening and optimal Gaussian mixed kernel function. Expert Syst. Appl. 2024, 251, 123965. [Google Scholar] [CrossRef]
- Heng, J.; Hong, Y.; Hu, J.; Wan, S. Probabilistic and deterministic wind speed forecasting based on non-parametric approaches and wind characteristics information. Appl. Energy 2022, 306 Pt A, 118029. [Google Scholar] [CrossRef]
- Lin, Y.; Yang, M.; Wan, C.; Wang, J.; Song, Y. A multi-model combination approach for probabilistic wind power forecasting. IEEE Trans. Sustain. Energy 2019, 10, 226–237. [Google Scholar] [CrossRef]
- Qi, S.; Peng, H.; Zhang, X.; Tan, X. Is energy efficiency of Belt and Road Initiative countries catching up or falling behind? Evidence from a panel quantile regression approach. Appl. Energy 2019, 253, 113581. [Google Scholar] [CrossRef]
- Bracale, A.; Carpinelli, G.; De Falco, P. A probabilistic competitive ensemble method for short-term photovoltaic power forecasting. IEEE Trans. Sustain. Energy 2016, 8, 551–560. [Google Scholar] [CrossRef]
- Ma, X.; Du, H.; Wang, K.; Jia, R.; Wang, S. An efficient QR-BiMGM model for probabilistic PV power forecasting. Energy Rep. 2022, 8, 12534–12551. [Google Scholar] [CrossRef]
- Wang, G.B.; Wang, H.Z.; Li, G.Q.; Peng, J.C.; Liu, Y.T. Deep belief network based point and probabilistic wind speed forecasting approach. Appl. Energy 2016, 182, 80–93. [Google Scholar] [CrossRef]
- Ye, Y.; Shao, Y.; Li, C.; Hua, X.; Guo, Y. Online support vector quantile regression for the dynamic time series with heavy-tailed noise. Appl. Soft Comput. 2021, 110, 107560. [Google Scholar] [CrossRef]
- Yang, D.; Gueymard, C.A. Probabilistic post-processing of gridded atmospheric variables and its application to site adaptation of shortwave solar radiation. Sol. Energy 2021, 225, 427–443. [Google Scholar] [CrossRef]
- Mayer, M.J.; Yang, D. Probabilistic photovoltaic power forecasting using a calibrated ensemble of model chains. Renew. Sustain. Energy Rev. 2022, 168, 112821. [Google Scholar] [CrossRef]
- de Barros Silva, A.W.; Freitas, B.B.; de Alencar Filho, C.L.; de Freitas, C.D.; de Sousa Junior, E.A.; de Castro, E.S.; de Araújo, E.M.; Correia, F.I.F.; da Silva, F.R.P.; de Souza, J.J.S.; et al. Methodology based on artificial neural networks for hourly forecasting of PV plants generation. IEEE Latin Am. Trans. 2022, 20, 659–668. [Google Scholar] [CrossRef]
- Zuo, H.M.; Qiu, J.; Jia, Y.H.; Wang, Q.; Li, F.F. Ten-minute prediction of solar irradiance based on cloud detection and a long short-term memory (LSTM) model. Energy Rep. 2022, 8, 5146–5157. [Google Scholar] [CrossRef]
- Chandel, S.S.; Gupta, A.; Chandel, R.; Tajjour, S. A Review of deep learning techniques for power generation prediction of industrial solar photovoltaic plants. Sol. Compass 2023, 8, 100061. [Google Scholar] [CrossRef]
- Wang, Z.; Wang, C.; Cheng, L.; Li, G. An approach for day-ahead interval forecasting of photovoltaic power: A novel DCGAN and LSTM based quantile regression modeling method. Energy Rep. 2022, 8, 14020–14033. [Google Scholar] [CrossRef]
- Li, Y.; Zhang, M.; Chen, C. A deep-learning intelligent system incorporating data augmentation for short-term voltage stability assessment of power systems. Appl. Energy 2022, 308, 118347. [Google Scholar] [CrossRef]
- Liu, R.; Wei, J.; Sun, G.; Muyeen, S.M.; Lin, S.; Li, F. A short-term probabilistic photovoltaic power prediction method based on feature selection and improved LSTM neural network. Electr. Power Syst. Res. 2022, 210, 108069. [Google Scholar] [CrossRef]
- Wang, H.; Yi, H.; Peng, J.; Wang, G.; Liu, Y.; Jiang, H.; Liu, W. Deterministic and probabilistic forecasting of photovoltaic power based on deep convolutional neural network. Energy Convers. Manag. 2017, 153, 409–422. [Google Scholar] [CrossRef]
- Jiang, H.; Dong, Y. A nonlinear support vector machine model with hard penalty function based on glowworm swarm optimization for forecasting daily global solar radiation. Energy Convers Manag. 2016, 126, 991–1002. [Google Scholar] [CrossRef]
- Huang, Q.; Wei, S. Improved quantile convolutional neural network with two-stage training for daily-ahead probabilistic forecasting of photovoltaic power. Energy Convers. Manag. 2020, 220, 113085. [Google Scholar] [CrossRef]
- Du, H.; Ma, X.; Jia, R. A Novel Deep Learning Fusion Model for Probabilistic Prediction of Photovoltaic Power. In Proceedings of the 2022 4th International Conference on Power and Energy Technology (ICPET), Beijing, China, 28–31 July 2022; pp. 774–781. [Google Scholar] [CrossRef]
- Bai, S.; Kolter, J.Z.; Koltun, V. An Empirical Evaluation of Generic Convolutional and Recurrent Networks for Sequence Modeling. arXiv 2018, arXiv:1803.01271. [Google Scholar] [CrossRef]
- Limouni, T.; Yaagoubi, R.; Bouziane, K.; Guissi, K.; Baali, E.H. Accurate one step and multistep forecasting of very short-term PV power using LSTM-TCN model. Renew. Energy 2023, 205, 1010–1024. [Google Scholar] [CrossRef]
- Fu, H.; Zhang, J.; Xie, S. A Novel Improved Variational Mode Decomposition-Temporal Convolutional Network-Gated Recurrent Unit with Multi-Head Attention Mechanism for Enhanced Photovoltaic Power Forecasting. Electronics 2024, 13, 1837. [Google Scholar] [CrossRef]
- Ren, X.; Zhang, F.; Sun, Y.; Liu, Y. A Novel Dual-Channel Temporal Convolutional Network for Photovoltaic Power Forecasting. Energies 2024, 17, 698. [Google Scholar] [CrossRef]
- Ren, X.; Zhang, F.; Zhu, H.; Liu, Y. Quad-kernel deep convolutional neural network for intra-hour photovoltaic power forecasting. Appl. Energy 2022, 323, 119682. [Google Scholar] [CrossRef]
- Glendinning, R.H.; Scott, D.W. Multivariate Density Estimation, Theory, Practice and Visualization; Journal of the Royal Statistical Society Series D: The Statistician 1; John Wiley & Sons: Hoboken, NJ, USA, 2018; Volume 1. [Google Scholar] [CrossRef]
- Wahbah, M.; Mohandes, B.; EL-Fouly, T.H.; El Moursi, M.S. Unbiased cross-validation kernel density estimation for wind and PV probabilistic modelling. Energy Convers. Manag. 2022, 266, 115811. [Google Scholar] [CrossRef]
- Xu, C.; Sun, Y.; Du, A.; Gao, D.-C. Quantile regression based probabilistic forecasting of renewable energy generation and building electrical load: A state-of-the art review. J. Build. Eng. 2023, 79, 107772. [Google Scholar] [CrossRef]
- Lauret, P.; David, M.; Pedro, H.T.C. Probabilistic solar forecasting using quantile regression models. Energies 2017, 10, 1591. [Google Scholar] [CrossRef]
- Pinson, P.; Reikard, G.; Bidlot, J.-R. Probabilistic forecasting of the wave energy flux. Appl. Energy 2012, 93, 364–370. [Google Scholar] [CrossRef]
- Wang, K.; Qi, X.; Liu, H. A comparison of day-ahead photovoltaic power forecasting models based on deep learning neural network. Appl. Energy 2019, 251, 113315. [Google Scholar] [CrossRef]














| Datasets | Statistical Items | Features | |||||
|---|---|---|---|---|---|---|---|
| Power (MW) | TI (w/m2) | HI (w/m2) | NI (w/m2) | RH (%) | Tem (°C) | ||
| Dataset 1 (35 MW, 17,255 samples) | Mean | 13.4 | 512.8 | 110.9 | 457.9 | 49.1 | 22.7 |
| Std | 9.2 | 365.5 | 59.7 | 367.3 | 24.2 | 5.7 | |
| Min. value | 0.01 | 0 | 0 | 0 | 2.5 | 4.0 | |
| Max. value | 30.87 | 1287.6 | 289.2 | 1179.8 | 97.9 | 36.7 | |
| Dataset 2 (20 MW, 16,498 samples) | Mean | 7.4 | 437.8 | 45.8 | 245.2 | 58.5 | 11.2 |
| Std | 5.8 | 328.9 | 36.9 | 196.2 | 21.6 | 13.6 | |
| Min. value | 0.01 | 0 | 0 | 0 | 4.38 | −26.5 | |
| Max. value | 19.47 | 1125.2 | 148.8 | 792.0 | 100 | 38.2 | |
| Dataset 3 (50 MW, 17,346 samples) | Mean | 19.6 | 522.4 | 149.8 | 127.4 | 17.6 | 17.6 |
| Std | 13.7 | 357.9 | 140.4 | 209.2 | 16.4 | 13.6 | |
| Min. value | 0.01 | 0 | 0 | 0 | 0 | −16.7 | |
| Max. value | 48.3 | 1328.0 | 989.0 | 923.0 | 69.7 | 41.2 | |
| Model | Dataset 1 (35 MW) | Dataset 2 (20 MW) | Dataset 3 (50 MW) | |||
|---|---|---|---|---|---|---|
| MAE | RMSE | MAE | RMSE | MAE | RMSE | |
| QR_CNN_TCN | 0.785 | 1.562 | 0.622 | 1.134 | 1.550 | 2.612 |
| Input 1_QRCNN | 0.904 | 1.603 | 0.794 | 1.332 | 1.754 | 2.787 |
| Input 2_QRTCN | 0.870 | 1.596 | 0.701 | 1.201 | 1.742 | 2.776 |
| Model | Dataset 1 (35 MW) | Dataset 2 (20 MW) | Dataset 3 (50 MW) | |||
|---|---|---|---|---|---|---|
| MAE | RMSE | MAE | RMSE | MAE | RMSE | |
| QR_CNN_TCN | 0.785 | 1.562 | 0.622 | 1.134 | 1.550 | 2.612 |
| QR_CNN_TCN (non_diff) | 0.827 | 1.564 | 0.689 | 1.197 | 1.638 | 2.702 |
| Model | Dataset 1 (35 MW) | Dataset 2 (20 MW) | Dataset 3 (50 MW) | ||||||
|---|---|---|---|---|---|---|---|---|---|
| MAE | RMSE | R2 | MAE | RMSE | R2 | MAE | RMSE | R2 | |
| QR_CNN_TCN | 0.785 | 1.562 | 0.97 | 0.622 | 1.134 | 0.96 | 1.550 | 2.612 | 0.96 |
| QR_CNN_LSTM | 0.870 | 1.577 | 0.97 | 0.657 | 1.157 | 0.96 | 1.682 | 2.719 | 0.96 |
| QR_LSTM | 1.072 | 1.716 | 0.97 | 0.701 | 1.213 | 0.96 | 1.775 | 2.796 | 0.96 |
| QR_CNN | 0.933 | 1.614 | 0.97 | 0.677 | 1.196 | 0.96 | 1.651 | 2.698 | 0.96 |
| Model | Dataset 1 (35 MW) | Dataset 2 (20 MW) | Dataset 3 (50 MW) | |||
|---|---|---|---|---|---|---|
| PICP (%) | WS | PICP (%) | WS | PICP (%) | WS | |
| QR_CNN_TCN | 96.9 | 7.9 | 94.1 | 5.3 | 94.4 | 14.3 |
| QR_CNN_LSTM [29] | 96.6 | 18.8 | 91.8 | 5.92 | 92.6 | 17.3 |
| QR_LSTM | 93.2 | 19.5 | 92.7 | 6.29 | 91.8 | 29.3 |
| QR_CNN | 95.5 | 8.3 | 91.4 | 6.42 | 90.6 | 16.4 |
| Model | Dataset 1 (35 MW) | Dataset 2 (20 MW) | Dataset 3 (50 MW) | |||
|---|---|---|---|---|---|---|
| PICP (%) | WS | PICP (%) | WS | PICP (%) | WS | |
| QR_CNN_TCN | 96.9 | 7.9 | 94.1 | 5.3 | 94.4 | 14.3 |
| QR_CNN_TCN (non_ diff) | 90.2 | 8.6 | 93.1 | 5.7 | 93.0 | 14.5 |
| Model | Dataset 1 (35 MW) | Dataset 2 (20 MW) | Dataset 3 (50 MW) |
|---|---|---|---|
| QR_CNN_TCN | 0.628 | 0.304 | 1.208 |
| QR_CNN_LSTM | 0.633 | 0.499 | 1.253 |
| QR_LSTM | 0.847 | 0.624 | 1.329 |
| QR_CNN | 0.702 | 0.338 | 1.218 |
Disclaimer/Publisher’s Note: The statements, opinions and data contained in all publications are solely those of the individual author(s) and contributor(s) and not of MDPI and/or the editor(s). MDPI and/or the editor(s) disclaim responsibility for any injury to people or property resulting from any ideas, methods, instructions or products referred to in the content. |
© 2024 by the authors. Licensee MDPI, Basel, Switzerland. This article is an open access article distributed under the terms and conditions of the Creative Commons Attribution (CC BY) license (https://creativecommons.org/licenses/by/4.0/).
Share and Cite
Ren, X.; Liu, Y.; Zhang, F.; Li, L. A Deep Learning Quantile Regression Photovoltaic Power-Forecasting Method under a Priori Knowledge Injection. Energies 2024, 17, 4026. https://doi.org/10.3390/en17164026
Ren X, Liu Y, Zhang F, Li L. A Deep Learning Quantile Regression Photovoltaic Power-Forecasting Method under a Priori Knowledge Injection. Energies. 2024; 17(16):4026. https://doi.org/10.3390/en17164026
Chicago/Turabian StyleRen, Xiaoying, Yongqian Liu, Fei Zhang, and Lingfeng Li. 2024. "A Deep Learning Quantile Regression Photovoltaic Power-Forecasting Method under a Priori Knowledge Injection" Energies 17, no. 16: 4026. https://doi.org/10.3390/en17164026
APA StyleRen, X., Liu, Y., Zhang, F., & Li, L. (2024). A Deep Learning Quantile Regression Photovoltaic Power-Forecasting Method under a Priori Knowledge Injection. Energies, 17(16), 4026. https://doi.org/10.3390/en17164026

