Towards a Software-Defined Industrial IoT-Edge Network for Next-Generation Offshore Wind Farms: State of the Art, Resilience, and Self-X Network and Service Management
Abstract
1. Introduction
1.1. Significance and Contributions
- Conducts a comprehensive review of how Industry 4.0, IIoT, Edge computing, and virtualization technologies will be integrated into next-generation offshore wind farm data-acquisition systems design,
- Examines the performance, security, reliability, and scalability challenges of implementing software-defined networking and network function virtualization in the design of IIoT–Edge networks,
- Discusses approaches to mitigate the highlighted challenges and build resilience in the next-generation offshore wind farm’s software-defined IIoT–Edge networks.
1.2. Organization of the Paper
2. Leveraging Industry 4.0 IIoT and Edge Computing in Next-Generation Offshore Wind Farms Data-Acquisition System Design
2.1. Overview
2.2. Industry 4.0 IIoT, Cloud, and Edge Computing for Next-Generation Offshore Wind Farms
3. Software-Defined Networking (SDN) and Network Function Virtualization (NFV) for Next-Generation Offshore Wind Farms
3.1. Leveraging Software-Defined Networking (SDNs) in the Design of IIoT–Edge Networks
| Sources | Controller | Organization | Programming Language | Open Source | Flow/Second | Modularity | Productivity | Consistency | Fault | Architecture |
|---|---|---|---|---|---|---|---|---|---|---|
| [85,87] | ONOS | ON.Lab | Java | Yes | 1M | High | Fair | Weak - Strong | Yes | Flat-distributed |
| [86] | OpenDayLight | Linux Foundation | Java | Yes | 106K | High | Fair | Weak | No | Flat-distributed |
| [89] | Floodlight | Big Switch Network | Java | Yes | - | Fair | Fair | No | No | Centralized Multi-threaded |
| [73] | ONIX | Nicira Networks | C Python | Yes | 2.2M | Fair | Fair | Strong | Yes | Distributed |
| [92] | Beacon | Stanford University | Java | Yes | 12.8M | Fair | Fair | No | No | Centralized Multithreaded |
| [77,100] | Hyperflow | University of Toronto | C++ | 30K | Fair | Fair | Weak | Yes | Distributed | |
| [84,85] | Maestro | Rice University | Java | Yes | 4.8M | Fair | Fair | No | No | Centralized Multithreaded |
| [84] | OpenMUL | KulCloud | C | Yes | Fair | Fair | No | No | Centralized Multithreaded | |
| [91] | RYU | NTT | Python | Yes | Fair | Fair | No | No | Centralized Multithreaded | |
| [88] | POX | Nicira | Python | Yes | 1.8M | Low | Fair | No | No | Centralized |
| [90] | NOX | Nicira | Python | Yes | 1.8M | Low | Fair | No | No | Centralized |
3.2. Leveraging Network Functions Virtualization (NFV) in the Design of IIoT–Edge Networks
- Cost Reduction: Capital and operational expenses are reduced with reduced hardware-based appliance deployment and reduced power consumption.
- Scalability and Flexibility: It facilitates dynamic scaling of VNF VMs or container instances to meet the demand. Further, these VMs and containers can be instantiated, decommissioned, or migrated providing flexibility to accommodate changes in network traffic volumes and patterns.
- Efficient Resource Utilization: NFV VMs and containers optimize resource utilization by consolidating multiple functions onto shared industrial server hardware [108]. Further, these VM and container instances’ resource utilization is managed by Kubernetes or other proprietary or open-source orchestrators.
- Service Innovation: NFV enables the rapid introduction and deployment of network services. The VNFs can be developed, tested, and deployed in the Continuous Integration/Continuous Delivery (CI/CD) approach, reducing the time-to-market of new services and features.
- Resilience and Redundancy: Several VNF instances are deployed on industry-grade servers in multiple locations enabled with automated failover and redundancy mechanisms for load balancing and high availability.
- Vendor-Agnostic: Wind farm operators can deploy the VNFs from multiple vendors in their OT networks. This reduces vendor lock-in challenges and fosters competition among the vendors, driving innovation and significantly reducing costs.
3.3. SDN/NFV-Based Architectures for Industrial OT Networks
4. Performance, Security, Reliability, and Scalability Challenges of Software-Defined IIoT–Edge Networks
4.1. Performance Concerns
4.2. Security Concerns
4.3. Reliability Concerns
4.4. Scalability Concerns
5. Building Resilience in Software-Defined IIoT–Edge Networks
5.1. Resilience in Software-Defined IIoT–Edge Networks
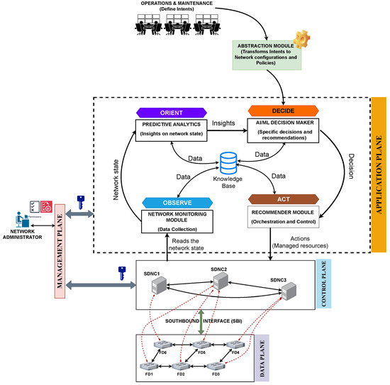
5.2. Autonomous Networks: Self-X Network Management
6. Limitations of the Study
7. Conclusions and Future Work
Author Contributions
Funding
Data Availability Statement
Conflicts of Interest
Abbreviations
| AMQP | Advanced Message Queueing Protocol |
| COAP | Constrained Application Protocol |
| DAR | Data-at-Rest |
| DIM | Data-in-Motion |
| ECP | Edge Computing Platform |
| ETSI | European Telecommunication Standards Institute |
| FD | Forwarding Device |
| GOOSE | Generic Object-Oriented Substation Events |
| IEC | The International Electrotechnical Commission |
| IIoT | Industrial Internet of Things |
| Industry 4.0 | Fourth Industrial Revolution |
| IT/OT | Information Technology/Operational Technology |
| ISA | International Society of Automation |
| KPI | Key Performance Indicators |
| LCOE | Levelized Cost of Energy |
| MMS | Manufacturing Message Specification |
| MQTT | Message Query Telemetry Transport |
| MU | Merging Unit |
| NFV | Network Function Virtualization |
| O&M | Operations and Maintenance |
| OPC-UA | Open Platform Communication Unified Architecture |
| PDC | Pico-Data Center |
| QoS | Quality of Service |
| RESTful API | Representational State Transfer Application Programming Interface |
| SDN | Software Defined Networking |
| SLA | Service Level Agreement |
| SQL | Structured Query Language |
| vIED | virtual Intelligent Electronic Device |
| vPAC | virtual Protection, Automation, and Control |
References
- Ren, Z.; Verma, A.S.; Li, Y.; Teuwen, J.J.; Jiang, Z. Offshore wind turbine operations and maintenance: A state-of-the-art review. Renew. Sustain. Energy Rev. 2021, 144, 110886. [Google Scholar] [CrossRef]
- Cao, X.; Xu, Y.; Wu, Z.; Qin, X.; Ye, F. Data acquisition and management of wind farm using edge computing. Int. J. Grid Util. Comput. 2022, 13, 249–255. [Google Scholar] [CrossRef]
- Xiang, X.; Gui, J.; Xiong, N.N. An integral data gathering framework for supervisory control and data acquisition systems in green IoT. IEEE Trans. Green Commun. Netw. 2021, 5, 714–726. [Google Scholar] [CrossRef]
- Swiszcz, G.; Cruden, A.; Booth, C.; Leithead, W. A data acquisition platform for the development of a wind turbine condition monitoring system. In Proceedings of the 2008 International Conference on Condition Monitoring and Diagnosis, Beijing, China, 21–24 April 2008; IEEE: Piscataway, NJ, USA, 2008; pp. 1358–1361. [Google Scholar]
- Kou, L.; Li, Y.; Zhang, F.; Gong, X.; Hu, Y.; Yuan, Q.; Ke, W. Review on monitoring, operation, and maintenance of smart offshore wind farms. Sensors 2022, 22, 2822. [Google Scholar] [CrossRef] [PubMed]
- Rinaldi, G.; Thies, P.R.; Johanning, L. Current status and future trends in the operation and maintenance of offshore wind turbines: A review. Energies 2021, 14, 2484. [Google Scholar] [CrossRef]
- Tightiz, L.; Yang, H. A comprehensive review on IoT protocols’ features in smart grid communication. Energies 2020, 13, 2762. [Google Scholar] [CrossRef]
- Sikarwar, R.; Yadav, P.; Dubey, A. A Survey on IOT enabled cloud platforms. In Proceedings of the 2020 IEEE 9th International Conference on Communication Systems and Network Technologies (CSNT), Gwalior, India, 10–12 April 2020; IEEE: Piscataway, NJ, USA, 2020; pp. 120–124. [Google Scholar]
- Zhang, P.; He, Z.; Cui, C.; Xu, C.; Ren, L. An edge-computing framework for operational modal analysis of offshore wind-turbine tower. Ocean Eng. 2023, 287, 115720. [Google Scholar] [CrossRef]
- Xu, Y.; Nascimento, N.M.M.; de Sousa, P.H.F.; Nogueira, F.G.; Torrico, B.C.; Han, T.; Jia, C.; Reboucas Filho, P.P. Multi-sensor edge computing architecture for identification of failures short-circuits in wind turbine generators. Appl. Soft Comput. 2021, 101, 107053. [Google Scholar] [CrossRef]
- Torres, E.; Eguia, P.; Abarrategi, O.; Larruskain, D.; Valverde, V.; Buigues, G. Trends in Centralized Protection and Control in Digital Substations. RE&PQJ 2023, 21, 196–201. [Google Scholar] [CrossRef]
- Kabbara, N.; Mwangi, A.; Gibescu, M.; Abedi, A.; Stefanov, A.; Palensky, P. Specifications of a Simulation Framework for Virtualized Intelligent Electronic Devices in Smart Grids Covering Networking and Security Requirements. In Proceedings of the 2023 IEEE Belgrade PowerTech, Belgrade, Serbia, 25–29 June 2023; IEEE: Piscataway, NJ, USA, 2023; pp. 1–6. [Google Scholar]
- Netes, V. New international standard for dependability. Dependability 2016, 3, 54–58. [Google Scholar] [CrossRef]
- Netes, V. Dependability measures for access networks and their evaluation. In Proceedings of the 2020 26th Conference of Open Innovations Association (FRUCT), Yaroslavl, Russia, 20–24 August 2020; IEEE: Piscataway, NJ, USA, 2020; pp. 352–358. [Google Scholar]
- Misra, K.B. Handbook of Performability Engineering; Springer Science & Business Media: London, UK, 2008. [Google Scholar]
- Jheeta, M.S. Resilience, Reliability, and Recoverability (3Rs). Master’s Thesis, UiT The Arctic University of Norway, Tromsø, Norway, 2022. [Google Scholar]
- Dorsch, N.; Kurtz, F.; Georg, H.; Hagerling, C.; Wietfeld, C. Software-defined networking for smart grid communications: Applications, challenges and advantages. In Proceedings of the 2014 IEEE International Conference on Smart Grid Communications (SmartGridComm), Venice, Italy, 3–6 November 2014; IEEE: Piscataway, NJ, USA, 2014; pp. 422–427. [Google Scholar]
- Doherty, J. SDN and NFV Simplified: A Visual Guide to Understanding Software Defined Networks and Network Function Virtualization; Addison-Wesley Professional: Boston, MA, USA, 2016. [Google Scholar]
- Al Mhdawi, A.K.; Al-Raweshidy, H. mSDN: Micro Cloud-Software Defined Network Testbed for Onshore Wind Farm Network Recovery. In Proceedings of the 2018 IEEE Global Conference on Internet of Things (GCIoT), Alexandria, Egypt, 5–6 December 2018; IEEE: Piscataway, NJ, USA, 2018; pp. 1–6. [Google Scholar]
- Vizarreta, P.; Van Bemten, A.; Sakic, E.; Abbasi, K.; Petroulakis, N.E.; Kellerer, W.; Machuca, C.M. Incentives for a softwarization of wind park communication networks. IEEE Commun. Mag. 2019, 57, 138–144. [Google Scholar] [CrossRef]
- Sakic, E.; Kulkarni, V.; Theodorou, V.; Matsiuk, A.; Kuenzer, S.; Petroulakis, N.E.; Fysarakis, K. VirtuWind–An SDN-and NFV-based architecture for softwarized industrial networks. In Proceedings of the International Conference on Measurement, Modelling and Evaluation of Computing Systems, Erlangen, Germany, 26–28 February 2018; Springer: Cham, Switzerland, 2018; pp. 251–261. [Google Scholar]
- Leivadeas, A.; Falkner, M. A survey on intent-based networking. IEEE Commun. Surv. Tutor. 2022, 25, 625–655. [Google Scholar] [CrossRef]
- Liyanage, M.; Pham, Q.V.; Dev, K.; Bhattacharya, S.; Maddikunta, P.K.R.; Gadekallu, T.R.; Yenduri, G. A survey on Zero touch network and Service Management (ZSM) for 5G and beyond networks. J. Netw. Comput. Appl. 2022, 203, 103362. [Google Scholar] [CrossRef]
- Mwangi, A.; Sundsgaard, K.; Leiva Vilaplana, J.A.; Vilerá, K.V.; Yang, G. A System-Based Framework for Optimal Sensor Placement in Smart Grids. In Proceedings of the 2023 IEEE Belgrade PowerTech, Belgrade, Serbia, 25–29 June 2023; pp. 1–6. [Google Scholar] [CrossRef]
- Mustafa, A.; Markeset, T.; Barabadi, A. Downtime cost estimation: A wind farm in the arctic case study. In Proceedings of the 30th European Safety and Reliability Conference and the 15th Probabilistic Safety Assessment and Management Conference (ESREL), Venice, Italy, 1–5 November 2020. [Google Scholar]
- Wiser, R.; Bolinger, M.; Lantz, E. Assessing wind power operating costs in the United States: Results from a survey of wind industry experts. Renew. Energy Focus 2019, 30, 46–57. [Google Scholar] [CrossRef]
- IEC 61400-25; International Standard on Communications for Monitoring and Control of Wind Power Plants, TC 88—Wind Energy Generation Systems. International Electrotechnical Commission (IEC): Geneva, Switzerland, 2017.
- Wang, H.; Xiong, B.; Zhang, Z.; Zhang, H.; Azam, A. Small wind turbines and their potential for Internet of things applications. Iscience 2023, 26. [Google Scholar] [CrossRef] [PubMed]
- Walford, C.A. Wind Turbine Reliability: Understanding and Minimizing Wind Turbine Operation and Maintenance Costs; Technical Report; Sandia National Laboratories (SNL): Albuquerque, NM, USA; Livermore, CA, USA, 2006.
- Karad, S.; Thakur, R. Efficient monitoring and control of wind energy conversion systems using Internet of things (IoT): A comprehensive review. Environ. Dev. Sustain. 2021, 23, 14197–14214. [Google Scholar] [CrossRef]
- Sayed, K.; Abo-Khalil, A.G.; Eltamaly, A.M. Wind Power Plants Control Systems Based on SCADA System. In Control and Operation of Grid-Connected Wind Energy Systems. Green Energy and Technology; Springer: Cham, Switzerland, 2021; pp. 109–151. [Google Scholar]
- Adekanbi, M.L. Optimization and digitization of wind farms using Internet of things: A review. Int. J. Energy Res. 2021, 45, 15832–15838. [Google Scholar] [CrossRef]
- Zhou, F.; Tu, X.; Wang, Q. Research on offshore wind power system based on Internet of Things technology. Int. J. Low-Carbon Technol. 2022, 17, 645–650. [Google Scholar] [CrossRef]
- El Hakim, A. Internet of Things (IoT) System Architecture and Technologies. White Paper. 2018. Available online: https://www.researchgate.net/publication/323525875_Internet_of_Things_IoT_System_Architecture_and_Technologies_White_Paper (accessed on 28 April 2024).
- Tewolde, S.; Hoffer, R.; Haardt, H.; Krieger, J. Lessons learned from practical structural health monitoring of offshore wind turbine support structures in the North Sea. In Proceedings of the Final Conference of WINERCOST & Aeolus4future, Catanzaro, Italy, 21–23 March 2018; p. 153. [Google Scholar]
- Loughney, S.; Edesess, A.J. Applications of industrial iot and wsns in o&m programmes for offshore wind farms. In Computational Sciences and Artificial Intelligence in Industry; Springer: Cham, Switzerland, 2022; pp. 223–245. [Google Scholar]
- Minh, Q.N.; Nguyen, V.H.; Quy, V.K.; Ngoc, L.A.; Chehri, A.; Jeon, G. Edge Computing for IoT-Enabled Smart Grid: The Future of Energy. Energies 2022, 15, 6140. [Google Scholar] [CrossRef]
- Cao, K.; Liu, Y.; Meng, G.; Sun, Q. An overview on edge computing research. IEEE Access 2020, 8, 85714–85728. [Google Scholar] [CrossRef]
- Vijayarani, S.; Sharmila, S. Research in big data: An overview. Inf. Eng. Int. J. 2016, 4, 1–20. [Google Scholar]
- Saeed, N.; Husamaldin, L. Big data characteristics (V’s) in industry. Iraqi J. Ind. Res. 2021, 8, 1–9. [Google Scholar] [CrossRef]
- Cappa, F.; Oriani, R.; Peruffo, E.; McCarthy, I. Big data for creating and capturing value in the digitized environment: Unpacking the effects of volume, variety, and veracity on firm performance. J. Prod. Innov. Manag. 2021, 38, 49–67. [Google Scholar] [CrossRef]
- Yu, W.; Liang, F.; He, X.; Hatcher, W.G.; Lu, C.; Lin, J.; Yang, X. A survey on the edge computing for the Internet of Things. IEEE Access 2017, 6, 6900–6919. [Google Scholar] [CrossRef]
- Atlam, H.F.; Alenezi, A.; Alharthi, A.; Walters, R.J.; Wills, G.B. Integration of cloud computing with Internet of things: Challenges and open issues. In Proceedings of the 2017 IEEE International Conference on Internet of Things (iThings) and IEEE Green Computing and Communications (GreenCom) and IEEE Cyber, Physical and Social Computing (CPSCom) and IEEE Smart Data (SmartData), Exeter, UK, 21–23 June 2017; IEEE: Piscataway, NJ, USA, 2017; pp. 670–675. [Google Scholar]
- Ma, Y.; Zhao, F.; Zhou, X.; Gao, Z. Summary of cloud computing technology in smart grid. In Proceedings of the 2018 IEEE International Conference on Mechatronics and Automation (ICMA), Changchun, China, 5–8 August 2018; IEEE: Piscataway, NJ, USA, 2018; pp. 253–258. [Google Scholar]
- Yigit, M.; Gungor, V.C.; Baktir, S. Cloud computing for smart grid applications. Comput. Netw. 2014, 70, 312–329. [Google Scholar] [CrossRef]
- Amoretti, M.; Pecori, R.; Protskaya, Y.; Veltri, L.; Zanichelli, F. A scalable and secure publish/subscribe-based framework for industrial IoT. IEEE Trans. Ind. Inform. 2020, 17, 3815–3825. [Google Scholar] [CrossRef]
- Sultangazin, A.; Tabuada, P. Towards the use of symmetries to ensure privacy in control over the cloud. In Proceedings of the 2018 IEEE Conference on Decision and Control (CDC), Miami, FL, USA, 17–19 December 2018; IEEE: Piscataway, NJ, USA, 2018; pp. 5008–5013. [Google Scholar]
- Urrea, C.; Benítez, D. Software-defined networking solutions, architecture and controllers for the industrial Internet of things: A review. Sensors 2021, 21, 6585. [Google Scholar] [CrossRef] [PubMed]
- Rafique, W.; Qi, L.; Yaqoob, I.; Imran, M.; Rasool, R.U.; Dou, W. Complementing IoT services through software-defined networking and edge computing: A comprehensive survey. IEEE Commun. Surv. Tutor. 2020, 22, 1761–1804. [Google Scholar] [CrossRef]
- Mishra, B.; Kertesz, A. The use of MQTT in M2M and IoT systems: A survey. IEEE Access 2020, 8, 201071–201086. [Google Scholar] [CrossRef]
- Elhadi, S.; Marzak, A.; Sael, N.; Merzouk, S. Comparative study of IoT protocols. In Proceedings of the Smart Application and Data Analysis for Smart Cities (SADASC’18), Casablanca, Moroco, 27–28 February 2018. [Google Scholar]
- Moraes, T.; Nogueira, B.; Lira, V.; Tavares, E. Performance comparison of IoT communication protocols. In Proceedings of the 2019 IEEE International Conference on Systems, Man and Cybernetics (SMC), Bari, Italy, 6–9 October 2019; IEEE: Piscataway, NJ, USA, 2019; pp. 3249–3254. [Google Scholar]
- Silva, D.; Carvalho, L.I.; Soares, J.; Sofia, R.C. A performance analysis of Internet of things networking protocols: Evaluating MQTT, CoAP, OPC UA. Appl. Sci. 2021, 11, 4879. [Google Scholar] [CrossRef]
- Bansal, M.; Priya. Performance comparison of MQTT and CoAP protocols in different simulation environments. In Inventive Communication and Computational Technologies: Proceedings of ICICCT 2020; Springer: Singapore, 2021; pp. 549–560. [Google Scholar]
- Glaroudis, D.; Iossifides, A.; Chatzimisios, P. Survey, comparison and research challenges of IoT application protocols for smart farming. Comput. Netw. 2020, 168, 107037. [Google Scholar] [CrossRef]
- Banno, R.; Shudo, K. Adaptive topology for scalability and immediacy in distributed publish/subscribe messaging. In Proceedings of the 2020 IEEE 44th Annual Computers, Software, and Applications Conference (COMPSAC), Madrid, Spain, 13–17 July 2020. [Google Scholar]
- Al-Masri, E.; Kalyanam, K.R.; Batts, J.; Kim, J.; Singh, S.; Vo, T.; Yan, C. Investigating messaging protocols for the Internet of Things (IoT). IEEE Access 2020, 8, 94880–94911. [Google Scholar] [CrossRef]
- Pu, C.; Ding, X.; Wang, P.; Yang, Y. Practical implementation of an OPC UA multi-server aggregation and management architecture for IIoT. In Proceedings of the 2022 IEEE International Conferences on Internet of Things (iThings) and IEEE Green Computing & Communications (GreenCom) and IEEE Cyber, Physical & Social Computing (CPSCom) and IEEE Smart Data (SmartData) and IEEE Congress on Cybermatics (Cybermatics), Espoo, Finland, 22–25 August 2022; IEEE: Piscataway, NJ, USA, 2022; pp. 476–481. [Google Scholar]
- Peeters, C.; Daems, P.J.; Verstraeten, T.; NOWÃ, A.; Helsen, J. Combining Edge and Cloud Computing for Monitoring a Fleet of Wind Turbine Drivetrains Using Combined Machine Learning Signal Processing Approaches. In Structural Health Monitoring 2019; Vrije Universiteit Brussel: Brussel, Belgium, 2019. [Google Scholar]
- Jun, H.J.; Yang, H.S. Performance of the XMPP and the MQTT protocols on IEC 61850-based micro grid communication architecture. Energies 2021, 14, 5024. [Google Scholar] [CrossRef]
- Ferreira, R.D.F.; de Oliveira, R.S. Cloud IEC 61850 A Case Study of a Software Defined Protection, Automation & Control System. In Proceedings of the 2018 IEEE 23rd International Conference on Emerging Technologies and Factory Automation (ETFA), Turin, Italy, 4–7 September 2018; IEEE: Piscataway, NJ, USA, 2018; Volume 1, pp. 75–82. [Google Scholar]
- Rodríguez, M.; Lázaro, J.; Bidarte, U.; Jiménez, J.; Astarloa, A. A Fixed-Latency Architecture to Secure GOOSE and Sampled Value Messages in Substation Systems. IEEE Access 2021, 9, 51646–51658. [Google Scholar] [CrossRef]
- Kim, J.; Filali, F.; Ko, Y.B. Trends and potentials of the smart grid infrastructure: From ICT sub-system to SDN-enabled smart grid architecture. Appl. Sci. 2015, 5, 706–727. [Google Scholar] [CrossRef]
- Al-Ali, A.R.; Zualkernan, I.A.; Rashid, M.; Gupta, R.; AliKarar, M. A smart home energy management system using IoT and big data analytics approach. IEEE Trans. Consum. Electron. 2017, 63, 426–434. [Google Scholar] [CrossRef]
- Martinez, M.T.V.; Comech, M.P.; Hurtado, A.A.P.; Olivan, M.A.; Corton, D.L.; Del Castillo, C.R. Software-Defined Analog Processing Based on IEC 61850 implemented in an Edge Hardware Platform to be used in Digital Substations. IEEE Access 2024, 12, 11549–11560. [Google Scholar] [CrossRef]
- Ahmed, M.A.; Kim, Y.C. Hierarchical communication network architectures for offshore wind power farms. Energies 2014, 7, 3420–3437. [Google Scholar] [CrossRef]
- Liu, F.; Kibalya, G.; Santhosh Kumar, S.; Zhang, P. Challenges of traditional networks and development of programmable networks. In Software Defined Internet of Everything; Springer: Cham, Switzerland, 2021; pp. 37–61. [Google Scholar]
- Jammal, M.; Singh, T.; Shami, A.; Asal, R.; Li, Y. Software defined networking: State of the art and research challenges. Comput. Netw. 2014, 72, 74–98. [Google Scholar] [CrossRef]
- Baktir, A.C.; Ozgovde, A.; Ersoy, C. How can edge computing benefit from software-defined networking: A survey, use cases, and future directions. IEEE Commun. Surv. Tutor. 2017, 19, 2359–2391. [Google Scholar] [CrossRef]
- Ali, J.; Lee, G.M.; Roh, B.H.; Ryu, D.K.; Park, G. Software-defined networking approaches for link failure recovery: A survey. Sustainability 2020, 12, 4255. [Google Scholar] [CrossRef]
- Bonfim, M.S.; Dias, K.L.; Fernandes, S.F. Integrated NFV/SDN architectures: A systematic literature review. ACM Computi. Surv. (CSUR) 2019, 51, 1–39. [Google Scholar] [CrossRef]
- Greene, K. TR10: Software-Defined Networking. 2009. Available online: https://www.technologyreview.com/2009/02/24/95209/tr10-software-defined-networking/ (accessed on 28 April 2024).
- Kreutz, D.; Ramos, F.M.; Verissimo, P.E.; Rothenberg, C.E.; Azodolmolky, S.; Uhlig, S. Software-defined networking: A comprehensive survey. Proc. IEEE 2014, 103, 14–76. [Google Scholar] [CrossRef]
- Anerousis, N.; Chemouil, P.; Lazar, A.A.; Mihai, N.; Weinstein, S.B. The origin and evolution of open programmable networks and SDN. IEEE Commun. Surv. Tutor. 2021, 23, 1956–1971. [Google Scholar] [CrossRef]
- Casado, M.; McKeown, N.; Shenker, S. From ethane to SDN and beyond. ACM SIGCOMM Comput. Commun. Rev. 2019, 49, 92–95. [Google Scholar] [CrossRef]
- Siddiqui, S.; Hameed, S.; Shah, S.A.; Ahmad, I.; Aneiba, A.; Draheim, D.; Dustdar, S. Towards Software-Defined Networking-Based IoT Frameworks: A Systematic Literature Review, Taxonomy, Open Challenges and Prospects. IEEE Access 2022, 10, 70850–70901. [Google Scholar] [CrossRef]
- Marschke, D.; Doyle, J.; Moyer, P. Software Defined Networking (SDN): Anatomy of OpenFlow Volume I; Lulu Press: Raleigh, NC, USA, 2015; Volume 1. [Google Scholar]
- Sur, D.; Pfaff, B.; Ryzhyk, L.; Budiu, M. Full-stack SDN. In Proceedings of the 21st ACM Workshop on Hot Topics in Networks, Austin, TX, USA, 14–15 November 2022; pp. 130–137. [Google Scholar]
- Hu, D.; Li, S.; Xue, N.; Chen, C.; Ma, S.; Fang, W.; Zhu, Z. Design and demonstration of SDN-based flexible flow converging with protocol-oblivious forwarding (POF). In Proceedings of the 2015 IEEE Global Communications Conference (GLOBECOM), San Diego, CA, USA, 6–10 December 2015; IEEE: Piscataway, NJ, USA, 2015; pp. 1–6. [Google Scholar]
- Ahmad, S.; Mir, A.H. SDN Interfaces: Protocols, taxonomy and challenges. Int. J. Wirel. Microwave Technol. 2022, 12, 11–32. [Google Scholar] [CrossRef]
- Bianchi, G.; Bonola, M.; Capone, A.; Cascone, C. Openstate: Programming platform-independent stateful openflow applications inside the switch. ACM SIGCOMM Comput. Commun. Rev. 2014, 44, 44–51. [Google Scholar] [CrossRef]
- Belter, B.; Binczewski, A.; Dombek, K.; Juszczyk, A.; Ogrodowczyk, L.; Parniewicz, D.; Stroiñski, M.; Olszewski, I. Programmable abstraction of datapath. In Proceedings of the 2014 Third European Workshop on Software Defined Networks, Budapest, Hungary, 1–3 September 2014; IEEE: Piscataway, NJ, USA, 2014; pp. 7–12. [Google Scholar]
- Haleplidis, E.; Hadi Salim, J.; Denazis, S.; Koufopavlou, O. Towards a network abstraction model for SDN. J. Netw. Syst. Manag. 2015, 23, 309–327. [Google Scholar] [CrossRef]
- Salman, O.; Elhajj, I.H.; Kayssi, A.; Chehab, A. SDN controllers: A comparative study. In Proceedings of the 2016 18th Mediterranean Electrotechnical Conference (MELECON), Lemesos, Cyprus, 18–20 April 2016; IEEE: Piscataway, NJ, USA, 2016; pp. 1–6. [Google Scholar]
- Zhu, L.; Karim, M.M.; Sharif, K.; Xu, C.; Li, F.; Du, X.; Guizani, M. SDN controllers: A comprehensive analysis and performance evaluation study. ACM Comput. Surv. (CSUR) 2020, 53, 1–40. [Google Scholar] [CrossRef]
- Khattak, Z.K.; Awais, M.; Iqbal, A. Performance evaluation of OpenDaylight SDN controller. In Proceedings of the 2014 20th IEEE international Conference on Parallel and Distributed Systems (ICPADS), Hsinchu, Taiwan, 16–19 December 2014; IEEE: Piscataway, NJ, USA, 2014; pp. 671–676. [Google Scholar]
- Berde, P.; Gerola, M.; Hart, J.; Higuchi, Y.; Kobayashi, M.; Koide, T.; Lantz, B.; O’Connor, B.; Radoslavov, P.; Snow, W.; et al. ONOS: Towards an open, distributed SDN OS. In Proceedings of the 3rd Workshop on Hot Topics in Software Defined Networking, Chicago, IL, USA, 22 August 2014; pp. 1–6. [Google Scholar]
- Prete, L.R.; Shinoda, A.A.; Schweitzer, C.M.; De Oliveira, R.L.S. Simulation in an SDN network scenario using the POX Controller. In Proceedings of the 2014 IEEE Colombian Conference on Communications and Computing (COLCOM), Bogota, Colombia, 4–6 June 2014; IEEE: Piscataway, NJ, USA, 2014; pp. 1–6. [Google Scholar]
- Morales, L.V.; Murillo, A.F.; Rueda, S.J. Extending the floodlight controller. In Proceedings of the 2015 IEEE 14th International Symposium on Network Computing and Applications, Cambridge, MA, USA, 28–30 September 2015; IEEE: Piscataway, NJ, USA, 2015; pp. 126–133. [Google Scholar]
- Priyadarsini, M.; Bera, P.; Bampal, R. Performance analysis of software defined network controller architecture—A simulation based survey. In Proceedings of the 2017 International Conference on Wireless Communications, Signal Processing and Networking (WiSPNET), Chennai, India, 22–24 March 2017; IEEE: Piscataway, NJ, USA, 2017; pp. 1929–1935. [Google Scholar]
- Sheikh, M.N.A.; Halder, M.; Kabir, S.S.; Miah, M.W.; Khatun, S. SDN-Based approach to evaluate the best controller: Internal controller NOX and external controllers POX, ONOS, RYU. Glob. J. Comput. Sci. Technol. 2019, 19, 21–32. [Google Scholar] [CrossRef]
- Shah, S.A.; Faiz, J.; Farooq, M.; Shafi, A.; Mehdi, S.A. An architectural evaluation of SDN controllers. In Proceedings of the 2013 IEEE International Conference on Communications (ICC), Budapest, Hungary, 9–13 June 2013; IEEE: Piscataway, NJ, USA, 2013; pp. 3504–3508. [Google Scholar]
- Lee, B.; Park, S.H.; Shin, J.; Yang, S. IRIS: The Openflow-based recursive SDN controller. In Proceedings of the 16th International Conference on Advanced Communication Technology, Pyeongchang, Republic of Korea, 16–19 February 2014; IEEE: Piscataway, NJ, USA, 2014; pp. 1227–1231. [Google Scholar]
- Quincozes, S.E.; Soares, A.A.Z.; Oliveira, W.; Cordeiro, E.B.; Lima, R.A.; Muchaluat-Saade, D.C.; Ferreira, V.C.; Lopes, Y.; Vieira, J.L.; Uchôa, L.M.; et al. Survey and Comparison of SDN Controllers for Teleprotection and Control Power Systems. In Proceedings of the 9th Latin American Network Operations and Management Symposium (LANOMS), Niteroi, Brazil, 25–27 September 2019. [Google Scholar]
- Isong, B.; Molose, R.R.S.; Abu-Mahfouz, A.M.; Dladlu, N. Comprehensive review of SDN controller placement strategies. IEEE Access 2020, 8, 170070–170092. [Google Scholar] [CrossRef]
- Benzekki, K.; El Fergougui, A.; Elbelrhiti Elalaoui, A. Software-defined networking (SDN): A survey. Secur. Commun. Netw. 2016, 9, 5803–5833. [Google Scholar] [CrossRef]
- Rowshanrad, S.; Abdi, V.; Keshtgari, M. Performance evaluation of SDN controllers: Floodlight and OpenDaylight. IIUM Eng. J. 2016, 17, 47–57. [Google Scholar] [CrossRef]
- Feamster, N.; Rexford, J.; Zegura, E. The road to SDN: An intellectual history of programmable networks. ACM SIGCOMM Comput. Commun. Rev. 2014, 44, 87–98. [Google Scholar] [CrossRef]
- Li, G.; Wang, X.; Zhang, Z. SDN-based load balancing scheme for multi-controller deployment. IEEE Access 2019, 7, 39612–39622. [Google Scholar] [CrossRef]
- Stallings, W. Foundations of Modern Networking: SDN, NFV, QoE, IoT, and Cloud; Addison-Wesley Professional: Reading, MA, USA, 2015. [Google Scholar]
- Zhu, L.; Karim, M.M.; Sharif, K.; Li, F.; Du, X.; Guizani, M. SDN controllers: Benchmarking & performance evaluation. arXiv 2019, arXiv:1902.04491. [Google Scholar]
- Mamushiane, L.; Lysko, A.; Dlamini, S. A comparative evaluation of the performance of popular SDN controllers. In Proceedings of the 2018 Wireless Days (WD), Dubai, United Arab Emirates, 3–5 April 2018; IEEE: Piscataway, NJ, USA, 2018; pp. 54–59. [Google Scholar]
- Islam, S.; Khan, M.A.I.; Shorno, S.T.; Sarker, S.; Siddik, M.A. Performance evaluation of SDN controllers in wireless network. In Proceedings of the 2019 1st International Conference on Advances in Science, Engineering and Robotics Technology (ICASERT), Dhaka, Bangladesh, 3–5 May 2019; IEEE: Piscataway, NJ, USA, 2019; pp. 1–5. [Google Scholar]
- Singh, A.; Kaur, N.; Kaur, H. Extensive performance analysis of OpenDayLight (ODL) and Open Network Operating System (ONOS) SDN controllers. Microprocess. Microsyst. 2022, 95, 104715. [Google Scholar] [CrossRef]
- Ersue, M. ETSI NFV management and orchestration-An overview. In Proceedings of the 88th IETF, Vancouver, BC, Canada, 13 November 2013. [Google Scholar]
- Huang, Y.X.; Chou, J. A survey of NFV network acceleration from ETSI perspective. Electronics 2022, 11, 1457. [Google Scholar] [CrossRef]
- Alam, I.; Sharif, K.; Li, F.; Latif, Z.; Karim, M.M.; Biswas, S.; Nour, B.; Wang, Y. A survey of network virtualization techniques for Internet of Things using SDN and NFV. ACM Comput. Surv. 2020, 53, 1–40. [Google Scholar] [CrossRef]
- Sun, G.; Xu, Z.; Yu, H.; Chen, X.; Chang, V.; Vasilakos, A.V. Low-latency and resource-efficient service function chaining orchestration in network function virtualization. IEEE Internet Things J. 2019, 7, 5760–5772. [Google Scholar] [CrossRef]
- Blenk, A.; Basta, A.; Reisslein, M.; Kellerer, W. Survey on network virtualization hypervisors for software defined networking. IEEE Commun. Surv. Tutor. 2015, 18, 655–685. [Google Scholar] [CrossRef]
- Gjermundrod, H.; Bakken, D.E.; Hauser, C.H.; Bose, A. GridStat: A flexible QoS-managed data dissemination framework for the power grid. IEEE Trans. Power Deliv. 2008, 24, 136–143. [Google Scholar] [CrossRef]
- Zopellaro Soares, A.A.; Lucas Vieira, J.; Quincozes, S.E.; Ferreira, V.C.; Uchôa, L.M.; Lopes, Y.; Passos, D.; Fernandes, N.C.; Monteiro Moraes, I.; Muchaluat-Saade, D.; et al. SDN-based teleprotection and control power systems: A study of available controllers and their suitability. Int. J. Netw. Manag. 2021, 31, e2112. [Google Scholar] [CrossRef]
- Mo, J. Performance Modeling of Communication Networks with Markov Chains; Springer Nature: Cham, Swizerland, 2022. [Google Scholar]
- Quy, V.K.; Nam, V.H.; Linh, D.M.; Ban, N.T.; Han, N.D. A survey of QoS-aware routing protocols for the MANET-WSN convergence scenarios in IoT networks. Wirel. Pers. Commun. 2021, 120, 49–62. [Google Scholar] [CrossRef]
- Curado, M.; Monteiro, E. A survey of QoS routing algorithms. In Proceedings of the International Conference on Information Technology (ICIT 2004), Istanbul, Turkey, 17–19 December 2004. [Google Scholar]
- Paul, P.; Raghavan, S. Survey of QoS routing. In Proceedings of the International Conference on Computer Communication, New York, NY, USA, 23–27 June 2002; Volume 15, p. 50. [Google Scholar]
- Wang, W.; Xu, Y.; Khanna, M. A survey on the communication architectures in smart grid. Comput. Netw. 2011, 55, 3604–3629. [Google Scholar] [CrossRef]
- Ren, L.; Qin, Y.; Wang, B.; Zhang, P.; Luh, P.B.; Jin, R. Enabling resilient microgrid through programmable network. IEEE Trans. Smart Grid 2016, 8, 2826–2836. [Google Scholar] [CrossRef]
- Zhang, D.; Li, C.; Goh, H.H.; Ahmad, T.; Zhu, H.; Liu, H.; Wu, T. A comprehensive overview of modeling approaches and optimal control strategies for cyber-physical resilience in power systems. Renew. Energy 2022, 189, 1383–1406. [Google Scholar] [CrossRef]
- Sahay, R.; Blanc, G.; Zhang, Z.; Debar, H. Towards autonomic DDoS mitigation using software defined networking. In Proceedings of the SENT 2015: NDSS Workshop on Security of Emerging Networking Technologies, San Diego, CA, USA, 8–11 February 2015. [Google Scholar]
- Sahay, R.; Meng, W.; Jensen, C.D. The application of Software Defined Networking on securing computer networks: A survey. J. Netw. Comput. Appl. 2019, 131, 89–108. [Google Scholar] [CrossRef]
- Zhu, R.; Liu, C.C.; Hong, J.; Wang, J. Intrusion detection against MMS-based measurement attacks at digital substations. IEEE Access 2020, 9, 1240–1249. [Google Scholar] [CrossRef]
- Presekal, A.; Ştefanov, A.; Rajkumar, V.S.; Palensky, P. Attack Graph Model for Cyber-Physical Power Systems using Hybrid Deep Learning. IEEE Trans. Smart Grid 2023, 14, 4007–4020. [Google Scholar] [CrossRef]
- IEA. Power Systems in Transition—Analysis; IEA: Paris, France, 2021. [Google Scholar]
- Goud, K.S.; Gidituri, S.R. Security challenges and related solutions in software defined networks: A survey. Int. J. Comput. Netw. Appl. 2022, 9, 22–37. [Google Scholar] [CrossRef] [PubMed]
- Onyeji, I.; Bazilian, M.; Bronk, C. Cyber security and critical energy infrastructure. Electr. J. 2014, 27, 52–60. [Google Scholar] [CrossRef]
- Rajkumar, V.S.; Ştefanov, A.; Presekal, A.; Palensky, P.; Torres, J.L.R. Cyber Attacks on Power Grids: Causes and Propagation of Cascading Failures. IEEE Access 2023, 11, 103154–103176. [Google Scholar] [CrossRef]
- Assante, M.J.; Lee, R.M. The industrial control system cyber kill chain. SANS Inst. InfoSec Read. Room 2015, 1, 2. [Google Scholar]
- EnergiCERT. Cyber Attacks against European Energy & Utility Companies TLP: Clear; EnergiCERT: Harrogate, UK, 2022. [Google Scholar]
- Mohan, A.M.; Meskin, N.; Mehrjerdi, H. A comprehensive review of the cyber-attacks and cyber-security on load frequency control of power systems. Energies 2020, 13, 3860. [Google Scholar] [CrossRef]
- Arghandeh, R.; Von Meier, A.; Mehrmanesh, L.; Mili, L. On the definition of cyber-physical resilience in power systems. Renew. Sustain. Energy Rev. 2016, 58, 1060–1069. [Google Scholar] [CrossRef]
- Poulin, C.; Kane, M.B. Infrastructure resilience curves: Performance measures and summary metrics. Reliab. Eng. Syst. Saf. 2021, 216, 107926. [Google Scholar] [CrossRef]
- Shamugam, V.; Murray, I.; Leong, J.; Sidhu, A.S. Software Defined Networking challenges and future direction: A case study of implementing SDN features on OpenStack private cloud. In Proceedings of the IOP Conference Series: Materials Science and Engineering; IOP Publishing: Bristol, UK, 2016; Volume 121, p. 012003. [Google Scholar]
- Kabashkin, I. Availability of Services in Wireless Sensor Network with Aerial Base Station Placement. J. Sens. Actuator Netw. 2023, 12, 39. [Google Scholar] [CrossRef]
- Pérez-Rúa, J.A.; Lumbreras, S.; Ramos, A.; Cutululis, N.A. Reliability-based topology optimization for offshore wind farm collection system. Wind Energy 2022, 25, 52–70. [Google Scholar] [CrossRef]
- Abdukhakimov, A.; Bhardwaj, S.; Gashema, G.; Kim, D.S. Reliability analysis in smart grid networks considering distributed energy resources and storage devices. Int. J. Electr. Electron. Eng. Telecommun. 2019, 8, 233–237. [Google Scholar] [CrossRef]
- Cisco, U. Cisco Annual Internet Report (2018–2023); White Paper; Cisco: San Jose, CA, USA, 2020. [Google Scholar]
- Chu, C.Y.; Xi, K.; Luo, M.; Chao, H.J. Congestion-aware single link failure recovery in hybrid SDN networks. In Proceedings of the 2015 IEEE Conference on Computer Communications (INFOCOM), Hong Kong, China, 26 April–1 May 2015; IEEE: Piscataway, NJ, USA, 2015; pp. 1086–1094. [Google Scholar]
- Saleh, Z.Z.; Qadir, Q.M. The Downside of Software-Defined Networking in Wireless Network. UKH J. Sci. Eng. 2020, 4, 147–156. [Google Scholar] [CrossRef]
- Lu, Z.; Sun, C.; Cheng, J.; Li, Y.; Li, Y.; Wen, X. SDN-enabled communication network framework for energy Internet. J. Comput. Netw. Commun. 2017, 2017, 8213854. [Google Scholar] [CrossRef]
- Aly, W.H.F.; Kanj, H.; Alabed, S.; Mostafa, N.; Safi, K. Dynamic Feedback versus Varna-Based Techniques for SDN Controller Placement Problems. Electronics 2022, 11, 2273. [Google Scholar] [CrossRef]
- Singh, A.K.; Maurya, S.; Kumar, N.; Srivastava, S. Heuristic approaches for the reliable SDN controller placement problem. Trans. Emerg. Telecommun. Technol. 2020, 31, e3761. [Google Scholar] [CrossRef]
- Hohlfeld, O.; Kempf, J.; Reisslein, M.; Schmid, S.; Shah, N. Guest editorial scalability issues and solutions for software defined networks. IEEE J. Sel. Areas Commun. 2018, 36, 2595–2602. [Google Scholar] [CrossRef]
- Ahmad, S.; Mir, A.H. Scalability, consistency, reliability and security in SDN controllers: A survey of diverse SDN controllers. J. Netw. Syst. Manag. 2021, 29, 1–59. [Google Scholar] [CrossRef]
- Madni, A.M.; Erwin, D.; Sievers, M. Constructing models for systems resilience: Challenges, concepts, and formal methods. Systems 2020, 8, 3. [Google Scholar] [CrossRef]
- Goswami, B.; Hu, S.; Feng, Y. Software-defined networking for real-time network systems. In Handbook of Real-Time Computing; Springer: Singapore, 2022; pp. 935–959. [Google Scholar]
- Uddin, M.; Mukherjee, S.; Chang, H.; Lakshman, T. SDN-based service automation for IoT. In Proceedings of the 2017 IEEE 25th International Conference on Network Protocols (ICNP), Toronto, ON, Canada, 10–13 October 2017; IEEE: Piscataway, NJ, USA, 2017; pp. 1–10. [Google Scholar]
- Gyllstrom, D.; Braga, N.; Kurose, J. Recovery from link failures in a smart grid communication network using openflow. In Proceedings of the 2014 IEEE International Conference on Smart Grid Communications (SmartGridComm), Venice, Italy, 3–6 November 2014; IEEE: Piscataway, NJ, USA, 2014; pp. 254–259. [Google Scholar]
- Petale, S.; Thangaraj, J. Link failure recovery mechanism in software defined networks. IEEE J. Sel. Areas Commun. 2020, 38, 1285–1292. [Google Scholar] [CrossRef]
- Miura, H.; Hirata, K.; Tachibana, T. P4-based design of fast failure recovery for software-defined networks. Comput. Netw. 2022, 216, 109274. [Google Scholar] [CrossRef]
- Bardsiri, A.K.; Hashemi, S.M. Qos metrics for cloud computing services evaluation. Int. J. Intell. Syst. Appl. 2014, 6, 27. [Google Scholar] [CrossRef]
- Guo, Y.; Wang, W.; Zhang, H.; Guo, W.; Wang, Z.; Tian, Y.; Yin, X.; Wu, J. Traffic engineering in hybrid software defined network via reinforcement learning. J. Netw. Comput. Appl. 2021, 189, 103116. [Google Scholar] [CrossRef]
- Keshari, S.K.; Kansal, V.; Kumar, S. A systematic review of quality of services (QoS) in software defined networking (SDN). Wirel. Pers. Commun. 2021, 116, 2593–2614. [Google Scholar] [CrossRef]
- Bakshi, K. Considerations for software defined networking (SDN): Approaches and use cases. In Proceedings of the 2013 IEEE Aerospace Conference, Big Sky, MT, USA, 2–9 March 2013; IEEE: Piscataway, NJ, USA, 2013; pp. 1–9. [Google Scholar]
- Muhammad, T. Overlay Network Technologies in SDN: Evaluating Performance and Scalability of VXLAN and GENEVE. Int. J. Comput. Sci. Technol. 2021, 5, 39–75. [Google Scholar]
- De Sousa, N.F.S.; Rothenberg, C.E. CLARA: Closed loop-based zero-touch network management framework. In Proceedings of the 2021 IEEE Conference on Network Function Virtualization and Software Defined Networks (NFV-SDN), Heraklion, Greece, 9–11 November 2021; IEEE: Piscataway, NJ, USA, 2021; pp. 110–115. [Google Scholar]
- ETSI GS ZSM 002. Zero-Touch Network and Service Management (ZSM); Reference Architecture. 2019. Available online: https://www.etsi.org/deliver/etsi_gs/ZSM/001_099/002/01.01.01_60/gs_ZSM002v010101p.pdf (accessed on 28 April 2024).
- Khan, T.A.; Muhammad, A.; Abbas, K.; Song, W.C. Intent-based networking platform: An automated approach for policy and configuration of next-generation networks. In Proceedings of the 36th Annual ACM Symposium on Applied Computing, Virtual Event, 22–26 March 2021; pp. 1921–1930. [Google Scholar]
- Mehmood, K.; Mendis, H.K.; Kralevska, K.; Heegaard, P.E. Intent-based network management and orchestration for smart distribution grids. In Proceedings of the 2021 28th International Conference on Telecommunications (ICT), London, UK, 1–3 June 2021; IEEE: Piscataway, NJ, USA, 2021; pp. 1–6. [Google Scholar]
- Martini, B.; Gharbaoui, M.; Castoldi, P. Intent-based zero-touch service chaining layer for software-defined edge cloud networks. Comput. Netw. 2022, 212, 109034. [Google Scholar] [CrossRef]
- Velasco, L.; Signorelli, M.; De Dios, O.G.; Papagianni, C.; Bifulco, R.; Olmos, J.J.V.; Pryor, S.; Carrozzo, G.; Schulz-Zander, J.; Bennis, M.; et al. End-to-end intent-based networking. IEEE Commun. Mag. 2021, 59, 106–112. [Google Scholar] [CrossRef]
- Chollon, G.; Ayed, D.; Garriga, R.A.; Zarca, A.M.; Skarmeta, A.; Christopoulou, M.; Soussi, W.; Gur, G.; Herzog, U. ETSI ZSM Driven Security Management in Future Networks. In Proceedings of the 2022 IEEE Future Networks World Forum (FNWF), Montreal, QC, Canada, 10–14 October 2022; IEEE: Piscataway, NJ, USA, 2022; pp. 334–339. [Google Scholar]
- Moubayed, A.; Shami, A.; Al-Dulaimi, A. On end-to-end intelligent automation of 6G networks. Future Internet 2022, 14, 165. [Google Scholar] [CrossRef]
- Mishra, R.; Gijare, V.; Malik, S. Zero touch network: A comprehensive network design approach. Int. J. Eng. Res. Technol. 2019, 8, 792–794. [Google Scholar]
- Hyder, M.F.; Fatima, T. Towards crossfire distributed denial of service attack protection using intent-based moving target defense over software-defined networking. IEEE Access 2021, 9, 112792–112804. [Google Scholar] [CrossRef]
- Medvetskyi, M.; Beshley, M.; Klymash, M. A quality of experience management method for intent-based software-defined networks. In Proceedings of the 2021 IEEE 16th International Conference on the Experience of Designing and Application of CAD Systems (CADSM), Lviv, Ukraine, 22–26 February 2021; IEEE: Piscataway, NJ, USA, 2021; pp. 59–62. [Google Scholar]
- Coronado, E.; Behravesh, R.; Subramanya, T.; Fernàndez-Fernàndez, A.; Siddiqui, M.S.; Costa-Pérez, X.; Riggio, R. Zero touch management: A survey of network automation solutions for 5G and 6G networks. IEEE Commun. Surv. Tutor. 2022, 24, 2535–2578. [Google Scholar] [CrossRef]
- Rizwan, A.; Jaber, M.; Filali, F.; Imran, A.; Abu-Dayya, A. A zero-touch network service management approach using AI-enabled CDR analysis. IEEE Access 2021, 9, 157699–157714. [Google Scholar] [CrossRef]
- Gallego-Madrid, J.; Sanchez-Iborra, R.; Ruiz, P.M.; Skarmeta, A.F. Machine learning-based zero-touch network and service management: A survey. Digital Commun. Netw. 2022, 8, 105–123. [Google Scholar] [CrossRef]
- Boškov, I.; Yetgin, H.; Vučnik, M.; Fortuna, C.; Mohorčič, M. Time-to-provision evaluation of IoT devices using automated zero-touch provisioning. In Proceedings of the GLOBECOM 2020-2020 IEEE Global Communications Conference, Taipei, Taiwan, 7–11 December 2020; IEEE: Piscataway, NJ, USA, 2020; pp. 1–7. [Google Scholar]
- Dake, D.K.; Gadze, J.D.; Klogo, G.S.; Nunoo-Mensah, H. Multi-agent reinforcement learning framework in sdn-iot for transient load detection and prevention. Technologies 2021, 9, 44. [Google Scholar] [CrossRef]
- Passito, A.; Mota, E.; Bennesby, R.; Fonseca, P. AgNOS: A framework for autonomous control of software-defined networks. In Proceedings of the 2014 IEEE 28th International Conference on Advanced Information Networking and Applications, Victoria, BC, Canada, 13–16 May 2014; IEEE: Piscataway, NJ, USA, 2014; pp. 405–412. [Google Scholar]
- Yao, H.; Mai, T.; Xu, X.; Zhang, P.; Li, M.; Liu, Y. NetworkAI: An intelligent network architecture for self-learning control strategies in software defined networks. IEEE Internet Things J. 2018, 5, 4319–4327. [Google Scholar] [CrossRef]
- Hu, Y.; Li, Z.; Lan, J.; Wu, J.; Yao, L. EARS: Intelligence-driven experiential network architecture for automatic routing in software-defined networking. China Commun. 2020, 17, 149–162. [Google Scholar] [CrossRef]
- Casas-Velasco, D.M.; Rendon, O.M.C.; da Fonseca, N.L. Intelligent routing based on reinforcement learning for software-defined networking. IEEE Trans. Netw. Serv. Manag. 2020, 18, 870–881. [Google Scholar] [CrossRef]









| Service | Communication Direction | Priority | Data Rate | Latency | Reliability | Packet Loss Rate |
|---|---|---|---|---|---|---|
| Protection traffic | WTG → vPAC | 1 | 76,816 bytes/s | 4 ms | 99.999% | <10−9 |
| Analogue measurements | WTG → vPAC/ECP | 2 | 225,544 bytes/s | 16 ms | 99.999% | <10−6 |
| Status information | WTG → ECP | 2 | 58 bytes/s | 16 ms | 99.999% | <10−6 |
| Reporting and logging | WTG → ECP | 3 | 15 KB every 10 min | 1 s | 99.999% | <10−6 |
| Video surveillance | WTG → ECP | 4 | 250 kb/s–1.5 Mb/s | 1 s | 99% | No specific requirement |
| Control traffic | vPAC → WTG | 1 | 20 kbs/per turbine | 16 ms | 99.999% | <10−9 |
| Data polling | ECP/vPAC → WTG | 2 | 2 KB every second | 16 ms | 99.999% | <10−6 |
| Internet connection | Internet → WTG/ECP/vPAC | 3 | 1 GB every two months | 60 min | 99% | No specific requirement |
| Features | Traditional Networks | Software-Defined Networks |
|---|---|---|
| Architectural Design | Distributed design with control plane and data plane coupled in a single device | Centralized design with decoupled control plane and data plane |
| Programmability | Non-programmable; Difficult to replace existing program as per use | Programmable; Easy to update existing program per use |
| Configuring and Managing | Supports static and manual configuration Difficult to troubleshoot and report in a distributed control design | Supports reactive/proactive automated configuration Easy to troubleshoot and report in a centrally controlled design |
| Cost implications | High CAPEX and OPEX | High CAPEX and low OPEX |
Disclaimer/Publisher’s Note: The statements, opinions and data contained in all publications are solely those of the individual author(s) and contributor(s) and not of MDPI and/or the editor(s). MDPI and/or the editor(s) disclaim responsibility for any injury to people or property resulting from any ideas, methods, instructions or products referred to in the content. |
© 2024 by the authors. Licensee MDPI, Basel, Switzerland. This article is an open access article distributed under the terms and conditions of the Creative Commons Attribution (CC BY) license (https://creativecommons.org/licenses/by/4.0/).
Share and Cite
Mwangi, A.; Sahay, R.; Fumagalli, E.; Gryning, M.; Gibescu, M. Towards a Software-Defined Industrial IoT-Edge Network for Next-Generation Offshore Wind Farms: State of the Art, Resilience, and Self-X Network and Service Management. Energies 2024, 17, 2897. https://doi.org/10.3390/en17122897
Mwangi A, Sahay R, Fumagalli E, Gryning M, Gibescu M. Towards a Software-Defined Industrial IoT-Edge Network for Next-Generation Offshore Wind Farms: State of the Art, Resilience, and Self-X Network and Service Management. Energies. 2024; 17(12):2897. https://doi.org/10.3390/en17122897
Chicago/Turabian StyleMwangi, Agrippina, Rishikesh Sahay, Elena Fumagalli, Mikkel Gryning, and Madeleine Gibescu. 2024. "Towards a Software-Defined Industrial IoT-Edge Network for Next-Generation Offshore Wind Farms: State of the Art, Resilience, and Self-X Network and Service Management" Energies 17, no. 12: 2897. https://doi.org/10.3390/en17122897
APA StyleMwangi, A., Sahay, R., Fumagalli, E., Gryning, M., & Gibescu, M. (2024). Towards a Software-Defined Industrial IoT-Edge Network for Next-Generation Offshore Wind Farms: State of the Art, Resilience, and Self-X Network and Service Management. Energies, 17(12), 2897. https://doi.org/10.3390/en17122897

