Energy Forecasting Model for Ground Movement Operation in Green Airport
Abstract
1. Introduction
Time Series Forecasting
- Developing a data-driven energy model using ML and statistical methods.
- Comparing the performance of Facebook Prophet and vector autoregressive integrated moving average (VARIMA) for both univariate and multivariate TSA, based on key regression metrics;
- Considering uncertainties in flight traffic and PV power output for optimized energy management at the airport;
- The trend and periodic changes in flight, clean energy generation and energy demand are established.
2. Estimating Electric Ground Support Equipment Energy Demand
Energy Demand per GSE/Aircraft
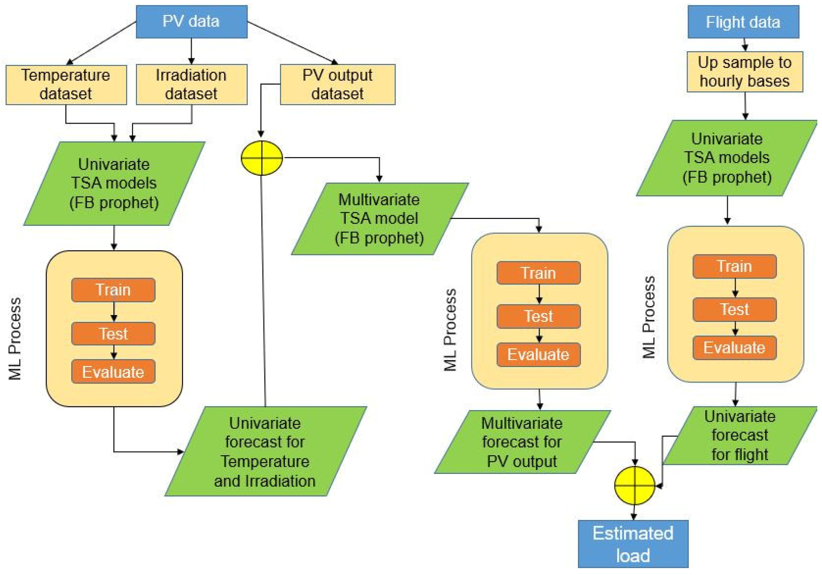
3. Methodology
3.1. Data Collection
3.1.1. PV Output Data Collection
3.1.2. Flight Data Collection
3.2. Forecasting Method
3.2.1. The Vector Autoregressive Integrated Moving Average Times Series Forecasting Tool
3.2.2. Facebook’s Prophet Time Series Forecasting Tool
3.3. Forecast Accuracy Metrics
4. Results and Discussion
4.1. Exploratory Data Analysis (EDA) on PV Output Variables
4.1.1. Irradiation
4.1.2. Temperature
4.1.3. PV Output
4.2. EDA on Flight Data
4.3. Forecast Results for Univariate and Multivariate Models on PV Output Data
4.4. Forecast Results for Univariate Model on Flight Data
4.5. Estimation of Energy Requirements for Ground Movement at Airports
4.5.1. Scenario One
4.5.2. Scenario Two
4.5.3. Scenario Three
5. Conclusions
Author Contributions
Funding
Data Availability Statement
Conflicts of Interest
Abbreviation
| ANN | Artificial Neural Network |
| ASPV | Airport Based PV |
| EDA | Explanatory Data Analysis |
| EGSE | Electric Ground Support Equipment |
| FB | |
| GA | Genetic Algorithm |
| GSE | Ground Support Equipment |
| MAE | Mean Absolute Error |
| MdAPE | Median Absolute Percentage Error |
| ML | Machine Learning |
| PV | Photovoltaics |
| SMAPE | Symmetric Mean Absolute Percentage Error |
| TSA | Time Series Analysis |
References
- Ferrulli, P. Green Airport Design Evaluation (GrADE)—Methods and Tools Improving Infrastructure Planning. Transp. Res. Procedia 2016, 14, 3781–3790. [Google Scholar] [CrossRef]
- Nam, V.H. Green sustainable airports: The deployment of renewable energy at vietnam airports. Is that feasible ? J. Mech. Eng. Res. Dev. 2019, 42, 61–65. [Google Scholar] [CrossRef]
- Acri, R.A.; Barone, S.; Cambula, P.; Cecchini, V.; Falvo, M.C.; Lepore, J.; Manganelli, M.; Santi, F. Forecast of the Demand for Electric Mobility for Rome–Fiumicino International Airport. Energies 2021, 14, 5251. [Google Scholar] [CrossRef]
- Kang, M.; Bergέs, M.; Akinci, B. Forecasting Airport Building Electricity Demand on the Basis of Flight Schedule Information for Demand Response Applications. Transp. Res. Rec. J. Transp. Res. Board 2017, 2603, 29–38. [Google Scholar] [CrossRef]
- Razak, F.A.; Shitan, M.; Hashim, A.H.; Abidin, I.Z. Load Forecasting Using Time Series Models. J. Kejuruter. 2009, 21, 53–62. [Google Scholar] [CrossRef]
- Ahmad, T.; Zhang, D. A critical review of comparative global historical energy consumption and future demand: The story told so far. Energy Rep. 2020, 6, 1973–1991. [Google Scholar] [CrossRef]
- Kuster, C.; Rezgui, Y.; Mourshed, M. Electrical load forecasting models: A critical systematic review. Sustain. Cities Soc. 2017, 35, 257–270. [Google Scholar] [CrossRef]
- Patel, R.; Patel, M.; Patel, R.; Patel, M.R.; Patel, R.V. A Review: Introduction and Understanding of Load Forecasting 4 Publications 4 Citations See Profile a Review: Introduction and Understanding of Load Forecasting. June 2019. Available online: https://www.researchgate.net/publication/334108261 (accessed on 26 June 2022).
- Debnath, K.B.; Mourshed, M. Forecasting methods in energy planning models. Renew. Sustain. Energy Rev. 2018, 88, 297–325. [Google Scholar] [CrossRef]
- Grubb, M.; Edmonds, J.; Brink, P.; Morrison, M. The Costs of Limiting Fossil-Fuel CO2 Emis-Sions: A Survey and Analysis. Annu. Rev. Energy. Environ. 1993, 18, 397–478. [Google Scholar] [CrossRef]
- Suganthi, L.; Samuel, A.A. Energy models for demand forecasting—A review. Renew. Sustain. Energy Rev. 2012, 16, 1223–1240. [Google Scholar] [CrossRef]
- Pao, H. Forecasting energy consumption in Taiwan using hybrid nonlinear models. Energy 2009, 34, 1438–1446. [Google Scholar] [CrossRef]
- Zhang, G.; Patuwo, B.E.; Hu, M.Y. Forecasting with artificial neural networks: The state of the art. Int. J. Forecast. 1998, 14, 35–62. [Google Scholar] [CrossRef]
- Iwabuchi, K.; Kato, K.; Watari, D.; Taniguchi, I.; Catthoor, F.; Shirazi, E.; Onoye, T. Flexible electricity price forecasting by switching mother wavelets based on wavelet transform and Long Short-Term Memory. Energy AI 2022, 10, 100192. [Google Scholar] [CrossRef]
- Shen, X.; Ou, L.; Chen, X.; Zhang, X.; Tan, X. The Application of the Grey Disaster Model to Forecast Epidemic Peaks of Typhoid and Paratyphoid Fever in China. PLoS ONE 2013, 8, e60601. [Google Scholar] [CrossRef][Green Version]
- Forouzanfar, M.; Doustmohammadi, A.; Menhaj, M.B.; Hasanzadeh, S. Modeling and estimation of the natural gas consumption for residential and commercial sectors in Iran. Appl. Energy 2010, 87, 268–274. [Google Scholar] [CrossRef]
- Fan, T.-F.; Liau, C.-J.; Liu, D.-R. Rough Sets, Fuzzy Sets, Data Mining and Granular Computing; Springer: Berlin/Heidelberg, Germany, 2015. [Google Scholar]
- Li, D.-C.; Chang, C.-J.; Chen, C.-C.; Chen, W.-C. Forecasting short-term electricity consumption using the adaptive grey-based approach—An Asian case. Omega 2012, 40, 767–773. [Google Scholar] [CrossRef]
- Arslan, S. A hybrid forecasting model using LSTM and Prophet for energy consumption with decomposition of time series data. PeerJ Comput. Sci. 2022, 8, e1001. [Google Scholar] [CrossRef]
- Keith, J.A.; Vassilev-Galindo, V.; Cheng, B.; Chmiela, S.; Gastegger, M.; Müller, K.-R.; Tkatchenko, A. Combining Machine Learning and Computational Chemistry for Predictive Insights Into Chemical Systems. Chem. Rev. 2021, 121, 9816–9872. [Google Scholar] [CrossRef]
- Kumar, S.; Viral, R.; Deep, V.; Sharma, P.; Kumar, M.; Mahmud, M.; Stephan, T. Forecasting major impacts of COVID-19 pandemic on country-driven sectors: Challenges, lessons, and future roadmap. Pers. Ubiquitous Comput. 2021, 27, 807–830. [Google Scholar] [CrossRef] [PubMed]
- Slater, L.J.; Arnal, L.; Boucher, M.-A.; Chang, A.Y.-Y.; Moulds, S.; Murphy, C.; Nearing, G.; Shalev, G.; Shen, C.; Speight, L.; et al. Hybrid forecasting: Using statistics and machine learning to integrate predictions from dynamical models. Hydrol. Earth Syst. Sci. Discuss. 2022, 1–35. [Google Scholar] [CrossRef]
- Chujai, P.; Kerdprasop, N.; Kerdprasop, K. Time series analysis of household electric consumption with ARIMA and ARMA models. Lect. Notes Eng. Comput. Sci. 2013, 2202, 295–300. [Google Scholar]
- Buhl, J.; Liedtke, C.; Schuster, S.; Bienge, K. Predicting the Material Footprint in Germany between 2015 and 2020 via Seasonally Decomposed Autoregressive and Exponential Smoothing Algorithms. Resources 2020, 9, 125. [Google Scholar] [CrossRef]
- Liu, Y.; Roberts, M.C.; Sioshansi, R. A vector autoregression weather model for electricity supply and demand modeling. J. Mod. Power Syst. Clean Energy 2018, 6, 763–776. [Google Scholar] [CrossRef]
- Song, X.; Liu, Y.; Xue, L.; Wang, J.; Zhang, J.; Wang, J.; Jiang, L.; Cheng, Z. Time-series well performance prediction based on Long Short-Term Memory (LSTM) neural network model. J. Pet. Sci. Eng. 2019, 186, 106682. [Google Scholar] [CrossRef]
- Ma, Q.; Bi, J.; Sai, Q.; Li, Z. Research on Prediction of Checked baggage Departed from Airport Terminal Based on Time Series Analysis. In Proceedings of the 2021 7th Annual International Conference on Network and Information Systems for Computers (ICNISC), Guiyang, China, 23–25 July 2021; pp. 264–269. [Google Scholar] [CrossRef]
- Wesonga, R.; Nabugoomu, F.; Ababneh, F.; Owino, A. Simulation of time series wind speed at an international airport. Simulation 2019, 95, 171–184. [Google Scholar] [CrossRef]
- Miao, J. The Energy Consumption Forecasting in China Based on ARIMA Model. In Proceedings of the 2015 International Conference on Materials Engineering and Information Technology Applications, Guilin, China, 30–31 August 2015; pp. 192–196. [Google Scholar] [CrossRef][Green Version]
- Chen, B.; Zhao, X.; Wu, J. Evaluating Prediction Models for Airport Passenger Throughput Using a Hybrid Method. Appl. Sci. 2023, 13, 2384. [Google Scholar] [CrossRef]
- Peng, Y.; Liu, H.; Li, X.; Huang, J.; Wang, W. Machine learning method for energy consumption prediction of ships in port considering green ports. J. Clean. Prod. 2020, 264, 121564. [Google Scholar] [CrossRef]
- Azad, A.S.; Sokkalingam, R.; Daud, H.; Adhikary, S.K.; Khurshid, H.; Mazlan, S.N.A.; Rabbani, M.B.A. Water Level Prediction through Hybrid SARIMA and ANN Models Based on Time Series Analysis: Red Hills Reservoir Case Study. Sustainability 2022, 14, 1843. [Google Scholar] [CrossRef]
- Oo, Z.Z.; Phyu, S. Time Series Prediction Based on Facebook Prophet: A Case Study, Temperature Forecasting in Myintkyina. Int. J. Appl. Math. Electron. Comput. 2020, 8, 263–267. [Google Scholar] [CrossRef]
- Jha, B.K.; Pande, S. Time Series Forecasting Model for Supermarket Sales using FB-Prophet. In Proceedings of the 5th International Conference on Computing Methodologies and Communication, ICCMC 2021, Erode, India, 8–10 April 2021; pp. 547–554. [Google Scholar] [CrossRef]
- Gupta, R.; Yadav, A.K.; Jha, S.; Pathak, P.K. Time Series Forecasting of Solar Power Generation Using Facebook Prophet and XG Boost. In Proceedings of the 2022 IEEE Delhi Section Conference (DELCON), New Delhi, India, 11–13 February 2022; pp. 1–5. [Google Scholar] [CrossRef]
- Žunić, E.; Korjenić, K.; Hodžić, K.; Đonko, D. Application of Facebook’s Prophet Algorithm for Successful Sales Forecasting Based on Real-world Data. Int. J. Comput. Sci. Inf. Technol. 2020, 12, 23–36. [Google Scholar] [CrossRef]
- Navratil, M.; Kolkova, A. Decomposition and Forecasting Time Series in the Business Economy Using Prophet Forecasting Model. Cent. Eur. Bus. Rev. 2019, 8, 26–39. [Google Scholar] [CrossRef]
- Liu, Y.; Wu, J.; Tang, J.; Wang, W.; Wang, X. Scheduling optimisation of multi-type special vehicles in an airport. Transp. B Transp. Dyn. 2021, 10, 954–970. [Google Scholar] [CrossRef]
- Tang, H.; Zhang, Y. Reducing Airport Pollution and Consequent Health Impacts to Local Community; U.S. Department of Transportation: Washington, DC, USA, 2018.
- ACI EUROPE. Airport Carbon Accreditation. Available online: https://www.airportcarbonaccreditation.org/airport/4-levels-of-accreditation/optimisation.html (accessed on 3 May 2022).
- Gulan, K.; Cotilla-Sanchez, E.; Cao, Y. Charging Analysis of Ground Support Vehicles in an Electrified Airport. In Proceedings of the 2019 IEEE Transportation Electrification Conference and Expo (ITEC), Detroit, MI, USA, 19–21 June 2019; pp. 1–6. [Google Scholar] [CrossRef]
- Sari, M.; Mohamed, W.M.W.; Jalil, S.A. The Optimization Using Electric Ground Support Equipment in Aviation Industry. Int. J. Energy Econ. Policy 2022, 12, 401–406. [Google Scholar] [CrossRef]
- Alruwaili, M.; Cipcigan, L. Airport Electrified Ground Support Equipment for Providing Ancillary Services to the Grid. SSRN Electron. J. 2022, 211, 108242. [Google Scholar] [CrossRef]
- Fleuti, E. Aircraft Ground Handling Emissions Methodology and Emission Factors Zurich Airport. 2014. Available online: https://nap.nationalacademies.org/catalog/25233/microgrids-and-their-application-for-airports-and-public-transit (accessed on 19 October 2022).
- National Academies of Sciences, Engineering, and Medicine. Improving Ground Support Equipment Operational Data for Airport Emissions Modeling; Transportation Research Board: Washington, DC, USA, 2015. [Google Scholar]
- Challenger. Product Overview. 2013. Trepel Airport Equipment. Available online: https://trepel.com/products/aircraft-tractors/challenger-280e/ (accessed on 27 May 2023).
- Kamag Presents Electric Catering Vehicle for All Aircrafts. 2019. Available online: https://www.electrive.com/2019/10/02/kamag-presents-electric-catering-vehicle-for-all-aircrafts/ (accessed on 27 May 2023).
- Mulag. Pulsar 7E. Available online: https://www.mulag.de/en/ground-support-equipment/products/container-transporters/pulsar-7e/ (accessed on 27 May 2023).
- Mulag. Comet 6E. Available online: https://www.mulag.de/en/ground-support-equipment/products/towing-tractors/comet-6e/ (accessed on 27 May 2023).
- Charlatte. CWT300E. Available online: https://charlatteamerica.com/images/uploads/general/cwt300e.pdf (accessed on 28 May 2023).
- Zhangjiajie Travel Guide. Zhangjiajie Hehua International Airport. Available online: https://www.zjjhhjc.com/pages_54/ (accessed on 18 September 2021).
- Digital Aviation Research Technology Center (DARTeC). Available online: https://www.cranfield.ac.uk/centres/digital-aviation-research-and-technology-centre (accessed on 21 July 2021).
- Yii, K.-J.; Geetha, C. The Nexus between Technology Innovation and CO2 Emissions in Malaysia: Evidence from Granger Causality Test. Energy Procedia 2017, 105, 3118–3124. [Google Scholar] [CrossRef]
- Lusia, D.A.; Ambarwati, A. Multivariate Forecasting Using Hybrid VARIMA Neural Network in JCI Case. In Proceedings of the 2018 International Symposium on Advanced Intelligent Informatics (SAIN), Yogyakarta, Indonesia, 29–30 August 2018; pp. 11–14. [Google Scholar] [CrossRef]
- Rusyana, A.; Tatsara, N.; Balqis, R.; Rahmi, S. Application of Clustering and VARIMA for Rainfall Prediction. IOP Conf. Ser. Mater. Sci. Eng. 2020, 796, 012063. [Google Scholar] [CrossRef]
- Rusyana, A.; Rahmati, L.; Nurhasanah, N. Forecasting of Revenue, Number of Plane Movements and Number of Passenger Movements at Sultan Iskandar Muda International Airport Using the VARIMA Method. In Proceedings of the 1st International Conference on Statistics and Analytics, ICSA 2019, Bogor, Indonesia, 2–3 August 2019. [Google Scholar] [CrossRef]
- Chakraborty, P.; Corici, M.; Magedanz, T. A comparative study for Time Series Forecasting within software 5G networks. In Proceedings of the 2020 14th International Conference on Signal Processing and Communication Systems (ICSPCS), Adelaide, Australia, 14–16 December 2020; pp. 1–7. [Google Scholar] [CrossRef]
- Taylor, S.J.; Letham, B. Forecasting at Scale. Am. Stat. 2018, 72, 37–45. [Google Scholar] [CrossRef]
- Qi, J.; Du, J.; Siniscalchi, S.M.; Ma, X.; Lee, C.-H. On Mean Absolute Error for Deep Neural Network Based Vector-to-Vector Regression. IEEE Signal Process. Lett. 2020, 27, 1485–1489. [Google Scholar] [CrossRef]
- Hyndman, R.; Koehler, A.B. Another look at measures of forecast accuracy. Int. J. Forecast. 2006, 22, 679–688. [Google Scholar] [CrossRef]
- Willmott, C.J.; Matsuura, K. Advantages of the mean absolute error (MAE) over the root mean square error (RMSE) in assessing average model performance. Clim. Res. 2005, 30, 79–82. [Google Scholar] [CrossRef]
- Chicco, D.; Warrens, M.J.; Jurman, G. The coefficient of determination R-squared is more informative than SMAPE, MAE, MAPE, MSE and RMSE in regression analysis evaluation. PeerJ Comput. Sci. 2021, 7, e623. [Google Scholar] [CrossRef] [PubMed]
- Maiseli, B.J. Optimum design of chamfer masks using symmetric mean absolute percentage error. EURASIP J. Image Video Process. 2019, 2019, 16–25. [Google Scholar] [CrossRef]
- Hazarika, B.B.; Gupta, D.; Berlin, M. Modeling suspended sediment load in a river using extreme learning machine and twin support vector regression with wavelet conjunction. Environ. Earth Sci. 2020, 79, 1–15. [Google Scholar] [CrossRef]
- García Nieto, P.J.; Sánchez Lasheras, F.; García-Gonzalo, E.; De Cos Juez, F.J. PM10 concentration forecasting in the metropolitan area of Oviedo (Northern Spain) using models based on SVM, MLP, VARMA and ARIMA: A case study. Sci. Total Environ. 2018, 621, 753–761. [Google Scholar] [CrossRef]













| Service | Company | Model | Power (kW) | Capacity (kWh) | Narrow Body Aircraft (min) | Energy Demand (kWh) | Small Body Aircraft (min) | Energy Demand kWh |
|---|---|---|---|---|---|---|---|---|
| Tractor | Trepel | Challenger 280e [46] | 92 | 168 | 7 | 10.73 | 5 | 7.6 |
| Ground power unit | ITW GSE | 7400eGPU | 90 | 160 | 40 | 60 | 40 | 60 |
| Catering | Kamag | E-catering wiesel [47] | 156 | 80 | 17 | 44.2 | 6 | 15.6 |
| Transporter | Mulag | Pulsar 7E [48] | 24 | 74.4 | 41 | 16.4 | 0 | 0 |
| Baggage tractor | Mulag | Comet 6E [49] | 40 | 124 | 45 | 30 | 27 | 18 |
| Belt loader | Charlatte | CBL150E | 1.3 | 28.8 | 41 | 0.88 | 23 | 0.49 |
| Lavatory vehicle | Charlatte | CIT200E | 30 | 40 | 14 | 7 | 0 | 0 |
| Water truck | Charlatte | CWT300E [50] | 30 | 40 | 14 | 7 | 0 | 0 |
| Airport with similar profile to under studied [51] | 176.21 | 47.69 | ||||||
| Scenarios | Narrow Body Aircraft (%) | Small Body Aircraft (%) | Energy Demand (kWh) |
|---|---|---|---|
| 1 | 50 | 50 | 8956 |
| 2 | 30 | 70 | 6717 |
| 3 | 10 | 90 | 6054.2 |
| Variable | MAE | MAPE | MdAPE | SMAPE |
|---|---|---|---|---|
| Irradiation | ||||
| FB Prophet | 50.32 | 0.56 | 0.58 | 0.80 |
| VARIMA | 51.81 | 39.59 | 39.46 | 46.97 |
| Temperature | ||||
| FB Prophet | 7.17 | 0.89 | 0.90 | 1.63 |
| VARIMA | 1.95 | 21.98 | 24.69 | 25.21 |
| Variable | MAE | MAPE | MdAPE | SMAPE |
|---|---|---|---|---|
| PV Output | ||||
| FB Prophet | 1115.05 | 0.58 | 0.42 | 0.46 |
| VARIMA | 1439.95 | inf | 41.64 | 56.26 |
| Variable | MAE | MAPE | MdAPE | SMAPE |
|---|---|---|---|---|
| Total flight | ||||
| Prophet | 38.82 | 3.44 | 0.55 | 0.74 |
| VARIMA | 52.30 | 53.53 | 30.40 | 65.37 |
Disclaimer/Publisher’s Note: The statements, opinions and data contained in all publications are solely those of the individual author(s) and contributor(s) and not of MDPI and/or the editor(s). MDPI and/or the editor(s) disclaim responsibility for any injury to people or property resulting from any ideas, methods, instructions or products referred to in the content. |
© 2023 by the authors. Licensee MDPI, Basel, Switzerland. This article is an open access article distributed under the terms and conditions of the Creative Commons Attribution (CC BY) license (https://creativecommons.org/licenses/by/4.0/).
Share and Cite
Ajayi, A.; Luk, P.C.-K.; Lao, L.; Khan, M.F. Energy Forecasting Model for Ground Movement Operation in Green Airport. Energies 2023, 16, 5008. https://doi.org/10.3390/en16135008
Ajayi A, Luk PC-K, Lao L, Khan MF. Energy Forecasting Model for Ground Movement Operation in Green Airport. Energies. 2023; 16(13):5008. https://doi.org/10.3390/en16135008
Chicago/Turabian StyleAjayi, Adedayo, Patrick Chi-Kwong Luk, Liyun Lao, and Mohammad Farhan Khan. 2023. "Energy Forecasting Model for Ground Movement Operation in Green Airport" Energies 16, no. 13: 5008. https://doi.org/10.3390/en16135008
APA StyleAjayi, A., Luk, P. C.-K., Lao, L., & Khan, M. F. (2023). Energy Forecasting Model for Ground Movement Operation in Green Airport. Energies, 16(13), 5008. https://doi.org/10.3390/en16135008

