Short-Term and Medium-Term Electricity Sales Forecasting Method Based on Deep Spatio-Temporal Residual Network
Abstract
1. Introduction
2. Short-Term and Medium-Term Forecasting Model of Electricity Sales Based on ST-ResNet
2.1. Spatio-Temporal Attributes of Electricity Sales Forecasting
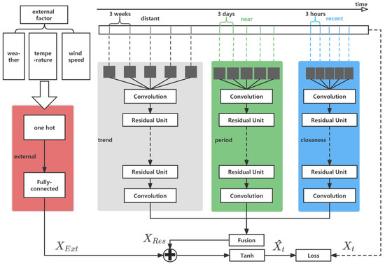
2.2. ST-ResNet Applied to Electricity Sales Forecasting
2.2.1. Convolution
2.2.2. Residual Unit [35]
2.2.3. External Component
2.2.4. Fusion
2.3. Comprehensive Process
3. Simulation and Experimental Verification
3.1. Experimental Environment
3.2. Data Introduction
3.3. Experimental Results
3.3.1. Comparison of Forecasting Results of Ultra-Short-Term Electricity Sales
3.3.2. Comparison of Forecasting Results of Short-Term Electricity Sales
3.3.3. Comparison of Medium-Term Electricity Sales Forecasting Results
4. Conclusions
Author Contributions
Funding
Data Availability Statement
Conflicts of Interest
References
- Wang, Y.; Wang, D.; Tang, Y. Clustered hybrid wind power prediction model based on ARMA, PSO-SVM, and clustering methods. IEEE Access 2020, 8, 17071–17079. [Google Scholar] [CrossRef]
- Zhang, J.; Chu, X.; Huang, X.; Fan, W.; Chen, Y.; Wan, Q.; Zhao, J. A model for photovoltaic output prediction based on SVM modified by weighted Markov chain. Power Syst. Prot. Control 2019, 19, 63–68. [Google Scholar]
- LeCun, Y.; Bengio, Y.; Hinton, G. Deep learning. Nature 2015, 521, 436–444. [Google Scholar] [CrossRef] [PubMed]
- Jiang, H.; Fang, D.; Spicher, K.; Cheng, F.; Li, B. A new period-sequential index forecasting algorithm for time series data. Appl. Sci. 2019, 9, 4386. [Google Scholar] [CrossRef]
- Peng, B.; Liu, L.; Wang, Y. Monthly electricity consumption forecast of the park based on hybrid forecasting method. In Proceedings of the 2021 China International Conference on Electricity Distribution (CICED), Shanghai, China, 7–9 April 2021; pp. 789–793. [Google Scholar]
- Jiang, W.; Wu, X.; Gong, Y.; Yu, W.; Zhong, X. Holt–Winters smoothing enhanced by fruit fly optimization algorithm to forecast monthly electricity consumption. Energy 2020, 193, 116779. [Google Scholar] [CrossRef]
- Sulandari, W.; Suharton, S.; Rodrigues, P. Exponential smoothing on modeling and forecasting multiple seasonal time series: An overview. Fluct. Noise Lett. 2021, 20, 2130003. [Google Scholar] [CrossRef]
- Chandrasena, A.U.B. Forecast Electricity Sales in Industrial Sector in Sri Lanka Using Predictive Analytics. Master’s Thesis, University of Colombo, Colombo, Sri Lanka, 2022. [Google Scholar]
- Rogus, R.; Castro, R.; Sołtysik, M. Comparative Analysis of Wind Energy Generation Forecasts in Poland and Portugal and Their Influence on the Electricity Exchange Prices. Inventions 2020, 5, 35. [Google Scholar] [CrossRef]
- Mukherjee, P.; Coondoo, D.; Lahiri, P. Forecasting Hourly Spot Prices in Indian Electricity Market. Stud. Microecon. 2022, 23210222221108019. [Google Scholar] [CrossRef]
- Shao, Y.E.; Tsai, Y.S. Electricity sales forecasting using hybrid autoregressive integrated moving average and soft computing approaches in the absence of explanatory variables. Energies 2018, 11, 1848. [Google Scholar] [CrossRef]
- Herath, H.M.R.D.S.; Varathan, N. Statistical modelling of monthly electricity sales in Colombo: ARIMA approach. In Proceedings of the Research Symposium on Pure and Applied Sciences, Kelaniya, Sri Lanka, 12 December 2018. [Google Scholar]
- Su, Y.; Zhao, Y.; Niu, C.; Liu, R.; Sun, W.; Pei, D. Robust anomaly detection for multivariate time series through stochastic recurrent neural network. In Proceedings of the 25th ACM SIGKDD International Conference on Knowledge Discovery & Data Mining, Anchorage, AK, USA, 4–8 August 2019; pp. 2828–2837. [Google Scholar]
- Han, Z.; Zhao, J.; Leung, H.; Ma, K.F.; Wang, W. A review of deep learning models for time series prediction. IEEE Sens. J. 2019, 21, 7833–7848. [Google Scholar] [CrossRef]
- Lai, G.; Chang, W.C.; Yang, Y.; Liu, H. Modeling long- and short-term temporal patterns with deep neural networks. In Proceedings of the 41st International ACM SIGIR Conference on Research & Development in Information Retrieval, Ann Arbor, MI, USA, 8–12 July 2018. [Google Scholar]
- Petropoulos, F.; Spiliotis, E. The wisdom of the data: Getting the most out of univariate time series forecasting. Forecasting 2021, 3, 478–497. [Google Scholar] [CrossRef]
- Braei, M.; Wagner, S. Anomaly detection in univariate time-series: A survey on the state-of-the-art. arXiv 2020, arXiv:2004.00433. [Google Scholar]
- Zhang, C.; Li, R.; Shi, H.; Li, F. Deep learning for day-ahead electricity price forecasting. IET Smart Grid 2020, 3, 462–469. [Google Scholar] [CrossRef]
- Memarzadeh, G.; Keynia, F. Short-term electricity load and price forecasting by a new optimal LSTM-NN based prediction algorithm. Electr. Power Syst. Res. 2021, 192, 106995. [Google Scholar] [CrossRef]
- Shahid, F.; Zameer, A.; Muneeb, M. A novel genetic LSTM model for wind power forecast. Energy 2021, 223, 120069. [Google Scholar] [CrossRef]
- Chen, S.; Lan, F.; Liu, M.; Ye, T.; Xiao, K.; Zheng, P.; Chang, Y.; Li, M.; Zhu, S.; Kong, D. Cash Flow Forecasting Model for Electricity Sale Based on Deep Recurrent Neural Network. In Proceedings of the 2019 IEEE International Conference on Power Data Science (ICPDS), Taizhou, China, 22–24 November 2019; pp. 67–70. [Google Scholar]
- Zhang, Y.; Li, Y.; Zhang, G. Short-term wind power forecasting approach based on Seq2Seq model using NWP data. Energy 2020, 213, 118371. [Google Scholar] [CrossRef]
- Xie, Y.; Ueda, Y.; Sugiyama, M. A Two-Stage Short-Term Load Forecasting Method Using Long Short-Term Memory and Multilayer Perceptron. Energies 2021, 14, 5873. [Google Scholar] [CrossRef]
- Bu, F.; Yuan, Y.; Wang, Z.; Dehghanpour, K.; Kimber, A. A time-series distribution test system based on real utility data. In Proceedings of the 2019 North American Power Symposium (NAPS), Wichita, KS, USA, 13–15 October 2019; pp. 1–6. [Google Scholar]
- Tian, C.; Zhu, X.; Hu, Z.; Ma, J. Deep spatial-temporal networks for crowd flows prediction by dilated convolutions and region-shifting attention mechanism. Appl. Intell. 2020, 50, 3057–3070. [Google Scholar] [CrossRef]
- Zhang, J.; Zheng, Y.; Qi, D. Deep spatio-temporal residual networks for citywide crowd flows prediction. In Proceedings of the Thirty-First AAAI Conference on Artificial Intelligence, San Francisco, CA, USA, 4–9 February 2017. [Google Scholar]
- Li, K.; Li, J.; Chen, S.; Tang, J.; Wu, J.; Zhang, Y.; Xiao, K. Research on electricity sales forecast model based on big data. In Proceedings of the International Symposium on Cyberspace Safety and Security, Haikou, China, 1–3 December 2020; pp. 316–328. [Google Scholar]
- Baker, A.B.; Bunn, D.; Farmer, E. Load Forecasting for Scheduling Generation on a Large Interconnected System; Wiley: Chichester, UK, 1985. [Google Scholar]
- Christiaanse, W.R. Short-term load forecasting using general exponential smoothing. IEEE Trans. Power Appar. Syst. 1971, PAS-90, 900–911. [Google Scholar] [CrossRef]
- Chen, K.; Chen, K.; Wang, Q.; He, Z.; Hu, J.; He, J. Short-term load forecasting with deep residual networks. IEEE Trans. Smart Grid 2018, 10, 3943–3952. [Google Scholar] [CrossRef]
- Fukushima, K.; Miyake, S. Neocognitron: A self-organizing neural network model for a mechanism of visual pattern recognition. In Competition and Cooperation in Neural Nets; Springer: Berlin/Heidelberg, Germany, 1982; pp. 267–285. [Google Scholar]
- Bhatt, D.; Patel, C.; Talsania, H.; Patel, J.; Vaghela, R.; Pandya, S.; Modi, K.; Ghayvat, H. CNN variants for computer vision: History, architecture, application, challenges and future scope. Electronics 2021, 10, 2470. [Google Scholar] [CrossRef]
- Long, J.; Shelhamer, E.; Darrell, T. Fully convolutional networks for semantic segmentation. In Proceedings of the IEEE Conference on Computer Vision and Pattern Recognition, Boston, MA, USA, 7–12 June 2015; pp. 3431–3440. [Google Scholar]
- Rückauer, B.; Känzig, N.; Liu, S.C.; Delbruck, T.; Sandamirskaya, Y. Closing the accuracy gap in an event-based visual recognition task. arXiv 2019, arXiv:1906.08859. [Google Scholar]
- He, K.; Zhang, X.; Ren, S.; Sun, J. Deep residual learning for image recognition. In Proceedings of the IEEE Conference on Computer Vision and Pattern Recognition, Las Vegas, NV, USA, 13–19 June 2016; pp. 770–778. [Google Scholar]
- Kagggle. Available online: https://www.kaggle.com (accessed on 20 July 2022).










| Number of Region | Time Span | Time Interval | Data Size | ||
|---|---|---|---|---|---|
| Training Set | Testing Set | Training Set | Testing Set | ||
| 1–9 | 1 January to 20 October 2018 | 20 October to 31 December 2018 | 1 h | 7008 | 1752 |
| External factors (holidays, weather, etc. ) | |||||
| holiday | 115 days | 2760 in each region | |||
| weather condition | 16 types (sunny, rainy, etc. ) | 8760 in each region | |||
| Model | MAPE (%) | RMSE | MAD |
|---|---|---|---|
| MA | 18.57 | 0.325684 | 0.321544 |
| ES | 17.43 | 0.324785 | 0.318452 |
| X13 | 13.66 | 0.274454 | 0.269157 |
| RNN | 5.88 | 0.211036 | 0.207486 |
| LSTM-NN | 5.06 | 0.201369 | 0.194079 |
| GRU | 4.73 | 0.191927 | 0.182706 |
| Seq2Seq | 4.92 | 0.202349 | 0.189518 |
| ST-ResNet | 2.37 | 0.131596 | 0.121347 |
| Model | MAPE (%) | RMSE | MAD |
|---|---|---|---|
| MA | 20.47 | 0.356841 | 0.350157 |
| ES | 19.63 | 0.354894 | 0.345175 |
| X13 | 15.37 | 0.301157 | 0.297979 |
| RNN | 6.74 | 0.238332 | 0.224852 |
| LSTM-NN | 5.54 | 0. 210006 | 0. 201157 |
| GRU | 5.32 | 0.209241 | 0.190052 |
| Seq2Seq | 5.48 | 0.212361 | 0.197651 |
| ST-ResNet | 2.87 | 0.133351 | 0.125134 |
| Model | MAPE (%) | RMSE | MAD |
|---|---|---|---|
| MA | 23.04 | 0.390451 | 0.375464 |
| ES | 22.65 | 0.382464 | 0.377642 |
| X13 | 17.44 | 0.331189 | 0.319548 |
| RNN | 7.61 | 0.250189 | 0.233588 |
| LSTM-NN | 6.02 | 0. 220259 | 0.211598 |
| GRU | 5.86 | 0.216654 | 0.199641 |
| Seq2Seq | 5.93 | 0.221742 | 0.204725 |
| ST-ResNet | 3.17 | 0.137614 | 0.129157 |
Publisher’s Note: MDPI stays neutral with regard to jurisdictional claims in published maps and institutional affiliations. |
© 2022 by the authors. Licensee MDPI, Basel, Switzerland. This article is an open access article distributed under the terms and conditions of the Creative Commons Attribution (CC BY) license (https://creativecommons.org/licenses/by/4.0/).
Share and Cite
Cao, M.; Wang, J.; Sun, X.; Ren, Z.; Chai, H.; Yan, J.; Li, N. Short-Term and Medium-Term Electricity Sales Forecasting Method Based on Deep Spatio-Temporal Residual Network. Energies 2022, 15, 8844. https://doi.org/10.3390/en15238844
Cao M, Wang J, Sun X, Ren Z, Chai H, Yan J, Li N. Short-Term and Medium-Term Electricity Sales Forecasting Method Based on Deep Spatio-Temporal Residual Network. Energies. 2022; 15(23):8844. https://doi.org/10.3390/en15238844
Chicago/Turabian StyleCao, Min, Jinfeng Wang, Xiaochen Sun, Zhengmou Ren, Haokai Chai, Jie Yan, and Ning Li. 2022. "Short-Term and Medium-Term Electricity Sales Forecasting Method Based on Deep Spatio-Temporal Residual Network" Energies 15, no. 23: 8844. https://doi.org/10.3390/en15238844
APA StyleCao, M., Wang, J., Sun, X., Ren, Z., Chai, H., Yan, J., & Li, N. (2022). Short-Term and Medium-Term Electricity Sales Forecasting Method Based on Deep Spatio-Temporal Residual Network. Energies, 15(23), 8844. https://doi.org/10.3390/en15238844

