Next Article in Journal
A Study on the Operational Condition of a Ground Source Heat Pump in Bangkok Based on a Field Experiment and Simulation
Previous Article in Journal
Three-Port Converter for Integrating Energy Storage and Wireless Power Transfer Systems in Future Residential Applications
 
 
Font Type:
Arial Georgia Verdana
Font Size:
Aa Aa Aa
Line Spacing:
Column Width:
Background:
Article

Stochastic Search Technique with Variable Deterministic Constraints for the Estimation of Induction Motor Parameters

by
Carmenza Moreno Roa
1,*,
Adolfo Andrés Jaramillo Matta
1 and
Juan David Bastidas Rodríguez
2
1
Facultad de Ingeniería, Universidad Distrital Francisco José de Caldas, Bogotá D.C. 110221, Colombia
2
Facultad de Ingeniería y Arquitectura, Departamento Ingeniería Eléctrica, Electrónica y Computación, Universidad Nacional de Colombia, Manizales 170003, Colombia
*
Author to whom correspondence should be addressed.
Energies 2020, 13(1), 273; https://doi.org/10.3390/en13010273
Submission received: 3 December 2019 / Revised: 2 January 2020 / Accepted: 3 January 2020 / Published: 6 January 2020

Abstract

This paper deals with the implementation of a new technique of stochastic search to find the best set of parameters in a mathematical model, applied to the single cage (SC) model of the induction motor (IM). The technique includes a new strategy to generate variable constraints of the domain, seven error functions, weight for the operating zones of the IM, and multi-objective functions. The results are validated with experimental data of the torque and current in an IM, and show better fitting to the experimental curves compared with the results of two different techniques, one deterministic and the other one stochastic. The results obtained allow us to conclude that the best set of parameters for the model depends on the weights assigned to the objective functions and to the operating zones.

1. Introduction

Many implementations use pre-established models of electromechanical systems for design, induction motor (IM) design, protection system, speed and/or torque control systems, profile tracking systems, structural fault analysis (short-circuit in the windings of the stator), mechanisms of recovery in case of failures in the electrical power grid, and adaptive control, among others. The problem of implementing these models consists in finding the set of parameters that generate the minimum validation error. Otherwise, the implementation will fail.
Some applications require that the technique that determines the parameters always converges to the same value for each parameter, no matter how many times the algorithm is executed, such as the case of fault detection systems in the stator of induction motors, where the calculated value of the parameters should be the same, provided the inputs (voltages) and outputs (torque, current, and speed) do not change. This parameter determination can only be done with deterministic techniques.
Other applications demand that the technique estimates a set of parameters that generates a minimal validation error, only taking into account the effect of the set of parameters instead of the individual value of each parameter. Such is the case of the single cage model of the IM, which needs a set of parameters to generate the curves of the torque and current. This parameter determination can be done with deterministic or stochastic techniques.
This paper proposes a stochastic technique to determine the set of parameters for the single cage (SC) model of IM, which includes a new strategy to generate variable restrictions of the domain in each iteration, multiple error functions and percentage weights for operating zones, and objective functions, which can be chosen by the user.
The paper is organized as follows: The mathematical single cage (SC) model of IM and the problem of parameter estimation is in Section 2. The new technique called the Stochastic Search technique with Variable Deterministic Constraints (SSVDC) is in Section 3, as a proposed solution to the problem. The software implementation of the SSVDC technique is presented in Section 4. The results of the designed technique are shown in Section 5. Finally, Section 6 concludes the paper.

2. Parameter Determination in the SC Model of IM

2.1. Single Cage (SC) Model of IM

The single cage (SC) model with five constant parameters (without losses in the air gap) is one of the most used models to represent the electrical and mechanical behavior of the IM. Figure 1 shows the equivalent circuit of this model, by phase, where the parameters are the stator dispersion reactance, Xsd; stator resistance, rs; magnetizing reactance, Xm; rotor dispersion reactance, Xrd; and rotor resistance, rr.
Equation (1) is obtained by applying the laws of Kirchhoff and Faraday on the circuit in Figure 1:
{ [ V ] = ( [ R ] + ω d d θ [ M ] ) [ I ] + [ M ( θ ) ] d dt [ i ] ω = d θ dt Γ Γ res = J d ω d θ ,
where [ V ] is the voltages matrix of the three-phase system, [ R ] is the resistance matrix, M ( θ ) is the matrix of couplings between the stator and rotor coils (matrix dependent on θ), ω is the angular speed, Γ is the mechanical torque, Γ res is the resistive torque, and J is the inertial moment.
Equation (2) is obtained by applying the Ku transform in Equation (1). The output variables, the torque and current, are expressed based on the model parameters. Here, s is the motor slip calculated as s =   ω s ω ω s and V Th is the Thevenin voltage:
{ Γ ( s ) = 3 r r s ω s | V Th | 2 ( R Th   +   r r s ) 2   +   ( X Th   +   X rd ) 2 I s ( s ) = V ϕ 1 1 i X m   +   1 r s s   +   i X rd   +   r s   +   i r r .

2.2. Parameters Determination Problem

The problem of determining the parameters of the SC model has been addressed in many researches, such as [2,3,4,5,6], and was widely discussed in [1]. Basically, it consists in finding the values of X sd , r s , X m , X rd , and r r (Figure 1), such that the resulting behavior of the system of Equation (2) fits as much as possible to the experimental reference data. Figure 2 shows 23 points of the Experimental Data (E.D.) of an IM and two torque–speed curves generated with two different sets of parameters of the SC model, Parameter Set 1 (PS 1) and Parameter Set 2 (PS 2), with similar calculated errors, but with a very different fitting compared to E.D. In this case, the set PS 1 generates a behavior that is very fitted to the stable zone (SZ) compared to the PS 2 set but poor fitting in the unstable zone (UZ).
In this document, the torque, current, and speed data presented in the figures and tables are expressed in p.u. (per unit). These values were normalized with their respective nominal values. In the case of the parameters, these were normalized by dividing them by the arithmetic average of the five parameters.
When k experimental data are evaluated in the system of Equation (2), k non-linear equations are obtained. The mathematical problem is that the set of parameters estimated must satisfy this system of k non-linear equations, which do not have a mathematical procedure to solve it. Therefore, many investigations have focused on developing estimation techniques for these parameters, which basically differ in the optimization technique and the reference data.
Regarding optimization techniques, they estimate the values of the parameters using optimization algorithms that reduce the error between the theorical curve and the experimental curve in each iteration, until obtaining a predetermined error value or until reaching a minimum error in a maximum time of algorithm execution. Usually, the root of the mean square error (RMSE) function is used to calculate the error with respect to the reference data; however, in [1], when using a new error function, better results were obtained, suggesting that it can be an important element in the IM parameter determination technique.
In general, optimization techniques differ in the method used to search the model parameters, that is, how a new set of parameters is selected in each iteration, and the resulting behavior then generates a smaller error compared to the error of the previous iteration. The search can be deterministic, which produce the same outputs invariably before the same entries without considering the existence of chance or the uncertainty principle, or stochastic (not deterministic), which are used in implementations, such as genetic algorithms [7,8], particle swarm optimization [9,10,11,12,13], local search [10], artificial neural networks [14], differential evolution algorithms [15], and other methods [16], demonstrating satisfactory results in terms of computational resources, execution time, and less error, compared to deterministic algorithms. It is worth mentioning that there are implementations where stochastic methods cannot be used, since their nature does not allow repetitiveness in the estimated data.
Moreover, most techniques use the experimental torque–speed curve as the reference to validate the behavior generated by the model, however, there are other variables of the IM that should be used simultaneously as a reference, such as the current, power, or temperature, among others, since they are part of the IM operation. This leads to multi-objective techniques, and the reliability of the behavior obtained will be improved.
Regarding reference data, the most used techniques calculate the value of the parameters with the information obtained of the manufacturer’s data, generating a theoretical behavior fitted around the rated operating point (N) but presenting big fitting errors in the other operating points [17], such as PS 2 in Figure 2. In other cases, experimental data are used, from tests, such as the locked rotor, load point, and no-load [18,19,20], among others, where the theoretical behavior only fits in the points tested but also present big fitting errors in the other operating points. In the cases where k experimental data are taken, the complexity of the mathematical problem increases due to the k non-linear equations obtained. Then, it is necessary to establish the operation zone, where the optimization technique will maximize the fitting.
The previous analysis allows us to observe the importance of selecting an appropriate error function and search method, and to include more objective functions within the optimization technique, as well as previously assigning the operating zone where more fitting is required, with the reference data available (manufacturer or experimental data).

3. Stochastic Search Technique with Variables Deterministic Constraints (SSVDCs)

Stochastic algorithms are found in the scientific literature for the determination of the parameters of the SC of the IM, which correspond to one of the two groups:
i.
Local Search (LS): It starts with a solution, then iterates by looking in its neighborhood. If it is found, it replaces the current solution with the new solution and continues with the next iteration, until the current solution cannot be improved.
ii.
Evolutionary algorithms (EAs). These are methods based on the postulates of biological evolution. They start with a set of entities that represent possible solutions, which are mixed and compete with each other through processes called mutation and recombination, so that in each iteration the most suitable solutions are able to prevail over time, evolving towards better solutions every time. Among these are the genetic algorithm (GA); differential evolution (DE); strategy evolutionary (SE), whose selection process is deterministic; and swarm intelligence (PSO, particle swarm optimization, and Shuffled Frog-Leaping Algorithm (SFLA).
As reported in [3], the steepest descent local search algorithm (SDLS) and simulated annealing (SA) do not show a better performance than the EA algorithms. Therefore, we will focus on evolutionary algorithms.
The work presented in [9] compares PSO with GA and [21] compares SFLA with GA. In both cases, the simulations show that GA does not always obtain the best results in terms of the speed of convergence or quality of the solution, but it has good performance. Regarding SE, it is suggested that the DE is more robust.
Some implementations of DE algorithms [22,23,24] have shown satisfactory results and reach the error assigned in a given number of iterations, taking into account the non-negative constraint for each of the parameters. In addition to this, it is concluded that they have good results at the rated operating points of the IM, but the result at the other operating points is unknown.
PSO algorithms have also been implemented for parameter estimation, as noted in [9,11,12]. In [9], the results are compared with the experimental data taken with the classic no-load low-voltage. In any of these cases, satisfactory results are obtained with PSO. In [24], the loaded system search algorithm (CSS) is applied to the IM, and the results are compared with DE, GA, and SFLA. In this case, CSS and DE converge faster.
In [24], the SFLA algorithm is compared with GA and PSO, where SFLA shows better results in convergence speed. In this case, the constraints of non-negative parameter values, resistors, and inductances are taken into account.
According to what has been analyzed, in cases where an upper limit is established for the values of the parameters, the only criterion is not shown to define the constraints of the optimization problem. In addition, they are always invariant in the execution of the algorithm, generating the same constraint intervals in all iterations. In cases where no upper limit is set, these algorithms can yield excessively large parameter values.
The implementation of the LS and EA algorithms can be very complex, since for each optimization problem, it is necessary to define some correlation and/or probabilistic parameters (or factors) required by the evolutionary algorithm, in particular for its application to the IM. This paper proposes a stochastic algorithm that has easy implementation, does not need parameters, uses the SSDVC technique, converges in a few iterations, and uses a deterministic methodology to generate new constraint intervals in each iteration, ensuring a reduced set of possible optimal values every time a new set of parameter values is found.
In addition to the stochastic process, the SSDVC technique includes in its process the operating zones, the weights of multi-objective functions, and automatic selection of the best error function. These characteristics have not been taken into account in previous works implemented in a single algorithm. It should be noted that according to the assigned weights, the final results are very different.
The analysis of the results of the EA algorithms shows that the genetic algorithm (GA) and differential evolution (DE) with constraints are the most suitable for the estimation of induction motor parameters, so the implementation of these algorithms will be carried out to compare the results of the SSVDC algorithm.
This paper shows the design and software implementation of a new technique called the stochastic search technique with variables deterministic constraints (SSVDCs), which implements a stochastic search process designed to estimate the constant parameters of the IM single cage model. The process of the stochastic search converges properly to obtain a set of parameters that fits the resulting curves to the experimental curves better, which in this case are the torque–speed and current–speed curves.
Therefore, structurally, the SSVDC technique is divided into two main parts, the constituent elements and the stochastic search process, which are presented follows.

3.1. Elements of the SSVDC Technique

Next, each of the four elements for the stochastic optimization problem are described in detail: Objective functions, operating zones, error function, and variable domain constraints.

3.1.1. Multi-Objective Functions

Generally, the reference data used to validate the model correspond to the experimental data of the torque–speed curve (red circles, Figure 3), although in other cases [25,26], only four operating points of catalogue data are used: Starting point, O; maximum torque, M; rated point, N; and synchronism point, S (blue square, Figure 3). It should be clarified that the manufacturer gives the value of the torque in M point, but in many cases, there is no information about the speed in this point. In other cases, there is no experimental data in some operation zones. In [27], the torque–speed tracking technique is designed to generate theoretical operating points distributed throughout the operating zone.
In any case, the estimation of IM parameters is a problem where a single objective function is optimized: The error function between the simulated torque–speed curve and the corresponding experimental data curve.
More specific applications require that the parameters found by the techniques fit to two or more reference data sets simultaneously [28,29], for example, to both the torque–speed and the current–speed curves. In this case, these are multi-objective techniques, which are not frequently used but generate more reliable results in applications with multivariable models.
The SSVDC technique, developed in this research, establishes a multi-objective optimization solution, with two objective functions: Torque–speed curve error and current–speed curve error. However, its structure allows the addition of more objective functions if necessary. The priority percentages assigned to each function are called weights of the objective functions and are expressed with real numbers between 0 and 1. In this study, WT is the weight of the error due to the torque–speed curve and WI is the weight of the error due to the current–speed curve error. In the proposed algorithm, these weights can be configured by the user, satisfying the conditions: 0 W T     1 , 0 W I     1 and WT + WI = 1.

3.1.2. Operating Zones

As observed in different classical studies of the scientific literature [30,31,32], the maximum torque divides the torque–speed reference curve into two operating zones: Unstable zone (UZ) from zero speed to the maximum torque speed and the stable zone (SZ) from the maximum torque speed to the synchronization speed (Figure 4). The SSVDC technique take into account the UZ and SZ zones, and also the maximum torque point, MZ (Figure 4), as a third operating zone, since it can determine a better fit to the reference curves [1]. Also, the SSVDC technique adds weights in the calculation of the error by zones (WUZ, WMZ, and WSZ), which can be configured in the algorithm according to the application. The values of the weights WUZ, WMZ, and WSZ of each operating zone are assigned according to the user requirements and could be values between 0 and 1, the sum of which must be 1, as long as WUZ + WMZ + WSZ = 1.

3.1.3. Error Function

The error function calculates the degree of fitting between the experimental and theoretical data generated in each iteration. In most cases, the error function is the root of the mean square error, RMSE; however, in researches, such as [1], a composed error (CE) function is used, generating better results. The SSVDC technique uses both the RMSE and CE functions and implements five new error functions that let the algorithm choose the one that is more suitable.
The seven error functions are described below. It should be noted that some of them are adaptations of existing functions.
Root Mean Square Root (RMSE) Function. The RMSE error calculation formula is expressed in Equation (3), where Γ S is the value given by the model, Γ E is the experimental value, and k is the amount of data. For this application, Γ can be either the torque or current. Figure 5a shows one of the terms of Equation (3):
RMSE = Σ i = 1 k ( Γ s   ( i ) Γ E   ( i ) ) 2 k .
Compound Error Function (CE). In [6], this error function is defined, which identifies the simulated maximum speed and torque coordinates (nSM, ΓSM) and experimental (nEM, ΓEM) to calculate the corresponding vector error (Euclidean distance), as shown in Figure 5b. The CE error is calculated by Equation (4), where k the number of experimental data:
CE = 0.5 Σ i = 1 k 1 ( Γ S ( i ) Γ E ( i ) ) 2 k 1 + 0.5 ( Γ SM Γ EM ) 2 + ( n SM n EM ) 2 .
Proportional Curve Error Function (PCE). The PCE error function was designed to identify points on the simulated curve corresponding to the experimental data and calculate the vector error among all the data, as can be seen in Figure 5c. The problem is that the abscissa of the experimental and simulated data does not correspond; therefore, it is necessary to determine a new abscissa, which is calculated by taking as a reference the distance between the speeds of the maximum, simulated, and experimental pairs and relocate the abscissa proportionally to the said reference. Once the vector errors have been calculated, the mean square error formula is applied to calculate the total error. This function is implemented in programmed language, so its formula is not specified.
Error of the Starting, Maximum, and Synchronism Points Function (OMSE). This function was designed to calculate the compound error between the simulated (S) and experimental (E) points of the starting, maximum torque, and synchronism, as can be seen in Figure 5d. Equation (5) shows the formula used:
OMSE ( Γ S , Γ E ) = | Γ S ( O ) Γ E ( O ) | + | Γ SM Γ EM | + | Γ S ( S ) Γ E ( S ) | .
Linear Sum Error Function (LSE). This function was designed to calculate the vertical distance between the k points of the simulated curve and the k experimental data, as shown in Figure 5e. The total error is calculated by adding the k distances as seen in Equation (6):
LSE ( Γ S , Γ E ) = Σ i = 1 k | Γ S ( i ) Γ E ( i ) | .
Taxi Error Function (TXE). In this case, the difference between the speed coordinates and the torque coordinates is calculated, and the error is the sum of these differences, as seen in Figure 5f. The formula is shown in Equation (7)
ET ( Γ S , Γ E ) = | n S ( i ) n E ( i + 1 ) | + | Γ S ( i + 1 ) Γ E ( i + 1 ) | .
Trapeze Area Error Function (TAE). This function was designed to calculate the zones under the experimental and simulated curves, by means of the sum of the area of the trapezoids under the corresponding polygonal curve, as shown in Figure 5g. AT S is the sum of the trapezoid areas formed with the simulated curve data, AT E is the sum of the trapezoid areas formed with the experimental data, and the total TAE error is obtained by calculating the positive difference between the two zones, experimental and simulated, as shown in Equation (8):
TAE ( Γ S , Γ E ) = | AT S   AT E | .
Total Error. In addition to the seven functions used to calculate the error between a simulated curve and the reference data, a total error function is required, which calculates the error of the torque–speed and current–speed curves, including the weights assigned by the user to each of these curves and to each of the operating zones.
Thus, the multi-objective function to be minimized is the total error, eT, of Equation (9), that is, the sum of E T and E I with the error weights of the variables torque (WT) and current (WI). The values of E T UZ , E T MZ , and E T SZ of Equation (10) correspond to the torque errors; E I UZ , E I MZ , and E I SZ are the current errors, calculated with any of the seven error functions, in each operating zone:
e T = W T · E T + W I · E I ,
E T = W UZ · E T UZ +   W MZ · E T MZ + W SZ · E T SZ E I = W UZ · E I U Z +   +   W MZ · E I MZ +   + W SZ · E I SZ .

3.1.4. Variable Domain Constraints

The domain of this optimization problem is the set of possible values for each of the five parameters of the SC model, which correspond to the set of positive real numbers, R+5. Thus, the parameters are theoretically limited below by zero but not upper bounded. Since they cannot take too large values, because they would not correspond to what they physically represent (resistances and reactances), and the stochastic search in an unbounded domain can become infinite, it is also necessary to upper bound the parameters.
The SSVDC technique proposes a variable constraint domain based on a set of values of the five parameters of the SC model called initial parameters (IPs). The initial parameters are calculated with classic techniques that, although they generate a good result around the rated operating zone, also present large errors in the other operating zones; however, they are an excellent initial set of data for the algorithm. Therefore, the initial constraint domain of each parameter would be the lower limits equal to zero and the upper limit equal to double the value of each initial parameter.
Subsequently, these domain constraints will change, getting smaller in each iteration of the algorithm, and determining in a deterministic way the possible subintervals in which the parameter sets reach a smaller error, leading the algorithm to an adequate convergence in shorter processing times compared to cases where the dynamic assignment of the domain is not performed.
These variable domain constraints of the parameters are part of the stochastic search process, which is explained in detail in Section 3.2.

3.2. Stochastic Search Process and Variable Deterministic Constraints

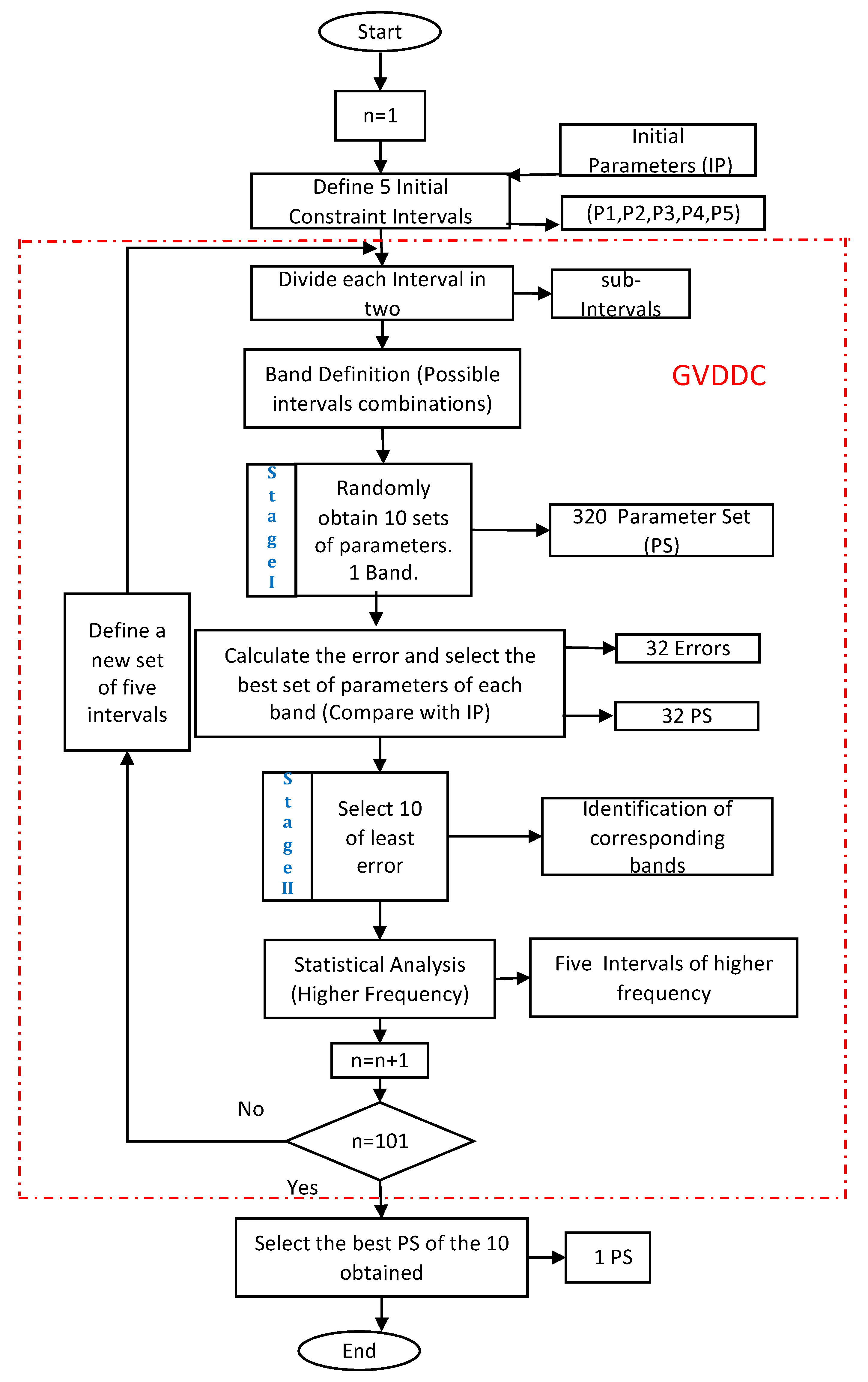
The flowchart of the algorithm that implements the process of the stochastic search of the SSVDC technique is shown in Figure 6. Basically, this process consists of looking for a combination of five sub-intervals of the domain constraint, one for each of the five parameters, between those that are the set of parameters with less error with respect to the reference data.
The algorithm starts with a set of five initial parameters (IP) that are obtained with the technique proposed in [1]. With these parameters, five constraint intervals of the domain P1, P2, P3, P4, and P5 are defined, one for each parameter, whose lower limit is zero and upper limit is double the value of the initial parameter. These constraint intervals change in each iteration of the algorithm by means of a statistical analysis known as the generation of variable deterministic domain constraint (GVDDC).
After 100 repetitions (configurable), the subintervals are limited to ranges so small that the resulting values are the best set of parameters obtained by the algorithm in that execution. Therefore, the success of a correct convergence of the stochastic algorithm towards a set of parameters that generates the minimum possible error lies in the strategy to generate the domain constraint that change in each iteration.
Superblock GVDDC. Each interval is divided into two sub-intervals of equal length. There are 32 combinations of the two subintervals of each of the five parameters. Each of these 32 possible combinations is called a “band”. As an example, Figure 7 shows the five intervals from P1 to P5, with the lower and upper values of each parameter, and within them the sub-intervals 1 and 2. One of the 32 possible bands is the combination of the sub-intervals 2-1-2-1-2, shown in shading in Figure 7, which is called band 2-1-2-1-2.
The stochastic system randomly obtains 10 sets of parameters from each of the 32 bands (stage I in Figure 6), calculates the error of each one, and saves only the best set of parameters of each band (the one with the lowest error), resulting in 32 best sets of 5 parameters (32 PS). If n is the value 1, it is also compared to the error of the initial parameters. Of these 32, the 10 sets with the lowest error in this iteration are selected (stage II, Figure 6).
A statistical analysis is carried out that determines in which of the subintervals of the selected bands the highest frequency of each of the parameters was presented. This results in five sub-intervals (one for each parameter) that the algorithm converts into the new intervals P1 to P5 of the next iteration.
The process of GVDDC is repeated n times, rewriting the limits of the values of each parameter in each iteration. Also, the best set of parameters is saved as one of the sets generated in the next iteration. When the last iteration ends, 10 sets of parameters with the least error are obtained, and the set of parameters with the lowest error is selected, since a smaller error means a better fit between the experimental and simulated curves.
The process shown by the flowchart in Figure 6 will be referred to as the superblock: Stochastic process.

4. SSVDC Technique Implementation Algorithm

Taking into account the constitutive elements of the SSVDC technique and stochastic search process, an algorithm was designed in Matlab 2019 that has as input the motor nameplate, the experimental data of the reference, the weights of the objective functions, the weights of the operating zones, and the seven error functions, which are preloaded in the memory.
Figure 8 shows the flowchart of the algorithm that implements the SSVDC technique, where the first stage is the algorithm entries. Then, the initial parameters are calculated (IP). Subsequently an iterative cycle is started that calls the stochastic process superblock seven times, changing a different error function in each iteration and storing the new set parameters obtained in the parameters vector NSP.
At the end of these iterations, seven sets of parameters are obtained, which are the best results of the entire stochastic search process with deterministic domain constraints, for each of the seven error functions.
Since the smallest error calculated with each error function is a relative error, it is necessary to determine which of the seven parameter sets has the lowest absolute error. For this, the absolute error function is used, which calculates the error of the seven sets of final parameters using a single function, the RMSE, which is modified to include in its calculation the two objective functions, the operating zones, and their corresponding weights. Finally, the algorithm ends, resulting in the final set of parameters (FSPs) that presents the lowest absolute error, that is, the set of parameters that presents a behavior with a better fit to the two objective functions (torque and current) and in the three operating zones (UZ, MZ, and SZ) with their respective weights.

5. Results and Analysis of the SSVDC Technique

The implementation of the SSVDC technique was validated with the experimental data of torque and current extracted from [33] that correspond to a three-phase induction motor of 75 kW, with a squirrel cage rotor, 3300 V supply (isolated delta), 50 Hz, rated current = 13.62 A, rated torque = 401.5 Nm, moment of inertia = 1.2 kg m2, and rated speed = 1464 rpm. Data were taken at 24 operating points, taking into account in each of them an approximately equal temperature value. The two objective functions used were the torque–speed error and current–speed error, the weights of the operating zones and the weights of the objective functions that are configurable by the user, and the seven error functions mentioned above. The values of the initial parameters that were used for the execution of the algorithm were calculated with classical techniques as described in Equation (6). These values are presented in Table 1, in p.u., normalized by dividing them by 368,066 (arithmetic average of IP).
The analysis of the results of the implementation of the SSVDC technique will be carried out in three steps: First, the results will be analyzed by varying the weights of the two objective functions; second, the weights of the three operating zones will be varied; and third, the SSVDC technique will be compared with two other optimization techniques.

5.1. Varying the Weights of the Two Objective Functions

To do this, the algorithm was executed five times, changing the weight of the objective functions, bringing the weight of torque (WT) from 1 (100%) to zero (0%), and increasing the corresponding value of the weight of the current (WI). The weights of the operating zones were 0.33, giving equal value to each zone so as not to affect the current analysis. The weights of the objective functions (WT and WI), the parameters obtained, and the resulting errors of the torque (ET) and current (EI) are shown in Table 2.
The first row of Table 2 shows the configuration of a typical system with a single objective function (mono-objective), where all the weight is assigned to the torque–speed curve (WT = 1), obtaining an error in the said curve of 8.78, while the error regarding the current–speed curve is 11.77. It can be seen that the SSVDC technique has parameters whose error is very small, showing an excellent fit with the experimental curve, especially in the stable zone, as shown in Figure 9a.
As WT decreases and WI increases, that is, the torque weight is subtracted and the current weight is increased, it can be seen that the torque error (ET) increases and the current error (EI) decreases (ET and EI, columns, Table 2), which shows the importance of properly selecting the weight required for the objective functions.
The effect of the gradual decrease of WT in the resulting behavior of the torque is seen in the left graphs of Figure 9, from (a) to (d), where a poorer fit is observed as WT decreases. Also, in the right graphs of Figure 9, a better fit in the current curves is noticed, when WI increases.
It is interesting to note that when the algorithm is configured as a typical multi-objective system, WT = 0.5 y WI = 0.5 (row 3, Table 2), the torque error is greater than when WT = 1, and the error current is greater than when configured with WI = 1. This means that the typical configuration, although it generates good results, does not generate the best fit for any reference curve.
When WT = 0 and WI = 1 (row 5 of Table 2), the fitting to the torque–speed curve is the largest of all calculated, and the fitting to the current–speed curve is 1.62, the smallest of all calculated.
Given the previous results, the SSVDC technique demonstrates that mono-objective techniques generate parameters whose behavior fits very well to the reference variable only in exchange for significantly decreasing the fitting with the other system variables, and that multi-objective systems without weights cannot guarantee a set of parameters with the best fit with respect to all the reference curves; in the best case, they ensure an intermediate fitting.
The SSVDC technique implemented overcomes both drawbacks by being multi-objective with weights. The weights assigned to WT and a WI must be selected according to the application requirement.

5.2. Varying Weights of the Three Operating Zones

For the second step, an analysis of the results by varying the weights of the operating zones, the WT and WI values were fixed at 0.5 in order to not alter the current analysis, and the values of the weight of the unstable zone (WUZ), the weight of the maximum zone (WMZ), and the weight of the stable zone (WSZ) were changed. The parameters corresponding to the SSVDC technique were estimated and errors in each operating zone were calculated, with respect to the torque–speed curve (ET_UZ, ET_MZ, ET_SZ), and the current–speed curve (EI_UZ, EI_MZ, EI_SZ).
For this, the algorithm was executed three times and the results are shown in Table 3.
Notice that, due to the stochastic character, each time the algorithm was executed, it obtained a different set of parameters. Even when the total error results are closer values, the values of the same parameter could change in a wide range. Therefore, the proposed SSVCD technique would not be appropriate in applications that require repeatability of parameter values, such as fault detection systems. For these cases, a deterministic algorithm is appropriate.
In the first row of Table 3, WUZ is 0.8, and WMZ and WSZ are 0.1 each, giving the algorithm a higher weight to determine parameters that best fit in the unstable zone. In the second row, WUZ y WSZ are 1 while WMZ is 0.8, giving the algorithm a higher weight to determine parameters that best fit in the maximum operating zone; and in the third row, WUZ and WMZ are 0.1 while WSZ is 0.8, giving the algorithm a higher weight to determine parameters that best fit in the stable zone of operation. The analysis of results is carried out with the information of the columns of each error in Table 3.
As it can be seen, the torque error column of the unstable zone, ET_UZ, shows an error of 10.78 when WUZ is 0.8, and larger errors of 26.12 and 26.24 when WUZ is 0.1; the same effect is seen for the current error column, EI_UZ, showing an error of 1.57 when WUZ is 0.8, and larger errors of 2.07 and 10.24 when WUZ is 10%. This means that the parameters found with the SSVDC technique, for WUZ = 0.8, fit their behavior in the unstable zone better than with the other values for the two objective functions. This can be seen in Figure 10a, which shows a better fit in the unstable zone for both the torque and current than that shown in the same zone in the curves of Figure 10b,c.
When WUZ = 0.1, WMZ = 0.8, and WSZ = 0.1, row 2 of Table 3, the parameters have a better fit of their behavior to the operating zone around the maximum torque point than in the other cases analyzed. In this case, ET_MZ is 0.42 with WMZ = 0.8, and when WUZ = 0.1, it has error values greater than 8.02 and 1.46 (row 1 and 3, respectively, Table 3). Again, this effect can be observed for the current variable, where EC_MZ is 0.59, which is much smaller than the other two cases (5.9 and 6.95). This result is also evidenced in Figure 10b, which shows a better fit in the maximum operating zone, both for torque and current, than the fitting shown in the same zone, in the curves of Figure 10a,c.
Finally, in the case where WUZ = 0.1, WMZ = 0.1, and WSZ = 0.8, row 3 of Table 3, the parameters obtained better fit their behavior to the zone around the stable operating point than in the other cases analyzed. In this case, ET_SZ es 0.91 and WSZ = 0.8, and when WSZ = 0.1, it has error values greater than 10.58 and 1.98 (row 1 and 2, respectively, Table 3). Again, the same effect is observed for the current variable, where EI_SZ is 5.16, which is smaller than the other two cases (22.13 and 10.33). Figure 10c shows this result, where a better fit is noted in the stable operating zone, both for torque and current, than the fitting shown in the same zone in the curves of Figure 10a,b.
The application of the SSVDC technique shows that both the operating zones and their weight are necessary elements for parameter estimation techniques since they completely determine the zone where more accuracy of fitting is required.
Joining the analyzed results, a clear dependence of the final parameters is observed with the objective functions, the operating zones, and the weights of each of them in the parameter estimation algorithm. The SSVDC technique includes these elements and could therefore be used in systems for the determination of parameters both offline and online.

5.3. Results of SSVDC Technique

In this chapter, we present the results obtained from the SSVDC technique compared to the results of two other stochastic techniques: The GA genetic algorithm of the MATLAB R2016Bb toolbox and the evolutionary differential algorithm DE.
The algorithm was executed for 30 cases, which correspond to 5 distributions of torque and current weights: WT = 1 and WI = 0, WT = 0.3 and WI = 0.7, WT = 0.5 and WI = 0.5, WT = 0.7 and WI = 0.3, and WT = 1 and WI = 0, combined with six possible weight distributions of the operating zones.
Table 4 shows in the first five columns the weights WT, WI, WUZ, WMZ, and WSZ. In column 6, the error obtained by GA is shown, column 7 includes the error obtained by DE, and column 8 shows the error obtained by SSVDC. Figure 11 shows the error of the three techniques, Vs, for the 30 cases.
It is observed that the SSVDC technique obtains a smaller error in 21 of the 30 cases studied, that is, in 70% of the cases, the DE algorithm is 3%, and GA is 27%. All algorithms were executed with a maximum of 100 iterations. The average execution time of the GA algorithm was 54.1 s, DE was 59.2 s, and SSVDC was 61.8 s.
The differential evolution algorithm requires the choice of the weighting factor, F, and crossover rate, Cr, which have not been standardized for this specific problem; therefore, the results may vary in other cases. Although an exploratory analysis was done to identify the factors, the results were not conclusive, so those referenced in [22], which are F = 0.8 and Cr = 0.5, were assumed.
Finally, Figure 12 shows the torque and current curves with the best parameters selected with SSVDC for equal weights of the objective functions, and for equal weights in the operating zones, compared with the initial parameters (IPs). It can be noted that the SSVDC technique significantly improves the behavior initially obtained.

6. Conclusions

The stochastic search technique with deterministic constraints (SSVDC) technique was designed and implemented in software, which includes a stochastic search process designed to estimate the constant parameters of the IM single cage model by adding four characteristics of the problem of the IM in the solution process: Multi-objective functions, weights for operating zones, seven error functions, and variable domain constraints. For this technique, a new strategy was designed to generate variable deterministic domain constraints in the SSVDC technique that ensured a correct convergence towards a set of parameters with the minimum possible error. The implementation is easy and does not require a definition of the probabilistic factors or parameters for its application.
The seven error functions are the RMSE, CE, proportional curve error (PCE), maximum start points error and synchronism (MSS), linear sum error (LSE), taxi error (TXE), and trapeze area error (TAE). The last five were designed or modified from existing functions for the specific application to the induction motor.
The SSVDC technique presents excellent results when a set of parameters is required for a simple application, with a single objective function and the entire operating zone of the IM. However, its great potential is evidenced in obtaining the best set of parameters for robust applications that require multi-objective functions and a better fit in the zones of operation of IM determined by the user.
The application of the SSVDC technique showed that mono-objective techniques generate parameters whose behavior fits very well to the reference variable in exchange for a significant decrease of the fit with the other system variables, and that multi-objective systems without weights cannot guarantee a set of parameters with the best fit with respect to all the reference curves; at best, they ensure an intermediate fitting.
The above demonstrates the need to include several objective functions in the estimation algorithm, weights for these functions, and for the areas of operation of the IM, in order to obtain the parameters with better behavior fitting.

Author Contributions

The three authors contributed to all the processes. All authors have read and agreed to the published version of the manuscript.

Funding

This research received no external funding.

Conflicts of Interest

The authors declare no conflicts of interest.

References

  1. Jaramillo Matta, A.A.; Guash Pesquer, L. Estimación de Parámetros y Efectos de Los Huecos de Tensión En La Máquina de Inducción Trifásica, Universitat Rovira i Virgili; Universitat Rovira i Virgili: Tarragona, Spain, 2011. [Google Scholar]
  2. Pedra, J. Estimation of Typical Squirrel-Cage Induction Motor Parameters for Dynamic Performance Simulation. IEE Proc. Gener. Transm. Distrib. 2006, 153, 137–146. [Google Scholar] [CrossRef]
  3. Ursem, R.K.; Vadstrup, P. Parameter Identification of Induction Motors Using Stochastic Optimization Algorithms. Appl. Soft Comput. 2004, 4, 49–64. [Google Scholar] [CrossRef]
  4. Gutierrez-Villalobos, J.M.; Martíez-Hernández, M.A.; Mendoza-Mondragón, F.; Rodriguez-Resindiz, J.; Rodríguez-Ponce, R. Hybrid Artificial Neural Network for Induction Motor Parameter Estimation. In Proceedings of the 2014 6th European Embedded Design in Education and Research Conference (EDERC), Milano, Italy, 11–12 September 2014; IEEE: Milano, Italy, 2014; pp. 85–89. [Google Scholar]
  5. Boglietti, A.; Cavagnino, A.; Lazzari, M. Computational Algorithms for Induction Motor Equivalent Circuit Parameter Determination-Part II: Skin Effect and Magnetizing Characteristics. IEEE Trans. Ind. Electron. 2011, 58, 3734–3740. [Google Scholar] [CrossRef]
  6. Toliyat, H.A.; Levi, E.; Raina, M. A Review of RFO Induction Motor Parameter Estimation Techniques. IEEE Trans. Energy Convers. 2003, 18, 271–283. [Google Scholar] [CrossRef]
  7. Misola, M.G.; Navarro, B.B. Using Genetic Algorithm. IEEE Lat. Am. Trans. 2013, 11, 612–616. [Google Scholar]
  8. Alonge, F.; D’ippolito, F.; Raimondi, F.M. Least Squares and Genetic Algorithms for Parameter Identification of Induction Motors. Control Eng. Pract. 2001, 9, 647–657. [Google Scholar] [CrossRef]
  9. Sakthivel, V.P.; Bhuvaneswari, R.; Subramanian, S. Multi-Objective Parameter Estimation of Induction Motor Using Particle Swarm Optimization. Eng. Appl. Artif. Intell. 2010, 23, 302–312. [Google Scholar] [CrossRef]
  10. Ali, J.A.; Hannan, M.A.; Mohamed, A.; Abdolrasol, M.G.M. Fuzzy Logic Speed Controller Optimization Approach for Induction Motor Drive Using Backtracking Search Algorithm. Measurement 2016, 78, 49–62. [Google Scholar] [CrossRef]
  11. Tofighi, E.M.; Mahdizadeh, A.; Feyzi, M.R. Online Estimation of Induction Motor Parameters Using a Modified Particle Swarm Optimization Technique. In Proceedings of the IECON 2013—39th Annual Conference of the IEEE Industrial Electronics Society, Vienna, Austria, 10–13 November 2013; IEEE: Vienna, Australia, 2013; pp. 3645–3650. [Google Scholar]
  12. Duan, F.; Zivanovi, R.; Al-Sarawi, S.; Mba, D. Induction Motor Parameter Estimation Using Sparse Grid Optimization Algorithm. IEEE Trans. Ind. Inf. 2016, 12, 204–212. [Google Scholar] [CrossRef]
  13. Reyes-Sierra, M.; Coello, C.A.C. Multi-Objective Particle Swarm Optimizers: A Survey of the State-of-the-Art. Int. J. Comput. Intell. Res. 2006, 2, 287–308. [Google Scholar]
  14. Gutierrez-Villalobos, J.M.M.; Rodriguez-Resendiz, J.; Rivas-Araiza, E.A.A.; Mucino, V.H.H. A Review of Parameter Estimators and Controllers for Induction Motors Based on Artificial Neural Networks. Neurocomputing 2013, 118, 87–100. [Google Scholar] [CrossRef]
  15. Becerra, R.; Coello, C. A Cultural Algorithm with Differential Evolution to Solve Constrained Optimization Problems. In Proceedings of the Advances in Artificial Intelligence—IBERAMIA 2004 9th Ibero-American Conference, Puebla, México, 22–26 November 2004; Spinger: Puebla, Máxico, 2004; Volume 3315, pp. 881–890. [Google Scholar]
  16. Tang, J.; Yang, Y.; Blaabjerg, F.; Chen, J.; Diao, L.; Liu, Z. Parameter Identification of Inverter-Fed Induction Motors: A Review. Energies 2018, 11, 2194. [Google Scholar] [CrossRef]
  17. Jaramillo Matta, A.A.; Guasch-pesquer, L.; Mejia Franco, E. Estimación de Parámetros Invariantes Para Un Motor de Inducción. Dyna 2011, 78, 88–94. [Google Scholar]
  18. Daut, I.; Gomesh, N.; Irwanto, M.; Yanawati, Y.; Shafiqin, S.N.; Irwan, Y.M. Parameter Determination of 0.5 HP Induction Motor Based on Load Factor Test-A Case Study. In Proceedings of the International Conference on Electrical, Control and Computer Engineering, Pahang, Malaysia, 21–22 June 2011; pp. 477–480. [Google Scholar]
  19. Pedra, J.; Sainz, L. Parameter Estimation of Squirrel-Cage Induction Motors without Torque Measurements. IEE Proc. Electr. Power Appl. 2006, 153, 263–270. [Google Scholar] [CrossRef]
  20. Say, M.G. Alternating Current Machines, 5th ed.; Longman Scientific & Technical, Ed.; Longman Scientific & Technical: Singapore, 1986. [Google Scholar]
  21. Gomez-Gonzalez, M.; Jurado, F.; Pérez, I. Shuffled frog-leaping algorithm for parameter estimation of a double-cage asynchronous machine. IET Electr. Power Appl. 2012, 6, 484–490. [Google Scholar] [CrossRef]
  22. Guedes, J.J.; Castoldi, M.F.; Goedtel, A.; Agulhari, C.M.; Sanches, D.S. Parameters Estimation of Three-Phase Induction Motors Using Differential Evolution. Electr. Power Syst. Res. 2018, 154, 204–212. [Google Scholar] [CrossRef]
  23. Ursem, R.K.; Vadstrup, P. Parameter identification of induction motors using differential evolution. In The 2003 Congress on Evolutionary Computation; IEEE: Camberra, Australia, 2003; Volume 2, pp. 790–796. [Google Scholar]
  24. Çanakoğlu, A.; Yetgin, A.G.; Temurtaş, H.; Turan, M. Induction Motor Parameter Estimation Using Metaheuristic Methods. Turk. J. Electr. Eng. Comput. Sci. 2014, 22, 1177–1192. [Google Scholar] [CrossRef]
  25. Haque, M.H. Determination of NEMA Design Induction Motor Parameters from Manufacturer Data. IEEE Trans. Energy Convers. 2008, 23, 997–1004. [Google Scholar] [CrossRef]
  26. Aree, P. Analytical Approach to Determine Speed-Torque Curve of Induction Motor from Manufacturer Data. Proc.Comput. Sci. 2016, 86, 293–296. [Google Scholar] [CrossRef]
  27. Jaramillo-Matta, A.; Guasch-Pesquer, L.; Martínez-Salamero, L.; Barrado-Rodrigo, J.A. Operating Points Estimation of Three-Phase Induction Machines Using a Torque–Speed Tracking Technique. IET Electr. Power Appl. 2011, 5, 307–316. [Google Scholar] [CrossRef]
  28. Abdelaziz, M.M.A.; El-Saadany, E.F. Estimation of Induction Motor Single-Cage Model Parameters from Manufacturer Data. In 2013 IEEE Power & Energy Society General Meeting; IEEE: Vancouver, BC, Canada, 2013; pp. 1–5. [Google Scholar]
  29. Sakthivel, V.P.P.; Bhuvaneswari, R.; Subramanian, S. Artificial Immune System for Parameter Estimation of Induction Motor. Expert Syst. Appl. 2010, 37, 6109–6115. [Google Scholar] [CrossRef]
  30. Alonge, F.; Cirrincione, M.; D’Ippolito, F.; Pucci, M.; Sferlazza, A.; Member, S.; Ippolito, F.D.; Pucci, M.; Member, S.; Sferlazza, A. Parameter Identification of Linear Induction Motor Model in Extended Range of Operation by Means of Input-Output Data. IEEE Trans. Ind. Appl. 2014, 50, 959–972. [Google Scholar] [CrossRef]
  31. Ling, Z.; Zhou, L.; Guo, S.; Zhang, Y. Equivalent Circuit Parameters Calculation of Induction Motor by Finite Element Analysis. IEEE Trans. Magn. 2014, 50, 4–7. [Google Scholar] [CrossRef]
  32. Mora, J.F. Máquinas Eléctricas, 8th ed.; Ibergarceta: Madrid, Spain, 2016. [Google Scholar]
  33. Akbaba, M.; Taleb, M.; Rumeli, A. Improved Estimation of Induction Machine Parameters. Electr. Power Syst. Res. 1995, 34, 65–73. [Google Scholar] [CrossRef]
Figure 1. Equivalent electrical circuit of the SC model of the three-phase IM, per phase. Source: ([1] Figures 2 and 3).
Figure 1. Equivalent electrical circuit of the SC model of the three-phase IM, per phase. Source: ([1] Figures 2 and 3).
Energies 13 00273 g001
Figure 2. Torque–speed curves with two sets of parameters, PS 1 and PS 2, and experimental data (E.D.) of an IM.
Figure 2. Torque–speed curves with two sets of parameters, PS 1 and PS 2, and experimental data (E.D.) of an IM.
Energies 13 00273 g002
Figure 3. Reference data. Manufacturer data (blue) and experimental torque–speed curve (red).
Figure 3. Reference data. Manufacturer data (blue) and experimental torque–speed curve (red).
Energies 13 00273 g003
Figure 4. Operating zones of the IM in the torque–speed curve.
Figure 4. Operating zones of the IM in the torque–speed curve.
Energies 13 00273 g004
Figure 5. Error functions.
Figure 5. Error functions.
Energies 13 00273 g005
Figure 6. Flowchart of the process of stochastic search of the SSVDC technique.
Figure 6. Flowchart of the process of stochastic search of the SSVDC technique.
Energies 13 00273 g006
Figure 7. Band 2-1-2-1-2 of blocks from P1 to P5.
Figure 7. Band 2-1-2-1-2 of blocks from P1 to P5.
Energies 13 00273 g007
Figure 8. Flowchart of the algorithm that implements the SSVDC technique.
Figure 8. Flowchart of the algorithm that implements the SSVDC technique.
Energies 13 00273 g008
Figure 9. Torque–speed and current–speed curves with different objective function weights. For all cases, the weight for each operating zone is 0.33.
Figure 9. Torque–speed and current–speed curves with different objective function weights. For all cases, the weight for each operating zone is 0.33.
Energies 13 00273 g009aEnergies 13 00273 g009b
Figure 10. Torque–speed and current–speed curves with different operating zone weights. All cases with WT = WI = 0.5.
Figure 10. Torque–speed and current–speed curves with different operating zone weights. All cases with WT = WI = 0.5.
Energies 13 00273 g010
Figure 11. Percentage of error obtained by minimizing the error in 30 cases.
Figure 11. Percentage of error obtained by minimizing the error in 30 cases.
Energies 13 00273 g011
Figure 12. Torque–speed and current–speed with the final parameter (FP) vs. initial parameters (IPs).
Figure 12. Torque–speed and current–speed with the final parameter (FP) vs. initial parameters (IPs).
Energies 13 00273 g012
Table 1. Initial parameters values (IP) in p.u.
Table 1. Initial parameters values (IP) in p.u.
r r r s X m X rd X sd
0.02860.06124.7050.10220.1022
Table 2. Weights of the objective functions (WT and WI), parameters obtained in p.u., and resulting errors of torque (ET) and current (EI).
Table 2. Weights of the objective functions (WT and WI), parameters obtained in p.u., and resulting errors of torque (ET) and current (EI).
WTWI r r r s X m X rd X sd Torque Error (ET)Current Error (EI)
100.01370.06624.87040.01450.03498.7811.77
0.70.30.12680.67143.52990.02010.651310.597.65
0.50.50.18400.69523.1250.80160.194413.305.93
0.30.70.15090.70843.09260.37340.674416.155.81
010.00920.02514.89990.01100.054652.321.62
Table 3. Weights WZ, parameters are in p.u., torque error (ETZ), and current error (EIZ), where Z are the zones unstable (UZ), maximum (MZ), and stable zone (SZ) with WT = WI = 0.5.
Table 3. Weights WZ, parameters are in p.u., torque error (ETZ), and current error (EIZ), where Z are the zones unstable (UZ), maximum (MZ), and stable zone (SZ) with WT = WI = 0.5.
WUZWMZWSZ r r r s X m X rd X sd Torque ErrorCurrent Error
ET_UZET_MZET_SZEI_UZEI_MZEI_SZ
0.80.10.10.2961.8612.4710.2090.16110.788.0210.581.575.922.13
0.10.80.10.1500.7982.7780.1981.07926.120.421.982.070.5910.33
0.10.10.80.1350.3883.4920.4890.49326.241.460.9110.246.955.16
Table 4. Percentage of error obtained by minimizing the error in 30 cases.
Table 4. Percentage of error obtained by minimizing the error in 30 cases.
WTWIWUZWMZWSZError GAError DEError SSVDC
100.80.10.19.579845319.386267138.97751821
100.10.80.12.485790112.678224771.58774712
100.10.10.84.818003324.328043063.5973217
100.60.20.29.210388377.483352265.10055645
100.20.60.23.831055563.995459033.16833207
100.20.20.65.165899327.709765225.0659971
0.30.70.80.10.114.845807914.56001713.7975783
0.30.70.10.80.17.2177998310.362435710.3017538
0.30.70.10.10.88.9683428210.035857410.471169
0.30.70.60.20.215.745496912.967993112.8967545
0.30.70.20.60.29.725833910.726032511.7189496
0.30.70.20.20.69.3626951813.473234414.8483481
0.50.50.80.10.113.215300613.849584512.8967545
0.50.50.10.80.18.206570858.088455217.8120376
0.50.50.10.10.88.4672992210.13339698.93670829
0.50.50.60.20.211.723321711.376973811.8321784
0.50.50.20.60.28.998465998.771082778.74459956
0.50.50.20.20.67.157461089.914265379.38726853
0.70.30.80.10.111.648848314.068844511.5847934
0.70.30.10.80.15.977221956.252573135.32232141
0.70.30.10.10.87.103153567.410827617.04224756
0.70.30.60.20.210.216497411.69697999.32158701
0.70.30.20.60.26.902006838.123254965.4687742
0.70.30.20.20.67.55824638.458669217.5338691
010.80.10.12.205066872.214404062.2590337
010.10.80.14.048004064.507072110.36703718
010.10.10.81.946607742.229795720.63304751
010.60.20.22.414850872.404466421.76315747
010.20.60.22.777044972.193346720.69117613
010.20.20.61.643683252.68301720.83872267
100.80.10.19.579845319.386267138.97751821

Share and Cite

MDPI and ACS Style

Moreno Roa, C.; Jaramillo Matta, A.A.; Bastidas Rodríguez, J.D. Stochastic Search Technique with Variable Deterministic Constraints for the Estimation of Induction Motor Parameters. Energies 2020, 13, 273. https://doi.org/10.3390/en13010273

AMA Style

Moreno Roa C, Jaramillo Matta AA, Bastidas Rodríguez JD. Stochastic Search Technique with Variable Deterministic Constraints for the Estimation of Induction Motor Parameters. Energies. 2020; 13(1):273. https://doi.org/10.3390/en13010273

Chicago/Turabian Style

Moreno Roa, Carmenza, Adolfo Andrés Jaramillo Matta, and Juan David Bastidas Rodríguez. 2020. "Stochastic Search Technique with Variable Deterministic Constraints for the Estimation of Induction Motor Parameters" Energies 13, no. 1: 273. https://doi.org/10.3390/en13010273

APA Style

Moreno Roa, C., Jaramillo Matta, A. A., & Bastidas Rodríguez, J. D. (2020). Stochastic Search Technique with Variable Deterministic Constraints for the Estimation of Induction Motor Parameters. Energies, 13(1), 273. https://doi.org/10.3390/en13010273

Note that from the first issue of 2016, this journal uses article numbers instead of page numbers. See further details here.

Article Metrics

Back to TopTop