Modeling and Integrating PV Stations into IEC 61850 XMPP Intelligent Edge Computing Gateway
Abstract
1. Introduction
2. Modeling PV Station to IEC 61850 Information Model
2.1. Importance of PV Modeling in DER Management
2.2. IEC 61850 Standardized Communication for Distributed Energy Resources
- Interconnection management between the DER unit and the power systems to which they are connected, such as local power systems, protection devices, and circuit breakers.
- Controlling and monitoring of the DER.
2.3. IEC 61850-7-420 Model for Photovoltaic Systems
- Switchgear operation functions to disconnect devices and monitor and control breakers. Logical nodes are already defined in IEC 61850-7-4, XCBR, CSWI, XSWI, etc.
- Protection functions to protect personnel and electrical equipment in the case of a malfunction. Logical nodes are also included in IEC 61850-7-4, PTOC, PHIZ, PTTR, PTOV, etc.
- Metering and measuring functions to acquire electrical measurements. AC (Alternating Current) measurements are included in the logical node MMXU while DC (Direct Current) measurements are included in the logical node MMDC. Logical nodes are defined in IEC 61850-7-4.
- DC to AC conversion functions to control and monitor inverters. Logical nodes are included in the specific IEC 61850-7-420 standard ZRCT, ZINV.
- Array operation functions to maximize the array power output. It includes adjustments of voltage and current levels to acquire the cell’s maximum power point and the operation of a tracking system to follow the movement of the sun. Logical nodes are included in the specific IEC 61850-7-420 standard DPVC, DTRC.
- Islanding functions to synchronize operations between the PV systems and the power systems. Logical nodes are covered in the specific IEC 61850-7-420 standard DOPR, DRCT, and RSYN is covered in IEC 61850-7-4.
- Energy storage functions to store excess energy produced by the system. Batteries for energy storage are included in the IEC 61850-7-420 standard with ZBAT, ZBTC.
- Meteorological monitoring functions to acquire meteorological measurements like ambient temperature and solar irradiation. These are covered in MMET and STMP in IEC 61850-7-420 [21].
2.4. IEC 61850-8-2 for Distributed Energy Resources
2.4.1. IEC 61850 Adapted to Smart Grid Communication
2.4.2. IEC 61850-8-2: XMPP and IEC 61850 Encapsulation
- <iq> (dedicated for request/response exchange—solicited service)
- <message> (dedicated for push-exchange –unsolicited communication)
- <presence> (dedicated for presence announcement)
2.4.3. XMPP Enforced Security with TLS and Peer Authentication
3. Photovoltaic Model for Performance Evaluation
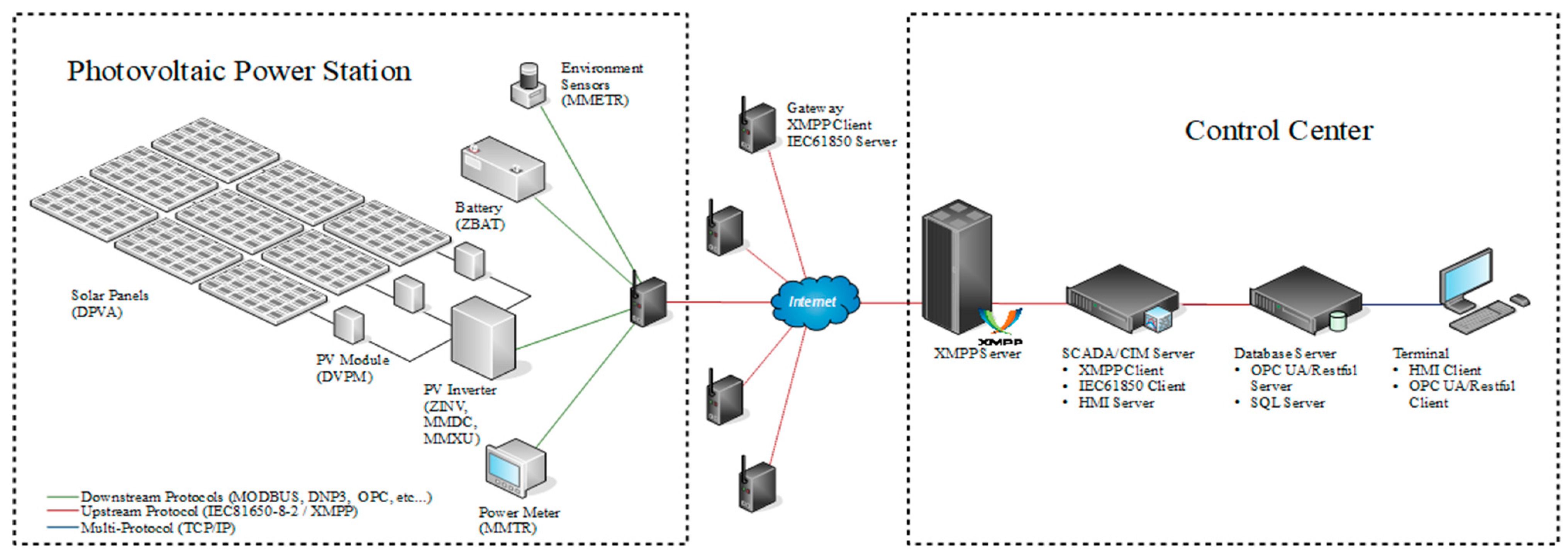
3.1. Communication System Architecture
3.2. IED Capability Description Files for PV Model
3.3. Performance Evaluation
Latency Calculation Method for Sequence of Event Protocol
4. Implementation, Evaluation and Test Results
4.1. Test Environment
4.1.1. IEC 61850-8-2 XMPP Report Latency Calculation
4.1.2. IEC 61850-8-2 XMPP Command Latency Calculation
4.2. Implementation
4.2.1. List of XMPP Servers Used for Evaluation
- Server 1, located in Kaohsiung, XMPP server: OpenFire, Taiwan (Distance to server: 0 km);
- Server 2, located in Kaohsiung, XMPP server: OpenFire, Taiwan (Distance 20 km);
- Server 3, located in Kaohsiung, XMPP server: ejabberd, Taiwan (Distance 20 km);
- Server 4, located in Taipei, XMPP server: ejabberd, Taiwan (Distance to server: 370 km);
- Server 5, located in Bangkok, XMPP server: OpenFire, Thailand (Distance to server 2310 km).
4.2.2. Software
4.2.3. IEC 61850-8-2/XMPP Communication Drivers
4.2.4. Graphic User Interface
4.2.5. IEC 61850-8-2 XMPP Latency Report Test Calculation
4.2.6. IEC 61850-8-2 XMPP Latency Command Calculation
4.3. Results
4.3.1. IEC 61850-8-2 XMPP Latency Report Wired over Wide Area Network
4.3.2. IEC 61850-8-2 XMPP Latency Report with 4G/LTE over Wide Area Network
4.3.3. IEC 61850-8-2 XMPP Latency Command Test over a Wired Wide Area Network
4.3.4. IEC 61850-8-2 XMPP Performance Test Based on Number of Tags
4.4. Results Compared with Standards
5. Conclusions
Author Contributions
Funding
Conflicts of Interest
References
- DNV GL—Energy Transition Outlook; DNV GL, 2018; Available online: https://eto.dnvgl.com/2018/download (accessed on 1 March 2019).
- Krishan, O.; Suhag, S. An updated review of energy storage systems: Classification and applications in distributed generation power systems incorporating renewable energy resources. Int. J. Energy Res. 2018. [Google Scholar] [CrossRef]
- International Energy Agency. Chapter 1: Introduction and Scope. 2017. Available online: https://doi.org/10.1787/weo-2017-en (accessed on 1 March 2019).
- Li, S.-R. Impact Analysis of Large-Scale Solar and Wind Power on Reserve Margin and Spinning Reserves of Taiwan Generation System. Ph.D. Thesis, Department of Electrical Engineering, Chung Yuan Christian University, Taoyuan City, Taiwan, 2018. [Google Scholar]
- Cho, G.; Kim, C.; Oh, Y.; Kim, M.; Kim, J. Planning for the Future: Optimization-Based Distribution Planning Strategies for Integrating Distributed Energy Resources. IEEE Power Energy Mag. 2018, 16, 77–87. [Google Scholar] [CrossRef]
- Islam, S. Challenges and opportunities in grid connected commercial scale PV and wind farms. In Proceedings of the 2016 9th International Conference on Electrical and Computer Engineering (ICECE), Dhaka, Bangladesh, 20–22 December 2016; pp. 1–7. [Google Scholar]
- IEC 61850-Communication Networks and Systems for Power Utility Automation; IEC Standards, Parts 1–10, Edition 2.0; International Electrotechnical Commission, 2011; Available online: https://webstore.iec.ch/home (accessed on 1 March 2019).
- Communication Networks and Systems for Power Utility Automation. Part 8-2: Specific Communication Service Mapping (SCSM). Mapping to Extensible Messaging Presence Protocol (XMPP); IEC 61850-8-2, Ed.1.0. International Electrotechnical Commission, 14 December 2018. Available online: https://webstore.iec.ch/home (accessed on 1 March 2019).
- Kumar, S.; Das, N.; Islam, S. Performance evaluation of a process bus architecture in a zone substation based on IEC 61850-9-2. In Proceedings of the 2015 IEEE PES Asia-Pacific Power and Energy Engineering Conference (APPEEC), Brisbane, QLD, Australia, 15–18 November 2015; pp. 1–5. [Google Scholar]
- Huang, R.; Shi, W.; Yao, D.; Chu, C.; Gadh, R.; Song, Y.; Sung, Y. Design and implementation of communication architecture in a distributed energy resource system using IEC 61850 standard. Int. J. Energy Res. 2016, 40, 692–701. [Google Scholar] [CrossRef]
- Huang, R.; Lee, E.-K.; Chu, C.-C.; Gadh, R. Integration of IEC 61850 into a distributed energy resources system in a smart green building. In Proceedings of the IEEE Power & Energy Society General Meeting, National Harbor, MD, USA, 27–31 July 2014. [Google Scholar]
- Honeth, N.; Wu, Y.; Etherden, N.; Nordstrom, L. Application of the IEC 61850-7-420 data model on a hybrid renewable energy system. In Proceedings of the 2011 IEEE Trondheim PowerTech, Trondheim, Norway, 19–23 June 2011; pp. 1–6. [Google Scholar]
- Frank, H.; Mesentean, S.; Kupzog, F. Simplified application of the IEC 61850 for distributed energy resources. Computational Intelligence. In Proceedings of the 2009 First International Conference on Computational Intelligence, Communication Systems and Networks, Indore, India, 23–25 July 2009. [Google Scholar]
- Huang, R.; Wang, Y.; Shi, W.; Yao, D.; Hu, B.; Chu, C.-C. Integration of IEC 61850 into a vehicle-to-grid system with networked electric vehicles. In Proceedings of the 2015 IEEE Power & Energy Society Innovative Smart Grid Technologies Conference (ISGT), Washington, DC, USA, 18–20 February 2015. [Google Scholar]
- Yoo, Y.S.; Newaz, S.S.; Shannon, P.D.; Lee, I.W.; Choi, J.K. Towards Improving Throughput and Reducing Latency: A Simplified Protocol Conversion Mechanism in DER Network. Elsevier Appl. Energy 2018, 213, 45–55. [Google Scholar] [CrossRef]
- Tseng, M. Todd Edmunds and Lalit Canaran, Introduction to Edge Computing in IIoT, Industrial Internet Consortium (IIC), IIC:WHT:IN24:V1.0:PB:20180618. Available online: https://www.iiconsortium.org/pdf/Introduction_to_Edge_Computing_in_IIoT_2018-06-18.pdf (accessed on 1 March 2019).
- Cleveland, F.M. IEEE Senior Member. In Proceedings of the IEEE IEC 61850-7-420 Communication Standard for Distributed Energy Resources (DER); International Electrotechnical Commission, 2008. Available online: https://webstore.iec.ch/home (accessed on 1 March 2019).
- Ozansoy, C. Design of an Adaptive Protection System for Microgrids with Distributed Energy Resources in Accordance with IEC 61850-7-420; College of Engineering and Science Victoria University: Melbourne, Australia, 2015. [Google Scholar]
- Ustun, T.S.; Ozansoy, C.; Zayegh, A. Distributed Energy Resources (DER) Object Modeling with IEC 61850-7-420. In Proceedings of the AUPEC 2011, Brisbane, QLD, Australia, 25–28 September 2011. [Google Scholar]
- 61850-7-420, IEEE Communication Networks and Systems for Power Utility Automation Part 7-420: Basic Communication Structure—Distributed Energy Resources Logical Nodes. International Electrotechnical Commission. Available online: https://webstore.iec.ch/home (accessed on 1 March 2019).
- Ozansoy, C. Distributed Energy Resources (DER) object modeling with IEC 61850-7-420. In Proceedings of the 9th International Conference on Electrical and Electronics Engineering (ELECO), Bursa, Turkey, 26–28 November 2015. [Google Scholar]
- IEC TR 61850-80-3: Mapping to Web Protocols. Requirement Analysis and Technology Assessment. International Electrotechnical Commission. Available online: https://webstore.iec.ch/home (accessed on 1 March 2019).
- Hussain, S.S.; Aftab, M.A.; Ali, I. IEC 61850 Modeling of DSTATCOM and XMPP Communication for Reactive Power Management in Microgrids. IEEE Syst. J. 2018, 12, 1–11. [Google Scholar] [CrossRef]
- Xiong, D.; Wang, P.; Liu, Y. A Lightweight XMPP Publish-Subscribe Scheme for resource constrained IOT device. IEEE Access 2017, 5, 16393–16405. [Google Scholar]
- Saint-Andre, P. Extensible Messaging and Presence Protocol (XMPP): Core, RFC 6120. 2011. Available online: https://tools.ietf.org/html/rfc6120 (accessed on 1 March 2019).
- Fries, S.; Falk, R.; Dufaure, T.; Dawidczak, H. Decentralized Energy in the Smart Energy Grid and Smart Market—How to master reliable and secure control. Int. J. Adv. Intell. Syst. 2016, 9, 65–75. [Google Scholar]
- ‘INFO TECH’; Wojciech, E. Kozlowski sp.j., Edisona 14, 80-172 Gdansk, Poland. Available online: https://www.infotech.pl/ (accessed on 1 March 2019).
- IEC TR 61850-90-12; Technical Report; Edition 1.0; International Electrotechnical Commission, July 2015; Available online: https://webstore.iec.ch/home (accessed on 1 March 2019).
- Intharawijitr, K.; Iida, K.; Koga, H.; Yamaoka, K. Practical Enhancement and Evaluation of a Low-Latency Network Model Using Mobile Edge Computing. In Proceedings of the 2017 IEEE 41st Annual Computer Software and Applications Conference (COMPSAC), Turin, Italy, 4–8 July 2017; Volume 1, pp. 567–574. [Google Scholar]
- Open Fire, XMPP Server. Available online: https://www.igniterealtime.org/projects/openfire/ (accessed on 1 March 2019).
- Elipse Studio, Elipse Power, Elipse Software. Available online: http://www.elipse.com.br (accessed on 1 March 2019).
- IEC 61850-5, International Standard; Edition 2.0; International Electrotechnical Commission, January 2013; Available online: https://webstore.iec.ch/home (accessed on 1 March 2019).
- Sučić–Končar, S. Communication protocol prototype simulation and validation, OS4ES, document number: FP7-ICT-2013-11. 2016. [Google Scholar]
- Das, N.; Tun, A.T.; Islam, S. Process-to-bay level peer-to-peer network delay in IEC 61850 substation communication systems. In Proceedings of the 2013 Australasian Universities Power Engineering Conference (AUPEC), Hobart, TAS, Australia, 29 September–3 October 2013; pp. 1–6. [Google Scholar]
- Das, N.; Ma, W.; Islam, S. Analysis of end-to-end delay characteristics for various packets in IEC 61850 substation communications system. In Proceedings of the 2015 Australasian Universities Power Engineering Conference (AUPEC), Wollongong, NSW, Australia, 27–30 September 2015; pp. 1–5. [Google Scholar]
- Ali, N.H.; Ali, B.M.; Abdala, M.A.; Othman, M.L. Comparisons process-to-bay level peer-to-peer network delay in IEC 61850 substation communication systems. J. Electr. Syst. Inform. Technol. 2014, 1, 266–275. [Google Scholar] [CrossRef]
- Sidhu, T.S.; Yin, Y. Modelling and Simulation for Performance Evaluation of IEC61850-Based Substation Communication Systems. IEEE Trans. Power Deliv. 2007, 22, 1482–1489. [Google Scholar] [CrossRef]
- Kumar, S.; Das, N.; Islam, S. Performance analysis of substation automation systems architecture based on IEC 61850. In Proceedings of the 2014 Australasian Universities Power Engineering Conference (AUPEC), Perth, WA, Australia, 28 September–1 October 2014; pp. 1–6. [Google Scholar]
























| Logical Node | Name | Logical Node | Name |
|---|---|---|---|
| XCBR | Circuit breaker | CSWI | Switch controller |
| XSWI | Circuit switch | PTOC | Time overcurrent |
| PHIZ | Ground detector | PTTR | Thermal overload |
| PTOV | Overvoltage | MMDC | DC (Direct Current) measurement |
| MMXU | Measurement | MMTR | Metering |
| ZRCT | Rectifier | ZINV | Inverter |
| DPVC | Photovoltaic array controller | DVPM | Photovoltaic module characteristics |
| DTRC | Tracking controller | DPVA | Photovoltaic array characteristics |
| DRCT | DER controller characteristics | STMP | Temperature measurements |
| RSYN | Synchronism-check | DRCS | DER controller status |
| DRCC | DER unit control actions | FSEQ | Sequencer |
| ZBAT | Battery systems | ZBTC | Battery charger |
| MMET | Meteorological conditions | MHET | Heat measured values Name |
| Features\Protocols | XMPP | MQTT | AMQP | OPC UA | YAMI4 | ZeroMQ |
|---|---|---|---|---|---|---|
| Cyber security | Very high | Medium | Medium | Very high | Very high | Medium |
| Scalability | Very high | High | High | Very high | Very low | High |
| Commercially driven | No | No | No | Yes | No | Yes |
| Message types supported | P-S, P-P | P-S, P-P | P-S, P-P | P-S, P-P | P-S, P-P | P-S, P-P |
| Development effort | High | Low | Low | High | Very low | Low |
| Recommended by standards | Yes | No | No | No | No | No |
| P–S: publish–subscribe message, P–P: push–pull message | ||||||
| XMPP: extensible messaging and presence protocol | ||||||
| MQTT: message queuing telemetry transport | ||||||
| AMQP: advanced message queuing protocol | ||||||
| OPC UA: OPC unified architecture | ||||||
| YAMI4: messaging solution for distributed systems | ||||||
| ZeroMQ: high-performance asynchronous messaging library | ||||||
![]() | ![]() | Logical Device “Inverter” |
![]() | Logical Device “Battery” | |
![]() | Logical Device “PVArray” | |
![]() | Logical Device “WeatherStation” |
| IEC 61850 Server | IEC 61850 Client | Internal Tag | Results (Sec) | ||||
|---|---|---|---|---|---|---|---|
| Value | Timestamp | Value | Timestamp | Value | Timestamp | Latency | |
| #1 | 50275 | 15:59:54.171 | 50275 | 15:59:54.171 | 50275 | 15:59:55.097 | 0.873 |
| #2 | 14366 | 15:59:54.171 | 14366 | 15:59:54.171 | 14366 | 15:59.55.097 | 0.866 |
| #3 | 25607 | 15:59:54.171 | 25607 | 15:59:54.171 | 25607 | 15:59:55.098 | 0.870 |
| #4 | 12381 | 15:59:54.171 | 12381 | 15:59:54.171 | 12381 | 15:59:55.098 | 0.858 |
| #5 | 11101 | 15:59:54.171 | 11101 | 15:59:54.171 | 11101 | 15:59:55.098 | 0.858 |
| #6 | 3796 | 15:59:56.231 | 3796 | 15:59:56.231 | 3796 | 15:59:57.014 | 0.863 |
| #7 | 13200 | 16:00:01.211 | 13200 | 16:00:01.211 | 13200 | 16:00:02.464 | 0.866 |
| #8 | 56938 | 15:59:56.231 | 56938 | 15:59:56.231 | 56938 | 15:59:57.014 | 0.860 |
| #9 | 7553 | 15:59:54.171 | 7553 | 15:59:54.171 | 7553 | 15:59:55.099 | 0.853 |
| #10 | 53648 | 15:59:54.171 | 53648 | 15:59:54.171 | 53648 | 15:59:55.099 | 0.853 |
| WAN Latency Class | IEC 61850-5 Latency Class | Latency | Use |
|---|---|---|---|
| TL 1000 | TT1 | ≤1000 ms | All other messages |
| TL 300 | (TT2) | ≤300 ms | Operator commands |
| TL 100 | TT3 | ≤100 ms | Slow automatic interactions |
| TL 30 | (TT4) | ≤30 ms | Fast automatic interactions |
| TL 10 | TT5 | ≤10 ms | Teleprotection |
| TL 3 | TT6 | ≤3 ms | Differential protection |
© 2019 by the authors. Licensee MDPI, Basel, Switzerland. This article is an open access article distributed under the terms and conditions of the Creative Commons Attribution (CC BY) license (http://creativecommons.org/licenses/by/4.0/).
Share and Cite
Liu, C.-H.; Gu, J.-C. Modeling and Integrating PV Stations into IEC 61850 XMPP Intelligent Edge Computing Gateway. Energies 2019, 12, 1442. https://doi.org/10.3390/en12081442
Liu C-H, Gu J-C. Modeling and Integrating PV Stations into IEC 61850 XMPP Intelligent Edge Computing Gateway. Energies. 2019; 12(8):1442. https://doi.org/10.3390/en12081442
Chicago/Turabian StyleLiu, Chun-Hung, and Jyh-Cherng Gu. 2019. "Modeling and Integrating PV Stations into IEC 61850 XMPP Intelligent Edge Computing Gateway" Energies 12, no. 8: 1442. https://doi.org/10.3390/en12081442
APA StyleLiu, C.-H., & Gu, J.-C. (2019). Modeling and Integrating PV Stations into IEC 61850 XMPP Intelligent Edge Computing Gateway. Energies, 12(8), 1442. https://doi.org/10.3390/en12081442






