The Regulatory Framework for Market Transparency in Future Power Systems under the Web-of-Cells Concept †
Abstract
:1. Introduction
1.1. Motivation, Focus and Aim of Research
1.2. Literature Review
1.3. Goals and Contributions
2. Research Method
- Firstly, a critical literature review was done by considering both scientific literature and current EU legislation dealing with the issue of electricity market transparency. This activity allowed identifying the key elements and measures of electricity market transparency as well as the scope of electricity market transparency regulation at EU level.
- Then, peculiarities of the research subjects, which are the WoC frequency and voltage control architecture and the related market design, were analysed based on the ELECTRA project outcomes.
- Furthermore, the market transparency framework for the WoC concept was developed based on the method of systematic review of literature and EU legislation. In particular, this took into consideration the methodological guidelines proposed in [10]. Here, a list of issues and questions about how to translate the market transparency considerations into the operational guidance are provided. Finally, the proposed frameworks for market transparency were tailored to the European-level regulatory rules applying the methods of systematic review of the ELECTRA project outcomes and reasoning.
3. European Regulatory Framework for Wholesale Electricity Market Transparency
- Directive 2009/72/EC on common rules for the internal market in electricity [24];
- Regulation No 714/2009 on conditions for access to the network for cross-border exchanges in electricity [30];
- Regulation No 713/2009 on the establishment of the agency for cooperation of energy regulators [31];
- Regulation No 1227/2011 on wholesale energy market integrity and transparency [32];
- Regulation No 543/2013 on submission and publication of data in electricity markets [16].
3.1. Directive 2009/72/EC on Common Rules for the Internal Market in Electricity
3.2. Regulation No 714/2009 on Conditions for Access to the Network for Cross-Border Exchanges in Electricity
3.3. Regulation No 713/2009 on the Establishment of the Agency for Cooperation of Energy Regulators
- issue opinions and recommendations addressed to the ENTSO-E, the TSOs, the NRAs, the EP&C, and take decisions on the terms and conditions when accessing electricity infrastructure which connects at least several MS;
- monitor the functioning of the internal market, and implement the 10-year network development plans and regional cooperation of the TSOs.
3.4. Regulation No 1227/2011 on Wholesale Energy Market Integrity and Transparency
- prohibition of use of inside information. Within the dimension, the activities where the use of inside information is prohibited, are established, and the actors who are not allowed to exercise these activities are identified. Moreover, exemptions to the rules are set. Therefore, persons being the highest in the managerial hierarchy of undertaking, holding capital in it, or accessing information through the exercises they do in that undertaking or through the criminal activity, are prohibited from using themselves or disclosing to any other person inside information for the purpose to acquire wholesale energy products to which that information is related. Recommendations provided to other persons to acquire wholesale energy products based on inside information are also prohibited. However, this is not applied to the TSOs when purchasing electricity for the purpose of ensuring safe and secure operation of the power system. Within the dimension, several other cases are identified where prohibition to use of inside information is not applied. In particular, market actors performing under the national emergency rules, and electricity producers entering into transactions, in cases which would result in them not being able to meet contractual obligations or not ensuring safe and secure operation of the power system, could use inside information when acquiring wholesale energy products.
- publication of inside information. Within the dimension, the market actors have an obligation to disclose inside information they possess, publicly and on time. This includes information about capacity and its use, consumption and transmission of electricity.
- prohibition of market manipulation. Within the dimension, the attitude towards manipulations is expressed. In particular, the participation of market actors in manipulations on wholesale energy markets at any form is prohibited.
- market monitoring. With the purpose of finding out and preventing trading cases based on the use of inside information and market manipulation, the dimension obliges the ACER to monitor trading activity in wholesale electricity products.
- data collection. Within the dimension, data and information providers and receivers are identified. Moreover, the type of information that should be provided and its detail level is set. Therefore, trade reporting systems, market actors, and organized markets are relevant data and information providers to the ACER, and the NRAs. They have an obligation to provide information about wholesale electricity products bought or sold, price and quantity agreed, date and time of execution, etc.
- registration of market actors. Within the dimension, the requirement is set that market actors making transactions, which will be reported to the ACER, have to be registered with the NRAs.
- data protection operational reliability. Within the dimension, the EU-level regulations protecting individuals with regards to the processing of personal data are identified. The ACER, the NRAs and other data receivers are obliged to ensure confidentiality, integrity and protection of information received. Information received are required to be published with the aim of improving the transparency of wholesale energy markets.
- implementation of prohibitions against market abuse. Within the dimension, the NRAs have the investigatory and enforcement power necessary for implementation of prohibitions against the market abuse. Therefore, the NRAs have specific rights in relation to access to information.
- cooperation at European and national levels. Within the dimension, the ACER aims at ensuring the NRAs carry out their tasks in a coordinated and consistent way.
- professional secrecy. Within the dimension, the confidential information received, exchanged or transmitted are subject to the conditions of professional secrecy.
3.5. Regulation No 543/2013 on Submission and Publication of Data in Electricity Markets
3.6. Summary of European Wholesale Electricity Market Transparency Framework
4. Description of the Web-of-Cells (WoC) Architecture for Frequency and Voltage Control and the Related Wholesale Electricity Market
4.1. Description of the WoC Concept
4.2. High-Level Functional Architecture of Frequency and Voltage Control
4.3. Wholesale Electricity Market Structure for the WoC
5. Framework for Transparency in Wholesale Electricity Market Supporting the WoC Concept
6. Framework for Transparency in Market for Frequency and Voltage Control Supporting the WoC Concept
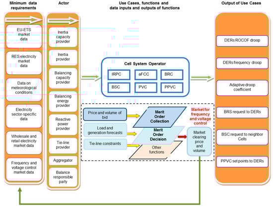
6.1. Actors and Their Roles Improving Transparency in the Market for Frequency and Voltage Control
6.2. The Use of Data and Information
- MOC function of a specific UC. Within the MOC function, the BSPs provide inertia capacity, balancing capacity, inertia, balancing energy and reactive power bids (pairs of ask prices and volumes) and the CSO collects those bids. Therefore, the CSO establishes an initial Merit Order list, considering the eco-label of the BSPs, and the arranged volumes of the UC product (sequentially in price ascending order), which form the supply curve of that UC.
- MOD function of a specific UC. Within the MOD function, generation and load forecasts, volumes of scheduled production and consumption of all generators and loads, as well as operating constraints of the tie-line on which the UCs are to be deployed, are collected by the CSOs for establishing the demand curve of the UC. The MOD function is implemented through the interaction of supply and demand curves which results in setting the clearing price and volume of that UC product.
6.3. Minimum Data Requirements for the Implementation of Merit Order Collection (MOC) Function
6.4. Minimum Data Requirements for the Merit Order Decision (MOD) Function
6.5. Placement of Data
6.6. Data and Information Publication
- Aggregated data related to the trade in inertia and balancing energy (Table 2);
- Aggregated data related to the trade in reactive power (Table 3).
7. Tailoring the Regulatory Frameworks of Market Transparency Supporting the WoC Concept
- Regulatory rules on disclosure of information regarding capacities, use and other attributes of intermittent RES, DER, EVs and storage technologies and VPP, connected to low, medium and high-voltage levels that are relevant to make decisions in the wholesale electricity market and market for frequency and voltage control.
- Regulatory rules for the provision of generation and load forecast information for the implementation of the MOD function by obliging large-scale BRPs and aggregators to take this responsibility in the cell.
- Regulatory rules for the process of intra-cell and inter-cell procurement of flexibilities via the auction-based exchange by employing a marginal pricing method for price setting and BSPs remuneration, based on short-term flexible, non-discriminating, transparent and competitive market principles.
- Regulatory rules for information disclosure to improve transparency in the market for frequency and voltage control. At least, the qualitative requirements for data and information should be set, the minimum data set and its availability for the MOC and the MOD making should be determined, the roles for the market actors regarding data and information ownership, provision, collection, aggregation and use should be established, the data and information placement should be proposed, and the data and information publication problem should be addressed.
- Regulatory rules for improving retail market transparency, since, due to technological improvements as well as their cost-efficiency and smart metering, the retail-level actors (directly or through the aggregation) take part in the wholesale electricity market and market for frequency and voltage control.
- Regulatory rules regarding disclosure of privacy-sensitive household attributes, as the residential sector through the aggregation will be a relevant actor of the wholesale electricity market and market for frequency and voltage control. In detail, they should respect the privacy preserving disclosure of information and data, and propose privacy-protecting measures.
- Regulatory rules strengthening the responsibility of actors for a transparent market development, by imposing actors with financial penalties for non-compliance with transparency requirements.
8. Conclusions
Author Contributions
Funding
Conflicts of Interest
References
- Martini, L.; Brunner, H.; Rodriguez, E.; Caerts, C.; Strasser, T.I.; Burt, G. Grid of the Future and the Need for a Decentralized Control Architecture: The ELECTRA Web-of-Cells Concept. In Proceedings of the 24th International Conference on Electricity Distribution, Glasgow, UK, 12–15 June 2017. [Google Scholar]
- Marinelli, M.; Pertl, M.; Rezkalla, M.M.N.; Kosmecki, M.; Canevese, S.; Obushevs, A.; Morch, A.Z. The Pan-European Reference Grid Developed in the ELECTRA Project for Deriving Innovative Observability Concepts in the Web-of-Cells Framework. In Proceedings of the 51st International Universities Power Engineering Conference (UPEC) IEEE, Coimbra, Portugal, 6 September 2016. [Google Scholar]
- Kariniotakis, G.; Martini, L.; Caerts, C.; Brunner, H.; Retière, N. Challenges, Innovative Architectures and Control Strategies for Future Networks: The Web-of-Cells, Fractal Grids and Other Concepts. In Proceedings of the 24th International Conference on Electricity Distribution, Glasgow, UK, 12–15 June 2017. [Google Scholar]
- Martini, L.; Radaelli, L.; Brunner, H.; Caerts, C.; Morch, A.; Hanninen, S.; Tornelli, C. ELECTRA IRP Approach to Voltage and Frequency Control for Future Power Systems with High DER Penetration. In Proceedings of the 23th International Conference on Electricity Distribution, Lyon, France, 15–18 June 2015. [Google Scholar]
- Bobinaite, V.; Obushevs, A.; Oleinikova, I.; Morch, A. Economically Efficient Design of Market for System Services under the Web-of-Cells Architecture. Energies 2017, 11, 729. [Google Scholar] [CrossRef]
- Oleinikova, I.; Bobinaite, V.; Obushevs, A. Market Design Supporting the Web-of-Cells Control Architecture. In Proceedings of the 15th International Conference on the European Energy Market, EEM2018, Lodz, Poland, 27–29 June 2018. [Google Scholar]
- Bessembinder, H.; Maxwell, W.; Venkataraman, K. Market Transparency, Liquidity, Externalities, and Institutional Trading Costs in Corporate Bonds. J. Financ. Econ. 2006, 82, 251–288. [Google Scholar] [CrossRef]
- Baziliauskas, A.; Sanderson, M.; Yatchew, A. Electricity Market Data Transparency. November 2011. Available online: https://albertamsa.ca/uploads/pdf/Archive/2011/Market%20Data%20Transparency/CRA%20Report%20for%20MSA%2011-22%202011.pdf (accessed on 6 December 2018).
- Browny, D.P.; Eckertz, A.; Lin, J. Information and Transparency in Wholesale Electricity Markets: Evidence from Alberta. J. Regul. Econ. 2018, 54, 292–330. [Google Scholar] [CrossRef]
- Hooper, L.; Twomey, P.; Newbery, D. Transparency and Confidentiality in Electricity Markets; Bureau of European and Eurasian Affairs: Washington, DC, USA, 2009.
- Michetti, E. Transparency in the European Wholesale Energy Markets: Filling the Regulatory Gaps. POLICY Brief. Available online: http://cadmus.eui.eu/bitstream/handle/1814/20781/PB_2011_03_online.pdf?sequence=1 (accessed on 11 December 2018).
- Holmberg, P.; Wolak, F. Electricity Markets: Designing Auctions Where Suppliers Have Uncertain Costs. Cambridge Working Papers in Economics, Paper 1541. 2015. Available online: https://www.repository.cam.ac.uk/bitstream/handle/1810/255325/cwpe1541.pdf?sequence=1&isAllowed=y (accessed on 15 September 2018).
- Von der Fehr, N. Transparency in Electricity Markets. Memorandum 2013. 13/2013. Department of Economics, University of Oslo. Available online: https://www.sv.uio.no/econ/english/research/unpublished-works/working-papers/pdf-files/2013/memo-13-2013.pdf (accessed on 18 November 2018).
- European Regulators Group for Electricity & Gas. ERGEG Draft Comitology Guidelines on Fundamental Electricity Data Transparency Initial Impact Assessment. 2010. Available online: https://www.ceer.eu/documents/104400/3749189/E10-ENM-05-01_FEDT+IIA_8-Sept-2010.pdf/8b037005-4c1d-93b2-f7ba-297093a66a1b?version=1.0 (accessed on 30 September 2018).
- Yang, Y.; Bao, M.; Ding, Y.; Song, Y.; Lin, Z.; Shao, C. Review of Information Disclosure in Different Electricity Markets. Energies 2018, 11, 3424. [Google Scholar] [CrossRef]
- European Parliament and Council. Regulation No 543/2013 on Submission and Publication of Data in Electricity Markets. 14 June 2013. Available online: http://eur-lex.europa.eu/LexUriServ/LexUriServ.do?uri=OJ:L:2013:163:0001:0012:EN:PDF (accessed on 30 September 2018).
- Chen, W.; Zhou, K.; Yang, S.; Wu, C. Data quality of electricity consumption data in a smart grid environment. Renew. Sustain. Energy Rev. 2017, 75, 98–105. [Google Scholar] [CrossRef]
- Hirth, L.; Mühlenpfordt, J.; Bulkeley, M. The ENTSO-E Transparency Platform—A review of Europe’s most ambitious electricity data platform. Appl. Energy 2018, 225, 1054–1067. [Google Scholar] [CrossRef]
- Deloitte. A Review of the ENTSO-E Transparency Platform. 2017. Available online: https://ec.europa.eu/energy/sites/ener/files/documents/review_of_the_entso_e_plattform.pdf (accessed on 27 November 2018).
- Wilcox, T.; Jin, N.; Flach, P.; Thumim, J. A Big Data platform for smart meter data analytics. Comput. Ind. 2019, 105, 250–259. [Google Scholar] [CrossRef]
- Wiese, F.; Schlecht, I.; Bunke, W.-D.; Gerbaulet, C.; Schill, W.-P. Open Power System Data—Frictionless data for electricity system modelling. Appl. Energy 2019, 236, 401–409. [Google Scholar] [CrossRef]
- Aasen, M.; Westskog, H.; Wilhite, H.; Lindberg, M. The EU electricity disclosure from the business perspective—A study from Norway. Energy Policy 2010, 38, 7921–7928. [Google Scholar] [CrossRef]
- Markard, J.; Holt, E. Disclosure of electricity products—Lessons from consumer research as guidance for energy policy. Energy Policy 2003, 31, 1459–1474. [Google Scholar] [CrossRef]
- European Parliament and Council. Directive 2009/72/EC on Common Rules for the Internal Market in Electricity. 13 July 2009. Available online: http://eur-lex.europa.eu/legal-content/EN/ALL/?uri=celex%3A32009L0072 (accessed on 10 September 2018).
- Bae, H.; Yu, S. Information and coercive regulation: The impact of fuel mix information disclosure on states’ adoption of renewable energy policy. Energy Policy 2018, 117, 151–159. [Google Scholar] [CrossRef]
- Rubio, J.; Alcaraz, C.; Lopez, J. Recommender system for privacy-preserving solutions in smart metering. Pervasive Mob. Comput. 2017, 41, 205–218. [Google Scholar] [CrossRef]
- Nakamura, Y.; Harada, K.; Nishi, H. A privacy-preserving sharing method of electricity usage using self-organizing map. ICT Express 2018, 4, 24–29. [Google Scholar] [CrossRef]
- Mashima, D.; Serikova, A.; Cheng, Y.; Chen, B. Towards quantitative evaluation of privacy protection schemes for electricity usage data sharing. ICT Express 2018, 4, 35–41. [Google Scholar] [CrossRef]
- Dimitriou, T.; Giannetsos, T.; Chen, L. REWARDS: Privacy-preserving rewarding and incentive schemes for the smart electricity grid and other loyalty systems. Comput. Commun. 2019, 137, 1–14. [Google Scholar] [CrossRef]
- European Parliament and Council. Regulation No 714/2009 on Conditions for Access to the Network for Cross-Border Exchanges in Electricity. 13 July 2009. Available online: http://eur-lex.europa.eu/legal-content/EN/TXT/?uri=CELEX:32009R0714 (accessed on 15 September 2018).
- European Parliament and Council. Regulation No 713/2019 on the Establishment of the Agency for Cooperation of Energy Regulators. Available online: http://eur-lex.europa.eu/legal-content/EN/ALL/?uri=CELEX%3A32009R0713 (accessed on 20 September 2018).
- European Parliament and Council. Regulation No 1227/2011 on Wholesale Energy Market Integrity and Transparency. 25 October 2011. Available online: http://eur-lex.europa.eu/legal-content/EN/ALL/?uri=CELEX%3A32011R1227 (accessed on 25 September 2018).
- Agency for the Cooperation of Energy Regulators. REMIT: Organization within the Agency. Available online: https://acer.europa.eu/en/remit/Pages/default.aspx (accessed on 25 September 2018).
- Swora, M.; Kamiński, J. Liquidity and Transparency of the Wholesale Electricity Market: The Duty to Trade on a Power Exchange. 2016. Available online: https://erranet.org/wp-content/uploads/2016/03/Swora-Kaminski_Liquidity-and-Transparency-of-the-Wholesale-Electricity-Market.pdf (accessed on 16 December 2018).
- Bobinaite, V.; Di Somma, M.; Graditi, G.; Oleinikova, I. Market Transparency for the Architecture of Frequency and Voltage Control under the Web-of-Cells Power Grid Structure. In Proceedings of the IEEE 18th International Conference on Environment and Electrical Engineering and 2nd Industrial and Commercial Power Systems Europe—EEEIC (EEEIC/I&CPS Europe), Palermo, Italy, 12–15 June 2018. [Google Scholar]
- Oleinikova, I.; Bobinaite, V.; Obushevs, A.; Grande, O.; Rikos, E.; Esterl, T.; Rodriguez, E.; Merino, J.; Moneta, D.; Evens, C.; et al. Deliverable 3.2 “Market Design Supporting the Web-of-Cells Control Architecture” of WP3 “Scenarios and Case Studies for Future Power Systems” of ELECTRA Project. 2018. Available online: http://www.electrairp.eu/index.php?option=com_content&view=category&id=63&Itemid=154 (accessed on 10 September 2018).
- Di Somma, M.; Valenti, M.; Ciavarella, R.; Graditi, G.; Merino, J.; Riano, S.; Hawker, G.; Carlini, C.; Bobinaite, V.; Cornez, L.; et al. Deliverable 3.3 “Analysis of Necessary Evolution of the Regulatory Framework to Enable the Web-of-Cells Development” of WP 3 “Scenarios and Case Studies for Future Power Systems” of ELECTRA Project. 2018. Available online: http://www.electrairp.eu/index.php?option=com_content&view=category&id=63&Itemid=154 (accessed on 10 September 2018).
- Beechey, M.; Gruen, D.; Vickery, J. The Efficient Market Hypothesis: A Survey. Research Discussion Paper; 2000. Available online: https://www.rba.gov.au/publications/rdp/2000/pdf/rdp2000-01.pdf (accessed on 5 December 2018).
- ENTSO-E Transparency Platform. Available online: https://transparency.entsoe.eu/ (accessed on 6 November 2018).












| Market Time Unit | Class of Balancing Product | Direction of Balancing Product | Type of BSP | Contract Type | Cell | Offered Volume of Inertia Capacity or Balancing Capacity, MW*s, MW | Price of Offered Inertia Capacity or Balancing Capacity | Clearing Price of Inertia Capacity or Balancing Capacity, EUR/(MW*s), EUR/MW | Clearing Volume of Inertia Capacity or Balancing Capacity, MW*s, MW | |
|---|---|---|---|---|---|---|---|---|---|---|
| Minimum, EUR/(MW*s), EUR/MW | Maximum, EUR/(MW*s), EUR/MW | |||||||||
| 00:00–00:15 | BSC | Downward | Generation | 15 min | A | |||||
| 00:15–00:30 | BRC | Upward | Load | 45 min | B | |||||
| 00:30–00.45 | aFCC | 60 min | C | |||||||
| 00:45–01:00 | IRPC | D | ||||||||
| : | : | |||||||||
| Market Time Unit | Class of Balancing Product | Direction of Balancing Product | Type of BSP | Contract Type | Cell | Offered Volume of Balancing Energy or Inertia, MWh or kgm2 | Offered Price of Balancing Energy or Inertia | Clearing Price of Balancing Energy or Inertia, EUR/MWh or EUR/kgm2 | Clearing Volume of Balancing Energy or Inertia, MWh or kgm2 | |
|---|---|---|---|---|---|---|---|---|---|---|
| Minimum, EUR/MWh or EUR/kgm2 | Maximum, EUR/MWh or EUR/kgm2 | |||||||||
| 00:00–00:15 | BRC | Downward | Generation | 15 min | A | |||||
| 00:15–00:30 | BSC | Upward | Load | 45 min | B | |||||
| 00:30–00.45 | aFCC | 60 min | C | |||||||
| 00:45–01:00 | IRPC | D | ||||||||
| : | : | |||||||||
| Market Time Unit | Class of Voltage Control Product | Type of Voltage Control Product | Contract Type | Cell | Offered Volume of Reactive Power, VAr | Offered Price of Reactive Power | Clearing Price of Reactive Power, EUR/VAr | Clearing Volume of Reactive Power, VAr | |
|---|---|---|---|---|---|---|---|---|---|
| Minimum, EUR//VAr | Maximum, EUR/VAr | ||||||||
| 00:00–00:15 | PPVC | Inductive | 15 min | A | |||||
| 00:15–00:30 | Capacitive | 45 min | B | ||||||
| 00:30–00.45 | 60 min | C | |||||||
| 00:45–01:00 | D | ||||||||
| : | : | ||||||||
© 2019 by the authors. Licensee MDPI, Basel, Switzerland. This article is an open access article distributed under the terms and conditions of the Creative Commons Attribution (CC BY) license (http://creativecommons.org/licenses/by/4.0/).
Share and Cite
Bobinaite, V.; Di Somma, M.; Graditi, G.; Oleinikova, I. The Regulatory Framework for Market Transparency in Future Power Systems under the Web-of-Cells Concept. Energies 2019, 12, 880. https://doi.org/10.3390/en12050880
Bobinaite V, Di Somma M, Graditi G, Oleinikova I. The Regulatory Framework for Market Transparency in Future Power Systems under the Web-of-Cells Concept. Energies. 2019; 12(5):880. https://doi.org/10.3390/en12050880
Chicago/Turabian StyleBobinaite, Viktorija, Marialaura Di Somma, Giorgio Graditi, and Irina Oleinikova. 2019. "The Regulatory Framework for Market Transparency in Future Power Systems under the Web-of-Cells Concept" Energies 12, no. 5: 880. https://doi.org/10.3390/en12050880
APA StyleBobinaite, V., Di Somma, M., Graditi, G., & Oleinikova, I. (2019). The Regulatory Framework for Market Transparency in Future Power Systems under the Web-of-Cells Concept. Energies, 12(5), 880. https://doi.org/10.3390/en12050880

