Predictors for E-Government Adoption of SANAD App Services Integrating UTAUT, TPB, TAM, Trust, and Perceived Risk
Abstract
1. Introduction
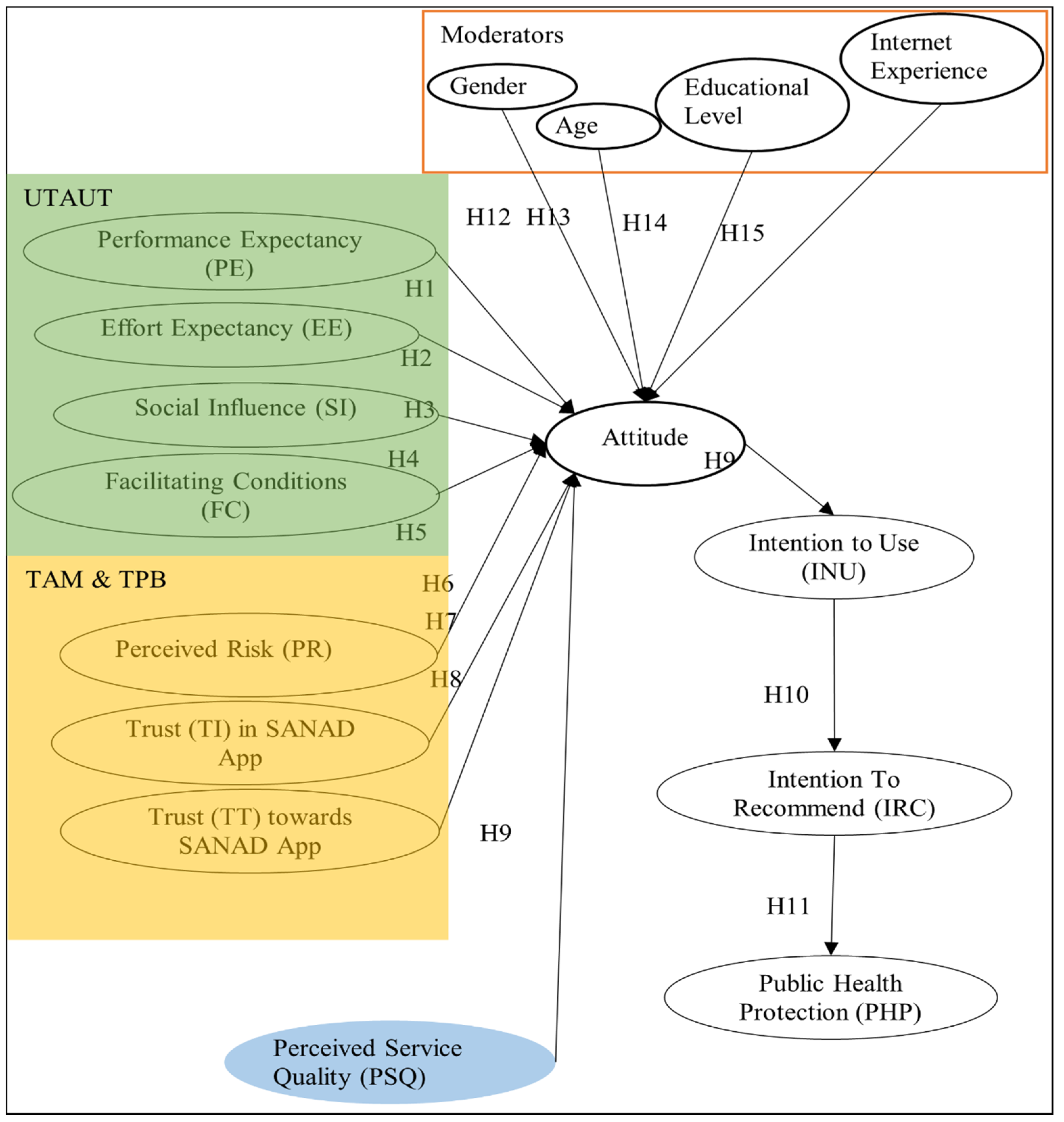
2. Theoretical Framework
2.1. Unified Theory of Acceptance and Use of Technology (UTAUT)
2.2. Technology Acceptance Model (TAM) & Theory of Planned Behavior (TPB)
2.3. Moderating Factors Hypothesis
3. Survey Design/Methods
3.1. Research Context
3.2. Measurement Items
3.3. Participants and Procedure
4. Data Analysis and Results
4.1. Descriptive Analysis
4.2. SEM Analysis
4.2.1. Measurement Model
4.2.2. Structural Model
4.3. Moderation Effects
4.4. Machine Learning Techniques Validation & Prediction
4.5. Results
5. Discussion
5.1. Theoretical Contributions
5.2. Practical Implications
5.3. Academic Implications
5.4. Limitations and Future Research
6. Conclusions
Author Contributions
Funding
Institutional Review Board Statement
Informed Consent Statement
Data Availability Statement
Conflicts of Interest
Appendix A
| Constructs | ID: Items/Measure | Source |
|---|---|---|
| Demographic Information | ||
| Gender | 1. Male 2. Female | [3,28,66] |
| Age (years) | 1: 18 to less than 34. 2: 34 to less than 44 years old. 3: 44 to less than 54 years old. 4: 54 to less than 64 years old. 5: 64 and over. | [5,47,75] |
| Educational level | 1. High school and less. 2: Diploma. 3: Bachelor. 4: Master. 5: PhD. | [3,47,52,75] |
| Internet experience | 1. Low. 2: Good. 3: Excellent. | [3,48,66,75] |
| Attitude (ATT) | ATT1: Using the SANAD APP would be a good idea. ATT2: Using the SANAD APP would be a foolish idea. ATT3: I like the idea of using SANAD APP for accessing government services. ATT4: Using SANAD APP would be a pleasant experience. | [19,26,29] |
| Intention to Use (INU) | INU1: I intend to reuse the SANAD APP INU2: In the future, I intend to continue the use of the SANAD APP INU3: I expect to reuse the SANAD APP | [2,19,25,29] |
| Intention to Recommend (IRC) | IRC1: I will recommend to my friends SANAD APP IREC2: I will recommend to my friends by social networking sites (i.e., Facebook, Weibo, and WeChat) to subscribe to SANAD APP, if it is available. IREC3: If I have a good experience with SANAD APP, I will recommend my friends by social networking sites to subscribe the technology. | [19,25,29] |
| Public Health Protection (PHP) | PHP1: SANAD APP contributes to behavioral changes to protect me from infection with COVID-19. PHP2: SANAD APP contributes to behavioral changes to protect others from infection with COVID-19. PHP3: SANAD APP contributes to behavioral changes in educating others about infection with COVID-19. | [28] |
| Trust towards E-Government (TTEG) | TTEG1: SANAD APP is trustworthy. TTEG2: SANAD APP is honest and truthful. TTEG3: SANAD APP can be trusted. | [19,23,25,32] |
| Trust in E-Government (TIEG) | TIEG1: SANAD APP has sufficient safeguards to reassure applicants during the process. TIEG2: SANAD APP reassures users that the legal and technological standards applied provide adequate protection. TIEG3: SANAD APP is in general a robust and safe system to use. | [19,23,25,32] |
| Perceived Risk (PR) | PR1: The decision of whether to use SANAD APP is risky. PR2: Providing personal information to SANAD APP is risky. PR3: In general, I believe accessing government services SANAD APP is risky. | [19,23,25,32] |
| Service Quality Tangibles (SQT) | SQT1: The SANAD APP is an up-to-date application. SQT2: The SANAD APP is visually appealing. SQT3: The SANAD APP is neat in its appearance. SQT4: The SANAD APP is in keeping with the services it provides. | [3,25] |
| Service Quality Reliability (SQR) | SQR1: The SANAD APP has a disciplined time schedule for the services it performs. SQR2: The SANAD APP shows a real interest in solving the user’s problems. SQR3: The SANAD APP is dependable. SQR4: The SANAD APP provides its services at the time it promises to do so. | [3,25] |
| Service Quality Responsiveness (SQP) | SQP1: The SANAD APP tells the user exactly when a service will be performed. SQP2: The SANAD APP offers prompt services to the user. SQP3: The SANAD APP is always willing to deal with the user’s requests. SQP4: The SANAD APP is always ready to respond quickly to the USERS’ requests. | [3,25] |
| Service Quality Assurance (SQA) | SQA1: The SANAD APP instills confidence in the user about its performance. AQA2: The SANAD APP is safe when carrying out transactions. SQA3: The SANAD APP has knowledgeable staff to deal with queries. | [3,25] |
| Service Quality Empathy (SQE) | SQE1: The SANAD APP has operating hours that are convenient for the user. SQE2: The SANAD APP has the user’s best interests at heart. SQE3: The SANAD APP has experienced staff who understand the specific needs of each user. | [3,25] |
| Effort Expectancy (EE) | EE1: I have the knowledge and skills to use SANAD APP EE2: For me, learning to use SANAD APP is very easy. EE3: Even if I have never used a similar network service, I am confident in using SANAD APP services. EE4: Even without the help of others, I can learn to use SANAD APP | [2,19,23,25] |
| Performance Expectancy (PE) | PE1: The SANAD App provides me with useful information. PE2: The SANAD APP provides me with valuable services. PE3: The SANAD APP provides me with channels for expressing opinions and suggestions. | [2,19,23,25] |
| Social Influence (SI) | SI1: People I know think I should use SANAD APP SI2: The media believes that the public should use SANAD APP SI3: As far as I know, everyone around me is using SANAD APP | [2,23,25] |
| Facilitating Conditions (FC) | FC1: I often use the computer or smartphone. FC2: I can get a high-speed internet connection at home. FC3: I can get a high-speed internet connection in the workplace. | [2,23,25] |
References
- Davis, F.D.; Bagozzi, R.P.; Warshaw, P.R. Extrinsic and Intrinsic Motivation to Use Computers in the Workplace1. J. Appl. Soc. Psychol. 1992, 22, 1111–1132. [Google Scholar] [CrossRef]
- Camilleri, M. The online users’ perceptions toward electronic government services. J. Inf. Commun. Ethic-Soc. 2019, 18, 221–235. [Google Scholar] [CrossRef]
- Alkraiji, A.; Ameen, N. The impact of service quality, trust and satisfaction on young citizen loyalty towards government e-services. Inf. Technol. People 2021, 35, 1239–1270. [Google Scholar] [CrossRef]
- Huarng, K.-H.; Yu, T.H.-K.; Lee, C.F. Adoption model of healthcare wearable devices. Technol. Forecast. Soc. Chang. 2021, 174, 121286. [Google Scholar] [CrossRef]
- Talukder, S.; Laato, S.; Islam, A.N.; Bao, Y. Continued use intention of wearable health technologies among the elderly: An enablers and inhibitors perspective. Internet Res. 2021, 31, 1611–1640. [Google Scholar] [CrossRef]
- Rasool, T.; Warraich, N.F.; Rorissa, A. Citizens’ assessment of the information quality of e-government websites in Pakistan. Glob. Knowl. Mem. Commun. 2019, 69, 189–204. [Google Scholar] [CrossRef]
- Palazzo, M.; Foroudi, P.; Ferri, M.A. Examining antecedents and consequences of perceived service quality in the hotel industry: A comparison between London and New York. TQM J. 2021, 33, 193–221. [Google Scholar] [CrossRef]
- Amosun, T.S.; Chu, J.; Rufai, O.H.; Muhideen, S.; Shahani, R.; Gonlepa, M.K. Does e-government help shape citizens’ engagement during the COVID-19 crisis? A study of mediational effects of how citizens perceive the government. Online Inf. Rev. 2021; ahead of print. [Google Scholar] [CrossRef]
- Srivastava, S.C. Is e-government providing the promised returns? A value framework for assessing e-government impact. Transform. Gov. People Process Policy 2011, 5, 107–113. [Google Scholar] [CrossRef]
- Khan, A.Z.; Mahmood, F.; Bokhari, R.H.; Mushtaq, R.; Abbas, R. Challenges of e-government implementation in health sector: A step toward validating a conceptual framework. Digit. Policy Regul. Gov. 2021, 23, 574–597. [Google Scholar] [CrossRef]
- Samsor, A.M. Challenges and Prospects of e-Government implementation in Afghanistan. Int. Trade Politics-Dev. 2020, 5, 51–70. [Google Scholar] [CrossRef]
- SANAD. 2021. Available online: https://www.sanad.gov.jo/ (accessed on 7 May 2022).
- Alhashimi, H. Chapter 16 E-Government Strategy and Its Impact on Economic and Social Development in Saudi Arabia. In Politics and Technology in the Post-Truth Era; Visvizi, A., Lytras, M.D., Eds.; Emerald Publishing Limited: Bingley, UK, 2019; pp. 237–243. [Google Scholar] [CrossRef]
- Alsaad, A.; Al-Okaily, M. Acceptance of protection technology in a time of fear: The case of COVID-19 exposure detection apps. Inf. Technol. People 2021, 35, 1116–1135. [Google Scholar] [CrossRef]
- Lee, C.S. Contact tracing apps for self-quarantine in South Korea: Rethinking datafication and dataveillance in the COVID-19 age. Online Inf. Rev. 2021, 45, 810–829. [Google Scholar] [CrossRef]
- Nguyen, T.T.; Nguyen, T.C.A.H.; Tran, C.D. Exploring individuals’ adoption of COVID-19 contact-tracing apps: A mixed-methods approach. Libr. Hi Tech 2021, 40, 376–393. [Google Scholar] [CrossRef]
- Venkatesh, V.; Morris, M.G.; Davis, G.B.; Davis, F.D. User Acceptance of Information Technology: Toward a Unified View. MIS Q. 2003, 27, 425–478. [Google Scholar] [CrossRef]
- Venkatesh, V.; Thong, J.Y.L.; Xu, X. Consumer Acceptance and Use of Information Technology: Extending the Unified Theory of Acceptance and Use of Technology. MIS Q. 2012, 36, 157–178. [Google Scholar] [CrossRef]
- Xie, Q.; Song, W.; Peng, X.; Shabbir, M.S. Predictors for e-government adoption: Integrating TAM, TPB, trust and perceived risk. Electron. Libr. 2017, 35, 2–20. [Google Scholar] [CrossRef]
- Li, J.; Li, B.; Tang, K.; Sun, M. Can customer perceived service quality fluctuations predict the performance of retail service supply chain? Kybernetes, 2021; ahead of print. [Google Scholar] [CrossRef]
- Lai, P.C. The literature review of technology adoption models and theories for the novelty technology. J. Inf. Syst. Technol. Manag. 2017, 14, 21–38. [Google Scholar] [CrossRef]
- AlAwadhi, S.; Morris, A. The Use of the UTAUT Model in the Adoption of E-Government Services in Kuwait. In Proceedings of the 41st Annual Hawaii International Conference on System Sciences (HICSS 2008), Waikoloa, HI, USA, 7–10 January 2008; p. 219. [Google Scholar] [CrossRef]
- Kurfalı, M.; Arifoğlu, A.; Tokdemir, G.; Paçin, Y. Adoption of e-government services in Turkey. Comput. Hum. Behav. 2017, 66, 168–178. [Google Scholar] [CrossRef]
- Rana, N.P.; Dwivedi, Y.K.; Williams, M.D. Evaluating alternative theoretical models for examining citizen centric adoption of e-government. Transform. Gov. People Process Policy 2013, 7, 27–49. [Google Scholar] [CrossRef]
- Mensah, I.K.; Zeng, G.; Luo, C. E-Government Services Adoption: An Extension of the Unified Model of Electronic Government Adoption. SAGE Open 2020, 10, 215824402093359. [Google Scholar] [CrossRef]
- Lallmahomed, M.Z.; Lallmahomed, N.; Lallmahomed, G.M. Factors influencing the adoption of e-Government services in Mauritius. Telemat. Inform. 2017, 34, 57–72. [Google Scholar] [CrossRef]
- Masa’deh, R.; AlHadid, I.; Abu-Taieh, E.; Khwaldeh, S.; Alrowwad, A.; Alkhawaldeh, R.S. Factors Influencing Students’ Intention to Use E-Textbooks and Their Impact on Academic Achievement in Bilingual Environment: An Empirical Study Jordan. Information 2022, 13, 233. [Google Scholar] [CrossRef]
- Al-Dmour, H.; Masa’Deh, R.; Salman, A.; Abuhashesh, M.; Al-Dmour, R. Influence of Social Media Platforms on Public Health Protection Against the COVID-19 Pandemic via the Mediating Effects of Public Health Awareness and Behavioral Changes: Integrated Model. J. Med. Internet Res. 2020, 22, e19996. [Google Scholar] [CrossRef] [PubMed]
- Mensah, I.K.; Vera, P.; Mi, J. Factors Determining the Use of E-Government Services: An Empirical Study on Russian Students in China. Int. J. E-Adopt. 2018, 10, 1–19. [Google Scholar] [CrossRef]
- Tarhini, A.; Arachchilage, N.A.G.; Masa’Deh, R.; Abbasi, M.S. A Critical Review of Theories and Models of Technology Adoption and Acceptance in Information System Research. Int. J. Technol. Diffus. 2015, 6, 58–77. [Google Scholar] [CrossRef]
- Verkijika, S.F.; De Wet, L. E-government adoption in sub-Saharan Africa. Electron. Commer. Res. Appl. 2018, 30, 83–93. [Google Scholar] [CrossRef]
- Bélanger, F.; Carter, L. Trust and risk in e-government adoption. J. Strat. Inf. Syst. 2008, 17, 165–176. [Google Scholar] [CrossRef]
- Belanche, D.; Casaló, L.V.; Flavián, C.; Schepers, J. Service robot implementation: A theoretical framework and research agenda. Serv. Ind. J. 2019, 40, 203–225. [Google Scholar] [CrossRef]
- Al-Gahtani, S.S. Modeling the electronic transactions acceptance using an extended technology acceptance model. Appl. Comput. Informatics 2011, 9, 47–77. [Google Scholar] [CrossRef]
- Polyakova, O.; Mirza, M. Perceived service quality models: Are they still relevant? Mark. Rev. 2015, 15, 59–82. [Google Scholar] [CrossRef]
- Parasuraman, A.; Zeithaml, V.A.; Berry, L.L. SERVQUAL: A multiple-item scale for measuring consumer perceptions of service quality. J. Retail. 1988, 64, 12–40. [Google Scholar]
- Inan, D.I.; Hidayanto, A.N.; Juita, R.; Soemawilaga, F.F.; Melinda, F.; Puspacinantya, P.; Amalia, Y. Service quality and self-determination theory towards continuance usage intention of mobile banking. J. Sci. Technol. Policy Manag. 2021; ahead of print. [Google Scholar] [CrossRef]
- Caro, L.M.; García, J.A.M. Measuring perceived service quality in urgent transport service. J. Retail. Consum. Serv. 2007, 14, 60–72. [Google Scholar] [CrossRef]
- Veeramootoo, N.; Nunkoo, R.; Dwivedi, Y.K. What determines success of an e-government service? Validation of an integrative model of e-filing continuance usage. Gov. Inf. Q. 2018, 35, 161–174. [Google Scholar] [CrossRef]
- Davis, F.D. Perceived Usefulness, Perceived Ease of Use, and User Acceptance of Information Technology. MIS Q. 1989, 13, 319–340. [Google Scholar] [CrossRef]
- Izogo, E.E. Structural equation test of relationship quality: Repurchase intention—Willingness to recommend framework in retail banking. Int. J. Emerg. Mark. 2016, 11, 374–394. [Google Scholar] [CrossRef]
- Naranjo-Zolotov, M.; Oliveira, T.; Casteleyn, S. Citizens’ intention to use and recommend e-participation: Drawing upon UTAUT and citizen empowerment. Inf. Technol. People 2019, 32, 364–386. [Google Scholar] [CrossRef]
- Rahi, S.; Ghani, M.A. Does gamified elements influence on user’s intention to adopt and intention to recommend internet banking? Int. J. Inf. Learn. Technol. 2019, 36, 2–20. [Google Scholar] [CrossRef]
- Baabdullah, A.M.; Alalwan, A.; Rana, N.P.; Patil, P.; Dwivedi, Y.K. An integrated model for m-banking adoption in Saudi Arabia. Int. J. Bank Mark. 2019, 37, 452–478. [Google Scholar] [CrossRef]
- Sankaran, R.; Chakraborty, S. Factors Impacting Mobile Banking in India: Empirical Approach Extending UTAUT2 with Perceived Value and Trust. IIM Kozhikode Soc. Manag. Rev. 2021, 11, 7–24. [Google Scholar] [CrossRef]
- Urumsah, D. Factors Influencing Consumers to Use e-services in Indonesian Airline Companies. In Advances in Business Marketing and Purchasing; Quaddus, M., Woodside, A.G., Eds.; Emerald Group Publishing Limited: Bingley, UK, 2015; Volume 23, pp. 5–254. [Google Scholar] [CrossRef]
- Kwateng, K.O.; Atiemo, K.A.O.; Appiah, C. Acceptance and use of mobile banking: An application of UTAUT2. J. Enterp. Inf. Manag. 2019, 32, 118–151. [Google Scholar] [CrossRef]
- Samsudeen, S.N.; Selvaratnam, G.; Mohamed, A.H.H. Intention to use mobile banking services: An Islamic banking customers’ perspective from Sri Lanka. J. Islam. Mark. 2020, 13, 410–433. [Google Scholar] [CrossRef]
- Windasari, N.A.; Albashrawi, M. Behavioral routes to loyalty across gender on m-banking usage. Rev. Int. Bus. Strat. 2020, 31, 339–354. [Google Scholar] [CrossRef]
- Çera, G.; Pagria, I.; Khan, K.A.; Muaremi, L. Mobile banking usage and gamification: The moderating effect of generational cohorts. J. Syst. Inf. Technol. 2020, 22, 243–263. [Google Scholar] [CrossRef]
- Harris, M.; Cox, K.C.; Musgrove, C.F.; Ernstberger, K.W. Consumer preferences for banking technologies by age groups. Int. J. Bank Mark. 2016, 34, 587–602. [Google Scholar] [CrossRef]
- Chohan, S.R.; Hu, G.; Si, W.; Pasha, A.T. Synthesizing e-government maturity model: A public value paradigm towards digital Pakistan. Transform. Gov. People Process Policy 2020, 14, 495–522. [Google Scholar] [CrossRef]
- Finn, A.; Wang, L.; Frank, T. Attribute Perceptions, Customer Satisfaction and Intention to Recommend E-Services. J. Interact. Mark. 2009, 23, 209–220. [Google Scholar] [CrossRef]
- Miltgen, C.L.; Popovič, A.; Oliveira, T. Determinants of end-user acceptance of biometrics: Integrating the “Big 3” of technology acceptance with privacy context. Decis. Support Syst. 2013, 56, 103–114. [Google Scholar] [CrossRef]
- Oliveira, T.; Thomas, M.; Baptista, G.; Campos, F. Mobile payment: Understanding the determinants of customer adoption and intention to recommend the technology. Comput. Hum. Behav. 2016, 61, 404–414. [Google Scholar] [CrossRef]
- Talukder, S.; Chiong, R.; Bao, Y.; Malik, B.H. Acceptance and use predictors of fitness wearable technology and intention to recommend: An empirical study. Ind. Manag. Data Syst. 2019, 119, 170–188. [Google Scholar] [CrossRef]
- Li, W. The Role of Trust and Risk in Citizens’ E-Government Services Adoption: A Perspective of the Extended UTAUT Model. Sustainability 2021, 13, 7671. [Google Scholar] [CrossRef]
- Pallant, J. SPSS Survival Manual: A Step by Step Guide to Data Analysis Using SPSS for Windows, 3rd ed.; Open University Press: Maidenhead, UK, 2007. [Google Scholar]
- Sekaran, U.; Bougie, R. Research Methods for Business: A Skill-Building Approach, 6th ed.; Wiley: Chichester, UK, 2013. [Google Scholar]
- Bagozzi, R.P.; Yi, Y. On the evaluation of structural equation models. J. Acad. Mark. Sci. 1988, 16, 74–94. [Google Scholar] [CrossRef]
- Hair, J.F.; Black, W.C.; Babin, B.J.; Anderson, R.E. Multivariate Data Analysis, 8th ed.; Cengage: Andover, UK, 2019. [Google Scholar]
- Kline, R.B. Principles and Practice of Structural Equation Modeling, 4th ed.; The Guilford Press: New York, NY, USA, 2018. [Google Scholar]
- Newkirk, H.E.; Lederer, A.L. The effectiveness of strategic information systems planning under environmental uncertainty. Inf. Manag. 2006, 43, 481–501. [Google Scholar] [CrossRef]
- Creswell, J.W. Research Design: Qualitative, Quantitative, and Mixed Methods Approaches, 3rd ed.; Sage: Los Angeles, CA, USA, 2013. [Google Scholar]
- Fornell, C.; Larcker, D.F. Evaluating Structural Equation Models with Unobservable Variables and Measurement Error. J. Mark. Res. 1981, 18, 39–50. [Google Scholar] [CrossRef]
- Khwaldeh, S.; Alkhawaldeh, R.S.; Masa’Deh, R.; Alhadid, I.; Alrowwad, A. The impact of mobile hotel reservation system on continuous intention to use in Jordan. Tour. Hosp. Res. 2020, 20, 358–371. [Google Scholar] [CrossRef]
- Witten, I.H.; Frank, E.; Hall, M.A.; Pal, C.J. Data Mining: Practical Machine Learning Tools and Techniques, 4th ed.; Morgan Kaufmann: Burlington, MA, USA; Elsevier: Amsterdam, The Netherlands, 2017. [Google Scholar]
- da Silva, I.N.; Spatti, D.H.; Flauzino, R.A.; Liboni, L.H.B.; Alves, S.F.D.R. Artificial Neural Network Architectures and Training Processes. In Artificial Neural Networks; Springer International Publishing: Cham, Switzerland, 2017; pp. 21–28. [Google Scholar] [CrossRef]
- Yao, W.; Li, L. A New Regression Model: Modal Linear Regression: Modal linear regression. Scand. J. Stat. 2013, 41, 656–671. [Google Scholar] [CrossRef]
- Platt, J. Sequential Minimal Optimization: A Fast Algorithm for Training Support Vector Machines. Microsoft Research, MSR-TR-98-14. 1998. Available online: https://www.semanticscholar.org/paper/Sequential-Minimal-Optimization-%3A-A-Fast-Algorithm-Platt/53fcc056f79e04daf11eb798a7238e93699665aa (accessed on 16 May 2022).
- Breiman, L. Bagging predictors. Mach. Learn. 1996, 24, 123–140. [Google Scholar] [CrossRef]
- Tasin, T.; Habib, M.A. Computer-Aided Cataract Detection Using Random Forest Classifier. In Proceedings of the International Conference on Big Data, IoT, and Machine Learning; Arefin, M.S., Kaiser, M.S., Bandyopadhyay, M.A., Ahad, A.R., Ray, K., Eds.; Springer: Singapore, 2022; Volume 95, pp. 27–38. [Google Scholar] [CrossRef]
- Khwaldeh, S.M.; Al-Hadid, I.; Masa’Deh, R.; Alrowwad, A. The Association between E-Services Web Portals Information Quality and ICT Competence in the Jordanian Universities. Asian Soc. Sci. 2017, 13, 156. [Google Scholar] [CrossRef][Green Version]
- Roy, M.-C.; Chartier, A.; Crête, J.; Poulin, D. Factors influencing e-government use in non-urban areas. Electron. Commer. Res. 2015, 15, 349–363. [Google Scholar] [CrossRef]
- Abu-Taieh, E.; AlHadid, I.; Masa’deh, R.; Alkhawaldeh, R.S.; Khwaldeh, S.; Alrowwad, A. Factors Influencing YouTube as a Learning Tool and Its Influence on Academic Achievement in a Bilingual Environment Using Extended Information Adoption Model (IAM) with ML Prediction—Jordan Case Study. Appl. Sci. 2022, 12, 5856. [Google Scholar] [CrossRef]



| Category | Category | Frequency | Percentage % |
|---|---|---|---|
| Gender | Male | 186 | 42.1 |
| Female | 256 | 57.9 | |
| Total | 442 | 100 | |
| Age (Year) | 18 to less than 34 | 398 | 90.04 |
| 34 to less than 44 | 24 | 5.43 | |
| 44 to less than 54 | 11 | 2.49 | |
| 54 to less than 64 | 9 | 2.04 | |
| Total | 442 | 100 | |
| Education level | High school and less | 14 | 3.17 |
| Diploma | 13 | 2.94 | |
| Bachelor | 387 | 87.56 | |
| Master | 10 | 2.26 | |
| PhD | 18 | 4.07 | |
| Total | 442 | 100 | |
| Internet experience | Low | 13 | 2.9 |
| Good | 194 | 43.9 | |
| Excellent | 235 | 53.2 | |
| Total | 442 | 100 |
| Type of Variable | Variables | Mean | Standard Deviation | Level | Order |
|---|---|---|---|---|---|
| Performance Expectancy (PE) | 3.2511 | 1.09996 | Moderate | 3 | |
| Effort Expectancy (EE) | 3.4661 | 1.03303 | High | 2 | |
| Social Influence (SI) | 3.2149 | 1.09710 | Moderate | 7 | |
| Facilitating Conditions (FC) | 3.5830 | 1.02785 | High | 1 | |
| Perceived Risk (PR) | 3.0649 | 1.09711 | Moderate | 8 | |
| Trust in SANAD App (TI) | 3.3069 | 1.15473 | Moderate | 4 | |
| Trust towards SANAD App (TT) | 3.2971 | 1.17361 | Moderate | 5 | |
| Perceived Service Quality (PSQ) | 3.2464 | 1.04962 | Moderate | 6 | |
| Mediating Variable | Attitude (ATT) | 3.1816 | 0.84498 | Moderate | 2 |
| Intention to Use (INU) | 3.1448 | 1.22958 | Moderate | 3 | |
| Intention to Recommend (IRC) | 3.2187 | 1.16445 | Moderate | 1 | |
| Dependent Variable | Public Health Protection (PHP) | 3.2481 | 1.20824 | Moderate | - |
| Performance Expectancy (PE) | Mean | SD | Level | Order |
| PE1 | 3.30 | 1.134 | Moderate | 1 |
| PE2 | 3.26 | 1.154 | Moderate | 2 |
| PE3 | 3.19 | 1.157 | Moderate | 3 |
| Effort Expectancy (EE) | Mean | SD | Level | Order |
| EE1 | 3.51 | 1.117 | High | 1 |
| EE2 | 3.45 | 1.136 | High | 3 |
| EE3 | 3.40 | 1.098 | Moderate | 4 |
| EE4 | 3.50 | 1.107 | High | 2 |
| Social Influence (SI) | Mean | SD | Level | Order |
| SI1 | 3.19 | 1.191 | Moderate | 2 |
| SI2 | 3.28 | 1.138 | Moderate | 1 |
| SI3 | 3.17 | 1.193 | Moderate | 3 |
| Facilitating Conditions (FC) | Mean | SD | Level | Order |
| FC1 | 3.82 | 1.082 | High | 1 |
| FC2 | 3.61 | 1.168 | High | 2 |
| FC3 | 3.32 | 1.223 | Moderate | 3 |
| Perceived Risk (PR) | Mean | SD | Level | Order |
| PR1 | 3.05 | 1.195 | Moderate | 2 |
| PR2 | 3.15 | 1.172 | Moderate | 1 |
| PR3 | 3.00 | 1.170 | Moderate | 3 |
| Trust in SANAD App (TI) | Mean | SD | Level | Order |
| TI1 | 3.29 | 1.178 | Moderate | 2 |
| TI2 | 3.28 | 1.229 | Moderate | 3 |
| TI3 | 3.34 | 1.184 | Very high | 1 |
| Trust towards SANAD App (TT) | Mean | SD | Level | Order |
| TT1 | 3.32 | 1.206 | Moderate | 1 |
| TT2 | 3.29 | 1.190 | Moderate | 2 |
| TT3 | 3.29 | 1.223 | Moderate | 2 |
| Perceived Service Quality (PSQ) | Mean | SD | Level | Order |
| Service Quality Tangibles (SQT) | ||||
| PS1 | 3.31 | 1.152 | Moderate | 1 |
| PS2 | 3.27 | 1.150 | Moderate | 3 |
| PS3 | 3.28 | 1.169 | Moderate | 2 |
| PS4 | 3.24 | 1.166 | Moderate | 4 |
| Service Quality Reliability (SQR) | ||||
| PS5 | 3.30 | 1.142 | Moderate | 1 |
| PS6 | 3.12 | 1.201 | Moderate | 4 |
| PS7 | 3.20 | 1.196 | Moderate | 3 |
| PS8 | 3.24 | 1.165 | Moderate | 2 |
| Service Quality Responsiveness (SQP) | ||||
| PS9 | 3.23 | 1.143 | Moderate | 2 |
| PS10 | 3.26 | 1.154 | Moderate | 1 |
| PS11 | 3.18 | 1.137 | Moderate | 4 |
| PS12 | 3.21 | 1.153 | Moderate | 3 |
| Service Quality Assurance (SQA) | ||||
| PS13 | 3.24 | 1.156 | Moderate | 2 |
| PS14 | 3.28 | 1.132 | Moderate | 1 |
| PS15 | 3.23 | 1.123 | Moderate | 3 |
| Service Quality Empathy (SQE) | ||||
| PS16 | 3.29 | 1.113 | Moderate | 2 |
| PS17 | 3.31 | 1.121 | Moderate | 1 |
| PS18 | 3.23 | 1.159 | Moderate | 3 |
| Attitude (AT) | Mean | SD | Level | Order |
| ATT1 | 3.31 | 1.264 | Moderate | 1 |
| ATT2 | 3.10 | 1.242 | Moderate | 3 |
| ATT3 | 3.25 | 1.283 | Moderate | 2 |
| ATT4 | 3.07 | 1.246 | Moderate | 4 |
| Intention to Use (IU) | Mean | SD | Level | Order |
| INU1 | 3.17 | 1.272 | Moderate | 1 |
| INU2 | 3.11 | 1.286 | Moderate | 3 |
| INU3 | 3.15 | 1.253 | Moderate | 2 |
| Intention to Recommend (IR) | Mean | SD | Level | Order |
| IRC1 | 3.16 | 1.284 | Moderate | 2 |
| IRC2 | 3.08 | 1.285 | Moderate | 3 |
| IRC3 | 3.41 | 1.162 | High | 1 |
| Public Health Protection (PHP) | Mean | SD | Level | Order |
| PHP1 | 3.26 | 1.260 | Moderate | 1 |
| PHP2 | 3.26 | 1.223 | Moderate | 1 |
| PHP3 | 3.23 | 1.234 | Moderate | 2 |
| Constructs and Indicators | Factor Loadings | Std. Error | Square Multiple Correlation | Error Variance | Cronbach Alpha | Composite Reliability * | AVE ** |
|---|---|---|---|---|---|---|---|
| Performance Expectancy (PE) | 0.955 | 0.94 | 0.95 | ||||
| PE1 | 0.945 | *** | 0.893 | 0.137 | |||
| PE2 | 0.951 | 0.024 | 0.904 | 0.128 | |||
| PE3 | 0.916 | 0.027 | 0.839 | 0.215 | |||
| Effort Expectancy (EE) | 0.945 | 0.93 | 0.94 | ||||
| EE1 | 0.863 | *** | 0.744 | 0.319 | |||
| EE2 | 0.923 | 0.039 | 0.853 | 0.190 | |||
| EE3 | 0.917 | 0.037 | 0.842 | 0.191 | |||
| EE4 | 0.896 | 0.039 | 0.803 | 0.241 | |||
| Social Influence (SI) | 0.927 | 0.90 | 0.76 | ||||
| SI1 | 0.930 | *** | 0.865 | 0.192 | |||
| SI2 | 0.914 | 0.028 | 0.836 | 0.212 | |||
| SI3 | 0.855 | 0.033 | 0.731 | 0.383 | |||
| Facilitating Conditions (FC) | 0.864 | 0.83 | 0.87 | ||||
| FC1 | 0.784 | *** | 0.614 | 0.451 | |||
| FC2 | 0.916 | 0.062 | 0.838 | 0.220 | |||
| FC3 | 0.805 | 0.064 | 0.648 | 0.525 | |||
| Perceived Risk (PR) | 0.922 | 0.89 | 0.91 | ||||
| PR1 | 0.885 | *** | 0.784 | 0.308 | |||
| PR2 | 0.915 | 0.037 | 0.837 | 0.223 | |||
| PR3 | 0.882 | 0.038 | 0.777 | 0.305 | |||
| Trust in SANAD App (TI) | 0.963 | 0.94 | 0.96 | ||||
| TI1 | 0.957 | *** | 0.916 | 0.116 | |||
| TI2 | 0.941 | 0.023 | 0.885 | 0.174 | |||
| TI3 | 0.942 | 0.022 | 0.888 | 0.157 | |||
| Trust towards SANAD App (TT) | 0.971 | 0.95 | 0.88 | ||||
| TT1 | 0.950 | *** | 0.902 | 0.142 | |||
| TT2 | 0.954 | 0.022 | 0.910 | 0.127 | |||
| TT3 | 0.969 | 0.021 | 0.939 | 0.091 | |||
| Perceived Service Quality (PSQ) | 0.988 | 0.98 | 0.98 | ||||
| PSQ1 | 0.815 | *** | 0.665 | 0.444 | |||
| PSQ2 | 0.891 | 0.046 | 0.793 | 0.273 | |||
| PSQ3 | 0.888 | 0.047 | 0.788 | 0.289 | |||
| PSQ4 | 0.905 | 0.046 | 0.819 | 0.245 | |||
| PSQ5 | 0.925 | 0.044 | 0.855 | 0.189 | |||
| PSQ6 | 0.913 | 0.047 | 0.833 | 0.240 | |||
| PSQ7 | 0.914 | 0.047 | 0.835 | 0.235 | |||
| PSQ8 | 0.911 | 0.046 | 0.831 | 0.229 | |||
| PSQ9 | 0.916 | 0.045 | 0.839 | 0.210 | |||
| PSQ10 | 0.931 | 0.044 | 0.867 | 0.177 | |||
| PSQ11 | 0.929 | 0.044 | 0.864 | 0.176 | |||
| PSQ12 | 0.929 | 0.045 | 0.863 | 0.182 | |||
| PSQ13 | 0.918 | 0.045 | 0.843 | 0.209 | |||
| PSQ14 | 0.898 | 0.045 | 0.806 | 0.247 | |||
| PSQ15 | 0.913 | 0.044 | 0.834 | 0.209 | |||
| PSQ16 | 0.916 | 0.043 | 0.839 | 0.199 | |||
| PSQ17 | 0.907 | 0.044 | 0.824 | 0.221 | |||
| PSQ18 | 0.888 | 0.046 | 0.788 | 0.284 | |||
| Attitude (ATT) | 0.910 | 0.86 | 0.68 | ||||
| ATT1 | 0.834 | *** | 0.695 | 0.486 | |||
| ATT3 | 0.884 | 0.044 | 0.781 | 0.360 | |||
| ATT4 | 0.915 | 0.042 | 0.836 | 0.254 | |||
| Intention to Use (INU) | 0.966 | 0.94 | 0.95 | ||||
| INU1 | 0.957 | *** | 0.917 | 0.134 | |||
| INU2 | 0.962 | 0.020 | 0.926 | 0.122 | |||
| INU3 | 0.934 | 0.023 | 0.873 | 0.199 | |||
| Intention to Recommend (IRC) | 0.928 | 0.90 | 0.92 | ||||
| IRC1 | 0.968 | *** | 0.936 | 0.105 | |||
| IRC2 | 0.957 | 0.019 | 0.916 | 0.138 | |||
| IRC3 | 0.793 | 0.029 | 0.629 | 0.500 | |||
| Public Health Protection (PHP) | 0.974 | 0.96 | 0.97 | ||||
| PHP1 | 0.953 | *** | 0.908 | 0.146 | |||
| PHP2 | 0.965 | 0.020 | 0.930 | 0.104 | |||
| PHP3 | 0.970 | 0.020 | 0.941 | 0.090 | |||
| Constructs | PE | EE | SI | FC | PR | TI | TT | PSQ | ATT | INU | IRC | PHP |
|---|---|---|---|---|---|---|---|---|---|---|---|---|
| PE | 0.97 | |||||||||||
| EE | 0.871 | 0.96 | ||||||||||
| SI | 0.932 | 0.822 | 0.87 | |||||||||
| FC | 0.625 | 0.742 | 0.660 | 0.93 | ||||||||
| PR | 0.375 | 0.364 | 0.361 | 0.296 | 0.95 | |||||||
| TI | 0.882 | 0.837 | 0.862 | 0.577 | 0.274 | 0.97 | ||||||
| TT | 0.861 | 0.809 | 0.853 | 0.543 | 0.274 | 0.967 | 0.93 | |||||
| PSQ | 0.941 | 0.868 | 0.810 | 0.594 | 0.391 | 0.917 | 0.892 | 0.98 | ||||
| ATT | 0.859 | 0.755 | 0.850 | 0.508 | 0.283 | 0.889 | 0.894 | 0.877 | 0.82 | |||
| INU | 0.831 | 0.766 | 0.835 | 0.541 | 0.258 | 0.883 | 0.891 | 0.850 | 0.959 | 0.97 | ||
| IRC | 0.821 | 0.750 | 0.833 | 0.518 | 0.254 | 0.884 | 0.892 | 0.851 | 0.953 | 0.959 | 0.96 | |
| PHP | 0.848 | 0.757 | 0.869 | 0.543 | 0.298 | 0.902 | 0.909 | 0.879 | 0.899 | 0.879 | 0.909 | 0.98 |
| Research Proposed Paths | Coefficient Value | t-Value | p-Value | Empirical Evidence |
|---|---|---|---|---|
| H1: PE → ATT | 0.180 | 7.239 | 0.000 | Supported |
| H2: EE → ATT | 0.063 | 2.393 | 0.017 | Supported |
| H3: SI → ATT | 0.113 | 4.548 | 0.000 | Supported |
| H4: FC → ATT | 0.055 | 2.071 | 0.038 | Supported |
| H5: PR → ATT | 0.025 | 0.997 | 0.319 | Not supported |
| H6: TI → ATT | 0.193 | 8.130 | 0.000 | Supported |
| H7: TT → ATT | 0.307 | 13.169 | 0.000 | Supported |
| H8: PSQ → ATT | 0.249 | 9.546 | 0.000 | Supported |
| H9: ATT → INU | 0.948 | 29.328 | 0.000 | Supported |
| H9: INU → IRC | 0.870 | 37.035 | 0.000 | Supported |
| H9: IRC → PHP | 0.923 | 32.760 | 0.000 | Supported |
| Variable | Male | Female | T | df | Sig. | ||||
|---|---|---|---|---|---|---|---|---|---|
| N | Mean | Std. Dev. | N | Mean | Std. Dev. | ||||
| Attitude | 186 | 3.0179 | 1.25764 | 256 | 3.3503 | 1.0717 | 2.916 | 359.196 | 0.004 |
| Sig. | F | Mean Square | Df | Sum of Squares | Variable | |
|---|---|---|---|---|---|---|
| 0.011 | 3.766 | 5.008 | 3 | 15.023 | Between Groups | Attitude attribute to age |
| 1.330 | 438 | 582.409 | Within Groups | |||
| 441 | 597.432 | Total | ||||
| 0.042 | 2.502 | 3.345 | 4 | 13.378 | Between Groups | Attitude attribute to education |
| 1.337 | 437 | 584.054 | Within Groups | |||
| 441 | 597.432 | Total | ||||
| 0.652 | 0.429 | 0.582 | 2 | 1.165 | Between Groups | Attitude attribute to internet experience |
| 1.358 | 439 | 596.267 | Within Groups | |||
| 441 | 597.432 | Total |
Publisher’s Note: MDPI stays neutral with regard to jurisdictional claims in published maps and institutional affiliations. |
© 2022 by the authors. Licensee MDPI, Basel, Switzerland. This article is an open access article distributed under the terms and conditions of the Creative Commons Attribution (CC BY) license (https://creativecommons.org/licenses/by/4.0/).
Share and Cite
AlHadid, I.; Abu-Taieh, E.; Alkhawaldeh, R.S.; Khwaldeh, S.; Masa’deh, R.; Kaabneh, K.; Alrowwad, A. Predictors for E-Government Adoption of SANAD App Services Integrating UTAUT, TPB, TAM, Trust, and Perceived Risk. Int. J. Environ. Res. Public Health 2022, 19, 8281. https://doi.org/10.3390/ijerph19148281
AlHadid I, Abu-Taieh E, Alkhawaldeh RS, Khwaldeh S, Masa’deh R, Kaabneh K, Alrowwad A. Predictors for E-Government Adoption of SANAD App Services Integrating UTAUT, TPB, TAM, Trust, and Perceived Risk. International Journal of Environmental Research and Public Health. 2022; 19(14):8281. https://doi.org/10.3390/ijerph19148281
Chicago/Turabian StyleAlHadid, Issam, Evon Abu-Taieh, Rami S. Alkhawaldeh, Sufian Khwaldeh, Ra’ed Masa’deh, Khalid Kaabneh, and Ala’Aldin Alrowwad. 2022. "Predictors for E-Government Adoption of SANAD App Services Integrating UTAUT, TPB, TAM, Trust, and Perceived Risk" International Journal of Environmental Research and Public Health 19, no. 14: 8281. https://doi.org/10.3390/ijerph19148281
APA StyleAlHadid, I., Abu-Taieh, E., Alkhawaldeh, R. S., Khwaldeh, S., Masa’deh, R., Kaabneh, K., & Alrowwad, A. (2022). Predictors for E-Government Adoption of SANAD App Services Integrating UTAUT, TPB, TAM, Trust, and Perceived Risk. International Journal of Environmental Research and Public Health, 19(14), 8281. https://doi.org/10.3390/ijerph19148281

