Worldviews on Evidence-Based Cardiopulmonary Resuscitation Using a Novel Method
Abstract
1. Introduction
2. Materials and Methods
2.1. Study Design
2.2. Data Sources
2.3. Search Strategy
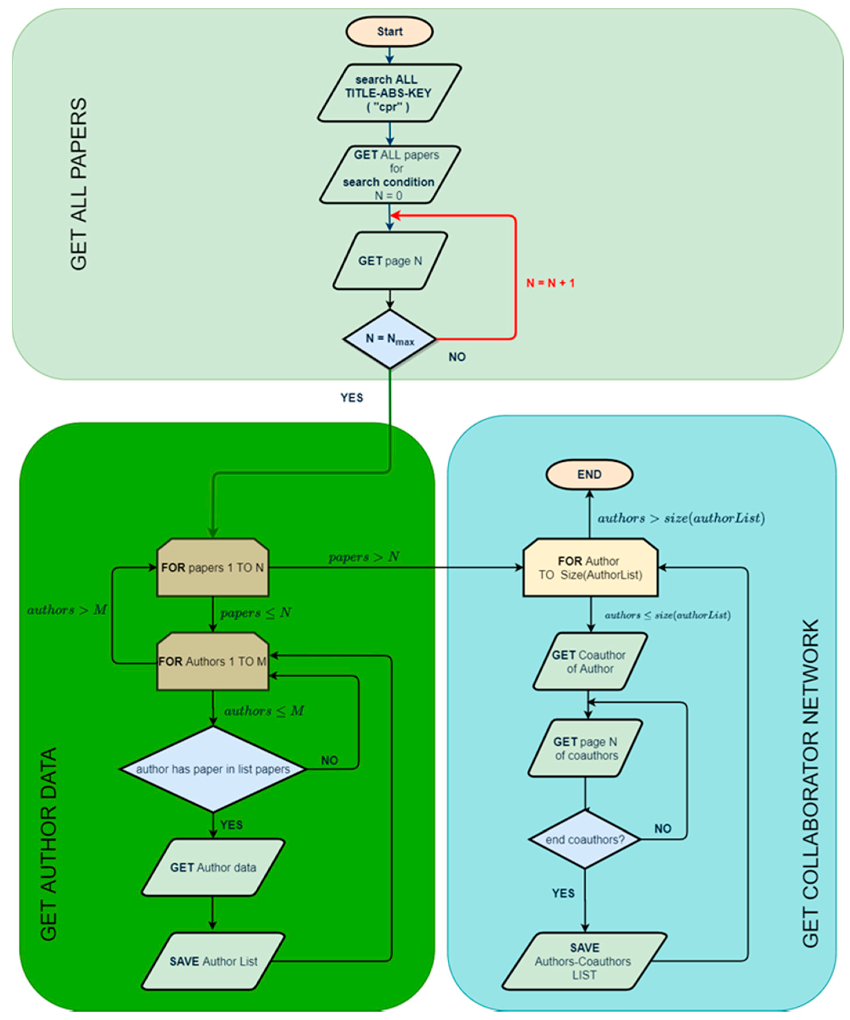
2.4. Procedure
3. Results
3.1. Characteristics of the Obtained Results
3.2. Categories Detected
3.2.1. Cardiac Arrest Category
3.2.2. CPR Category
4. Discussion
5. Conclusions
Author Contributions
Funding
Institutional Review Board Statement
Informed Consent Statement
Data Availability Statement
Conflicts of Interest
References
- Global Health Observatory (GHO) Data: Causes of Death. World Health Organization Website. Available online: http://www.who.int/gho/mortality_burden_disease/causes_death/en/ (accessed on 17 April 2021).
- Gräsner, J.; Bossaert, L. Epidemiology and management of cardiac arrest: What registries are revealing. Best Pract. Res. Clin. Anaesthesiol. 2013, 27, 293–306. [Google Scholar] [CrossRef]
- Gräsner, J.; Herlitz, J.; Tjelmeland, I.; Wnent, J.; Masterson, S.; Lilja, G.; Bein, B.; Böttiger, B.W.; Rosell-Ortiz, F.; Nolan, J.P.; et al. European Resuscitation Council Guidelines 2021: Epidemiology of cardiac arrest in Europe. Resuscitation 2021, 161, 61–79. [Google Scholar] [CrossRef] [PubMed]
- Kempster, K.; Howell, S.; Bernard, S.; Smith, K.; Cameron, P.; Finn, J.; Stub, D.; Morley, P.; Bray, J. Out-of-hospital cardiac arrest outcomes in emergency departments. Resuscitation 2021, 166, 21–30. [Google Scholar] [CrossRef] [PubMed]
- Berdowski, J.; Berg, R.A.; Tijssen, J.G.P.; Koster, R.W. Global incidences of out-of-hospital cardiac arrest and survival rates: Systematic review of 67 prospective studies. Resuscitation 2010, 81, 1479–1487. [Google Scholar] [CrossRef]
- Di Libero, J.; Misto, K. Outcomes of In-hospital Cardiac Arrest. A Review of the Evidence. Crit. Care Nurs. Clin. N. Am. 2021, 33, 343–356. [Google Scholar] [CrossRef] [PubMed]
- Meaney, P.A.; Bobrow, B.J.; Mancini, M.E.; Christenson, J.; de Caen, A.R.; Bhanji, F.; Abella, B.S.; Kleinman, M.E.; Edelson, D.P.; Berg, R.A.; et al. Cardiopulmonary resuscitation quality: Improving cardiac resuscitation outcomes both inside and outside the hospital: A consensus statement from the American Heart Association. Circulation 2013, 128, 417–435. [Google Scholar] [CrossRef] [PubMed]
- Fowler, R.; Chang, M.P.; Idris, A.H. Evolution and revolution in cardiopulmonary resuscitation. Curr. Opin. Crit. Care 2017, 23, 183–187. [Google Scholar] [CrossRef] [PubMed]
- Cooper, J.A.; Cooper, J.D.; Cooper, J.M. Cardiopulmonary resuscitation: History, current practice, and future direction. Circulation 2006, 114, 2839–2849. [Google Scholar] [CrossRef] [PubMed]
- Murugiah, K.; Chen, S.I.; Dharmarajan, K.; Nuti, S.V.; Wayda, B.; Shojaee, A.; Ranasinghe, I.; Dreyer, R.P. Most Important Outcomes Research Papers on Cardiac Arrest and Cardiopulmonary Resuscitation. Circulation 2014, 7, 335–345. [Google Scholar] [CrossRef][Green Version]
- Kleinman, M.E.; Perkins, G.D.; Bhanji, F.; Billi, J.E.; Bray, J.E.; Callaway, C.W.; de Caen, A.; Finn, J.C.; Hazinski, M.F.; Lim, S.H.; et al. ILCOR Scientific Knowledge Gaps and Clinical Research Priorities for Cardiopulmonary Resuscitation and Emergency Cardiovascular Care: A consensus statement. Circulation 2018, 137, e802–e819. [Google Scholar] [CrossRef]
- European Resuscitation Council. Available online: https://cprguidelines.eu/ (accessed on 21 April 2020).
- American Heart Association. Available online: https://www.heart.org/ (accessed on 21 April 2020).
- Perkins, G.D.; Graesner, J.; Semeraro, F.; Olasveengen, T.; Soar, J.; Lott, C.; van de Voorde, P.; Madar, J.; Zideman, D.; Mentzelopoulos, S.; et al. European Resuscitation Council Guidelines for Resuscitation 2021. Section 1. Executive Summary. Resuscitation 2021, 161, 1–60. [Google Scholar] [CrossRef]
- Ravishankar, M. Public ict innovations: A strategic ambiguity perspective. J. Inf. Technol. 2013, 28, 316–332. [Google Scholar] [CrossRef]
- Davis, P.; Walters, W.H. The impact of free access to the scientific literature: A review of recent research. J. Med. Libr. Assoc. 2011, 99, 208–2017. [Google Scholar] [CrossRef] [PubMed]
- Montoya, F.G.; Alcayde, A.; Baños, R.; Manzano-Agugliaro, F. A fast method for identifying worldwide scientific collaborations using the Scopus database. Telemat. Inform. 2018, 35, 168–185. [Google Scholar] [CrossRef]
- Shafiq, O.; Alhajj, R.; Rokne, J. On personalizing web search using social network analysis. Inf. Sci. 2015, 314, 55–76. [Google Scholar] [CrossRef]
- Shen, A.; Lee, M.; Cheung, C.; Chen, H. Gender diferences in intentional social action: We-intention to engage in social network-facilitated team collaboration. J. Inf. Technol. 2010, 25, 152–169. [Google Scholar] [CrossRef]
- Chadegani, A.A.; Salehi, H.; Yunus, M.M.; Farhadi, H.; Fooladi, M.; Farhadi, M.; Ebrahim, N.A. A comparison between two main academic literature collections: Web of science and scopus databases. Asian Soc. Sci. 2013, 9, 18–26. [Google Scholar] [CrossRef]
- Gimenez, E.; Salinas, M.; Manzano-Agugliario, F. Worldwide research on plant defense against biotic stresses as improvement for sustainable agriculture. Sustainability 2018, 10, 391. [Google Scholar] [CrossRef]
- Garrido-Cardenas, J.A.; Manzano-Agugliaro, F.; González-Cerón, L.; Gil Montoya, F.; Alcayde-Garcia, A.; Novas, N.; Mesa-Valle, C. The identification of Scientific Communities and Their Approach to Worldwide Malaria Research. Int. J. Environ. Res. Public Health 2018, 15, 2703. [Google Scholar] [CrossRef]
- Mongeon, P.; Paul-Hus, A. The journal coverage of Web of Science and Scopus: A comparative analysis. Scientometrics 2016, 106, 213–228. [Google Scholar] [CrossRef]
- Abella, B.S.; Sandbo, N.; Vassilatos, P.; Alvarado, J.P.; O’Hearn, N.; Wigder, H.N.; Hoffman, P.; Tynus, K.; Hoek, T.L.V.; Becker, L.B. Chest compression rates during cardiopulmonary resuscitation are suboptimal: A prospective study during in-hospital cardiac arrest. Circulation 2005, 111, 428–434. [Google Scholar] [CrossRef]
- Abella, B.S.; Alvarado, J.P.; Myklebust, H.; Edelson, D.P.; Barry, A.; O’Hearn, N.; Hoek, T.L.V.; Becker, L.B. Quality of cardiopulmonary resuscitation during in-hospital cardiac arrest. JAMA 2005, 293, 305–310. [Google Scholar] [CrossRef]
- Rea, T.D.; Eisenberg, M.S.; Culley, L.L.; Becker, L. Dispatcher-assisted cardiopulmonary resuscitation and survival in cardiac arrest. Circulation 2001, 104, 2513–2516. [Google Scholar] [CrossRef] [PubMed]
- Sasson, C.; Rogers, M.A.; Dahl, J.; Kellerman, A.L. Predictors of survival from out-of-hospital cardiac arrest: A systematic review and meta-analysis. Circulation 2010, 3, 63–81. [Google Scholar] [CrossRef]
- SOS-KANTO study group. Cardiopulmonary resuscitation by bystanders with chest compression only (SOS-KANTO): An observational study. Lancet 2007, 369, 920–926. [Google Scholar] [CrossRef]
- Wik, L.; Kramer-Johansen, J.; Myklebust, H.; Sørebø, H.; Svensson, L.; Fellows, B.; Steen, P.A. Quality of cardiopulmonary resuscitation during out-of-hospital cardiac arrest. JAMA 2005, 293, 299–304. [Google Scholar] [CrossRef] [PubMed]
- Kern, K.B.; Hilwig, R.W.; Berg, R.A.; Sanders, A.B.; Ewy, G.A. Importance of continuous chest compressions during cardiopulmonary resuscitation: Improved outcome during a simulated single lay-rescuer scenario. Circulation 2002, 105, 645–649. [Google Scholar] [CrossRef] [PubMed]
- Nakamura, R.; Egashira, K.; Machida, Y.; Hayashidani, S.; Takeya, M.; Utsumi, H.; Tsutsui, H.; Takeshita, A. Adverse outcomes of interrupted precordial compression during automated defibrillation. Circulation 2002, 106, 368–372. [Google Scholar]
- Hallstrom, A.; Cobb, L.; Johnson, E.; Copass, M. Cardiopulmonary resuscitation by chest compression alone or with mouth- to-mouth ventilation. N. Engl. J. Med. 2000, 342, 1546–1553. [Google Scholar] [CrossRef]
- Aufderheide, T.P.; Sigurdsson, G.; Pirrallo, R.G.; Yannopoulos, D.; McKnite, S.; von Briesen, C.; Sparks, C.W.; Conrad, C.J.; Provo, T.A.; Lurie, K.G. Hyperventilation-Induced Hypotension during Cardiopulmonary Resuscitation. Circulation 2004, 109, 1960–1965. [Google Scholar] [CrossRef]
- Kramer-Johansen, J.; Myklebust, H.; Wik, L.; Fellows, B.; Svensson, L.; Sørebø, H.; Steen, P.A. Quality of out-of-hospital cardiopulmonary resuscitation with real time automated feedback: A prospective interventional study. Resuscitation 2006, 71, 283–292. [Google Scholar] [CrossRef] [PubMed]
- Abella, B.S.; Edelson, D.P.; Kim, S.; Retzer, E.; Myklebust, H.; Barry, A.M.; O’Hearn, N.; Hoek, T.L.V.; Becker, L.B. CPR quality improvement during in-hospital cardiac arrest using a real-time audiovisual feedback system. Resuscitation 2007, 73, 54–61. [Google Scholar] [CrossRef] [PubMed]
- Berg, R.A.; Hemphill, R.; Abella, B.S.; Aufderheide, T.P.; Cave, D.M.; Hazinski, M.F.; Lerner, E.B.; Rea, T.D.; Sayre, M.R.; Swor, R.A. Part 5: Adult basic life support: 2010 American Heart Association Guidelines for Cardiopulmonary Resuscitation and Emergency Cardiovascular Care. Circulation 2010, 122 (Suppl. 3), S685–S705. [Google Scholar] [CrossRef] [PubMed]
- Culley, L.L.; Rea, T.D.; Murray, J.A.; Welles, B.; Fahrenbruch, C.E.; Olsufka, M.; Eisenberg, M.S.; Copass, M.K. Public Access Defibrillation in Out-of-Hospital Cardiac Arrest: A Community-Based Study. Circulation 2004, 109, 1859–1863. [Google Scholar] [CrossRef] [PubMed]
- Wik, L.; Hansen, T.B.; Fylling, F.; Steen, T.; Vaagenes, P.; Auestad, B.H.; Steen, P.A. Delaying Defibrillation to Give Basic Cardiopulmonary Resuscitation to Patients with Out-of-Hospital Ventricular Fibrillation: A Randomized Trial. JAMA 2003, 289, 1389–1395. [Google Scholar] [CrossRef]
- Cobb, L.A.; Fahrenbruch, C.E.; Walsh, T.R.; Copass, M.K.; Olsufka, M.; Breskin, M.; Hallstrom, A.P. Influence of cardiopulmonary resuscitation prior to defibrillation in patients with out-of-hospital ventricular fibrillation. JAMA 1999, 281, 1182–1188. [Google Scholar] [CrossRef]
- Edelson, D.P.; Abella, B.S.; Kramer-Johansen, J.; Wik, L.; Myklebust, H.; Barry, A.M.; Merchant, R.M.; Hoek, T.L.V.; Steen, P.A.; Becker, L.B. Effects of compression depth and pre-shock pauses predict defibrillation failure during cardiac arrest. Resuscitation 2006, 71, 137–145. [Google Scholar] [CrossRef]
- Larsen, M.P.; Eisenberg, M.S.; Cummins, R.O.; Hallstrom, A.P. Predicting survival from out-of-hospital cardiac arrest: A graphic model. Ann. Emerg. Med. 1993, 22, 1652–1658. [Google Scholar] [CrossRef]
- Valenzuela, T.D.; Roe, D.J.; Cretin, S.; Spaite, D.W.; Larsen, M.P. Estimating effectiveness of cardiac arrest interventions: A logistic regression survival model. Circulation 1997, 96, 3308–3313. [Google Scholar] [CrossRef]
- Cave, D.M.; Gazmuri, R.J.; Otto, C.W.; Nadkarni, V.M.; Cheng, A.; Brooks, S.C.; Daya, M.; Sutton, R.M.; Branson, R.; Hazinski, M.F. Part 7: CPR techniques and devices: 2010 American Heart Association Guidelines for Cardiopulmonary Resuscitation and Emergency Cardiovascular Care. Circulation 2010, 122 (Suppl. 33), S720–S728. [Google Scholar] [CrossRef]
- American Heart Association. Standards and Guidelines for Cardiopulmonary Resuscitation (CPR) and Emergency Cardiac Care (ECC). JAMA 1986, 255, 2905–2984. [Google Scholar] [CrossRef]
- Michael, J.R.; Guerci, A.D.; Koehler, R.C.; Shi, A.Y.; Tsitlik, J.; Chandra, N.; Niedermeyer, E.; Rogers, M.C.; Traystman, R.J.; Weisfeldt, M.L. Mechanisms by which epinephrine augments cerebral and myocardial perfusion during cardiopulmonary resuscitation in dogs. Circulation 1984, 69, 822–835. [Google Scholar] [CrossRef] [PubMed]
- Ralston, S.H.; Voorhees, W.D.; Babbs, C.F. Intrapulmonary epinephrine during prolonged cardiopulmonary resuscitation: Improved regional blood flow and resuscitation in dogs. Ann. Emerg. Med. 1984, 13, 79–86. [Google Scholar] [CrossRef]
- Maier, G.W.; Tyson, G.S.; Olsen, C.O.; Kernstein, K.H.; Davis, J.W.; Conn, E.H.; Sabiston, D.C., Jr.; Rankin, J.S. The physiology of external cardiac massage: High-impulse cardiopulmonary resuscitation. Circulation 1984, 70, 86–101. [Google Scholar] [CrossRef] [PubMed]
- Kern, K.B.; Ewy, G.A.; Voorhees, W.D.; Babbs, C.F.; Tacker, W.A. Myocardial perfusion pressure: A predictor of 24-hour survival during prolonged cardiac arrest in dogs. Resuscitation 1988, 16, 241–250. [Google Scholar] [CrossRef]
- Rudikoff, M.T.; Lowell Maughan, W.; Freund, P.; Weisfeldt, M.L. Mechanisms of Blood Flow during Cardiopulmonary Resuscitation. Circulation 1980, 61, 345–352. [Google Scholar] [CrossRef]
- Weil, M.H.; Bisera, J.; Trevino, R.P.; Rackow, E.C. Cardiac output and end-tidal carbon dioxide. Crit. Care Med. 1985, 13, 907–909. [Google Scholar] [CrossRef] [PubMed]
- Lindner, K.H.; Pfenninger, E.G.; Lurie, K.G.; Schürmann, W.; Lindner, I.M.; Ahnefeld, F.W. Effects of active compression-decompression resuscitation on myocardial and cerebral blood flow in pigs. Circulation 1993, 88, 1254–1263. [Google Scholar] [CrossRef] [PubMed]
- Reynolds, J.C.; Rittenberger, J.C.; Menegazzi, J.J. Drug administration in animal studies of cardiac arrest does not reflect human clinical experience. Resuscitation 2007, 74, 13–26. [Google Scholar] [CrossRef]
- Ong, M.E.; Shin, S.D.; de Souza, N.N.; Tanaka, H.; Nishiuchi, T.; Song, K.J.; Ko, P.C.; Leong, B.S.; Khunkhlai, N.; Naroo, G.Y.; et al. Outcomes for out-of-hospital cardiac arrests across 7 countries in Asia: The Pan Asian Resuscitation Outcomes Study (PAROS). Resuscitation 2015, 96, 100–108. [Google Scholar] [CrossRef] [PubMed]
- Kato, K.; Otsuka, T.; Seino, Y.; Tahara, Y.; Yonemoto, N.; Nogogi, H.; Nagao, K.; Ikeda, T.; Sato, N.; Tsutsui, H.; et al. Association between time of out-of-hospital cardiac arrest and survival: Examination of the all-Japan Utstein registry and comparison with the 2005 and 2010 international resuscitation guidelines. Int. J. Cardiol. 2020, 324, 214–220. [Google Scholar] [CrossRef] [PubMed]
- Andersen, L.W.; Holmberg, M.J.; Berg, K.M.; Donnino, M.W.; Grandfeldt, A. In-Hospital Cardiac Arrest: A Review. JAMA 2019, 321, 1200–1210. [Google Scholar] [CrossRef] [PubMed]
- Cortegiani, A.; Russotto, V.; Montalto, F.; Iozzo, P.; Meschis, R.; Pugliesi, M.; Mariano, D.; Benenati, V.; Raineri, S.M.; Gregoretti, C.; et al. Use of a Real-Time Training Software (Laerdal QCPR®) Compared to Instructor-Based Feedback for High-Quality Chest Compressions Acquisition in Secondary School Students: A Randomized Trial. PLoS ONE 2017, 12, e0169591. [Google Scholar] [CrossRef]
- González-Salvado, V.; Rodríguez-Ruiz, E.; Abelairas-Gómez, C.; Ruano-Raviña, A.; Peña-Gil, C.; González-Juanatey, J.R.; Rodríguez-Núñez, A. Training adult laypeople in basic life support. A systematic review. Rev. Esp. Cardiol. 2020, 73, 53–68. [Google Scholar] [CrossRef] [PubMed]





| Keys | No. of Appearances | % of Total |
|---|---|---|
| Cardiopulmonary Resuscitation | 624 | 11.06% |
| Cardiac Arrest | 454 | 8.04% |
| CPR | 139 | 2.46% |
| Epinephrine | 124 | 2.20% |
| Resuscitation | 119 | 2.11% |
| Ventricular Fibrillation | 100 | 1.77% |
| Heart Arrest | 63 | 1.12% |
| Hypothermia | 58 | 1.03% |
| Vasopressin | 54 | 0.96% |
| Coronary Perfusion Pressure | 49 | 0.87% |
| Return of Spontaneous Circulation | 33 | 0.58% |
| Asphyxia | 31 | 0.55% |
| Outcome | 29 | 0.51% |
| Cerebral Blood Flow | 27 | 0.48% |
| Defibrillation | 27 | 0.48% |
| Impedance Threshold Device | 27 | 0.48% |
| Apoptosis | 26 | 0.46% |
| Hemodynamics | 26 | 0.46% |
| Active Compression–Decompression | 19 | 0.34% |
| Blood Flow | 19 | 0.34% |
Publisher’s Note: MDPI stays neutral with regard to jurisdictional claims in published maps and institutional affiliations. |
© 2021 by the authors. Licensee MDPI, Basel, Switzerland. This article is an open access article distributed under the terms and conditions of the Creative Commons Attribution (CC BY) license (https://creativecommons.org/licenses/by/4.0/).
Share and Cite
Márquez-Hernández, V.V.; Gutiérrez-Puertas, L.; Garrido-Molina, J.M.; García-Viola, A.; Alcayde-García, A.; Aguilera-Manrique, G. Worldviews on Evidence-Based Cardiopulmonary Resuscitation Using a Novel Method. Int. J. Environ. Res. Public Health 2021, 18, 9536. https://doi.org/10.3390/ijerph18189536
Márquez-Hernández VV, Gutiérrez-Puertas L, Garrido-Molina JM, García-Viola A, Alcayde-García A, Aguilera-Manrique G. Worldviews on Evidence-Based Cardiopulmonary Resuscitation Using a Novel Method. International Journal of Environmental Research and Public Health. 2021; 18(18):9536. https://doi.org/10.3390/ijerph18189536
Chicago/Turabian StyleMárquez-Hernández, Verónica V., Lorena Gutiérrez-Puertas, José M. Garrido-Molina, Alba García-Viola, Alfredo Alcayde-García, and Gabriel Aguilera-Manrique. 2021. "Worldviews on Evidence-Based Cardiopulmonary Resuscitation Using a Novel Method" International Journal of Environmental Research and Public Health 18, no. 18: 9536. https://doi.org/10.3390/ijerph18189536
APA StyleMárquez-Hernández, V. V., Gutiérrez-Puertas, L., Garrido-Molina, J. M., García-Viola, A., Alcayde-García, A., & Aguilera-Manrique, G. (2021). Worldviews on Evidence-Based Cardiopulmonary Resuscitation Using a Novel Method. International Journal of Environmental Research and Public Health, 18(18), 9536. https://doi.org/10.3390/ijerph18189536

