Early-Warning Measures for Ecological Security in the Qinghai Alpine Agricultural Area
Abstract
1. Introduction
2. Study Area, Data Sources and Evaluation Index System
2.1. Study Area
2.2. Data Sources
2.3. The Evaluation Index System
3. Study Methods
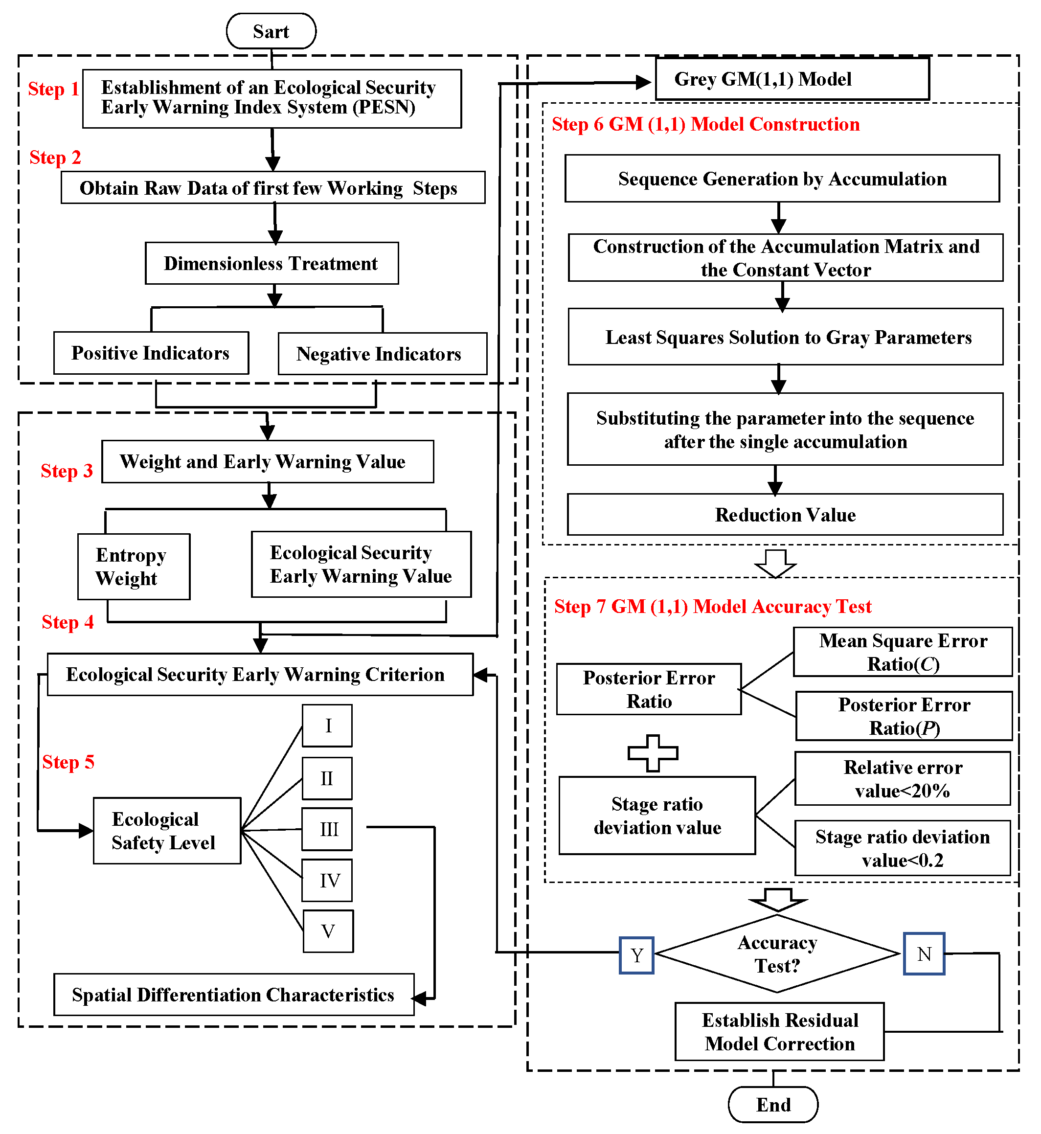
3.1. Ecological Security Early-Warning Model
- Step 1: Ecological Safety Early-warning Indicator Selection
- (i)
- Population indicators: population density, natural population growth rate, population carrying rate, nine-year compulsory education consolidation rate, proportion of rural employees, quality of agricultural workers.
- (ii)
- Eco-environmental indicators: the treatment rate of industrial wastes, the proportion of the protected area in the land area, the rate of natural disasters, the restoration rate of degraded land, the biological abundance index, the human interference index, the area and intensity of soil erosion.
- (iii)
- Socioeconomic indicators: GDP per capita, annual growth rate of GDP, annual net income per capita, proportion of tertiary industry in GDP, economic density, proportion of environmental protection investment in GDP, economic output per unit of land.
- (iv)
- Natural resource indicators: per capita arable land area, forest coverage, per capita water resources, per capita forest area, effective irrigation area.
- Step 2: Dimension Reduction
- Step 3: Weight and Early-warning Value
- Step 4: Ecological Security Early-warning Value
- Step 5: Ecological Security Early-Warning Criterion
3.2. The Grey (1, 1) Model
- Step 6: GM (1, 1) Model Construction
- Step 7: GM (1, 1) Model Accuracy Test
3.3. The Accuracy of the Data Realization Model
4. Results and Analysis
4.1. Establishment of an Ecological Security Early-Warning Index System
4.2. Analysis of the Comprehensive Trend of Ecological Security Early-Warning Value
4.3. Dynamic Changes in Ecological Security Early-Warning Values at Different Levels
4.3.1. Dynamic Changes in the Population Warning Layer
4.3.2. Dynamic Changes in the Socioeconomic Warning Layer
4.3.3. Dynamic Changes in the Early-Warning Layer of Natural Resources
4.4. Ecological Security Early-Warning Analysis Based on the GM (1, 1)
4.5. Ecological Security Early-Warning Spatial Differentiation Characteristics
5. Discussion
5.1. Reliability and Limitations of the Early-Warning Model
5.2. Analysis of Ecological Security Status and Influencing Factors
6. Conclusions
6.1. Conclusions
6.2. Recommendations
Author Contributions
Funding
Acknowledgments
Conflicts of Interest
References
- Chen, X.; Zhou, C.H. Review of the Studies on Ecological Security. Prog. Geogr. 2005, 24, 8–20. [Google Scholar]
- Fu, B.J. Early warning theory on regional eco-environmental issues and its application. Chin. J. Appl. Ecol. 1993, 4, 436–439. [Google Scholar]
- Dong, W.; Zhang, X.H.; Su, D.; Gao, J.X.; Jiang, Z.A. Progress on forewarning of ecological security. Environ. Sci. Technol. 2007, 12, 97–99. [Google Scholar]
- Chen, G.J.; He, J.F. An approach on the theory and methodology of ecological and environ-mental warning. Chongqing Environ. Sci. 1999, 21, 8–11. [Google Scholar]
- Shu, B.R.; Liu, Y.Z.; Xu, J.L.; He, B.B.; Wu, G.C. Early warning of ecological security based on BP-ANN-A case study of Suzhou. Resour. Environ. Yangtze Basin 2010, 19, 1080–1085. [Google Scholar]
- Fu, B.J. Principles and methodology of early warning on regional ecological and environmental issues. Resour. Dev. Conserv. 1991, 3, 138–141. [Google Scholar]
- Ma, S.M. The Study on Evaluation and Pre-Warning of Regional Ecological Security. Master’s Thesis, Dalian University of Technology, Dalian, China, 2009. [Google Scholar]
- Zhou, B.; Zhong, L.S.; Chen, T.; Zhou, R. Ecological security early-warning in Zhoushan Islands based on variable weight model. Chin. J. Appl. Ecol. 2015, 26, 1854–1862. [Google Scholar]
- Guan, W.B.; Xie, C.H.; Sun, B.P.; Ding, G.D. Framework of desertification early-warning indicators. J. Beijing For. Univ. 2001, 23, 44–47. [Google Scholar]
- Shen, P. Analysis on Land Ecological Security Warning and Spatial Pattern in Jiangsu Province. Chin. J. Agric. Resour. Reg. Plan. 2018, 39, 87–92. [Google Scholar]
- Shi, X.L.; Chen, K.; He, D. Research Advances of Ecological Security and Early Warning. China For. Econ. 2017, 5, 1–5. [Google Scholar]
- Tegler, B.; Sharp, M.; Johnson, M.A. Ecological Monitoring and Assessment Network’s proposed core monitoring variables: An early warning of environmental change. Environ. Monit. Assess. 2001, 67, 29–56. [Google Scholar] [CrossRef] [PubMed]
- Parr, T.W.; Sier, A.R.J.; Battarbee, R.W.; Mackay, A.; Burgess, J. Detecting environmental change: Science and society—perspectives on long-term research and monitoring in the 21st century. Sci. Total Environ. 2003, 310, 1–8. [Google Scholar] [CrossRef]
- Dokas, I.M.; Feehan, J.; Imran, S. EWaSAP: An early warning sign identification approach based on a systemic hazard analysis. Safety Sci. 2013, 58, 11–26. [Google Scholar] [CrossRef]
- Boulton, C.A.; Good, P.; Lenton, T.M. Early warning signals of simulated Amazon rainforest dieback. Theor. Ecol. 2013, 6, 373–384. [Google Scholar] [CrossRef]
- Secrieru, D.; Oaie, G.; Radulescu, V.; Voicaru, C. The Black Sea Security System—A New Early Warning and Environmental Monitoring System. In Sustainable Development of Sea-Corridors and Coastal Waters; Springer International Publishing: Cham, Switzerland, 2015. [Google Scholar]
- Mitra, C.; Kurths, J.; Donner, R.V. An integrative quantifier of multistability in complex systems based on ecological resilience. Sci. Rep. 2015, 5, 1–12. [Google Scholar] [CrossRef]
- Xu, X.G.; Lin, H.P.; Fu, Z.Y.; Bu, R.C. Regional Ecological Risk Assessment of Wet land in the Huanghe River Delta. Acta Sci. Nat. Univ. Pekin. 2001, 37, 111–120. [Google Scholar]
- Wang, Z.H.; Huang, K.; Zhang, Q. Early-warning model for the ecological security and its application based on the extension-liable theory—a case study of Zhangye section of Qilian Mountain glacier and water conservation ecological function area. J. Saf. Environ. 2017, 17, 768–774. [Google Scholar]
- Jogo, W.; Hassan, R. Balancing the use of wetlands for economic well-being and ecological security: The case of the Limpopo wetland in southern Africa. Ecol. Econ. 2010, 69, 1569–1579. [Google Scholar] [CrossRef]
- Bahraminejad, M.; Rayegani, B.; Jahani, A.; Nezami, B. Proposing an earlywarning system for optimal management of protected areas (Case study: Darmiyan protected area, Eastern Iran). J. Nat. Conserv. 2018, 46, 79–88. [Google Scholar] [CrossRef]
- Li, J.X.; Chen, Y.N.; Xu, C.C.; Li, Z. Evaluation and analysis of ecological security in arid areas of Central Asia based on the emergy ecological footprint (EEF) model. J. Clean. Prod. 2019, 235, 664–677. [Google Scholar] [CrossRef]
- Zhu, Y.L.; Li, M.J.; Gu, R.H. Security Prewarning and Regulation of Ecological Carrying Capacity of Chang-Zhu -Tan Urban Agglomeration Based on Press-State-Response Model. Resour. Environ. Yangtze Basin 2017, 26, 2057–2064. [Google Scholar]
- Zhou, B.; Yu, H.; Zhong, L.S.; Chen, T. Developmental trend forecasting of tourism ecological security trends: The case of Mount Putuo Island. Acta Ecol. Sin. 2016, 36, 7792–7803. [Google Scholar]
- Fan, S.L.; Yang, Y.Z.; Chen, X.Z. Evaluation and Prediction of the Cultivated Land Ecological Security in Fujian Province based on PSR and Unbiased GM (1, 1) Model. China Land Sci. 2016, 30, 19–27. [Google Scholar]
- Li, X.X.; Zhou, Y.; Zhang, T.T. Research on Early-Warning of Land Ecological Security Based on BP Neural Network—Take Jilin Province as an example. For. Econ. 2017, 39, 83–86. [Google Scholar]
- Zhang, L.; Chen, Y.; Wang, S.; Men, M.; Xu, H. Assessment and early warning of land ecological security in rapidly urbanizing coastal area: A case study of Caofeidian new district, Hebei, China. Chin. J. Appl. Ecol. 2015, 26, 2445–2454. [Google Scholar]
- Chen, Y.; Kong, Z.; Lu, Z. Land ecological security early-warning based on RBF neural network—A case of Zhangye in Gansu province. Agric. Res. Arid Areas 2017, 35, 264–270. [Google Scholar]
- Pan, Z.; Su, W.; Wang, J. Early-warning model based on extension and Markov for ecological security in Guizhou. Mt. Res. 2016, 34, 580–590. [Google Scholar]
- María, M.B.-M.; Expósito, A.; Berbel, J. A Simplified Hydro-Economic Model of Guadalquivir River Basin for Analysis of Water-Pricing Scenarios. Water 2020, 12, 1879. [Google Scholar]
- Cruz, F.; Faria, J.P.; Rocha, M.; Rocha, I.; Dias, O. A review of methods for the reconstruction and analysis of integrated genome-scale models of metabolism and regulation. Biochem. Soc. Trans. 2020, 48, 1889–1903. [Google Scholar] [CrossRef]
- Tan, Y.Y.; Wang, X. An early warning system of water shortage in basins based on SD model. Procedia Environ. Sci. 2010, 2, 399–406. [Google Scholar] [CrossRef][Green Version]
- Gong, J.; Liu, Y.; Xia, B.; Zhao, G. Urban ecological security assessment and forecasting, based on a cellular automata model: A case study of Guangzhou. China.Ecol. Model. 2009, 220, 3612–3620. [Google Scholar] [CrossRef]
- Lu, S.S.; Qin, F.; Chen, N.; Yu, Z.Y.; Xiao, Y.M.; Cheng, X.Q.; Guan, X.L. Spatiotemporal differences in forest ecological security warning values in Beijing: Using an integrated evaluation index system and system dynamics model. Ecol. Indic. 2019, 104, 549–558. [Google Scholar] [CrossRef]
- Xu, M.; Liu, C.L.; Li, D.; Zhong, X.L. Tourism ecological security early warning of Zhangjiajie China based on the improved TOPSIS method and the grey GM (1, 1) model. Chin. J. Appl. Ecol. 2017, 28, 3731–3739. [Google Scholar]
- Zhou, J.; Liu, Z.C. The research on the control and warning of ecological security based on GM (1, 1) model. J. Arid Land Resour. Environ. 2011, 25, 15–19. [Google Scholar]
- Xu, Q.W.; Xu, K.L. Statistical Analysis and Prediction of Fatal Accidents in the Metallurgical Industry in China. Int. J. Environ. Res. Public Health 2020, 17, 3790. [Google Scholar] [CrossRef]
- Pan, H.; Page, J.; Zhang, L.; Cong, C.; Ferreira, C.; Jonsson, E.; Näsström, H.; Destouni, G.; Deal, B.; Kalantari, Z. Understanding interactions between urban development policies and GHG emissions: A case study in Stockholm Region. Ambio A J. Hum. Environ. 2020, 49, 1313–1327. [Google Scholar] [CrossRef]
- Guo, J.; Wei, Z.; Ren, J.; Zhou, H.K.; Shi, Y. Analysis on Ecological Vulnerability in High Cold poverty-stricken mountainous areas Based on the Entropy and Gray Correlation Method. Bull. Soil Water Conserv. 2019, 39, 191–199. [Google Scholar]
- Editorial Committee of Haidong Statistical Yearbook. Haidong Statistical Yearbook 2011; China Statistics Press: Qinghai, China, 2011. [Google Scholar]
- Editorial Committee of Haidong Statistical Yearbook. Haidong Statistical Yearbook 2012; China Statistics Press: Qinghai, China, 2012. [Google Scholar]
- Editorial Committee of Haidong Statistical Yearbook. Haidong Statistical Yearbook 2013; China Statistics Press: Qinghai, China, 2013. [Google Scholar]
- Editorial Committee of Haidong Statistical Yearbook. Haidong Statistical Yearbook 2014; China Statistics Press: Qinghai, China, 2014. [Google Scholar]
- Editorial Committee of Haidong Statistical Yearbook. Haidong Statistical Yearbook 2015; China Statistics Press: Qinghai, China, 2015. [Google Scholar]
- Editorial Committee of Haidong Statistical Yearbook. Haidong Statistical Yearbook 2016; China Statistics Press: Qinghai, China, 2016. [Google Scholar]
- Editorial Committee of Haidong Statistical Yearbook. Haidong Statistical Yearbook 2017; China Statistics Press: Qinghai, China, 2017. [Google Scholar]
- Editorial Committee of Haidong Statistical Yearbook. Haidong Statistical Yearbook 2018; China Statistics Press: Qinghai, China, 2018. [Google Scholar]
- Editorial Committee of Xining Statistical Yearbook. Xining Statistical Yearbook2011; China Statistics Press: Qinghai, China, 2011. [Google Scholar]
- Editorial Committee of Xining Statistical Yearbook. Xining Statistical Yearbook2012; China Statistics Press: Qinghai, China, 2012. [Google Scholar]
- Editorial Committee of Xining Statistical Yearbook. Xining Statistical Yearbook2013; China Statistics Press: Qinghai, China, 2013. [Google Scholar]
- Editorial Committee of Xining Statistical Yearbook. Xining Statistical Yearbook2014; China Statistics Press: Qinghai, China, 2014. [Google Scholar]
- Editorial Committee of Xining Statistical Yearbook. Xining Statistical Yearbook2015; China Statistics Press: Qinghai, China, 2015. [Google Scholar]
- Editorial Committee of Xining Statistical Yearbook. Xining Statistical Yearbook2016; China Statistics Press: Qinghai, China, 2016. [Google Scholar]
- Editorial Committee of Xining Statistical Yearbook. Xining Statistical Yearbook2017; China Statistics Press: Qinghai, China, 2017. [Google Scholar]
- Editorial Committee of Xining Statistical Yearbook. Xining Statistical Yearbook2018; China Statistics Press: Qinghai, China, 2018. [Google Scholar]
- Editorial Committee of Huangzhong Statistical Yearbook. Huangzhong Statistical Yearbook 2011; China Statistics Press: Qinghai, China, 2011. [Google Scholar]
- Editorial Committee of Huangzhong Statistical Yearbook. Huangzhong Statistical Yearbook 2012; China Statistics Press: Qinghai, China, 2012. [Google Scholar]
- Editorial Committee of Huangzhong Statistical Yearbook. Huangzhong Statistical Yearbook 2013; China Statistics Press: Qinghai, China, 2013. [Google Scholar]
- Editorial Committee of Huangzhong Statistical Yearbook. Huangzhong Statistical Yearbook 2014; China Statistics Press: Qinghai, China, 2014. [Google Scholar]
- Editorial Committee of Huangzhong Statistical Yearbook. Huangzhong Statistical Yearbook 2015; China Statistics Press: Qinghai, China, 2015. [Google Scholar]
- Editorial Committee of Huangzhong Statistical Yearbook. Huangzhong Statistical Yearbook 2016; China Statistics Press: Qinghai, China, 2016. [Google Scholar]
- Editorial Committee of Huangzhong Statistical Yearbook. Huangzhong Statistical Yearbook 2017; China Statistics Press: Qinghai, China, 2017. [Google Scholar]
- Editorial Committee of Huangzhong Statistical Yearbook. Huangzhong Statistical Yearbook 2018; China Statistics Press: Qinghai, China, 2018. [Google Scholar]
- Editorial Committee of Ledu Statistical Yearbook. Ledu Statistical Yearbook 2011; China Statistics Press: Qinghai, China, 2011. [Google Scholar]
- Editorial Committee of Ledu Statistical Yearbook. Ledu Statistical Yearbook 2012; China Statistics Press: Qinghai, China, 2012. [Google Scholar]
- Editorial Committee of Ledu Statistical Yearbook. Ledu Statistical Yearbook 2013; China Statistics Press: Qinghai, China, 2013. [Google Scholar]
- Editorial Committee of Ledu Statistical Yearbook. Ledu Statistical Yearbook 2014; China Statistics Press: Qinghai, China, 2014. [Google Scholar]
- Editorial Committee of Ledu Statistical Yearbook. Ledu Statistical Yearbook 2015; China Statistics Press: Qinghai, China, 2015. [Google Scholar]
- Editorial Committee of Ledu Statistical Yearbook. Ledu Statistical Yearbook 2016; China Statistics Press: Qinghai, China, 2016. [Google Scholar]
- Editorial Committee of Ledu Statistical Yearbook. Ledu Statistical Yearbook 2017; China Statistics Press: Qinghai, China, 2017. [Google Scholar]
- Editorial Committee of Ledu Statistical Yearbook. Ledu Statistical Yearbook 2018; China Statistics Press: Qinghai, China, 2018. [Google Scholar]
- Editorial Committee of Huzhu Autonomous County Statistical Yearbook. National Economic Statistics of Huzhu Autonomous County 2011; China Statistics Press: Qinghai, China, 2011. [Google Scholar]
- Editorial Committee of Huzhu Autonomous County Statistical Yearbook. National Economic Statistics of Huzhu Autonomous County 2012; China Statistics Press: Qinghai, China, 2012. [Google Scholar]
- Editorial Committee of Huzhu Autonomous County Statistical Yearbook. National Economic Statistics of Huzhu Autonomous County 2013; China Statistics Press: Qinghai, China, 2013. [Google Scholar]
- Editorial Committee of Huzhu Autonomous County Statistical Yearbook. National Economic Statistics of Huzhu Autonomous County 2014; China Statistics Press: Qinghai, China, 2014. [Google Scholar]
- Editorial Committee of Huzhu Autonomous County Statistical Yearbook. National Economic Statistics of Huzhu Autonomous County 2015; China Statistics Press: Qinghai, China, 2015. [Google Scholar]
- Editorial Committee of Huzhu Autonomous County Statistical Yearbook. National Economic Statistics of Huzhu Autonomous County 2016; China Statistics Press: Qinghai, China, 2016. [Google Scholar]
- Editorial Committee of Huzhu Autonomous County Statistical Yearbook. National Economic Statistics of Huzhu Autonomous County 2017; China Statistics Press: Qinghai, China, 2017. [Google Scholar]
- Editorial Committee of Huzhu Autonomous County Statistical Yearbook. National Economic Statistics of Huzhu Autonomous County 2018; China Statistics Press: Qinghai, China, 2018. [Google Scholar]
- Editorial Committee of Minhe Tu Autonomous County Statistical Yearbook. National Economic and Social Development of Minhe Tu Autonomous County 2011; China Statistics Press: Qinghai, China, 2011. [Google Scholar]
- Editorial Committee of Minhe Tu Autonomous County Statistical Yearbook. National Economic and Social Development of Minhe Tu Autonomous County 2012; China Statistics Press: Qinghai, China, 2012. [Google Scholar]
- Editorial Committee of Minhe Tu Autonomous County Statistical Yearbook. National Economic and Social Development of Minhe Tu Autonomous County 2013; China Statistics Press: Qinghai, China, 2013. [Google Scholar]
- Editorial Committee of Minhe Tu Autonomous County Statistical Yearbook. National Economic and Social Development of Minhe Tu Autonomous County 2014; China Statistics Press: Qinghai, China, 2014. [Google Scholar]
- Editorial Committee of Minhe Tu Autonomous County Statistical Yearbook. National Economic and Social Development of Minhe Tu Autonomous County 2015; China Statistics Press: Qinghai, China, 2015. [Google Scholar]
- Editorial Committee of Minhe Tu Autonomous County Statistical Yearbook. National Economic and Social Development of Minhe Tu Autonomous County 2016; China Statistics Press: Qinghai, China, 2016. [Google Scholar]
- Editorial Committee of Minhe Tu Autonomous County Statistical Yearbook. National Economic and Social Development of Minhe Tu Autonomous County 2017; China Statistics Press: Qinghai, China, 2017. [Google Scholar]
- Editorial Committee of Minhe Tu Autonomous County Statistical Yearbook. National Economic and Social Development of Minhe Tu Autonomous County 2018; China Statistics Press: Qinghai, China, 2018. [Google Scholar]
- Wu, K.N.; Guan, X.K.; Feng, X.W. The Ecological Environment Quality Warning of Zhengzhou Using Gray System Based on the PSR Model. Henan Agric. Sci. 2007, 6, 83–85, 89. [Google Scholar]
- Zhang, S.K.; Fu, Q.; Zhang, S.D.; Liu, R.T. The Application of DRASCLP Model in Groundwater Vulnerability Evaluation Based on GIS and Entropy Weight. Res. Soil Water Conserv. 2008, 15, 134–141. [Google Scholar]
- Jia, Y.H.; Zhao, J.; Nan, Z.R.; Zhao, C.Y.; Wang, S.L. Ecological safety assessment of grassland based on entropy-right method: A case study of Gansu pastoral area. Chin. J. Ecol. 2006, 25, 1003–1008. [Google Scholar]
- Zhang, Y.Z.; Ren, J.L.; Liu, K.; Cheng, Y. The Ecological Security Early Warning Measures and Space-Time Pattern of Shandong Province. Econ. Geogr. 2015, 35, 166–171, 189. [Google Scholar]
- Liu, R.Z.; Shi, H.C.; Li, L.H. Ecological Security Early Warning of Gansu Province. Chin. Agric. Sci. Bull. 2018, 34, 110–116. [Google Scholar]
- Wang, P.; Kuang, F.M.; Deng, Y.W.; Tian, Y.P.; Yi, F. Assesment of Land Eco-Security of the Hengyang City on the Principal Component. Econ. Geogr. 2015, 35, 168–172. [Google Scholar]
- Zhang, Q.; Xue, H.F.; Zhang, M.J.; Liu, X.Y. Early-warning model based on extension analysis for ecological security and its application: Case study of Shaanxi Province. Acta Ecol. Sin. 2010, 30, 4277–4286. [Google Scholar]
- Deng, J.L. Grey Controlling System. Cent. Inst. Technol. 1982, 10, 9–18. [Google Scholar]
- Zheng, X.W.; Qin, L.; Ling, L.P. A seasonal GM (1, 1) model for forecasting the electricity consumption of the primary economic sectors. Energy 2018, 154, 522e534. [Google Scholar]
- Liu, X.Y.; Peng, H.Q.; Bai, Y.; Zhu, Y.J.; Liao, L.L. Tourism Flows Prediction Based on an Improved Grey GM (1, 1) Model. Procedia Soc. Behav. Sci. 2014, 138, 767–777. [Google Scholar] [CrossRef]
- Liu, S.F.; Deng, J.L. Applicative scope of the GM (1, 1) model. Syst Eng. Theory Pract. 2000, 20, 121e4. [Google Scholar]
- Li, W.L.; Wei, W.; Song, Y.; Liu, C.L.; Su, W.L.; Xu, J.; Zhu, G.F. Sustainable development of the alpine pastoral region in the eastern Ti-betan Plateau based on the emergy ecological footprint model. Acta Prataculturae Sin. 2019, 27, 702–710. [Google Scholar]
- Du, J.; An, Y.L.; Yuan, S.L. The application of Gray GM (1,1) model and Verhulst model in the forecast of farmland in the karst area—A case in Bijie ecological experimental area. Carsologica Sinica 2009, 28, 426–431. [Google Scholar]
- Maestripieri, N.; Houet, T.; Paegelow, M.; Selleron, G.; Balbontín, D.T.; Villalobos, N.S. Dynamic simulation of forest management normative scenarios: The case of timber plantations in the southern chile. Futures 2015, 87, 65–77. [Google Scholar] [CrossRef]
- Zhang, H.; Liao, X.; Zhai, T. Evaluation of ecosystem service based on scenario simulation of land use in Yunnan Province. Phys. Chem. Earth Parts A B C 2018, 104, 58–65. [Google Scholar] [CrossRef]
- Zhu, W.; Miao, C.; Zheng, X.; Cao, G.; Wang, F. Study on ecological safety evaluation and warning of wetlands in Tumen River watershed based on 3S technology. Acta Ecol. Sin. 2014, 34, 1379–1390. [Google Scholar]
- Wang, H.; Li, X.B.; Qiao, Y.W. The assessment of ecological security in Qinghai Lake watershed. J. Earth Environ. 2010, 1, 230–238. [Google Scholar]
- Sun, H.L.; Zheng, D.; Yao, T.D.; Zhang, Y.L. Protection and Construction of the National Ecological Security Shelter Zone on Tibetan Plateau. Acta Geogr. Sin. 2012, 67, 3–12. [Google Scholar]
- Jiang, G.Y.; Yun, Y.X.; Ren, L.J. Ecological Security Measures and Space-Time Pattern of Eastern Qinghai Plateau based on GIS-PSR: A Case Study of Haidong. Eco City Green Build. 2018, 1, 50–55. [Google Scholar]
- Chen, Y.; Wang, J.L. Ecological security early-warning in central Yunnan Province, China, based on the gray model. Ecol. Indic. 2020, 111, 106000. [Google Scholar] [CrossRef]
- Mei, Y. Risk assessment and early warning mechanism research of nature reserve ecological tourism development in China. In Information, Computer Application Engineering; CRC Press: Balkema, The Netherlands, 2015. [Google Scholar]
- Li, W.; Chen, L.; Cheng, X. Design and implementation of the fixed-point BAQ decompression algorithm based on FPGA. In Information, Computer and Application Engineering; CRC Press: Balkema, The Netherlands, 2015. [Google Scholar]






| Comprehensive Early-Warning Value | Ecological Safety Level | Ecological Security Early-Warning Status |
|---|---|---|
| [0.0, 0.2) | I | Huge alarm (Huge) |
| [0.2, 0.4) | II | Moderate warning (Moderate) |
| [0.4, 0.6) | III | Light warning (Light) |
| [0.6, 0.8) | IV | Good |
| [0.8, 1.0) | V | Excellent |
| Accuracy Level | p | C |
|---|---|---|
| Excellent | p ≥ 0.95 | C ≤ 0.35 |
| Good | 0.80 ≤ p < 0.95 | 0.35 < C ≤ 0.50 |
| Accepted | 0.70 ≤ p < 0.80 | 0.50 < C ≤ 0.65 |
| Failed | p < 0.70 | 0.65 > C |
| District | Posterior Error Ratio | Stage Ratio Deviation Value | Accuracy | ||
|---|---|---|---|---|---|
| C | p | Relative Error Value (%) | Stage Ratio Deviation Value | ||
| MH | 0.3923 | 0.7647 | 3.8 | 0.048 | Accepted |
| PA | 0.5249 | 0.7059 | 2.6 | 0.029 | Accepted |
| HZ | 0.4045 | 0.7059 | 2.4 | 0.032 | Accepted |
| XH | 0.4393 | 0.7059 | 1.6 | 0.020 | Accepted |
| HL | 0.46 | 0.7059 | 4.7 | 0.056 | Accepted |
| LD | 0.4535 | 0.7059 | 5.5 | 0.061 | Accepted |
| HZh | 0.4443 | 0.7647 | 5.8 | 0.058 | Accepted |
| Target Layer | Indicator Layer | Calculation Method | Direction | Type Weight | Comprehensive Indicator Weight |
|---|---|---|---|---|---|
| Population early warning system (P) | Population density (person/km2) | Population/area | − | 0.1807 | 0.0323 |
| Natural growth rate of population (‰) | (Annual births-annual deaths)/Annual average∙1000‰ | − | 0.2297 | 0.0411 | |
| Nine-year compulsory education consolidation rate (%) | Number of graduates/enrollment (including normal migrant students) 100% | + | 0.3843 | 0.0687 | |
| Proportion of rural employees (%) | Total rural employment/labor resources | + | 0.2053 | 0.0367 | |
| Ecological environment early-warning system (E) | Chemical fertilizer application intensity (kg/hm2) | Fertilizer application amount/arable land area | − | 0.2103 | 0.0580 |
| Pesticide application intensity (kg/hm2) | Amount of pesticide application/arable land area | − | 0.1243 | 0.0343 | |
| Natural disaster incidence rate (%) | (Disaster area/Affected area)∙100% | − | 0.2030 | 0.0560 | |
| Human interference index (%) | (Cultivated land area + Construction land area)/Regional land area 100% | − | 0.1921 | 0.0530 | |
| Domestic sewage treatment rate (%) | Domestic sewage treatment capacity/Total domestic sewage discharge·100% | + | 0.0796 | 0.0220 | |
| Domestic waste treatment rate (%) | Total waste processed/total waste generated | + | 0.1907 | 0.0526 | |
| Socioeconomic early warning system (S) | Per capita GDP (10,000 yuan/person) | GDP/Total population at the end of the year | + | 0.1825 | 0.0470 |
| Per capita net income of farmers (yuan) | (Total income of rural households—Expenditure on household operating expenses—Depreciation of productive fixed assets—Taxes and surrendering contract fees−Survey subsidies)/Permanent population of rural households | + | 0.1847 | 0.0476 | |
| Proportion of tertiary industry in GDP (%) | Tertiary industry output value/GDP∙100% | + | 0.1420 | 0.0366 | |
| Economic density (10,000 yuan/km2) | GDP/Area | + | 0.2027 | 0.0522 | |
| Proportion of environmental protection investment to GDP (%) | Investment in environmental protection/GDP·100% | + | 0.2018 | 0.0520 | |
| Economic output per unit of land (10,000 yuan/km2) | Total output value of agriculture, forestry, animal husbandry and fishery/Regional land area | + | 0.0863 | 0.0222 | |
| Natural resources early-warning system (N) | Woodland area per capita (hm2/person) | Woodland area/Total population at the end of the year | + | 0.3112 | 0.0896 |
| Per capita arable land area (hm2/person) | Arable land/Total population at the end of the year | + | 0.2842 | 0.0818 | |
| Per capita output of grain (kg/person) | Total grain production/Total population at the end of the year | + | 0.2422 | 0.0697 | |
| Percentage of forest cover (%) | Forest area/Area·100% | + | 0.1625 | 0.0468 |
| Year | Item | District | ||||||
|---|---|---|---|---|---|---|---|---|
| MH | PA | HZ | XH | HL | LD | HZh | ||
| 2011 | EWV | 0.3460 | 0.5441 | 0.3377 | 0.3992 | 0.3187 | 0.3868 | 0.3913 |
| ESL | II | III | II | II | II | II | II | |
| 2012 | EWV | 0.3311 | 0.5308 | 0.3957 | 0.3737 | 0.2966 | 0.4344 | 0.4157 |
| ESL | II | III | II | II | II | III | III | |
| 2013 | EWV | 0.3361 | 0.5549 | 0.4218 | 0.3680 | 0.2918 | 0.4461 | 0.4345 |
| ESL | II | III | III | II | II | III | III | |
| 2014 | EWV | 0.3917 | 0.6220 | 0.4037 | 0.3836 | 0.3371 | 0.5343 | 0.5320 |
| ESL | II | IV | III | II | II | III | III | |
| 2015 | EWV | 0.3952 | 0.5675 | 0.4584 | 0.3991 | 0.3959 | 0.6179 | 0.5761 |
| ESL | II | III | III | II | II | IV | III | |
| 2016 | EWV | 0.4220 | 0.5996 | 0.4495 | 0.4002 | 0.3905 | 0.6050 | 0.5845 |
| ESL | III | III | III | III | II | IV | III | |
| 2017 | EWV | 0.4491 | 0.6354 | 0.4766 | 0.3937 | 0.4075 | 0.6116 | 0.5838 |
| ESL | III | IV | III | II | III | IV | III | |
| 2018 | EWV | 0.4273 | 0.6448 | 0.4761 | 0.4237 | 0.3967 | 0.6290 | 0.6008 |
| ESL | III | IV | III | III | II | IV | IV | |
Publisher’s Note: MDPI stays neutral with regard to jurisdictional claims in published maps and institutional affiliations. |
© 2020 by the authors. Licensee MDPI, Basel, Switzerland. This article is an open access article distributed under the terms and conditions of the Creative Commons Attribution (CC BY) license (http://creativecommons.org/licenses/by/4.0/).
Share and Cite
Guo, J.; Wei, Z.; Ren, J.; Luo, Z.; Zhou, H. Early-Warning Measures for Ecological Security in the Qinghai Alpine Agricultural Area. Int. J. Environ. Res. Public Health 2020, 17, 9292. https://doi.org/10.3390/ijerph17249292
Guo J, Wei Z, Ren J, Luo Z, Zhou H. Early-Warning Measures for Ecological Security in the Qinghai Alpine Agricultural Area. International Journal of Environmental Research and Public Health. 2020; 17(24):9292. https://doi.org/10.3390/ijerph17249292
Chicago/Turabian StyleGuo, Jing, Zhen Wei, Jun Ren, Zenghai Luo, and Huakun Zhou. 2020. "Early-Warning Measures for Ecological Security in the Qinghai Alpine Agricultural Area" International Journal of Environmental Research and Public Health 17, no. 24: 9292. https://doi.org/10.3390/ijerph17249292
APA StyleGuo, J., Wei, Z., Ren, J., Luo, Z., & Zhou, H. (2020). Early-Warning Measures for Ecological Security in the Qinghai Alpine Agricultural Area. International Journal of Environmental Research and Public Health, 17(24), 9292. https://doi.org/10.3390/ijerph17249292
