The Contribution of Spanish Science to Patents: Medicine as Case of Study
Abstract
1. Introduction
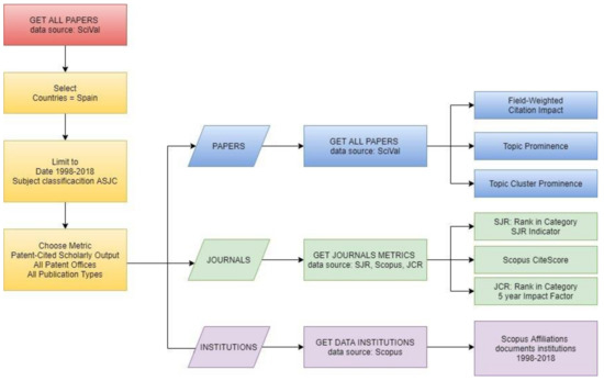
2. Materials and Methods
- SCImago Journal Rank (SJR) indicator. Developed by SCImago from the widely known algorithm Google PageRank™, this indicator shows the visibility of the journals contained in the Scopus® database from 1996 [34].
- CiteScore (Scopus). This recent metric, launched in 2016 by Elsevier, is a way of measuring the citation impact of serial titles. It is an alternative to the JCR impact factor (IF) [35].
- JCR (journal citation reports), is a quality indicator of journals that measures the impact of the journals according to the citations received in the Web of Science in the SCIE (Science Citation Index Expanded) and SSCI (Social Science Citation Index) collections. JCR (Journal Citation Reports) provides a quality indicator of journals that measures the impact of the journals according to the citations received in the Web of Science in the SCIE (Science Citation Index Expanded) and SSCI (Social Science Citation Index) collections [36].
- SJR category and position within the category (rank SJR). SJR thematic categories corresponds to the classification assigned to each journal indexed in the Scopus database [34].
- Indicator SJR. It expresses the average number of weighted citations received in the selected year by the documents published in the selected journal in the three previous years
- CiteScore. Calculating CiteScore is based on the average citations received per document. CiteScore is the number of citations received by a journal in one year to documents published in the three previous years, divided by the number of documents indexed in Scopus published in those same three years [35].
- JCR category and position within the category. The JCR Category is the thematic category assigned to the journal in the Web of Science and within each category the ranking of the journal is shown, calculated according to the position of the journal in relation to the total of each category. Each journal in JCR is assigned to at least one category and may be classified in more than one category.
- Five-year journal impact factor. This indicator shows the average number of times articles from the journal have been cited in the JCR year over the past five years. It is calculated by dividing the number of citations in the JCR year by the total number of articles published in the previous five years.
3. Results
3.1. Global Temporal Trend
3.2. Countries, Affiliations and Collaborations
3.3. Top Journals Used for the Spanish Publications Cited in Patents
3.4. Subject Area Classifications of the Publications Cited in Patents
3.5. Topics of the Publications Cited in Patents
4. The Contribution of Spanish Science to Patents: The Medicine Area
4.1. Temporal Trend in the Medicine Area
4.2. Medicine Transference Index in Patents for Spanish Universities
4.3. ASJC Clusters and Relationship Network
4.4. Cluster Detection Indenpent Analysis
4.5. Top Journals Used for the Spanish Medicine Publications Cited in Patents
5. Conclusions
Author Contributions
Funding
Acknowledgments
Conflicts of Interest
References
- Suresh, S. Research funding: Global challenges need global solutions. Nature 2012, 490, 337. [Google Scholar] [CrossRef] [PubMed]
- Noll, H.-H. Social Indicators and Quality of Life Research: Background, Achievements and Current Trends. In Advances in Sociological Knowledge; Verlag für Sozialwissenschaften: Wiesbaden, Germany, 2004; pp. 151–181. [Google Scholar]
- Katz, S. The science of quality of life. J. Chronic Dis. 1987, 40, 459–463. [Google Scholar] [CrossRef]
- Meier, D.E.; Brawley, O.W. Palliative Care and the Quality of Life. J. Clin. Oncol. 2011, 29, 2750–2752. [Google Scholar] [CrossRef] [PubMed]
- Garrido-Cárdenas, J.A.; Mesa-Valle, C.; Manzano-Agugliaro, F. Human parasitology worldwide research. Parasitol. 2017, 145, 699–712. [Google Scholar] [CrossRef]
- Garrido-Cárdenas, J.A.; González-Cerón, L.; Manzano-Agugliaro, F.; Mesa-Valle, C. Plasmodium genomics: An approach for learning about and ending human malaria. Parasitol. Res. 2018, 118, 1–27. [Google Scholar] [CrossRef] [PubMed]
- Nerkar, A.; Shane, S. Determinants of invention commercialization: An empirical examination of academically sourced inventions. Strat. Manag. J. 2007, 28, 1155–1166. [Google Scholar] [CrossRef]
- Ramani, S.V.; De Looze, M.-A. Country-Specific Characteristics of Patent Applications in France, Germany and the UK in the Biotechnology Sectors. Technol. Anal. Strat. Manag. 2002, 14, 457–480. [Google Scholar] [CrossRef]
- Ramani, S.V.; De Looze, M.-A. Using patent statistics as knowledge base indicators in the biotechnology sectors: An application to France, Germany and the UK. Scientometrics 2002, 54, 319–346. [Google Scholar] [CrossRef]
- Stek, P.E.; Van Geenhuizen, M. Measuring the dynamics of an innovation system using patent data: A case study of South Korea, 2001–2010. Qual. Quant. 2014, 49, 1325–1343. [Google Scholar] [CrossRef]
- Homma, A.; Tanuri, A.; Duarte, A.J.; Marques, E.T.A.; De Almeida, A.; Martins, R.; Silva-Junior, J.B.; Possas, C. Vaccine research, development, and innovation in Brazil: A translational science perspective. Vaccine 2013, 31, B54–B60. [Google Scholar] [CrossRef]
- Narin, F.; Noma, E. Is technology becoming science? Scientometrics 1985, 7, 369–381. [Google Scholar] [CrossRef]
- Narin, F. Patent bibliometrics. Sci. 1994, 30, 147–155. [Google Scholar] [CrossRef]
- Harhoff, D.; Narin, F.; Scherer, F.; Vopel, K. Citation Frequency and the Value of Patented Inventions. Rev. Econ. Stat. 1999, 81, 511–515. [Google Scholar] [CrossRef]
- Collins, P.; Wyatt, S. Citations in patents to the basic research literature. Res. Policy 1988, 17, 65–74. [Google Scholar] [CrossRef]
- Lewison, G. Gastroenterology research in the United Kingdom: Funding sources and impact. Gut 1998, 43, 288–293. [Google Scholar] [CrossRef] [PubMed]
- Krauskopf, E. Cardiovascular disease: The Brazilian research contribution. Braz. J. Cardiovasc. Surg. 2019, 34. [Google Scholar] [CrossRef]
- Xu, H.; Winnink, J.; Yue, Z.; Liu, Z.; Yuan, G. Topic-linked innovation paths in science and technology. J. Inf. 2020, 14, 101014. [Google Scholar] [CrossRef]
- Xing, Z.; Yu, F.; Du, J.; Walker, J.; Paulson, C.B.; Mani, N.S.; Song, L.; Zhou, S.; Carvalho, D. Conversational Interfaces for Health: Bibliometric Analysis of Grants, Publications, and Patents. J. Med Internet Res. 2019, 21, e14672. [Google Scholar] [CrossRef]
- Qin, Y.; Qin, Z.D.; Chen, J.; Cai, C.G.; Li, L.; Feng, L.Y.; Wang, Z.; Duns, G.J.; He, N.Y.; Chen, Z.S.; et al. From Antimicrobial to Anticancer Peptides: The Transformation of Peptides. Recent Patents Anti-Cancer Drug Discov. 2019, 14, 70–84. [Google Scholar] [CrossRef]
- Plaza, L.G.; Albert, A.M. Biotechnology research and generation of patents of interest to the health system. Med. Clin. 2008, 131 (Suppl. 5), 55–59. [Google Scholar]
- Delfim FDrummond FCarmo IO Barroca AM Horta, T.; Kalapothakis, E. Evaluation of Brazilian Biotechnology Patent Activity from 1975 to 2010. Recent Patents DNA Gene Seq. 2012, 6, 145–159. [Google Scholar] [CrossRef]
- Cogollos, L.C.; Costoya, A.S.; Domínguez, R.L.; Calatayud, V.A.; de Dios, J.G.; Benavent, R.A. Bibliometría e indicadores de actividad científica (XI). Otros recursos útiles en la evaluación: Google Scholar, Microsoft Academic, 1findr, Dimensions y Lens. org. Acta pediátrica española 2018, 76, 123–130. [Google Scholar]
- Salmerón-Manzano, E.; Manzano-Agugliaro, F. The Electric Bicycle: Worldwide Research Trends. Energies 2018, 11, 1894. [Google Scholar] [CrossRef]
- Salmerón-Manzano, E.; Manzano-Agugliaro, F. Worldwide Research on Low Cost Technologies through Bibliometric Analysis. Invention 2020, 5, 9. [Google Scholar] [CrossRef]
- Salmerón-Manzano, E.; Manzano-Agugliaro, F. The Higher Education Sustainability through Virtual Laboratories: The Spanish University as Case of Study. Sustainability 2018, 10, 4040. [Google Scholar] [CrossRef]
- Stek, P.E. Mapping high R&D city-regions worldwide: A patent heat map approach. Qual. Quant. 2020, 54, 279–296. [Google Scholar] [CrossRef]
- Huang, M.-H.; Yang, H.-W.; Chen, D.-Z. Industry–academia collaboration in fuel cells: A perspective from paper and patent analysis. Scientometrics 2015, 105, 1301–1318. [Google Scholar] [CrossRef]
- OPM (Oficina Española de Patentes y Marcas). 2020. Available online: https://www.oepm.es/export/sites/oepm/comun/documentos_relacionados/Memorias_de_Actividades_y_Estadisticas/estudios_estadisticos/Solicitudes_Patentes_Nacionales_Universidades_2007_2018.pdf (accessed on 15 May 2020).
- Rodríguez, J.M.; Manzano-Agugliaro, F.; Garrido-Cárdenas, J.A. The state of global research on social work and disability. Soc. Work. Health Care 2019, 58, 839–853. [Google Scholar] [CrossRef]
- Garrido-Cárdenas, J.A.; Manzano-Agugliaro, F.; González-Cerón, L.; Montoya, F.G.; Alcayde, A.; Novas, N.; Mesa-Valle, C. The Identification of Scientific Communities and Their Approach to Worldwide Malaria Research. Int. J. Environ. Res. Public Health 2018, 15, 2703. [Google Scholar] [CrossRef]
- Garrido-Cárdenas, J.A.; Cebrián-Carmona, J.; González-Cerón, L.; Manzano-Agugliaro, F.; Mesa-Valle, C. Analysis of Global Research on Malaria and Plasmodium vivax. Int. J. Environ. Res. Public Health 2019, 16, 1928. [Google Scholar] [CrossRef]
- Vardell, E.; Feddern-Bekcan, T.; Moore, M. SciVal Experts: A Collaborative Tool. Med Ref. Serv. Q. 2011, 30, 283–294. [Google Scholar] [CrossRef]
- Scimago Journal & Country Rank Home Page. Available online: https://www.scimagojr.com/ (accessed on 1 May 2020).
- Scopus: Access and use Support Center Home Page. Available online: https://service.elsevier.com/app/answers/detail/a_id/14880/supporthub/scopus/ (accessed on 1 May 2020).
- Web of Science Group Home Page. Available online: https://clarivate.com/webofsciencegroup (accessed on 1 May 2020).
- Wang, Q.; Waltman, L. Large-scale analysis of the accuracy of the journal classification systems of Web of Science and Scopus. J. Inf. 2016, 10, 347–364. [Google Scholar] [CrossRef]
- Purkayastha, A.; Palmaro, E.; Falk-Krzesinski, H.; Baas, J. Comparison of two article-level, field-independent citation metrics: Field-Weighted Citation Impact (FWCI) and Relative Citation Ratio (RCR). J. Inf. 2019, 13, 635–642. [Google Scholar] [CrossRef]
- Garrido-Cárdenas, J.A.; Mesa-Valle, C.; Manzano-Agugliaro, F. Genetic approach towards a vaccine against malaria. Eur. J. Clin. Microbiol. Infect. Dis. 2018, 37, 1829–1839. [Google Scholar] [CrossRef] [PubMed]
- Garrido-Cárdenas, J.A.; De Lamo-Sevilla, C.; Cabezas-Fernández, M.; Manzano-Agugliaro, F.; Martínez-Lirola, M. Global tuberculosis research and its future prospects. Tuberc. 2020, 121, 101917. [Google Scholar] [CrossRef]
- Pascual-Leone, A.; Tormos, J.M.; Keenan, J.; Tarazona-Santabalbina, F.J.; Ca??ete, C.; Catal??, M.D. Study and Modulation of Human Cortical Excitability With Transcranial Magnetic Stimulation. J. Clin. Neurophysiol. 1998, 15, 333–343. [Google Scholar] [CrossRef]
- Fernández-García, A.; Juaidi, A.; Sutter, F.; Martínez-Arcos, L.; Manzano-Agugliaro, F. Solar Reflector Materials Degradation Due to the Sand Deposited on the Backside Protective Paints. Energies 2018, 11, 808. [Google Scholar] [CrossRef]













| Subject Area | Subject Area Classifications |
|---|---|
| Physical Sciences | Chemical Engineering |
| Chemistry | |
| Computer Science | |
| Earth and Planetary Sciences | |
| Energy | |
| Engineering | |
| Environmental Science | |
| Material Science | |
| Mathematics | |
| Physics and Astronomy | |
| Multidisciplinary | |
| Health Sciences | Medicine |
| Nursing | |
| Veterinary | |
| Dentistry | |
| Health Professions | |
| Multidisciplinary | |
| Social Sciences | Arts and Humanities |
| Business, Management and Accounting | |
| Decision Sciences | |
| Economics, Econometrics and Finance | |
| Psychology | |
| Social Sciences | |
| Multidisciplinary | |
| Life Sciences | Agricultural and Biological Sciences |
| Biochemistry, Genetics and Molecular Biology | |
| Immunology and Microbiology | |
| Neuroscience | |
| Pharmacology, Toxicology and Pharmaceutics | |
| Multidisciplinary |
| University | N Cited in Patents (NCP) | NCP without Collaboration | N (1998–2018) | TIP (TIP = NCP × 100/N) |
|---|---|---|---|---|
| University of Barcelona | 4089 | 781 | 68,392 | 5.98 |
| Autonomous University of Madrid | 3627 | 314 | 63,288 | 5.73 |
| Autonomous University of Barcelona | 3384 | 551 | 65,910 | 5.13 |
| Complutense University of Madrid | 3134 | 587 | 66,136 | 4.74 |
| University of Valencia | 1765 | 376 | 52,037 | 3.39 |
| Technical University of Catalonia | 1478 | 415 | 51,882 | 2.85 |
| Polytechnic University of Valencia | 1458 | 339 | 38,660 | 3.77 |
| University of Seville | 1274 | 268 | 37,233 | 3.42 |
| University of Santiago De Compostela | 1146 | 412 | 32,766 | 3.77 |
| University of Zaragoza | 1122 | 273 | 32,863 | 3.49 |
| University of The Basque Country | 1042 | 311 | 40,071 | 2.80 |
| University of Navarra | 1013 | 315 | 19,324 | 5.39 |
| University of Granada | 949 | 316 | 43,755 | 2.32 |
| University of Oviedo | 910 | 365 | 25,656 | 3.70 |
| Pompeu Fabra University | 902 | 50 | 19,366 | 4.70 |
| Technical University of Madrid | 859 | 197 | 37,155 | 2.43 |
| Universidad Rovira i Virgili | 751 | 190 | 19,691 | 3.81 |
| Universidad de Salamanca | 650 | 114 | 19,411 | 3.35 |
| University of Murcia | 595 | 270 | 20,699 | 2.87 |
| University of Málaga | 539 | 178 | 19,589 | 2.75 |
| Journal | N | SJR Category | Rank SJR | SJR Indicator | CiteScore Scopus | JCR Category | Rank JCR | Impact Factor (5 years) JCR |
|---|---|---|---|---|---|---|---|---|
| Journal of Biological Chemistry | 507 | Biochemistry | 37/446-Q1 | 2.403 | 3.92 | Biology & Biochemistry | 1/434-Q1 | 4.279 |
| Cell Biology | 45/288-Q1 | |||||||
| Molecular Biology | 69/409-Q1 | |||||||
| Journal of Agricultural and Food Chemistry | 350 | Agricultural and Biological Sciences (miscellaneous) | 32/272-Q1 | 1.111 | 3.8 | Agriculture, Multidisciplinary | 3/57-Q1 | 3.911 |
| Chemistry, Applied | 14/71-Q1 | |||||||
| Chemistry (miscellaneous) | 56/437-Q1 | Food Science &Technology | 28/135-Q1 | |||||
| Proceedings of the National Academy of Sciences of the United States of America (PNAS) | 321 | Multidisciplinary | 4/120-Q1 | 5.601 | 8.58 | Multidisciplinary Sciences | 7/69-Q1 | 10.600 |
| PLoS ONE | 292 | Agricultural and Biological Sciences (miscellaneous) | 32/272-Q1 | 1.100 | 2.97 | Multidisciplinary Sciences | 24/69-Q2 | 3.337 |
| Biochemistry, Genetics and Molecular Biology (miscellaneous) | 53/242-Q1 | |||||||
| Medicine (miscellaneous) | 474/2836-Q1 | |||||||
| Journal of the American Chemical Society | 253 | Biochemistry | 5/446-Q1 | 7.468 | 14.75 | Chemistry Multidisciplinary | 12/172-Q1 | 14.491 |
| Catalysis | 1/58-Q1 | |||||||
| Colloid and Surface Chemistry | 1/16-Q1 | |||||||
| Chemistry (miscellaneous) | 7/437-Q1 | |||||||
| Lecture Notes in Computer Science (including subseries Lecture Notes in Artificial Intelligence and Lecture Notes in Bioinformatics) | 253 | Computer Science (miscellaneous) | 131/449-Q2 | 0.283 | 1.06 | Computer Science, Theory & Methods (2005 is last year available) | 62/71-Q4 | n/a |
| Theoretical Computer Science | 96/160-Q3 | |||||||
| Nature | 236 | Multidisciplinary | 1/120-Q1 | 16.345 | 15.21 | Multidisciplinary Sciences | 1/69-Q1 | 45.819 |
| Journal of Organic Chemistry | 233 | Organic Chemistry | 15/177-Q1 | 1.607 | 4.57 | Chemistry, Organic | 7/57-Q1 | 4.224 |
| Journal of Medicinal Chemistry | 232 | Molecular Medicine | 18/173-Q1 | 2.287 | 1.05 | Chemistry, Medicinal | 3/61-Q1 | 6.060 |
| Drug Discovery | 7/167-Q1 | |||||||
| Blood | 221 | Biochemistry | 9/446-Q1 | 6.065 | 7.27 | Hematology | 1/73-Q1 | 13.206 |
| Cell Biology | 19/288-Q1 | |||||||
| Immunology | 10/216-Q1 | |||||||
| Hematology | 2/133-Q1 | |||||||
| Applied and Environmental Microbiology | 196 | Food Science | 11/301-Q1 | 1.663 | 4.18 | Biotechnology & Applied Microbiology | 33/162-Q1 | 4.701 |
| Biotechnology | 30/328-Q1 | |||||||
| Ecology | 27/357-Q1 | Microbiology | 38/133-Q2 | |||||
| Applied Microbiology and Biotechnology | 11/111-Q1 | |||||||
| Tetrahedron | 196 | Biochemistry | 228/446-Q3 | 0.709 | 2.39 | Chemistry, Organic | 26/57-Q2 | 2.193 |
| Organic Chemistry | 60/177-Q2 | |||||||
| Drug Discovery | 56/167-Q2 | |||||||
| Journal of Virology | 190 | Insect Science | 2/146-Q1 | 2.590 | 4.02 | Virology | 8/36-Q1 | 4.259 |
| Immunology | 25/216-Q1 | |||||||
| Microbiology | 15/149-Q1 | |||||||
| Virology | 8/70-Q1 | |||||||
| Cancer Research | 181 | Cancer Research | 11/216-Q1 | 4.047 | 6.94 | Oncology | 21/230-Q1 | 9.062 |
| Oncology | 14/368-Q1 | |||||||
| Journal of Chromatography A | 180 | Biochemistry | 122/446-Q2 | 1.188 | 3.78 | Biochemical Research Methods | 13/79-Q1 | 3.741 |
| Analytical Chemistry | 14/117-Q1 | |||||||
| Organic Chemistry | 27/177-Q1 | Chemistry, Analytical | 15/84-Q1 | |||||
| Medicine (miscellaneous) | 417/2836-Q1 | |||||||
| New England Journal of Medicine | 177 | Medicine (miscellaneous) | 3/2836-Q1 | 19.524 | 16.1 | Medicine, General & Internal | 1/160-Q1 | 70.331 |
| Applied Physics Letters | 167 | Physics and Astronomy (miscellaneous) | 29/267-Q1 | 1.331 | 3.58 | Physics, Applied | 31/148-Q1 | 3.352 |
| Clinical Cancer Research | 165 | Cancer Research | 7/216-Q1 | 4.965 | 8.32 | Oncology | 16/230-Q1 | 9.174 |
| Oncology | 10/368-Q1 | |||||||
| Chemistry—A European Journal | 164 | Catalysis | 8/58-Q1 | 1.842 | 4.77 | Chemistry, Multidisciplinary | 37/172-Q1 | 4.843 |
| Chemistry (miscellaneous) | 31/437-Q1 | |||||||
| Organic Chemistry | 8/177-Q1 | |||||||
| Angewandte Chemie—International Edition | 159 | Catalysis | 2/58-Q1 | 5.478 | 11.68 | Chemistry, Multidisciplinary | 17/172- Q1 | 12.359 |
| Chemistry (miscellaneous) | 12/437-Q1 | |||||||
| FEBS Letters | 159 | Biochemistry | 63/446-Q1 | 1.849 | 3.01 | Biochemistry & Molecular Biology | 160/299-Q3 | 3.386 |
| Biophysics | 10/133-Q1 | Biophysics | 30/73-Q2 | |||||
| Cell Biology | 76/288-Q2 | Cell Biology | 129/193-Q3 | |||||
| Genetics | 60/338-Q1 | |||||||
| Molecular Biology | 101/409-Q1 | |||||||
| Structural Biology | 14/53-Q2 |
| Topic Cluster Name | N | Topic Name | N |
|---|---|---|---|
| Neoplasms | 3062 | Neoplasms | 1180 |
| Patients | 2743 | Receptors | 828 |
| Catalysts | 1614 | Proteins | 464 |
| Synthesis (Chemical) | 956 | Cells | 463 |
| Models | 883 | Patients | 374 |
| Algorithms | 842 | Synthesis (chemical) | 348 |
| Genes | 821 | DNA | 339 |
| Hydrogenation | 795 | Carcinoma | 336 |
| Zeolites | 795 | Genes | 312 |
| Pharmaceutical Preparations | 686 | Mutation | 304 |
| Proteins | 656 | Pharmaceutical Preparations | 294 |
| Cells | 641 | Receptor | 288 |
| Catalysis | 617 | Peptides | 284 |
| T-Lymphocytes | 596 | T-Lymphocytes | 276 |
| Plants | 586 | Ligands | 269 |
| Bacteria | 555 | Breast Neoplasms | 263 |
| Solar Cells | 551 | Nanoparticles | 258 |
| Immunotherapy | 535 | Alzheimer Disease | 236 |
| Ligands | 495 | RNA | 232 |
| Breast Neoplasms | 489 | HIV-1 | 228 |
| University | N-MED 1 | NCP 2 | N3 | TIP 4 | TIP-MED 5 | % MED-TOT 6 |
|---|---|---|---|---|---|---|
| University of Navarra | 566 | 1013 | 19,324 | 5.24 | 2.93 | 55.87 |
| Autonomous University of Barcelona | 1690 | 3384 | 65,910 | 5.13 | 2.56 | 49.94 |
| University of Barcelona | 2001 | 4089 | 68,392 | 5.98 | 2.93 | 48.94 |
| Pompeu Fabra University | 372 | 902 | 19,366 | 4.66 | 1.92 | 41.24 |
| Complutense University | 1223 | 3134 | 66,136 | 4.74 | 1.85 | 39.02 |
| Polytechnic University of Valencia | 568 | 1458 | 38,660 | 3.77 | 1.47 | 38.96 |
| Universidad de Salamanca | 223 | 650 | 19,411 | 3.35 | 1.15 | 34.31 |
| Universidad Autónoma de Madrid | 1207 | 3627 | 63,288 | 5.73 | 1.91 | 33.28 |
| University of Valencia | 568 | 1765 | 52,037 | 3.39 | 1.09 | 32.18 |
| University of Santiago de Compostela | 312 | 1146 | 32,766 | 3.50 | 0.95 | 27.23 |
| University of Granada | 235 | 949 | 43,755 | 2.17 | 0.54 | 24.76 |
| University of Zaragoza | 268 | 1122 | 32,863 | 3.41 | 0.82 | 23.89 |
| University of Murcia | 133 | 595 | 20,699 | 2.87 | 0.64 | 22.35 |
| University of Valladolid | 89 | 426 | 17,007 | 2.50 | 0.52 | 20.89 |
| University of Oviedo | 189 | 910 | 25,656 | 3.55 | 0.74 | 20.77 |
| Universidad Rovira i Virgili | 124 | 751 | 19,691 | 3.81 | 0.63 | 16.51 |
| University of the Basque Country | 159 | 1042 | 40,071 | 2.60 | 0.40 | 15.26 |
| University of Seville | 143 | 1274 | 37,233 | 3.42 | 0.38 | 11.22 |
| Technical University of Madrid | 52 | 859 | 37,155 | 2.31 | 0.14 | 6.05 |
| Polytechnic University of Catalonia | 69 | 1478 | 51,882 | 2.85 | 0.13 | 4.67 |
| Topic Names | N = 335 |
|---|---|
| Breast Neoplasms, Receptor, Epidermal Growth Factor, Adjuvant trastuzumab | 27 |
| Receptor, Epidermal Growth Factor, Neoplasms, Antibodies, Monoclonal | 21 |
| Multiple Myeloma, Patients, Diagnosed multiple | 13 |
| Activated-Leukocyte Cell Adhesion Molecule, T-Lymphocytes, Activated leukocyte | 12 |
| Colorectal Neoplasms, Drug Therapy, Colorectal cancer | 11 |
| Colorectal Neoplasms, Mutation, Anti-epidermal growth | 10 |
| Breast Neoplasms, Receptor, Epidermal Growth Factor, Immunohistochemistry (IHC) | 9 |
| Sirolimus, Neoplasms, Mammalian target | 9 |
| Breast Neoplasms, Neoplasms, HER3 expression | 8 |
| Topic Names | N = 287 |
|---|---|
| Leukemia, Lymphocytic, Chronic, B-Cell, Patients, Lymphocytic leukemia | 19 |
| Lymphoma, Large B-Cell, Diffuse, Lymphoma, Rituximab cyclophosphamide | 18 |
| Lymphoma, Mantle-Cell, Patients, MCL patients | 16 |
| Tetraspanins, Cells, Cell migration | 10 |
| T-Lymphocytes, B-Lymphocytes, XIAP (X-linked inhibitor of apoptosis protein) deficiency | 8 |
| Multiple Myeloma, Plasma Cells, Cytogenetic abnormalities | 7 |
| Leukemia, Precursor Cell Lymphoblastic Leukemia-Lymphoma, Phenotype acute | 7 |
| Lymphoma, Follicular, Lymphoma, Mantle cell | 7 |
| Precursor Cell Lymphoblastic Leukemia-Lymphoma, Neoplasm, Residual, Disease MRD (Minimal residual disease) | 7 |
| Liver Transplantation, Liver, Liver allograft | 6 |
| Topic Names | N = 258 |
|---|---|
| DNA, Neoplasms, Liquid biopsies | 19 |
| DNA Repair, Carcinoma, Non-Small-Cell Lung, Repair cross-complementation | 18 |
| Carcinoma, Non-Small-Cell Lung, Receptor, Epidermal Growth Factor, Lung cancers | 16 |
| Epithelial-Mesenchymal Transition, Neoplasms, Epithelial-to-mesenchymal transition | 10 |
| Breast Neoplasms, Methylation, Suppressor genes | 8 |
| Breast Neoplasms, Neoplasms, Cancer subtypes | 7 |
| DNA Methylation, Methylation, Whole-genome bisulfite | 7 |
| Methyltransferases, DNA, Temozolomide (TMZ) | 7 |
| Precursor Cell Lymphoblastic Leukemia-Lymphoma, DNA Methylation, Methylation | 7 |
| Urinary Bladder Neoplasms, Carcinoma, Bladder cancers | 6 |
| Topic Names | N = 224 |
|---|---|
| Neoplasms, HLA Antigens, HLA class | 19 |
| Fetal Blood, Transplantation, Blood UCB (Umbilical Cord Blood) | 10 |
| T-Lymphocytes, Neoplasms, Cancer immunotherapy | 9 |
| HLA-G Antigens, HLA Antigens, SHLA-G levels | 8 |
| Lectins, C-Type, T-Lymphocytes, T cells | 8 |
| Killer Cells, Natural, Receptors, Natural Killer Cell, Ly49 receptors | 7 |
| Receptors, Antigen, T-Cell, T-Lymphocytes, Antigen receptor | 7 |
| Dendritic Cells, T-Lymphocytes, Plasmacytoid DCs | 5 |
| Interleukin-12, Neoplasms, Gene therapy | 5 |
| Receptors, KIR (Killer Immunoglobulin-like Receptor), Killer Cells, Natural, Killer immunoglobulin-like | 5 |
| Topic Names | N = 169 |
|---|---|
| Restless Legs Syndrome, Sleep, Patients | 15 |
| Tauopathies, Alzheimer Disease, Tau oligomers | 12 |
| Platelet-Rich Plasma, Blood Platelets, Intercellular Signaling Peptides and Proteins | 10 |
| Deep Brain Stimulation, Parkinson Disease, Microelectrode recording | 8 |
| Alpha-Synuclein, Parkinson Disease, Protein α-synuclein | 7 |
| Lipids, Lipolysis, Adipose triglyceride | 6 |
| Adrenoleukodystrophy, Fatty Acids, Acids VLCFA (Very Long Chain Fatty Acids) | 5 |
| Lewy Body Disease, Dementia, Probable DLB (Dementia with Lewy bodies) | 5 |
| Phenylketonurias, Phenylalanine, Phenylalanine levels | 5 |
| Alzheimer Disease, Amyloid, Amyloid plaques | 4 |
| Topic Names | N = 149 |
|---|---|
| Carcinoma, Hepatocellular, Survival, Sorafenib treatment | 20 |
| Hepatitis C, Chronic, Ribavirin, Hepacivirus | 13 |
| Carcinoma, Hepatocellular, Neoplasms, HCC (HepatoCellular Carcinoma) patients | 10 |
| HIV, Hepacivirus, HIV (Human Immunodeficiency Virus) /HCV (Hepatitis C Virus) co-infected | 10 |
| Hepatitis C, Liver Transplantation, Recurrent hepatitis | 8 |
| Elasticity Imaging Techniques, Fibrosis, Spleen stiffness | 7 |
| Hypertension, Portal, Fibrosis, Cirrhotic rats | 6 |
| Hemorrhage, Esophageal and Gastric Varices, Acute variceal | 4 |
| Hepacivirus, Ribavirin, Direct-acting antiviral | 4 |
| Carcinoma, Hepatocellular, Liver Transplantation, Microvascular invasion | 3 |
| Journal | N | SJR Category | Rank SJR | SJR Indicator | CiteScore Scopus | JCR Category | Rank JCR | Impact Factor (5 years) JCR |
|---|---|---|---|---|---|---|---|---|
| Blood | 221 | Biochemistry | 9/446-Q1 | 6.065 | 7.27 | Hematology | 1/73-Q1 | 13.206 |
| Cell Biology | 19/288-Q1 | |||||||
| Immunology | 10/216-Q1 | |||||||
| Hematology | 2/133-Q1 | |||||||
| Cancer Research | 181 | Cancer Research | 11/216-Q1 | 4.047 | 6.94 | Oncology | 21/230-Q1 | 9.062 |
| Oncology | 14/368-Q1 | |||||||
| New England Journal of Medicine | 177 | Medicine (miscellaneous) | 3/2836-Q1 | 19.524 | 16.1 | Medicine, General & Internal | 1/160-Q1 | 70.331 |
| Clinical Cancer Research | 165 | Cancer Research | 7/216-Q1 | 4.965 | 8.32 | Oncology | 16/230-Q1 | 9.174 |
| Oncology | 10/368-Q1 | |||||||
| Drugs of the Future | 155 | Pharmacology (medical) | 221/261-Q4 | 0.123 | 0.08 | Pharmacology & Pharmacy | 267/267-Q4 | 0.109 |
| Pharmacology | 283/330-Q4 | |||||||
| Journal of Immunology | 147 | Immunology | 28/216-Q1 | 2.521 | 4.41 | Immunology | 43/158-Q2 | 5.066 |
| Immunology and Allergy | 21/203-Q1 | |||||||
| Vaccine | 130 | Molecular Medicine | 28/173-Q1 | 1.759 | 3.18 | Immunolog Medicine, Research & Experimental | 78/158-Q2 57/136-Q2 | 3.293 |
| Immunology and Microbiology (miscellaneous) | 13/49-Q2 | |||||||
| Infectious Diseases | 41/286-Q1 | |||||||
| Public Health, Environmental and Occupational Health | 38/530-Q1 | |||||||
| Veterinary (miscellaneous) | 2/182-Q1 | |||||||
| Journal of Clinical Microbiology | 108 | Microbiology (medical) | 11/123-Q1 | 2.314 | 3.65 | Microbiology | 24/133-Q1 | 4.183 |
| The Lancet | 108 | Medicine (miscellaneous) | 5/2836-Q1 | 15.871 | 10.28 | Medicine, General & Internal | 2/160-Q1 | 54.664 |
| Antimicrobial Agents and Chemotherapy | 99 | Infectious Diseases | 29/286-Q1 | 2.096 | 4.34 | Microbiology Pharmacology & Pharmacy | 28/133-Q1 27/267-Q1 | 4.719 |
| Pharmacology (medical) | 11/261-Q1 | |||||||
| Pharmacology | 21/330-Q1 | |||||||
| Hepatology | 94 | Hepatology | 3/67-Q1 | 5.096 | 6.87 | Gastroenterology & Hepatology | 5/84-Q1 | 12.795 |
| Medicine (miscellaneous) | 39/2836-Q1 | |||||||
| Journal of Clinical Oncology | 91 | Cancer Research | 2/216-Q1 | 11.754 | 11.08 | Oncology | 5/230-Q1 | 22.565 |
| Medicine (miscellaneous) | 9/2836-Q1 | |||||||
| Oncology | 4/368-Q1 | |||||||
| Human Molecular Genetics | 84 | Genetics | 27/338-Q1 | 3.097 | 4.88 | Biochemistry & Molecular Biology Genetics & Heredity | 62/299-Q1 32/174-Q1 | 5.281 |
| Molecular Biology | 47/409-Q1 | |||||||
| Genetics (clinical) | 8/100-Q1 | |||||||
| Medicine (miscellaneous) | 75/2836-Q1 | |||||||
| Annals of Oncology | 78 | Hematology | 3/133-Q1 | 6.047 | 8.44 | Oncology | 9/230-Q1 | 11.791 |
| Medicine (miscellaneous) | 35/2836-Q1 | |||||||
| Oncology | 8/368-Q1 | |||||||
| Leukemia | 78 | Cancer Research Anesthesiology and Pain | 8/216-Q1 | 4.518 | 6.08 | Oncology Hematology | 14/230-Q1 4/73-Q1 | 9.679 |
| Medicine | 1/122-Q1 | |||||||
| Hematology | 5/133-Q1 | |||||||
| Oncology | 11/368-Q1 | |||||||
| Annals of the Rheumatic Diseases | 72 | Biochemistry, Genetics and Molecular Biology (miscellaneous) | 6/242-Q1 | 7.081 | 9.18 | Rheumatology | 2/31-Q1 | 12.692 |
| Immunology | 8/216-Q1 | |||||||
| Immunology and Allergy | 6/203-Q1 | |||||||
| Rheumatology | 1/60-Q1 | |||||||
| Journal of Hepatology | 72 | Hepatology | 2/67-Q1 | 6.274 | 9.32 | Gastroenterology & Hepatology | 3/84-Q1 | 14.265 |
| Gastroenterology | 71 | Gastroenterology | 1/145-Q1 | 7.384 | 7.07 | Gastroenterology & Hepatology | 2/84-Q1 | 19.066 |
| Hepatology | 1/67-Q1 | |||||||
| Haematologica | 66 | Hematology | 6/133-Q1 | 3.077 | 4.07 | Hematology | 7/73-Q1 | 6.931 |
| International Journal of Cancer | 65 | Cancer Research | 18/216-Q1 | 3.276 | 6.93 | Oncology | 51/230-Q1 | 6.210 |
| Oncology | 24/368-Q1 |
© 2020 by the authors. Licensee MDPI, Basel, Switzerland. This article is an open access article distributed under the terms and conditions of the Creative Commons Attribution (CC BY) license (http://creativecommons.org/licenses/by/4.0/).
Share and Cite
Cascajares, M.; Alcayde, A.; Garrido-Cardenas, J.A.; Manzano-Agugliaro, F. The Contribution of Spanish Science to Patents: Medicine as Case of Study. Int. J. Environ. Res. Public Health 2020, 17, 3638. https://doi.org/10.3390/ijerph17103638
Cascajares M, Alcayde A, Garrido-Cardenas JA, Manzano-Agugliaro F. The Contribution of Spanish Science to Patents: Medicine as Case of Study. International Journal of Environmental Research and Public Health. 2020; 17(10):3638. https://doi.org/10.3390/ijerph17103638
Chicago/Turabian StyleCascajares, Mila, Alfredo Alcayde, José Antonio Garrido-Cardenas, and Francisco Manzano-Agugliaro. 2020. "The Contribution of Spanish Science to Patents: Medicine as Case of Study" International Journal of Environmental Research and Public Health 17, no. 10: 3638. https://doi.org/10.3390/ijerph17103638
APA StyleCascajares, M., Alcayde, A., Garrido-Cardenas, J. A., & Manzano-Agugliaro, F. (2020). The Contribution of Spanish Science to Patents: Medicine as Case of Study. International Journal of Environmental Research and Public Health, 17(10), 3638. https://doi.org/10.3390/ijerph17103638

