COPE.er Method: Combating Digital Addiction via Online Peer Support Groups
Abstract
:1. Introduction
2. Background
2.1. Risk Factors of Digital Addiction
2.2. Modalities for Behavioural Change
Online Peer Groups
- Self-Psychology and its role in explaining, for example, concepts related to interpersonal conflict in social contexts (e.g., “role captivity”), the role of helping others to strengthen the identity, and how values are weighted based on the context (e.g., using the strength as an attribute to judge someone’s physical characteristics and the honesty attribute to judge the performance of a political party leader) [52].
- Cognitive Consistency Theory which suggests that behavioural change can motivate attitudinal change. This theory is linked to other theories such as Self-Perception theory, Balance theory, and Cognitive dissonance. It also highlights the role of helping others to resolve behavioural ambivalence [53].
- Helper therapy principle which suggests that those offering help are also benefiting from the commitment to behavioural maintenance, i.e., “self-persuasion through persuading others” [54]. This is also a recognised concept in Social Psychology [55]. For example, it is common to see recovered problem gamblers having their social network accounts to help others and at the same time demonstrate their new lifestyle and duration for which they are recovered which can be seen as a relapse prevention technique.
- Social Learning Theory which suggests that, in social contexts, some processes of the observational learning (e.g., “copying”, “internalisation”, and “role-taking”) can help to accelerate behavioural change [56].
- Group Psychotherapy which proposes some key factors of the help processes and dynamics when it is delivered in small groups. These factors include, for example, universality (i.e., realising that a problem is a common concern helps to alleviate isolation), altruism (i.e., the role of helping others can improve self-esteem and support the healing process), and installation of hope (i.e., increase help expectations can improve the treatment outcomes, e.g., mixing people at different stages of the rehabilitation can inspire those suffering from a higher severity and those starting the treatment) [57].
2.3. Theories of Behavioural Change
- Theory of Planned Behaviour [60] which is a social cognition model that emphasises the role of the intention to predict actions [61]. It is suitable to identify what to change, i.e., factors, but not to offer suggestions for change [62]. The theory constructs can be mapped to some processes of the Transtheoretical Model [63]. These processes are consciousness raising, environmental re-evaluation, dramatic relief, self-liberation. For example, self-liberation is about the belief in the ability to change, i.e., perceived behavioural control according to the theory of planned behaviour. Also, the theory can be utilised to identify which intervention strategies to use. For example, the normative influence as a persuasive principle [16] may yield better outcomes if the issue stems from erratic perception, e.g., “no one can reduce digital usage, it is both pervasive and mandatory”.
- The Control Theory [65] is “a general approach to understanding the self-regulating systems”. It requires goal(s) as a “reference value” to compare against the current rate of the behaviour. This theory is rarely used as a baseline for intervention systems for addictive behaviours due to the difficulty in setting standards [61] which stems from distorted goals (e.g., smoking improves mood) and conflicting ones (e.g., living healthy and enjoying the moment) [66]. Yet, this concept of behavioural monitoring has been widely used in self-regulating systems [61]. The use of software-assisted monitoring and feedback provides new potential for this theory for monitoring and combatting DA.
- Transtheoretical Model [67] which suggests that the behavioural change goes through five milestones: pre-contemplation, contemplation, preparation, action, and maintenance. It was pointed out that individuals might be trapped in one of the early stages unless the system applies planned interventions to progress them [67].
- Health Belief Model (HBM) [68] which has the main assumption that individuals “must feel personally vulnerable to a health threat”, as protective measures would be perceived necessary and, hence, potentially performed [69]. It was argued that while there is a lack of HBM-based interventions [61], the model can provide a useful understanding of DA. It was found that some constructs of the HBM (e.g., perceived benefits and barriers) are risk factors for the DA [70].
- Goal Setting Theory [71] which suggests that goal setting can have a positive impact on the performance. The two pillars of this theory are (i) specificity (i.e., “reference point”) in which targeting a specific goal(s) is more effective than ‘do-your-best’, and (ii) difficulty which revolves around the perceived capability to achieve the goals.
3. Aim, Foundations and Research Methodology
3.1. Research Aim, Background and Assumptions
3.2. Research Methodology
3.2.1. Observational Studies
- (1)
- A reference architecture which identifies the main components of online peer groups platforms to regulate DA (Section 5.1).
- (2)
- A set of design artefacts to assist the design development of such platforms. The artefacts, also, includes a list of nine heuristic principles to aid stakeholders to inspect the design and to ensure optimal functionality to combat addictive behaviours (Section 5.2).
- (3)
- A method consists of nine activities to bring focus, clear structure and the logic about the relationships between design decisions and intended functionality of online peer groups platforms. It also promotes participatory decisions making by involving end-users in the design activities (Section 5.3).
3.2.2. Case Study
- Understandability by assessing the extent the method is easy to grasp, and whether the provided tools are useful and straightforward to understand.
- Comprehensiveness by assessing the extent to which the method covers different activities needed in the design process.
- Appropriateness by assessing the applicability of the method to the process of designing for the online space for peer groups and its ability to support the design team to incorporate various good practices.
- Usefulness by evaluating how the method facilitates and enhances the communication and exchange of information during the design process and how it regulates the involvement of the end-users who potentially experience problematic usage of digital media as well as the participation and role of the counsellors.
Case Study Participants
Case Study Procedure
- The first phase involved designing a prototype online platform for peer groups for the given case study. The goal of this phase was to investigate how the participants collaborate to design a valid and adequate platform for the given peer group without the help of a designated method. Participants during this phase were not provided with the proposed method. Then, those who played the role of designers were asked to perform the design process including the interaction with end-users and a counsellor. At this stage, the interactions were not restricted and controlled, i.e., the designers decide for themselves when and how to interact with other participates and also decide what to ask. The protocol of this phase is illustrated in Figure 1.
- The second phase had the same goal of the first phase but was conducted with the aid of our proposed method which will be introduced in Section 5. This phase was focused on consolidating the understanding of how online platforms for peer groups can be designed from different perspectives, (i.e., counsellors, end-users and designers). Also, it helped in identifying further insights to improve the method artefacts. The protocol of this phase is illustrated in Figure 2.
- The designers were required to read the description of each fictional member, i.e., persona, and try to identify social roles, usage styles, general behaviours and any other aspects may have an influence on the design in terms of what features should or should not be offered to the group and how to combine and configure them.
- The COPE.er method is expected to be mainly used by designers in a design process which also involves end-users and counsellor(s), i.e., a designer-led process.
- All participants were informed in advance to the sessions about the other participants and their roles and expected contribution.
- In the first phase, i.e., without the help of the proposed method, the designers were expected to lead the process and try to involve and utilise other participants the way the designers see appropriate. In the second phase, i.e., with the help of the proposed method, guidance on how to involve and utilise them was offered.
- In both phases, the participants were provided with the same interfaces mock-ups to facilitate the discussions. The interfaces depicted an initial prototype for an online peer groups platform.
- Participants who were assigned to play the role of end-users were given the six members stories three days in advance. They were asked to read the description of each client and select one to roleplay it in both phases. They were also asked to read the descriptions of the selected members and try to simulate the effects that the addiction had on their daily life. They were also asked to be prepared for any question the designers or the counsellor may ask.
3.2.3. Data Analysis Approach
4. COPE.er: Stages and Design Principles
4.1. Formation Phase Processes
4.1.1. Assessment Processes
4.1.2. Matching Processes
4.1.3. Preparation Processes
4.2. Acting Phase Processes
4.2.1. Ongoing Assessment
4.2.2. Membership Duration Decisions
4.2.3. Moderation
4.3. Design Principles for Online Peer Groups
4.3.1. The Receptive Audience Pre-Requisite
- Individual responsibility to seek help.
- The individual perception that the change is not beyond personal control.
4.3.2. Online Peer Groups as an Adaptive Ecology
5. COPE.er: A Novel Method to Design Online Peer Groups Platforms
5.1. A Reference Architecture for Online Peer Groups
5.2. COPE.er Method Artefacts
5.2.1. Social Objects
- Purposes: the immediate motivator(s) of the assigned task or activity, e.g., ice breaking, goals setting, hope installation, and emotional support.
- Qualities: the interaction orientation that mediates planned purpose(s), i.e., the mode of delivery which can include socialisation, confrontation, competition and collaboration.
- Functionalities: the functional activities that support achieving the planned purpose(s), i.e., the method of delivery which can include problem-solving, diaries, stories sharing, and peer pressure such as self-monitoring or surveillance.
5.2.2. Functional Features
- Visibility levels: recognition and control are two opposing outcomes of visibility [94]. Visibility refers to negotiating the boundary between what can be private and public in addition to the parties who can view online social activities (e.g., posting content). Social activities are facilitated through functional features of the online platform. The visibility levels for online peer groups are; user, counsellor, specific peers, all peers, family and friends. The development team shall assess the possible combinations of these five elements and their assignment to the different features. For example, ‘posting content’ as a functional feature can be visible to the user only; the user and the counsellor; or all group members. Considering the group is formed for school students, the ‘goal progress’ as a feature may need to be visible to the user and counsellor as well as one or both parents as part of the family and friends’ visibility level.
- Usage restrictions: this refers to applying usage limitations to the frequency and duration of the features. The designers can assign the values; frequency (F), duration (D) or both (DF) in Table 4, and then provide more details in a separate specification document. This is illustrated by two examples shown in Table 5.
- Informational limitations: this refers to the information that can be accessed by a specific feature. For example, ‘addiction scoring’ may only consider certain applications in the calculations, e.g., games and social networks. Also, the feature may only report the type of content a user comments on, rather than the actual content, if ‘contextualising content tracking’ was assigned to be visible to all group members. The designers can tick (√) as shown in Table 4 and provide more details in a separate specification document. Table 6 illustrates an example.
- Time frame: this refers to when a feature can be enabled based on the stage of the treatment. The designers can tick (√) as shown in Table 4 and provide more details in a separate specification document. Table 7 illustrates an example. The time frame constraint utilises the transitions provided in [20].
5.2.3. COPE.er Guidelines
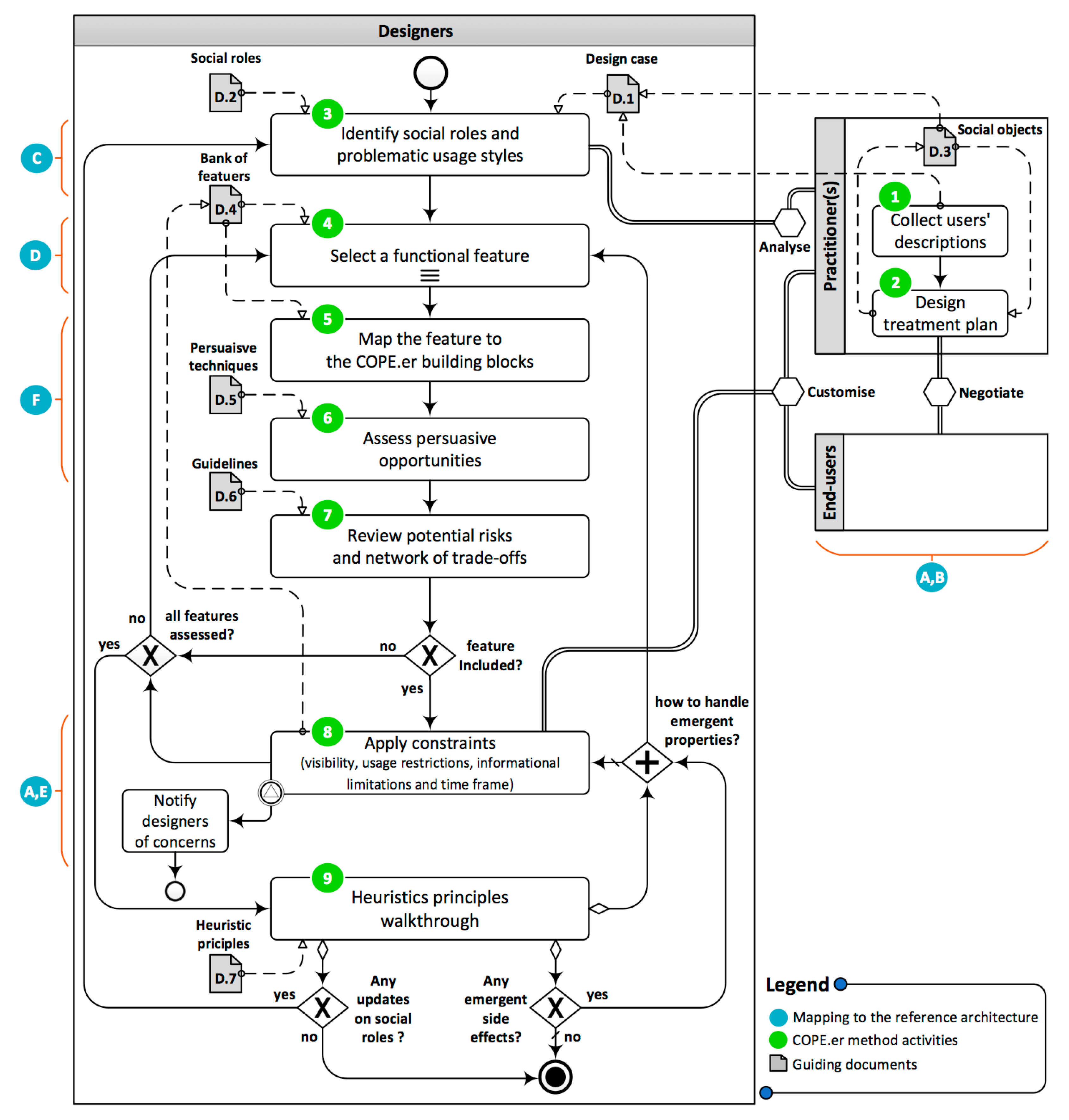
5.3. COPE.er Method Activities and Workflow
- Behaviours repository (D.1): a document where a counsellor stores all insights about groups’ members behaviours of a given group of peers.
- Social roles list (D.2): a document listing the roles exist in the social structure of small groups [20].
- Social objects list (D.3): a document listing the social objects (e.g., topics for discussions, events and activities) that interactions are driven by or revolve around [20].
- Interactive features repository (D.4): a bank of interactive features that can be implemented to online peer groups platforms (Table 4).
- Potential risks and network of trade-offs checklist (D.6): the list of potential risks listed in [81].
- Heuristics guidelines (D.7): a list of heuristics used to inspect online peer group platforms designs (Table 8).
- Member’s name or assigned pseudonym.
- General background (e.g., job, age and the date of joining the treatment centre).
- Digital usage which includes information about the usage styles including the technology being used, general motivations, and description of user feelings towards the usage.
- Counsellor’s notes which reflecting member’s social behaviour.
6. Method Evaluation
6.1. Governance of the Design Team Communication
- The end-users and counsellor(s) are advised to interact with the designers at the step of customising the level of visibility. Also, end-users are advised to participate when there is a concern or disagreement with an assigned level of visibility.
- The counsellor can intervene when the designers overlook an aspect that might negatively affect group performance or create side effects.
- When possible side-effects are detected, five countermeasures must be analysed to select the right mitigation approach. These countermeasures are (i) modifying the level of visibility, (ii) applying some constraints, e.g., a user can post no more than five times a day, (iii) adding another feature or functionality to minimise the risk of a feature, e.g., implementing some auditing capabilities if the private communications feature is enabled, (iv) utilising direct intervention of the group moderator, e.g., through offering some tasks and activities to the group members or suggesting one-to-one counselling, and (v) providing the counsellor with some recommendations related to the group restructuring. The last countermeasure is advised based on the severity of the side-effects, e.g., affecting all peers or some of them. Restructuring the group might require re-analysing the social roles already exist in the group. For example, if a peer has addictive behaviours associated with video gaming, he/she might need to be re-assigned to another group whose interaction environment is less gamified. This is instead of removing the gaming elements from the interaction environment of the original group.
6.2. Evaluating the Usefulness of the Proposed Method
- ◦
- Scenario (1): “Would you [the designers] include the feature, if it was at the level of what content an end-user may, for example, like, retweet or comment on, rather than the overall usage?”. The assumption here is that users’ awareness will be enhanced if they know the type of content associated with different interactions.
- ◦
- Scenario (2): “Would you [the designers] include the feature if it was visible to the user only?”.
- ◦
- Scenario (3): “Would you [the designers] be more inclined to think of ways to include it with a minimal side-effect, if you were reminded that this feature aims at enhancing users’ awareness?”.
The feature of declaring ‘mood’ is very important as it provides users with an opportunity to express their emotions. One of the fundamental aspects of treating addiction behaviours is to assess help-seekers expressing their emotions. Addiction behaviours always associated with the lack of emotional expression and quick fixes through the addiction of choice. In reference to the persuasive techniques, this feature can be mapped to the Rehearsal principle. In this principle, a system that is providing means with which to rehearse a behaviour can be more persuasive [16]. The feature can also be mapped to the Social learning principle. In this principle, users will be more motivated to perform a target behaviour if they can observe others performing the same behaviour [16].
7. Research Limitations
8. Conclusions
Author Contributions
Funding
Acknowledgments
Conflicts of Interest
References
- Alrobai, A.; McAlaney, J.; Phalp, K.; Ali, R. Online Peer Groups as a Persuasive Tool to Combat Digital Addiction. In Persuasive Technology; Springer-Verlag Inc.: Salzburg, Austria, 2016; Volume 9638, pp. 288–300. [Google Scholar]
- Block, J. Issues for DSM-V: Internet Addiction. Am. J. Psychiatry 2008, 165, 306–307. [Google Scholar] [CrossRef]
- Rémond, J.-J.; Romo, L. Analysis of Gambling in the Media Related to Screens: Immersion as a Predictor of Excessive Use? Int. J. Environ. Res. Public Health 2018, 15, 58. [Google Scholar] [CrossRef] [PubMed]
- Ryan, T.; Chester, A.; Reece, J.; Xenos, S. The uses and abuses of Facebook: A review of Facebook addiction. J. Behav. Addict. 2014, 3, 133–148. [Google Scholar] [CrossRef]
- Thomée, S. Mobile Phone Use and Mental Health. A Review of the Research That Takes a Psychological Perspective on Exposure. Int. J. Environ. Res. Public Health 2018, 15, 2692. [Google Scholar] [CrossRef]
- SZ, S.S.; Omar, S.Z.; Bolong, J.; Osman, M.N. Facebook addiction among female university students. Revista De Administratie Publica Si Politici Sociale 2011, 95–109. [Google Scholar]
- Cam, E.; Isbulan, O. A New Addiction for Teacher Candidates: Social Networks. Turk. Online J. Educ. Technol. 2012, 11, 14–19. [Google Scholar]
- Elphinston, R.A.; Noller, P. Time to Face It! Facebook Intrusion and the Implications for Romantic Jealousy and Relationship Satisfaction. Cyberpsychol. Behav. Soc. Netw. 2011, 14, 631–635. [Google Scholar] [CrossRef] [PubMed]
- Andreassen, C.S.; Torsheim, T.; Brunborg, G.S. Development of a Facebook addiction scale. Psychol. Rep. 2012, 110, 501–517. [Google Scholar] [CrossRef] [PubMed]
- Hong, F.-Y.; Huang, D.-H.; Lin, H.-Y.; Chiu, S.-L. Analysis of the psychological traits, Facebook usage, and Facebook addiction model of Taiwanese university students. Telemat. Inform. 2014, 31, 597–606. [Google Scholar] [CrossRef]
- Ali, R.; Jiang, N.; Phalp, K.; Muir, S.; McAlaney, J. The Emerging Requirement for Digital Addiction Labels; Fricker, S.A., Schneider, K., Eds.; Springer International Publishing: Cham, Switzerland, 2015; Volume 9013, pp. 198–213. [Google Scholar]
- Alrobai, A.; Phalp, K.; Ali, R. Digital Addiction: A Requirements Engineering Perspective. Requir. Eng. Found. Softw. Qual. 2014, 8396, 112–118. [Google Scholar]
- Su, W.; Fang, X.; Miller, J.K.; Wang, Y. Internet-Based Intervention for the Treatment of Online Addiction for College Students in China: A Pilot Study of the Healthy Online Self-Helping Center. Cyberpsychol. Behav. Soc. Netw. 2011, 14, 497–503. [Google Scholar] [CrossRef] [PubMed]
- Lee, H.; Ahn, H.; Choi, S.; Choi, W. The SAMS: Smartphone Addiction Management System and Verification. J. Med. Syst. 2014, 38, 1–10. [Google Scholar] [CrossRef] [PubMed]
- Ko, M.; Yang, S.; Lee, J.; Heizmann, C.; Jeong, J.; Lee, U.; Shin, D.; Yatani, K.; Song, J.; Chung, K.-M. NUGU: A Group-based Intervention App for Improving Self-Regulation of Limiting Smartphone Use. In Proceedings of the 18th ACM Conference on Computer Supported Cooperative Work & Social Computing, Vancouver, BC, Canada, 14–18 March 2015; pp. 1235–1245. [Google Scholar]
- Torning, K.; Oinas-Kukkonen, H. Persuasive system design: State of the art and future directions. In Proceedings of the 4th International Conference on Persuasive Technology, Claremont, CA, USA, 26–29 April 2009. Article No. 30. [Google Scholar]
- Bandura, A. Social cognitive theory: An agentic perspective. Annu. Rev. Psychol. 2001, 52, 1–26. [Google Scholar] [CrossRef] [PubMed]
- Leigh, S.; Flatt, S. App-based psychological interventions: Friend or foe? Evid. Based Ment. Health 2015, 18, 97–99. [Google Scholar] [CrossRef]
- Dishion, T.J.; McCord, J.; Poulin, F. When interventions harm: Peer groups and problem behavior. Am. Psychol. 1999, 54, 755–764. [Google Scholar] [CrossRef] [PubMed]
- Alrobai, A.; Dogan, H.; Phalp, K.; Ali, R. Building Online Platforms for Peer Support Groups as a Persuasive Behavior Change Technique. In Proceedings of the International Conference on Persuasive Technology, Waterloo, ON, Canada, 16–19 April 2018; pp. 1–13. [Google Scholar]
- Ko, C.-H.; Yen, J.-Y.; Chen, C.-S.; Yeh, Y.-C.; Yen, C.-F. Predictive values of psychiatric symptoms for internet addiction in adolescents: A 2-year prospective study. Arch. Pediatr. Adolesc. Med. 2009, 163, 937–943. [Google Scholar] [CrossRef] [PubMed]
- Oulasvirta, A.; Rattenbury, T.; Ma, L.; Raita, E. Habits make smartphone use more pervasive. Pers. Ubiquit. Comput. 2011, 16, 105–114. [Google Scholar] [CrossRef]
- Cheak, A.; Goh, G.; Chin, T.S. Online Social Networking Addiction: Exploring Its Relationship with Social Networking Dependency and Mood Modification among Undergraduates in Malaysia. 2012. Available online: http://www.globalresearch.com.my (accessed on 20 February 2019).
- Suler, J. The online disinhibition effect. CyberPsychol. Behav. 2004, 7, 321–326. [Google Scholar] [CrossRef] [PubMed]
- Tamir, D.I.; Mitchell, J.P. Disclosing information about the self is intrinsically rewarding. Proc. Natl. Acad. Sci. USA 2012, 109, 8038–8043. [Google Scholar] [CrossRef]
- Bellamy, A.; Hanewicz, C. An Exploratory Analyses of the Social Nature of Internet Addiction. Electron. J. Sociol. 2001, 1–22. [Google Scholar]
- Sternberg, R.J.; Grigorenko, E.L. Are cognitive styles still in style? Am. Psychol. 1997, 52, 700–712. [Google Scholar] [CrossRef]
- Chwaszcz, J.; Lelonek-Kuleta, B.; Wiechetek, M.; Niewiadomska, I.; Palacz-Chrisidis, A. Personality Traits, Strategies for Coping with Stress and the Level of Internet Addiction—A Study of Polish Secondary-School Students. Int. J. Environ. Res. Public Health 2018, 15, 987. [Google Scholar] [CrossRef]
- Sarramon, C.; Verdoux, H.; Schmitt, L.; Bourgeois, M. Addiction and personality traits: Sensation seeking, anhedonia, impulsivity. Encephale 1999, 25, 569–575. [Google Scholar]
- Griffiths, M. Does Internet and computer addiction exist? Some case study evidence. CyberPsychol. Behav. 2000, 3, 211–218. [Google Scholar] [CrossRef]
- Kujala, S.; Väänänen-Vainio-Mattila, K. Value of information systems and products: Understanding the users’ perspective and values. J. Inf. Technol. Theory Appl. 2009, 9, 23–29. [Google Scholar]
- Bumgarner, B.A. You have been poked: Exploring the uses and gratifications of Facebook among emerging adults. First Monday 2007, 12, 11. [Google Scholar] [CrossRef]
- Zimbardo, P. The Lucifer Effect; Random House: New York, NY, USA, 2011. [Google Scholar]
- Young, K.S.; de Abreu, C.N. Internet Addiction: A Handbook and Guide to Evaluation and Treatment; John Wiley & Sons: Hoboken, NJ, USA, 2011. [Google Scholar]
- Lee, U.; Lee, J.; Ko, M.; Lee, C.; Kim, Y.; Yang, S.; Yatani, K.; Gweon, G.; Chung, K.-M.; Song, J. Hooked on smartphones—An exploratory study on smartphone overuse among college students. CHI 2014. [Google Scholar] [CrossRef]
- Hart, J.; Ridley, C.; Taher, F.; Sas, C.; Dix, A. Exploring the facebook experience: A new approach to usability. In Proceedings of the 5th Nordic conference on Human-Computer Interaction: Building Bridges, Lund, Sweden, 20–22 October 2008; pp. 471–474. [Google Scholar]
- Chen, J.; Geyer, W.; Dugan, C.; Muller, M.J.; Guy, I. Make new friends, but keep the old: Recommending people on social networking sites. In Proceedings of the SIGCHI Conference on Human Factors in Computing Systems, Boston, MA, USA, 4–9 April 2009; pp. 201–210. [Google Scholar]
- Carr, N. The Shallows: What the Internet Is Doing to Our Brains; W. W. Norton & Company: New York, NY, USA, 2011. [Google Scholar]
- Wilkinson, C. Shutting out a World of Digital Distraction. Available online: http://www.telegraph.co.uk/culture/books/9522845/Shutting-out-a-world-of-digital-distraction.html (accessed on 16 December 2014).
- Petkova, A.P.; Rindova, V.P.; Gupta, A.K. No News Is Bad News: Sensegiving Activities, Media Attention, and Venture Capital Funding of New Technology Organizations. Organ. Sci. 2013, 24, 865–888. [Google Scholar] [CrossRef]
- Heath, C.; Tversky, A. Preference and Belief: Ambiguity and Competence in Choice under Uncertainty. J. Risk Uncertain. 1991, 4, 5–28. [Google Scholar] [CrossRef]
- Eyal, N. Hooked: How to Build Habit-Forming Products; Penguin Books Limited: London, UK, 2014. [Google Scholar]
- Lancaster, T.; Stead, L.F. Self-Help Interventions for Smoking Cessation; Lancaster, T., Ed.; John Wiley & Sons, Ltd.: Chichester, UK, 2005; Volume 98. [Google Scholar]
- Watkins, P.L.; Clum, G.A. Handbook of Self-Help Therapies; Taylor & Francis: New York, NY, USA, 2007. [Google Scholar]
- Hogan, B.E.; Linden, W.; Najarian, B. Social support interventions: Do they work? Clin. Psychol. Rev. 2002, 22, 383–442. [Google Scholar] [CrossRef]
- Cook, J.E.; Doyle, C. Working Alliance in Online Therapy as Compared to Face-to-Face Therapy—Preliminary Results. Cyberpsychol. Behav. 2002, 5, 95–105. [Google Scholar] [CrossRef]
- Loewald, H.W. On the Therapeutic Action of Psychoanalysis; International Journal of Psycho-Analysis: London, UK, 1960. [Google Scholar]
- Bordin, E.S. The generalizability of the psychoanalytic concept of the working alliance. Psychother. Theory Res. Pract. 1979, 16, 252–260. [Google Scholar] [CrossRef]
- Riva, G.; Wiederhold, B.K.; Cipresso, P. The Psychology of Social Networking Vol.2; De Gruyter Open: Warsaw, Poland, 2017; pp. 1–248. [Google Scholar]
- Barak, A.; Grohol, J.M. Current and Future Trends in Internet-Supported Mental Health Interventions. J. Technol. Hum. Serv. 2011, 29, 155–196. [Google Scholar] [CrossRef]
- Davidson, L.; Chinman, M.; Kloos, B.; Weingarten, R.; Stayner, D.; Tebes, J.K. Peer support among individuals with severe mental illness: A review of the evidence. Clin. Psychol. Sci. Pract. 2006, 6, 165–187. [Google Scholar] [CrossRef]
- Kaplan, H.B. Psychosocial Stress: Trends in Theory and Research; Elsevier Science: Amsterdam, The Netherlands, 2013. [Google Scholar]
- Petri, H.L.; Govern, J.M. Motivation: Theory, Research, and Application; Cengage Learning: Boston, MA, USA, 2012. [Google Scholar]
- Riessman, F. The “Helper” Therapy Principle. Soc. Work 1965, 10, 27–32. [Google Scholar]
- Leene, G.; Schuyt, T. The Power of the Stranger: Structures and Dynamics in Social Intervention—A Theoretical Framework; Routledge: Abingdon, UK, 2016. [Google Scholar]
- Bandura, A. Self-Efficacy: The Exercise of Control; Worth Publishers: New York, NY, USA, 1997. [Google Scholar]
- Yalom, I.D.; Leszcz, M. Theory and Practice of Group Psychotherapy; Hachette: London, UK, 2008. [Google Scholar]
- Hepworth, D.; Rooney, R.; Rooney, G.D.; Strom-Gottfried, K.; Larsen, J.A. Direct Social Work Practice: Theory and Skills; Cengage Learning: Boston, MA, USA, 2009. [Google Scholar]
- Fogg, B.J. Persuasive Technology: Using Computers to Change What We Think and Do (Interactive Technologies); Ubiquity: New York, NY, USA, 2002. [Google Scholar]
- Ajzen, I. The theory of planned behavior. Organ. Behav. Hum. Decis. Process. 1991, 50, 179–211. [Google Scholar] [CrossRef]
- Webb, T.L.; Sniehotta, F.F.; Michie, S. Using theories of behaviour change to inform interventions for addictive behaviours. Addiction 2010, 105, 1879–1892. [Google Scholar] [CrossRef]
- Hardeman, W.; Johnston, M.; Johnston, D.; Bonetti, D.; Wareham, N.; Kinmonth, A.L. Application of the Theory of Planned Behaviour in Behaviour Change Interventions: A Systematic Review. Psychol. Health 2010, 17, 123–158. [Google Scholar] [CrossRef]
- Prochaska, D.J.O. Transtheoretical Model of Behavior Change. In Encyclopedia of Behavioral Medicine; Gellman, M.D., Turner, J.R., Eds.; Springer: New York, NY, USA, 2013; pp. 1997–2000. [Google Scholar]
- Bandura, A. Social Foundation of Thought and Action: A Social-Cognitive View; Prentice-Hall: Englewood Cliffs, NJ, USA, 1986. [Google Scholar]
- Carver, C.S.; Scheier, M.F. Control theory: A useful conceptual framework for personality–social, clinical, and health psychology. Psychol. Bull. 1982, 92, 111–135. [Google Scholar] [CrossRef]
- Sayette, M.A.; Griffin, K.M. Self-regulatory failure and addiction. In Handbook of Self-Regulation: Research, Theory, and Applications; The Guilford Press: New York, NY, USA, 2004; pp. 447–465. [Google Scholar]
- Prochaska, J.O.; Velicer, W.F. The Transtheoretical Model of Health Behavior Change. Am. J. Health Promot. 1997, 12, 38–48. [Google Scholar] [CrossRef]
- Janz, N.K.; Becker, M.H. The Health Belief Model: A Decade Later. Health Educ. Q. 1984, 11, 1–47. [Google Scholar] [CrossRef] [PubMed]
- Nisbet, E.K.L.; Gick, M.L. Can health psychology help the planet? Applying theory and models of health behaviour to environmental actions. Can. Psychol. 2008, 49, 296–303. [Google Scholar] [CrossRef]
- Wang, Y.; Wu, A.M.S.; Lau, J.T.F. The health belief model and number of peers with internet addiction as inter-related factors of Internet addiction among secondary school students in Hong Kong. BMC Public Health 2016, 16, 272. [Google Scholar] [CrossRef] [PubMed]
- Locke, E.A.; Latham, G.P. A Theory of Goal Setting & Task Performance; Prentice Hall: Upper Saddle River, NJ, USA, 1990. [Google Scholar]
- Kietzmann, J.H.; Hermkens, K.; McCarthy, I.P.; Silvestre, B.S. Social media? Get serious! Understanding the functional building blocks of social media. Bus. Horiz. 2011, 54, 241–251. [Google Scholar] [CrossRef]
- Kuss, D.J.; van Rooij, A.J.; Shorter, G.W.; Griffiths, M.D.; van de Mheen, D. Internet addiction in adolescents: Prevalence and risk factors. J. Manag. Policy Pract. 2013, 29, 1987–1996. [Google Scholar] [CrossRef]
- Ng, J.; Leong, E. Net Alert!: Helping Your Child Overcome Internet Addiction through Building Strong Relationships; Candid Creation Publising: Singapore, 2009. [Google Scholar]
- Alavi, S.S.; Ferdosi, M.; Jannatifard, F. Behavioral addiction versus substance addiction: Correspondence of psychiatric and psychological views. Int. J. Prev. Med. 2012, 3, 290–294. [Google Scholar]
- Fisoun, V.; Floros, G.; Siomos, K.; Geroukalis, D.; Navridis, K. Internet Addiction as an Important Predictor in Early Detection of Adolescent Drug Use Experience—Implications for Research and Practice. J. Addict. Med. 2012, 6, 77–84. [Google Scholar] [CrossRef]
- Lee, Y.S.; Han, D.H.; Kim, S.M.; Renshaw, P.F. Substance abuse precedes internet addiction. Addict. Behav. 2013, 38, 2022–2025. [Google Scholar] [CrossRef]
- Davis, J. Design methods for ethical persuasive computing. In Proceedings of the PERSUASIVE, Claremont, CA, USA, 26–29 April 2009. [Google Scholar]
- Alrobai, A. Engineering Social Networking to Combat Digital Addiction: The Case of Online Peer Groups. Ph.D. Thesis, Bournemouth University, Poole, UK, 29 June 2018. [Google Scholar]
- Alrobai, A.; McAlaney, J.; Phalp, K.; Ali, R. Exploring the Risk Factors of Interactive E-Health Interventions for Digital Addiction. Int. J. Sociotechnol. Knowl. Dev. 2016, 8, 1–15. [Google Scholar] [CrossRef]
- Alrobai, A.; McAlaney, J.; Dogan, H.; Phalp, K.; Ali, R. Exploring the Requirements and Design of Persuasive Intervention Technology to Combat Digital Addiction. HCSE/HESSD 2016, 9856, 130–150. [Google Scholar]
- Ewing, J.A. Detecting alcoholism: The CAGE questionnaire. JAMA 1984, 1905–1907. [Google Scholar] [CrossRef]
- Lidwell, W.; Holden, K.; Butler, J. Universal Principles of Design; Rockport: Newton, MA, USA, 2010. [Google Scholar]
- Lazar, D.J.; Feng, D.J.H.; Hochheiser, D.H. Research Methods in Human-Computer Interaction; John Wiley & Sons: West Sussex, UK, 2010. [Google Scholar]
- Hsieh, H.F. Three Approaches to Qualitative Content Analysis. Qual. Health Res. 2005, 15, 1277–1288. [Google Scholar] [CrossRef]
- Miller, W.R.; Harris, R.J. A simple scale of Gorski’s warning signs for relapse. J. Stud. Alcohol 2000, 61, 759–765. [Google Scholar] [CrossRef]
- CASAA. The AWARE Questionnaire, 3rd ed.; Center on Alcoholism, Substance Abuse, and Addiction (CASAA): Albuquerque, NM, USA, 2000; pp. 1–5. [Google Scholar]
- Toseland, R.W.; Rivas, R.F. An Introduction to Group Work Practice; Pearson Education Limited: Essex, UK, 2005. [Google Scholar]
- Alcoholics Anonymous the 12 Steps of AA. Available online: http://www.alcoholics-anonymous.org.uk/About-AA/The-12-Steps-of-AA (accessed on 22 June 2017).
- Miller, W.R. Motivational Interviewing with Problem Drinkers. Behav. Cognit. Psychother. 1983, 11, 147–172. [Google Scholar] [CrossRef]
- Gorski, T. Denial Checklist. Available online: http://www.tgorski.com/clin_mod/dmc/denial_checklist.htm (accessed on 11 January 2017).
- Cetina, K.K. Sociality with Objects: Social Relations in Postsocial Knowledge Societies. Theory Cult. Soc. 1997, 14, 1–30. [Google Scholar] [CrossRef]
- Postman, N. The reformed English curriculum. In High School 1980: The Shape of the Future in American Secondary Education; Pitman: New York, NY, USA, 1980. [Google Scholar]
- Brighenti, A. Visibility: A Category for the Social Sciences. Curr. Sociol. 2007, 55, 323–342. [Google Scholar] [CrossRef]
- Saunders, M.; Lewis, P.; Thornhill, A. Research Methods for Business Students; Pearson Education: Essex, UK, 2009; Volume 37, pp. 614–1046. [Google Scholar]
- Charles, D.; McDonough, S. A Participatory Design Framework for the Gamification of Rehabilitation Systems; Virtual Reality & Associated Technologies Gothenburg; Nova Science Publishers: Hauppauge, NY, USA, 2014; pp. 2–9. [Google Scholar]
- Hoddinott, P.; Allan, K.; Avenell, A.; Britten, J. Group Interventions to Improve Health Outcomes: A Framework for Their Design and Delivery; BMC Public Health: London, UK, 2010; Volume 10, p. 800. [Google Scholar]





| Participants | Role | Age | Gender | Field of Study | Years of Experience |
|---|---|---|---|---|---|
| P1 | Designer | 30–40 | Male | Computing | 13 |
| P2 | Designer | 30–40 | Male | Computing | 8 |
| P3 | Designer | 30–40 | Male | Computing | 5 |
| P4 | Designer | 30–40 | Female | Computing | 5 |
| P5 | Counsellor | 40–50 | Male | Psychology | 17 |
| P6 | End-user | 20–30 | Male | Computing | N/A 1 |
| P7 | End-user | 20–30 | Male | Computing | N/A 1 |
| P8 | End-user | 20–30 | Female | Computing | N/A 1 |
| Participants | Designing for Behavioural Change | Behavioural Addiction | Human-Computer Interaction | Social Informatics | User Involvement | ||||||||||||||||||||
|---|---|---|---|---|---|---|---|---|---|---|---|---|---|---|---|---|---|---|---|---|---|---|---|---|---|
| 1 | 2 | 3 | 4 | 5 | 1 | 2 | 3 | 4 | 5 | 1 | 2 | 3 | 4 | 5 | 1 | 2 | 3 | 4 | 5 | 1 | 2 | 3 | 4 | 5 | |
| P1 | ● | ● | ● | ● | ● | ||||||||||||||||||||
| P2 | ● | ● | ● | ● | ● | ||||||||||||||||||||
| P3 | ● | ● | ● | ● | ● | ||||||||||||||||||||
| P4 | ● | ● | ● | ● | ● | ||||||||||||||||||||
| P5 | ● | ● | ● | ● | ● | ||||||||||||||||||||
| ■ | A feature with great implication on a given building block (e.g., ‘Announcing location’ has a greater implication on the Presence block) |
| ■ | A feature with less or indirect implication on a given building block (e.g., ‘Announcing location’ has an indirect implication on the Reputation block) |
| □ | A feature with insignificant implication on a given building block (e.g., ‘Announcing location’ does not have a significant implication on the Conversation block) |




| Features | Frequency (F) | Duration (D) |
|---|---|---|
| My mood | Three times a day (7 h gap between each) | N/A |
| Group chatting | Only during formal group meetings | Free-floating mode during the first 30 min Round robin mode during the rest of the session |
| Features | Informational Limitations |
|---|---|
| Addiction scoring | Include: Facebook, Twitter and Instagram Exclude: LinkedIn, the calendar and the COPE.er app |
| Features | Time Frame |
|---|---|
| My mood | Starts: Day 1 of the treatment programme Ends: Independency encouragement transition |
| Leaderboard | Starts: End of group therapy transition Ends: End of the rehabilitation programme transition |
| Principles |
|---|
| Principle 1: Social equality rather than hierarchy Members of peer groups enjoy more democratic atmosphere where privileged positions are not explicit in group interactions. The system should boost the equity principle and give users the freedom to interact without pressure from higher-status peers. Avoid implementing features for earning social status, e.g., number of “followers” or useful comments which leads to social hierarchy. |
| Principle 2: Instinct to survive Confrontational communication is an inherent feature of any addiction rehab modality. However, the system should minimise triggering justification, defensiveness and denial attitude which are universal traits among addicts. Take objective stance by providing fact-based messages (e.g., usage frequency) to break through denial. Use plural pronouns “We” in messages that have negative connotations to reduce fear and to give a sense of belonging, support and empathy. The singular pronoun “I” may be used for self-judgment. Avoid sharp loss of points may trigger the feeling of “nothing is working!” or “this is not for me!”. |
| Principle 3: Encourage collaborative decision making Users might experience unconscious bias in selecting among alternatives that require willpower. The system should facilitate group’s collaborative decision to balance ownership and productivity. Enable users to choose visualisation format of their performance. However, goals setting is better to be selected collectively by group members. |
| Principle 4: Focus on the self The system should help users to focus on the self rather than walking others’ programme. Also, avoid interactions that change priorities and shift the focus away from self-improvement. The system should be a mechanism to focus on the self rather than to socialise with others. Economise surveillance. Do not emphasise peers’ evaluation to reduce self-avoidance as users more reluctant to discuss personal issues. Allow users to comment on others’ tasks if they are relevant to their group work only. |
| Principle 5: Prevent selective and optimised self-presentation In social situations, users often try to showcase themselves to influence others perception and to aim a specific impression. The system should discourage the motive of self-presentation and use the true-self. Profile feature in some classical social platforms (e.g., Twitter) has less emphasis on self-presentation, while others (e.g., Facebook) enable associating pictures and attitude statements to the personal profile. While groups can be provided with more freedom to feature their positive ideology, individuals should not be encouraged to do so. Avoid enabling users to keep updating their profile pictures. |
| Principle 6: Eliminate private relationships and subgroups Users worry about others more than the self to escape personal feeling and thoughts. The system should avoid interactions that facilitate one-to-one relationships. The system should detect users who intentionally like posts of a specific person when it is a tactic to get attention. Such interaction may lead to romance as a way of easing the pain. Avoid private communication which may lead to one-to-one relationships (e.g., add friend and poke). Users should not be enabled to self-select who they would like to see their progress, goals, badges, etc. |
| Principle 7: Learning before doing Users require tasks and reasonable time that match their current treatment level. The system should always start with learning-oriented tasks, goals, and actions. The system may add competition elements only in the later stages of treatment. This is to allow time for individual stabilisation, and group development, norms and cohesion. In the early stages, users may also lack adequate coping skills. |
| Principle 8: Encourage user self-labelling and personalisation The system should use self-labelling for behaviours that their effect remains at the individual level to increase relevance and memorability. Offer options for users to re-phrase messages in the way that describe their behaviours. For behaviours that will be seen by others, self-labelling may be manipulated to maintain reputation and self-image. |
| Principle 9: Emphasis dispositional attribution The system should persuade users to always relate the responsibility to individual factors rather than external factors. “Consequences” as a term stresses personal choices, while “punishment” diverts the attention away from self-responsibility. Assessment of an individual’s low-quality performance should start with addressing personal causes, while user relocation can be the last remedy. Evaluating what members add to a group rather than what the group adds to them. For example, the system may reduce the features users can use to judge qualities of the activity (e.g., suitability and difficulty) and focus on evaluating members’ performance in that activity. |
© 2019 by the authors. Licensee MDPI, Basel, Switzerland. This article is an open access article distributed under the terms and conditions of the Creative Commons Attribution (CC BY) license (http://creativecommons.org/licenses/by/4.0/).
Share and Cite
Alrobai, A.; Algashami, A.; Dogan, H.; Corner, T.; Phalp, K.; Ali, R. COPE.er Method: Combating Digital Addiction via Online Peer Support Groups. Int. J. Environ. Res. Public Health 2019, 16, 1162. https://doi.org/10.3390/ijerph16071162
Alrobai A, Algashami A, Dogan H, Corner T, Phalp K, Ali R. COPE.er Method: Combating Digital Addiction via Online Peer Support Groups. International Journal of Environmental Research and Public Health. 2019; 16(7):1162. https://doi.org/10.3390/ijerph16071162
Chicago/Turabian StyleAlrobai, Amen, Abdullah Algashami, Huseyin Dogan, Tessa Corner, Keith Phalp, and Raian Ali. 2019. "COPE.er Method: Combating Digital Addiction via Online Peer Support Groups" International Journal of Environmental Research and Public Health 16, no. 7: 1162. https://doi.org/10.3390/ijerph16071162
APA StyleAlrobai, A., Algashami, A., Dogan, H., Corner, T., Phalp, K., & Ali, R. (2019). COPE.er Method: Combating Digital Addiction via Online Peer Support Groups. International Journal of Environmental Research and Public Health, 16(7), 1162. https://doi.org/10.3390/ijerph16071162

