Citrus Disease Detection Based on Dilated Reparam Feature Enhancement and Shared Parameter Head
Abstract
1. Introduction
- 1.
- Proposing the DR module, which enhances multi-scale feature extraction through dilated convolutions and re-parameterization techniques.
- 2.
- Designing the Detect_Shared detection head to reduce redundant parameters by leveraging partial convolution and channel fusion.
- 3.
- Achieving a balanced design that integrates lightweight performance with high accuracy.
2. Materials and Methods
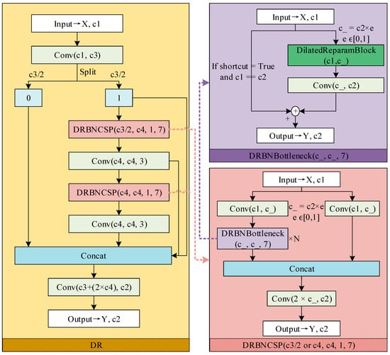
2.1. DR Module
2.2. Efficient Head Design
2.2.1. Coupled Head
2.2.2. Decoupled Head
2.2.3. Shared Parameter Head
2.3. Loss Function
3. Experimental Setup
3.1. Data Acquisition
3.2. Experimental Environment
3.3. Evaluation Metrics
4. Experiments
4.1. Algorithm Ablation Experiments
4.2. Sensitivity Testing of the Model to Specific Disease Categories
- 1.
- Symptom Ambiguity: Nutritional deficiency manifests through non-specific indicators like chromatic variation, growth retardation, and morphological abnormalities, contrasting with distinct visual markers in anthracnose or Huanglongbing.
- 2.
- Insufficient Sample Diversity: Despite relatively abundant samples (708), the dataset fails to comprehensively cover all nutritional deficiency variations, limiting model generalization.
- 3.
- Environmental Complexity: Orchard conditions involving variable illumination, heterogeneous leaf backgrounds, and co-occurring biotic/abiotic stressors particularly interfere with detecting subtle nutritional deficiency symptoms.
4.3. Evaluation of Model Fineness
4.4. Comparison of Detection Performance Among Different Algorithms
4.5. Comparison of Lightweight Performance
5. Visualization Analysis
5.1. Heatmap Visualization
5.2. Model Recognition Performance Display
5.3. Testing Results
6. Discussion
7. Conclusions
Author Contributions
Funding
Institutional Review Board Statement
Informed Consent Statement
Data Availability Statement
Conflicts of Interest
References
- Pinna, D.; Pezzuolo, A.; Cogato, A.; Pornaro, C.; Macolino, S.; Marinello, F. Applications of satellite platforms and machine learning for mapping and monitoring grasslands and pastures: A systematic and comprehensive review. Smart Agric. Technol. 2024, 9, 100571. [Google Scholar] [CrossRef]
- Lu, L.; Li, L.; Lu, S.; Tang, H. Design and experimentation of the transport mechanism for mulberry leaf harvesting machine in hilly terrain. J. Chin. Agric. Mech. 2024, 45, 133–139. [Google Scholar] [CrossRef]
- Limayem, A.; Martin, E.M.; Shankar, S. Study on the citrus greening disease: Current challenges and novel therapies. Microb. Pathogen. 2024, 192, 106688. [Google Scholar] [CrossRef]
- Wang, Y.F.; Shi, Y.; Li, H.L.; Chang, J.X. Understanding Citrus Viroid Interactions: Experience and Prospects. Viruses 2024, 16, 577. [Google Scholar] [CrossRef]
- Chen, Y.; Huang, Y.; Zhang, Z.; Wang, Z.; Liu, B.; Liu, C.; Huang, C.; Dong, S.; Pu, X.; Wan, F.; et al. Plant image recognition with deep learning: A review. Comput. Electron. Agric. 2023, 212, 108072. [Google Scholar] [CrossRef]
- Kurmi, Y.; Saxena, P.; Kirar, B.S.; Gangwar, S.; Chaurasia, V.; Goel, A. Deep CNN model for crops’ diseases detection using leaf images. Multidimension. Syst. Signal Process. 2022, 33, 981–1000. [Google Scholar] [CrossRef]
- Dou, S.Q.; Wang, L.; Fan, D.L.; Miao, L.L.; Yan, J.C.; He, H.C. Classification of Citrus Huanglongbing Degree Based on CBAM-MobileNetV2 and Transfer Learning. Sensors 2023, 23, 5587. [Google Scholar] [CrossRef] [PubMed]
- Qiu, R.Z.; Chen, S.P.; Chi, M.X.; Wang, R.B.; Huang, T.; Fan, G.C.; Zhao, J.; Weng, Q.Y. An automatic identification system for citrus greening disease (Huanglongbing) using a YOLO convolutional neural network. Front. Plant Sci. 2022, 13, 1002606. [Google Scholar]
- Uguz, S.; Sikaroglu, G.; Yagiz, A. Disease detection and physical disorders classification for citrus fruit images using convolutional neural network. J. Food Meas. Charact. 2023, 17, 2353–2362. [Google Scholar]
- Dhiman, P.; Manoharan, P.; Lilhore, U.K.; Alroobaea, R.; Kaur, A.; Iwendi, C.; Alsafyani, M.; Baqasah, A.M.; Raahemifar, K. PFDI: A precise fruit disease identification model based on context data fusion with faster-CNN in edge computing environment. EURASIP J. Adv. Signal Process. 2023, 2023, 72. [Google Scholar]
- Zhang, F.K.; Jin, X.B.; Lin, G.; Jiang, J.; Wang, M.Z.; An, S.; Hu, J.H.; Lyu, Q. Hybrid attention network for citrus disease identification. Comput. Electron. Agric. 2024, 220, 108907. [Google Scholar] [CrossRef]
- Zhang, Y.; Li, L.; Chun, C.; Wen, Y.; Xu, G. Multi-scale feature adaptive fusion model for real-time detection in complex citrus orchard environments. Comput. Electron. Agric. 2024, 219, 108836. [Google Scholar] [CrossRef]
- Xiao, D.Q.; Zeng, R.L.; Liu, Y.F.; Huang, Y.G.; Liu, J.B.; Feng, J.Z.; Zhang, X.L. Citrus greening disease recognition algorithm based on classification network using TRL-GAN. Comput. Electron. Agric. 2022, 200, 107206. [Google Scholar] [CrossRef]
- Dai, Q.F.; Guo, Y.H.; Li, Z.; Song, S.R.; Lyu, S.; Sun, D.Z.; Wang, Y.; Chen, Z.W. Citrus Disease Image Generation and Classification Based on Improved FastGAN and EfficientNet-B5. Agronomy 2023, 13, 988. [Google Scholar] [CrossRef]
- Sankaran, S.; Subbiah, D.; Chokkalingam, B.S. CitrusDiseaseNet: An integrated approach for automated citrus disease detection using deep learning and kernel extreme learning machine. Earth Sci. Inf. 2024, 17, 3053–3070. [Google Scholar] [CrossRef]
- Wang, T.; Li, J.; He, L.; Deng, L.; Zheng, Y.; Yi, S.; Xie, R.; Lyu, Q. Citrus canopy volume estimation using UAV oblique photography. Int. J. Precis. Agric. Aviat. 2021, 4, 22–28. [Google Scholar] [CrossRef]
- Li, L.; Lu, S.; Ren, H.; Xu, G.; Zhou, Y. Mulberry Branch Identification and Location Method Based on Improved YOLO v5 in Complex Environment. Trans. Chin. Soc. Agric. Mach. 2024, 55, 249–257. [Google Scholar]
- Dong, R.H.; Shiraiwa, A.; Pawasut, A.; Sreechun, K.; Hayashi, T. Diagnosis of Citrus Greening Using Artificial Intelligence: A Faster Region-Based Convolutional Neural Network Approach with Convolution Block Attention Module-Integrated VGGNet and ResNet Models. Plants 2024, 13, 1631. [Google Scholar] [CrossRef]
- Thakuria, D.; Chaliha, C.; Dutta, P.; Sinha, S.; Uzir, P.; Singh, S.B.; Hazarika, S.; Sahoo, L.; Kharbikar, L.L.; Singh, D. Citrus Huanglongbing (HLB): Diagnostic and management options. Physiol. Mol. Plant Pathol. 2023, 125, 102016. [Google Scholar] [CrossRef]
- Varghese, R.; Sambath, M. YOLOv8: A Novel Object Detection Algorithm with Enhanced Performance and Robustness. In Proceedings of the 2024 International Conference on Advances in Data Engineering and Intelligent Computing Systems (ADICS), Chennai, India, 18–19 April 2024; pp. 1–6. [Google Scholar]
- Wang, C.-Y.; Yeh, I.-H.; Liao, H. YOLOv9: Learning What You Want to Learn Using Programmable Gradient Information. arXiv 2024, arXiv:2402.13616. [Google Scholar]
- Liu, Z.; Mao, H.; Wu, C.; Feichtenhofer, C.; Darrell, T.; Xie, S. A ConvNet for the 2020s. In Proceedings of the 2022 IEEE/CVF Conference on Computer Vision and Pattern Recognition (CVPR), New Orleans, LA, USA, 12–24 June 2022; pp. 11966–11976. [Google Scholar]
- Ding, X.; Zhang, Y.; Ge, Y.; Zhao, S.; Song, L.; Yue, X.; Shan, Y. UniRepLKNet: A Universal Perception Large-Kernel ConvNet for Audio, Video, Point Cloud, Time-Series and Image Recognition. arXiv 2023, arXiv:2311.15599. [Google Scholar]
- Gai, R.; Liu, Y.; Xu, G. TL-YOLOv8: A Blueberry Fruit Detection Algorithm Based on Improved YOLOv8 and Transfer Learning. IEEE Access 2024, 12, 86378–86390. [Google Scholar] [CrossRef]
- Guo, J.; Wang, S.; Chen, X.; Chen, W.; Wei, Z. QL-YOLOv8s: Precisely Optimized Lightweight YOLOv8 Pavement Disease Detection Model. IEEE Access 2024, 12, 128392–128403. [Google Scholar] [CrossRef]
- Chen, J.; Kao, S.-h.; He, H.; Zhuo, W.; Wen, S.; Lee, C.-H.; Chan, S.-H.G. Run, Don’t Walk: Chasing Higher FLOPS for Faster Neural Networks. In Proceedings of the 2023 IEEE/CVF Conference on Computer Vision and Pattern Recognition (CVPR), Vancouver, BC, Canada, 17–24 June 2023; pp. 12021–12031. [Google Scholar]
- Chen, Z.; Feng, J.; Zhu, K.; Yang, Z.; Wang, Y.; Ren, M. YOLOv8-ACCW: Lightweight Grape Leaf Disease Detection Method Based on Improved YOLOv8. IEEE Access 2024, 12, 123595–123608. [Google Scholar] [CrossRef]
- Badgujar, C.; Das, S.; Figueroa, D.M.; Flippo, D. Application of Computational Intelligence Methods in Agricultural Soil–Machine Interaction: A Review. Agriculture 2023, 13, 357. [Google Scholar] [CrossRef]
- Hughes, D.P.; Salathé, M. An open access repository of images on plant health to enable the development of mobile disease diagnostics through machine learning and crowdsourcing. arXiv 2015, arXiv:1511.08060. [Google Scholar]
- Dananjayan, S.; Tang, Y.; Zhuang, J.; Hou, C.; Luo, S. Assessment of state-of-the-art deep learning based citrus disease detection techniques using annotated optical leaf images. Comput. Electron. Agric. 2022, 193, 106658. [Google Scholar] [CrossRef]
- Rauf, H.T.; Saleem, B.A.; Lali, M.I.U.; Khan, M.A.; Sharif, M.; Bukhari, S.A.C. A citrus fruits and leaves dataset for detection and classification of citrus diseases through machine learning. Data Brief 2019, 26, 104340. [Google Scholar] [CrossRef]
- AIchallenger. Pest and Disease Classification Dataset. Available online: https://aistudio.baidu.com/datasetdetail/76075 (accessed on 8 February 2024).
- Luo, D.; Xue, Y.; Deng, X.; Yang, B.; Chen, H.; Mo, Z. Citrus Diseases and Pests Detection Model Based on Self-Attention YOLOV8. IEEE Access 2023, 11, 139872–139881. [Google Scholar] [CrossRef]
- Bolya, D.; Foley, S.; Hays, J.; Hoffman, J. TIDE: A General Toolbox for Identifying Object Detection Errors. In Proceedings of the ECCV 2020: 16th European Conference, Glasgow, UK, 23–28 August 2020; pp. 558–573. [Google Scholar]
- Zhao, J.; Lipani, A.; Schillaci, C. Fallen apple detection as an auxiliary task: Boosting robotic apple detection performance through multi-task learning. Smart Agric. Technol. 2024, 8, 100436. [Google Scholar] [CrossRef]
- Badgujar, C.M.; Poulose, A.; Gan, H. Agricultural object detection with You Only Look Once (YOLO) Algorithm: A bibliometric and systematic literature review. Comput. Electron. Agric. 2024, 223, 109090. [Google Scholar] [CrossRef]
- Wang, A.; Chen, H.; Liu, L.; Chen, K.; Lin, Z.; Han, J.; Ding, G. YOLOv10: Real-Time End-to-End Object Detection. arXiv 2024, arXiv:2405.14458. [Google Scholar]
- Liu, Z.; Lin, Y.; Cao, Y.; Hu, H.; Wei, Y.; Zhang, Z.; Lin, S.; Guo, B. Swin Transformer: Hierarchical Vision Transformer using Shifted Windows. In Proceedings of the 2021 IEEE/CVF International Conference on Computer Vision (ICCV), Montreal, BC, Canada, 11–17 October 2021; pp. 9992–10002. [Google Scholar]
- Ren, S.; He, K.; Girshick, R.; Sun, J. Faster R-CNN: Towards Real-Time Object Detection with Region Proposal Networks. IEEE Trans. Pattern Anal. Mach. Intell. 2017, 39, 1137–1149. [Google Scholar] [CrossRef]
- Liu, W.; Anguelov, D.; Erhan, D.; Szegedy, C.; Reed, S.E.; Fu, C.-Y.; Berg, A.C. SSD: Single Shot MultiBox Detector. In Proceedings of the European Conference on Computer Vision, Santiago, Chile, 7–13 December 2015. [Google Scholar]
- Chen, Y.; Yuan, X.; Wu, R.; Wang, J.; Hou, Q.; Cheng, M.-M. YOLO-MS: Rethinking Multi-Scale Representation Learning for Real-time Object Detection. arXiv 2023, arXiv:2308.05480. [Google Scholar] [CrossRef]
- Wang, C.; He, W.; Nie, Y.; Guo, J.; Liu, C.; Han, K.; Wang, Y. Gold-YOLO: Efficient Object Detector via Gather-and-Distribute Mechanism. arXiv 2023, arXiv:2309.11331. [Google Scholar]
- Lv, W.; Xu, S.; Zhao, Y.; Wang, G.; Wei, J.; Cui, C.; Du, Y.; Dang, Q.; Liu, Y. DETRs Beat YOLOs on Real-time Object Detection. arXiv 2023, arXiv:2304.08069. [Google Scholar]
- Terven, J.R.; Esparza, D.M.C. A Comprehensive Review of YOLO: From YOLOv1 to YOLOv8 and Beyond. arXiv 2023, arXiv:2304.00501. [Google Scholar]
- Li, C.; Li, L.; Jiang, H.; Weng, K.; Geng, Y.; Li, L.; Ke, Z.; Li, Q.; Cheng, M.; Nie, W.; et al. YOLOv6: A Single-Stage Object Detection Framework for Industrial Applications. arXiv 2022, arXiv:2209.02976. [Google Scholar]
- Wang, C.Y.; Bochkovskiy, A.; Liao, H.Y.M. YOLOv7: Trainable Bag-of-Freebies Sets New State-of-the-Art for Real-Time Object Detectors. In Proceedings of the 2023 IEEE/CVF Conference on Computer Vision and Pattern Recognition (CVPR), Vancouver, BC, Canada, 17–24 June 2023; pp. 7464–7475. [Google Scholar]
- Khanam, R.; Hussain, M. YOLOv11: An Overview of the Key Architectural Enhancements. arXiv 2024, arXiv:2410.17725. [Google Scholar]
- Tian, Y.; Ye, Q.; Doermann, D. YOLOv12: Attention-Centric Real-Time Object Detectors. arXiv 2025, arXiv:2502.12524. [Google Scholar]
- Badgujar, C.M.; Armstrong, P.R.; Gerken, A.R.; Pordesimo, L.O.; Campbell, J.F. Identifying common stored product insects using automated deep learning methods. J. Stored Prod. Res. 2023, 103, 102166. [Google Scholar] [CrossRef]
- Mo, H.; Wei, L. Lightweight citrus leaf disease detection model based on ARMS and cross-domain dynamic attention. J. King Saud Univ.—Comput. Inf. Sci. 2024, 36, 102133. [Google Scholar] [CrossRef]
- Huangfu, Y.; Huang, Z.; Yang, X.; Zhang, Y.; Li, W.; Shi, J.; Yang, L. HHS-RT-DETR: A Method for the Detection of Citrus Greening Disease. Agronomy 2024, 14, 2900. [Google Scholar] [CrossRef]
- Dai, Q.; Xiao, Y.; Lv, S.; Song, S.; Xue, X.; Liang, S.; Huang, Y.; Li, Z. YOLOv8-GABNet: An Enhanced Lightweight Network for the High-Precision Recognition of Citrus Diseases and Nutrient Deficiencies. Agriculture 2024, 14, 1964. [Google Scholar] [CrossRef]
- Xie, W.; Feng, F.; Zhang, H. A Detection Algorithm for Citrus Huanglongbing Disease Based on an Improved YOLOv8n. Sensors 2024, 24, 4448. [Google Scholar] [CrossRef]
- Shahriar Zaman Abid, M.; Jahan, B.; Mamun, A.A.; Jakir Hossen, M.; Hossain Mazumder, S. Bangladeshi crops leaf disease detection using YOLOv8. Heliyon 2024, 10, e36694. [Google Scholar] [CrossRef]



















| Disease Name | Label Name | Subset Quantity | Total Number of Images |
|---|---|---|---|
| Anthracnose | a | train: 996 | 1263 |
| val: 134 | |||
| test: 133 | |||
| Canker | c | train: 134 | 160 |
| val: 13 | |||
| test: 13 | |||
| Huanglongbing | h | train: 1138 | 1416 |
| val: 139 | |||
| test: 139 | |||
| Melanose | m | train: 1419 | 1770 |
| val: 176 | |||
| test: 175 | |||
| Nutrition Deficiency | n | train: 575 | 708 |
| val: 67 | |||
| test: 66 | |||
| Podagricomela Nigricollis | p | train: 578 | 733 |
| val: 78 | |||
| test: 77 |
| Environmental Parameter | Value | Train-Parameter | Value |
|---|---|---|---|
| CPU | Intel (R) Xeon (R) Platinum 8375c CPU @ 2.90GHz | epochs | 200 |
| GPU | NVIDIA RTX A6000 | batch_size | 32 |
| RAM | 503 GB | workers | 8 |
| python | 3.8.18 | imgsz | 640 |
| opencv | 4.8.0 | optimizer | SGD |
| torch | 1.12.0 | lr0; lrf | 0.01; 0.01 |
| Framework | Pytorch (version 1.12.0) | weight_decay | 0.0005 |
| Cudnn | cudn11.3 | momentum | 0.937 |
| Model | Model Size (MB) | Parameters (M) | Computation (GFLOPs) | Precision (%) | Recall (%) | mAP50 (%) |
|---|---|---|---|---|---|---|
| YOLOv8n | 6.2 | 3.01 | 8.1 | 94.6 | 91.7 | 96.6 |
| YOLOv8n-D | 4.8 | 2.15 | 5.9 | 92.8 | 91.8 | 96.3 |
| YOLOv8n-E | 5.1 | 2.42 | 5.5 | 94.8 | 92.1 | 96.5 |
| YOLOv8n-DE | 3.6 | 1.56 | 3.3 | 97.6 | 91.8 | 97.3 |
| Model | a (%) | c (%) | h (%) | m (%) | n (%) | p (%) |
|---|---|---|---|---|---|---|
| YOLOv8n | 99.4 | 99.5 | 96.8 | 98.0 | 80.7 | 94.5 |
| YOLOv8n-D | 99.4 | 99.5 | 98.5 | 99.3 | 83.6 | 97.8 |
| YOLOv8n-E | 99.4 | 99.5 | 98.3 | 99.2 | 86.3 | 96.6 |
| YOLOv8n-DE | 99.3 | 99.5 | 98.3 | 99.4 | 90.4 | 97.7 |
| Datasets | Computation (GFLOPs) | mAP50 (%) |
|---|---|---|
| NO.1 | 3.3 | 95.8 |
| NO.2 | 3.3 | 85.1 |
| NO.3 | 3.3 | 96.9 |
| NO.4 | 3.3 | 97.3 |
| Model | Cls | Loc | Both | Dupe | Bkg | Miss | FP | FN |
|---|---|---|---|---|---|---|---|---|
| YOLOv8n | 0.50 | 2.02 | 0.01 | 0.05 | 1.02 | 0.34 | 2.25 | 2.12 |
| YOLOv8n-D | 0.53 | 1.71 | 0.00 | 0.08 | 1.04 | 0.32 | 2.57 | 2.04 |
| YOLOv8n-E | 0.41 | 1.85 | 0.01 | 0.06 | 0.90 | 0.39 | 2.23 | 2.10 |
| YOLOv8n-DE | 0.29 | 0.42 | 0.00 | 0.03 | 0.92 | 0.00 | 2.00 | 0.76 |
| Model | Model Size (MB) | Parameters (M) | Computation (GFLOPs) | mAP50 (%) | mAP50_n (%) |
|---|---|---|---|---|---|
| YOLOv8n | 6.2 | 3.01 | 8.1 | 96.6 | 80.7 |
| YOLOv8n-RepNCSPELAN | 4.8 | 2.19 | 5.9 | 96.6 | 85.4 |
| YOLOv8n-PGI | 10.4 | 4.26 | 11.3 | 96.3 | 84.5 |
| YOLOv8n-PGI_rep | 5.9 | 3.01 | 8.1 | 96.3 | 84.5 |
| YOLOv8n-nmsfree | 7.8 | 3.01 | 8.1 | 95.5 | 82.7 |
| YOLOv8n-DE | 3.6 | 1.56 | 3.3 | 97.3 | 90.4 |
| Model | FPS (f/s) | Model | FPS (f/s) |
|---|---|---|---|
| SwinTransformer | 67.14 | YOLOv9t | 752.94 |
| Faster R-CNN | 45.01 | YOLOv8n-RepNCSPELAN | 789.13 |
| SSD | 183.72 | YOLOv8n-PGI | 555.81 |
| YOLO-MS-xs | 276.25 | YOLOv10n | 776.32 |
| Gold-YOLO-n | 463.09 | YOLOv8n-nmsfree | 800.11 |
| RT-DETR-r18 | 122.46 | YOLOv11n | 658.76 |
| YOLOv5n | 800.74 | YOLOv12n | 511.97 |
| YOLOv6n | 833.21 | YOLOv8n-D | 763.09 |
| YOLOv7-tiny | 516.21 | YOLOv8n-E | 802.44 |
| YOLOv8n | 796.13 | YOLOv8n-DE | 781.44 |
| Model | Right | Missing | Error |
|---|---|---|---|
| YOLOv8n | 741 | 17 | 1705 |
| YOLOv8n-D | 741 | 17 | 1521 |
| YOLOv8n-E | 742 | 17 | 1345 |
| YOLOv8n-DE | 741 | 16 | 1008 |
Disclaimer/Publisher’s Note: The statements, opinions and data contained in all publications are solely those of the individual author(s) and contributor(s) and not of MDPI and/or the editor(s). MDPI and/or the editor(s) disclaim responsibility for any injury to people or property resulting from any ideas, methods, instructions or products referred to in the content. |
© 2025 by the authors. Licensee MDPI, Basel, Switzerland. This article is an open access article distributed under the terms and conditions of the Creative Commons Attribution (CC BY) license (https://creativecommons.org/licenses/by/4.0/).
Share and Cite
Guo, X.; Wang, X.; Zhu, W.; Yang, S.X.; Song, L.; Li, P.; Li, Q. Citrus Disease Detection Based on Dilated Reparam Feature Enhancement and Shared Parameter Head. Sensors 2025, 25, 1971. https://doi.org/10.3390/s25071971
Guo X, Wang X, Zhu W, Yang SX, Song L, Li P, Li Q. Citrus Disease Detection Based on Dilated Reparam Feature Enhancement and Shared Parameter Head. Sensors. 2025; 25(7):1971. https://doi.org/10.3390/s25071971
Chicago/Turabian StyleGuo, Xu, Xingmeng Wang, Wenhao Zhu, Simon X. Yang, Lepeng Song, Ping Li, and Qinzheng Li. 2025. "Citrus Disease Detection Based on Dilated Reparam Feature Enhancement and Shared Parameter Head" Sensors 25, no. 7: 1971. https://doi.org/10.3390/s25071971
APA StyleGuo, X., Wang, X., Zhu, W., Yang, S. X., Song, L., Li, P., & Li, Q. (2025). Citrus Disease Detection Based on Dilated Reparam Feature Enhancement and Shared Parameter Head. Sensors, 25(7), 1971. https://doi.org/10.3390/s25071971

