The Fast and Reliable Detection of Multiple Narrowband FH Signals: A Practical Framework
Abstract
1. Introduction
2. Related Work and Contributions
3. Preliminaries
3.1. Frequency-Hopping Signal Model and Parameters
3.2. Short-Time Fourier Transform
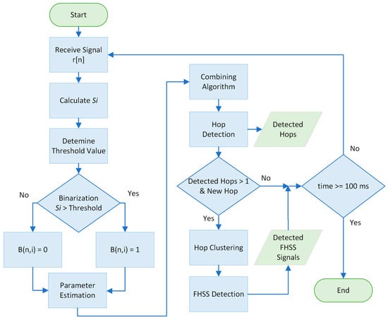
4. Proposed Method
| Algorithm 1: Threshold calculation algorithm |
| Input: |
| Output: Threshold () |
| 1. if then |
| 2. |
| 3. else |
| 4. |
| 5. end if |
| Algorithm 2: Parameter estimation algorithm in frequency domain |
| Input: , |
| Output: center frequency (), bandwidth () |
| 1. while n < do |
| 2. if B(n, i) == 1 then |
| 3. = |
| 4. while B(n + 1, i) == 1 do |
| 5. = |
| 6. n = n + 1 |
| 7. end while |
| 8. = ( + )/2 |
| 9. = − + |
| 10. append and to a list |
| 11. end if |
| 12. n = n + 1 |
| 13. end while |
| Algorithm 3: Combining algorithm |
| Input: center frequency list (cfl), bandwidth list (bl), k = 0 |
| Output: center frequency list (cfl), bandwidth list (bl) |
| 1. while k < length(cfl) – 1 do |
| 2. found = False |
| 3. for l from k+1 to length(cfl) – 1 do |
| 4. if < max(bl(k), bl(l))× then |
| 5. if then |
| 6. = |
| 7. = |
| 8. else |
| 9. = |
| 10. = |
| 11. end if |
| 12. |
| 13. |
| 14. delete , , and |
| 15. append to cfl |
| 16. append to bl |
| 17. found = True |
| 18. break |
| 19. end if |
| 20. if not found then |
| 21. |
| 22. end if |
| 23. end while |
| Algorithm 4: Hop-clustering algorithm |
| Input: hop list |
| Output: FH list |
| 1. sorted_hl = sort hop list by start time |
| 2. count = 0% used for FH_ID |
| 3. for in sorted_hl do |
| 4. placed = False |
| 5. for in FH list do |
| 6. overlap = False |
| 7. for in do |
| 8. if then |
| 9. overlap = True |
| 10. break |
| 11. end if |
| 12. end for |
| 13. if not overlap then |
| 14. % for separating hops with different bandwidth |
| 15. if then |
| 16. % is the bandwidth of the first hop of the |
| 17. append to |
| 18. FH_ID = index of |
| 19. placed = True |
| 20. break |
| 21. end if |
| 22. end if |
| 23. end for |
| 24. if not placed then |
| 25. append [] to FH list |
| 26. FH_ID = count |
| 27. count = count + 1 |
| 28. end if |
| 29. add FH_ID to parameters |
| 30. end for |
5. Simulations
5.1. The Simulation Parameters and Environment
5.2. Results and Discussion
6. Discussion and Future Work
7. Conclusions
Author Contributions
Funding
Institutional Review Board Statement
Informed Consent Statement
Data Availability Statement
Conflicts of Interest
References
- Torrieri, D. Principles of Spread-Spectrum Communication Systems; Springer International Publishing: Cham, Switzerland, 2018; ISBN 978-3-319-70568-2. [Google Scholar]
- Kanaa, A.; Sha’ameri, A.Z. A Robust Parameter Estimation of FHSS Signals Using Time–Frequency Analysis in a Non-Cooperative Environment. Phys. Commun. 2018, 26, 9–20. [Google Scholar] [CrossRef]
- Li, Z.; Zhou, J.; Chen, H.; Xu, G.; Li, J. Parameter Estimation of Frequency Hopping Signals Based on Analogue Information Converter. IET Commun. 2019, 13, 1886–1892. [Google Scholar] [CrossRef]
- Wan, J.; Zhang, D.; Xu, W.; Guo, Q. Parameter Estimation of Multi Frequency Hopping Signals Based on Space-Time-Frequency Distribution. Symmetry 2019, 11, 648. [Google Scholar] [CrossRef]
- Wang, H.; Zhang, B.; Wang, H.; Wu, B.; Guo, D. Hopping Time Estimation of Frequency-Hopping Signals Based on HMM-Enhanced Bayesian Compressive Sensing with Missing Observations. IEEE Commun. Lett. 2022, 26, 2180–2184. [Google Scholar] [CrossRef]
- Jiang, Z.; Wang, S.; Chen, Y.; Wang, P.; Gao, L. Frequency Hopping Signal Parameter Estimation Algorithm Based on Time-Frequency Point Correlation. In Proceedings of the 2022 IEEE 10th Joint International Information Technology and Artificial Intelligence Conference (ITAIC), Chongqing, China, 17–19 June 2022; Volume 10, pp. 740–744. [Google Scholar]
- Barbarossa, S.; Scaglione, A. Parameter Estimation of Spread Spectrum Frequency-Hopping Signals Using Time-Frequency Distributions. In Proceedings of the First IEEE Signal Processing Workshop on Signal Processing Advances in Wireless Communications, Paris, France, 16–18 April 1997; pp. 213–216. [Google Scholar]
- Feng, T.; Yuan, C.W. Combination of Wigner–Ville Distribution and Its Application to Blind Parameter Estimation of Frequency-Hopping Signals. J. Xidian Univ. 2010, 37, 1137–1142. [Google Scholar]
- Chen, T.-C. Joint Signal Parameter Estimation of Frequency-Hopping Communications. IET Commun. 2012, 6, 381. [Google Scholar] [CrossRef]
- Wang, Z.; Li, Y.; Xu, W. A Blind Parameter Estimation Method of Frequency Hopping Signal with Low SNR. Int. J. Circuits Syst. Signal Process. 2021, 15, 248–253. [Google Scholar] [CrossRef]
- Zhao, J.; Zhang, C.; Lai, L. Blind Parameter Estimation of Frequency-Hopping Signals Based on Time-Frequency Analysis. J. Circuits Syst. 2003, 8, 46–50. [Google Scholar]
- He, Y.; Su, Y.; Chen, Y.; Yu, Y.; Yang, X. Double Window Spectrogram Difference Method: A Blind Estimation of Frequency-Hopping Signal for Battlefield Communication Environment. In Proceedings of the 2018 24th Asia-Pacific Conference on Communications (APCC), Ningbo, China, 12–14 November 2018; pp. 439–443. [Google Scholar]
- Xie, J.; Hou, S.; Zhang, Q. An Improved Central Frequency Estimation Method for Frequency-Hopping Signal. In Proceedings of the 2019 IEEE International Conference on Power, Intelligent Computing and Systems (ICPICS), Shenyang, China, 12–14 July 2019; pp. 250–253. [Google Scholar]
- Tong, L.; Tang, Y.; Lv, J. Parameter Estimation of FH Signals Based on STFT and Music Algorithm. In Proceedings of the 2010 International Conference on Computer Application and System Modeling (ICCASM 2010), Taiyuan, China, 22–24 October 2010; Volume 5, p. V5-232. [Google Scholar]
- Angelosante, D.; Giannakis, G.B.; Sidiropoulos, N.D. Estimating Multiple Frequency-Hopping Signal Parameters via Sparse Linear Regression. IEEE Trans. Signal Process. 2010, 58, 5044–5056. [Google Scholar] [CrossRef]
- Feng, T.; Yuan, C.-W. Blind Parameter Estimation of Frequency-Hopping Signals Based on the Time-Frequency Distribution Maxima. Dianzi Xuebao Acta Electron. Sin. 2011, 39, 2921–2925. [Google Scholar]
- Fu, W.; Li, X.; Liu, N.; Hei, Y.; Wei, J. Parameter Blind Estimation of Frequency-Hopping Signal Based on Time–Frequency Diagram Modification. Wirel. Pers. Commun. 2017, 97, 3979–3992. [Google Scholar] [CrossRef]
- MSG-SET-183–Detection and Characterization of a UAS RF FHSS Communication Link | NATO Science & Technology Organization. Available online: https://www.sto.nato.int/publications/STO%20Meeting%20Proceedings/STO-MP-MSG-SET-183/MP-MSG-SET-183-16P.pdf (accessed on 18 July 2024).
- Kaplan, B.; Kahraman, I.; Görçin, A.; Çırpan, H.A.; Ekti, A.R. Measurement Based FHSS–Type Drone Controller Detection at 2.4 GHz: An STFT Approach. In Proceedings of the 2020 IEEE 91st Vehicular Technology Conference (VTC2020-Spring), Antwerp, Belgium, 25–28 May 2020; pp. 1–6. [Google Scholar]
- Ye, J.; Zou, J.; Gao, J.; Zhang, G.; Kong, M.; Pei, Z.; Cui, K. A New Frequency Hopping Signal Detection of Civil UAV Based on Improved K-Means Clustering Algorithm. IEEE Access 2021, 9, 53190–53204. [Google Scholar] [CrossRef]
- Chiper, F.-L.; Martian, A.; Vladeanu, C.; Marghescu, I.; Craciunescu, R.; Fratu, O. Drone Detection and Defense Systems: Survey and a Software-Defined Radio-Based Solution. Sensors 2022, 22, 1453. [Google Scholar] [CrossRef]
- Flak, P. Drone Detection Sensor with Continuous 2.4 GHz ISM Band Coverage Based on Cost-Effective SDR Platform. IEEE Access 2021, 9, 114574–114586. [Google Scholar] [CrossRef]
- Mototolea, D.; Youssef, R.; Radoi, E.; Nicolaescu, I. Non-Cooperative Low-Complexity Detection Approach for FHSS-GFSK Drone Control Signals. IEEE Open J. Commun. Soc. 2020, 1, 401–412. [Google Scholar] [CrossRef]
- Basak, S.; Rajendran, S.; Pollin, S.; Scheers, B. Combined RF-Based Drone Detection and Classification. IEEE Trans. Cogn. Commun. Netw. 2021, 8, 111–120. [Google Scholar] [CrossRef]
- Zhu, H.; Lv, H.; Dai, Z.; Tan, M.; Song, W. A Novel Parameter Estimation Method of FHSS Signal with Low SNR. IEEE J. Trans. Electr. Electron. Eng. 2023, 18, 891–900. [Google Scholar] [CrossRef]
- Hasan, M.Z.; Couto, D.J.; Abdel-Malek, M.A.; Reed, J.H. Frequency Hopping Signal Detection in Low Signal-to-Noise Ratio Regimes. In Proceedings of the 2023 IEEE 34th Annual International Symposium on Personal, Indoor and Mobile Radio Communications (PIMRC), Toronto, ON, Canada, 5–8 September 2023; pp. 1–7. [Google Scholar]
- Deng, Z.; Lei, J. Spectrogram-Based Frequency Hopping Signal Detection in a Complex Electromagnetic Environment. In Proceedings of the 2022 7th International Conference on Signal and Image Processing (ICSIP), Suzhou, China, 20–22 July 2022; pp. 6–10. [Google Scholar]
- Chen, Z.; Shi, Y.; Wang, Y.; Li, X.; Yu, X.; Shi, Y. Unlocking Signal Processing with Image Detection: A Frequency Hopping Detection Scheme for Complex EMI Environments Using STFT and CenterNet. IEEE Access 2023, 11, 46004–46014. [Google Scholar] [CrossRef]
- Khan, M.T.; Sha’ameri, A.Z.; Zabidi, M.M.A. Classification of FHSS Signals in a Multi-Signal Environment by Artificial Neural Network. Int. J. Comput. Digit. Syst. 2021, 11, 775–789. [Google Scholar] [CrossRef] [PubMed]
- Lee, K.-G.; Oh, S.-J. Detection of Frequency-Hopping Signals with Deep Learning. IEEE Commun. Lett. 2020, 24, 1042–1046. [Google Scholar] [CrossRef]
- Li, C.; Chen, Y.; Zhao, H. Frequency Hopping Signal Detection Based on Optimized Generalized S Transform and ResNet. Math. Biosci. Eng. MBE 2023, 20, 12843–12863. [Google Scholar] [CrossRef] [PubMed]
- Zhang, D.; Shang, Y.; Liang, X.; Lin, J. Efficient Blind Estimation of Parameters for Multiple Frequency Hopping Signals via Single Channel. In Proceedings of the 2022 IEEE 5th International Conference on Automation, Electronics and Electrical Engineering (AUTEEE), Shenyang, China, 18–20 November 2022; pp. 1063–1069. [Google Scholar]
- Li, Y.; Wang, F.; Fan, G.; Liu, Y.; Zhang, Y. A Fast Estimation Algorithm for Parameters of Multiple Frequency-Hopping Signals Based on Compressed Spectrum Sensing and Maximum Likelihood. Electronics 2023, 12, 1808. [Google Scholar] [CrossRef]
- Wang, Y.; He, S.; Wang, C.; Li, Z.; Li, J.; Dai, H.; Xie, J. Detection and Parameter Estimation of Frequency Hopping Signal Based on the Deep Neural Network. Int. J. Electron. 2022, 109, 520–536. [Google Scholar] [CrossRef]
- Wang, Z.; Zhang, B.; Zhu, Z.; Wang, Z.; Gong, K. Signal Sorting Algorithm of Hybrid Frequency Hopping Network Station Based on Neural Network. IEEE Access 2021, 9, 35924–35931. [Google Scholar] [CrossRef]
- Wang, Y.; Liao, H.; Yuan, S.; Liu, N. A Learning-Based Signal Parameter Extraction Approach for Multi-Source Frequency-Hopping Signal Sorting. IEEE Signal Process. Lett. 2023, 30, 1162–1166. [Google Scholar] [CrossRef]
- Lu, K.; Qian, Z.; Wang, M.; Wang, D. Few-Shot Learning Based Blind Parameter Estimation for Multiple Frequency-Hopping Signals. Multidimens. Syst. Signal Process. 2023, 34, 271–289. [Google Scholar] [CrossRef]
- Lin, M.; Tian, Y.; Zhang, X.; Huang, Y. Parameter Estimation of Frequency-Hopping Signal in Uca Based on Deep Learning and Spatial Time–Frequency Distribution. IEEE Sens. J. 2023, 23, 7460–7474. [Google Scholar] [CrossRef]
- Wei, S.; Zhang, M.; Wang, G.; Sun, X.; Zhang, L.; Chen, D. Robust Multi-Frame Joint Frequency Hopping Radar Waveform Parameters Estimation under Low Signal-Noise-Ratio. IEEE Access 2019, 7, 177198–177210. [Google Scholar] [CrossRef]
- Ouyang, X.; Amin, M.G. Short-Time Fourier Transform Receiver for Nonstationary Interference Excision in Direct Sequence Spread Spectrum Communications. IEEE Trans. Signal Process. 2001, 49, 851–863. [Google Scholar] [CrossRef]
- Ramian, F. Implementation of Real-Time Spectrum Analysis; White Paper; Rohde & Schwarz: Munich, Germany, 2011; Volume 3. [Google Scholar]
- Podder, P.; Khan, T.Z.; Khan, M.H.; Rahman, M.M. Comparative Performance Analysis of Hamming, Hanning and Blackman Window. Int. J. Comput. Appl. 2014, 96, 1–7. [Google Scholar] [CrossRef]
- Luo, L. Detection of an Unknown Frequency Hopping Signal Based on Image Features. In Proceedings of the IEEE 2009 2nd International Congress on Image and Signal Processing, Tianjin, China, 17–19 October 2009; pp. 1–4. [Google Scholar]












| Ref. | FH Parameters | Methods | Test Band | Number of FH Signals | FH Signal Properties |
|---|---|---|---|---|---|
| [4] | Center frequency Hopping time Hopping period DOA | STFD Joint diagonalization | - | 3 | Same hopping period and dwell time of an FH signal No overlap in frequency domain |
| [20] | Hop bandwidth Waveform Peak energy Dwell time | Adaptive threshold Time continuity detection Improved K-means clustering Chronological sorting | 2.4 GHz | 1–2 | Same hopping period and dwell time of an FH signal |
| [24] | Center frequency Hop bandwidth Dwell time Modulation | Two-Stage Detection and Classification with GoF and DRNN Combined detection and classification with YOLO-lite | 2.4 GHz | 11 | Overlap in frequency domain |
| [32] | Center frequency Hopping period Guard time | STFT and SPWVD | - | 2 | Same dwell time and different guard time of an FH signal No overlap in frequency domain |
| [33] | Center Frequency Hopping time | Segmentation CSML Averaging and zero-setting | - | 2 | Same hopping period and dwell time of an FH signal No overlap in frequency domain |
| [34] | Center frequency Hopping time Hopping period Hop bandwidth | DNN K-means clustering | - | 1–2 | Same hopping period and dwell time of an FH signal No overlap in frequency domain |
| [35] | Center frequency Hopping time Power | STFT Neural Network | - | 4 | Same hopping period and dwell time of an FH signal Different hopping time No overlap in frequency domain |
| [36] | Center frequency Hop bandwidth Dwell Time Hopping period | STFT FHExt extractor K-means clustering Deep learning | 1.9–2.1 GHz | 2,3,4 | Same hopping period and dwell time of an FH signal Partial overlap in frequency domain |
| [37] | Center frequency Dwell time Hopping rate Hopping time | SPWVD Few-shot learning | - | 1–6 | Same hopping period and dwell time of an FH signal No overlap in frequency domain |
| [38] | Center frequency Hop bandwidth Hopping time Hopping period 2-D-DOA | STFD YOLO Beamspace transformation | - | 5 | Same hopping period and dwell time of an FH signal No overlap in frequency domain |
| FH ID | Modulation | (µs) | (µs) | (hops/s) | (MHz) | (kHz) |
|---|---|---|---|---|---|---|
| FH-A | 4-FSK | 10,777.7 | 334.4 | 90 | 0.7 | 40 |
| 10.7 | ||||||
| 20.7 | ||||||
| FH-B | 8-FSK | 7766.4 | 567 | 120 | −15.5 | 80 |
| −5 | ||||||
| 5 | ||||||
| 15.5 |
| FH ID | K | (Hz) | (kHz) | (µs) | (µs) | |
|---|---|---|---|---|---|---|
| FH-A | 0.7 | 870 | 10 | ~29.43 | 8725 | 0.25 |
| 1 | ~886.3 | 10 | ~29.43 | 8725 | 0.25 | |
| 2.8 | 872 | 10 | ~29.43 | 8725 | 0.25 | |
| 10 | ~887.6 | 10 | ~31.92 | 8725 | 0.275 | |
| FH-B | 0.7 | ~1767.4 | 10 | 33.35 | ~33.64 | 0 |
| 1 | 1788 | 10 | 33.35 | ~33.64 | 0 | |
| 2.8 | ~1747.8 | 10 | 33.35 | ~33.64 | 0 | |
| 10 | 1755 | 10 | 33.35 | ~33.64 | 0 |
Disclaimer/Publisher’s Note: The statements, opinions and data contained in all publications are solely those of the individual author(s) and contributor(s) and not of MDPI and/or the editor(s). MDPI and/or the editor(s) disclaim responsibility for any injury to people or property resulting from any ideas, methods, instructions or products referred to in the content. |
© 2024 by the authors. Licensee MDPI, Basel, Switzerland. This article is an open access article distributed under the terms and conditions of the Creative Commons Attribution (CC BY) license (https://creativecommons.org/licenses/by/4.0/).
Share and Cite
Aydin, M.; Dalveren, Y.; Kara, A.; Derawi, M. The Fast and Reliable Detection of Multiple Narrowband FH Signals: A Practical Framework. Sensors 2024, 24, 4812. https://doi.org/10.3390/s24154812
Aydin M, Dalveren Y, Kara A, Derawi M. The Fast and Reliable Detection of Multiple Narrowband FH Signals: A Practical Framework. Sensors. 2024; 24(15):4812. https://doi.org/10.3390/s24154812
Chicago/Turabian StyleAydin, Mutlu, Yaser Dalveren, Ali Kara, and Mohammad Derawi. 2024. "The Fast and Reliable Detection of Multiple Narrowband FH Signals: A Practical Framework" Sensors 24, no. 15: 4812. https://doi.org/10.3390/s24154812
APA StyleAydin, M., Dalveren, Y., Kara, A., & Derawi, M. (2024). The Fast and Reliable Detection of Multiple Narrowband FH Signals: A Practical Framework. Sensors, 24(15), 4812. https://doi.org/10.3390/s24154812

