DV3-IBi_YOLOv5s: A Lightweight Backbone Network and Multiscale Neck Network Vehicle Detection Algorithm
Abstract
1. Introduction
2. Lightweight Vehicle Detection Algorithm Based on Mobilenetv3
2.1. Backbone Network Based on DDSC_V3
2.2. Cervical Network
2.3. Output Terminal
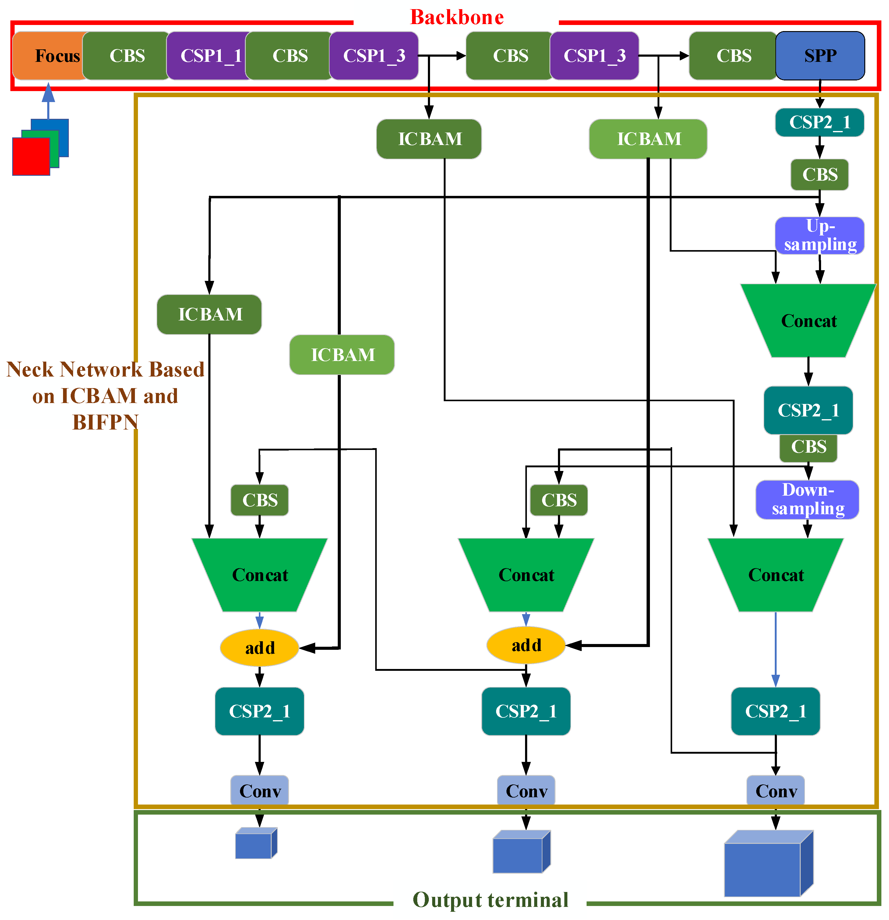
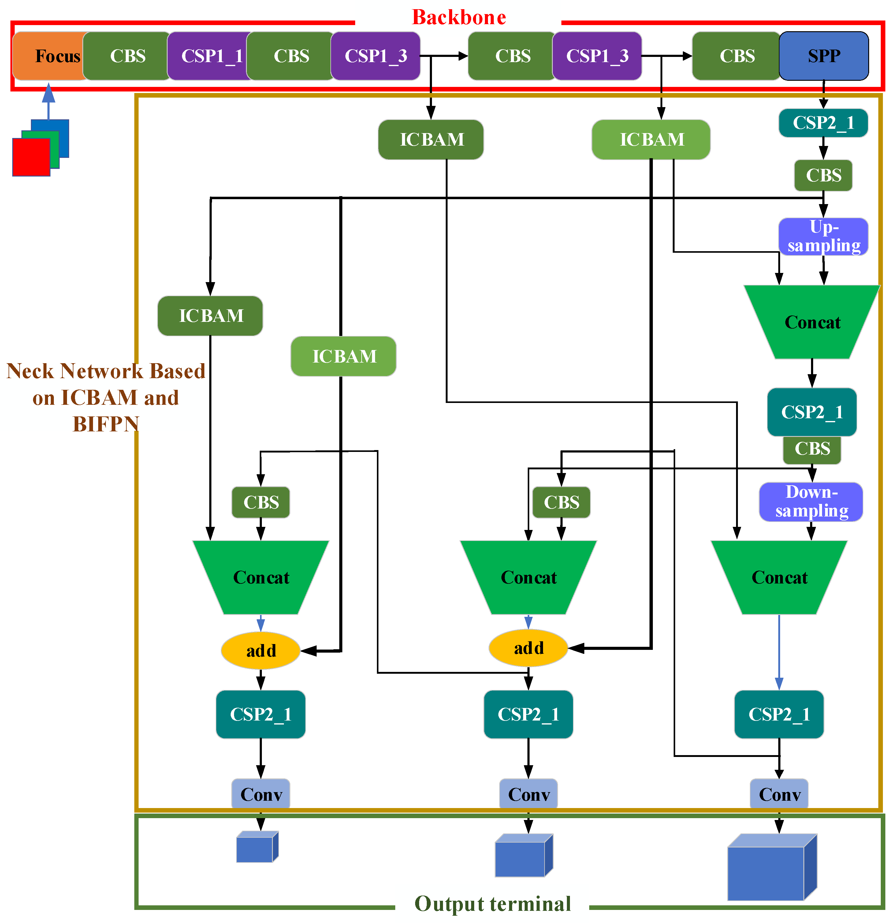
3. Multiscale Vehicle Detection Algorithm Based on an Attention Mechanism and Pyramid Theory
3.1. Construction of the Two-Way Cross-Scale Feature Pyramid
3.2. YOLOv5s Vehicle Detection Model Based on ICBAM and BiFPN
- (1)
- Backbone network
- (2)
- Neck network based on IBi
- (3)
- Output terminal
4. Vehicle Detection Algorithm Based on a Lightweight Backbone Network and a Multiscale Neck Network
4.1. Backbone Network Based on DDSC_V3
4.2. Neck Network Based on ICBAM and BiFPN
5. Experimental Results and Analysis
5.1. Experimental Data
5.2. Ablation Experiment
- (1)
- Ablation Experiment of the Mobilenetv3 module
- (2)
- Ablation Experiment of the BiFPN_ICBAM module
- (3)
- Ablation Experiment of DDSC_V3 and the IBi module
5.3. Analysis of Algorithm Effectiveness
- (1)
- Performance evaluation results
- (2)
- Lightweight network visualization results
- (3)
- Multiscale network visualization results
- (4)
- Lightweight multiscale network visualization results
6. Conclusions
Author Contributions
Funding
Institutional Review Board Statement
Informed Consent Statement
Data Availability Statement
Acknowledgments
Conflicts of Interest
References
- Al-Shurbaji, T.A.; AlKaabneh, K.A.; Alhadid, I.; Masa’deh, R. An Optimized Scale-Invariant Feature Transform Using Chamfer Distance in Image Matching. Intell. Autom. Soft Comput. 2022, 71, 971–985. [Google Scholar] [CrossRef]
- Zhu, J.; Veeraraghavan, H.; Norton, L.; Deasy, J.O.; Tannenbaum, A. Wasserstein Image Local Analysis: Histogram of Orientations, Smoothing and Edge Detection. arXiv 2022, arXiv:2205.05606. [Google Scholar]
- Chandrasekhar, V.; Tsai, S.S.; Takacs, G.; Chen, D.M.; Cheung, N.M.; Reznik, Y.; Vedantham, R.; Grzeszczuk, R.; Girod, B. Low Latency Image Retrieval with Embedded Compressed Histogram of Gradient Descriptors. Reznik Org. 2022, 1–5, (format 5 April 2024). [Google Scholar]
- Kumaravel, T.; Natesan, P. Deep Residual Network with Pelican Cuckoo Search for Traffic Sign Detection. Int. J. Pattern Recognit. Artif. Intell. 2024, 7, 2355017. [Google Scholar] [CrossRef]
- Zhao, X.; Zhou, Q.; Chen, Z. Target detection and recognition method based on embedded vision. Int. J. Wirel. Mob. Comput. 2022, 23, 146–152. [Google Scholar] [CrossRef]
- Alizadeh, M.; Ma, J. High-dimensional time series analysis and anomaly detection: A case study of vehicle behavior modeling and unhealthy state detection. Adv. Eng. Inform. 2023, 57, 102041. [Google Scholar] [CrossRef]
- Diwan, T.; Anirudh, G.; Tembhurne, J.V. Object detection using YOLO: Challenges, architectural successors, datasets and applications. Multimed. Tools Appl. 2023, 6, 9243–9275. [Google Scholar] [CrossRef]
- Wang, Y.; Li, Y.; Wang, J.; Lv, H. An optical flow estimation method based on multiscale anisotropic convolution. Appl. Intell. 2024, 54, 398–413. [Google Scholar] [CrossRef]
- Wang, Y.; Wang, W.; Li, Y.; Guo, J.; Xu, Y.; Ma, J.; Ling, Y.; Fu, Y.; Jia, Y. Research on traditional and deep learning strategies based on optical flow estimation—A review. J. King Saud. Univ.—Comput. Inf. Sci. 2024, 36, 102029. [Google Scholar] [CrossRef]
- Xu, D.; Yang, Y.; Zhu, L.; Dai, C.; Chen, T.; Zhao, J. Vehicle Re-Identification System Based on Appearance Features. Secur. Commun. Netw. 2022, 2022, 1833362. [Google Scholar] [CrossRef]
- Xia, Y.; Wang, Z.; Cao, Z.; Chen, Y.; Li, L.; Chen, L.; Zhang, S.; Wang, C.; Li, H.; Wang, B. Recognition Model for Tea Grading and Counting Based on the Improved YOLOv8n. Agronomy 2024, 14, 1251. [Google Scholar] [CrossRef]
- Jocher, G. YOLOV5 [EB/OL]. 2022. Available online: https://github.com/ultralytics/yolov5 (accessed on 5 April 2024).
- Zhou, J.; Jiang, P.; Zou, A.; Chen, X.; Hu, W. Ship Target Detection Algorithm Based on Improved YOLOv5. J. Mar. Sci. Eng. 2021, 9, 908. [Google Scholar] [CrossRef]
- Li, Z.; Wang, Y.; Chen, K.; Yu, Z. Channel Pruned YOLOv5-based Deep Learning Approach for Rapid and Accurate Outdoor Obstacles Detection. arXiv 2022, arXiv:2204.13699. [Google Scholar]
- Li, C.; Li, L.; Jiang, H.; Weng, K.; Geng, Y.; Li, L.; Ke, Z.; Li, Q.; Cheng, M.; Nie, W.; et al. YOLOv6: A Single-Stage Object Detection Framework for Industrial Applications [EB/OL]. arXiv 2023, arXiv:2209.02976. [Google Scholar]
- Zhang, Z.; Wang, H.; Zhang, J.; Yang, W. A vehicle real-time detection algorithm based on YOLOv2 framework. In Proceedings of the International Conference on Real-time Image & Video Processing, Orlando, FL, USA, 16–17 April 2018; SPIE: Bellingham, WA, USA, 2018; pp. 1–8. [Google Scholar] [CrossRef]
- Hamzenejadi, M.; Mohseni, H. Fine-tuned YOLOv5 for real-time vehicle detection in UAV imagery: Architectural improve-ments and performance boost. Expert Syst. Appl. 2023, 231, 120845. [Google Scholar] [CrossRef]
- Mittal, U.; Chawla, P.; Tiwari, R. EnsembleNet: A hybrid approach for vehicle detection and estimation of traffic density based on faster R-CNN and YOLO models. Neural Comput. Appl. 2023, 35, 4755–4774. [Google Scholar] [CrossRef]
- Shao, Y.; Yang, Z.; Li, Z.; Li, J. Aero-YOLO: An Efficient Vehicle and Pedestrian Detection Algorithm Based on Unmanned Aerial Imagery. Electronics 2024, 13, 1190. [Google Scholar] [CrossRef]
- Taheri, F.; Bayat-Sarmadi, S.; Hadayeghparast, S. RISC-HD: Lightweight RISC-V Processor for Efficient Hyperdimensional Computing Inference. IEEE Internet Things J. 2022, 9, 24030–24037. [Google Scholar] [CrossRef]
- Dong, X.; Yan, S.; Duan, C.A. lightweight vehicles detection network model based on YOLOv5. Eng. Appl. Artif. Intell. 2022, 113, 104914. [Google Scholar] [CrossRef]
- Ge, P.; Guo, L.; He, D.; Huang, L. Light-weighted vehicle detection network based on improved YOLOv3-tiny. Int. J. Distrib. Sens. Netw. 2022, 18, 15501329221080665. [Google Scholar] [CrossRef]
- Kim, Y.B. ICBAM-BFSOV: Internet & IoT Cloud Computing Big Data AI Mobile Blockchain Fintech SNS Online to Offline O2O VR/AR & Game; BOOKK: Seoul, Republic of Korea, 2020. [Google Scholar]
- Guo, Y.; Chen, S.; Zhan, R.; Wang, W.; Zhang, J. SAR Ship Detection Based on YOLOv5 Using CBAM and BiFPN. In Proceedings of the IGARSS 2022—2022 IEEE International Geoscience and Remote Sensing Symposium, Kuala Lumpur, Malaysia, 17–22 July 2022; pp. 2147–2150. [Google Scholar] [CrossRef]
- Sandler, M.; Howard, A.; Zhu, M.; Zhmoginov, A.; Chen, L.C. MobileNetV2: Inverted Residuals and Linear Bottlenecks. In Proceedings of the 2018 IEEE/CVF Conference on Computer Vision and Pattern Recognition (CVPR), Salt Lake City, UT, USA, 18–23 June 2018; IEEE: Piscataway, NJ, USA, 2018. [Google Scholar]
- Valadão, M.; Silva, L.; Serrão, M.; Guerreiro, W.; Furtado, V.; Freire, N.; Monteiro, G.; Craveiro, C. MobileNetV3-based Automatic Modulation Recognition for Low-Latency Spectrum Sensing. In Proceedings of the 2023 IEEE International Conference on Consumer Electronics (ICCE), Las Vegas, NV, USA, 6–8 January 2023; pp. 1–5. [Google Scholar]
- Chu, X.; Zhang, B.; Xu, R. MoGA: Searching Beyond Mobilenetv3. In Proceedings of the ICASSP 2020—2020 IEEE International Conference on Acoustics, Speech and Signal Processing (ICASSP), Barcelona, Spain, 4–8 May 2020; pp. 4042–4046. [Google Scholar] [CrossRef]
- Wang, Y.; Wang, W.; Li, Y.; Jia, Y.; Xu, Y.; Ling, Y.; Ma, J. An attention mechanism module with spatial perception and channel information interaction. Complex Intell. Syst. 2024. [Google Scholar] [CrossRef]
- Zhang, X.; Mo, S.; Wan, Z. Traffic sign detection algorithm based on YOLOv5 combined with BIFPN and attention mechanism. In Proceedings of the 2023 IEEE 7th Information Technology and Mechatronics Engineering Conference (ITOEC), Chongqing, China, 15–17 September 2023; pp. 966–970. [Google Scholar] [CrossRef]
- Ge, J.; Xu, G.; Lu, J.; Xu, C.; Sheng, Q.Z.; Zheng, X. FedAGA: A federated learning framework for enhanced inter-client relationship learning. Knowl.-Based Systems 2024, 286, 111399. [Google Scholar] [CrossRef]
- Zhong, L.; Li, J.; Zhou, F.; Bao, X.; Xing, W.; Han, Z.; Luo, J. Integration Between Cascade Region-Based Convolutional Neural Network and Bi-Directional Feature Pyramid Network for Live Object Tracking and Detection. Trait. Du Signal 2021, 38, 1253–1257. [Google Scholar] [CrossRef]
- Wang, Y.; Li, Y.; Wang, J.; Lv, H.; Guo, J. Sparse optical flow outliers elimination method based on Borda stochastic neighborhood graph. Mach. Learn. Sci. Technol. 2024, 5, 015022. [Google Scholar] [CrossRef]









| YOLOv5s | MobileNetV3 | DDSC_V3 | mAP/% | FPS/Frame/s |
|---|---|---|---|---|
| ✓ | 66.32 | 108.32 | ||
| ✓ | 62.13 | 112.36 | ||
| ✓ | 65.16 | 124.91 |
| YOLOv5s | CBAM | ICBAM | BiFPN | BiFPN_ICBAM | mAP (%) | FPS (Frame/s) |
|---|---|---|---|---|---|---|
| ✓ | 66.3 | 108.32 | ||||
| ✓ | 67.22 | 99.23 | ||||
| ✓ | 68.77 | 103.21 | ||||
| ✓ | 68.69 | 106.19 | ||||
| ✓ | 69.32 | 101.02 | ||||
| ✓ | ✓ | 69.42 | 98.71 | |||
| ✓ | ✓ | 69.72 | 96.00 | |||
| ✓ | ✓ | 69.69 | 98.32 | |||
| ✓ | ✓ | 69.81 | 96.19 |
| YOLOv5s | DDSC_V3 | IBi | mAP/% | FPS/frame/s |
|---|---|---|---|---|
| ✓ | 66.32 | 108.32 | ||
| ✓ | 65.16 | 124.91 | ||
| ✓ | 69.81 | 96.19 | ||
| ✓ | ✓ | 71.19 | 120.02 |
| Model | Precision (%) | Recall (%) | AP (%) | ||||||
|---|---|---|---|---|---|---|---|---|---|
| Car | Bus | Truck | Car | Bus | Truck | Car | Bus | Truck | |
| YOLOv5s | 83.98 | 90.38 | 73.97 | 50.23 | 71.03 | 39.03 | 67.52 | 81.38 | 50.56 |
| DDSC_V3_YOLOv5s | 83.56 | 89.02 | 72.59 | 49.99 | 69.54 | 38.42 | 66.61 | 79.86 | 49.03 |
| IBi_YOLOv5s | 86.39 | 93.81 | 77.80 | 52.13 | 71.14 | 39.42 | 71.30 | 84.10 | 54.03 |
| DV3_IBi_YOLOv5s | 86.41 | 92.90 | 78.75 | 52.17 | 71.24 | 39.76 | 73.21 | 83.93 | 56.44 |
| YOLOv6 | 80.23 | 88.00 | 70.26 | 46.20 | 55.36 | 33.62 | 60.32 | 79.22 | 44.20 |
| YOLOv7 | 82.11 | 89.12 | 72.19 | 47.22 | 59.55 | 37.55 | 65.67 | 77.32 | 45.99 |
| YOLOv8 | 82.36 | 90.66 | 74.28 | 46.28 | 59.68 | 35.67 | 66.33 | 82.45 | 49.69 |
| SSD | 79.83 | 77.28 | 70.21 | 33.56 | 50.21 | 30.22 | 57.54 | 72.13 | 48.22 |
| Faster-RCNN | 80.66 | 78.33 | 72.33 | 39.21 | 52.02 | 30.85 | 59.58 | 76.89 | 49.55 |
| Model | F1 | ||
|---|---|---|---|
| Car | Bus | Truck | |
| YOLOv5s | 0.628614 | 0.795452 | 0.510982 |
| DDSC_V3_YOLOv5s | 0.625558 | 0.780834 | 0.502461 |
| IBi_YOLOv5s | 0.650233 | 0.809172 | 0.523268 |
| DV3_IBi_YOLOv5s | 0.6506 | 0.806409 | 0.528411 |
| YOLOv6 | 0.586352 | 0.679643 | 0.454783 |
| YOLOv7 | 0.599588 | 0.713943 | 0.494029 |
| YOLOv8 | 0.592603 | 0.71978 | 0.481959 |
| SSD | 0.472545 | 0.608711 | 0.422532 |
| Faster-RCNN | 0.527685 | 0.625198 | 0.432522 |
| Model | mAP (%) | Parameter Quantity (MB) | FPS (Frame/s) |
|---|---|---|---|
| YOLOv5s | 66.32 | 7.3 | 108.32 |
| DDSC_V3_YOLOv5s | 65.16 | 3.5 | 124.91 |
| IBi_YOLOv5s | 69.81 | 7.5 | 96.19 |
| DV3_IBi_YOLOv5s | 71.19 | 3.8 | 120.02 |
| YOLOv6s | 61.25 | 17.19 | 118.23 |
| YOLOv7-tiny | 62.99 | 6.01 | 128 |
| YOLOv8s | 66.16 | 11.2 | 125.52 |
| SSD-300 | 59.30 | 140 | 59 |
| Faster-RCNN-16 | 62.01 | 148 | 12 |
Disclaimer/Publisher’s Note: The statements, opinions and data contained in all publications are solely those of the individual author(s) and contributor(s) and not of MDPI and/or the editor(s). MDPI and/or the editor(s) disclaim responsibility for any injury to people or property resulting from any ideas, methods, instructions or products referred to in the content. |
© 2024 by the authors. Licensee MDPI, Basel, Switzerland. This article is an open access article distributed under the terms and conditions of the Creative Commons Attribution (CC BY) license (https://creativecommons.org/licenses/by/4.0/).
Share and Cite
Wang, L.; Shi, L.; Zhao, J.; Yang, C.; Li, H.; Jia, Y.; Wang, H. DV3-IBi_YOLOv5s: A Lightweight Backbone Network and Multiscale Neck Network Vehicle Detection Algorithm. Sensors 2024, 24, 3791. https://doi.org/10.3390/s24123791
Wang L, Shi L, Zhao J, Yang C, Li H, Jia Y, Wang H. DV3-IBi_YOLOv5s: A Lightweight Backbone Network and Multiscale Neck Network Vehicle Detection Algorithm. Sensors. 2024; 24(12):3791. https://doi.org/10.3390/s24123791
Chicago/Turabian StyleWang, Liu, Lijuan Shi, Jian Zhao, Chen Yang, Haixia Li, Yaodong Jia, and Haiyan Wang. 2024. "DV3-IBi_YOLOv5s: A Lightweight Backbone Network and Multiscale Neck Network Vehicle Detection Algorithm" Sensors 24, no. 12: 3791. https://doi.org/10.3390/s24123791
APA StyleWang, L., Shi, L., Zhao, J., Yang, C., Li, H., Jia, Y., & Wang, H. (2024). DV3-IBi_YOLOv5s: A Lightweight Backbone Network and Multiscale Neck Network Vehicle Detection Algorithm. Sensors, 24(12), 3791. https://doi.org/10.3390/s24123791
