Food Recipe Ingredient Substitution Ontology Design Pattern
Abstract
:1. Introduction
1.1. Food Substitutes and Analogs
1.2. Objectives and Contributions
- How to model substitutes for ingredients in food recipes?
- What related concepts should be taken into account to define the substitution’s context (e.g., conditions, goals)?
- How to link the proposed model to existing food models and recommended design patterns?
- to document recommended design patterns,
- to ensure existing food ontology network compatibility,
- to ensure OBO relation ontology compatibility.
2. Materials and Methods
2.1. Food Ontologies and Knowledge Graphs
- concepts from FoodOn for food categorization, and
- semantic descriptions from the USDA (See https://catalog.data.gov/dataset/food-and-nutrient-database-for-dietary-studies-fndds (accessed on 15 December 2021)) for their nutritional information.
2.2. Recipe Datasets
2.3. Ontology Design Patterns
3. Design Considerations
3.1. Aspects of a Dish
3.2. Example
3.3. Modeling Processes in OBO
- Ontology for Biomedical Investigations (OBI) [23] developed the concept of ‘planned process’ [OBI_0000011].
- Information Artifact Ontology (IAO), which grew out of OBI [24], addresses data items throughout the input/output operations.
- Relations Ontology (RO) [25] expresses the majority of the relations that accompany a process.
4. Recipe Ingredient Substitution Pattern
4.1. Intent
4.2. Competency Questions
- What ingredient is being replaced with another ingredient or a set of ingredients?
- What are the dietary features of the ingredient?
- What are the food technology features of the ingredient?
- What are the nutrition values the ingredient has?
- What is the quantity of the ingredient being processed in the recipe? What is the unit of the quantity?
- What is the objective of ingredient substitution?
- What conditions (dietary, technological) are specified for selecting the target ingredient?
- How is the ingredient processed in the given recipe?
- What is the ratio for substitution of one ingredient into another?
- What ingredient substitutions are possible in the recipe?
- What ingredient substitutions are available in the recipe given dietary constraints?
- What are available substitutes for a given food item? What are substitutes for the ingredient in the recipe?
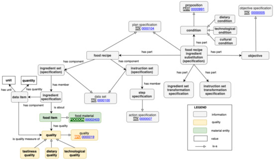
4.3. Graphical Representation
4.4. Basic Conceptual Entities
4.5. Alignment of the Pattern with Existing Ontologies
5. Conclusions
Author Contributions
Funding
Data Availability Statement
Conflicts of Interest
Abbreviations
| OBO | Open Biological and Biomedical Ontology |
| FoodOn | The Farm to Fork Food Ontology |
| ONS | ontologies on nutritional studies |
| FIDEO | Food Interactions with drugs |
| DO | Disease Ontology |
| FoodKG | a knowledge graph that covers recipes and ingredient information |
| USDA | the U.S. Department of Agriculture |
| FNDDS | food and nutrient database for dietary studies |
| DIISH | Diet-Improvement Ingredient Substitutability Heuristic |
| AI | Artificial Intelligence |
| TAAABLE | Taaable system addresses the mixology and the sandwich challenges [7] |
| LanguaL | food thesaurus |
| Recipe1M+ | dataset |
| RecipeNLG | dataset |
| ODP | Ontology Design Patter |
| RO | Relations Ontology |
| IAO | Information Artifact Ontology |
| OBI | Ontology for Biomedical Investigations |
| SIO | Semanticscience Integrated Ontology |
| BFO | Basic Formal Ontology |
| PATO | Phenotype And Trait Ontology |
| AFO | ontology that interoperates with the Basic Formal Ontology (BFO) and the Relation Ontology (RO) |
References
- Min, W.; Jiang, S.; Liu, L.; Rui, Y.; Jain, R. A Survey on Food Computing. ACM Comput. Surv. 2019, 52, 1–36. [Google Scholar] [CrossRef] [Green Version]
- Zheng, J.; Wang, Z.J.; Zhu, C. Food Image Recognition via Superpixel Based Low-Level and Mid-Level Distance Coding for Smart Home Applications. Sustainability 2017, 9, 856. [Google Scholar] [CrossRef] [Green Version]
- Farooq, M.; Sazonov, E.S. A Novel Wearable Device for Food Intake and Physical Activity Recognition. Sensors 2016, 16, 1067. [Google Scholar] [CrossRef] [Green Version]
- Anselma, L.; Mazzei, A. Building a Persuasive Virtual Dietitian. Informatics 2020, 7, 27. [Google Scholar] [CrossRef]
- Min, W.; Liu, C.; Xu, L.; Jiang, S. The Development and Applications of Food Knowledge Graphs in the Food Science and Industry. arXiv 2021, arXiv:2107.05869. [Google Scholar]
- Pan, Y.; Xu, Q.; Li, Y. Food Recipe Alternation and Generation with Natural Language Processing Techniques. In Proceedings of the 2020 IEEE 36th International Conference on Data Engineering Workshops (ICDEW), Dallas, TX, USA, 20–24 April 2020; pp. 94–97. [Google Scholar]
- Gaillard, E.; Lieber, J.; Nauer, E. Improving Ingredient Substitution using Formal Concept Analysis and Adaptation of Ingredient Quantities with Mixed Linear Optimization. In Proceedings of the Workshop Proceedings from the Twenty-Third International Conference on Case-Based Reasoning (ICCBR 2015), Frankfurt, Germany, 28–30 September 2015; Kendall-Morwick, J., Ed.; CEUR Workshop Proceedings: Frankfurt, Germany, 2015; Volume 1520, pp. 209–220. Available online: CEUR-WS.org (accessed on 10 December 2021).
- Gaillard, E.; Lieber, J.; Nauer, E. Adaptation of TAAABLE to the CCC’2017 Mixology and Salad Challenges, Adaptation of the Cocktail Names. In Proceedings of the ICCBR 2017 Workshops (CAW, CBRDL, PO-CBR), Doctoral Consortium, and Competitions Co-Located with the 25th International Conference on Case-Based Reasoning (ICCBR 2017), Trondheim, Norway, 26–28 June 2017; Sánchez-Ruiz, A.A., Kofod-Petersen, A., Eds.; CEUR Workshop Proceedings: Trondheim, Norway, 2017; Volume 2028, pp. 253–268. Available online: CEUR-WS.org (accessed on 11 December 2021).
- Skjold, K.; Øynes, M.; Bach, K.; Aamodt, A. IntelliMeal—Enhancing Creativity by Reusing Domain Knowledge in the Adaptation Process. In Proceedings of the ICCBR, Trondheim, Norway, 26–28 June 2017. [Google Scholar]
- Shirai, S.S.; Seneviratne, O.; Gordon, M.E.; Chen, C.H.; McGuinness, D.L. Identifying Ingredient Substitutions Using a Knowledge Graph of Food. Front. Artif. Intell. 2021, 3, 111. [Google Scholar] [CrossRef] [PubMed]
- Smith, B.; Ashburner, M.; Rosse, C.; Bard, J.; Bug, W.; Ceusters, W.; Goldberg, L.J.; Eilbeck, K.; Ireland, A.; Mungall, C.J.; et al. The OBO Foundry: Coordinated evolution of ontologies to support biomedical data integration. Nat. Biotechnol. 2007, 25, 1251–1255. [Google Scholar] [CrossRef] [PubMed] [Green Version]
- Dooley, D.; Andrés-Hernández, L.; Bordea, G.; Carmody, L.; Cavalieri, D.; Chan, L.; Castellano-Escuder, P.; Lachat, C.; Mougin, F.; Vitali, F.; et al. OBO Foundry Food Ontology Interconnectivity. In Proceedings of the IFOW 2021: 2nd Integrated Food Ontology Workshop, Bolzano, Italy, 11–18 September 2021. [Google Scholar]
- Dooley, D.M.; Griffiths, E.J.; Gosal, G.S.; Buttigieg, P.L.; Hoehndorf, R.; Lange, M.C.; Schriml, L.M.; Brinkman, F.S.L.; Hsiao, W.W.L. FoodOn: A harmonized food ontology to increase global food traceability, quality control and data integration. NPJ Sci. Food 2018, 2, 23. [Google Scholar] [CrossRef] [PubMed]
- Vitali, F.; Lombardo, R.; Rivero, D.; Mattivi, F.; Franceschi, P.; Bordoni, A.; Trimigno, A.; Capozzi, F.; Felici, G.; Taglino, F.; et al. ONS: An ontology for a standardized description of interventions and observational studies in nutrition. Genes Nutr. 2018, 13, 1–9. [Google Scholar] [CrossRef] [PubMed]
- Yang, C.; Ambayo, H.; De Baets, B.; Kolsteren, P.; Thanintorn, N.; Hawwash, D.; Bouwman, J.; Bronselaer, A.; Pattyn, F.; Lachat, C. An ontology to standardize research output of nutritional epidemiology: From paper-based standards to linked content. Nutrients 2019, 11, 1300. [Google Scholar] [CrossRef] [PubMed] [Green Version]
- Haussmann, S.; Seneviratne, O.; Chen, Y.; Ne’eman, Y.; Codella, J.; Chen, C.H.; McGuinness, D.L.; Zaki, M.J. FoodKG: A Semantics-Driven Knowledge Graph for Food Recommendation. In Proceedings of the 18th International Semantic Web Conference, Auckland, New Zealand, 26–30 October 2019; Ghidini, C., Hartig, O., Maleshkova, M., Svátek, V., Cruz, I., Hogan, A., Song, J., Lefrançois, M., Gandon, F., Eds.; Springer International Publishing: Cham, Switzerland, 2019; pp. 146–162. [Google Scholar] [CrossRef]
- Marín, J.; Biswas, A.; Ofli, F.; Hynes, N.; Salvador, A.; Aytar, Y.; Weber, I.; Torralba, A. Recipe1M+: A Dataset for Learning Cross-Modal Embeddings for Cooking Recipes and Food Images. IEEE Trans. Pattern Anal. Mach. Intell. 2021, 43, 187–203. [Google Scholar] [CrossRef] [PubMed] [Green Version]
- Bien, M.; Gilski, M.; Maciejewska, M.; Taisner, W.; Wisniewski, D.; Lawrynowicz, A. RecipeNLG: A Cooking Recipes Dataset for Semi-Structured Text Generation. In Proceedings of the 13th International Conference on Natural Language Generation, Dublin, Ireland, 15–18 December 2020; Davis, B., Graham, Y., Kelleher, J.D., Sripada, Y., Eds.; Association for Computational Linguistics: Stroudsburg, PA, USA, 2020; pp. 22–28. [Google Scholar]
- Popovski, G.; Seljak, B.K.; Eftimov, T. FoodBase corpus: A new resource of annotated food entities. Database J. Biol. Databases Curation 2019, 2019, baz121. [Google Scholar] [CrossRef] [PubMed]
- Hitzler, P.; Gangemi, A.; Janowicz, K.; Krisnadhi, A.; Presutti, V. (Eds.) Ontology Engineering with Ontology Design Patterns—Foundations and Applications; Studies on the Semantic Web; IOS Press: Amsterdam, The Netherlands, 2016; Volume 25. [Google Scholar]
- Gangemi, A. Ontology Design Patterns for Semantic Web Content. In Proceedings of the Semantic Web—ISWC, Galway, Ireland, 6–10 November 2005; Gil, Y., Motta, E., Benjamins, V.R., Musen, M.A., Eds.; Springer: Berlin/Heidelberg, Germany, 2005; pp. 262–276. [Google Scholar]
- Blomqvist, E.; Sandkuhl, K. Patterns in Ontology Engineering: Classification of Ontology Patterns. In Proceedings of the ICEIS, Miami, FL, USA, 25–28 May 2005. [Google Scholar]
- Bandrowski, A.; Brinkman, R.; Brochhausen, M.; Brush, M.H.; Bug, B.; Chibucos, M.C.; Clancy, K.; Courtot, M.; Derom, D.; Dumontier, M.; et al. The Ontology for Biomedical Investigations. PLoS ONE 2016, 11, e0154556. [Google Scholar] [CrossRef] [PubMed]
- Courtot, M.; Gibson, F.; Lister, A.L.; Malone, J.; Schober, D.; Brinkman, R.R.; Ruttenberg, A. MIREOT: The minimum information to reference an external ontology term. Appl. Ontol. 2011, 6, 23–33. [Google Scholar] [CrossRef] [Green Version]
- Smith, B.; Ceusters, W.; Klagges, B.; Köhler, J.; Kumar, A.; Lomax, J.; Mungall, C.; Neuhaus, F.; Rector, A.L.; Rosse, C. Relations in biomedical ontologies. Genome Biol. 2005, 6, R46. [Google Scholar] [CrossRef] [PubMed] [Green Version]
- Lange, M.; Dooley, D.; Weber, M.; Ibanescu, L.; Chan, L.; Soldatova, L.; Yang, C.; Warren, R.; Shimizu, C.; McGinty, H.K.; et al. Food Process Ontology Requirements. Available online: http://www.semantic-web-journal.net/content/food-process-ontology-requirements (accessed on 15 December 2021).
- Naravane, T.; Lange, M. Organoleptic and Sensory Ontology. In Proceedings of the Joint Ontology Workshops 2017 Episode 3: The Tyrolean Autumn of Ontology, Bozen-Bolzano, Italy, 21–23 September 2017; Borgo, S., Kutz, O., Loebe, F., Neuhaus, F., Adrian, K., Antovic, M., Basile, V., Boeker, M., Calvanese, D., Caselli, T., et al., Eds.; CEUR Workshop Proceedings: Bozen-Bolzano, Italy, 2017; Volume 2050. Available online: CEUR-WS.org (accessed on 15 December 2021).
- Uschold, M. Demystifying OWL for the Enterprise; Synthesis Lectures on the Semantic Web: Theory and Technology; Morgan & Claypool Publishers: San Rafael, CA, USA, 2018. [Google Scholar] [CrossRef]
- Allemang, D.; Hendler, J.; Gandon, F. Semantic Web for the Working Ontologist: Effective Modeling for Linked Data, RDFS, and OWL, 3rd ed.; Association for Computing Machinery: New York, NY, USA, 2020. [Google Scholar]
- Dumontier, M.; Baker, C.J.; Baran, J.; Callahan, A.; Chepelev, L.; Cruz-Toledo, J.; Del Rio, N.R.; Duck, G.; Furlong, L.I.; Keath, N.; et al. The Semanticscience Integrated Ontology (SIO) for biomedical research and knowledge discovery. J. Biomed. Semant. 2014, 5, 14. [Google Scholar] [CrossRef] [PubMed] [Green Version]



| Ontology | Substitution | Context | Limitations |
|---|---|---|---|
| FoodOn [13] | a (symmetric) relation: ’has food substance analog’ | dietary and allergen analysis | no links with food preparation process, recipes |
| subclasses of class: ’food product analog’ | |||
| FoodKG [16] | heuristics based on explicit semantics and embeddings | dietary restrictions nutritional change | no ontological conceptualization |
| ONE [15] | no term(s) for substitution | ||
| ONS [14] | no term(s) for substitution | ||
| Scenario 1: Substitution due to lack of product. |
| Objective: In this scenario, the substitute must replicate nutritional value, i.e., also be a good source of fiber. |
| Description: Persona X decided to prepare risotto. However, when preparing the dish, she found that she had run out of brown rice. The recipe she used did not provide any information on the ingredient(s) with which the rice could be replaced. Furthermore, Persona X has decided to eat healthily and wonders which possible rice substitute would meet her expectations, i.e., would not only be technologically suitable but above all would be a good source of dietary fiber. |
| Scenario 2: Substitution due to the need to exclude a particular product for health reasons. |
| Objective: In this scenario, the substitute must meet health requirements. |
| Description: Persona Y decided to make a dairy dessert with fruit for a birthday party. However, it turned out that one of the guests had a diagnosed allergy to cow’s milk protein and nuts. In order not to completely abandon the idea of preparing a sweet snack, Persona Y decided to replace the milk with another ingredient. Unfortunately, she has no idea which product would make a good substitute for milk. Her husband has given her the idea that it could be an almond drink. However, she is not convinced that it would be a suitable replacement as the guest has a diagnosed nut allergy. |
| Scenario 3: Substitution due to the need to exclude a specific product for health reasons. |
| Objective: In this scenario, the substitute must meet the technological requirements, i.e., it must give the same sweetness to the dish as sugar. |
| Description: Persona Z is in the process of preparing baked cookies for a family gathering. However, she finds out that one of the participants will be her grandmother—type 2 diabetes. Therefore, she decided not to use added sugar in the baked goods. Unfortunately, the younger guests would not appreciate cookies without sugar’s sweet taste. Therefore, Persona Z wondered what she could do to replace the sugar in the cookies to keep them sweet. Admittedly, her sister has suggested that erythritol is a popular sugar substitute in recent times. However, two doubts remained to be resolved: (1) will erythritol not lose its sweetness during baking, (2) in what ratio to replace sugar with erythritol to get a similar sweetness? |
| Ingredients for 8 serving |
| all-purpose flour—1½ cups |
| salt—pinch or more to taste |
| white sugar—1 tablespoon |
| milk—1¼ cups |
| egg—1 |
| butter, melted—2 tablespoons |
| oil for frying |
| Recipe process |
| Step 1. Mix flour, salt, and sugar in a bowl. Add milk, egg, and melted butter. |
| Step 2. Blend until smooth. |
| Step 3. Heat a frying pan with light oil. |
| Step 4. Pour the batter into the pan, using about 1/3 cup for each pancake. |
| Step 5. Brown on both sides. |
| Substitution |
| butter, melted—>regular butter |
| Pre-processing step. Melt butter. |
| Ingredients |
| all-purpose flour—1½ cups |
| salt—pinch or more to taste |
| white sugar—1 tablespoon |
| milk—1¼ cups |
| egg—1 |
| butter—2½ tablespoons |
| oil for frying |
| Recipe process |
| Step 0. Melt butter. |
| Step 1. Mix flour, salt, and sugar in a bowl. Add milk, egg, and melted butter. |
| Step 2. Blend until smooth. |
| Step 3. Heat a frying pan with light oil. |
| Step 4. Pour the batter into the pan, using about 1/3 cup for each pancake. |
| Step 5. Brown on both sides. |
Publisher’s Note: MDPI stays neutral with regard to jurisdictional claims in published maps and institutional affiliations. |
© 2022 by the authors. Licensee MDPI, Basel, Switzerland. This article is an open access article distributed under the terms and conditions of the Creative Commons Attribution (CC BY) license (https://creativecommons.org/licenses/by/4.0/).
Share and Cite
Ławrynowicz, A.; Wróblewska, A.; Adrian, W.T.; Kulczyński, B.; Gramza-Michałowska, A. Food Recipe Ingredient Substitution Ontology Design Pattern. Sensors 2022, 22, 1095. https://doi.org/10.3390/s22031095
Ławrynowicz A, Wróblewska A, Adrian WT, Kulczyński B, Gramza-Michałowska A. Food Recipe Ingredient Substitution Ontology Design Pattern. Sensors. 2022; 22(3):1095. https://doi.org/10.3390/s22031095
Chicago/Turabian StyleŁawrynowicz, Agnieszka, Anna Wróblewska, Weronika T. Adrian, Bartosz Kulczyński, and Anna Gramza-Michałowska. 2022. "Food Recipe Ingredient Substitution Ontology Design Pattern" Sensors 22, no. 3: 1095. https://doi.org/10.3390/s22031095
APA StyleŁawrynowicz, A., Wróblewska, A., Adrian, W. T., Kulczyński, B., & Gramza-Michałowska, A. (2022). Food Recipe Ingredient Substitution Ontology Design Pattern. Sensors, 22(3), 1095. https://doi.org/10.3390/s22031095

