A Modular IoT Platform for Real-Time Indoor Air Quality Monitoring
Abstract
:1. Introduction
- i.
- A distributed modular IAQM system using sensors nodes for many AQ parameters, a WSN, and an IoT server is developed. The system’s hardware and software are described in detail.
- ii.
- Gateways that ensure transmission from the sensors nodes to IoT servers without data loss are developed. Indeed, the solution includes a mechanism of transmission error detection and packet resubmission in the case of temporary interruption of communication.
2. Proposed Indoor Air Quality Monitoring System
2.1. System Hardware
2.1.1. Sensor Nodes
2.1.2. Gateway
- System on Chip (SoC) Broadcom BCM2835
- 32-bit/700 MHz ARM7 Processor
- 1 GB Memory (SDRAM)
- On-board storage: MicroSDHC slot for up to 32 GB,
- On-board network: 10/100 Mbit/s Ethernet port
- Four USB ports (2.0)
- Power source: 5 V via MicroUSB or GPIO header
- Power rating: 220 mA (1.1 W) average when idle, 820 mA (4.1 W)
2.2. System Firmware
2.2.1. Sensor Node Firmware
| Algorithm 1. Pseudo code of the Firmware at the sensor node operated in the measurement mode |
| 1: Call the required libraries (waspXBee and waspSensorPro), |
| 2: Initialize and power on each sensor, |
| 3: Read serial numbers (stored in the EEPROM of each sensor) of sensors used in the node, |
| 4: Wait 90 s for sensors to warm up, |
| 5: Acquire 5 readings from each sensor and compute their average, |
| 6: Apply the calibration/correction formulas (one for each sensor identified by its serial number) for the sensor reading, |
| 7: Save the timestamped-measured data in SD card, |
| 8: Send the data via XBee interface to the gateway, |
| 9: Switch the sensors and radio module to sleep mode for 13 min, |
| 10: Wake up the sensors and radio module, |
| 11: Go to line 4 |
| Algorithm 2. Pseudo code at the sensor node for resubmission of unsuccessfully transmitted packets |
| 1: Call the required libraries, waspXBee, waspSensorPro |
| 2: While (time < 13 min and Stack is not empty) do |
| 3: Read message from the Stack (SD card) |
| 4: Send the message to the gateway |
| 5: If no acknowledgement received or timeout then |
| 6: Go to line 3 |
| 7: Else |
| 8: Remove message from Stack |
| 9: End if |
| 10: End while |
2.2.2. Radio Module Firmware
- The PAN ID, which is an ID common to the nodes belonging to the same network. In our application, we configured the Radio module firmware of several End Devices with same PAN ID; the gateway radio module has been configured as coordinator with the same PANID as the End Devices.
- Select the latest firmware for AT or API modes and type of node (Coordinator, Router or End Device).
- The destination address high (DH).
- The destination address low (DL).
- The serial interface parameters: baud rate (BD), Parity, (NB), Stop Bits (SB) to be compatible with board on which the radio module is plugged. For the Libelium Waspmote board used in this work: BD = 115,200.
- Several other standard parameters are set to their default values.
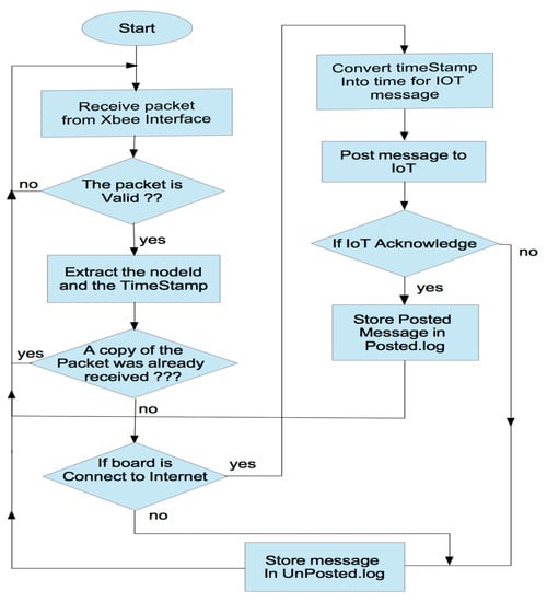
2.2.3. Gateway Firmware
2.2.4. Posting Data on the IoT Server
3. Results
3.1. Evaluation of the Packet Loss Rate in an Indoor Environment
3.2. IAQM at Qatar University
4. Conclusions
Acknowledgments
Author Contributions
Conflicts of Interest
References
- The U.S. Environmental Protection Agency (EPA). Our Nation’s Air 2017. Annual Air Trends Report; 2017. Available online: https://gispub.epa.gov/air/trendsreport/2017/#home (accessed on 9 January 2018).
- European Environment Agency. European Union Emission Inventory Report 1990–2015 under the UNECE Convention on Long-Range Transboundary Air Pollution (LRTAP). EEA Report No. 9. 2017. Available online: https://www.eea.europa.eu/publications/annual-eu-emissions-inventory-report (accessed on 9 January 2018).
- Klepeis, N.E.; Nelson, W.C.; Ott, W.R.; Robinson, J.P.; Tsang, A.M.; Switzer, P.; Behar, J.V.; Hern, S.C.; Engelmann, W.H. The National Human Activity Pattern Survey (NHAPS): A resource for assessing exposure to environmental pollutants. J. Expo. Sci. Environ. Epidemiol. 2001, 11, 231–252. [Google Scholar] [CrossRef] [PubMed]
- Lee, S.; Lam, S.; Fai, H.K. Characterization of VOCs, ozone, and PM 10 emissions from office equipment in an environmental chamber. Build. Environ. 2001, 36, 837–842. [Google Scholar] [CrossRef]
- Brienza, S.; Galli, A.; Anastasi, G.; Bruschi, P. A low-cost sensing system for cooperative air quality monitoring in urban areas. Sensors 2015, 15, 12242–12259. [Google Scholar] [CrossRef] [PubMed]
- Lambebo, A.; Haghani, S. A Wireless Sensor Network for Environmental Monitoring of Greenhouse Gases. In Proceedings of the ASEE Zone I Conference, Bridgpeort, CT, USA, 3–5 April 2014. [Google Scholar]
- Fioccola, G.B.; Sommese, R.; Tufano, I.; Canonico, R.; Ventre, G. Polluino: An efficient cloud-based management of IoT devices for air quality monitoring. In Proceedings of the 2016 IEEE 2nd International Forum on Research and Technologies for Society and Industry Leveraging a Better Tomorrow (RTSI), Bologna, Italy, 7–9 September 2016. [Google Scholar]
- Tsang, K.F.; Chi, H.R.; Fu, L.; Pan, L.; Chan, H.F. Energy-saving IAQ monitoring ZigBee network using VIKOR decision making method. In Proceedings of the 2016 IEEE International Conference on Industrial Technology (ICIT), Taipei, Taiwan, 14–17 March 2016. [Google Scholar]
- Postolache, O.A.; Pereira, J.D.; Girão, P.S. Smart sensors network for air quality monitoring applications. IEEE Trans. Instrum. Meas. 2009, 58, 3253–3262. [Google Scholar] [CrossRef]
- Jelicic, V.; Magno, M.; Brunelli, D.; Paci, G.; Benini, L. Context-adaptive multimodal wireless sensor network for energy-efficient gas monitoring. IEEE Sens. J. 2013, 13, 328–338. [Google Scholar] [CrossRef]
- De Vito, S.; Di Palma, P.; Ambrosino, C.; Massera, E.; Burrasca, G.; Miglietta, M.L.; Di Francia, G. Wireless sensor networks for distributed chemical sensing: Addressing power consumption limits with on-board intelligence. IEEE Sens. J. 2011, 11, 947–955. [Google Scholar] [CrossRef]
- Kim, J.Y.; Chu, C.H.; Shin, S.M. ISSAQ: An integrated sensing systems for real-time indoor air quality monitoring. IEEE Sens. J. 2014, 14, 4230–4244. [Google Scholar] [CrossRef]
- Firdhous, M.; Sudantha, B.; Karunaratne, P. IoT enabled proactive indoor air quality monitoring system for sustainable health management. In Proceedings of the 2nd IEEE International Conference on Computing and Communications Technologies (ICCCT), Chennai, India, 23–24 February 2017; pp. 216–221. [Google Scholar]
- Hassan, M.; Bermak, A.; Ali, A.A.S.; Amira, A. Gas identification with spike codes in wireless electronic nose: A potential application for smart green buildings. In Proceedings of the IEEE SAI Intelligent Systems Conference (IntelliSys), London, UK, 10–11 November 2015; pp. 457–462. [Google Scholar]
- Chen, R.C.; Guo, H.Y.; Lin, M.P.; Lin, H.S. The carbon dioxide concentration detection using mobile phones combine Bluetooth and QR code. In Proceedings of the 6th IEEE International Conference on Awareness Science and Technology (iCAST), Paris, France, 29–31 October 2014. [Google Scholar]
- Vaquerizo-Hdez, D.; Muñoz, P. A Low Power Consumption Algorithm for Efficient Energy Consumption in ZigBee Motes. Sensors 2017, 17, 2179. [Google Scholar] [CrossRef] [PubMed]
- X-CTU Configuration and Test Utility Software User Guide. 2017. Available online: https://www.digi.com/resources/documentation/digidocs/PDFs/90001458-13.pdf (accessed on 9 January 2018).
- MQTT Version 3.1.1. Edited by Andrew Banks and Rahul Gupta. OASIS Standard. 29 October 2014. Available online: http://docs.oasis-open.org/mqtt/mqtt/v3.1.1/mqtt-v3.1.1.html (accessed on 9 January 2018).
- White, C.W.; Martin, J.G. Chlorine Gas Inhalation-Human Clinical Evidence of Toxicity and Experience in Animal Models. Proc. Am. Thorac. Soc. 2010, 7, 257–263. [Google Scholar] [CrossRef] [PubMed]
- National Institute for Occupational Safety and Health (NIOSH), Occupational Health Guide for Chlorine. 1978. Available online: https://www.cdc.gov/niosh/docs/81-123/pdfs/0115.pdf (accessed on 9 January 2018).
- The US Environment Protection Agency (EPA). Air Quality Guide for Nitrogen Dioxide. 2011. Available online: https://www3.epa.gov/airnow/no2.pdf (accessed on 9 January 2018).
- Fernández-Camacho, R.; de la Rosa, J.D.; Sánchez de la Campa, A.M. Trends and sources vs air mass origins in a major city in South-western Europe: Implications for air quality management. Sci. Total Environ. 2016, 553, 305–315. [Google Scholar] [CrossRef] [PubMed]
- Agency for Toxic Substances and Disease Registry (ATSDR). Toxicological Profile for Sulphur Dioxide. 1998. Available online: https://www.atsdr.cdc.gov/ToxProfiles/tp116.pdf (accessed on 9 January 2018).













| IAQ Parameter | Sensor Model | Nominal Range | Accuracy (ppm) | Response Time * (s) | Sensor Type |
|---|---|---|---|---|---|
| SO2 | 4-SO2-20 | 0–20 (ppm) | ±0.1 | T90 ≤ 45 | Electrochemical |
| NO2 | 4-NO2-20 | 0–20 (ppm) | ±0.1 | T90 ≤ 30 | Electrochemical |
| O3 | OX-A431 | 0–18 (ppm) | ±0.2 | T90 ≤ 45 | Electrochemical |
| CO2 | INE20-CO2P-NCVSP | 0–5000 (ppm) | +/−50 (0–2500 ppm) +/−200 (2500–5000 ppm) | T90 ≤ 60 | NDIR |
| CO | 4-CO-500 | 0–1000 (ppm) | ±1 | T90 ≤ 30 | Electrochemical |
| Cl2 | 4-Cl2-50 | 0–50 (ppm) | ±0.1 | T90 ≤ 30 | Electrochemical |
| T & RH | BME280 | −40–85 °C (T) 0–100% (RH) | ±1 °C (T) ±3% (RH) | T63 ≤ 1.65 (T) T63 ≤ 1 (RH) | - |
© 2018 by the authors. Licensee MDPI, Basel, Switzerland. This article is an open access article distributed under the terms and conditions of the Creative Commons Attribution (CC BY) license (http://creativecommons.org/licenses/by/4.0/).
Share and Cite
Benammar, M.; Abdaoui, A.; Ahmad, S.H.M.; Touati, F.; Kadri, A. A Modular IoT Platform for Real-Time Indoor Air Quality Monitoring. Sensors 2018, 18, 581. https://doi.org/10.3390/s18020581
Benammar M, Abdaoui A, Ahmad SHM, Touati F, Kadri A. A Modular IoT Platform for Real-Time Indoor Air Quality Monitoring. Sensors. 2018; 18(2):581. https://doi.org/10.3390/s18020581
Chicago/Turabian StyleBenammar, Mohieddine, Abderrazak Abdaoui, Sabbir H.M. Ahmad, Farid Touati, and Abdullah Kadri. 2018. "A Modular IoT Platform for Real-Time Indoor Air Quality Monitoring" Sensors 18, no. 2: 581. https://doi.org/10.3390/s18020581
APA StyleBenammar, M., Abdaoui, A., Ahmad, S. H. M., Touati, F., & Kadri, A. (2018). A Modular IoT Platform for Real-Time Indoor Air Quality Monitoring. Sensors, 18(2), 581. https://doi.org/10.3390/s18020581

