An Improved Residual Network for Pork Freshness Detection Using Near-Infrared Spectroscopy
Abstract
:1. Introduction
2. Materials and Methods
2.1. Samples and NIR Measurement
2.2. Outlier Detection Method
2.3. 1D-SE-ResNet Model
2.3.1. Structure of the Model
2.3.2. SE-ResNet Module
2.3.3. Activation Function
| Activation Function | Equation | |
|---|---|---|
| Sigmoid | (7) | |
| ReLU | (8) | |
| ELU | (9) |
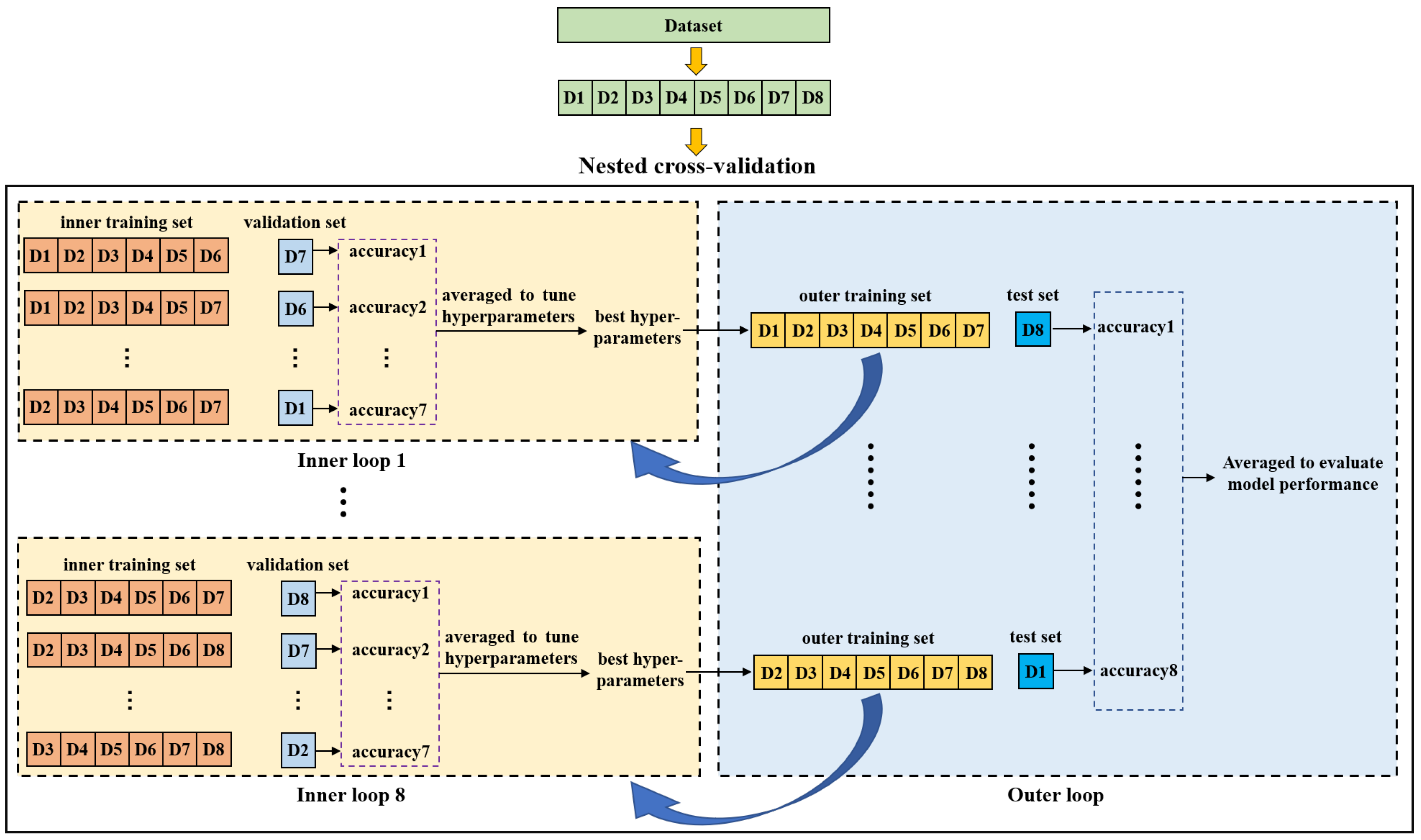
2.4. Nested Cross-Validation
2.5. Traditional Models Used for Comparison
2.6. Evaluation Indices of the Model
3. Results and Discussion
3.1. Outlier Detection
3.2. Comparison of Different Classification Models
3.2.1. Compared with Conventional Algorithms
3.2.2. Compared with Other Deep Learning Algorithms
3.3. Ablation Study on Activation Function
4. Conclusions and Discussion
Author Contributions
Funding
Data Availability Statement
Conflicts of Interest
References
- Baek, I.; Lee, H.; Cho, B.K.; Mo, C.; Chan, D.E.; Kim, M.S. Shortwave infrared hyperspectral imaging system coupled with multivariable method for TVB-N measurement in pork. Food Control 2021, 124, 107854. [Google Scholar] [CrossRef]
- Li, S.; Chen, S.; Zhuo, B.; Li, Q.; Liu, W.; Guo, X. Flexible ammonia sensor based on PEDOT: PSS/silver nanowire composite film for meat freshness monitoring. IEEE Electron Device Lett. 2017, 38, 975–978. [Google Scholar] [CrossRef]
- Lu, S.; Wang, X. Modeling the fuzzy cold storage problem and its solution by a discrete firefly algorithm. J. Intell. Fuzzy Syst. 2016, 31, 2431–2440. [Google Scholar] [CrossRef]
- Ali, I.; Nagalingam, S.; Gurd, B. A resilience model for cold chain logistics of perishable products. Int. J. Logis. Manag. 2018, 39, 922–941. [Google Scholar] [CrossRef]
- Liu, R.; Xing, L.; Zhou, G.; Zhang, W. What is meat in China? Anim. Front. 2017, 7, 53–56. [Google Scholar] [CrossRef] [Green Version]
- Xiong, L.; Hu, Y.; Liu, C.; Chen, K. Detection of total volatile basic nitrogen (TVB-N) in pork using Fourier transform near-infrared (FT-NIR) spectroscopy and cluster analysis for quality assurance. Trans. ASABE 2012, 55, 2245–2250. [Google Scholar] [CrossRef]
- Weng, X.; Luan, X.; Kong, C.; Chang, Z.; Li, Y.; Zhang, S.; Al-Majeed, S.; Xiao, Y. A Comprehensive method for assessing meat freshness using fusing electronic nose, computer vision, and artificial tactile technologies. J. Sens. 2020, 2020, 8838535. [Google Scholar] [CrossRef]
- Chen, J.; Gu, J.; Zhang, R.; Mao, Y.; Tian, S. Freshness evaluation of three kinds of meats based on the electronic nose. Sensors 2019, 19, 605. [Google Scholar] [CrossRef] [Green Version]
- Chang, H.; Li, H.; Hu, Y. An intelligent method of detecting pork freshness based on digital image processing. In Proceedings of the 2015 International Conference on Intelligent Computing and Internet of Things, Harbin, China, 17–18 January 2015. [Google Scholar]
- Skvaril, J.; Kyprianidis, K.G.; Dahlquist, E. Applications of near-infrared spectroscopy (NIRS) in biomass energy conversion processes: A review. Appl. Spectr. Rev. 2017, 52, 675–728. [Google Scholar] [CrossRef]
- Weng, S.; Guo, B.; Tang, P.; Yin, X.; Pan, F.; Zhao, J.; Huang, L.; Zhang, D. Rapid detection of adulteration of minced beef using Vis/NIR reflectance spectroscopy with multivariate methods. Spectrochim. Acta Part A Mol. Biomol. Spectr. 2020, 230, 118005. [Google Scholar] [CrossRef]
- Weng, S.; Guo, B.; Du, Y.; Wang, M.; Tang, P.; Zhao, J. Feasibility of authenticating mutton geographical origin and breed via hyperspectral imaging with effective variables of multiple features. Food Anal. Method 2021, 14, 834–844. [Google Scholar] [CrossRef]
- Zou, L.; Yu, X.; Li, M.; Lei, M.; Yu, H. Nondestructive identification of coal and gangue via near-infrared spectroscopy based on improved broad learning. IEEE Trans. Instrum. Measur. 2020, 69, 8043–8052. [Google Scholar] [CrossRef]
- Li, X.; Li, C. Pretreatment and wavelength selection method for near-infrared spectra signal based on improved CEEMDAN energy entropy and permutation entropy. Entropy 2017, 19, 380. [Google Scholar] [CrossRef] [Green Version]
- Lei, M.; Yu, X.; Li, M.; Zhu, W. Geographic origin identification of coal using near-infrared spectroscopy combined with improved random forest method. Infrared Phys. Technol. 2018, 92, 177–182. [Google Scholar] [CrossRef]
- Le, B.T. Application of deep learning and near infrared spectroscopy in cereal analysis. Vibrat. Spectr. 2020, 106, 103009. [Google Scholar] [CrossRef]
- Zhou, J.; Wu, X.; Chen, Z.; You, J.; Xiong, S. Evaluation of freshness in freshwater fish based on near infrared reflectance spectroscopy and chemometrics. LWT-Food Sci. Technol. 2019, 106, 145–150. [Google Scholar] [CrossRef]
- Qu, F.; Ren, D.; He, Y.; Nie, P.; Lin, L.; Cai, C.; Dong, T. Predicting pork freshness using multi-index statistical information fusion method based on near infrared spectroscopy. Meat Sci. 2018, 146, 59–67. [Google Scholar] [CrossRef]
- Li, X.; Yao, J.; Cheng, J.; Sun, L.; Cao, X.; Zhang, X. Rapid detection of crab freshness based on near infrared spectroscopy. Spectr. Spectr. Anal. 2020, 40, 189–194. [Google Scholar]
- Yang, J.; Xu, J.; Zhang, X.; Wu, C.; Lin, T.; Ying, Y. Deep learning for vibrational spectral analysis: Recent progress and a practical guide. Anal. Chim. Acta 2019, 1081, 6–17. [Google Scholar] [CrossRef] [PubMed]
- Ahmed, R.; Gogate, M.; Tahir, A.; Dashtipour, K.; Al-Tamimi, B.; Hawalah, A.; El-Affendi, M.A.; Hussain, A. Deep neural network-based contextual recognition of arabic handwritten scripts. Entropy 2021, 23, 340. [Google Scholar] [CrossRef]
- Lei, M.; Rao, Z.; Wang, H.; Chen, Y.; Zou, L.; Yu, H. Maceral groups analysis of coal based on semantic segmentation of photomicrographs via the improved U-net. Fuel 2021, 294, 120475. [Google Scholar] [CrossRef]
- Li, P.; Mao, K. Knowledge-oriented convolutional neural network for causal relation extraction from natural language texts. Expert Syst. Appl. 2019, 115, 512–523. [Google Scholar] [CrossRef]
- Dashtipour, K.; Gogate, M.; Adeel, A.; Larijani, H.; Hussain, A. Sentiment analysis of persian movie reviews using deep learning. Entropy 2021, 23, 596. [Google Scholar] [CrossRef]
- Zhang, S.; Zhang, S.; Huang, T.; Gao, W. Speech emotion recognition using deep convolutional neural network and discriminant temporal pyramid matching. IEEE Trans. Multimed. 2017, 20, 1576–1590. [Google Scholar] [CrossRef]
- Fang, X.; Zou, L.; Li, J.; Sun, L.; Ling, Z.H. Channel adversarial training for cross-channel text-independent speaker recognition. In Proceedings of the 2019 IEEE International Conference on Acoustics, Speech and Signal Processing (ICASSP), Brighton, UK, 12–17 May 2019. [Google Scholar]
- Lin, Y.; Nie, Z.; Ma, H. Structural damage detection with automatic feature-extraction through deep learning. Computer-Aided Civil Infrastruct. Eng. 2017, 32, 1025–1046. [Google Scholar] [CrossRef]
- Chen, Y.; Wang, Z. End-to-end quantitative analysis modeling of near-infrared spectroscopy based on convolutional neural network. J. Chemomet. 2019, 33, e3122. [Google Scholar] [CrossRef]
- Zhou, D.; Yu, Y.; Hu, R.; Li, Z. Discrimination of Tetrastigma hemsleyanum according to geographical origin by near-infrared spectroscopy combined with a deep learning approach. Spectrochim. Acta Part A Mol. Biomol. Spectr. 2020, 238, 118380. [Google Scholar] [CrossRef]
- He, K.; Sun, J. Convolutional neural networks at constrained time cost. In Proceedings of the IEEE Conference on Computer Vision and Pattern Recognition, Boston, MA, USA, 7–12 June 2015. [Google Scholar]
- He, K.; Zhang, X.; Ren, S.; Sun, J. Deep residual learning for image recognition. In Proceedings of the IEEE Conference on Computer Vision and Pattern Recognition, Las Vegas, NV, USA, 27–30 June 2016. [Google Scholar]
- Jiang, D.; Qi, G.; Hu, G.; Mazur, N.; Zhu, Z.; Wang, D. A residual neural network based method for the classification of tobacco cultivation regions using near-infrared spectroscopy sensors. Infrar. Phys. Technol. 2020, 111, 103494. [Google Scholar] [CrossRef]
- Huang, L.; Guo, S.Y.; Wang, Y.; Wang, S.; Chu, Q.B.; Li, L.; Bai, T. Attention based residual network for medicinal fungi near infrared spectroscopy analysis. Math. Biosci. Eng. 2019, 16, 3003–3017. [Google Scholar] [CrossRef] [PubMed]
- Hu, J.; Shen, L.; Sun, G. Squeeze-and-excitation networks. In Proceedings of the IEEE conference on computer vision and pattern recognition, Salt Lake City, UT, USA, 18–23 June 2018. [Google Scholar]
- Lei, M.; Li, J.; Li, M.; Zou, L.; Yu, H. An improved UNet++ model for congestive heart failure diagnosis using short-term RR intervals. Diagnostics 2021, 11, 534. [Google Scholar] [CrossRef] [PubMed]
- Lin, Z.; Ji, K.; Leng, X.; Kuang, G. Squeeze and excitation rank faster R-CNN for ship detection in SAR images. IEEE Geosci. Remote Sens. Lett. 2018, 16, 751–755. [Google Scholar] [CrossRef]
- Li, Z.; Filev, D.P.; Kolmanovsky, I.; Atkins, E.; Lu, J. A new clustering algorithm for processing GPS-based road anomaly reports with a mahalanobis distance. IEEE Trans. Intell. Transport. Syst. 2016, 18, 1980–1988. [Google Scholar] [CrossRef]
- Yang, Z.; Xiao, H.; Sui, Q.; Zhang, L.; Jia, L.; Jiang, M.; Zhang, F. Novel methodology to improve the accuracy of oxide determination in cement raw meal by near infrared spectroscopy (NIRS) and cross-validation-absolute-deviation-F-test (CVADF). Anal. Lett. 2020, 53, 2734–2747. [Google Scholar] [CrossRef]
- Machlev, R.; Levron, Y.; Beck, Y. Modified cross-entropy method for classification of events in NILM systems. IEEE Trans. Smart Grid 2018, 10, 4962–4973. [Google Scholar] [CrossRef]
- Monti, R.P.; Tootoonian, S.; Cao, R. Avoiding Degradation in Deep Feed-Forward Networks by Phasing Out Skip-Connections; Springer: Cham, Switzerland, 2018; pp. 447–456. [Google Scholar]
- Muqeet, A.; Iqbal, M.T.B.; Bae, S.H. HRAN: Hybrid residual attention network for single image super-resolution. IEEE Access 2019, 7, 137020–137029. [Google Scholar] [CrossRef]
- Parvandeh, S.; Yeh, H.W.; Paulus, M.P.; McKinney, B.A. Consensus features nested cross-validation. Bioinformatics 2020, 36, 3093–3098. [Google Scholar] [CrossRef] [PubMed]
- Varma, S.; Simon, R. Bias in error estimation when using cross-validation for model selection. BMC Bioinformat. 2006, 7, 1–8. [Google Scholar] [CrossRef] [Green Version]








| Model | Preprocessing | Acc of Test Set (%) | Acc (%) | Pre (%) | Sen (%) | Spe (%) | |||||||
|---|---|---|---|---|---|---|---|---|---|---|---|---|---|
| D1 | D2 | D3 | D4 | D5 | D6 | D7 | D8 | ||||||
| SVM | / | 92.86 | 96.67 | 79.31 | 78.57 | 100.0 | 92.59 | 90.00 | 93.33 | 90.42 | 94.86 | 86.03 | 95.00 |
| std | 92.86 | 96.67 | 79.31 | 82.14 | 96.30 | 92.59 | 93.33 | 93.33 | 90.82 | 96.08 | 86.03 | 95.63 | |
| sm | 92.86 | 96.67 | 79.31 | 82.14 | 92.59 | 92.59 | 86.67 | 93.33 | 89.52 | 94.23 | 86.03 | 92.92 | |
| PCA | 92.86 | 96.67 | 79.31 | 75.00 | 100.0 | 92.59 | 90.00 | 93.33 | 89.97 | 93.75 | 86.03 | 94.17 | |
| RF | / | 85.71 | 90.00 | 75.86 | 71.43 | 81.48 | 92.59 | 93.33 | 93.33 | 85.47 | 88.47 | 83.40 | 87.50 |
| std | 85.71 | 90.00 | 75.86 | 71.43 | 81.48 | 92.59 | 93.33 | 93.33 | 85.47 | 88.47 | 83.40 | 87.50 | |
| sm | 85.71 | 93.33 | 75.86 | 75.00 | 85.19 | 96.30 | 100.0 | 93.33 | 88.09 | 92.03 | 85.06 | 90.83 | |
| PCA | 89.29 | 80.00 | 75.86 | 75.00 | 85.19 | 92.59 | 83.33 | 90.00 | 83.91 | 86.85 | 82.82 | 85.00 | |
| PLS-DA | / | 96.43 | 53.33 | 79.31 | 67.86 | 66.67 | 100.0 | 83.33 | 86.67 | 79.20 | 81.11 | 86.03 | 71.46 |
| std | 96.43 | 53.33 | 79.31 | 67.86 | 66.67 | 100.0 | 83.33 | 86.67 | 79.20 | 81.11 | 86.03 | 71.46 | |
| sm | 96.43 | 80.00 | 86.21 | 71.43 | 96.30 | 100.0 | 86.67 | 96.67 | 89.21 | 89.35 | 89.36 | 88.96 | |
| 1D-SE-ResNet | / | 89.29 | 96.67 | 100.0 | 78.57 | 85.19 | 100.0 | 100.0 | 100.0 | 93.72 | 96.06 | 90.77 | 96.25 |
| Model | Acc (%) | Pre (%) | Sen (%) | Spe (%) |
|---|---|---|---|---|
| 1D-CNN | 88.13 | 90.19 | 87.82 | 88.13 |
| 1D-ResNet | 90.69 | 91.34 | 89.36 | 92.08 |
| 1D-SE-ResNet | 93.72 | 96.06 | 90.77 | 96.25 |
| Model | Activiation | Acc (%) | Pre (%) | Sen (%) | Spe (%) |
|---|---|---|---|---|---|
| 1D-SE-ResNet | Sigmoid | 81.00 | 80.55 | 75.07 | 89.17 |
| ReLU | 91.97 | 94.53 | 89.10 | 94.58 | |
| ELU | 93.72 | 96.06 | 90.77 | 96.25 |
Publisher’s Note: MDPI stays neutral with regard to jurisdictional claims in published maps and institutional affiliations. |
© 2021 by the authors. Licensee MDPI, Basel, Switzerland. This article is an open access article distributed under the terms and conditions of the Creative Commons Attribution (CC BY) license (https://creativecommons.org/licenses/by/4.0/).
Share and Cite
Zou, L.; Liu, W.; Lei, M.; Yu, X. An Improved Residual Network for Pork Freshness Detection Using Near-Infrared Spectroscopy. Entropy 2021, 23, 1293. https://doi.org/10.3390/e23101293
Zou L, Liu W, Lei M, Yu X. An Improved Residual Network for Pork Freshness Detection Using Near-Infrared Spectroscopy. Entropy. 2021; 23(10):1293. https://doi.org/10.3390/e23101293
Chicago/Turabian StyleZou, Liang, Weinan Liu, Meng Lei, and Xinhui Yu. 2021. "An Improved Residual Network for Pork Freshness Detection Using Near-Infrared Spectroscopy" Entropy 23, no. 10: 1293. https://doi.org/10.3390/e23101293
APA StyleZou, L., Liu, W., Lei, M., & Yu, X. (2021). An Improved Residual Network for Pork Freshness Detection Using Near-Infrared Spectroscopy. Entropy, 23(10), 1293. https://doi.org/10.3390/e23101293

