error_outline You can access the new MDPI.com website here. Explore and share your feedback with us.
 
 
Sign in to use this feature.

Years

Between: -

Subjects

remove_circle_outline
remove_circle_outline
remove_circle_outline
remove_circle_outline
remove_circle_outline

Journals

remove_circle_outline

Article Types

Countries / Regions

Search Results (1)

Search Parameters:
Keywords = non-magnetic storm (NMS)

Order results
Result details
Results per page
Select all
Export citation of selected articles as:
17 pages, 3942 KB  
Article
Assessment of the Algorithm for Single Frequency Precise Point Positioning at Different Latitudes and with Distinct Magnetic Storm Conditions
by Ren Wang, Jingxiang Gao, Yifei Yao, Peng Sun and Moufeng Wan
Appl. Sci. 2020, 10(7), 2268; https://doi.org/10.3390/app10072268 - 26 Mar 2020
Cited by 3 | Viewed by 2445
Abstract
This paper analyzes the convergence time and the root mean square (RMS) error of single frequency (SF) precise point positioning (PPP) in the ionospheric-constrained (TIC1) and troposphere- and ionospheric-constrained (TIC2) conditions, when the stations are at a low latitude, mid-latitude, and high latitude [...] Read more.
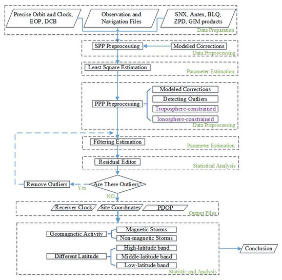
This paper analyzes the convergence time and the root mean square (RMS) error of single frequency (SF) precise point positioning (PPP) in the ionospheric-constrained (TIC1) and troposphere- and ionospheric-constrained (TIC2) conditions, when the stations are at a low latitude, mid-latitude, and high latitude area during the period of a magnetic storm (MS) and a non-magnetic storm (NMS). In this paper, 375 IGS (international global navigation satellite system (GNSS) service) stations were selected from all over the world for 30 days in September 2017. The 24 hour daily observations were split for each station into 8 data sets of 3 hours each, so that a total of 90,000 tests were carried out. After statistical analysis, it was concluded that: during the MS period, the percentage of TIC2 shortened compared to the TIC1 convergence time, and it was by at least 3.9%, 3.0%, and 9.3% when the station was at global, low latitude, and high latitude areas, respectively. According to the statistical analysis, during the NMS period the convergence time was shortened about at least 12.8%, 11.0%, and 30.0% with respect to the stations in the MS period at global, low, and high latitude areas, respectively. If the station was located in the mid-latitude region, the convergence time was not shortened in some modes. The ionospheric activity in the mid-latitude region was less than that in the low-latitude region, while there were more stations in the mid-latitude region, and the precision of the global ionospheric maps (GIMs) and zenith tropospheric delay (ZTD) products were also slightly higher. Overall, TIC1 and TIC2 have a greater impact on convergence time, but have less impact on positioning accuracy, and only have a greater impact in different environments during the MS and NMS periods. Full article
Show Figures

Figure 1

Back to TopTop