Sign in to use this feature.

Years

Between: -

Subjects

remove_circle_outline
remove_circle_outline

Journals

Article Types

Countries / Regions

Search Results (4)

Search Parameters:
Keywords = coverage of deadwood

Order results
Result details
Results per page
Select all
Export citation of selected articles as:
19 pages, 2974 KB  
Article
Characterizing Forest Plot Decay Levels Based on Leaf Area Index, Gap Fraction, and L-Moments from Airborne LiDAR
by Abubakar Sani-Mohammed, Wei Yao, Tsz Chung Wong, Reda Fekry and Marco Heurich
Remote Sens. 2024, 16(15), 2824; https://doi.org/10.3390/rs16152824 - 1 Aug 2024
Viewed by 2179
Abstract
Effective forest management is essential for mitigating climate change effects. This is why understanding forest growth dynamics is critical for its sustainable management. Thus, characterizing forest plot deadwood levels is vital for understanding forest dynamics, and for assessments of biomass, carbon stock, and [...] Read more.
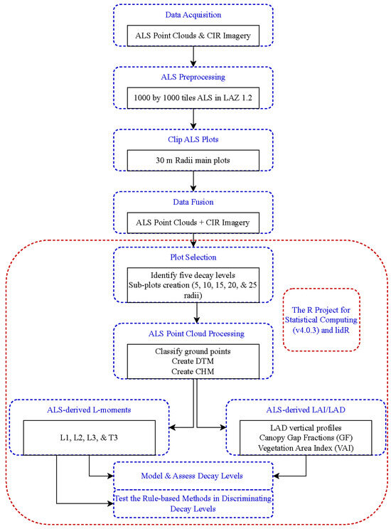
Effective forest management is essential for mitigating climate change effects. This is why understanding forest growth dynamics is critical for its sustainable management. Thus, characterizing forest plot deadwood levels is vital for understanding forest dynamics, and for assessments of biomass, carbon stock, and biodiversity. For the first time, this study used the leaf area index (LAI) and L-moments to characterize and model forest plot deadwood levels in the Bavarian Forest National Park from airborne laser scanning (ALS) data. This study proposes methods that can be tested for forests, especially those in temperate climates with frequent cloud coverage and limited access. The proposed method is practically significant for effective planning and management of forest resources. First, plot decay levels were characterized based on their canopy leaf area density (LAD). Then, the deadwood levels were modeled to assess the relationships between the vegetation area index (VAI), gap fraction (GF), and the third L-moment ratio (T3). Finally, we tested the rule-based methods for classifying plot decay levels based on their biophysical structures. Our results per the LAD vertical profiles clearly showed the declining levels of decay from Level 1 to 5. Our findings from the models indicate that at a 95% confidence interval, 96% of the variation in GF was explained by the VAI with a significant negative association (VAIslope = −0.047; R2 = 0.96; (p < 0.001)), while the VAI explained 92% of the variation in T3 with a significant negative association (VAIslope = −0.50; R2 = 0.92; (p < 0.001)). Testing the rule-based methods, we found that the first rule (Lcv = 0.5) classified Levels 1 and 2 at (Lcv < 0.5) against Levels 3 to 5 at (Lcv > 0.5). However, the second rule (Lskew = 0) classified Level 1 (healthy plots) as closed canopy areas (Lskew < 0) against Levels 2 to 5 (deadwood) as open canopy areas (Lskew > 0). This approach is simple and more convenient for forest managers to exploit for mapping large forest gap areas for planning and managing forest resources for improved and effective forest management. Full article
Show Figures

Figure 1

11 pages, 4125 KB  
Article
Maintaining Carbon Storage Does Not Reduce Fish Production from Mangrove-Fish Pond System: A Case Study in Coastal Area of Subang District, West Java, Indonesia
by Elham Sumarga, Tati Suryati Syamsudin, Sheila Pertiwi Rahman, Azzahra Ramadhanti Kurnia Putri, Velia, Alfiazka Anargha Aldi and Mohammad Basyuni
Forests 2022, 13(8), 1308; https://doi.org/10.3390/f13081308 - 16 Aug 2022
Cited by 6 | Viewed by 3074
Abstract
Deforestation and degradation of mangrove forests can be categorized as key environmental problems in Indonesia. These problems are majorly driven by overexploitation and the conversion of mangroves into brackish water aquaculture areas. One of the most common aquaculture systems traditionally developed in the [...] Read more.
Deforestation and degradation of mangrove forests can be categorized as key environmental problems in Indonesia. These problems are majorly driven by overexploitation and the conversion of mangroves into brackish water aquaculture areas. One of the most common aquaculture systems traditionally developed in the coastal areas is the mangrove-fish pond system that combines fish production with existing trees. This study aims to analyze the environmental and economic aspects of mangrove-fish pond aquaculture in different levels of mangrove cover in the coastal area of Subang District, West Java, Indonesia. The spatial analysis method was used to analyze mangrove distribution and identify the current coverage in the aquaculture area. The economic aspect was analyzed, based on the costs and revenue from fish production, while the environmental aspect was represented by carbon storage, which is among the crucial mangrove ecosystem services. This study estimated carbon storage in the four-carbon pools: above- and below-ground biomass, deadwood, and litterfall. Based on the combination of visual interpretation of Sentinel 2A satellite images and field observations, approximately 667 ha of mangrove-fish pond was identified. This study found that there were no significant differences in fish production and net income from mangrove-fish pond aquaculture at various levels of mangrove cover. Meanwhile, the ponds with high mangrove cover stored higher carbon than those with medium and low mangrove covers. This indicates that maintaining carbon storage does not reduce fish production from mangrove-fish pond aquaculture. Full article
(This article belongs to the Special Issue Biomass Estimation and Carbon Stocks in Forest Ecosystems)
Show Figures

Figure 1

16 pages, 4310 KB  
Article
Deadwood Amount at Disturbance Plots after Sanitary Felling
by Ján Merganič, Katarína Merganičová, Mária Vlčková, Zuzana Dudáková, Michal Ferenčík, Martin Mokroš, Vladimír Juško, Michal Allman and Daniel Tomčík
Plants 2022, 11(7), 987; https://doi.org/10.3390/plants11070987 - 5 Apr 2022
Cited by 4 | Viewed by 2711
Abstract
Deadwood is an important component of forests that fulfils many ecosystem functions. The occurrence, amount and spatial distribution of deadwood in forest ecosystems depend on tree species composition, historical development and past management. In this presented study, we assessed the total amount of [...] Read more.
Deadwood is an important component of forests that fulfils many ecosystem functions. The occurrence, amount and spatial distribution of deadwood in forest ecosystems depend on tree species composition, historical development and past management. In this presented study, we assessed the total amount of deadwood, including fine and coarse woody debris at five areas of predominantly broadleaved forests within the University Forest Enterprise of the Technical University in Zvolen, Slovakia that had been disturbed by windstorm Žofia in 2014. Windthrown wood was salvaged between May 2014 and October 2015. In the year 2018, we performed an inventory of deadwood that remained on-site after salvage logging. The mean volume of deadwood recorded at sample plots fluctuated between 35.96 m3/ha and 176.06 m3/ha and mean deadwood coverage values at individual disturbed areas ranged from 7.27 to 17.91%. In the work, we derived several models for the estimation of deadwood volume based on deadwood coverage and/or diameter, which showed that these characteristics are good proxies of deadwood volume. The tests, involving close-range photogrammetry methods for deadwood quantification, revealed that the number of pieces and the coverage of deadwood recorded in photos was significantly lower than the values derived from field measurements. Full article
(This article belongs to the Section Plant Ecology)
Show Figures

Figure 1

15 pages, 2923 KB  
Article
Salvage-Logging after Windstorm Leads to Structural and Functional Homogenization of Understory Layer and Delayed Spruce Tree Recovery in Tatra Mts., Slovakia
by Zuzana Michalová, Robert C. Morrissey, Thomas Wohlgemuth, Radek Bače, Peter Fleischer and Miroslav Svoboda
Forests 2017, 8(3), 88; https://doi.org/10.3390/f8030088 - 17 Mar 2017
Cited by 42 | Viewed by 8320
Abstract
Stand-replacing disturbance and post-disturbance salvage-logging influence forest succession in different ways; however, limited knowledge regarding how salvage-logging affects vegetation patterns compared to natural development of forest ecosystems is still lacking. In this study, we described the diversity pattern of understory vegetation and tree [...] Read more.
Stand-replacing disturbance and post-disturbance salvage-logging influence forest succession in different ways; however, limited knowledge regarding how salvage-logging affects vegetation patterns compared to natural development of forest ecosystems is still lacking. In this study, we described the diversity pattern of understory vegetation and tree regeneration in mountain spruce forest of Tatra Mountains, northern Slovakia, where a high severity windstorm affecting over 10,000 ha occurred in 2004. The area was consequently subjected to salvage-logging. We asked how the species composition, vegetation diversity, and its spatial heterogeneity were modified by severe salvage-logging. Vascular plants, deadwood coverage, and tree species densities were monitored on non-intervention (NI; n = 108) and salvage-logged (SL; n = 95) experimental plots (spatially nested design, sample plot area 3.14 m2) six and seven years after disturbance, respectively. The NI sites were structurally more diverse with post-windstorms legacies such as deadwood and pit and mound topography being recorded. The NI plots contained more late-successional plant and moss species that are commonly found in the pre-disturbance forest. The NI plots were also more diverse in terms of alpha- and beta-diversity with abundant natural regeneration of Norway spruce (Picea abies (L.) Karst). The structure of SL site was more homogeneous and its species composition shifted towards being dominated by grasses, although the site accommodated a higher number of plant species due to newly established pioneer plant- and tree species. The retreat of late-successional species in favour of grasses can lead to structural and functional homogenization of habitat and to delayed succession towards establishment of spruce forest. We conclude that the removal of wind-disturbance legacies significantly diverts natural successional pathways. We recommend avoiding salvage-logging in protected areas since large-scale application of salvage-logging reduces beta-diversity of the landscape. Full article
(This article belongs to the Special Issue Post-Disturbance Forest Management and Regeneration Dynamics)
Show Figures

Figure 1

Back to TopTop