Next Article in Journal
Comparative Toxicity of Micro, Nano, and Leachate Fractions of Three Rubber Materials to Freshwater Species: Zebrafish and Daphnia
Previous Article in Journal
Microplastics in Urban Bird Feces: A Methodological Approach and Case Study in Mexico City
 
 
Font Type:
Arial Georgia Verdana
Font Size:
Aa Aa Aa
Line Spacing:
Column Width:
Background:
Article

Determinants Driving the Uptake of Biodegradable Plastics: A Sequential Exploratory Mixed-Methods Research Approach

by
Taofeeq Durojaye Moshood
1,*,
Fatimah Mahmud
2,
Gusman Nawanir
3,
Mohd Hanafiah Ahmad
2,4,
Fazeeda Mohamad
2 and
Airin AbdulGhani
2
1
School of Built Environment, Massey University New Zealand, Auckland 0632, New Zealand
2
Faculty of Industrial Management, Universiti Malaysia Pahang Al-Sultan Abdullah, Gambang 26300, Malaysia
3
Faculty of Economics and Business, Universitas Islam Riau, Pekanbaru 28284, Indonesia
4
Faculty of Business Administration, Industrial University of Ho Chi Minh City, Ho Chi Minh City 700000, Vietnam
*
Author to whom correspondence should be addressed.
Microplastics 2025, 4(1), 7; https://doi.org/10.3390/microplastics4010007
Submission received: 30 September 2024 / Revised: 7 December 2024 / Accepted: 3 February 2025 / Published: 5 February 2025

Abstract

Biodegradable materials are emerging as a sustainable alternative to conventional petroleum-based plastics across packaging, sanitation, and agriculture sectors. These materials naturally decompose into harmless substances within a specified period, completing an eco-friendly lifecycle. However, the widespread adoption of biodegradable plastics depends on building confidence among consumers, manufacturers, and regulators regarding their effectiveness. This study employed a mixed-methods approach to investigate the key factors influencing biodegradable plastics’ sustainability, integrating theoretical frameworks with survey data collected from Malaysian plastic users aged 15 and above. Results revealed that individual characteristics, particularly environmental self-identity, significantly influence behavioural intentions toward sustainable practices, such as choosing eco-friendly packaging. The findings contribute to the theoretical understanding of biodegradable plastics adoption in developing markets while providing actionable insights for government and corporate stakeholders. This study recommends targeted awareness campaigns emphasising environmental self-identity to reduce conventional packaging use and promote biodegradable alternatives. By incorporating these identity-focused messages into marketing communications, organisations can enhance public awareness and market perception of biodegradable products.

1. Introduction

The ubiquity of plastic materials in modern society spans diverse applications, from textiles and electronics to healthcare items and packaging [1]. Non-biodegradable plastics, characterised by their artificial or semi-artificial organic molecular composition, have revolutionised manufacturing through their exceptional properties—mechanical strength, lightness, flexibility, and durability—while maintaining cost-effectiveness compared to traditional materials like paper, glass, and metals [2]. These characteristics have made non-biodegradable plastics indispensable in contemporary industrial processes and consumer products, fundamentally transforming global manufacturing paradigms.
However, this widespread adoption has created significant environmental challenges. Global petroleum-based plastic production reached 367 million tonnes in 2023 [3], with annual plastic waste generation exceeding 40 million tonnes. Alarmingly, 93% of this waste ends up in oceans and landfills, where its degradation releases substantial amounts of CO2 and hazardous substances—each kilogramme of plastic producing approximately 2.8 kg of CO2 when burned [4]. The accumulation of microplastics in marine ecosystems has reached critical levels, with recent studies detecting these particles in remote Arctic ice cores and deep-sea sediments [5].
In response to these environmental concerns, biodegradable plastics have emerged as a promising sustainable alternative. These materials, derived from natural resources such as cellulose, starch, and other carbohydrates, offer a crucial advantage. This material can be broken down by microorganisms like bacteria, algae, and fungi under specific environmental conditions [6]. Advanced biotechnology techniques have enabled the development of next-generation biodegradable plastics with enhanced mechanical properties and controlled biodegradation rates [7]. The global biodegradable plastics market reflects this potential, with production projected to reach 7.5 million tonnes by 2024 [8], driven by rising fossil fuel prices and increasing environmental regulations.
Despite their environmental benefits, the widespread adoption of biodegradable plastics faces several challenges. These include higher production costs, mechanical limitations [9], and complex sustainability considerations in an increasingly globalised market [10]. Recent life cycle assessments have revealed that the sustainability of biodegradable plastics involves intricate trade-offs between environmental impact, economic viability, and social equity considerations [11].
The transition to biodegradable plastics in developing economies like Malaysia presents unique challenges and opportunities. While several studies have examined global trends in biodegradable plastics adoption [3,12], limited research has investigated the specific determinants of biodegradable plastic sustainability in the Malaysian context [13]. This gap is particularly significant given Malaysia’s position as a key manufacturing hub in Southeast Asia and its recent environmental initiatives, including the National Plastic Sustainability Roadmap 2024–2030 [14].
This study addresses this research gap by investigating the key determinants of biodegradable plastic sustainability in Malaysia’s manufacturing sector. This study develops a comprehensive conceptual framework integrating environmental, economic, and social factors, providing valuable insights for industry stakeholders and policymakers. This research is particularly timely as organisations increasingly incorporate environmental sustainability into their strategic planning while navigating the complex landscape of sustainable manufacturing practices.

2. Recent Advances in Biodegradable Plastic Production

The global plastic crisis has reached unprecedented levels, with an estimated 400 million tons of plastic waste generated annually [15]. This environmental challenge has catalysed intensive research into biodegradable alternatives, particularly over the past three decades [16]. Recent advances in this field have opened new possibilities for sustainable packaging solutions while addressing growing environmental concerns. The development of biodegradable plastics has evolved significantly, with researchers exploring various polyesters, non-biodegradable polymers, and innovative composites. A breakthrough came with the development of polyhydroxyalkanoates (PHAs), which are completely biodegradable polyesters produced by microorganisms [17]. These materials have shown promising results in both durability and decomposition rates, making them potential candidates for widespread commercial adoption.
Performance requirements for biodegradable plastics in food-packaging applications remain stringent, necessitating materials that can maintain structural integrity across diverse environmental conditions while ensuring food safety [18]. Recent innovations have focused on enhancing thermal stability, moisture resistance, and mechanical properties through various approaches, including nanotechnology integration and polymer blending [19]. The emergence of novel processing techniques has significantly improved the production efficiency of biodegradable plastics. Advanced bacterial fermentation methods have reduced production costs by up to 40% compared to traditional methods [20]. Additionally, incorporating agricultural waste as feedstock has created a dual benefit: waste reduction and sustainable material production.
Climate change concerns have accelerated the transition toward zero-emission manufacturing processes [21]. This shift has prompted research into carbon-neutral production methods for biodegradable polymers. Recent studies have demonstrated the potential of using atmospheric CO2 as a feedstock for polymer synthesis, potentially creating a circular economy approach to plastic production [22]. Emerging technologies in enzyme engineering have revolutionised the biodegradation process. Scientists have identified and modified specific enzymes that can accelerate the decomposition of biodegradable plastics under controlled conditions [23]. This breakthrough addresses one of the major challenges in biodegradable plastic development: ensuring complete decomposition within a reasonable timeframe.
Despite these advances, challenges remain in scaling up production while maintaining cost-effectiveness [24]. Recent market analyses suggest that biodegradable plastics currently represent only 1% of global plastic production, which is expected to grow significantly by 2030 [25]. The industry faces the ongoing challenge of balancing performance requirements with environmental benefits and economic viability. Research increasingly focuses on “smart” biodegradable materials that can respond to environmental triggers, enhancing their functionality while maintaining their eco-friendly characteristics [26]. These innovations, combined with stricter environmental regulations and growing consumer awareness, are expected to accelerate the adoption of biodegradable plastics across various industries.

3. Research Methods and Materials

3.1. Research Philosophical Justifications

Bloomberg and Volpe [27] describe a knowledge claim as a specific argument for what and how the researcher might learn. A research design includes anything from broad assumptions or explanations to particular data collection and analysis methods. As a result, all judgments should be based on knowledge claims or philosophical reasons (world views) that underpin overall decisions at every level of study. The world views of a researcher are the beliefs that guide their research [28]. Morgan [29] defined world perspective as a shared set of beliefs that influences the information sought and how the researcher collects and analyses evidence. As a result, global views are critical in directing the research endeavour of performing a mixed-methods study [30,31]. According to Bloomberg and Volpe [27] and Creswell and Plano Clark [32], world perspectives differ in the research’s ideas’ components. They are ontology (the nature of reality), epistemology (the connection between the researcher and the subject of the study), axiology (the role of value), rhetoric (the language of research), and study procedures (methodology). The worldviews that drive the entire research process are explained in the following sections.
In order to fulfil this study’s research aims, social constructionism and post-positivism methodologies were used in this study’s design. This methodology is called “sequential exploratory mixed methods research” because it allows the methods to complement and produce more thorough results. Social constructionism is an ontological position that asserts that social actors continually accomplish social phenomena and their meanings [32]. Social constructivism is the ontology adopted in the first phase of research. Post-positivism argues that the discovery is only a reasonable measure of the truth; reality will never be fully grasped. Post-positivism is a term that accurately describes today’s quantitative researchers [33]. In this work, the post-positivist ontology guides all decisions taken throughout the quantitative phase. Therefore, this paper aims to detail the many research approaches used to examine the factors that influence the sustainability of biodegradable materials. A mixed-methods study method is used to investigate these factors and foresee how they may affect the sustainability of biodegradable plastics.

3.2. Research Strategy

This study, conducted from February 2022 to January 2023, discusses sequential exploratory mixed methods concerning the research methods used to investigate the determinants for the sustainability of biodegradable plastics. This study aims to improve biodegradable plastics’ effectiveness by creating a conceptual underpinning for their long-term sustainability. In order to achieve the research objectives, the analysis was performed in two stages, as illustrated in Table 1. In the first phase, the researcher decided to learn more thoroughly, explain more, and qualitatively pinpoint the quantitative survey results. Consequently, the first four research questions typically drive the qualitative process. In the qualitative study (phase one), multiple cases were chosen to enhance transferability to other contexts, and non-governmental organisations (NGOs), government agencies (national solid waste management department), and biodegradable plastic producers were the participants. In the second stage (quantitative research), the researcher aims to analysed statistical relationships between the variables [34]. Therefore, in this study, researching factors influencing the sustainability of biodegradable plastics is followed by an inductive approach of reasoning to understand the phenomena and come to a point to integrate the relationship of factors with the sustainability of biodegradable plastics. Therefore, based on the phase one result, the finding of the qualitative phase was used as the input for the development of the quantitative phase of this study. So, despite the prevalence of many theories in the domain, it was decided to understand what is happening in reality and how new knowledge can be created [35]. Therefore, a deduction approach is followed; the developed hypotheses are based on theory and examine the variables’ relationship. The sequential explanatory design has drawbacks, such as difficulties initially obtaining ethics approval for the entire project (as researchers may not know how the participant selection for the second phase will be conducted until the first phase has been completed).

4. Research Method 1—In-Depth Interviews

The guidance for an interview is referred to as the interview protocol. It specifies what should be stated at the start of the interview to identify oneself and the subject of the conversation. The study’s methodology began with interviews conducted at companies that manufacture biodegradable plastic and government agencies and non-governmental organisations in Malaysia. These interviews aimed to summarise these entities’ roles in understanding the determinants for the sustainability of biodegradable plastic. The conclusions of this qualitative study were based on interviews with seven persons from seven distinct organisations in Malaysia. The research population comprised three different types of Malaysian organisations: two government agencies, two non-governmental organisations, and three firms that manufacture biodegradable plastic. The interviews were conducted online using Google Meetings. The interviews were of varying lengths and were conducted at times convenient for the interviewers and the people being interviewed.
The organisations were selected based on their demonstrated commitment to environmental issues, which was demonstrated either by the awarding of environmental honours to them or the existence of ecologically significant patents on their premises. Organizations, such as those that produce biodegradable plastic, government agencies, and non-governmental organisations (NGOs), served as the unit of analysis for this study to obtain a deeper comprehension of the phenomenon. Each interview took an hour and a half to complete, and we were able to consider all of the questions asked carefully. After that, we transcribed the interviews and looked at the data using within- and between-case analyses. Correct translation procedures were employed to ensure that the comments were coherent. This was carried out to make sure that the comments were true. The researcher entered the interview data and the qualitative data provided by the participants into the ATLAS.ti 9 programme and transcribed the interviews.
This section follows the framework of the segment on the methodology, and it discusses in full every facet of the testing technique. The information acquired during this enquiry may be saved, interpreted, and assessed with the help of the ATLAS.ti 9 software. Those unfamiliar with the ATLAS.ti 9 ecosystem will likely be confused by the use of terms like “quotation”, “relations”, and “network”, all of which are technical terms. Following an initial textual analysis, the researcher might employ the open coding feature of the ATLAS.ti 9 programme. Using this feature, the researcher may find several vital words and phrases that pertain to the article’s or topic’s subject matter.

Participant Demographics

Seven participants from seven different Malaysian organisations were interviewed for this qualitative research. Three biodegradable plastic companies, since there are limited biodegradable plastic companies currently in Malaysia, two government agencies, and two NGOs from diverse Malaysian organisations made up the study’s population. The snowball technique for purposeful sampling was utilised, and it was with its help that the questioned informants were selected. The number of interviews was kept to a minimum to prevent information overload. Following the first round of questions, the interview was concluded since there was no new information to be gathered from additional sources of information after the initial round of questions. For instance, on 24 March 2023, from eleven in the morning to twelve-thirty in the afternoon, an interview with the first participant, a manager at one of the biodegradable plastic firms in Malaysia, took place. On 2 April 2023, from noon to 1:30 p.m., an interview with the second participant (a non-governmental organisation) took place. Pseudonyms have been used instead of the informants’ real names to protect their identities and preserve their secrecy. Table 2 provides more information on the participants.
Table 2 reveals that all informants had senior positions and worked for the company for over five years. They were all senior members of staff. Master’s and bachelor’s degrees were also awarded to them. Because of this, each informant is highly knowledgeable and skilled about environmental issues and biodegradable plastics production. They are also recognised for their expertise in disseminating knowledge about the factors determining biodegradable plastic’s sustainability.

5. To Explore the Factors Influencing the Sustainability of Biodegradable Plastics

According to the findings from phase one, individual factors were identified as the most important predictors of the sustainability of biodegradable plastics in Malaysia. The dimensions of individual factors considered for this study are environmental value, environmental knowledge, environmental attitude, perceived benefits, perceived risk, social norm, personal norm, regulatory pressure, responsibility ascription, and sustainability behavioural intention. The interviews made it evident that the participants preferred to discuss the elements that affect the long-term survival of biodegradable polymers since they thought doing so was easier. Regarding the technology’s cost, the participants also addressed their expectations for biodegradable polymers in ecologically friendly packaging. Most participants based their estimation of ecologically suitable packaging on their individual assessments of biodegradable plastic materials. Their conception of eco-friendly packaging concerns market appeal and what occurs after consumption (such as degradability, recyclability, renewability, awareness, market penetration availability, and price).
Biodegradable’s market share and success rates are influenced by their sustainability certifications, clients, resources, governmental regulations, and technology (says Producers number one, two, and three). The price of biodegradable plastics is frequently higher than that of regular plastics. Manufacturers are discouraged by this since it lowers their profit margins. Traditional and recycled plastic titans dominate Malaysia’s plastics sector. They oppose the biodegradable plastics industry in general and consider biodegradable plastics to be a competitive threat (Says producer number one). Therefore, as a dynamic structure, the company reflects on an environment that challenges varied and unusual behaviours when dealing with sustainability. The environment of an organisation involves variables or individuals within (internal) and outside (external) the organisation, which are influenced by the process in some way. Typically, these individuals have vested interests in the organisation’s success.

5.1. Environmental Value

Environmental behaviour is described as a representation of the kinds of interaction developed between the environment and the cultural aspects. “Environmental value is concerned with the generally consistent concepts about topics such as the population limit that the planet is approaching and the link between the sustainable development held by the general public”. As a result, according to NGO1, customers’ use of environmentally friendly products is motivated by a feeling of social duty. This behaviour is the outcome of concern for the environment. Several researchers, including [36,37], have studied and verified the validity of values and their link to environmental concerns behaviour. NGO2 highlighted that consumers’ environmental considerations are one of the factors that influence their ecologically responsible behaviour. According to P2, a sense of duty toward the environment is one of the most beneficial elements for sustainability behaviour among Malaysian consumers. Because of this, “customers who are more concerned about the environment than the ordinary consumer are more inclined to embrace and buy environmentally friendly products”.

5.2. Perceived Benefits

Sustainability’s behavioural intention is to consider preserving the planet for both the present generation and future generations to improve such aspects. In order to enhance sustainability behavioural intention, a product’s perceived benefit must have several features related to consumer views of the product’s value. According to Gounaris et al. [38], customers’ purchase intentions were positively affected by perceived value. People are more likely to purchase products when they believe their value is high. According to NGO number one responses, customers place a high value on perceived value, and firms must grasp this to gain a competitive edge in the marketplace. A crucial aspect of achieving and maintaining a competitive edge in a hyper-competitive market is creating and transferring value to the customer. Because perceived value substantially impacts consumer happiness, trust, and behavioural intentions, examining its aspects might help firms better understand their customers’ needs [39]. The results of a more in-depth investigation of the consumer value of various environmentally friendly items demonstrate that, in most cases, customers do not reap any immediate benefits from a product’s lower environmental effect. In most circumstances, improvements in environmental quality are the only benefit to customers when substantial portions of the global population engage in generalised environmentally friendly purchasing behaviour. According to producer number three, currently, consumers are concerned with protecting the ecosystem and sustainable growth. However, there is also a paradox of individuals having supportive attitudes to nature in the scope of environmental protection but attempting to demonstrate negative environmental behaviours.

5.3. Regulatory Pressure

By offering incentives to encourage polluting firms to minimise pollution, the regulatory approach attempts to avert environmental concerns. The incentive-based strategy has the advantage of encouraging the development of creative and affordable pollution control techniques. External pressure is a major factor in environmental activities, and different external pressures can result in various internal organisational reactions. Following government agency number four replies, legislative push and demand-pull have been recognised as the most critical external determinants of sustainable behaviour intention. Following government agency number three responses, concerns about sustainable growth and environmental preservation are among the greatest challenges organisations face today. It is possible that the introduction of new or enhanced legislation relating to products and waste disposal would make it essential for organisations to recuperate used products that they have manufactured or to take them back after the product has reached the end of its usable life span. Regulations are typically seen as having the largest impact on a company’s ability to conduct sustained operations. Governmental and nongovernmental organisations pressure organisations to implement environmentally sustainable strategies by enacting measures to protect the ecosystem (Says government agency two). This motivates competitors to introduce green policies in their own businesses. Government legislation is also effective for restricting a company’s operations, increasing manufacturing prices, and prompting technology investigations, which must follow defined requirements [40]. Finally, influential customer companies could use their power to change the production activities of their manufacturers to meet their specifications.

5.4. Environmental Knowledge

Participants also speculate that environmental consciousness may influence consumers’ perspectives and preferences regarding biodegradable plastics. Understanding the environment is crucial for making decisions about their life, including what to buy [41]. Rajendran & Wahab [42] claim that environmental information is applied throughout the customer’s product evaluation stage, when their appraisal of items may result in favourable or unfavourable decisions and judgements. Moreover, consumer perception is a sort of environmental knowledge essential for helping customers examine or evaluate their purchase behaviours [42]. Additionally, the more knowledgeable consumers are about eco-products, the more favourably they perceive them, enhancing their desire to purchase them (Says producer number two). As a result, it is acknowledged that environmental awareness is crucial for altering attitudes and intents. According to Klein et al. [43], customers’ decisions to buy green items were impacted by their understanding of the environment (biodegradable plastic). This demonstrates that customers’ intellectual responses to a product’s environmental qualities are represented by ecological knowledge. In terms of product environmental factors, the effects on the environment are more potent and have a greater emotional impact [44].

5.5. Social Norm

In order to achieve group goals and maintain communal activities, social norms are the rules and standards that govern or regulate the behaviour of group members [45,46]. Social norms are based on informal social sanctions or rewards that guarantee desirable behaviour is observed, as opposed to the obligatory legal system [47]. Social norms are behavioural standards that have progressively evolved through social interaction and experience and are used to control people’s actions to preserve social order. Descriptive norms are behavioural standards created by the activities of the majority of a group’s members, such as “75% of consumers have already made green consumption”, according to Farrow et al. [48]. Descriptive norms can be used to describe acceptable or unacceptable (prohibited) behaviour. People may learn more about descriptive norms by looking at examples of the best, safest behaviours in various contexts. Compared to other information, this information is connected to accomplishing efficient personal objectives and is more likely to excite the person’s heuristic information-processing mode.

5.6. Personal Norm

Thøgersen [49] describes personal norms as “feelings of moral responsibility to execute or refrain from certain behaviours”. Personal norm is “used to denote the self-expectations for specific conduct in particular contexts established by the individual” [50]. Having apprehensive behaviour is a personal norm, which is a moral duty that individuals have [51]. According to previous research [52,53], personal norms are among the most powerful influences on customer behaviour. According to Prakash and Pathak’s [54] research, personal norms are associated with a customer’s purchasing intention.
Furthermore, personal values significantly shape Danish customers’ ecologically friendly behaviour [55]. It is well accepted that personal norms are a key determinant of consumer behaviour. Like politics, religion is essential in shaping people’s attitudes and actions [56]. Personal norms that have been activated are associated with sentiments of moral duty. People with strong personal norms to operate pro-environmentally feel morally obligated to do so in the environmental sphere [57]. In accordance with this, Stern et al. [58] asserted that pro-environmental conduct is connected with personal norms. This suggests that the stronger the moral imperative to act pro-environmental, the greater the number of individuals participating in pro-environmental behaviour [59].

5.7. Perceived Risk

Perceived risk is the possibility of a negative outcome occurring as a result of purchasing a product and is determined by the consumer’s judgement of the likelihood of such an outcome occurring. Consumer scepticism about green products may be reduced by lowering the customer’s perceived risk [60]. This may increase customer trust in green products [61]. The evaluation of perceived risk would influence a consumer’s purchasing decision since the perceived risk is a combination of undesirable consequences and uncertainty [62]. According to previous studies, consumers’ perceptions of risk influence their buying decisions and behaviours [61,63,64]. According to the perceived risk theory, consumers are more concerned with minimising their perceived risk than maximising their benefit [61]. Because of the information asymmetry, it is more difficult for purchasers to determine a product’s true worth before making a purchase [65]. As a result, the supplier is incentivised to engage in dishonest business practices [64]. As a result of the asymmetry of environmental knowledge between consumers and sellers, purchasers eventually become hesitant to acquire a product owing to their mistrust of the retailer.

5.8. Ascription of Responsibility

Edenbrandt et al. [66] define the ascription of responsibility as “the sense of personal responsibility for the difficulties”. According to Ebreo et al. [67], attributed guilt significantly predicted behaviour concerning the surroundings. According to the research, when the responsibility is placed on one’s own person, they are more likely to engage in waste reduction behaviour. According to Vaske et al. [68], a study on carbon footprint reduction revealed that an increase in the ascription of responsibility leads to an increase in reported environmental behaviour, favouring personal norms. De Groot & Steg [69] postulated that the assignment of responsibility would have a favourable impact on personal norms in light of their numerous research on pro-social intention. Prior studies have shown that assuming responsibility positively affects individual norms and intentions, especially in the area of environmentally beneficial behaviour. Consumers’ intentions to purchase environmentally friendly items are referred to as green behaviour.

5.9. Environmental Attitude

An attitude in response to an outside occurrence is a set mood, feeling, or viewpoint. According to NGO2, “Attitudes can be momentary or evolve into a permanent condition that influences a consumer’s efforts to evaluate a good, service, or anything similar, where they may acquire an attitude towards the object being measured”. The formation of particular behaviours is enabled because environmental factors may alter one’s attitude towards something. The functional definition of attitude is a consumer’s judgement of their likes and dislikes in response to any external stimuli. As established by P3, attitude results from a person’s beliefs about the consequences of their actions and their evaluations of whether or not those consequences would be beneficial. According to P2, currently, consumers are concerned with protecting the ecosystem and sustainable growth. However, there is also a paradox of individuals having supportive attitudes to nature in the scope of environmental protection but attempting to demonstrate negative environmental behaviours. Instead, based on various research that indicated the correlation between attitudes and behaviour, it is reasonable to conclude that an individual’s pro-environmental attitude (such as waste avoiding, recycling, and green consumerism) was significantly associated with the considered pro-environmental attitude behaviour. They are beginning to shift their buying behaviour to express their sympathy towards the environment and exercise a green attitude, says P1. This concludes that changes in attitudes can lead to a change in behaviour.

5.10. Sustainability Behavioural Intention

When referring to the elements that impact a certain behaviour, the term “sustainability behavioural intention” refers to considering the necessity of preserving the planet for both the present generation and the generations to come to improve such aspects. The more fervently one intends to act, the greater the likelihood that the purpose will be realised. According to the point of view of government agency number four, increased population growth, industrialisation, and economic development have contributed to increased demand for natural resources over the last few centuries. This has harmed the ecological systems of the planet as well as the environmental quality of human health. In today’s world, terms such as “climate change”, “sustainable”, and “green” have made their way into the vernacular, along with innovative strategies for coping with the negative effects of climate change [70]. The World Commission on Environment and Development of the United Nations defined sustainable development as “the implementation of sustainable behavioural patterns that would address the needs of the present generation without jeopardising future generations’ ability to meet their needs”. As a result, many environmental management and sustainable development initiatives can trace their roots back to this commission [71]. This suggests that for consumers to embrace sustainability measures, they need to investigate their individual consumption patterns’ impact on the surrounding environment and the generations that will come after them. Then, they need to adjust their lifestyles by selecting green or sustainable options and reducing their consumption levels by consuming less.
Experts actively seek solutions to environmental difficulties in this situation and are very worried about general health welfare [72]. Environmental consumerism and environmentally friendly products are two essential behaviours associated with environmental consciousness, as stated by Arısal & Atalar [73]. Use of energy-efficient light bulbs, household items with low energy consumption that may be recycled or repurposed, scents free of non-biodegradable chemicals, post-consumer garbage or plastics, and products manufactured from biodegradable materials are just a few examples. For many years, there has been fierce debate about biodegradable polymers. One side fervently favours the idea, while the other dismisses it as a fantasy with little chance of coming true. In addition, producer number one asserts that the advent of biodegradable plastic, also known as biodegradable plastic, is meant to solve environmental issues brought on by non-biodegradable plastics. This demonstrates how attitudes are shifting, with many planning to use biodegradable plastics rather than non-biodegradable ones. Figure 1 illustrates the characteristics that influence the demand for biodegradable plastics among consumers.

5.11. Sustainability of Biodegradable Plastics

Numerous difficulties confront the manufacturers of biodegradable polymers. However, little research has been conducted to specifically analyse these challenges [74,75]. The researcher discovered some surprising things regarding the main challenges businesses face while developing biodegradable plastic goods via our contacts with the study’s enterprises. In order to begin with, it was found that a significant challenge in developing green products is fusing environmental and conventional product attributes. According to producer number two, delivering at a fair price is another problem. There are green alternatives for things like plastic, gasoline, cars, paper, ink, leather, and others, but they are too expensive to win over an industry or most consumers. Because of high research and manufacturing costs that make green products’ pricing uncompetitive, the adoption of green products is still being held up in several industries. According to producer number three, competing in many market areas is challenging against companies and brands that have not adopted green technology without government rebates and subsidies for businesses and consumers. Economics is another issue, according to the third producer, who said, “We are at a disadvantage when comparing plastic and biodegradable plastic pricing… We get no grants…”. To eliminate pollution, “our customers must pay taxes; the playing field is far from even”. Along with the price, other crucial aspects of environmental sustainability should be considered, including product quality, aesthetics, and claim believability.
One major issue for companies that produce and promote biodegradable plastic materials is that customers do not understand the benefits of these products, as stated by NGO number one, who admits that “many people aren’t even aware… mass awareness isn’t there in the market…awareness is one of the important obstacles”. Producer three chimes in: “The buyers don’t realise the value of the enhanced sustainability of our products”. The market is unaware of the benefits of eco-design, such as waste minimisation. The toughest challenge is finding a way to use the response to climate change to one’s economic benefit in the long run. As an alternative, eco-labelling or third-party certification can help overcome client ignorance by identifying green products and establishing the authenticity of green promises. The challenges brought up by interviewees are highlighted in Figure 2, along with which policy tools should (theoretically) be applied to solve them.
Another topic of discussion was how to organise and oversee resources both within and outside the product team, which is especially important for companies seeking third-party certification or an eco-label. The eco-labelling process can be lengthy, and working with several parties requires strong organisational abilities. This procedure is anticipated to go more smoothly as ecological specialists are increasingly included in the development and product design processes (says producer number one).
During our conversation, questions about government policies were also brought up. The pricing is the pull factor or the push factor for every new technology or product, according to producer number one: “There is no policy in Malaysia that encourages biodegradable plastic goods”. In order to make sure that all stakeholders are aware of the potential advantages of the biodegradable plastics industry, governing bodies should apply both push and pull factors. For instance, the pull factor is tax incentives for biodegradable plastics enterprises, whereas the push factor is laws banning single-use plastics. “Using electric automobiles as an example, before Tesla’s innovation, electric cars were unaffordable, but now they can be purchased for various prices… depending on the model” (says producer number three). What factors, then, encourage the adoption of such cutting-edge technologies? Government regulations must be passed, along with encouragement through tax breaks or other financial aid. “There is no law or regulation mandating the use of biodegradable polymers in substitution of non-biodegradable plastics” (says producer number three). There is no requirement to utilise biodegradable plastics in that legislative act, and therefore, if that is the case, businesses will choose the most lucrative course. That is the main justification, in my opinion.
People are already good at creating new policies. However, if a law is not upheld, it does not exist. A policy cannot be considered a law if it is not upheld. If there is no enforcement, it remains a policy document. Academics have suggestions for the Malaysian people but will not leave until they are implemented. It is just a collection of ideas. It is crucial to comprehend how company objectives and guidelines for creating biodegradable plastic products are created and presented. “The environmental goals, objectives, and policies for goods are created following the rules and paying a greater attention to the environment” (says producer number three). As a result, questions have been raised concerning the applicability and accessibility of current papers, which enable companies to swiftly take action to guarantee that they abide by laws and regulations in this situation. In order to address this, it is vital to assess current policies (as well as related materials like standards) to make sure that they are fully applicable and suitable for circumstances involving the usage of biodegradable plastic. In addition, it is important to provide a method that businesses can use to find, apply, and comply with policy papers that is simple to use, reliable, and consistent. This problem kept coming up during the participant’s engagement activities. The availability and comprehension of regulations and legislation were cited as potential roadblocks to using biodegradable polymers.
The results of this study show that individual circumstances significantly affect the sustainability of biodegradable polymers. Nevertheless, mixed results have been obtained due to conceptualisation discrepancies across these structures and the effect of the research setting. The results of this study also showed the necessity of evaluating the link, as mentioned above, in the dynamic and unpredictably changing biodegradable plastic industry. The structure, strategy, and performance of biodegradable plastics towards sustainability have only recently been examined via minimal studies into operations and behavioural intention towards sustainability, despite the industry’s commitment to global economic growth.
As a result, the researcher’s objective in the second phase (quantitative study) is to create a systematic method for assessing various aspects of the sustainability of biodegradable plastics. This technique will be created and standardised to make it easier to integrate systems and use various models to analyse and rate particular elements. The Malaysian instance will validate this technique and learn what Malaysians think about the sustainability of biodegradable plastics. It was therefore suggested that the goal be to research the specific influences of various aspects on the sustainability of the connection of biodegradable plastics in the Malaysian setting.

Sustainability Principles Identification for Biodegradable Plastics

Sustainability principles identification for biodegradable plastics is one of the key measures for modern management, emphasising sustainable development. Triple bottom line (TBL) theory usually differentiates three dimensions for biodegradable plastics sustainability assessments: economic performance, social responsibility, and environmental protection.
  • Economic Impacts of Biodegradable Plastics
The first measure to be involved in ascertaining biodegradable plastics’ sustainability measures the financial implications of the use of the product and the technique adopted in the production of biodegradable plastics [76]. Provisions of good remunerations and a safe environment for work are the techniques that can be used to ensure sustainable manufacturing methods [77]. In order to provide the economic impacts of sustained biodegradable plastics, it should be evaluated through strategies that can preserve cost-effectiveness, environment, human, and social capital for a very long time. The capital strategy will provide the theoretical strategy for measuring all shared resources in various units, which will afford stable, hypothetically comprehensive, and policy-relevant assessments among countries [78].
Therefore, the biodegradable plastics industry must retain diverse financial wealth types to attain economic viability—tangible and intangible assets. Equipment, land, structures, inventory, financing, etc., are tangible properties. On the other hand, intangible assets include a reputation for a brand, creativity, ethos, and employees’ tacit skills and talent [79]. Furthermore, the management of immaterial assets is interlinked with social and environmental aspects of sustainability, demonstrating the interlinked existence of the dimensions of sustainability. According to the study by Carroll, Hummel, Leaviss, Ren, Stevens, Everson-Hock, & Michaels [80], the basis for economic resilience is for a corporation to accept other aspects of responsibility, including its legislative, ethical, philanthropic, and environmental responsibilities or its social well-being [81].
  • Social Impacts of Biodegradable Plastics
The second component of biodegradable plastics sustainability is that it should be able to assess the influences of goods and techniques on society [76]. The social impact, resource usage, and production system of biodegradable plastics should be evaluated through the populace’s outcomes and the workers’ social responsibilities. The past and present narratives explain that biodegradable plastics are commonly utilised as food packaging, meal provider ware, bags for the shop, yarns, and agricultural purposes [82]. Nevertheless, the only solution to trash is not the compulsory adoption of biodegradable plastics. There should be a strong aversion to and discouragement of littering, either on land or at sea, including any plastics. Proper awareness should be made by informing and educating the public about the appropriate ways of disposing and managing waste. The design of environmentally friendly products should be intentionally aimed at [83].
Biodegradable plastic materials have been created to decrease litter caused by discarded plastics, either biodegradable or as manure substitutes. It has been identified that biodegradable plastics are usually utilised in the packaging of disposables, and they are utilised in agriculture where biodegradability is recommended. The recently better-developed bio-based non-biodegradable plastics (bio-PE and bio-PET) can be utilised in food packaging [82]. There is growing awareness about the societal influence of packaging products made from “Biodegradable Plastics”. Many people are willing to change to an alternative packaging material with a lesser carbon impression or one produced from renewable resources. This situation has been the major motivation to improve biodegradable plastics to decrease plastic waste management in our society [84].
The social dimensions of biodegradable plastics sustainability are also reflected in corporate social responsibility (CSR) and are sometimes used interchangeably as “social sustainability” and as “CSR”. Trendafilova, Babiak, & Heinze [85] described CSR as “the company’s continuous contribution to ethical actions and contribute to economic growth while increasing its quality of life as well as the local and social communities at large. Equity issues are the core goals of minimizing poverty and increasing the health of developed nations”. So, social sustainability addresses a human’s cultural, economic, social, and emotional needs [86]. Societal capital tackles topics related to culture or communities, such as poverty, inequality, human rights, corruption, community development, welfare, family concerns, lack of schooling, public health, youth activity problems, and democracy. Developing corporate capital encourages trust in the company and its stakeholders, thus enhancing its credibility with its stakeholders [81].
  • Environmental Impacts of Biodegradable Plastics
Another element involved in the sustainability of biodegradable plastics is measuring its influence on the environment due to using natural resources such as unrefined materials, energy, and landed property to produce biodegradable plastics. The process involves manufacturing plastic products capable of causing Greenhouse Gases (GHGs), tough liquid waste, air contamination, water contamination, and lethal substances [87]. The measurement of biodegradable plastics’ sustainability relating to the environment can be carried out by monitoring depleted resources and technological pollution while manufacturing products or services [82]. While the depletion of resources comprises usage of the land, usage of energy, usage of water, the use of fossil fuel, etc., the emission of the effluence consists of a change in climate, GHGs, contamination of water, contamination of the air, the release of a lethal substance, poisoning human, the release of cancer-causing agents, summer smog creation, acidification, eutrophication, etc. Assessment of the environment through strategic means is critical to creating sustainable products and services [88]. This strategy will ensure the development of policies, procedures, and packages that are sensitive and favourable to the environment [81,89].
The emphasis is on controlling the harmful environmental effects of company activities regarding ecological sustainability. According to Kopnina [90], in recent research on environmental sustainability, unrestrained economic development is one of the most significant risks to the natural world and ecological processes. Kasayanond, Umam, & Jermsittiparsert [91] describe environmental sustainability as protecting and renewing against recent and potent environmental dangers such as climatic change, global warming, pollution, erosion, and biodiversity depletion, which are global issues. Consumers are rapidly pressuring businesses to implement environmentally sustainable policies to boost efficiency [92].
The biodegradable plastics industry may contribute significantly to addressing increasing environmental issues by incorporating environmentally sustainable activities in their business activities. However, some administrators also find the gains outweighed by sustainable operation costs [93]. According to Morelli, some practitioners view environmental policy as an anti-business activity, hampering a corporation’s productivity and raising short-term production costs [94]. However, many proactive businesses are engaged in enhancing their environmental efficiency. These businesses perceive environmental protection as essential for satisfying different stakeholder groups’ requirements and a basic necessity for gaining a sustainable competitive edge in the marketplace [75]. Döhler et al. [83] proposed a parallel enhancement of environmental sustainability and profitability through environmental programme investments. They also argued that well-planned environmental standards could cause inventions that lower or increase the value of a commodity’s overall cost. These advances enable industries to use various inputs from raw materials to electricity and labour, thereby offsetting the expense of improvement and breaking the stalemate. Ultimately, increased capital efficiency renders firms more competitive than less competitive.

6. Related Theory and Hypotheses Development

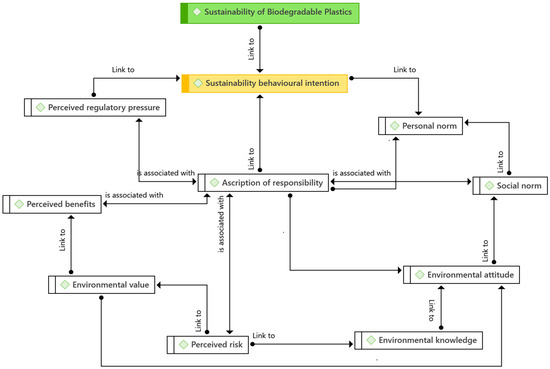
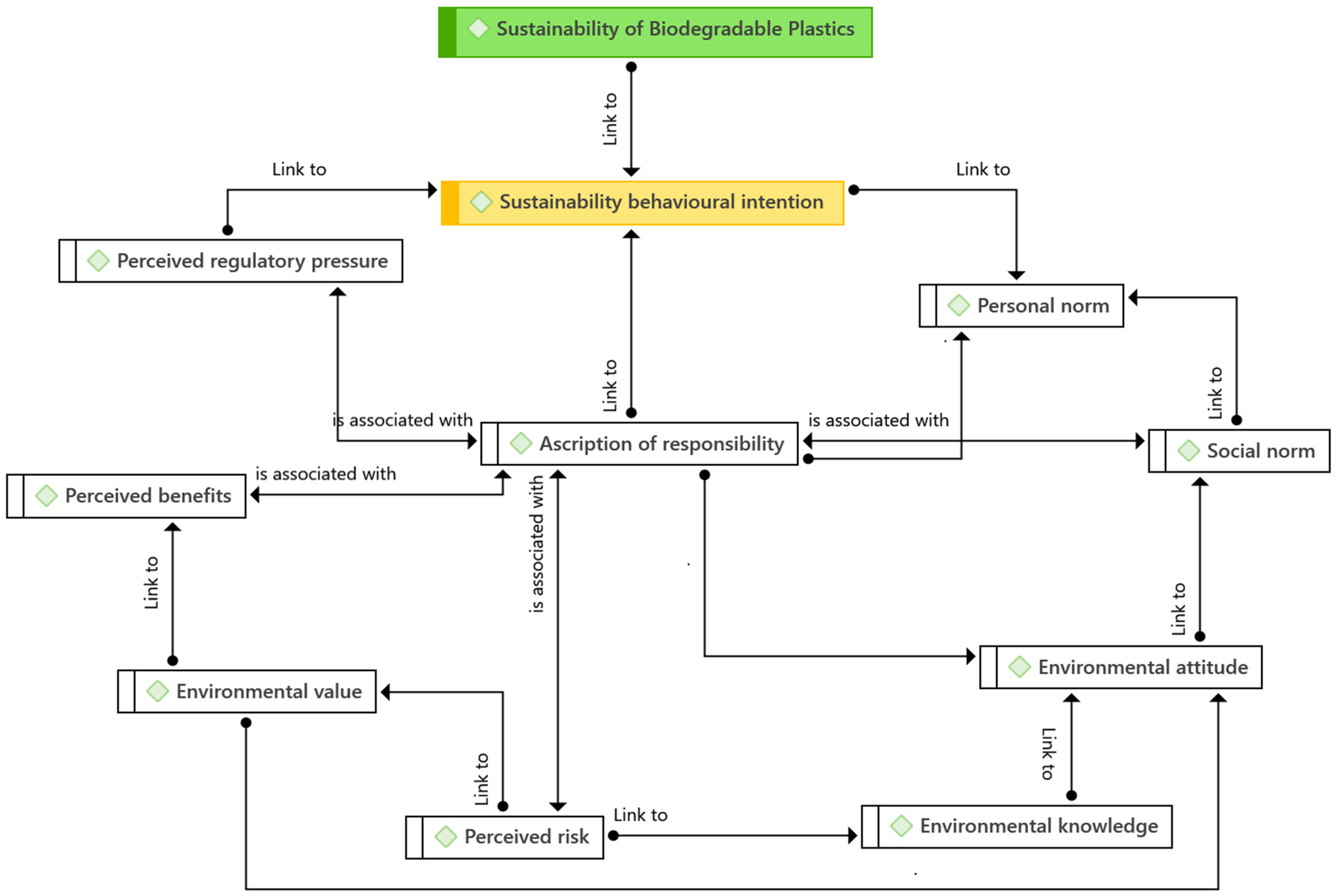
Green consumer behaviour is often viewed as altruistic by researchers who employ the value-belief norm theory (VBN), such as Choi et al. [95] and Nguyen et al. [96]. Others, such as Arli et al. [97], Khare [98], Prakash and Pathak [54], and so on, employ rational choice models like the theory of reasoned action (TRA) or the theory of planned behaviour (TPB) to explain such behaviour since they view it as self-interested. From the study’s multifaceted vantage point, sustainable prosocial behaviour is influenced by both internal and external factors [99]. Developing a holistic model that considers both internal and external elements is essential for analysing sustainable behaviour. This study’s theoretical underpinnings are based on the four guiding paradigms of the theory of planned behaviour, the theory of green purchasing, the theory of norm activation, and the theory of value and belief norms [100]. The unique contribution of this research is that it expands not only the extended theory of reasoned action, the theory of planned behaviour, the theory of green purchasing behaviour, and the theory of value beliefs and norms. As illustrated in Figure 3, this method takes into account the components of the theories of planned behaviour, green purchase behaviour, norm activation, and value–belief–norm to generate a list of variables to include in the proposed study model.
Hence, the following hypotheses were developed based on the strong evidence provided by the literature considering the individual factors influencing the sustainability of biodegradable plastics in Malaysia.
H1. 
There is a positive effect of environmental value on the environmental attitude.
H2. 
There is a positive effect of environmental knowledge on the environmental attitude.
H3. 
There is a positive effect of the social norm on the ascription of responsibility.
H4. 
There is a positive effect of environmental attitude on the ascription of responsibility.
H5. 
There is a positive effect of perceived benefits on the ascription of responsibility.
H6. 
There is a positive effect of perceived risk on the ascription of responsibility.
H7. 
There is a positive effect of regulatory pressure on the ascription of responsibility.
H8. 
There is a positive effect of the social norm on the personal norm.
H9. 
There is a positive effect of the ascription of responsibility on the personal norm.
H10. 
There is a positive effect of the ascription of responsibility on the sustainability behavioural intention.
H11. 
There is a positive effect of environmental attitude on the sustainability behavioural intention.
H12. 
There is a positive effect of the personal norm on the sustainability behavioural intention.
H13. 
There is a positive effect of sustainability behavioural intention on the sustainability of biodegradable plastics.

7. Research Method 2—Online Questionnaire

This part lays out the plan for the second-stage quantitative research study. Quantitative research is where you will most often find a survey employed [101]. Phase two data collection was planned based on an evaluation of the study’s design. In correlational research, surveys are frequently used to collect individual responses that reveal their ideas, beliefs, and attitudes [102]. A survey assists researchers in verifying facts, estimating correlations, and making predictions based on the study’s aims and objectives. In order to better understand the relationships between antecedents and environmental behaviours, some studies have employed survey approaches.
Furthermore, surveys performed in person or over the phone lack anonymity. This is where online-based surveys excel because they may provide anonymity to participants [103]. In addition, online surveys provide several benefits, such as the convenience of collecting data and the timeliness of obtaining responses [104]. This research approach was used to give descriptive data on the profiles of organizational variables on the sustainability of biodegradable plastics in Malaysia to identify the state and standards of biodegradable plastics in Malaysia.

7.1. Questionnaire Design

Firstly, rating scales are a prominent technique in environmental research [105]. Second, a scale’s range of potential answers varies, and textbooks on the subject often depict the most prevalent 5- or 7-point versions [106]. Third, all scales utilised to measure the researched components in this study were of the 7-point Likert type. Fourth, scales derived from well-known instruments were revalidated for face validity and reliability and concept validity and reliability.
A self-administered online survey was employed in the second part of this study. A well-designed questionnaire can also aid in increasing response rates. Furthermore, responses were judged legitimate if participants comprehended the questions and could readily follow the flow of questions. It is critical to plan the flow of the questions carefully. This was accomplished using an approach Saunders et al. [101] developed for sequencing questions. As a result, research participants arranged questions logically and naturally. Individual factors (environmental value, environmental knowledge, environmental attitude, perceived benefits, perceived risk, social norm, personal norm, regulatory pressure, ascription of responsibility, and sustainability behavioural intention) were asked at the start of the survey. Biodegradable plastics’ long-term sustainability was investigated in response to these concerns. The survey concluded with a series of questions designed to collect demographic data. Before performing the official online survey, a pre-test and pilot test were organised in phase two of this research to ensure the validity of the question sequence. There were 57 questions on the survey, and its completion was estimated to take between 15 and 20 min. The survey questions were designed in Malay and English to allow respondents to reply in the language of their choosing, which enhanced the response rate and ensured that each respondent understood the questions on the questionnaire.

7.2. Population and Sampling Procedures

This research population comprises individuals voluntarily interested in this study in Malaysia. The sampling in this study applies G*power (version 3.1.9.7.) analysis. Sampling can be seen as a research strategy for assigning effective population participants in certain research [107]. Stratified random sampling under the probability sampling technique was chosen. Sekaran [108] acknowledged that the corresponding sampling reflects the same percentage of a collection of thresholds during the survey process. Therefore, G*Power is a way to measure statistical power analyses with various t-tests, F-tests, z-tests, and even similar tests [109,110].
This study’s sample size was calculated by applying [111] rule of thumb. Roscoe notes that this law is perfect for research with a sample of more than 30 and less than 500. In conjunction, Hair, Celsi, Money, Samouel, & Page [112] claimed that the sample size must be numerous times (preferably ten times or more) greater than most variables in the study for all multivariate research. Grover Vriens [113] suggested that a more comprehensive approach was applied to avoid improper sample size and to increase efficiency in calculating the sample size indicative of this study. Thus, roughly 138 minimum sample sizes were utilised in this survey following G*Power assumptions with the population level.

7.3. Data Collection

A post-positivist views the world objectively [114]. According to Scheuren [115], the term “survey” is frequently used to describe a technique of collecting data from a group of people. The online survey began in January 2024 and ended in March 2024. The survey method examines and collects people’s opinions, feelings, and ideas. In survey research, the response rate is the proportion of those requested to participate in the study to those who fill out the survey. Due to the possibility of variation between surveys, there are no set expectations for response rates. In Malaysia, questionnaires were sent to plastic users 20 years or older to obtain a significant response rate for this study. Customers in Malaysia who often used plastic-packed items were targeted by the study, which was carried out via a Google form (i.e., those aware of the negative consequences of plastic pollution). Emails and WhatsApp messages with information on the study and a link to the survey were given to PhD group platforms, Environmental Protection Society Malaysia members, and those who indicated an interest in participating. Only those who consented to participate in the online survey clicked the link and completed the questionnaire. Therefore, participants can opt-out without finishing the survey by doing something as easy as turning off the survey link and closing their web browser window. The prologue to the online survey, which could be accessed via a URL supplied in the survey invitation and the participant information forms sent out with the survey invitation, contained information about participants’ right to withdraw from the study. The data were also presented in the online survey’s preface. SmartPLS software was used to examine a total of 308 completed submissions.

7.4. Description of the Respondent Profiles

This section offers a descriptive analysis of the final sample, which details survey participants’ demographic and behavioural traits. The total dataset had 308 individuals, with 149 men (48.4%) and 159 women (59%) making up the final composition (51.6%). The sample’s gender distribution of men and women indicates the general population (males 49%, females 51%). The sample’s largest age groups, in terms of age distribution, were those between 15 and 40. (51.3% combined). The youthful population of Malaysians, with a median age of 30 years, is defined by the United Nations (2002) as those between the ages of 15 and 40. The majority of participants (53.6%) held bachelor’s degrees or higher, with postgraduate degrees (7.5%) being the most prevalent, according to their educational backgrounds. In total, 8.4% of the population possessed a qualification in a trade, and 20.1% had completed high school. Demographic data on the poll respondents indicated that they had relatively high levels of education, with more than half of the sample having completed a bachelor’s degree or above. This may indicate that most Malaysians with internet access are well-educated. As a result, the sample could not correctly reflect the educational background of the Malaysian population, which is considered a drawback of the research sample. The responses are then split into groups according to whether they are married. The total number of single respondents is 145, making up 47%, while the total number of married respondents is 163, making up 52.9%. The respondents are assumed to be knowledgeable about the topic and competent to participate in this survey based on their demographic profile.
Furthermore, the data are also organised based on the ethnic groups Malay, Chinese, Indian, and others. The total respondents are 158 people of Malay ethnicity, with 51.2%. The Chinese respondents are 85 persons (1.85%), Indians are only 44 persons (0.62%), and 21 persons are from other ethnicities. The respondents from different ethnic groups could be Iban, Melanau, Bugis, Bajau, and others from Sabah and Sarawak. Moreover, the respondent background based on nationality was acquired that all respondents (308 people) or percentages showed 100% of respondents were Malaysian citizens spread across several states in Malaysia.

7.5. Measurement Model Assessment: Construct Validity

Construct validity is the degree to which a measure reflects the goal variable [116]. The study’s results might be in jeopardy if construct validity is not evaluated [117]. Two different indicators are needed to evaluate a measurement model’s convergent and discriminant validity. A measurement theory was established before the assessment, as shown in Figure 4.
Convergent validity requires outer loadings, an average variance extracted (AVE), and composite reliability. The measurement model’s variance for each construct was examined using external loadings, and the reliability of the indicators was assessed using the AVE [118]. Composite reliability was used to evaluate the internal consistency and reliability of each component and their relationship. A summary of the convergent validity assessment is shown in Table 3.
A new method for assessing the discriminant validity of variance-based SEM is the heterotrait–monotrait ratio of correlations (HTMT) [119]. Henseler believes that the heterotrait–monotrait ratio of correlations (HTMT) method is the best suitable for assessing the discriminant validity (DV) of the constructs [119]. In order to achieve DV [120], HTMT values should not exceed either the HTMT.85 value of 0.85 or the HTMT.90 value of 0.90 [121,122]. According to Table 4, no values have been found that have passed both the HTMT.85 and HTMT.90 tests, indicating that the discriminant validity has not been shown. Values of 0.95 and above are thus regarded as problematic.
In order to address the problem of a too-high HTMT, Hair et al. [123] suggested that researchers use bootstrap confidence intervals to assess if construct reliability is significantly higher than the required minimum. In order to determine if the HTMT value deviates significantly from 1.00 [119] or a lower threshold value, such as 0.85 or 0.90, which should be chosen based on contextual research, a bootstrap test may be performed. Researchers can assess if the upper bound of the 95% confidence interval for HTMT is less than 0.90 or 0.85 in addition to the guidelines mentioned above [124]. As a consequence, as shown in Appendix A, the bootstrap confidence intervals result indicates that the HTMT value is much less than 1.00.

7.6. Structural Model Assessment: Hypothesis Testing

The research team continued using bootstrapping in SmartPLS to determine the hypothesis testing in the structural model after finishing the measurement model assessment and ensuring that the results adhere to all requirements. The researcher must do the bootstrapping with a sample size of 5000 and a significant alpha of 0.05 [125]. The researcher should also evaluate the Standard Coefficients Beta (Standard Beta) to see how one essential variable influences another variable [126]. The researcher cannot automatically conclude that the variables correlate significantly even if the outcome is positive [127]. In order to validate the hypothesis, the researcher needs to assess the interaction effects (t-value) [127]. Hair et al. [128] discovered that the t-value must be higher than 1.645 (t-value > 1.645) for the hypothesis to be accepted when the p-value is less than 0.05 and the one-tailed test is performed. Figure 5 and Table 5 display the outcomes of the hypothesis testing required by bootstrapping.
Eleven of the thirteen research hypotheses that have been developed, as shown in Table 5, have significant connections that point in the hypothesised directions. With (=0.409, t = 7.311), the study demonstrates a strong relationship between environmental value and environmental attitude. With a value of (=0.370, t = 7.773), environmental knowledge and attitude have a positive connection. H1 and H2 are therefore supported. Additionally, the study demonstrates that social norms have a negative impact on how much blame is assigned (=−0.025, t = 0.390). H3 is thus not supported. With (=0.050, t = 0.986), the study similarly shows that the environmental attitude aspect has no discernible influence on attributing blame. H4 is thus not supported. The link between perceived benefits and the assumption of responsibility is positive, with a value of (=0.314, t = 4.918), and the association between perceived benefits and the assumption of duty is substantial, with a value of (=0.396, t = 7.924). Consequently, H5 and H6 are well supported. The analysis provides significant evidence for the remaining six hypotheses (H7–H13). Below is a description of the study results from hypothesis testing.

7.7. Coefficient of Determination (R2)

The R-square has been established in the literature as a measure of how much variation in the endogenous variable is analysed by its exogenous variable. The R-square displays the calibre of the variables included in the model [129]. The degree of R-square may be calculated using several variables, and these variables can be used as guidelines. For instance, Chin et al. state that an R-square value of 0.67 or above is deemed significant, 0.33 is considered moderate, and 0.19 is considered weak Chin et al. [130]. Table 6 depicts the R-squared values of the endogenous latent variable (ascription of responsibility, personal norm, environmental attitude, sustainability behavioural intention, and sustainability of biodegradable plastics).

7.8. Effect Size

According to Hair and his co-author, researchers have reported on the predictive importance of impact size (f2) and basic traits [128]. Cohen’s [131] criteria state that the impact size must be less than 0.02 (0.10 to 0.14 = moderate, 0.15 to 0.34 = medium, and 0.35 and above = strong). According to Cohen’s criteria, the f2 was assessed; values between 0.10 and 0.14 indicated a small effect, 0.15 and 0.34 indicated a medium effect, and 0.35 and above indicated a strong effect [131]. All eleven factors were examined for f2, summarising the findings in Table 7.

7.9. Assessment of the PLS Predict

PLSpredict is a novel feature that allows researchers to evaluate the prediction power of a model outside of the sample [132]. The sample data are divided into k folds using PLSpredict, each around the same size as the sample data. The method produces a training sample after combining the k-1 folds, which is used to calculate the model’s parameters [132]. Utilising the data from this fold, the remaining fold is used as a holdout sample to assess the predictive potential of the model [133]. In other words, the holdout sample includes the cases for which forecasts will be made using model parameters calculated from the training sample. This process is repeated until each k fold has served as a holdout sample for the fold before it. However, depending on the sample size, the default number of folds (k) is often 10. However, this amount might be adjusted to either be higher or lower. According to Hair et al. [132], the model has weak predictive power if all of the item differences (PLS-SEM value) were higher than LM, medium predictive power if most of the item differences (PLS-SEM value) were lower than LM, and no predictive power if all of the item differences (PLS-SEM value) were higher than LM. The PLSpredict is shown in Table 8.

8. Discussions of Findings

In order to support our hypothesis, we have drawn on several theoretical frameworks which stress the importance of consumer behaviour intention in forecasting the sustainability of biodegradable plastics. Thus, this study presents an integrated model for analysing the sustainability of biodegradable plastics that considers the individual’s internal and external features. This investigation confirmed experimentally the connections between the constructs founded in current theories with prosocial/pro-environmental objectives and the notions of awareness and attitude, social norm, personal norm, and behaviour within the theory of planned behaviour, theory of green purchase behaviour, norm activation theory, and value–belief–norm theory, which served as theoretical foundations for the formulation of this preliminary conceptual research model.
Considering waste management behaviour excels other sustainability behavioural intentions regarding economic and environmental benefits, governments and industries must create empirical methodologies to ensure proper knowledge. The literature on the sustainability of biodegradable plastics is limited, and there is a lack of relevant theoretical models to explain the sustainability of biodegradable plastics. Our research is an early attempt to examine the structural effects of the determinants toward the sustainability of biodegradable plastics. The researcher discovered that the model (individual components) did not explain much about the sustainability of biodegradable plastics (two hypotheses were rejected). Nonetheless, the researchers discovered that several of its components were a good predictor of the sustainability of biodegradable plastics. The aspiration of responsibility was a statistically significant predictor of sustainability behavioural intentions when all other norm activation concepts and environmental sustainability were considered. To put it another way, persons who accept personal responsibility for the consequences of their actions are more inclined to engage in waste reduction activities.
The researcher also feels that it is vital to examine variances in a personal norm based on whether or not they prefer to allocate responsibility for the immediate or distant consequences of their action as suggested by [134]. The researcher measured ascriptions of responsibility concerning social norms, environmental attitudes, personal norms, perceived risk, regulatory pressure, and perceived benefits because the literature suggests that these variables are better predictors of behaviour than other variables, such as age and gender. The study also discovered a statistically significant relationship between several norm activation theory components and sustainability behavioural intention, which is one of the most noteworthy findings. Ascription of duty was positively linked with regulatory pressure, perceived risk, and perceived advantages, to name a few variables. Respondents who anticipated the effects of their activities and those who felt a strong need to engage in environmentally friendly behaviours were more likely to express greater environmental concern than other respondents. This emphasises that environmental education efforts should be focused on making people aware of the consequences of their activities, or the lack of actions, on the environment. Individuals who are exposed to educational materials that include images or scenarios that depict the consequences of failing to reduce waste in family and community settings are more likely to (1) increase awareness of the negative consequences of their actions and (2) feel a strong commitment to implementing sustainability behavioural intentions.
People with these qualities are more likely to demonstrate their sustainability behavioural intention and waste reduction practices in the real world than others. Furthermore, as suggested by the findings, personal norms were associated with sustainability behavioural intentions, indicating that social norms may mediate between environmental attitude and sustainability behavioural intentions. The findings revealed that personal norms are highly connected with societal norms, sustainable behavioural objectives, and the desire to be more responsible. It is possible that personal standards have both direct and indirect impacts on sustainable behavioural goals and that these effects are mutually reinforcing.
The findings also demonstrate that environmental knowledge and environmental value have a statistically significant link with environmental attitude (environmental attitude). This discovery has met all of the assumptions and standards set out by Baron & Kenny [135], and it is compatible with the findings of the study conducted by [100,136]. As a result, the consumer is more likely to take a strong social stance and advocate for the value of green products. Consequently, the study reveals that the greater the level of concern a Malaysian consumer has for the environment, the greater the degree to which they will influence their attitude toward turning green and adopting a green mentality. In terms of the relationship between environmental attitudes and aspirations of responsibility, the results show that there is no path, which contradicts the hypothesis of this study. As a result, the hypothesis was rejected, contrasting with the study findings by Byrka et al. [137]. According to the findings of this study, although Malaysian consumers are already aware of the issue, this information does not affect their attitude. As a result, attitudes will not impact the level of becoming green and allowing people to embrace sustainable behavioural intents. Consequently, the green practitioner and policymaker may utilise this balance to plan and implement a more successful environmental awareness campaign to encourage people to adopt more sustainable lifestyle choices.
Another relationship worth investigating is the relationship between the aspiration of responsibility and sustainability behavioural intentions and the relationship between the remaining norm activation model concepts and sustainability behavioural intentions as predictors of sustainability behavioural intentions. Ebreo et al. [67] showed that both personal and societal norms influence recycling habits and that perceived repercussions increase the magnitude of their impacts. This study provides evidence in favour of this concept when applied to behavioural goals related to sustainability. This means that, as compared to societal standards, the desire for responsibility and sustainability behavioural intents are also connected to the long-term viability of biodegradable plastic. However, it is possible that this link is not direct. The presence of cognitive, emotional, and attitudinal processes between the two variables may make it difficult to establish a link between them. The researcher feels that this work has contributed to their efforts to develop a theoretical model that may forecast the long-term viability of biodegradable polymers.
Furthermore, the researcher discovered intriguing connections between yearning for responsibility and other factors, which can potentially have both theoretical and practical implications. Including an exploratory measure of sustainability behavioural intention proved useful in helping us better understand the relationships researchers discovered in this study regarding the sustainability of biodegradable plastics and other environmental issues.

9. Theoretical Contributions

The theoretical contribution is establishing and evaluating an integrated model of sustainable behavioural intention and sustainability of biodegradable plastics that combines exterior social and environmental influences with interior psychological components, both of which have only sometimes been scientifically investigated together. This study has significantly contributed to a more accurate knowledge of the elements that influence sustainable behavioural intention and the sustainability of biodegradable plastics by examining all of the components in combination. This study expands on previous research on biodegradable plastics’ sustainability determinants in the sustainable products literature. It contributes new insights into the sustainable behavioural intention process in various ways. First, this study builds on previous research by combining organisational and human variables antecedents on biodegradable plastics sustainability into a single integrative model and assessing each antecedent’s impact on sustainability behavioural intention. An integrated model with internal and external components is constructed to examine sustainable behaviour used in this research. The theory of planned behaviour, theory of green purchasing behaviour, norm activation theory, and value–belief–norm theory are the four driving paradigms in this research’s basic conceptual model. The extended theory of reasoned action (TRA), theory of planned behaviour (TPB), and value–belief–norm theory (VBN), together with the theory of green buying behaviour, are what set this study apart from many others.
This study also highlights a wide range of motivations and impediments that impact the sustainability of biodegradable plastics and plausible reasons for the observed inconsistency in sustainable behavioural intentions. Furthermore, because it is based on the findings of many studies that have been conducted in the past, it gives a thorough overview of the existing literature. It identifies essential components that can be used as exogenous variables in future research to study the effect of sustainable behavioural intention on long-term behaviour (endogenous variable). Contrary to expectations, the researcher discovered no paper that addressed inconsistencies between sustainable attitudes, behaviours, and intentions in the context of biodegradable plastic products, even though there are empirical studies that focus on various dimensions of green consumption.

10. Practical Contributions

The study’s results demonstrate the importance of organisational and individual elements for the sustainability of biodegradable plastics. Another benefit of this study is a deeper understanding of how biodegradable plastics contribute to sustainability and the interactions between elements that affect biodegradable plastics’ sustainability. The findings of this study have several practical applications. It educates policymakers and marketing professionals about the critical elements determining the sustainability of biodegradable polymers. Marketers would do well to understand the sustainability of biodegradable plastics. Doing so would help them customise their product offers and develop marketing strategies to drive sustainability-minded behaviour. The results of this study also have significant implications for public policy. According to the research, the factors that motivate people to use biodegradable plastics in society over the long run include aspirations of responsibility, personal standards, perceived pressure, and sustainable behavioural intention. To foster and strengthen this inclination, officials should support and advance environmental education. Customers are frequently dubious about manufacturers’ environmental claims and have trouble discussing biodegradable polymers versus non-biodegradable ones. Therefore, biodegradable plastic identification should be covered in environmental education.
The findings suggest that customers want a green product with good practical characteristics. This is good news for businesses. Consequently, a manufacturer or marketer should concentrate on the product’s environmental and functional characteristics. Companies must create creative goods that combine environmentally friendly features with useful characteristics. Furthermore, manufacturers and marketers should launch items that bear eco-labels and make efforts to increase customer confidence in the eco-labels they use. As a result, marketers may undertake campaigns to raise public awareness of biodegradable plastics, educate citizens on the meaning and availability of biodegradable plastics, and tell them about their advantages. As part of its responsibility to guarantee that consumers’ faith in biodegradable plastics is not betrayed, the government should also check the authenticity of the signals sent by these materials. According to another major study, consumers will purchase biodegradable plastics if offered at a reasonable price, in inconvenient places, and in a wide variety. As a result, merchants should ensure that their stores have a diverse selection of biodegradable plastic items exhibited in easily accessible and handy areas.

11. Conclusions

There are rising concerns over the use of non-biodegradable plastics, their disposal, the building of non-biodegradable plastics in natural ecosystems and landfills, and the impact these activities have on the environment. The ingestion of plastic, becoming entangled in plastic, and the release of chemicals from products made of plastic may all have detrimental effects, not just on people but also on wild animals and marine life. Global environmental experts have documented how conventional petroleum-based plastics threaten ecosystems through persistent pollution, wildlife entanglement, and microplastic contamination of food chains. Addressing this crisis requires a multi-faceted approach: developing bio-based alternatives (such as PLA from corn starch and PHA from microbial sources), redesigning products for circular economy principles, and expanding recycling infrastructure to process diverse plastic materials efficiently. Success demands coordinated action between consumers driving market demand, industries investing in sustainable technologies, researchers advancing material science, and policymakers implementing supportive regulations. This mixed-methods study investigates both established and emerging applications of biodegradable plastics, analysing their full environmental impact from production through decomposition, including factors such as carbon footprint, resource consumption, and end-of-life management strategies.
The sequential exploratory mixed approach was chosen as the method of enquiry because the sustainability of biodegradable plastics in Malaysia is the main goal of this study. To learn more about the sustainability of biodegradable plastics, thorough interviews and a questionnaire were conducted through Google Forms. Corporate leaders’ expectations about the standards of these materials provide a new paradigm and potential challenges for how biodegradable plastics will manage plastic pollution in our environment in the coming years. The mixed-research approaches employed in this study were adapted to the Malaysian setting, which was particularly difficult due to its multi-ethnic and multi-religious makeup. This “adjustment” involved considering all of the aforementioned factors (for instance, choice of interviewees). This study’s operationalisation required creating the research methodology, conducting the fieldwork, and analysing the data.
According to the study’s main goal, prior research on biodegradable plastics has lessened the emphasis on using mixed-research techniques in their studies in the United States, Western Europe, and Asia. This leads us to the third research purpose: to provide specifics of mixed research methodology in Malaysia as an example of a Southeast Asian study. The beauty of mixed-research techniques is that they allow for the extraction of rich data from various research approaches, as demonstrated in this study. As a result, the data will be interpreted in the context of a broad picture of scenarios in biodegradable plastics users in Malaysia, which is significantly influenced by behaviour intention, multi-ethnic and multi-religious facets, and is substantially influenced by behaviour intention.
According to the study’s findings, mixed-research approaches are becoming increasingly popular in Asia, which may aid in researchers’ efforts to comprehend the long-term survivability of biodegradable plastics. Research teams often use quantitative or qualitative methodologies to obtain empirical insights into biodegradable polymers. However, combining quantitative and qualitative methods may be advantageous for arriving at more accurate conclusions. In the upcoming years, the amount of knowledge on the long-term sustainability of biodegradable plastics will unquestionably significantly increase due to the tendency towards adopting mixed-research approaches in the United States, Europe, and Asia.

Author Contributions

Conceptualization, T.D.M.; writing—original draft preparation, G.N.; writing—review and editing, F.M. (Fatimah Mahmud); review and editing, F.M. (Fazeeda Mohamad); validation and editing, M.H.A. and A.A. All authors have read and agreed to the published version of the manuscript.

Funding

We would like to acknowledge the Ministry of Higher Education of Malaysia for funding this research through the Transdisciplinary Research Grant Scheme (TRGS) number TRGS/1/2018/UMP/01/1.

Institutional Review Board Statement

Not applicable.

Informed Consent Statement

Not applicable.

Data Availability Statement

Data are contained within the article.

Conflicts of Interest

The authors declare no conflicts of interest.

Appendix A

Table A1. Bootstrap confidence intervals.
Table A1. Bootstrap confidence intervals.
Items Original Sample (O)Sample Mean (M)Bias5.00%95.00%
EA → AR0.6080.6130.0060.4570.727
EKN → AR0.5350.540.0050.3910.665
EKN → EA0.7590.757−0.0020.6490.855
EV → AR0.6810.6930.0120.4870.834
EV → EA0.7790.775−0.0040.6690.873
EV → EKN0.7040.701−0.0040.5700.821
PB → AR0.8980.8970.0000.8270.959
PB → EA0.6070.6130.0050.4610.734
PB → EKN0.5010.5060.0050.3650.619
PB → EV0.6080.6180.0100.4280.752
PN → AR0.8960.8950.0000.8140.962
PN → EA0.7330.7390.0060.5690.862
PN → EKN0.6620.6680.0050.5130.793
PN → EV0.6260.6370.0100.4420.787
PN → PB0.8200.8200.0000.7370.894
PR → AR0.9380.9380.0000.8760.994
PR → EA0.5820.5880.0060.4320.718
PR → EKN0.5600.5660.0060.4100.692
PR → EV0.6650.6770.0120.4690.824
PR → PB0.9280.9300.0010.8610.984
PR → PN0.8920.8930.0010.8080.967
RP → AR0.7250.7250.0000.6420.803
RP → EA0.6650.6670.0020.5670.748
RP → EKN0.6230.6260.0030.5140.720
RP → EV0.5720.5780.0060.4780.663
RP → PB0.6660.6660.0000.5700.754
RP → PN0.7160.7150.0000.6310.795
RP → PR0.6430.6440.0010.5500.727
SBI → AR0.8360.8380.0030.7170.924
SBI → EA0.7120.7160.0040.5540.831
SBI → EKN0.5270.5310.0040.3860.661
SBI → EV0.5920.6020.0110.3990.754
SBI → PB0.7490.7520.0020.6350.840
SBI → PN0.8970.8970.0000.8430.948
SBI → PR0.7610.7630.0020.6430.856
SBI → RP0.7190.7190.0000.6360.795
SBP → AR0.8000.8.000.0010.7170.875
SBP → EA0.4660.4720.0060.3280.599
SBP → EKN0.4670.4720.0050.3290.593
SBP → EV0.4900.5010.0110.3250.637
SBP → PB0.7470.7480.0010.6690.815
SBP → PN0.7330.7320.0000.6420.811
SBP → PR0.7490.7510.0020.6610.828
SBP → RP0.6770.6770.0000.5850.762
SBP → SBI0.7950.7980.0030.7110.871
SN → AR0.6510.6520.0010.5410.748
SN → EA0.6360.6420.0060.4610.777
SN → EKN0.6980.7030.0050.5270.836
SN → EV0.5080.5250.0170.3290.650
SN → PB0.6370.6370.0000.5490.720
SN → PN0.7700.7710.0010.6730.858
SN → PR0.7110.7110.0010.6130.803
SN → RP0.8430.8430.0010.7670.907
SN → SBI0.6670.6690.0020.5480.772
SN → SBP0.6010.6020.0010.4960.695

References

  1. Reshmy, R.; Philip, E.; Vaisakh, P.H.; Raj, S.; Paul, S.A.; Madhavan, A.; Sindhu, R.; Binod, P.; Sirohi, R.; Pugazhendhi, A. Development of an eco-friendly biodegradable plastic from jack fruit peel cellulose with different plasticizers and Boswellia serrata as filler. Sci. Total Environ. 2021, 767, 144285. [Google Scholar] [CrossRef]
  2. Filiciotto, L.; Rothenberg, G. Biodegradable Plastics: Standards, Policies, and Impacts. ChemSusChem 2021, 14, 56–72. [Google Scholar] [CrossRef] [PubMed]
  3. Xia, L.; Ke, Y.; Wu, Z.; Wang, J.; Wang, R.; Cai, Y.; Yang, Z. Mapping Chinese plastic flows from 2001 to 2040 based on dynamic probabilistic material flow analysis and scenario projection. Resour. Conserv. Recycl. 2024, 203, 107429. [Google Scholar] [CrossRef]
  4. Moshood, T.D.; Nawanir, G.; Mahmud, F.; Mohamad, F.; Ahmad, M.H.; Abdul Ghani, A. Expanding Policy for Biodegradable Plastic Products and Market Dynamics of Bio-Based Plastics: Challenges and Opportunities. Sustainability 2021, 13, 6170. [Google Scholar] [CrossRef]
  5. Marcharla, E.; Vinayagam, S.; Gnanasekaran, L.; Soto-Moscoso, M.; Chen, W.-H.; Thanigaivel, S.; Ganesan, S. Microplastics in Marine Ecosystems: A Comprehensive Review of Biological and Ecological Implications and its mitigation approach using nanotechnology for the sustainable environment. Environ. Res. 2024, 256, 119181. [Google Scholar] [CrossRef] [PubMed]
  6. Moshood, T.D.; Nawanir, G.; Mahmud, F.; Mohamad, F.; Ahmad, M.H.; AbdulGhani, A. Biodegradable plastic applications towards sustainability: A recent innovations in the green product. Clean. Eng. Technol. 2022, 6, 100404. [Google Scholar] [CrossRef]
  7. Yang, S.; Li, Y.; Nie, M.; Liu, X.; Wang, Q.; Chen, N.; Zhang, C. Lifecycle Management for Sustainable Plastics: Recent Progress from Synthesis, Processing to Upcycling. Adv. Mater. 2024, 36, 2404115. [Google Scholar] [CrossRef] [PubMed]
  8. Jha, S.; Akula, B.; Enyioma, H.; Novak, M.; Amin, V.; Liang, H. Biodegradable Biobased Polymers: A Review of the State of the Art, Challenges, and Future Directions. Polymers 2024, 16, 2262. [Google Scholar] [CrossRef] [PubMed]
  9. Hu, Z.; Zhou, R. Review on Some Important Research Progresses in Biodegradable Plastics/Polymers. Recent Prog. Mater. 2024, 6, 015. [Google Scholar] [CrossRef]
  10. do Val Siqueira, L.; Arias, C.I.L.F.; Maniglia, B.C.; Tadini, C.C. Starch-based biodegradable plastics: Methods of production, challenges and future perspectives. Curr. Opin. Food Sci. 2021, 38, 122–130. [Google Scholar] [CrossRef]
  11. Kim, S.; Park, J. Harmonizing the Chords of Fiscal Responsibility: Crafting Tax Structures for Economic Stability, Social Equity, and Environmental Sustainability. J. Econ. Bus. Stud. 2024, 6, 1–5. [Google Scholar] [CrossRef]
  12. Parveen, N.; Naik, S.V.C.S.; Vanapalli, K.R.; Sharma, H.B. Bioplastic packaging in circular economy: A systems-based policy approach for multi-sectoral challenges. Sci. Total Environ. 2024, 945, 173893. [Google Scholar] [CrossRef] [PubMed]
  13. Bahl, S.; Dolma, J.; Singh, J.J.; Sehgal, S. Biodegradation of plastics: A state of the art review. Mater. Today Proc. 2021, 39, 31–34. [Google Scholar] [CrossRef]
  14. Lee, H.L.; Lee, V.S.; Md Akil, M.A.M.; Mohammed Akib, N.A.; Gew, L.T.; Lim, T.H.; Othman, R.; Su’ait, M.S.; Tang, W.K.; Yeoh, Y.S. Malaysia’s progress in achieving the United Nations sustainable development goals (SDGs) through the lens of chemistry. Pure Appl. Chem. 2025, 97, 91–119. [Google Scholar] [CrossRef]
  15. Laughrey, L.E. Evaluation of the Relationship Between Lacunar Wall Strain and Osteocyte β-Catenin Signaling Pathway Activation Using Finite Element Methods and Confocal Fluorescence Imaging; University of Missouri-Kansas City: Kansas City, MO, USA, 2023; ISBN 9798381154504. [Google Scholar]
  16. Sudesh, K.; Iwata, T. Sustainability of biobased and biodegradable plastics. CLEAN–Soil Air Water 2008, 36, 433–442. [Google Scholar] [CrossRef]
  17. Singh, A.W.; Soni, R.; Pal, A.K.; Kashyap, J.; Tripathi, P.; Tripathi, V. Polyhydroxyalkanoates: An Eco-sustainable Development Toward a Green World. Microb. Enzym. Prod. Purif. Ind. Appl. 2025, 1, 67–85. [Google Scholar]
  18. Moshood, T.D.; Nawanir, G.; Mahmud, F.; Mohamad, F.; Ahmad, M.H.; AbdulGhani, A. Sustainability of biodegradable plastics: New problem or solution to solve the global plastic pollution? Curr. Res. Green Sustain. Chem. 2022, 5, 100273. [Google Scholar] [CrossRef]
  19. Alaswad, S.O.; Mahmoud, A.S.; Arunachalam, P. Recent advances in biodegradable polymers and their biological applications: A brief review. Polymers 2022, 14, 4924. [Google Scholar] [CrossRef]
  20. Zhuang, X.; Wang, F.; Hu, X. Biodegradable polymers: A promising solution for green energy devices. Eur. Polym. J. 2023, 204, 112696. [Google Scholar] [CrossRef]
  21. Sandhu, R.S.; Shakya, M. Comparative Study of Synthetic Plastics and biodegradable plastics. Glob. J. Bio-Sci. Biotechnol. 2019, 8, 107–112. [Google Scholar]
  22. Islam, F.; Zeng, Q. Advances in Organosulfur-Based Polymers for Drug Delivery Systems. Polymers 2024, 16, 1207. [Google Scholar] [CrossRef]
  23. Nazeer, A.; Ahmad, A.; Ahmad, F.; Ahmad, S. Microbial Biodegradation of Plastics and Microplastics: Recent Development. In Plastic Pollution: Challenges and Green Solutions; Springer: Singapore, 2024; pp. 231–248. [Google Scholar]
  24. Devasahayam, S.; Raman, R.K.; Chennakesavulu, K.; Bhattacharya, S. Plastics—Villain or hero? polymers and recycled polymers in mineral and metallurgical processing—A review. Materials 2019, 12, 655. [Google Scholar] [CrossRef] [PubMed]
  25. Mondéjar-López, M.; García-Simarro, M.P.; Navarro-Simarro, P.; Gómez-Gómez, L.; Ahrazem, O.; Niza, E. A review on the encapsulation of “eco-friendly” compounds in natural polymer-based nanoparticles as next generation nano-agrochemicals for sustainable agriculture and crop management. Int. J. Biol. Macromol. 2024, 280, 136030. [Google Scholar] [CrossRef]
  26. Rajeev, A.; Yin, L.; Kalambate, P.K.; Khabbaz, M.B.; Trinh, B.; Kamkar, M.; Mekonnen, T.H.; Tang, S.; Zhao, B. Nano-enabled smart and functional materials toward human well-being and sustainable developments. Nanotechnology 2024, 35, 352003. [Google Scholar] [CrossRef]
  27. Bloomberg, L.D.; Volpe, M. Completing Your Qualitative Dissertation: A Road Map from Beginning to End; Sage: Thousand Oakes, CA, USA, 2012. [Google Scholar]
  28. Creswell, J.W. Mapping the field of mixed methods research. J. Mix. Methods Res. 2009, 3, 95–108. [Google Scholar] [CrossRef]
  29. Morgan, D.L. Paradigms lost and pragmatism regained: Methodological implications of combining qualitative and quantitative methods. J. Mix. Methods Res. 2007, 1, 48–76. [Google Scholar] [CrossRef]
  30. Biesta, G. Pragmatism and the philosophical foundations of mixed methods research. Sage Handb. Mix. Methods Soc. Behav. Res. 2010, 2, 95–118. [Google Scholar]
  31. Creswell, J.W.; Plano Clark, V.L. Choosing a mixed methods design. Des. Conduct. Mix. Methods Res. 2011, 2, 53–106. [Google Scholar]
  32. Creswell, J.W.; Creswell, J.D. Research Design: Qualitative, Quantitative, and Mixed Methods Approaches; Sage Publications: Thousand Oakes, CA, USA, 2017. [Google Scholar]
  33. Onwuegbuzie, A.J.; Johnson, R.B.; Collins, K.M.T. Call for mixed analysis: A philosophical framework for combining qualitative and quantitative approaches. Int. J. Mult. Res. Approaches 2009, 3, 114–139. [Google Scholar] [CrossRef]
  34. Moshood, T.D.; Nawanir, G.; Mahmud, F.; Mohamad, F.; Ahmad, M.H.; AbdulGhani, A. Why do consumers purchase biodegradable plastic? The impact of hedonics and environmental motivations on switching intention from synthetic to biodegradable plastic among the young consumers. J. Retail. Consum. Serv. 2022, 64, 102807. [Google Scholar] [CrossRef]
  35. Abdullah, Z. Improving educational and professional standards of public relations professionalism: Towards a mixed methods research approach. Int. J. Mult. Res. Approaches 2012, 6, 109–124. [Google Scholar] [CrossRef]
  36. Biswas, A.; Roy, M. Green products: An exploratory study on the consumer behaviour in emerging economies of the East. J. Clean. Prod. 2015, 87, 463–468. [Google Scholar] [CrossRef]
  37. Rahnama, H.; Rajabpour, S. Identifying effective factors on consumers’ choice behavior toward green products: The case of Tehran, the capital of Iran. Environ. Sci. Pollut. Res. 2017, 24, 911–925. [Google Scholar] [CrossRef] [PubMed]
  38. Gounaris, S.P.; Tzempelikos, N.A.; Chatzipanagiotou, K. The relationships of customer-perceived value, satisfaction, loyalty and behavioral intentions. J. Relatsh. Mark. 2007, 6, 63–87. [Google Scholar] [CrossRef]
  39. Meesala, A.; Paul, J. Service quality, consumer satisfaction and loyalty in hospitals: Thinking for the future. J. Retail. Consum. Serv. 2018, 40, 261–269. [Google Scholar] [CrossRef]
  40. Anthony, B., Jr. Green Information Systems Refraction for Corporate Ecological Responsibility Reflection in ICT Based Firms: Explicating Technology Organization Environment Framework. J. Cases Inf. Technol. 2020, 22, 14–37. [Google Scholar] [CrossRef]
  41. Gatersleben, B.; Murtagh, N.; Cherry, M.; Watkins, M. Moral, wasteful, frugal, or thrifty? Identifying consumer identities to understand and manage pro-environmental behavior. Environ. Behav. 2019, 51, 24–49. [Google Scholar] [CrossRef]
  42. Rajendran, S.D.; Wahab, S.N. Purchasing Intention towards Green Packaged Products: An Exploratory Study among Malaysian Consumers. In Proceedings of the 3rd International Conference on Advanced Research in Business and Social Sciences, Langkawi, Malaysia, 29–30 March 2017; pp. 29–30. [Google Scholar]
  43. Klein, F.; Emberger-Klein, A.; Menrad, K.; Möhring, W.; Blesin, J.-M. Influencing factors for the purchase intention of consumers choosing bioplastic products in Germany. Sustain. Prod. Consum. 2019, 19, 33–43. [Google Scholar] [CrossRef]
  44. Samarasinghe, G.D.; Samarasinghe, D.S.R. Green decisions: Consumers’ environmental beliefs and green purchasing behaviour in Sri Lankan context. Int. J. Innov. Sustain. Dev. 2013, 7, 172–184. [Google Scholar] [CrossRef]
  45. Cialdini, R.B.; Demaine, L.J.; Sagarin, B.J.; Barrett, D.W.; Rhoads, K.; Winter, P.L. Managing social norms for persuasive impact. Soc. Influ. 2006, 1, 3–15. [Google Scholar] [CrossRef]
  46. Cialdini, R.B.; Goldstein, N.J. Social influence: Compliance and conformity. Annu. Rev. Psychol. 2004, 55, 591–621. [Google Scholar] [CrossRef] [PubMed]
  47. Keuschnigg, M.; Kratz, F. Thou shalt recycle: How social norms of environmental protection narrow the scope of the low-cost hypothesis. Environ. Behav. 2018, 50, 1059–1091. [Google Scholar] [CrossRef]
  48. Farrow, K.; Grolleau, G.; Ibanez, L. Social norms and pro-environmental behavior: A review of the evidence. Ecol. Econ. 2017, 140, 1–13. [Google Scholar] [CrossRef]
  49. Thøgersen, J. Direct experience and the strength of the personal norm–behavior relationship. Psychol. Mark. 2002, 19, 881–893. [Google Scholar] [CrossRef]
  50. Kim, S.H.; Seock, Y.-K. The roles of values and social norm on personal norms and pro-environmentally friendly apparel product purchasing behavior: The mediating role of personal norms. J. Retail. Consum. Serv. 2019, 51, 83–90. [Google Scholar] [CrossRef]
  51. Moser, A.K. Consumers’ purchasing decisions regarding environmentally friendly products: An empirical analysis of German consumers. J. Retail. Consum. Serv. 2016, 31, 389–397. [Google Scholar] [CrossRef]
  52. Doran, R.; Larsen, S. The relative importance of social and personal norms in explaining intentions to choose eco-friendly travel options. Int. J. Tour. Res. 2016, 18, 159–166. [Google Scholar] [CrossRef]
  53. Bertoldo, R.; Castro, P. The outer influence inside us: Exploring the relation between social and personal norms. Resour. Conserv. Recycl. 2016, 112, 45–53. [Google Scholar] [CrossRef]
  54. Prakash, G.; Pathak, P. Intention to buy eco-friendly packaged products among young consumers of India: A study on developing nation. J. Clean. Prod. 2017, 141, 385–393. [Google Scholar] [CrossRef]
  55. Thgersen, J. The motivational roots of norms for environmentally responsible behavior. Basic Appl. Soc. Psych. 2009, 31, 348–362. [Google Scholar] [CrossRef]
  56. Tuhin, M.K.W.; Miraz, M.H.; Habib, M.M.; Alam, M.M. Strengthening consumers’ halal buying behaviour: Role of attitude, religiosity and personal norm. J. Islam. Mark. 2022, 13, 671–687. [Google Scholar] [CrossRef]
  57. Van der Werff, E.; Steg, L.; Keizer, K. It is a moral issue: The relationship between environmental self-identity, obligation-based intrinsic motivation and pro-environmental behaviour. Glob. Environ. Change 2013, 23, 1258–1265. [Google Scholar] [CrossRef]
  58. Stern, P.C.; Dietz, T.; Abel, T.; Guagnano, G.A.; Kalof, L. A value-belief-norm theory of support for social movements: The case of environmentalism. Hum. Ecol. Rev. 1999, 6, 81–97. [Google Scholar]
  59. Ateş, H. Merging theory of planned behavior and value identity personal norm model to explain pro-environmental behaviors. Sustain. Prod. Consum. 2020, 24, 169–180. [Google Scholar] [CrossRef]
  60. Park, J.; Lennon, S.J.; Stoel, L. On-line product presentation: Effects on mood, perceived risk, and purchase intention. Psychol. Mark. 2005, 22, 695–719. [Google Scholar] [CrossRef]
  61. Zulfikar, R.; Mayvita, P.A. The relationship of perceived value, perceived risk, and level of trust towards green products of fast moving consumer goods purchase intention. JEMA J. Ilm. Bid. Akunt. Dan Manaj. 2018, 15, 85–97. [Google Scholar] [CrossRef]
  62. Pandey, S.K.; Gupta, A.K.; Sharma, D.P. Perceived Risk Reduction Strategies for Organic Food Customers. J. Food Prod. Mark. 2020, 26, 344–357. [Google Scholar] [CrossRef]
  63. Chen, Y.; Chang, C. Enhance green purchase intentions: The roles of green perceived value, green perceived risk, and green trust. Manag. Decis. 2012, 50, 502–520. [Google Scholar] [CrossRef]
  64. Juliana, J.; Djakasaputra, A.; Pramono, R. Green perceived risk, green viral communication, green perceived value against green purchase intention through green satisfaction. J. Ind. Eng. Manag. Res. 2020, 1, 124–139. [Google Scholar]
  65. Chen, Y.; Chang, C. Towards green trust: The influences of green perceived quality, green perceived risk, and green satisfaction. Manag. Decis. 2013, 51, 63–82. [Google Scholar] [CrossRef]
  66. Edenbrandt, A.K.; Lagerkvist, C.J.; Nordström, J. Interested, indifferent or active information avoiders of carbon labels: Cognitive dissonance and ascription of responsibility as motivating factors. Food Policy 2021, 101, 102036. [Google Scholar] [CrossRef]
  67. Ebreo, A.; Vining, J.; Cristancho, S. Responsibility for environmental problems and the consequences of waste reduction: A test of the norm-activation model. J. Environ. Syst. 2003, 29, 219–244. [Google Scholar] [CrossRef]
  68. Vaske, J.J.; Jacobs, M.H.; Espinosa, T.K. Carbon footprint mitigation on vacation: A norm activation model. J. Outdoor Recreat. Tour. 2015, 11, 80–86. [Google Scholar] [CrossRef]
  69. De Groot, J.I.M.; Steg, L. Morality and prosocial behavior: The role of awareness, responsibility, and norms in the norm activation model. J. Soc. Psychol. 2009, 149, 425–449. [Google Scholar] [CrossRef] [PubMed]
  70. Nguyen, T.N.; Lobo, A.; Greenland, S. Pro-environmental purchase behaviour: The role of consumers’ biospheric values. J. Retail. Consum. Serv. 2016, 33, 98–108. [Google Scholar] [CrossRef]
  71. Sneddon, C.; Howarth, R.B.; Norgaard, R.B. Sustainable development in a post-Brundtland world. Ecol. Econ. 2006, 57, 253–268. [Google Scholar] [CrossRef]
  72. Orenia, R.M.; Collado III, A.; Magno, M.G.; Cancino, L.T. Fruit and vegetable wastes as potential component of biodegradable plastic. Asian J. Multidiscip. Stud. 2018, 1, 61–77. [Google Scholar]
  73. Arısal, İ.; Atalar, T. The exploring relationships between environmental concern, collectivism and ecological purchase intention. Procedia-Soc. Behav. Sci. 2016, 235, 514–521. [Google Scholar] [CrossRef]
  74. Hopewell, J.; Dvorak, R.; Kosior, E. Plastics recycling: Challenges and opportunities. Philos. Trans. R. Soc. B Biol. Sci. 2009, 364, 2115–2126. [Google Scholar] [CrossRef] [PubMed]
  75. Dilkes-Hoffman, L.S. Exploring the Role of Biodegradable Plastics. Ph.D. Thesis, School of Chemical Engineering, The University of Queensland, St Lucia, QLD, Australia, 2020. [Google Scholar]
  76. Moshood, T.D.; Nawanir, G.; Mahmud, F. Sustainability of biodegradable plastics: A review on social, economic, and environmental factors. Crit. Rev. Biotechnol. 2022, 42, 892–912. [Google Scholar] [CrossRef] [PubMed]
  77. Lambert, S.; Wagner, M.; Wagner, M. Environmental performance of bio-based and biodegradable plastics: The road ahead. Chem. Soc. Rev. 2017, 46, 6855–6871. [Google Scholar] [CrossRef]
  78. Wu, F.; Misra, M.; Mohanty, A.K. Tailoring the toughness of sustainable polymer blends from biodegradable plastics via morphology transition observed by atomic force microscopy. Polym. Degrad. Stab. 2020, 173, 109066. [Google Scholar] [CrossRef]
  79. Wheelen, T.L.; Hunger, J.D. Strategic Management and Business Policy: Achieving; Prentice Hall: Upper Saddle River, NJ, USA, 2010. [Google Scholar]
  80. Carroll, C.; Hummel, S.; Leaviss, J.; Ren, S.; Stevens, J.W.; Everson-Hock, E.; Cantrell, A.; Stevenson, M.; Michaels, J. Clinical effectiveness and cost-effectiveness of minimally invasive techniques to manage varicose veins: A systematic review and economic evaluation. Health Technol. Assess. 2013, 17, 1–141. [Google Scholar] [CrossRef] [PubMed]
  81. Reichert, C.L.; Bugnicourt, E.; Coltelli, M.-B.; Cinelli, P.; Lazzeri, A.; Canesi, I.; Braca, F.; Martínez, B.M.; Alonso, R.; Agostinis, L. Bio-based packaging: Materials, modifications, industrial applications and sustainability. Polymers 2020, 12, 1558. [Google Scholar] [CrossRef]
  82. van den Oever, M.; Molenveld, K.; van der Zee, M.; Bos, H. Bio-Based and Biodegradable Plastics—Facts and Figures; Wageningen Food & Biobased Research: Wageningen, The Netherlands, 2017. [Google Scholar]
  83. Döhler, N.; Wellenreuther, C.; Wolf, A. Market Dynamics of Biodegradable Bio-Based Plastics: Projections and Linkages to European Policies; HWWI Research Paper; Hamburg Institute of International Economics: Hamburg, Germany, 2020. [Google Scholar]
  84. Wang, E.; Cao, H.; Zhou, Z.; Wang, X. Biodegradable plastics from carbon dioxide: Opportunities and challenges. Sci. Sin. Chim. 2020, 50, 847–856. [Google Scholar]
  85. Trendafilova, S.; Babiak, K.; Heinze, K. Corporate social responsibility and environmental sustainability: Why professional sport is greening the playing field. Sport Manag. Rev. 2013, 16, 298–313. [Google Scholar] [CrossRef]
  86. Kopnina, H. The victims of unsustainability: A challenge to sustainable development goals. Int. J. Sustain. Dev. World Ecol. 2016, 23, 113–121. [Google Scholar] [CrossRef]
  87. Magni, S.; Bonasoro, F.; Della Torre, C.; Parenti, C.C.; Maggioni, D.; Binelli, A. Plastics and biodegradable plastics: Ecotoxicity comparison between polyvinylchloride and Mater-Bi® micro-debris in a freshwater biological model. Sci. Total Environ. 2020, 720, 137602. [Google Scholar] [CrossRef]
  88. White, L.; Noble, B.F. Strategic environmental assessment for sustainability: A review of a decade of academic research. Environ. Impact Assess. Rev. 2013, 42, 60–66. [Google Scholar] [CrossRef]
  89. Fouad, D.; Farag, M. Design for Sustainability with Biodegradable Composites. In Design Engineering and Manufacturing; IntechOpen: London, UK, 2019. [Google Scholar]
  90. Kopnina, H. Working with human nature to achieve sustainability: Exploring constraints and opportunities. J. Clean. Prod. 2017, 148, 751–759. [Google Scholar] [CrossRef]
  91. Kasayanond, A.; Umam, R.; Jermsittiparsert, K. Environmental sustainability and its growth in Malaysia by elaborating the green economy and environmental efficiency. Int. J. Energy Econ. Policy 2019, 9, 465. [Google Scholar] [CrossRef]
  92. Kabir, E.; Kaur, R.; Lee, J.; Kim, K.-H.; Kwon, E.E. Prospects of biopolymer technology as an alternative option for non-degradable plastics and sustainable management of plastic wastes. J. Clean. Prod. 2020, 258, 120536. [Google Scholar] [CrossRef]
  93. Danso, A.; Adomako, S.; Amankwah-Amoah, J.; Owusu-Agyei, S.; Konadu, R. Environmental sustainability orientation, competitive strategy and financial performance. Bus. Strateg. Environ. 2019, 28, 885–895. [Google Scholar] [CrossRef]
  94. Morelli, J. Environmental sustainability: A definition for environmental professionals. J. Environ. Sustain. 2011, 1, 2. [Google Scholar] [CrossRef]
  95. Choi, H.; Jang, J.; Kandampully, J. Application of the extended VBN theory to understand consumers’ decisions about green hotels. Int. J. Hosp. Manag. 2015, 51, 87–95. [Google Scholar] [CrossRef]
  96. Nguyen, T. Exploring Consumers’ Green Purchase Intention for a Packaged Food Product with Regard to Eco-Friendly Packaging: The Case of Packaged Instant Noodles in Vietnam. Doctoral Dissertation, RMIT University, Melbourne, Australia, 2017. [Google Scholar]
  97. Arli, D.; Tan, L.P.; Tjiptono, F.; Yang, L. Exploring consumers’ purchase intention towards green products in an emerging market: The role of consumers’ perceived readiness. Int. J. Consum. Stud. 2018, 42, 389–401. [Google Scholar] [CrossRef]
  98. Khare, A. Antecedents to green buying behaviour: A study on consumers in an emerging economy. Mark. Intell. Plan. 2015, 33, 309–329. [Google Scholar] [CrossRef]
  99. Moshood, T.D.; Nawanir, G.; Mahmud, F.; Mohamad, F.; Ahmad, M.H.; AbdulGhani, A.; Kumar, S. Green product innovation: A means towards achieving global sustainable product within biodegradable plastic industry. J. Clean. Prod. 2022, 363, 132506. [Google Scholar] [CrossRef]
  100. Han, H. Theory of green purchase behavior (TGPB): A new theory for sustainable consumption of green hotel and green restaurant products. Bus. Strateg. Environ. 2020, 29, 2815–2828. [Google Scholar] [CrossRef]
  101. Saunders, M.; Lewis, P.; Thornhill, A. Research Methods for Business Students (6. utg.); Pearson: Harlow, UK, 2012. [Google Scholar]
  102. Creswell, J.W. A Concise Introduction to Mixed Methods Research; Sage Publications: Thousand Oakes, CA, USA, 2014. [Google Scholar]
  103. Gosling, S.D.; Vazire, S.; Srivastava, S.; John, O.P. Should we trust web-based studies? A comparative analysis of six preconceptions about internet questionnaires. Am. Psychol. 2004, 59, 93–104. [Google Scholar] [CrossRef]
  104. Ilieva, J.; Baron, S.; Healey, N.M. Online surveys in marketing research. Int. J. Mark. Res. 2002, 44, 1–14. [Google Scholar] [CrossRef]
  105. Dawes, J. Do data characteristics change according to the number of scale points used? An experiment using 5-point, 7-point and 10-point scales. Int. J. Mark. Res. 2008, 50, 61–104. [Google Scholar] [CrossRef]
  106. Malhotra, N.K. Questionnaire design and scale development. In The Handbook of Marketing Research: Uses, Misuses, and Future Advances; Sage Publications: Thousand Oakes, CA, USA, 2006; pp. 83–94. [Google Scholar]
  107. Sekaran, C.B.; Rani, A.P. Development and validation of spectrophotometric method for the determination of dpp-4 inhibitor, sitagliptin, in its pharmaceutical preparations. Eclética Química 2010, 35, 45–53. [Google Scholar] [CrossRef]
  108. Sekaran, U. Research Method of Business: A Skill-Building Approach; John Wiley & Sons: Hoboken, NJ, USA, 2006. [Google Scholar]
  109. Bakker, M.; Veldkamp, C.L.S.; van den Akker, O.R.; van Assen, M.A.L.M.; Crompvoets, E.; Ong, H.H.; Wicherts, J.M. Recommendations in pre-registrations and internal review board proposals promote formal power analyses but do not increase sample size. PLoS ONE 2020, 15, e0236079. [Google Scholar] [CrossRef] [PubMed]
  110. Faul, F.; Erdfelder, E.; Buchner, A.; Lang, A.-G. Statistical power analyses using G* Power 3.1: Tests for correlation and regression analyses. Behav. Res. Methods 2009, 41, 1149–1160. [Google Scholar] [CrossRef]
  111. Roscoe, J.T. Fundamental Research Statistics for the Behavioral Sciences; Holt, Rinehart and Winston: New York, NY, USA, 1975. [Google Scholar]
  112. Hair, J.F.; Celsi, M.W.; Money, A.H.; Samouel, P.; Page, M.J. Essentials of Business Research Methods; ME Sharpe Inc.: New York, NY, USA, 2011. [Google Scholar]
  113. Grover, R.; Vriens, M. A Guide to the Design and Execution of Segmentation Studies. In The Handbook of Marketing Research; Sage Publications: Thousand Oakes, CA, USA, 2006. [Google Scholar]
  114. Merriam, S.B.; Grenier, R.S. Qualitative Research in Practice: Examples for Discussion and Analysis; John Wiley & Sons: Hoboken, NJ, USA, 2019. [Google Scholar]
  115. Scheuren, F. What Is a Survey? American Statistical Association: Alexandria, VA, USA, 2004. [Google Scholar]
  116. O’Leary-Kelly, S.W.; Vokurka, R.J. The empirical assessment of construct validity. J. Oper. Manag. 1998, 16, 387–405. [Google Scholar] [CrossRef]
  117. Taofeeq, D.M.; Adeleke, A.Q.; Lee, C.-K. The synergy between human factors and risk attitudes of Malaysian contractors’: Moderating effect of government policy. Saf. Sci. 2020, 121, 331–347. [Google Scholar] [CrossRef]
  118. Hair, J.F.; Matthews, L.M.; Ringle, C.M. Identifying and treating unobserved heterogeneity with FIMIX-PLS: Part I—Method. Eur. Bus. Rev. 2016, 28, 63–76. [Google Scholar] [CrossRef]
  119. Henseler, J.; Ringle, C.M.; Sarstedt, M. A new criterion for assessing discriminant validity in variance-based structural equation modeling. J. Acad. Mark. Sci. 2015, 43, 115–135. [Google Scholar] [CrossRef]
  120. Memon, J.; Yang, Y.; Kashif, J.; Yaqoob, M.; Buriro, R.; Soomro, J.; Liping, W.; Hongjie, F. Genotypes, Virulence Factors and Antimicrobial Resistance Genes of Staphylococcus aureus Isolated in Bovine Subclinical Mastitis from Eastern China. Pak. Vet. J. 2013, 33, 486–491. [Google Scholar]
  121. Clark, L.A.; Watson, D.; Reynolds, S. Diagnosis and classification of psychopathology: Challenges to the current system and future directions. Annu. Rev. Psychol. 1995, 46, 121–153. [Google Scholar] [CrossRef] [PubMed]
  122. Kline, R.B. Principles and Practice of Structural Equation Modeling; Guilford: New York, NY, USA, 1998. [Google Scholar]
  123. Hair Jr, J.F.; Page, M.; Brunsveld, N. Essentials of Business Research Methods; Routledge: London, UK, 2019. [Google Scholar]
  124. Franke, G.; Sarstedt, M. Heuristics versus statistics in discriminant validity testing: A comparison of four procedures. Internet Res. 2019, 29, 430–447. [Google Scholar] [CrossRef]
  125. Hair, J.F.; Anderson, R.E.; Babin, B.J.; Black, W.C. Multivariate Data Analysis: A Global Perspective; Pearson: Upper Saddle River, NJ, USA, 2010; Volume 7. [Google Scholar]
  126. Sarstedt, M.; Ringle, C.M.; Smith, D.; Reams, R.; Hair, J.F. Partial least squares structural equation modeling (PLS-SEM): A useful tool for family business researchers. J. Fam. Bus. Strateg. 2014, 5, 105–115. [Google Scholar] [CrossRef]
  127. Ravand, H.; Baghaei, P. Partial least squares structural equation modeling with R. Pract. Assess. Res. Eval. 2016, 21, 11. [Google Scholar]
  128. Hair, J.F.; Ringle, C.M.; Sarstedt, M. Partial least squares structural equation modeling: Rigorous applications, better results and higher acceptance. Long Range Plann. 2013, 46, 1–12. [Google Scholar] [CrossRef]
  129. Hair, J.F.; Ringle, C.M.; Sarstedt, M. PLS-SEM: Indeed a silver bullet. J. Mark. Theory Pract. 2011, 19, 139–152. [Google Scholar] [CrossRef]
  130. Chin, W.W.; Marcolin, B.L.; Newsted, P.R. A partial least squares latent variable modeling approach for measuring interaction effects: Results from a Monte Carlo simulation study and an electronic-mail emotion/adoption study. Inf. Syst. Res. 2003, 14, 189–217. [Google Scholar] [CrossRef]
  131. Cohen, S. Perceived stress in a probability sample of the United States. In The Social Psychology of Health; Sage Publications: Thousand Oakes, CA, USA, 1988. [Google Scholar]
  132. Hair, J.F.; Astrachan, C.B.; Moisescu, O.I.; Radomir, L.; Sarstedt, M.; Vaithilingam, S.; Ringle, C.M. Executing and interpreting applications of PLS-SEM: Updates for family business researchers. J. Fam. Bus. Strateg. 2021, 12, 100392. [Google Scholar] [CrossRef]
  133. Shmueli, G.; Sarstedt, M.; Hair, J.F.; Cheah, J.-H.; Ting, H.; Vaithilingam, S.; Ringle, C.M. Predictive model assessment in PLS-SEM: Guidelines for using PLSpredict. Eur. J. Mark. 2019, 53, 2322–2347. [Google Scholar] [CrossRef]
  134. Strathman, A.; Boninger, D.; Gieicher, F.; Baker, S. Constructing the Future with Present Behavior: An Individual Difference Approach; 1994. [Google Scholar]
  135. Baron, R.M.; Kenny, D.A. The moderator–mediator variable distinction in social psychological research: Conceptual, strategic, and statistical considerations. J. Pers. Soc. Psychol. 1986, 51, 1173–1182. [Google Scholar] [CrossRef] [PubMed]
  136. Cai, Y.; Shannon, R. Personal values and mall shopping behavior: The mediating role of attitude and intention among Chinese and Thai consumers. Australas. Mark. J. 2012, 20, 37–47. [Google Scholar] [CrossRef]
  137. Byrka, K.; Hartig, T.; Kaiser, F.G. Environmental attitude as a mediator of the relationship between psychological restoration in nature and self-reported ecological behavior. Psychol. Rep. 2010, 107, 847–859. [Google Scholar] [CrossRef] [PubMed]
Figure 1. Organisational factors influencing demand for biodegradable plastics.
Figure 1. Organisational factors influencing demand for biodegradable plastics.
Microplastics 04 00007 g001
Figure 2. Overview of the critical concerns raised by the participants.
Figure 2. Overview of the critical concerns raised by the participants.
Microplastics 04 00007 g002
Figure 3. Theoretical framework.
Figure 3. Theoretical framework.
Microplastics 04 00007 g003
Figure 4. PLS path model.
Figure 4. PLS path model.
Microplastics 04 00007 g004
Figure 5. Evaluation of structural model through PLS bootstrapping.
Figure 5. Evaluation of structural model through PLS bootstrapping.
Microplastics 04 00007 g005
Table 1. Research methodology, research strategy, and research design.
Table 1. Research methodology, research strategy, and research design.
Research MethodologyResearch Qualitative AnalysisResearch Quantitative Analysis
Research strategyExploratory research: In-depth interviews and document review.Survey research: Google Forms (questionnaire).
Research design
-
Define population sampling (unstructured).
-
Construct a set of questions.
-
Conduct a series of interviews—in person.
-
A review of corporate and academic literature.
-
Define population sampling (structured).
-
Construct a set of questions.
-
Disseminate questionnaires through online.
Population
-
Three biodegradable plastic companies, since there are limited biodegradable plastic companies currently in Malaysia, one government agency and two NGOs from diverse Malaysian organisations made up the study’s population.
-
In this research, the unit of analysis is individual, as the response comes from different plastic consumers in Malaysia.
Type of sampling design
-
Purposeful sampling.
-
Voluntary sampling.
Location
-
Malaysia
Theoretical issue
-
The gap between identifying determinants and sustainability of biodegradable plastics.
Selection of cases
-
Institutions/organisations.
-
Corporations.
Observation units
-
Biodegradable plastic companies.
-
Government agency.
-
Nongovernment organisation.
-
Individual
Data analysis
-
Transcribing inputs from google meet.
-
All data transferred.
-
Outputs presented.
-
Construct coding sheet.
-
Data/inputs are keyed into SmartPLSSEM.
-
Outputs are presented.
Interpretation and discussion
-
Critical and extensive discussion.
-
Some recommendations are proposed.
-
Outputs are interpreted and discussed.
-
Some recommendations are proposed.
Table 2. Profile of informants.
Table 2. Profile of informants.
No.PseudonymsWorking Life (Years)Position/LevelEducation
1BDP producer 111ManagerialBachelor
2BDP producer 210ManagerialBachelor
3BDP producer 311ManagerialBachelor
4NGO 132PresidentMSc
5NGO 26SupervisoryBachelor
6Government agency9DirectorMSc
Table 3. Convergent validity.
Table 3. Convergent validity.
ConstructRange of Outer LoadingCronbach’s AlphaComposite ReliabilityAVE
AR0.763–0.8120.8370.8850.606
EA0.686–0.8110.8100.8680.570
EKN0.706–0.7650.7070.8200.532
EV0.682–0.7650.7150.8240.539
PB0.768–0.8050.8420.8880.613
PN0.708–0.7820.8030.8640.559
PR0.710–0.7690.7930.8580.548
RP0.769–0.7690.8190.8720.580
SBI0.751–0.8150.8830.9110.632
SBP0.737–0.8140.8770.9070.620
SN0.644–0.8200.8000.8600.554
Table 4. Discriminant validity: heterotrait–monotrait ratio statistics.
Table 4. Discriminant validity: heterotrait–monotrait ratio statistics.
ItemsAREn.AEKNEn.VPBPRPNRPSBISBPSN
AR
En.A0.608
EKN0.5350.759
En.V0.6810.7790.704
PB0.8980.6070.5010.608
PR0.8960.7330.6620.6260.820
PN0.9380.5820.5600.6650.9280.892
RP0.7250.6650.6230.5720.6660.7160.643
SBI0.8360.7120.5270.5920.7490.8970.7610.719
SBP0.8000.4660.4670.4900.7470.7330.7490.6770.795
SN0.6510.6360.6980.5080.6370.7700.7110.8430.6670.601
Table 5. Summary of hypotheses testing.
Table 5. Summary of hypotheses testing.
Confidence Interval
HypothesesPathStd. BetaStd. Errort-ValueBias5.00%95.00%Decision
H1EV → EA0.4090.0567.3110.0000.3130.496Supported
H2EKN → EA0.3700.0487.7730.0020.2890.447Supported
H3SN → AR0.0250.0630.3900.000-0.1240.086Not Supported
H4EA → AR0.0500.0510.9860.003-0.0310.134Not Supported
H5PB → AR0.3140.0644.9180.0000.2050.415Supported
H6PR → AR0.3960.0507.9240.0030.3150.480Supported
H7RP → AR0.2220.0663.3440.0010.1160.333Supported
H8SN → PN0.3280.0516.4520.0030.2470.414Supported
H9AR → PN0.5530.05410.1950.0020.4580.635Supported
H10AR → SBI0.3320.0993.3400.0120.1590.486Supported
H11EA → SBI0.2090.0742.847-0.0020.1000.344Supported
H12PN → SBI0.3870.0874.447-0.0110.2480.531Supported
H13SBI → SBP0.7040.04017.7480.0050.6300.762Supported
Note: environmental value (EV), environmental knowledge (EKN), environmental attitude (EA), perceived benefit (PB), perceived risk (PR), social norm (SN), personal norm (PN), regulatory pressure (RP), ascription of responsibility (AR), sustainability behavioural intention (SBI), and sustainability of biodegradable plastics (SBP).
Table 6. Variance explained in the endogenous latent variable.
Table 6. Variance explained in the endogenous latent variable.
ItemsR-SquareR-Square Adjusted
AR0.6940.689
EA0.4570.453
PN0.6160.614
SBI0.6590.656
SBP0.4950.494
Table 7. Effect size.
Table 7. Effect size.
Path F2Criteria
EV → EA0.229Medium Effect
EKN → EA0.188Medium Effect
SN → AR0.001No Effect
EA → AR0.005Small Effect
PB → AR0.120Small Effect
PR → AR0.193Medium Effect
RP → AR0.072Small Effect
SN → PN0.193Medium Effect
AR → PN0.548Large Effect
AR → SBI0.146Small Effect
EA → SBI0.082Small Effect
PN → SBI0.172Small Effect
SBI → SBP0.981Large Effect
Table 8. Construct cross-validity redundancy.
Table 8. Construct cross-validity redundancy.
PLSLM
ItemsRMSERMSEPLS-LMQ2_Predict
AR10.6580.703−0.0450.489
AR20.7850.841−0.0560.449
AR30.8841.003−0.1190.364
AR40.7950.889−0.0940.353
AR50.8200.866−0.0460.370
EA10.6730.750−0.0770.277
EA20.6870.729−0.0420.233
EA30.7590.813−0.0540.198
EA40.6690.738−0.0690.297
EA50.6400.682−0.0420.245
PN10.9000.982−0.0820.357
PN20.7780.837−0.0590.306
PN30.8670.949−0.0820.307
PN40.8390.901−0.0620.329
PN51.0241.120−0.0960.333
SBI11.2631.331−0.0680.265
SBI21.2591.386−0.1270.319
SBI31.2521.380−0.1280.285
SBI41.2451.393−0.1480.324
SBI51.1191.185−0.0660.389
SBI61.1391.211−0.0720.367
SBP11.3131.355−0.0420.212
SBP21.3261.420−0.0940.247
SBP31.1751.229−0.0540.286
SBP41.2411.324−0.0830.258
SBP51.3251.382−0.0570.280
SBP61.2351.286−0.0510.248
Disclaimer/Publisher’s Note: The statements, opinions and data contained in all publications are solely those of the individual author(s) and contributor(s) and not of MDPI and/or the editor(s). MDPI and/or the editor(s) disclaim responsibility for any injury to people or property resulting from any ideas, methods, instructions or products referred to in the content.

Share and Cite

MDPI and ACS Style

Moshood, T.D.; Mahmud, F.; Nawanir, G.; Ahmad, M.H.; Mohamad, F.; AbdulGhani, A. Determinants Driving the Uptake of Biodegradable Plastics: A Sequential Exploratory Mixed-Methods Research Approach. Microplastics 2025, 4, 7. https://doi.org/10.3390/microplastics4010007

AMA Style

Moshood TD, Mahmud F, Nawanir G, Ahmad MH, Mohamad F, AbdulGhani A. Determinants Driving the Uptake of Biodegradable Plastics: A Sequential Exploratory Mixed-Methods Research Approach. Microplastics. 2025; 4(1):7. https://doi.org/10.3390/microplastics4010007

Chicago/Turabian Style

Moshood, Taofeeq Durojaye, Fatimah Mahmud, Gusman Nawanir, Mohd Hanafiah Ahmad, Fazeeda Mohamad, and Airin AbdulGhani. 2025. "Determinants Driving the Uptake of Biodegradable Plastics: A Sequential Exploratory Mixed-Methods Research Approach" Microplastics 4, no. 1: 7. https://doi.org/10.3390/microplastics4010007

APA Style

Moshood, T. D., Mahmud, F., Nawanir, G., Ahmad, M. H., Mohamad, F., & AbdulGhani, A. (2025). Determinants Driving the Uptake of Biodegradable Plastics: A Sequential Exploratory Mixed-Methods Research Approach. Microplastics, 4(1), 7. https://doi.org/10.3390/microplastics4010007

Article Metrics

Back to TopTop