Abstract
In 1965, Saad Z. Nagi published a very influential conceptual model of disablement in which he distinguished among several aspects of the disability phenomenon. In the following decades, several other conceptual models were proposed, increasingly taking up ideas and demands emerging from the disability movement, especially the social model of disability. In this review, three generations of these conceptual models of disability are presented, contrasted, and evaluated, especially in regard to the thematization of non-biomedical aspects. The elaboration ensues with the help of the criterion of construct clarity and thus focuses on the model’s definitions of components, application context, value assumptions, and content validity. For the latter aspects, the health sociological triad of disease/illness/sickness is employed. These concepts are adapted to the disability phenomenon. While the first generation focuses on a mainly biomedical disablement process, only later supplemented with other context factors, the second generation attempts to combine this assortment with a relational understanding of disability and also increasingly departs from conceptualizing the components negatively. Finally, the third generation of conceptual models is more holistic, and gives more weight to environmental aspects, but still somewhat neglects the individual aspects.
1. Introduction
Because of the contributions of the disability rights movement and disability studies, disability is increasingly seen as a complex, multifaceted, and contested concept, with political, medical, ethical, and psychological aspects [1,2,3,4]. The insistence of the social model of disability that “disability is something imposed on top of our impairments, by the way we are unnecessarily isolated and excluded from full participation in society” and “is therefore a particular form of social oppression” [5] is especially influential due to the growing influence of disability rights organizations, particularly since the early 1980s [6,7,8]. This “environment-related model of disability” [9] (p. 77) has also had a gradual impact on the conceptual models designed to underpin rehabilitation and intervention strategies as well as measurement, to surpass the biomedical and economic models that reduce disability to impairment and to a diminished earning capacity. Only by also considering the societal and environmental dimension of disability, interventions and measurements can we respect the rights of people with disabilities [8].
In this contribution such conceptual models of disability are compared and evaluated, especially regarding the chronological developments of the thematization of non-biomedical individual and environmental aspects. While there are several works comparing a number of these conceptual models [10,11,12,13], and evaluating single models [14,15], none includes all works or pursues this focus.
2. On Models
Within disability studies and related disciplines there is a longstanding debate about models of disability [1] (p. 1101). The term model, however, is ambiguous and with various interpretations, especially in the social sciences [16,17,18]. In general, a model is seen as a simplified picture or representation of an aspect of the real world. This simplification serves pragmatic goals, of which the most general are making sense of, describing, and explaining the represented reality. Others can be facilitating measurement, calculating, or predicting, as well as organizing [1,4,16,18,19,20,21].
In disability studies, the term is often used to denote a general approach to or framing of disability [22], e.g., the social model or the biomedical model. These models verbally formulate a principal picture or interpretation of disability, and they also define how the phenomenon should be researched and dealt with politically [23]. While this usage is consistent with the general definition stated above, it differs from another interpretation of the term model, which sees it as either a physical or at least a somewhat more formal, e.g., diagrammatic or mathematical, representation of ideas about reality [18].
This study evaluates such “more formal models” [22]. They come from a tradition of statistically monitoring disability for administrative, medical, and economic reasons [24] and were proposed in rehabilitation and health science to assist naming and measurement for programs and applications [25,26]. They conceptualize the phenomenon of disability as a system consisting of interrelated and interacting conceptual components [10,17,27]. These kinds of models are often referred to as conceptual models of disability [12,13,24,26,28], a term that is used in this review as well. Conceptual models explicitly delineate several aspects of the disability phenomenon, define them and their relationships [1], and represent the interrelated components in a diagram. This more formal approach, which is the basis for deriving measurement models, broadly distinguishes them from those that only verbally formulate a certain framing of disability. These conceptual models of disability, however, often incorporate several of the more general models [29].
3. Methodological Approach
To expound on the nature of the conceptual models, I have classified them into three generations, mainly according to their publication date, and additionally according to relevant content-related aspects.
The elaboration comprises a presentation of the nature, structure, and components of the conceptual models of each generation. Differences within generations are also addressed. This elaboration is supplemented by investigating issues of the model’s construct clarity [30]. Construct clarity ensures that everyone understands what is meant by the concepts, and it is often required for models in disability research [31,32]. Since the criterion was developed in the context of business science, it needs to be substantially adapted and reinterpreted for the subject of conceptual models of disability.
- Definitions
Suddaby stated that: “Construct clarity involves the skillful use of language to persuasively create precise and parsimonious categorical distinctions between concepts” [30] (p. 347). Thus, it helps with clear definitions to fix the meaning of theoretical concepts. Accordingly, a conceptual model of disability should be parsimonious, unambiguous, and should avoid unnecessary circularities [30].
- Application Context and Value Assumptions
A conceptual model is made for a specific purpose and is therefore not applicable in any arbitrary context. Suddaby’s criterion of a construct’s scope condition can in this context partly be deduced from the original context for which the conceptual model was developed. This is strongly related to the values ascribed implicitly or explicitly to the disability-related components of the models. This normative framing is not just an important issue in disability studies but is also an aspect of construct clarity [30].
- Content Validity
With Suddaby [30], it can be said that a conceptual model of disability should “effectively capture the essential properties and characteristics” (p. 347) of the phenomenon of disability. Especially in regard to conceptualizing and measuring disability and to planning and evaluating interventions and policies to support people with disabilities, it is important to capture all the major aspects of the phenomenon and not just reduce disability, for example, to functional limitations or to problems executing tasks with available technical equipment [8]. Forstner [33] argued that most general models or conceptualizations of disability can be classified within a framework adapted from the health sociological triad: disease, illness, and sickness [34]. This broadly matches the triad of body, individual, and society mentioned by the World Health Organization (WHO) [35]. It can be argued that a comprehensive conceptualization of disability should encompass the following three dimensions:
- Disease (Biomedical Body)
The biomedical and functionalist dimension refers to the pathological and anatomical aspects, as well as functional capabilities and bodily functions that can be observed from a third person’s view.
- Illness (Subjective Individual)
The dimension refers to the first-person perspective of the phenomenon of living with impairments in a (possibly) disabling society. Here the effects on the feeling and living of the individual, as well as their subjective interpretation, are relevant. Therefore, questions of identity with disabilities (i.e., either affirming one’s disabilities or not) [36], the intersections of disability with categories such as gender or sexuality, as well as experiences and psychological states, are considered from this first-person perspective also.
- Sickness (Society)
In this framework, sickness refers to the societal dimension of the phenomenon of disability, i.e., disability according to the social model [37,38]. This dimension encompasses, on the one hand, the societal treatment (e.g., disablism [39,40]) of persons with disabilities, especially the presence of physical and sociocultural (ableist norms [40,41] or prejudices) barriers and the societal roles that are ascribed to them. On the other hand, the effects of these practices and ideologies, e.g., exclusion, or lack of resources, also belong to this dimension.
The distinction of the three dimensions is analytic. In actuality these spheres tightly interact and influence each other, thus it can be hard to completely separate them.
The basis for searching the relevant conceptual models to be reviewed was a study by Altman [10], that evaluated several common and representative conceptual models [11]. Additionally, other and newer studies, comparing several of the models in Altman’s study [10], were searched [9,11,12,28,42,43]. Thereby, I could identify further relevant conceptual models. Finally, I used Google Scholar to search for “conceptual model” + disability (or disablement) + environment. Results were deemed relevant if they were papers that proposed or discussed one or more conceptual models of disability, and it was evident from the title or the abstract that they were not just applicable to specific subgroups, e.g., older adults or blind people. For all the identified conceptual models I obtained the original publications. Thus, a corpus of conceptual models of disability in English was created. To assist the analysis, available English and German literary sources were consulted as well.
4. Conceptual Models
4.1. First Generation (1965–1994)
4.1.1. The Disablement Process
The first relevant conceptual model (Table 1) was developed by Nagi [44] in the 1960s. It was innovative and influential because it did not reduce disability to biomedical impairments [1,7,12] as did previous approaches [45].
Table 1.
Conceptual Models of the First Generation.
The starting point of disability according to Nagi is an active pathology caused by, e.g., infection, injury, or disease [15,44] (Figure 1, Figure S1). The second component is impairment, i.e., “a loss or abnormality of an anatomical, physiological, mental, or emotional nature” [15] (p. 314). While impairments are located on the level of singular organs, functional limitations refer to performance limitations of basic actions on the level of the whole organism [15,28,44,46].
Figure 1.
First Generation—The Disablement Process. The arrow with a full line and a filled head represents a causal influence. The arrow with a dashed line and a hollow head represents an “is a kind of” association.
While, in the first version, disability is seen as an individual’s evolving behavior while interacting with an environment [10], in the later version the role of the social environment is more pronounced and disability becomes a more relational conception [15], i.e., the gulf between bodily ability and societal demand [47]. It is defined as an: “inability or limitation in performing socially defined roles and tasks expected of an individual within a sociocultural and physical environment” [15] (p. 315). Disability is relevant in social roles in areas such as family, economic pursuits, or education and in specific tasks such as the Basic Activities of Daily Living (BADL), e.g., eating or bathing [15,48]. Only in this component is the influence of the environment explicitly mentioned [46]. As a relational concept, the extent of disability depends not just on the biomedical aspects but also on the psychosocial aspects, of which the author mentions the interpretation of the situation by the individual and his or her reaction, the interpretation of the situation by family, friends, and employers, their reactions and expectations, and physical and sociocultural barriers [15].
In the 1980s the World Health Organization (WHO) published a conceptual model of disability called the International Classification of Impairments, Disabilities, and Handicaps (ICIDH) [49]. It is a model for the classification of the consequences of disease [28]. While not explicitly adopting Nagi’s conceptions, the ICIDH (Figure S2) is quite similar, and the first two components are almost identical. However, the third component is called disability but defined in a similar way to functional limitations in Nagi. The final component refers Nagi’s disability to the social realm. It is called a handicap but defined as a “disadvantage for a given individual, resulting from an impairment or a disability, that limits or prevents the fulfillment of a role that is normal for that individual” [49] (p. 29). A big difference is that the ICIDH also contains a coding scheme to classify and rate the consequences of disease.
The basic concept of Nagi’s disablement process [47], consisting of the three biomedical and one relational component, was adopted by all conceptual models of the first and second generations. In principle, the models are presented as linear processes of consecutive components and/or are often interpreted this way [4,28,41]. The authors, however, point out that the situation is more complex and dynamic than that [32,46,49]. Additionally, most authors state that an impairment such as a disfigurement can be associated with a disability due, for example, to social stigma, without causing a functional limitation [11].
Verbrugge and Jette [26] further clarified the distinction between functional limitations and disability. Functional limitations manifest in basic bodily or mental actions conceptualized without context, e.g., walking, seeing, or memorizing [10,26]. Disability, on the other hand, occurs when persons have long-term difficulties within domains of life such as complex activities and roles owing to health problems [10,26]. The activities relevant to disability range from BADL and instrumental activities of daily living (IADL), such as preparing meals or managing finances, to paid and unpaid role activities such as parenthood or occupation [26,31,47].
The first model created by the National Center of Medical Rehabilitation Research (henceforth NCMRR1) added another component representing environmental barriers [12,28,29] to the disablement process. This component, called societal limitation, is defined as “restrictions attributable to social policy or barriers (structural or attitudinal) which limit fulfillment of roles or deny access to services and opportunities associated with full participation in society” [50] (p. 25). It corresponds to the social model’s understanding of disability.
4.1.2. Context Factors
The first model of the Institute of Medicine (henceforth IOM1), the Disablement Process by Verbrugge and Jette as well as the NCMRR1 model, explicitly conceptualize non-biomedical aspects influencing the progression of the disablement process as context factors. These are also seen as points of intervention for rehabilitation or prevention of disability [32]. The IOM1 model (Figure S3) labels them as risk factors and, in addition to biological factors, considers external environmental (social and physical), behavioral and lifestyle-related risk factors, and psychological aspects such as the acceptance of one’s impairment [32].
As already mentioned in the NCMRR1 model (Figure S4), disability as a societal barrier is acknowledged as a conceptual component. However, the model also contains context factors influencing the disablement process under the rubric of the personal background. Besides organic factors, the authors also recognized psychosocial aspects such as social skills or coping with stress, and categories such as sex and ethnicity, as relevant to disability [32]. The third group of personal background factors is called environmental factors, and comprises aspects such as income, support networks, access to healthcare, and personal assistance. The model by Verbrugge and Jette further distinguishes between risk factors and buffers. The former are longstanding facets of the individual, their biology, and the environment [26,31]. While risk factors exist prior to the beginning of the disablement process, buffers are possible interventions to reduce difficulties. The authors further distinguished between extra-individual buffers, such as the environment, and intra-individual buffers such as a person’s activity profile or their acceptance of their impairment [28,47]. As counterparts, the authors also conceptualized as exacerbators counterproductive reactions to the disablement process, e.g., the development of bad patterns of behavior or social barriers [26].
4.1.3. Quality of Life
The IOM1 model, the NCMRR1 model, and the Disablement Process also contain a component for quality of life. All describe it sparsely but quite differently. The authors of the IOM1 model follow a holistic definition of quality of life and stress that there are subjective and objective aspects, the latter being influenced by biomedical facts (e.g., impairments) and social forces (e.g., exclusion from roles) [32]. These objective facts are, however, differently valued and appraised by individuals. Quality of life is seen as interacting with each component of the disablement process [32]. Verbrugge and Jette [26] elaborate even less on their quality-of-life concept. They conceptualize it as interacting only with the disability component, and mention objective factors such as institutionalization, as well as subjective aspects such as happiness, as relevant. In contrast to these holistic conceptions, NCMRR1 pursues an objective approach to quality of life pertaining to biomedical and social aspects. The authors mention the ability to survive independently and to form relationships as well as the opportunities to work and be educated. Accordingly, quality of life is having the capacity to lead a “fulfilling, productive life” [50] (p. 21).
4.1.4. Evaluation
- Definitions
Most of the authors call their approach a model of disability. Since only one of the model’s components is titled disability, there is a circularity. The component quality of life, and especially its relation to and distinction from other components, is in none of the models clearly specified. This demarcation is especially important for the non-subjective, i.e., biomedical or societal aspects.
In the NCMRR1, the environmental barriers are on the one hand recognized as part of the personal background and on the other hand as the conceptual component of societal limitations. The authors do not specify the relation between those concepts. In general, the components are elaborated upon very sparsely in NCMRR1. Additionally, the authors do not specify clearly what their purported conceptual model consists of, because beneath a heading with this title they discuss general aspects and context factors. The components that are later discussed in their complete model of the disablement process [12,51] are here listed under a different heading and in a section called “domains of science relevant to rehabilitation research” [50] (pp. 23–25).
- Application Context and Value Assumptions
All of the above-discussed conceptual models of disability come from either the medical or the rehabilitative and administrative context. Furthermore, many of these models were created and published by medical associations. Their aim is to aid the classification of the consequences of disease, the prevention or rehabilitation of disability, and the promotion of research on that account [12,26,31,49,52]. According to both IOM1 and NCRMM1, this contributes to the improvement of quality of life and realization of the goals of the Americans with Disability Act (ADA) from 1991 [32,50]. Nagi also participated in the creation of the IOM model, and the Disablement Process was an attempt to integrate Nagi’s model with the ICIDH [28]. These models describe a disease, or other pathological condition, as the origin of the disablement process. Additionally, all the components of the main process are labeled with negative terms. Accordingly, disability and all other components are seen as negative and potentially harmful deviations that should be minimized or prevented with appropriate interventions. Notions of impairments as “mere differences” [53], unconnected to a reduction in health that can be affirmed [54], are not endorsed.
The ontology of these models is firmly rooted in realism; ideas related to the cultural model of disability [55] from the sociocultural construction of biomedical categories such as impairment are not thematized. The sociocultural construction of disability is captured within the environmental factors.
Apart from the very first version of the Nagi model (and previous approaches [45,56]), disability is conceptualized as a relationship between the bodily capacities of a person and their environment. However, the former component is always given much more weight, since, apart from NCMRR1, the environment is at most considered as an external influence on the disablement process and only mentioned during the description of other components in the first models [41]. Additionally, while the disability component is separate from the very first version of the relationally conceptualized Nagi model, some definitions of disability, such as that of NCMRR1 as “[a] limitation in performing tasks, activities, and roles to levels expected within physical and social contexts” [50] (p. 25) or especially that of IOM1 as “the expression of a physical or mental limitation in a social context—the gap between a person’s capabilities and the demands of the environment” [32] (p. 81) suggest that the focus in the end is still on the individual’s inability to fulfill societal demands.
While Verbrugge and Jette stress, on one hand, that disability is relational and also display this in a diagram, which Verbrugge calls “environment fit model” [57] they still see it as the gap “between personal capability and the activity’s demand” [26] (p. 9), thus reducing the environmental impact to demands. This de-emphasizes active discrimination and disablism/ableism, which has the potential to blame the individual having impairments [58]. In NCMRR1, environmental barriers are considered as full-fledged components of the disablement process. However, as an example of this, the authors curiously do not mention acts of discrimination but a monetary assistance so high that it functions as a disincentive to pursue paid employment [50].
Additionally, the authors of IOM1 often refer to pathologies and impairments as disabling conditions [32], and Verbrugge and Jette recommend measuring disability with (actual disability) and without (intrinsic disability) the use of assistive aids [26,59]. The ICIDH authors on the one hand name individual functional limitation disability, and on the other hand conceptualize handicap relationally but still distinguish forms such as “orientation handicap”, “physical limitation handicap”, or “mobility handicap” [49] (pp. 180,185). These denotations again tighten the conceptual nexus between individual biomedical impairment and disability, which are to be sharply divided according to the social model [5,36]. In general, those early “pathology related models” [9] are still very much tied to a deficit view and the biomedical and economic model of disability, along with the danger that disabilities can become individualized and reductively explained by impairments without recognizing the socio-structural aspects [4,28]. Especially the WHO’s ICIDH faced harsh criticism for this from disability rights organizations such as Disabled People’s International (DPI) [60] among others.
- Content Validity
- Disease
Most of the components can be ascribed to this biomedical dimension. Besides pathology and impairment, the component functional limitation is mostly conceptualized functionally and related to basic actions akin to bodily functions. The NCMRR1 model includes the biomedical functional aspects in its quality-of-life component. Finally, the biomedical aspects of the context factors, however labeled, belong here.
- Illness
No component covers the subjective experience of living with an impairment in a (potentially) disabling society. However, psychological, behavioral, and lifestyle-related influences on the main components are mentioned in the first two models and considered context influences in the later ones. Additionally, in the conceptualization of the disability component some models also refer to the individual’s problems with carrying out activities [15,26], which belong to this dimension. The quality-of-life component of IOM1 and the Verbrugge and Jette’s Disablement Process are partly conceptualized subjectively.
- Sickness
Output component disability mainly belongs to the social realm, especially insofar as it refers to the performance of roles and the fulfillment of obligations, as do the context or risk factors pertaining to the environment (e.g., lack of accessibility, prejudices). Only the NCMRR1 model considers social barriers as a full-fledged component. Insofar as quality of life refers to social structure aspects, such as job opportunities or access to health care, it belongs to this societal dimension.
4.2. Second Generation (1996–1997; 2006)
4.2.1. Disability Relation and Context Factors
Another generation of models (Table 2) also adopted Nagi’s disablement process but further stressed the nature of disability as resulting from the relationship of embodied persons and the environment (Figure 2); hence, the latter is not only conceptualized as a context factor [28]. There is also an increasing realization that not only the negative aspects and deficits, but also the capabilities and supporting environmental facilitators, must be recognized. Therefore, many components have neutral labels instead of negative ones.
Table 2.
Conceptual Models of the Second Generation.
Figure 2.
Second Generation—The Disability Relation. The arrow with a full line and a filled head represents a causal influence. The arrow with a dashed line and an open head is used for relationships.
The Institute of Medicine published a second version of their model (henceforth IOM2) in 1997, which builds upon the first. The main axis is now called the enablement–disablement process, since both directions are in focus [52]. Correspondingly, the context influences are now called transitional factors, and besides risk they also include enabling factors (Figure S5) [28,52]. As the authors state, one and the same environmental aspect, e.g., access to healthcare, can be either an enabling factor if it is present or a risk factor if it is absent [52]. Disability is no longer part of the enablement–disablement process but conceptualized as the result of the relationship between this whole process and the environment, which includes physical and social aspects as well as psychological states of the individual (Figure S6) [52]. This is depicted by a person, representing the body’s impairment, positioned on a multi-layered mat, representing the layers of enabling environmental factors. Disability is then represented by the impact of the person on the mat [52].
The Conceptual Model for Promoting Health (henceforth CMPH) [61] consists of four so-called planes of experience. In its center is the relation between two such planes: the disablement process and the total environment (Figure S7). The former consists of the familiar elements (Section 4.1.1); only the last component, activity restriction, is still conceived somewhat individualistically as “restricted capacity to perform social role activities” [61] (p. 3). The total environment plane contains biomedical, lifestyle and behavioral, as well as external environmental components, which are again considered points of intervention and are seen as context factors, specifically as risk factors for the development of an impairment or for the restriction of opportunity [61]. The opportunity plane is conceived as the result of the interaction between the disablement process and the total environment. Therefore, it is the second concept that is like disability, according to older models. Opportunity is characterized by listing parameters from the Americans with Disabilities Act, such as independent, de-institutionalized living, economic self-sufficiency, and social participation [61]. Interestingly, the CMPH sees quality of life as the final output component, which is defined as the personal evaluation of biomedical, psychological, and social domains [61]. Therefore, what counts in the end are not the opportunities per se but the subjective valuation of them.
Even though published much later, the second version of the NCMRR model (henceforth NCMRR2) from 2006 also fits in with this generation of updates of the disablement process. While the model again posits a disablement process consisting of five components [51], the authors intend a change of perspective. For this reason, they do not define the components of the process but focus only on the influences, which can serve as points of intervention. For each transmission point between components, e.g., organ dysfunction and task performance, they list several factors influencing the transmission, but they do not distinguish between types of context factors (Figure S8). The factors run the gamut from biomedical and individual psychological, e.g., preferences, to environmental aspects, e.g., laws [51].
4.2.2. Evaluation
- Definitions
The IOM2 and the CMPH define the nature of disability as a relationship between the impaired body and society more clearly. However, just like IOM1, IOM2 includes environmental aspects as transitional factors influencing the enabling–disabling process. At the same time, this process as a whole, representing the body with an impairment, interacts with the environment. Thus, the environment functions both as a transitional factor influencing one side of the disability relationship and as a main component on the other side of it. The authors do not specify whether there is a difference between the transitional environmental factors and the component environment [52].
In the CMPH, the relationship and distinction between activity restriction as the last component of the disablement process and opportunity, i.e., the result of the interaction between the disablement process and the total environment, are not elaborated upon. As in IOM2, the total environment conceptually functions both as a contextual factor influencing the disablement process and as a main component forming a relation with it [61]. In general, the authors of this generation define their model and their components very sparsely. This relational picture of disability was to some extent already hinted upon in one diagram of the first generation model Disablement Process by Verbrugge and Jette [26], however in this generation it features much more prominently and is more accentuated.
In NCMRR2, the components are not defined at all, and they list only some influence factors and give examples. The authors of IOM2 explicitly call their approach a conceptual model of disability [52]; because a component is named disability, this is a circularity.
- Application Context and Value Assumptions
All three models come from the public health and rehabilitation sector. Two were published by medical associations, and the third by social scientists. All of them also contain the disablement process, and thus start with a pathological condition. Additionally, in the descriptions of all three, the term disabling condition is used for the biomedical aspect associated with a disability, especially in IOM2 [52].
The stated aim behind IOM2 is now fostering research in rehabilitation to improve the health, productivity, and quality of life of people with disabilities [52]. Thus, the focus is on rehabilitation instead of prevention, as in IOM1; hence, the recognition of an enabling process in addition to the disabling process and of enabling in addition to risk factors [52]. The purpose of the CMPH is to facilitate and evaluate interventions that promote health and thereby help people with disabilities gain their rights and enhance their subjectively conceptualized quality of life [61]. This 1997 conceptual model was already very much tied to a human rights perspective, which is becoming increasingly important in disability studies [62] and in the measurement of disability and inclusion [8]. The stated goal of NCMMR2 was to foster research and knowledge to improve “health, productivity, independence, and quality of life of people with physical disabilities” [51] (p. 12).
Because of a clearer accentuation of the relational nature of disability in at least two of the models, the importance of environment and, therefore, the need for interventions on that front, are indicated more clearly. This is also the case in NCMRR2, since the focus is not on the biomedical or relational components but on the diverse fields of interventions. In IOM2 the environment now functions both as a contextual factor influencing the transitions between the components of the enabling–disabling process, and as a main component interacting with the process as a representation of the body. The authors list many aspects of the socio-psychological and physical environment and describe how stress can act on the micro, meso, and macro level [52].
Additionally, the conceptual models depart to some extent from a deficit view. IOM2 does so by also conceptualizing enablement. In the CMPH, the elements of the disablement process are still labeled negatively, e.g., activity restriction, while opportunity, the main disability component, is expressed positively. Interestingly, in NCMRR2, the first two components of the disablement process are formulated negatively and the latter two, task performance and roles, neutrally. However, a possible sociocultural determination of biomedical categories such as impairment or functional limitation is not discussed. Sociocultural influences on the perceived disability status are again depicted through environmental factors such as prejudices, but not reflected upon in a comprehensive way as in the cultural model [55].
While these conceptual models remain tied to a biomedical conception of disability, they give more focus to the environment’s role and to the individual’s capacities and their fostering, as well as to their rights, quality of life, and the personal perspective of persons with disabilities. The CMPH seems to be the only one of this generation compatible with a perspective that sees impairments as “mere differences” [53,63,64] that can also be affirmed [54] and do not mean a reduction in health. The reason for the compatibility is that much weight is given to the subjective interpretation.
- Content Validity
- Disease
Three components of the disabling process belong to this biomedical third person’s view, as well as biomedical aspects of the context factors influencing it, some of them labeled neutrally and others negatively.
- Illness
While no model conceptualizes the subjective experience of living with an impairment in a disabling society, the CMPH, with its emphasis on a subjectively conceptualized quality-of-life component, gives much weight to the individual perspective. Additionally, psychological and individual aspects of the context factors are mentioned in all three conceptual models.
- Sickness
In the models of this generation, the components are, for the most part, not as clearly defined as in the older ones, and matching them to one of the dimensions is harder. Since in IOM2 disability consists of the interaction between the environment and the impaired body in the social realm, this component belongs to the social dimensions. The labels and/or definitions of the component roles (NCMRR2), as well as activity restriction and opportunities (CMPH), also suggest a societal component. Additionally, environmental aspects of the context factors—which also function as main components in two models—are recognized.
4.3. Third Generation (1999–2019)
The third generation of conceptual models (Table 3) has a common origin in the reform process of the ICIDH. They generally represent a paradigm shift and do not include the classical, linear disablement process [7,14,65,66], yet are quite different in their composition. The International Classification of Functioning, Disability and Health (ICF) by the WHO is currently the most broadly known conceptual model of disability; in preliminary versions the framework was titled ICIDH-2. The Disability Creation Process (DCP) was created by researchers from Quebec, who were initially also involved in compiling the ICF but later decided to separately develop their own approach, also called the Quebec model [67]. While the first version of this approach was proposed in 1991 [68], which already was more progressive than the conceptual models of that time, the DCP considered here is the latest version [67], belonging to the third generation, since, like the ICF, it grew out of the reform of the ICIDH. Both approaches provide codes or surveys to classify and rate disability. The two other identified conceptual models of this generation were created as extensions of other models, and are smaller in scope. While the first focuses on the individual dimension, the second concentrates on the physical environment.
Table 3.
Conceptual Model of the Third Generation.
4.3.1. Main Components
Disability and functioning are, in the ICF, rooted in the context of health [35]. Therefore, health condition, which means a disease, disorder, or injury, as well as other relevant natural phenomena such as pregnancy or age [14,35], is in some sense still conceptualized as the main cause of disability and thus the first component of this non-linear, interactionist model [69] (Figure 3). Other components are called body functions and structures. Body functions are seen as natural and normal functions of physical and psychological body systems [35]. Body structures are defined as “anatomical parts of the body such as organs, limbs and their components” [35] (p. 12). The negative aspects of those domains are titled impairments, and they are interpreted as significant deviations from biomedical standards or losses [35].
Figure 3.
Third Generation—ICF. Reproduced from ICF—International Classification of Functioning, Disability and Health Functioning, Disability and Health. Geneva, Switzerland: World Health Organization; 2001. Licence: CC BY-NC-SA 3.0 IGO [35].
Furthermore, the ICF introduces two completely new components representing life areas: domains of activities and participation [10,70]. Activities represent functioning on the level of the whole individual person and not just the body [11,35]. Negative aspects of activities are called activity limitations and defined as “difficulties an individual may have in executing activities” [35] (p. 14). This means quantitative and qualitative deviations regarding the mode and extent of activity performance compared to people without health conditions. Participation is the societal aspect of functioning and is simply defined as “a person’s involvement in a life situation” [35] (p. 213) and also described as the result of the interaction between an individual and their environment [71]. The negative aspects are called participation restrictions, and represent the difference in the extent of participation as compared to persons without impairments [10,35].
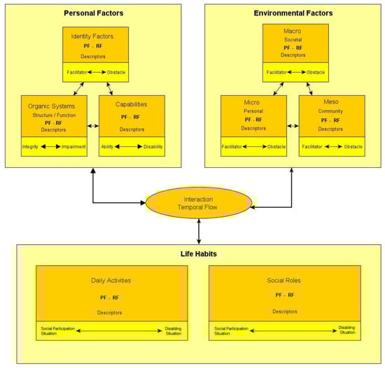
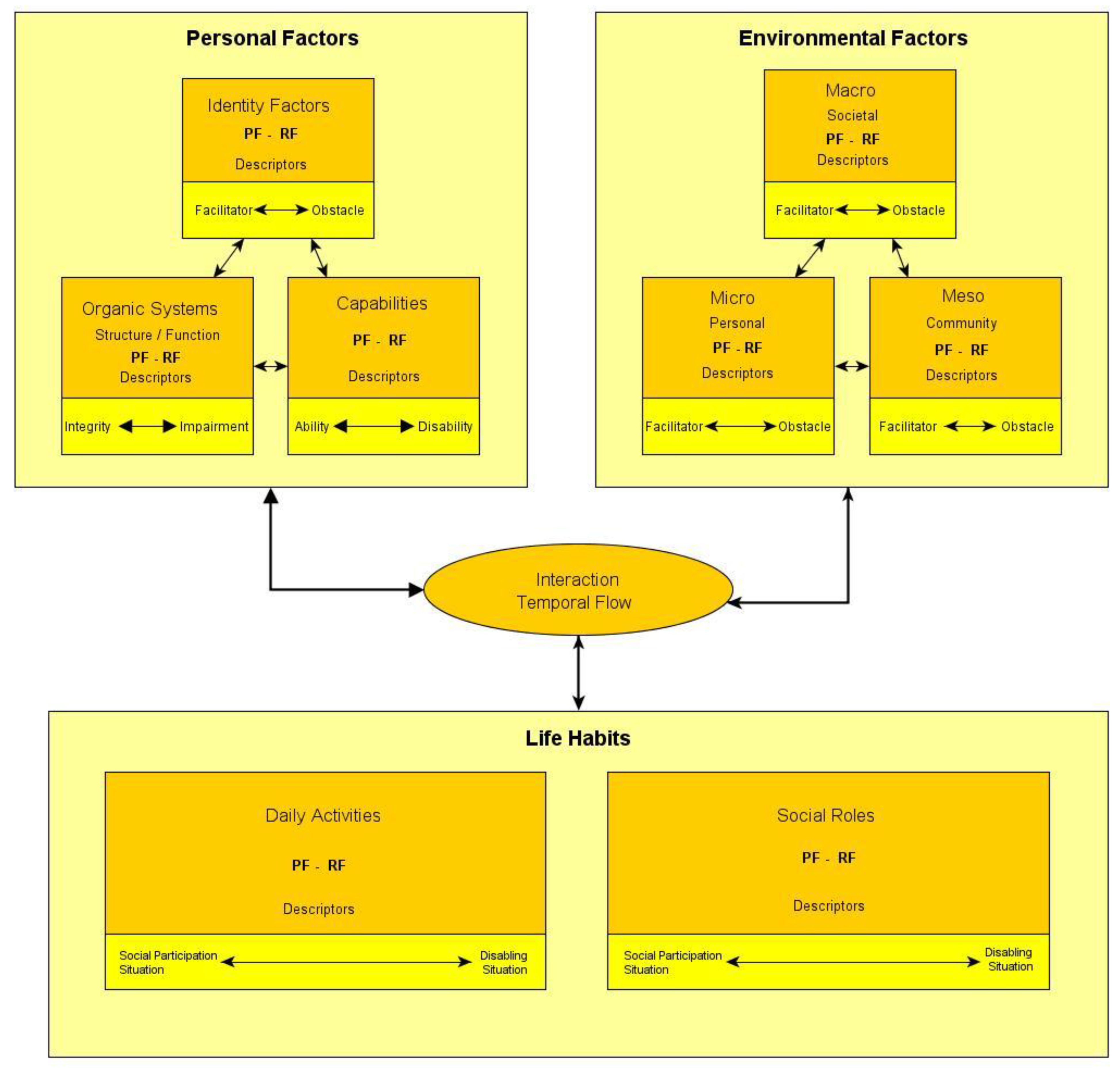
As in IOM2 or the CMPH, the relationship between personal and environmental factors forms the center of the DCP (Figure 4). The components collectively labeled as personal factors are conceptualized at the time of measurement in vitro, i.e., independent of the context and under standardized conditions [7]. A component organ system is defined as “[a] group of biological [body] components sharing a common function” [72] (p. 6). Impairments are, accordingly, conceptualized biomedically as deviating changes from an organ system’s normal integrity [67]. The next personal component capability refers to very basic actions [67]. It is defined “as a person’s potential to accomplish a mental or physical activity” [72] (p. 7) and hence is similar to Nagi’s functional limitations. The negative aspect of this component is titled disability [67]. Unlike all other models, the DCP also considers identity factors such as gender, skin color, or sexual orientation among the main components of the disability relation [72]. They are principally treated as intrinsic attributes of the person and are connected to their “values, beliefs, life history and so forth” [67] (p. 28). Personal identity factors can function as barriers to, or facilitators for, participation [67].
Figure 4.
Third Generation—DCP. Adapted with permission from Fougeyrollas, P., Boucher, N., Edwards, G., Grenier, Y. and Noreau, L., The Disability Creation Process Model: A Comprehensive Explanation of Disabling Situations as a Guide to Developing Policy and Service Programs; published by Scand. J. Disabil. Res., 2019 [67].
In addition to these personal factors, the Quebec model recognizes the environmental factors as full-fledged components of the disability relation [7,73]. They are defined as “physical or social dimensions that determine a society’s organization and context” [72] (p. 7). Their influence on social participation can extend from optimal facilitator to complete obstacle [7,67], and must be assessed for specific persons. The authors developed a taxonomy that distinguishes between politico-economic, sociocultural, and natural environmental factors [72] and the micro, meso, and macro levels. Thus, according to the DCP, environmental factors span the gamut from the physical and social aspects of a person’s vicinity, through organizational cultures, to systems of laws and prejudices [7,67].
The result of the interaction between personal factors and the environment in concrete situations manifests in life habits [28]. Life habits are daily activities and social roles valued by the person or their sociocultural context. They are the result of processes of habitualization and learning and are inextricably linked to specific cultural meanings and conditions [67]. Performance regarding life habits is seen as a measure of social participation as well as of the achieved disability rights [7,24,67]. The extreme poles of life habit scale are known as the social participation situation and disabling situation. Contrary to the in vitro nature of personal components such as capability, actual performance is conceptualized in vivo in natural situations.
The Integrated Conceptual Model for Rehabilitation Outcome Research (henceforth ICMROR) [74] was published shortly before the ICF and supplements the ICIDH components with components referring to the subjective point of view. Impairment is extended with somatic sensation, such as pain and disability, with perceived health such as satisfaction with health or functioning, and handicap with life satisfaction, such as satisfaction with role performance and social functioning. The final component, happiness, is connected to both handicap and life satisfaction, but unlike all other components not reducible to health, although influenced by it [74].
The model for Physical Functioning Assessment in your Environment (henceforth PF-E) [75] was published as an extension of the ICF. It conceptualizes physical functioning performance as being dependent on the components home and neighborhood environment, as well as individual capacity, and cope and compensation strategies [75].
4.3.2. Context Factors
Unlike the DCP, the ICF treats the environment and identity aspects as context factors [7,72]. These are background aspects that also modify the effects and interactions of the other components [70]. Environmental factors are external to the individual and, depending on their presence or absence, exert either a positive (facilitator) or negative (barrier) influence [70,71]. Examples of facilitators are the presence of assisting technology or the absence of stereotypes, and examples of barriers are lack of assistive technology and poor disability politics (e.g., inadequate focus on inclusion or de-institutionalization) [35,76]. In addition, the ICF also recognizes personal factors that are internal to the individual but not part of their health condition [35]. They represent the particular background of an individual’s life such as gender, race, social status, or lifestyle [35]. While the importance of these factors is recognized, they are not classified by the ICF owing to their asserted cultural variability [35].
The only context factors in the DCP are the risk factors in the early versions of the model. While they could either be part of the individual (personal or biomedical) or the environment, only their effect on the personal factors is conceptualized [7]. In the latest version they are no longer conceived as external influences, but for each of the non-output components users can rate the extent they function as risk or protective factors [67].
4.3.3. Evaluation
- Definition
The ICF’s seemingly intuitive conceptual distinction between activities on the individual level and participation on the social level seems similar to that of functional limitations and disability in the older models at first glance. However, the ICF coding system lists the same domains for both components, leaving it up to the user to decide which domain counts as activity and which as participation [35]. This is an abstention from a clear demarcation. Additionally, just like older models, the ICF groups individual and external environmental factors together as background for the other components. Therefore, the realms of the person and of the social environment are both separated and conjoined [14]. This conceptual ambiguity and complexity has been sharply criticized in the literature [6,7,69,73] and [77] quoted in [14] (p. 61). Others have accused the ICF of still favoring biomedical components because the provided codes and coding instructions for body functions and structures are much more detailed and elaborated than those for activity and participation [28,69,78]. Additionally, the existence of a health condition component as well as many of the listed example cases suggests that despite the interactionist conception, impairments and diseases are still somewhat seen as the main causes of disabilities [69] and, therefore, the ICF’s break with the ICIDH might not be as complete as sometimes claimed.
Further, some criticize the WHO framework for not conceptually stressing the nature of disability as a relation between the person and the environment as clearly as IOM2 or the DCP [28].
Accordingly, the DCP authors see their strict separation of the personal and environmental aspects of the disability relation as a big advantage in construct clarity vis a vis the ICF [7]. However, their output component is also ambiguously located between the individual and the environment [7]. While Fougeyrollas et al. [67] (p. 31) claim in one place that life habits are a part of the person, they insist in another that they are not an intrinsic part of the person. However, what is measured is not the life habits, but the performance of them in concrete situations, so their fundamental disability conceptualization is situational. This contributes to the idea expressed by Levasseur et al. [73] that equates life habits and situations, but situations do not conceivably seem to be interpretable as part of a person. Moreover, the DCP divides life habits into daily activities and social roles.
The ICF also does not specify whether the listed environmental domains are to be treated as barriers or facilitators, and if they are coded for their presence or absence. So, in a particular situation, users could interpret the presence of stigma as a barrier with a negative impact, or the absence of stigma as a facilitator with a positive effect [35]. This mirrors a general dilemma in the sociology of health, namely, the often difficult distinction between disease prevention orientation on the one hand and health promotion orientation on the other [79,80]. Additionally, while the ICF aspires to be a biopsychosocial model, the psychological aspect is underrepresented [81], only conceptualized as a background factor and not part of the coding scheme. As Hirschberg [69] points out, variability of cultural meaning, the given reason for the omission of the personal factors’ coding scheme, also exists regarding several of the activity and participation domains and environmental factors.
An ambiguity of the DCP is use of the term disability. First, an individual’s lack of bodily or mental ability is called a disability, and second, the entire disability concept [24] is also called a disabling situation, and hence, a disability is one part of the relation constituting a disabling situation. There is also a circularity, especially if the model as a whole is taken to be a model of disability, which the authors also proclaim [67].
The ICMROR uses happiness as the output component without defining it. It is not clear if it is meant to be a purely subjective appraisal or not. The authors also do not delineate it clearly from life satisfaction. The creators of the PF-E model list the utilization of assistive devices and human help as compensation strategies, yet the availability of these resources is also an aspect of the environment. The authors hint at this ambiguity when they say that changing the environment or moving home can be interpreted as a coping strategy that finally results in a new environment.
Even though the ICF is, according to its title, a classification of functioning, disability and health, and employs terms such as health conditions and health domains, it does not define health itself and does not unambiguously specify the relationship between functioning/disability and health [69].
- Application Context and Value Assumptions
Both conceptual models have their origins in the reform process of the ICIDH, necessitated by criticisms for being so closely tied to the biomedical model of disability, and starting in the early 1990s [24,60,65,82]. Different aspects of the reform process were delegated to centers in different countries [68,69]. People with disabilities were involved in this process, first ad hoc and then more and more [6,60]. The Environmental Task Force (ETF) was created to conceptually work on the environmental aspects of disability. A majority of its members were people with disabilities and disability rights activists [78].
Disability researchers from Quebec, a region with progressive disability politics, were charged with overhauling the component handicap. In the context of this reform process the first versions were proposed in the early 1990s [68]. Because of emerging differences of opinion, the Québécois pursued their model independently [7,24,67].
The ICF was created to aid the collection and analysis of data, thereby supporting the communication of diverse stakeholders [10,14,83]. The authors of the DCP primarily wanted to effectuate a de-stigmatization of people with functional differences and promote their human rights [7].
Therefore, the model was made to assist in transforming environmental barriers into facilitators, so that people with disability can realize their human rights.
While the ICF pursues a holistic, biopsychosocial understanding of functioning and disability, it still sees a health condition that includes non-pathological states, as a conditio sine qua non for a disability [4,35,70]. The authors of the ICF also point out that the labels can be stigmatizing, which is why they use neutral ones, and insist that situations and not persons are classified [35].
Both models are universally applicable and not only to the separate minority of people explicitly labeled as disabled. This is the case for the ICF because of its broad interpretation of health conditions. It is true for the DCP because it does not have a disease or pathology component, and it follows a human development approach that sees impairments as natural and in that sense a normal aspect of a human being’s lifetime development [67]. In both models, all components are named neutrally, and users can rate their impact as positive or negative. However, the actual measurement is mainly negative, i.e., users should code for the presence or absence of problems, deviations, or disabilities, especially in the ICF [69,78,84].
In both models, impairments are interpreted as deviations from biomedical standards, but these objective norms are understood in a purely statistical and non-normative sense [7,35], which means that they are not necessarily bad per se, and thus even could be positively affirmed [55]. A sociocultural construction of the category of impairment as is posited by the cultural model of disability [56] is not discussed. Sociocultural influences on the perceived disability status are captured in both models under the umbrella of environmental factors. There is, however, one difference regarding the sociocultural specificity. The DCP authors stress that life habits, the component in which disability manifests, are socioculturally embedded. In contrast, the domains of activity and participation, i.e., the corresponding ICF components, are conceptualized as cross-culturally valid, an assumption doubted for several domains by Hirschberg [69].
Some authors have criticized the ICF and compared it to the ICIDH for its focus on the health context and for conceptualizing impairments as objective deviations [73,85,86]. Two of the DCP authors, Fougeyrollas and Grenier [24], criticize the ICF for remaining too tied to the biomedical model, and they argue that the absence of the mutual exclusivity of activities/person and participation/society goes against the sharp distinction of the social model and might lead to blaming people with disabilities for their disadvantages. The ICF considers the environment only as a context factor. However, context factors are also named components, and the ICF gives more weight to them than do previous models. This is also illustrated by the numerous domains of possible facilitators or barriers listed.
Additionally, while in the ICF no component is called disability, the word is used as an umbrella term for the negative aspects of impairment of body functions and structures, activity limitation, and restrictions of participation [35]. Therefore, disability is the opposite pole of functioning and thus interpreted at least somewhat negatively. However as mentioned above, the ICF also points out at the same time that the deviations of impairments such as deafness are purely statistical. So, in spite of the association with negative functioning, the ICF does not sharply contradict the possibility of affirming impairments as parts of one’s identity [54,55].
This ICF conception of disability as an umbrella term also means that impairments are kinds of disabilities, which counteracts the strict separation of the social model. In the same vein, the DCP calls biomedical functional limitations of individuals disabilities. All in all, while remaining part of the health paradigm, the ICF follows a holistic picture of health that gives much weight to environmental aspects and is further away from strictly biomedical and economic conceptions of disability than previous models, while not completely distancing itself from them. The DCP goes further, it abstains from a disease category, considers more non-biomedical aspects, and gives more weight to the environment than other conceptual models.
The other two models of this generation both come out of clinical rehabilitation research, are smaller in scope, and capture the disability phenomenon less holistically. While the ICMROR captures subjective aspects, it does not represent the environment as a separate component, and thus the relational nature of disability. The PF-E only considers strategies for coping with or compensating for functional deficits as non-biomedical individual aspects. Additionally, with physical functioning in the narrower sense instead of a broader concept representing social inclusion as the output component, the environmental factors listed concern the physical environment, but not structural aspects or forms of discrimination. Further, the fact that manipulating or changing the environment is seen as a coping strategy puts the onus back on the individual to change his or her environment.
- Content Validity
- Disease
The biomedical dimension is represented by the main components of body functions and structures (ICF), organ systems and capabilities (DCP), impairment and disability (ICMROR), or capacity and performance (PF-E). While the ICF recognizes (pathological and non-pathological) health conditions, the DCP contains functional risk and protective factors belonging to this dimension [67]. Under the rubric of activity, the ICF also lists basic actions that belong to this biomedical dimension.
- Illness
Unlike all the other models, the ICMROR contains three components that represent the subjective dimension of the disablement process: somatic sensation, perceived health, and life satisfaction. The authors of the ICF stress that this subjective dimension should be emphasized more prominently in a future version, e.g., via a measuring construct for satisfaction with participation or other links with subjective well-being concepts and measures [35]. Identity factors such as sex or age are conceptualized as main components of the personal factors in the DCP and context factors of the personal background relevant to disability in the ICF. The coping and compensation strategies of the PF-E also refer to this dimension.
The components of activity (ICF) and life habits (DCP) are not unambiguously matchable to any one of these dimensions. The former refers in the ICF to the individual part of functioning and comprises domains that are mainly an individual’s activities and, therefore, belong to this dimension. DCP’s component life habits also stretches from the individual to the social realm [7]. However, the performance of daily activities, and especially the related problems, belong to the individual dimension.
- Sickness
The societal dimension of the disability phenomenon is primarily represented by the environment, which is conceptualized as a main part of the disability relation in the DCP, and the PF-E and as a contextual factor in the ICF. Additionally, the output components representing social participation mainly belong to this dimension. The ICF’s component of participation as the social aspect of functioning, at least at the conceptual level, as well as life habits, at least to the extent that they pertain to social roles, belong to the social realm. Moreover, DCP’s environmental risk or protective factors are located in the realm of the partly socially created environment. The component handicap in the ICMROR also belongs to the social dimension.
5. Discussion
This paper discusses the progression of the conceptual models of disability from 1965 to 2019 by dividing them into three generations. However, the temporal ordering of models has two caveats. The major distinction between the third and the second generation is that the latter came out of the ICIDH reform process. This is also true for the DCP, of which the very first versions were proposed back in 1991. Secondly, the second NCMRR model was placed in the second generation, even though it was published after 1999, because it has much more affinity with older models. However, this division of models into three generations illuminates much about the evolving conceptualization of the disability phenomenon.
While the first two conceptual models acknowledge the role of the environment (Table 4), they underemphasize it, since three of their four components are biomedical, and one is, in principle, relational. Later models expand the conceptual role of non-biomedical aspects by adding context factors that interact with the main components. They also add a separate quality of life component. They still, however, maintain the predominantly linearly interpreted disablement process established by Nagi, of which only the last component is ostensibly relational. Thus, these models are very similar in their composition and are still overwhelmingly tied to the biomedical and economic model of disability.
Table 4.
Conceptual Models and Dimensions of the Disability Phenomenon.
This is also largely true for the second-generation models. However, they attempt to focus not only on the deficits of people with disabilities but also on their capabilities and how to foster them. This is expressed by giving the components neutral labels. Additionally, two of the models make a stronger attempt to conceptualize the nature of disability as a relation of the person and the environment. They also retain the disablement process, including the context factors, which causes some conceptual ambiguities. The CMPH already markedly incorporated the demands of disability rights.
All models of the third generation are connected to the ICIDH reform, which brought a paradigm shift away from an orientation toward reductionist biomedical and economic framings and ideas of the social, the biopsychosocial, as well as the human rights model of disability became the dominant influences. This is first and foremost true for the ICF and DCP. Accordingly, the two frameworks do not incorporate Nagi’s disablement process, and both pursue a more holistic, relational, non-linear, and interactionist view of the disability phenomenon [6,7,69] and contain no separate quality of life component. These conceptual models put more emphasis on environmental and, to some extent, individual factors. While the components are all labeled with positive or neutral terms, this is somewhat contradicted by a coding scheme that mainly stresses deficits and problems.
Despite these parallels and their common origin, they differ substantially in their composition. While the ICF groups environmental and identity factors together as the contextual background, the DCP strictly distinguishes between the main components of the person and the environment. While the loose separation between the realms of the person and the environment in the ICF is heavily criticized, the DCP’s output component of life habits also stretches over both realms.
The other models of the third generation do not fully take part in the above-described paradigm shift, and focus only on either the non-biomedical individual dimension or the interaction with demands of the physical environment. Therefore, both are less holistic and also more individualizing.
While the newer models also see impairments as real deviations from biomedical norms, they insist that those norms are only statistical (ICF) or that impairments are a natural aspect of human development (DCP) and in the ICMROR components representing the subjective interpretation are added. Thus, these models pursue a tentative or critical realism regarding impairment [87] where its existence is viewed as an objective fact but not the sociocultural or individual meaning. Since they do not necessarily consider a pathological component as part of the disability phenomenon, they are compatible with the view that an impairment such as deafness does not necessarily mean a reduction in health [53,63,64] and could even be affirmed as a positive aspect of one’s identity. However, in contradiction to this, in the ICF impairment and disability are conceptualized as the negative aspects of health domains. The Quebec model is also firmly tied to the CRPD and the human rights model. Ideas about the sociocultural and historic construction of the category of impairment (and thus also disability) are not discussed in any of the models.
Later conceptual models criticized, adopted, and modified the ideas of previous ones. This is also illustrated by looking at the trajectory of the distinction between bodily and relational aspects. While the influence of the social conception of disability was already apparent in the models of the early 1990s, the IOM1 authors used the term disabling condition for strictly bodily aspects. In 1994, the Disablement Process made a similar distinction between intrinsic and extrinsic disability, but only as a measuring construct to capture the effects of assistive aids. Seven years later, the ICF and later still the PF-E, distinguished between capacity and performance to capture the effect of the environment. While the ICF used them as measuring constructs for the activity and participation components, they are full-fledged components in the PF-E.
The DCP, however, insisted on a strong separation between the individual and the environment and represented the same difference on the level of the components more clearly. The distinction was made between an individual’s disability and a disabling situation, which again tightened the terminological nexus between impairment and disability.
Table 4 displays for each of the conceptual models which of their components belongs to disease, illness, or sickness. It also shows what conceptual role each component plays. Regarding the triad of the disability phenomenon [33], all but three of the conceptual models explicitly consider in one way or another components of all dimensions. The biomedical disease dimension is dominant in the earlier models but also strongly represented in the later ones. With temporal progression, the environmental dimension is generally given more weight, although there are exceptions to this trend. Finally, in the DCP, and to a certain extent in the PF-E, it is considered as equally important as the biomedical aspects of disability.
The subjective experience of living with impairments in a (possibly) disabling society, as elaborated in the phenomenological model of disability [77], is only explicitly represented in the ICMROR. The CMPH and the DCP also take the subjective illness dimension seriously: the former because the individual’s subjective appraisal of the total situation is constitutive, and the latter because its output component is partly conceptualized as individuals’ activities, and because the identity dimension is more emphasized. The subjective experience is also more recognized by conceptual models with a slightly different focus that cannot be reviewed in this paper. For example, a model by Johnson and Wolinski [56] based on Nagi’s scheme conceptualized perceived health as the output component. Conceptual models representing health-related quality of life [88,89] contain, besides functional components and context factors, subjective components such as symptom status or perceived health. From a disability studies perspective, representing the point of view of the individual concerned is important.
The holistic, interactionist models of the third generation, such as the ICF and especially the DCP, have already taken on many ideas of disability studies by moving away from the overwhelmingly biomedical deficit framings of older models, recognizing the pivotal importance of environmental aspects, and incorporating a disability rights perspective. Further integrating insights from the above-mentioned conceptualizations of the illness dimension, seems a promising way forward, especially since both the ICF and the DCP already recognize non-biomedical individual factor and the ICF authors have already suggested further developments along these lines. In this way, a holistic model that takes the perspective of individual people with disabilities seriously could be achieved. However, progress already made should not be abandoned. Conceptual or terminological problems, elaborated in this paper, should also be reflected. An orientation along the dimensions disease, illness, and sickness might be helpful for this task.
6. Conclusions
The elaboration of the identified conceptual models in a chronological trajectory shows that, while the first ones were dominated by biomedical aspects, later ones gave increasingly more weight to environmental barriers and facilitators and to psychological, behavioral, or identity-related factors. This extension was first carried out by including only external contextual influences, and full-fledged aspects of the disability phenomenon were later included. Additionally, there has been an attempt since the second generation to not focus solely on the negative aspects and the deficits of people with disabilities but also on the positive aspects.
There are also conceptual models explicitly taking up a human rights perspective on disability. While individual, psychological, and in the later models identity-related aspects are included, only one model from 1999 conceptualized the subjective experience of living with an impairment in a disabling world. An integration of this perspective into otherwise holistic and progressive models such as the ICF or the DCP seems promising. Such an attempt could incorporate ideas of the ICMROR, various conceptual models of health-related quality of life, or the phenomenological model of disability.
Supplementary Materials
The following supporting information can be downloaded at: https://www.mdpi.com/article/10.3390/disabilities2030039/s1. Figure S1: Nagi Model. Figure S2: ICIDH. Figure S3: IOM1. Figure S4: NCMRR1. Figure S5: IOM2-1. Figure S6: IOM2-2. Figure S7: CMPH. Figure S8: NCMRR2. References [15,32,49,50,51,52,61] are cited in the supplementary materials.
Funding
This research was partly funded by a scholarship from PromoLi (Promotion ohne Limit), a project by Austrian Universities and the Austrian Federal Ministry of Social Affairs, Health, Care and Consumer Protection to foster the academic careers of people with disabilities. The APC was funded by the Johannes Kepler University Linz.
Institutional Review Board Statement
Not applicable.
Informed Consent Statement
Not applicable.
Acknowledgments
Open access funding by the Johannes Kepler University Linz.
Conflicts of Interest
The author declares no conflict of interest.
References
- Shakespeare, T.; Bickenbach, J.E.; Pfeiffer, D.; Watson, N. Models. In Encyclopedia of Disability; Albrecht, G.L., Ed.; Sage Publications: Thousand Oaks, CA, USA, 2006; pp. 1101–1107. ISBN 9780761925651. [Google Scholar]
- Waddington, L.; Priestley, M. A human rights approach to disability assessment. J. Int. Comp. Soc. Policy 2021, 37, 1–15. [Google Scholar] [CrossRef]
- World Health Organization; The World Bank. Chapter 1—Understanding Disability. In World Report on Disability; World Bank, Ed.; WHO: Geneva, Switzerland, 2011; pp. 3–17. [Google Scholar]
- Egen, C. Was Ist Behinderung? Abwertung und Ausgrenzung von Menschen mit Funktionseinschränkungen vom Mittelalter bis zur Postmoderne [What Is Disability? Devaluation and Exclusion of People with Functional Limitations from the Middle Ages to Postmodernity]; Transcript: Bielefeld, Germany, 2020; ISBN 9783837653335. [Google Scholar]
- Union of the Physically Impaired Against Segregation. Fundamental Principle of Disability. 1975. Available online: https://disability-studies.leeds.ac.uk/wp-content/uploads/sites/40/library/UPIAS-fundamental-principles.pdf (accessed on 26 May 2022).
- Hurst, R. The International Disability Rights Movement and the ICF. Disabil. Rehabil. 2003, 25, 572–576. [Google Scholar] [CrossRef] [PubMed]
- Fougeyrollas, P.; Beaureard, L. Disability: An Interactive Person-Environment Social Creation. In Handbook of Disability Studies; Albrecht, G.L., Seelman, K.D., Bury, M., Eds.; Sage Publications: Thousand Oaks, CA, USA, 2001; pp. 171–194. ISBN 9780761916529. [Google Scholar]
- Biermann, J.; Pfahl, L. A Global Monitoring Practice in the Making: Disability Measurement for UN Sustainable Development Goal 4 on Inclusive Education. Osterr. Z. Geschichtswissenschaften 2020, 31, 192–213. [Google Scholar] [CrossRef]
- Petretto, D.; Vinci, S.; Todde, I.; Piras, P.; Pistis, I.; Masala, C. Conceptual Models of Disability and Their Role in the Daily Routine of Clinical Rehabilitation. Rehabil. Sci. 2017, 4, 75–81. [Google Scholar]
- Altman, B.M. Definitions, Models, Classifications, Schemes, and Applications. In Handbook of Disability Studies; Albrecht, G.L., Seelman, K.D., Bury, M., Eds.; Sage Publications: Thousand Oaks, CA, USA, 2001; pp. 97–122. ISBN 9780761916529. [Google Scholar]
- Ralston, D.C. The Concept of Disability: A Philosophical Analysis. Ph.D. Thesis, Rice University, Houston, TX, USA, 2012. [Google Scholar]
- Snyder, A.R.; Parsons, J.T.; Valovich McLeod, T.C.; Curtis Bay, R.; Michener, L.A.; Sauers, E.L. Using disablement models and clinical outcomes assessment to enable evidence-based athletic training practice, Part I: Disablement models. J. Athl. Train. 2008, 43, 428–436. [Google Scholar] [CrossRef]
- Bickenbach, J.E.; Chatterji, S.; Badley, E.M.; Üstün, T.B. Models of disablement, universalism and the international classification of impairments, disabilities and handicaps. Soc. Sci. Med. 1999, 48, 1173–1187. [Google Scholar] [CrossRef]
- Bickenbach, J.E. The International Classifcation of Functioning, Disability and Health and its Relationship to Disability Studies. In Routledge Handbook of Disability Studies; Watson, N., Roulstone, A., Thomas, C., Eds.; First issued in, paperback; Routledge: London, UK; New York, NY, USA, 2014; pp. 51–66. ISBN 9780415574006. [Google Scholar]
- Nagi, S.Z. A Disability concepts revisited: Implication for prevention. In Disability in America; Institute of Medicine, Ed.; National Academies Press: Washington, DC, USA, 1991; ISBN 978-0-309-04378-6. [Google Scholar]
- Manhart, K. KI-Modelle in Den Sozialwissenschaften: Logische Struktur und Wissensbasierte Systeme von Balancetheorien [AI-Models in Social Sciences: Logical and Knowledge-Based Systems of Balance Theories]; Walter de Gruyter GmbH: Berlin, Germany; Boston, MA, USA, 2015; ISBN 3-486-56105-7. [Google Scholar]
- Saam, N.J.; Gautschi, T. Modellbildung in den Sozialwissenschaften (Modelling in the Social Sciences). In Handbuch Modellbildung und Simulation in den Sozialwissenschaften [Handbook Modelling and Simulation in Social Sciences]; Braun, N., Saam, N.J., Eds.; Springer: Berlin/Heidelberg, Germany, 2015; pp. 15–60. ISBN 978-3-658-01163-5. [Google Scholar]
- McLaren, N. A critical review of the biopsychosocial model. Aust. N. Z. J. Psychiatry 1998, 32, 86–92. [Google Scholar] [CrossRef]
- Lave, C.A.; March, J.G. An Introduction to Models in the Social Sciences; University Press of America: Lanham, MD, USA, 1993; ISBN 0819183814. [Google Scholar]
- Stachowiak, H. Allgemeine Modelltheorie [General Model Theory]; Springer: Wien, Austria, 1973; ISBN 3-211-81106-0. [Google Scholar]
- Koperski, J. Models. In The Internet Encyclopedia of Philosophy; Fieser, J., Dowden, B., Eds.; Stanford University: Stanford, CA, USA, 2019; Available online: https://iep.utm.edu/models/ (accessed on 30 August 2022).
- Wasserman, D.; Aas, S. Disability: Definitions and Models. In The Stanford Encyclopedia of Philosophy; Zalta, E.N., Ed.; Metaphysics Research Lab, Stanford University: Stanford, CA, USA, 2022; Available online: https://plato.stanford.edu/archives/sum2022/entries/disability/ (accessed on 27 August 2022).
- DeVidi, D.; Klausen, C. No Mere Difference. Dialogue 2017, 56, 357–379. [Google Scholar] [CrossRef]
- Fougeyrollas, P.; Grenier, Y. Monitoring Disability Policies and Legislation towards Effective Exercise of Rights to Equality and Inclusive Access for Persons with Disabilities: The Case of the Quebec Model. Societies 2018, 8, 41. [Google Scholar] [CrossRef]
- Rice, D.P.; Wunderlich, G.S.; Amado, N.L. The Dynamics of Disability: Measuring and Monitoring Disability for Social Security Programs; National Academy Press: Washington, DC, USA, 2002; ISBN 9780309084192. [Google Scholar]
- Verbrugge, L.M.; Jette, A.M. The disablement process. Soc. Sci. Med. 1994, 38, 1–14. [Google Scholar] [CrossRef]
- McKenzie, F.D. Systems Modeling: Analysis and Operations Research. In Modeling and Simulation Fundamentals: Theoretical Underpinnings and Practical Domains; Sokolowski, J.A., Banks, C.M., Eds.; Wiley: Hoboken, NJ, USA, 2010; pp. 147–180. ISBN 9780470590621. [Google Scholar]
- Masala, C.; Petretto, D.R. From disablement to enablement: Conceptual models of disability in the 20th century. Disabil. Rehabil. 2008, 30, 1233–1244. [Google Scholar] [CrossRef] [PubMed]
- Drum, C.E.; Krahn, G.; Culley, C.; Hammond, L. Recognizing and Responding to the Health Disparities of People with Disabilities. Calif. J. Health Promot. 2005, 3, 29–42. [Google Scholar] [CrossRef]
- Suddaby, R. Editor’s Comments: Construct Clarity in Theories of Management and Organization. Acad. Manag. Rev. 2010, 35, 346–357. [Google Scholar]
- Jette, A.M. Physical disablement concepts for physical therapy research and practice. Phys. Ther. 1994, 74, 380–386. [Google Scholar] [CrossRef]
- Institute of Medicine. Disability in America; National Academies Press: Washington, DC, USA, 1991; pp. 1–288. ISBN 978-0-309-04378-6. [Google Scholar]
- Forstner, M. Biophänomenosoziales Modell von Behinderung [Biophenomenosocial model of Disability]. Z. Disabil. Stud. 2022, 1–16. [Google Scholar] [CrossRef]
- Hofmann, B. Disease, Illness, and Sickness. The Routledge Companion to Philosophy of Medicine; Routledge: London, UK, 2016. [Google Scholar]
- World Health Organization. ICF—International Classification of Functioning, Disability and Health Functioning, Disability and Health; WHO: Geneva, Switzerland, 2001. [Google Scholar]
- Hahn, H.D.; Belt, T.L. Disability Identity and Attitudes Toward Cure in a Sample of Disabled Activists. J. Health Soc. Behav. 2004, 45, 453–464. [Google Scholar] [CrossRef]
- Oliver, M. Understanding Disability; Macmillan Education UK: London, UK, 1996; ISBN 978-0-333-59916-7. [Google Scholar]
- Oliver, M. Understanding Disability: From Theory to Practice, 2nd ed.; Palgrave Macmillan: Basingstoke, UK, 2009; ISBN 9780230220287. [Google Scholar]
- Thomas, C. Sociologies of Disability and Illness: Contested Ideas in Disability Studies and Medical Sociology; Palgrave Macmillan: Basingstoke, UK, 2007; ISBN 9781403936370. [Google Scholar]
- Bê, A. Ableism and disablism in higher education: The case of two students living with chronic illnesses. Alter 2019, 13, 179–191. [Google Scholar] [CrossRef]
- Terry, P.M. Preparing Educational Leaders to Eradicate the “Isms”. In Proceedings of the Annual Meeting of the International Congress on Challenges to Education, Palm Beach, Aruba, 10–12 July 1996. [Google Scholar]
- Badley, E.M. ICF and other conceptual models: Rethinking the role of context and implications for assesing health. In Perceived Health and Adaptation in Chronic Disease; Guillemin, F., Leplège, A., Briançon, S., Spitz, E., Coste, J., Eds.; Routledge: London, UK; Taylor & Francis Group: Abingdon, UK, 2018; pp. 32–43. ISBN 978-1-4987-7898-5. [Google Scholar]
- Whiteneck, G. Conceptual Models of Disability, Past Present and Future. In Workshop on Disability in America; Institute of Medicine, Ed.; National Academies Press: Washington, DC, USA, 2006; pp. 50–66. ISBN 978-0-309-10090-8. [Google Scholar]
- Nagi, S.Z. Some Conceptual Issues in Disability and Rehabilitation. In Sociology and Rehabilitation; Sussman, M.B., Ed.; American Sociological Association: Washington, DC, USA, 1965; pp. 100–113. [Google Scholar]
- Suchman, E.A. A Model for Research and Evaluation on Rehabilitation. In Sociology and Rehabilitation; Sussman, M.B., Ed.; American Sociological Association: Washington, DC, USA, 1965; pp. 52–70. [Google Scholar]
- Jette, A.M.; Badley, E.M. Conceptual Issues in the Measurement of Work Disability. In Survey Measurement of Work Disability: Summary of a Workshop; Mathiowetz, N., Wunderlich, G.S., Eds.; National Academies Press: Washington, DC, USA, 2000; pp. 4–27. ISBN 0309068991. [Google Scholar]
- Jette, A.M.; Keysor, J.J. Disability models: Implications for arthritis exercise and physical activity interventions. Arthritis Rheum. 2003, 49, 114–120. [Google Scholar] [CrossRef] [PubMed]
- de Leon, C.F.M.; Freedman, V.A. Measuring disability, physical functions and cognitive abilities of adults: Survey enhancements and options for a new panel study. J. Econ. Soc. Meas. 2015, 40, 371–399. [Google Scholar]
- World Health Organization. International Classification of Impairments, Disabilities, and Handicaps: A Manual of Classification Relating to the Consequences of Disease; WHO: Geneva, Switzerland, 1980. [Google Scholar]
- Eunice Kennedy Shriver National Institute of Child Health and Human Development (NICHD); NIH; HHS. Research Plan for the National Center for Medical Rehabilitation Research. 1993. Available online: https://www.nichd.nih.gov/publications/product/109 (accessed on 28 August 2022).
- Eunice Kennedy Shriver National Institute of Child Health and Human Development; NIH; DHHS. National Center for Medical Rehabilitation Research (NCMRR), NICHD, Report to the NACHHD Council. 2006. Available online: https://www.nichd.nih.gov/publications/product/13 (accessed on 29 August 2022).
- Institute of Medicine. Enabling America: Assessing the Role of Rehabilitation Science and Engineering; National Academy Press: Washington, DC, USA, 1997; ISBN 9780309063746. [Google Scholar]
- Barnes, E.B. The Minority Body: A Theory of Disability, 1st ed.; Oxford University Press: Oxford, UK, 2016; ISBN 9780198822417. [Google Scholar]
- Swain, J.; French, S. Towards an Affirmation Model of Disability. Disabil. Soc. 2000, 15, 569–582. [Google Scholar] [CrossRef]
- Waldschmdit, A. Disability Goes Cultural. In Culture—Theory—Disability; Waldschmidt, A., Berressem, H., Ingwersen, M.F., Eds.; Transcript: Bielefeld, Germany, 2017; pp. 19–28. ISBN 9783839425336. [Google Scholar]
- Johnson, R.J.; Wolinsky, F.D. The Structure of Health Status Among Older Adults: Disease, Disability, Functional Limitation, and Perceived Health. J. Health Soc. Behav. 1993, 34, 105. [Google Scholar] [CrossRef] [PubMed]
- Verbrugge, L.M. Disability Experience and Measurement. J. Aging Health 2016, 28, 1124–1158. [Google Scholar] [CrossRef] [PubMed]
- Shakespeare, T.; Watson, N. The social model of disability: An outdated ideology? In Exploring Theories and Expanding Methodologies: Where We are and Where We Need to Go; Barnartt, S.N., Ed.; Emerald Group Publishing Limited: Bingley, UK, 2001; pp. 9–28. ISBN 0-7623-0773-0. [Google Scholar]
- Verbrugge, L. The iceberg of disability. In The Legacy of Logevity: Health and Health Care in Later Life; Stahl, S.M., Ed.; Sage Publications: Newbury Park, CA, USA, 1990; pp. 55–75. [Google Scholar]
- Hurst, R. To Revise or Not to Revise? Disabil. Soc. 2000, 15, 1083–1087. [Google Scholar] [CrossRef]
- Patrick, D.L. Rethinking prevention for people with disabilities. Part I: A conceptual model for promoting health. Am. J. Health Promot. 1997, 11, 257–260. [Google Scholar] [CrossRef]
- Degener, T. A human rights model of disability. In Routledge Handbook of Disability Law and Human Rights; Routledge: London, UK, 2014. [Google Scholar]
- Sparrow, R. Defending Deaf Culture: The Case of Cochlear Implants. J. Polit. Philos. 2005, 13, 135–152. [Google Scholar] [CrossRef]
- Bajan, B.; Parish, E. Deaf Culture. In Encyclopedia of Disability; Albrecht, G.L., Ed.; Sage Publications: Thousand Oaks, CA, USA, 2006; pp. 349–352. ISBN 9780761925651. [Google Scholar]
- Kostanjsek, N. Use of The International Classification of Functioning, Disability and Health (ICF) as a conceptual framework and common language for disability statistics and health information systems. BMC Public Health 2011, 11 (Suppl. 4), S3. [Google Scholar] [CrossRef]
- Mitra, S. The Capability Approach and Disability. J. Disabil. Policy Stud. 2006, 16, 236–247. [Google Scholar] [CrossRef]
- Fougeyrollas, P.; Boucher, N.; Edwards, G.; Grenier, Y.; Noreau, L. The Disability Creation Process Model: A Comprehensive Explanation of Disabling Situations as a Guide to Developing Policy and Service Programs. Scand. J. Disabil. Res. 2019, 21, 25–37. [Google Scholar] [CrossRef]
- Fougeyrollas, P.E.A. The Disability Creation Process: Analysis of the Consultation and New Proposal; QCICIDH: Quebéc City, QC, Canada, 1991. [Google Scholar]
- Hirschberg, M. Behinderung im Internationalen Diskurs: Die Flexible Klassifizierung der Weltgesundheitsorganisation [Disability in Interational Discourse]; Campus Verlag: Frankfurt, Germany; New York, NY, USA, 2009. [Google Scholar]
- Schuntermann, M.F. Einführung in die Internationale Klassifikation der Funktionsfähigkeit, Behinderung und Gesundheit (ICF) der Weltgesundheitsorganisation (WHO): Ein Grundkurs [Introduction to the International Classification of Functioning, Disability and Health (ICF) of the World Health Organization (WHO): A Basic Course]; Unter Besonderer Berücksichtigung der Sozialmedizinischen Begutachtung und Rehabilitation; Verband Deutscher Rentenversicherugnsträger: Frankfurt, Germany, 2004. [Google Scholar]
- World Health Organization. ICF—Internationale Klassifikation der Funktionsfähigkeit, Behinderung und Gesundheit [ICF—International Classification of Functioning, Disability and Health]; Deutsches Institut für Medizinische Dokumentation und Information (DIMDI): Cologne, Germany, 2005. [Google Scholar]
- Fougeyrollas, P.; Noreau, L.; Boschen, K. Interaction of Environment with Individual Characteristics and Social Participation: Theoretical Perspectives and Applications in Persons with Spinal Cord Injury. Top. Spinal Cord Inj. Rehabil. 2002, 7, 1–16. [Google Scholar] [CrossRef]
- Levasseur, M.; Desrosiers, J.; St-Cyr, T.D. Comparing the Disability Creation Process and International Classification of Functioning, Disability and Health models. Can. J. Occup. Ther. 2007, 74, 233–242. [Google Scholar] [CrossRef]
- Post, M.W.; de Witte, L.P.; Schrijvers, A.J. Quality of life and the ICIDH: Towards an integrated conceptual model for rehabilitation outcomes research. Clin. Rehabil. 1999, 13, 5–15. [Google Scholar] [CrossRef]
- Tomey, K.M.; Sowers, M.R. Assessment of physical functioning: A conceptual model encompassing environmental factors and individual compensation strategies. Phys. Ther. 2009, 89, 705–714. [Google Scholar] [CrossRef] [PubMed]
- Grampp, G. Die ICF Verstehen und Nutzen [Understanding and Using the ICF], 3rd ed.; BALANCE Buch + Medien Verlag: Cologne, Germany, 2019; ISBN 3867391874. [Google Scholar]
- Dijkers, M.P. Issues in the conceptualization and measurement of participation: An overview. Arch. Phys. Med. Rehabil. 2010, 91, S5–S16. [Google Scholar] [CrossRef] [PubMed]
- Hirschberg, M. Klassifizierung von Behinderung [Classification of Disability]. IMEW Konkret. 2009. Available online: https://www.imew.de/de/imew-publikationen/imew-konkret/klassifizierung-von-behinderung (accessed on 26 May 2022).
- Tengland, P.-A. Health promotion or disease prevention: A real difference for public health practice? Health Care Anal. 2010, 18, 203–221. [Google Scholar] [CrossRef]
- Antonovsky, A. The salutogenic model as a theory to guide health promotion. Health Promot. Int. 1996, 11, 11–18. [Google Scholar] [CrossRef]
- Martiny, K.M. How to develop a phenomenological model of disability. Med. Health Care Philos. 2015, 18, 553–565. [Google Scholar] [CrossRef] [PubMed]
- Chapireau, F. The Environment in the International Classification of Functioning, Disability and Health. J. Appl. Res. Intellect. Disabil. 2005, 18, 305–311. [Google Scholar] [CrossRef]
- Weigl, M.; Schwarzkopf, S.R.; Stucki, G. Anwendung der ICF in der rheumatologischen Rehabilitation (Using the ICF in rheumatological rehabilitation). Z. Rheumatol. 2008, 67, 565–574. [Google Scholar] [CrossRef]
- Fougeyrollas, P.; Noreau, L.; Dorweiler, A.; Felden-Özcoban, Ü.; Schlicht, M.; Dahmen, T. Assessment der Lebensgewohnheiten: Kurzversion (3.1) [Assesment of Life Habits—Short Version 3.1. German]; Réseau International sur le Processus de Production du Handicap: Québec City, QC, Canada, 2010; Available online: https://ripph.qc.ca/wp-content/uploads/2018/06/Assessment-der-Lebensgewohnheiten-Kurzversion-3.1-german.pdf (accessed on 26 May 2022).
- Shuttleworth, R.P.; Kasnitz, D. Cultural Context of Disability. In Encyclopedia of Disability; Albrecht, G.L., Ed.; Sage Publications: Thousand Oaks, CA, USA, 2006; pp. 330–337. ISBN 9780761925651. [Google Scholar]
- Pfeiffer, D. The conceptualization of disability. In Exploring Theories and Expanding Methodologies: Where We Are and Where We Need to Go; Barnartt, S.N., Ed.; Emerald Group Publishing Limited: Bingley, UK, 2001; pp. 29–52. ISBN 0-7623-0773-0. [Google Scholar]
- Vehmas, S.; Mäkelä, P. A realist account of the ontology of impairment. J. Med. Ethics 2008, 34, 93–95. [Google Scholar] [CrossRef] [PubMed]
- Wilson, I.B. Linking clinical variables with health-related quality of life. A conceptual model of patient outcomes. JAMA 1995, 273, 59–65. [Google Scholar] [CrossRef]
- Ferrans, C.E.; Zerwic, J.J.; Wilbur, J.E.; Larson, J.L. Conceptual model of health-related quality of life. J. Nurs. Scholarsh. 2005, 37, 336–342. [Google Scholar] [CrossRef] [PubMed]
Publisher’s Note: MDPI stays neutral with regard to jurisdictional claims in published maps and institutional affiliations. |
© 2022 by the author. Licensee MDPI, Basel, Switzerland. This article is an open access article distributed under the terms and conditions of the Creative Commons Attribution (CC BY) license (https://creativecommons.org/licenses/by/4.0/).



