Impact of Hypoglycemia on Glucose Variability over Time for Individuals with Open-Source Automated Insulin Delivery Systems
Abstract
1. Introduction
2. Materials and Methods
2.1. Dataset Collection and Description
2.2. Glucose Analysis Metrics and Statistical Tests
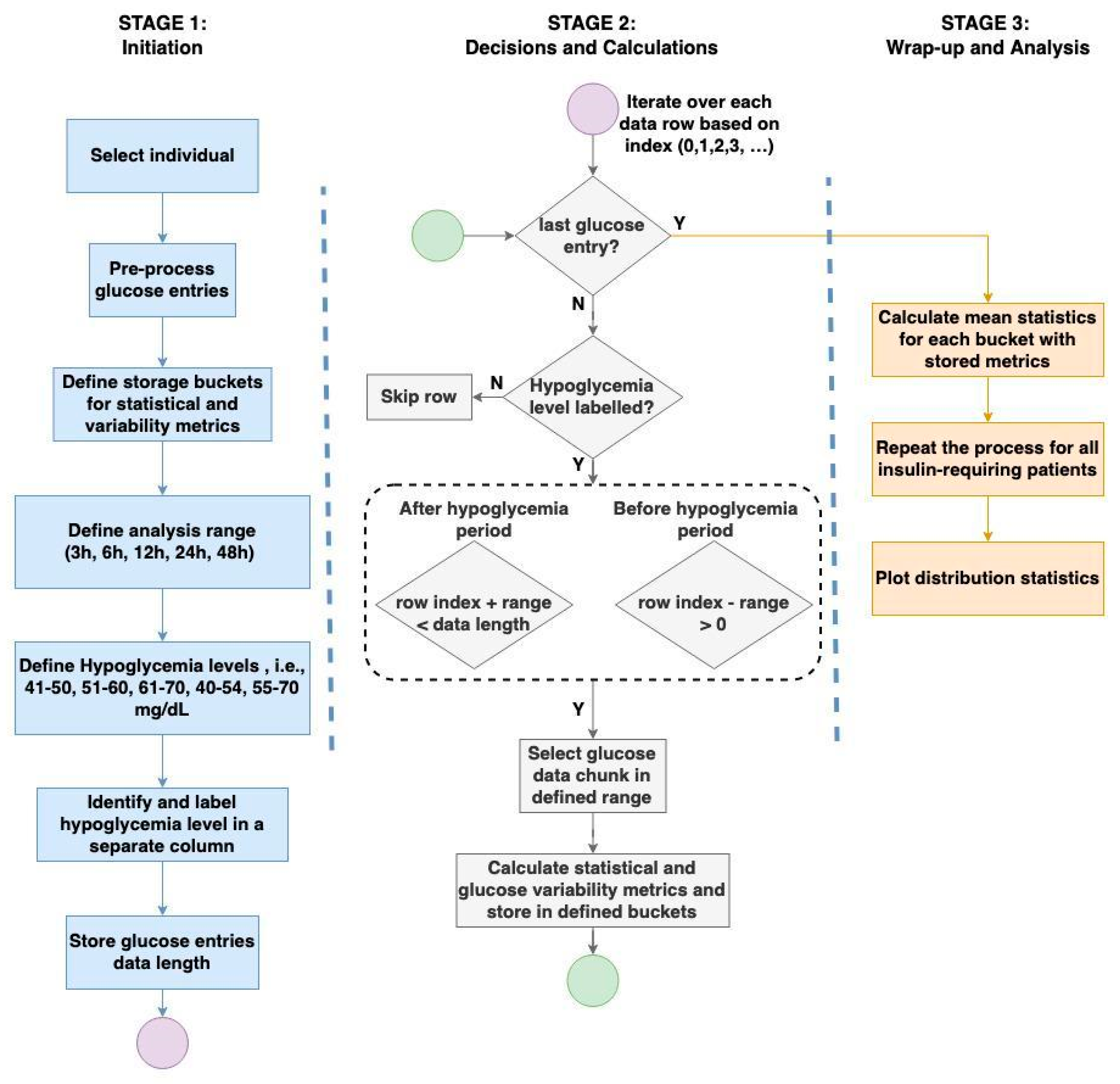
2.3. Experimental Workflow
- Phase 1—Design Decisions: We selected the GV metrics of TIR, TOR < 70, TOR > 180, LBGI, HBGI, SD, POR, J_Index, CV, and GMI. We defined hypoglycemia levels at the following five different ranges: 41–50 mg/dL, 51–60 mg/dL, 61–70 mg/dL, 40–54 mg/dL, and 55–70 mg/dL. This includes more granular, 10-point ranges, as well as ADA-defined level 1 and 2 ranges, to determine whether a tighter hypoglycemia range influenced resulting patterns.
- Phase 2—Data Preparation: We used identical pre-processing and preparation methods from previous work [22].
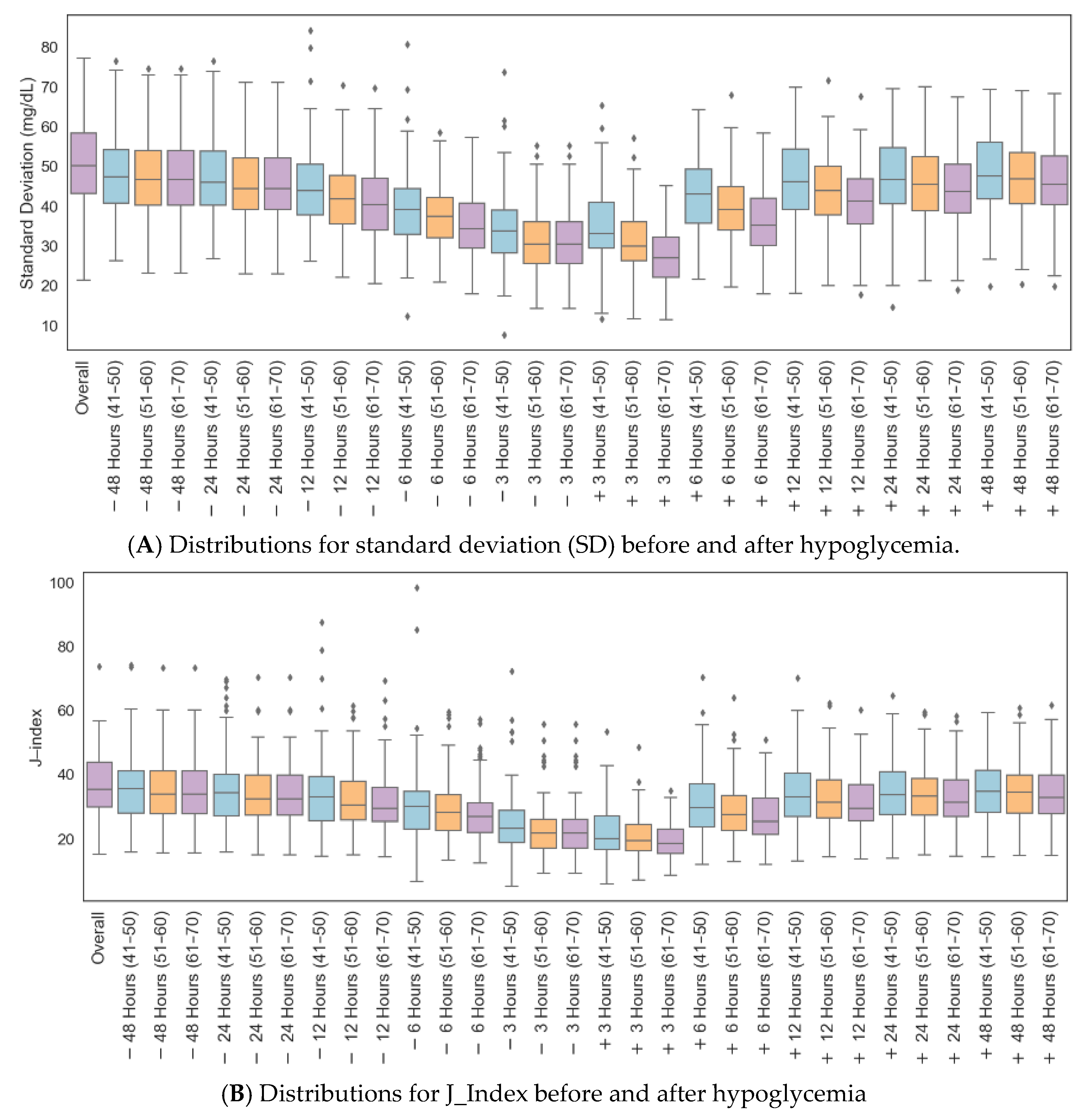
- Phase 3—Out-of-Whack Analyser (visualized in Figure 1): We computed GV-related metrics before and after each instance of hypoglycemia at various intervals: 3, 6, 12, 24, and 48 h. A hypoglycemic event, or instance of hypoglycemia, was defined as any instance where sensor glucose fell below or into the specified range. Successive data points of hypoglycemia after the first were also identified and the entire contiguous sequence is considered a hypoglycemia segment, with the GV calculated before and after this segment. In some cases, where sensor glucose returned above range and then returned into the defined hypoglycemia range, a second hypoglycemic segment was recorded and separately analyzed. This provided a comprehensive view of the impact of different levels of hypoglycemia on GV over different timeframes. Subsequently, we calculated mean statistics for each individual, providing a representative measure for comparison across subjects. Lastly, we conducted a distribution analysis to visualize and interpret the mean GV distributions before and after hypoglycemia.

3. Results
4. Discussion
Limitations
5. Conclusions
Author Contributions
Funding
Institutional Review Board Statement
Informed Consent Statement
Data Availability Statement
Acknowledgments
Conflicts of Interest
Appendix A

| Mean (%) | SD (%) | Min (%) | 25% | 50% | 75% | Max (%) | SW-Test | Z-Test | KS-Test | |
|---|---|---|---|---|---|---|---|---|---|---|
| Overall | 4.09 | 3.06 | 0.23 | 1.74 | 3.33 | 5.69 | 16.97 | <0.05 | ||
| −48 h (41–50) | 6.48 | 3.79 | 0 | 3.65 | 5.82 | 8.81 | 21.18 | <0.05 | <0.05 | <0.05 |
| −48 h (51–60) | 6.44 | 3.82 | 0.91 | 3.82 | 5.29 | 8.94 | 20.68 | <0.05 | <0.05 | <0.05 |
| −48 h (61–70) | 6.44 | 3.82 | 0.91 | 3.82 | 5.29 | 8.94 | 20.68 | <0.05 | <0.05 | <0.05 |
| −24 h (41–50) | 8.02 | 4.08 | 0 | 4.92 | 7.13 | 10.74 | 21.89 | <0.05 | <0.05 | <0.05 |
| −24 h (51–60) | 7.99 | 4.2 | 1.07 | 5.12 | 6.77 | 10.63 | 22.91 | <0.05 | <0.05 | <0.05 |
| −24 h (61–70) | 7.99 | 4.2 | 1.07 | 5.12 | 6.77 | 10.63 | 22.91 | <0.05 | <0.05 | <0.05 |
| −12 h (41–50) | 10.58 | 5.1 | 0 | 6.91 | 9.76 | 13.92 | 26.39 | <0.05 | <0.05 | <0.05 |
| −12 h (51–60) | 10.46 | 5.06 | 1.36 | 7.1 | 9.2 | 13.25 | 31.56 | <0.05 | <0.05 | <0.05 |
| −12 h (61–70) | 9.07 | 4.33 | 1.84 | 5.99 | 8.07 | 11.19 | 27.19 | <0.05 | <0.05 | <0.05 |
| −6 h (41–50) | 16.23 | 7.96 | 0 | 10.95 | 14.87 | 19.69 | 48.61 | <0.05 | <0.05 | <0.05 |
| −6 h (51–60) | 15.72 | 7.31 | 2.72 | 10.55 | 14.67 | 19.28 | 42.67 | <0.05 | <0.05 | <0.05 |
| −6 h (61–70) | 13.26 | 5.98 | 3.68 | 8.91 | 12.36 | 16.21 | 36.45 | <0.05 | <0.05 | <0.05 |
| −3 h (41–50) | 25.93 | 11.85 | 0 | 18.58 | 24.15 | 31.8 | 58.33 | <0.05 | <0.05 | <0.05 |
| −3 h (51–60) | 25.02 | 10.71 | 5.45 | 17.44 | 23.98 | 30.03 | 58.24 | <0.05 | <0.05 | <0.05 |
| −3 h (61–70) | 25.02 | 10.71 | 5.45 | 17.44 | 23.98 | 30.03 | 58.24 | <0.05 | <0.05 | <0.05 |
| +3 h (41–50) | 31.84 | 11.92 | 2.78 | 22.66 | 30.46 | 37.63 | 73.35 | <0.05 | <0.05 | <0.05 |
| +3 h (51–60) | 29.05 | 10.16 | 12.56 | 21.42 | 27.85 | 34.11 | 65.09 | <0.05 | <0.05 | <0.05 |
| +3 h (61–70) | 22.4 | 8.05 | 8.95 | 16.8 | 21.49 | 26.9 | 50.53 | <0.05 | <0.05 | <0.05 |
| +6 h (41–50) | 19.15 | 7.77 | 1.39 | 13.61 | 18.95 | 23.2 | 51.98 | <0.05 | <0.05 | <0.05 |
| +6 h (51–60) | 17.88 | 7.1 | 6.45 | 12.61 | 16.81 | 21.59 | 43.22 | <0.05 | <0.05 | <0.05 |
| +6 h (61–70) | 14.16 | 5.86 | 4.84 | 9.74 | 13.06 | 17.47 | 37.68 | <0.05 | <0.05 | <0.05 |
| +12 h (41–50) | 12.4 | 5.06 | 0.69 | 9.1 | 12.24 | 15.19 | 28.35 | <0.05 | <0.05 | <0.05 |
| +12 h (51–60) | 11.53 | 4.91 | 3.24 | 8.28 | 10.33 | 14.46 | 31.28 | <0.05 | <0.05 | <0.05 |
| +12 h (61–70) | 9.48 | 4.27 | 2.42 | 6.46 | 8.42 | 11.97 | 28.46 | <0.05 | <0.05 | <0.05 |
| +24 h (41–50) | 9.24 | 4.27 | 0.35 | 6.16 | 8.98 | 12.01 | 23.81 | 0.059 | <0.05 | <0.05 |
| +24 h (51–60) | 8.44 | 4 | 2.26 | 5.58 | 7.44 | 11.07 | 22.47 | <0.05 | <0.05 | <0.05 |
| +24 h (61–70) | 7.25 | 3.73 | 1.7 | 4.7 | 6.1 | 9.6 | 21.46 | <0.05 | <0.05 | <0.05 |
| +48 h (41–50) | 7.08 | 3.7 | 0.17 | 4.44 | 6.33 | 9.84 | 21.24 | <0.05 | <0.05 | <0.05 |
| +48 h (51–60) | 6.68 | 3.72 | 1.25 | 4.22 | 5.79 | 8.91 | 20.63 | <0.05 | <0.05 | <0.05 |
| +48 h (61–70) | 5.98 | 3.55 | 1.08 | 3.62 | 5.06 | 8.05 | 19.41 | <0.05 | <0.05 | <0.05 |
| −48 h (40–54) | 6.4 | 3.89 | 0.86 | 3.56 | 5.71 | 8.95 | 20.96 | <0.05 | <0.05 | <0.05 |
| −48 h (55–70) | 5.88 | 3.67 | 0.96 | 3.5 | 4.96 | 7.89 | 19.79 | <0.05 | <0.05 | <0.05 |
| −24 h (40–54) | 7.91 | 4.25 | 1.43 | 4.69 | 6.9 | 10.45 | 23.26 | <0.05 | <0.05 | <0.05 |
| −24 h (55–70) | 7.1 | 3.92 | 1.58 | 4.58 | 5.99 | 9.45 | 21.58 | <0.05 | <0.05 | <0.05 |
| −12 h (40–54) | 10.43 | 5.22 | 1.19 | 6.76 | 9.74 | 13.11 | 32.4 | <0.05 | <0.05 | <0.05 |
| −12 h (55–70) | 9.18 | 4.58 | 1.82 | 5.96 | 8.18 | 11.63 | 28.6 | <0.05 | <0.05 | <0.05 |
| −6 h (40–54) | 15.89 | 7.78 | 2.38 | 10.11 | 14.93 | 19.93 | 45.74 | <0.05 | <0.05 | <0.05 |
| −6 h (55–70) | 13.43 | 6.37 | 3.65 | 8.59 | 12.65 | 16.16 | 37.79 | <0.05 | <0.05 | <0.05 |
| −3 h (40–54) | 25.55 | 11.9 | 4.76 | 16.1 | 24.08 | 31.77 | 61.8 | <0.05 | <0.05 | <0.05 |
| −3 h (55–70) | 21.05 | 8.91 | 6.09 | 14.33 | 19.93 | 26.11 | 54.91 | <0.05 | <0.05 | <0.05 |
| +3 h (40–54) | 30.99 | 11.9 | 10.34 | 22.29 | 30.19 | 38.08 | 72.83 | <0.05 | <0.05 | <0.05 |
| +3 h (55–70) | 23.3 | 8.62 | 9.21 | 17.24 | 22.21 | 28.04 | 51.81 | <0.05 | <0.05 | <0.05 |
| +6 h (40–54) | 18.74 | 8.01 | 6.21 | 12.74 | 18.34 | 22.83 | 50.41 | <0.05 | <0.05 | <0.05 |
| +6 h (55–70) | 14.98 | 6.34 | 5.43 | 10.16 | 14.16 | 18.09 | 40.05 | <0.05 | <0.05 | <0.05 |
| +12 h (40–54) | 12.2 | 5.29 | 3.57 | 8.49 | 11.99 | 14.87 | 33.24 | <0.05 | <0.05 | <0.05 |
| +12 h (55–70) | 9.7 | 4.48 | 2.62 | 6.67 | 8.7 | 12.16 | 29.1 | <0.05 | <0.05 | <0.05 |
| +24 h (40–54) | 8.93 | 4.31 | 1.81 | 5.68 | 8.71 | 11.71 | 23.87 | <0.05 | <0.05 | <0.05 |
| +24 h (55–70) | 7.34 | 3.84 | 1.81 | 4.74 | 6.21 | 9.41 | 21.62 | <0.05 | <0.05 | <0.05 |
| +48 h (40–54) | 6.93 | 3.88 | 1.36 | 4.13 | 6.01 | 9.64 | 21.5 | <0.05 | <0.05 | <0.05 |
| +48 h (55–70) | 6.1 | 3.65 | 1.11 | 3.68 | 5.09 | 8.17 | 19.97 | <0.05 | <0.05 | <0.0 |
| Mean (%) | SD (%) | Min (%) | 25% | 50% | 75% | Max (%) | SW-Test | Z-Test | KS-Test | |
|---|---|---|---|---|---|---|---|---|---|---|
| Overall | 76.99 | 8.89 | 49.75 | 71.32 | 77.91 | 83.67 | 96.87 | 0.662 | ||
| −48 h (41–50) | 74.89 | 9.25 | 38.68 | 70.64 | 75.2 | 80.84 | 93.91 | <0.05 | 0.098 | 0.293 |
| −48 h (51–60) | 75.59 | 8.78 | 48.52 | 70.71 | 76.66 | 81.43 | 95.3 | 0.172 | 0.259 | 0.293 |
| −48 h (61–70) | 75.59 | 8.78 | 48.52 | 70.71 | 76.66 | 81.43 | 95.3 | 0.172 | 0.259 | 0.293 |
| −24 h (41–50) | 73.14 | 9.82 | 40.58 | 67.61 | 74.07 | 79.75 | 91.98 | <0.05 | <0.05 | 0.058 |
| −24 h (51–60) | 74.59 | 8.45 | 49.9 | 69.41 | 75.27 | 80.01 | 94.78 | 0.321 | <0.05 | 0.118 |
| −24 h (61–70) | 74.59 | 8.45 | 49.9 | 69.41 | 75.27 | 80.01 | 94.78 | 0.321 | <0.05 | 0.118 |
| −12 h (41–50) | 71.27 | 10.1 | 38.8 | 67.07 | 71.39 | 77.48 | 90.14 | <0.05 | <0.05 | <0.05 |
| −12 h (51–60) | 73.05 | 8.46 | 52.79 | 68.19 | 73.21 | 78.27 | 92.04 | 0.098 | <0.05 | <0.05 |
| −12 h (61–70) | 75.32 | 8.22 | 50.33 | 70.45 | 75.73 | 80.67 | 93.81 | 0.085 | 0.164 | 0.163 |
| −6 h (41–50) | 67.12 | 11.1 | 24.4 | 63.06 | 68.82 | 72.95 | 93.06 | <0.05 | <0.05 | <0.05 |
| −6 h (51–60) | 69.63 | 8.53 | 47.41 | 65.66 | 70.3 | 74.52 | 87.36 | <0.05 | <0.05 | <0.05 |
| −6 h (61–70) | 73.38 | 7.71 | 51.31 | 70.17 | 74.2 | 78.33 | 90.19 | <0.05 | <0.05 | <0.05 |
| −3 h (41–50) | 62.25 | 11.1 | 28.17 | 56.92 | 63.53 | 70.25 | 86.11 | <0.05 | <0.05 | <0.05 |
| −3 h (51–60) | 64.89 | 9.47 | 35.44 | 60.6 | 65.69 | 71.18 | 85.11 | <0.05 | <0.05 | <0.05 |
| −3 h (61–70) | 64.89 | 9.47 | 35.44 | 60.6 | 65.69 | 71.18 | 85.11 | <0.05 | <0.05 | <0.05 |
| +3 h (41–50) | 59.14 | 10.4 | 26.52 | 52.65 | 60.7 | 66.4 | 94.44 | <0.05 | <0.05 | <0.05 |
| +3 h (51–60) | 63.26 | 8.71 | 34.74 | 58.85 | 64.44 | 68.3 | 78.98 | <0.05 | <0.05 | <0.05 |
| +3 h (61–70) | 71.1 | 6.99 | 47.54 | 67.32 | 71.66 | 75.66 | 83.74 | <0.05 | <0.05 | <0.05 |
| +6 h (41–50) | 64.81 | 9.98 | 39.93 | 58.95 | 65.08 | 70.45 | 97.22 | 0.22 | <0.05 | <0.05 |
| +6 h (51–60) | 67.8 | 8.19 | 43.32 | 64.42 | 69.16 | 72.51 | 84.82 | <0.05 | <0.05 | <0.05 |
| +6 h (61–70) | 72.94 | 6.97 | 56.41 | 69.31 | 73.28 | 77.42 | 87.17 | <0.05 | <0.05 | <0.05 |
| +12 h (41–50) | 69.68 | 9.59 | 45.29 | 64.62 | 70.33 | 75.24 | 98.61 | 0.25 | <0.05 | <0.05 |
| +12 h (51–60) | 71.64 | 8.31 | 47.63 | 66.85 | 72.36 | 76.8 | 91.04 | 0.355 | <0.05 | <0.05 |
| +12 h (61–70) | 74.85 | 7.73 | 52.15 | 69.38 | 75.76 | 79.98 | 92.52 | 0.187 | 0.067 | <0.05 |
| +24 h (41–50) | 73.02 | 8.96 | 51.39 | 67.97 | 73.45 | 77.5 | 99.31 | 0.335 | <0.05 | <0.05 |
| +24 h (51–60) | 74.38 | 8.24 | 52.65 | 70.02 | 74.55 | 80.02 | 94.56 | 0.56 | <0.05 | 0.058 |
| +24 h (61–70) | 76.38 | 7.84 | 55.7 | 72.11 | 77.26 | 81.8 | 94.96 | 0.268 | 0.604 | 0.38 |
| +48 h (41–50) | 74.95 | 8.13 | 54.63 | 70.41 | 75.24 | 79.6 | 94.7 | 0.764 | 0.087 | 0.163 |
| +48 h (51–60) | 75.78 | 8.07 | 53.19 | 71.14 | 76.11 | 81.11 | 94.8 | 0.389 | 0.311 | 0.38 |
| +48 h (61–70) | 77.09 | 7.91 | 54.91 | 72.1 | 77.84 | 82.21 | 95.87 | 0.572 | 0.931 | 0.914 |
| −48 h (40–54) | 75.16 | 9.45 | 39.04 | 69.56 | 75.87 | 81.39 | 94.38 | <0.05 | 0.159 | 0.298 |
| −48 h (55–70) | 76.75 | 8.54 | 49.23 | 71.64 | 77.93 | 82.69 | 95.45 | 0.122 | 0.865 | 0.995 |
| −24 h (40–54) | 73.91 | 9.41 | 44.09 | 68.73 | 74.29 | 80.76 | 93.03 | 0.169 | <0.05 | 0.086 |
| −24 h (55–70) | 76.19 | 8.28 | 50.84 | 70.48 | 77.59 | 81.97 | 94.76 | 0.119 | 0.523 | 0.829 |
| −12 h (40–54) | 72.23 | 9.83 | 40.93 | 66.14 | 72.22 | 78.03 | 95.14 | 0.718 | <0.05 | <0.05 |
| −12 h (55–70) | 75.2 | 8.21 | 51.67 | 71.13 | 76.19 | 80.68 | 93.56 | 0.065 | 0.14 | 0.167 |
| −6 h (40–54) | 68.46 | 10.3 | 32.1 | 63.14 | 68.98 | 74.23 | 91.32 | 0.223 | <0.05 | <0.05 |
| −6 h (55–70) | 72.95 | 7.87 | 50.36 | 69.31 | 73.4 | 78.34 | 89.74 | <0.05 | <0.05 | <0.05 |
| −3 h (40–54) | 63.74 | 11.1 | 35.46 | 58.02 | 63.74 | 71.34 | 90.47 | 0.07 | <0.05 | <0.05 |
| −3 h (55–70) | 69.95 | 7.82 | 39.71 | 65.98 | 69.83 | 75.32 | 86.1 | <0.05 | <0.05 | <0.05 |
| +3 h (40–54) | 60.03 | 10.2 | 26.99 | 53.26 | 61.35 | 66.99 | 86.51 | 0.134 | <0.05 | <0.05 |
| +3 h (55–70) | 69.92 | 7.48 | 46.97 | 65.6 | 70.15 | 75.19 | 83.59 | <0.05 | <0.05 | <0.05 |
| +6 h (40–54) | 65.56 | 9.33 | 44.99 | 59.53 | 66.49 | 71.55 | 86.7 | 0.169 | <0.05 | <0.05 |
| +6 h (55–70) | 71.7 | 7.3 | 53.65 | 68.11 | 72.1 | 76.47 | 86.51 | 0.16 | <0.05 | <0.05 |
| +12 h (40–54) | 70.53 | 9.01 | 44.94 | 65.46 | 71.21 | 76.8 | 87.6 | 0.158 | <0.05 | <0.05 |
| +12 h (55–70) | 74.54 | 7.86 | 50.98 | 69.19 | 75.73 | 79.63 | 92.5 | 0.162 | <0.05 | <0.05 |
| +24 h (40–54) | 73.55 | 8.69 | 50.21 | 67.61 | 73.83 | 79.34 | 93.12 | 0.852 | <0.05 | <0.05 |
| +24 h (55–70) | 76.19 | 7.94 | 55.53 | 71.8 | 76.73 | 81.79 | 95.05 | 0.227 | 0.517 | 0.386 |
| +48 h (40–54) | 75.27 | 8.35 | 54.08 | 69.75 | 75.7 | 80.88 | 94.35 | 0.873 | 0.16 | 0.225 |
| +48 h (55–70) | 76.91 | 8.05 | 54.29 | 72.16 | 77.57 | 82.56 | 95.64 | 0.432 | 0.969 | 0.972 |
| Mean (%) | SD (%) | Min (%) | 25% | 50% | 75% | Max (%) | SW-Test | Z-Test | KS-Test | |
|---|---|---|---|---|---|---|---|---|---|---|
| Overall | 18.92 | 9.78 | 0.8 | 12.98 | 17.99 | 25.52 | 49.67 | 0.22 | ||
| −48 h (41–50) | 18.63 | 10.15 | 0 | 11.24 | 18.36 | 23.77 | 53.05 | <0.05 | 0.836 | 0.971 |
| −48 h (51–60) | 17.97 | 9.63 | 1.47 | 11.31 | 17.02 | 24.35 | 49.65 | 0.062 | 0.482 | 0.825 |
| −48 h (61–70) | 17.97 | 9.63 | 1.47 | 11.31 | 17.02 | 24.35 | 49.65 | 0.062 | 0.482 | 0.825 |
| −24 h (41–50) | 18.84 | 10.64 | 0 | 10.79 | 18.18 | 24.27 | 50.64 | <0.05 | 0.953 | 0.825 |
| −24 h (51–60) | 17.42 | 9.28 | 1.09 | 10.92 | 15.99 | 22.92 | 47.62 | 0.061 | 0.261 | 0.596 |
| −24 h (61–70) | 17.42 | 9.28 | 1.09 | 10.92 | 15.99 | 22.92 | 47.62 | 0.061 | 0.261 | 0.596 |
| −12 h (41–50) | 18.15 | 10.59 | 0 | 9.98 | 17.6 | 23.89 | 55.28 | <0.05 | 0.588 | 0.596 |
| −12 h (51–60) | 16.49 | 8.91 | 1.39 | 10.56 | 15.19 | 21.68 | 42.45 | <0.05 | 0.063 | 0.118 |
| −12 h (61–70) | 15.61 | 9 | 1.12 | 9.74 | 14.1 | 20.52 | 45.76 | <0.05 | <0.05 | <0.05 |
| −6 h (41–50) | 16.65 | 11.43 | 0 | 8.37 | 16 | 22.37 | 69.25 | <0.05 | 0.128 | 0.058 |
| −6 h (51–60) | 14.64 | 8.84 | 1.14 | 8.52 | 14.6 | 18.69 | 46.01 | <0.05 | <0.05 | <0.05 |
| −6 h (61–70) | 13.36 | 8.17 | 1.08 | 7.9 | 12.53 | 17.51 | 40.8 | <0.05 | <0.05 | <0.05 |
| −3 h (41–50) | 11.83 | 9.96 | 0 | 5.4 | 9.94 | 15.22 | 59.26 | <0.05 | <0.05 | <0.05 |
| −3 h (51–60) | 10.09 | 7.53 | 0.61 | 5.06 | 9.22 | 12.94 | 42.95 | <0.05 | <0.05 | <0.05 |
| −3 h (61–70) | 10.09 | 7.53 | 0.61 | 5.06 | 9.22 | 12.94 | 42.95 | <0.05 | <0.05 | <0.05 |
| +3 h (41–50) | 9.02 | 7.66 | 0 | 3.38 | 7.24 | 12.66 | 43.06 | <0.05 | <0.05 | <0.05 |
| +3 h (51–60) | 7.69 | 6.04 | 0.16 | 3.72 | 6.28 | 10.2 | 37.73 | <0.05 | <0.05 | <0.05 |
| +3 h (61–70) | 6.5 | 4.51 | 0.24 | 3.23 | 5.31 | 9.11 | 19.77 | <0.05 | <0.05 | <0.05 |
| +6 h (41–50) | 16.04 | 10.15 | 0 | 8.4 | 14.74 | 22.91 | 52.48 | <0.05 | <0.05 | 0.083 |
| +6 h (51–60) | 14.32 | 8.72 | 1.42 | 8.41 | 12.82 | 19.25 | 49.83 | <0.05 | <0.05 | <0.05 |
| +6 h (61–70) | 12.9 | 7.78 | 0.85 | 7.16 | 11.19 | 17.92 | 33.2 | <0.05 | <0.05 | <0.05 |
| +12 h (41–50) | 17.92 | 9.77 | 0.04 | 10.94 | 16.36 | 24.31 | 45.22 | 0.2 | 0.465 | 0.596 |
| +12 h (51–60) | 16.83 | 8.94 | 0.77 | 11.05 | 15.54 | 22.25 | 43.52 | <0.05 | 0.111 | 0.163 |
| +12 h (61–70) | 15.67 | 8.55 | 0.57 | 10.31 | 13.59 | 21.36 | 41.69 | <0.05 | <0.05 | <0.05 |
| +24 h (41–50) | 17.74 | 9.26 | 0.14 | 11.54 | 17.15 | 23.79 | 42.44 | 0.295 | 0.374 | 0.714 |
| +24 h (51–60) | 17.17 | 8.96 | 0.89 | 11.7 | 15.86 | 22.61 | 43.24 | 0.083 | 0.183 | 0.38 |
| +24 h (61–70) | 16.37 | 8.7 | 0.42 | 11.09 | 14.74 | 21.28 | 41.94 | 0.116 | <0.05 | 0.058 |
| +48 h (41–50) | 17.98 | 8.87 | 0.07 | 11.67 | 18.47 | 23.61 | 40.96 | 0.477 | 0.469 | 0.825 |
| +48 h (51–60) | 17.53 | 8.92 | 0.79 | 11.54 | 17.03 | 22.6 | 44.52 | 0.192 | 0.289 | 0.38 |
| +48 h (61–70) | 16.93 | 8.81 | 0.48 | 11.72 | 16.43 | 22.3 | 43.39 | 0.236 | 0.126 | 0.293 |
| −48 h (40–54) | 18.44 | 10.4 | 0.13 | 10.88 | 17.68 | 24.51 | 51.61 | <0.05 | 0.707 | 0.829 |
| −48 h (55–70) | 17.37 | 9.65 | 0.03 | 10.61 | 15.88 | 23.38 | 48.98 | 0.071 | 0.237 | 0.489 |
| −24 h (40–54) | 18.19 | 10.17 | 0.26 | 9.77 | 17.34 | 23.65 | 49.54 | <0.05 | 0.572 | 0.719 |
| −24 h (55–70) | 16.71 | 9.35 | 0.01 | 9.91 | 15.15 | 22.81 | 46.63 | 0.056 | 0.09 | 0.225 |
| −12 h (40–54) | 17.34 | 10 | 0 | 9.83 | 17.21 | 23.21 | 49.33 | <0.05 | 0.236 | 0.225 |
| −12 h (55–70) | 15.62 | 9.04 | 0.01 | 9.22 | 14.12 | 20.59 | 44.42 | <0.05 | <0.05 | <0.05 |
| −6 h (40–54) | 15.65 | 10.43 | 0 | 8.11 | 14.84 | 20.49 | 62.52 | <0.05 | <0.05 | <0.05 |
| −6 h (55–70) | 13.61 | 8.41 | 0 | 7.99 | 12.93 | 17.96 | 40.11 | <0.05 | <0.05 | <0.05 |
| −3 h (40–54) | 10.72 | 8.95 | 0 | 4.83 | 9.21 | 12.6 | 53 | <0.05 | <0.05 | <0.05 |
| −3 h (55–70) | 9 | 6.33 | 0.01 | 4.61 | 8.26 | 10.96 | 31.55 | <0.05 | <0.05 | <0.05 |
| +3 h (40–54) | 8.97 | 7.64 | 0 | 3.3 | 6.98 | 13.29 | 36.67 | <0.05 | <0.05 | <0.05 |
| +3 h (55–70) | 6.78 | 4.92 | 0.01 | 3.19 | 5.56 | 9.49 | 20.37 | <0.05 | <0.05 | <0.05 |
| +6 h (40–54) | 15.7 | 9.59 | 0.59 | 8.1 | 14.28 | 22.64 | 48.06 | <0.05 | <0.05 | <0.05 |
| +6 h (55–70) | 13.32 | 8.04 | 0 | 7.46 | 11.77 | 18.95 | 34.81 | <0.05 | <0.05 | <0.05 |
| +12 h (40–54) | 17.27 | 9.31 | 0.66 | 10.79 | 16.08 | 22.81 | 44.89 | 0.148 | 0.2 | 0.489 |
| +12 h (55–70) | 15.77 | 8.74 | 0.01 | 9.99 | 13.82 | 21.58 | 42.18 | 0.051 | <0.05 | <0.05 |
| +24 h (40–54) | 17.52 | 9.43 | 0.26 | 10.78 | 16.77 | 24.32 | 43.78 | 0.161 | 0.28 | 0.602 |
| +24 h (55–70) | 16.47 | 8.89 | 0.03 | 11.25 | 14.81 | 21.67 | 41.72 | 0.171 | 0.054 | 0.167 |
| +48 h (40–54) | 17.81 | 9.31 | 0.17 | 11.35 | 17.85 | 24.48 | 42.65 | 0.369 | 0.382 | 0.602 |
| +48 h (55–70) | 17 | 9.04 | 0.04 | 10.75 | 15.59 | 22.61 | 43.82 | 0.324 | 0.132 | 0.489 |
| Mean (%) | SD (%) | Min (%) | 25% | 50% | 75% | Max (%) | SW-Test | Z-Test | KS-Test | |
|---|---|---|---|---|---|---|---|---|---|---|
| Overall | 50.16 | 10.8 | 21.47 | 43.22 | 50.23 | 58.47 | 77.33 | 0.831 | ||
| −48 h (41–50) | 48.04 | 10.39 | 26.31 | 40.74 | 47.36 | 54.26 | 76.52 | 0.53 | 0.152 | 0.293 |
| −48 h (51–60) | 47.03 | 10.29 | 23.23 | 40.32 | 46.67 | 54.06 | 74.72 | 0.91 | <0.05 | 0.083 |
| −48 h (61–70) | 47.03 | 10.29 | 23.23 | 40.32 | 46.67 | 54.06 | 74.72 | 0.91 | <0.05 | 0.083 |
| −24 h (41–50) | 47.07 | 10.27 | 26.79 | 40.28 | 46.08 | 53.88 | 76.52 | 0.113 | <0.05 | <0.05 |
| −24 h (51–60) | 45.3 | 9.77 | 23.04 | 39.25 | 44.41 | 52.21 | 71.14 | 0.903 | <0.05 | <0.05 |
| −24 h (61–70) | 45.3 | 9.77 | 23.04 | 39.25 | 44.41 | 52.21 | 71.14 | 0.903 | <0.05 | <0.05 |
| −12 h (41–50) | 44.5 | 10.53 | 26.13 | 37.82 | 43.92 | 50.5 | 84.25 | <0.05 | <0.05 | <0.05 |
| −12 h (51–60) | 42.18 | 9.49 | 22.13 | 35.63 | 41.85 | 47.81 | 70.43 | 0.855 | <0.05 | <0.05 |
| −12 h (61–70) | 40.32 | 9.57 | 20.57 | 33.98 | 40.49 | 47.14 | 69.7 | 0.61 | <0.05 | <0.05 |
| −6 h (41–50) | 39.53 | 9.86 | 12.36 | 33.02 | 39.17 | 44.45 | 80.8 | <0.05 | <0.05 | <0.05 |
| −6 h (51–60) | 37.29 | 8.45 | 20.98 | 32.05 | 37.45 | 42.26 | 58.62 | 0.299 | <0.05 | <0.05 |
| −6 h (61–70) | 34.89 | 8.64 | 17.95 | 29.52 | 34.31 | 40.9 | 57.46 | 0.414 | <0.05 | <0.05 |
| −3 h (41–50) | 34.43 | 9.48 | 7.72 | 28.26 | 33.88 | 39.06 | 73.79 | <0.05 | <0.05 | <0.05 |
| −3 h (51–60) | 31.39 | 7.82 | 14.33 | 25.57 | 30.45 | 36.02 | 55.23 | <0.05 | <0.05 | <0.05 |
| −3 h (61–70) | 31.39 | 7.82 | 14.33 | 25.57 | 30.45 | 36.02 | 55.23 | <0.05 | <0.05 | <0.05 |
| +3 h (41–50) | 34.69 | 9.41 | 11.73 | 29.56 | 33.2 | 41.08 | 65.49 | 0.19 | <0.05 | <0.05 |
| +3 h (51–60) | 30.91 | 8.14 | 11.72 | 26.26 | 30.07 | 36.08 | 57.16 | 0.275 | <0.05 | <0.05 |
| +3 h (61–70) | 26.95 | 7.15 | 11.61 | 22.2 | 26.99 | 32.2 | 45.09 | 0.773 | <0.05 | <0.05 |
| +6 h (41–50) | 43.23 | 10.47 | 21.69 | 35.84 | 43.14 | 49.39 | 64.35 | 0.168 | <0.05 | <0.05 |
| +6 h (51–60) | 39.66 | 9.35 | 19.78 | 34.05 | 39.21 | 44.97 | 68.05 | 0.331 | <0.05 | <0.05 |
| +6 h (61–70) | 36.07 | 8.95 | 17.97 | 30.2 | 35.23 | 42.02 | 58.45 | 0.617 | <0.05 | <0.05 |
| +12 h (41–50) | 46.3 | 10.57 | 18.14 | 39.27 | 46.25 | 54.5 | 69.86 | 0.734 | <0.05 | <0.05 |
| +12 h (51–60) | 43.95 | 9.54 | 20.15 | 37.89 | 43.98 | 50.05 | 71.75 | 0.992 | <0.05 | <0.05 |
| +12 h (61–70) | 41.32 | 9.38 | 17.83 | 35.67 | 41.41 | 46.89 | 67.7 | 0.948 | <0.05 | <0.05 |
| +24 h (41–50) | 47.4 | 10.51 | 14.69 | 40.72 | 46.83 | 54.8 | 69.63 | 0.387 | 0.064 | 0.293 |
| +24 h (51–60) | 45.83 | 9.63 | 21.31 | 38.97 | 45.55 | 52.53 | 70.2 | 0.991 | <0.05 | <0.05 |
| +24 h (61–70) | 44.07 | 9.55 | 19.08 | 38.34 | 43.7 | 50.58 | 67.51 | 0.929 | <0.05 | <0.05 |
| +48 h (41–50) | 48.03 | 9.96 | 19.88 | 41.93 | 47.63 | 56.16 | 69.39 | 0.372 | 0.142 | 0.596 |
| +48 h (51–60) | 47.04 | 9.7 | 20.5 | 40.72 | 46.97 | 53.55 | 69.03 | 0.841 | <0.05 | 0.083 |
| +48 h (61–70) | 45.83 | 9.71 | 19.89 | 40.49 | 45.44 | 52.69 | 68.33 | 0.709 | <0.05 | <0.05 |
| −48 h (40–54) | 47.43 | 10.99 | 16.16 | 40.63 | 46.81 | 55.05 | 76.87 | 0.978 | 0.064 | 0.167 |
| −48 h (55–70) | 45.73 | 10.76 | 12.81 | 38.74 | 44.78 | 52.43 | 75.34 | 0.924 | <0.05 | <0.05 |
| −24 h (40–54) | 46.1 | 10.62 | 17.35 | 39.4 | 46.1 | 52.37 | 71.85 | 0.582 | <0.05 | <0.05 |
| −24 h (55–70) | 43.77 | 10.35 | 12.57 | 37.24 | 42.44 | 50.52 | 68.49 | 0.879 | <0.05 | <0.05 |
| −12 h (40–54) | 43.26 | 10.5 | 21.34 | 35.88 | 42.71 | 49.85 | 77.83 | 0.296 | <0.05 | <0.05 |
| −12 h (55–70) | 40.2 | 10.02 | 11.73 | 34.06 | 38.89 | 46.4 | 65.97 | 0.718 | <0.05 | <0.05 |
| −6 h (40–54) | 38.64 | 9.45 | 19.16 | 31.9 | 38.55 | 45.09 | 67.15 | 0.233 | <0.05 | <0.05 |
| −6 h (55–70) | 35.07 | 8.96 | 10.83 | 29.74 | 34.66 | 40.54 | 56.56 | 0.475 | <0.05 | <0.05 |
| −3 h (40–54) | 33.33 | 8.71 | 16.34 | 27.71 | 32.33 | 37.18 | 69.22 | <0.05 | <0.05 | <0.05 |
| −3 h (55–70) | 28.78 | 7.8 | 8.31 | 23.5 | 28.65 | 32.07 | 50.74 | 0.518 | <0.05 | <0.05 |
| +3 h (40–54) | 34.25 | 9.59 | 11.74 | 28.67 | 32.42 | 40.32 | 60.83 | 0.384 | <0.05 | <0.05 |
| +3 h (55–70) | 27.8 | 7.93 | 6.86 | 22.57 | 27.3 | 33.57 | 46.93 | 0.831 | <0.05 | <0.05 |
| +6 h (40–54) | 42.39 | 10.37 | 20.95 | 35.31 | 41.09 | 48.61 | 65.66 | 0.202 | <0.05 | <0.05 |
| +6 h (55–70) | 37 | 9.5 | 10.16 | 31.09 | 36.06 | 43.4 | 61.53 | 0.964 | <0.05 | <0.05 |
| +12 h (40–54) | 45.39 | 10.26 | 22.13 | 38.14 | 45.18 | 53.19 | 70.76 | 0.684 | <0.05 | <0.05 |
| +12 h (55–70) | 41.55 | 9.97 | 12.18 | 35.29 | 41.63 | 47.13 | 68.9 | 0.95 | <0.05 | <0.05 |
| +24 h (40–54) | 46.82 | 10.57 | 17.24 | 39.53 | 46.53 | 54.39 | 70.29 | 0.882 | <0.05 | 0.086 |
| +24 h (55–70) | 44.11 | 10.24 | 12.85 | 37.73 | 43.35 | 50.82 | 68.02 | 0.844 | <0.05 | <0.05 |
| +48 h (40–54) | 47.51 | 10.47 | 17.19 | 40.46 | 47.12 | 55.32 | 69.61 | 0.489 | 0.065 | 0.167 |
| +48 h (55–70) | 45.81 | 10.38 | 13.42 | 40.07 | 45.69 | 52.96 | 67.79 | 0.605 | <0.05 | <0.05 |
| Mean (%) | SD (%) | Min (%) | 25% | 50% | 75% | Max (%) | SW-Test | Z-Test | KS-Test | |
|---|---|---|---|---|---|---|---|---|---|---|
| Overall | 36.48 | 10.62 | 15.23 | 29.87 | 35.49 | 43.84 | 73.93 | 0.185 | ||
| −48 h (41–50) | 35.76 | 11 | 15.88 | 27.95 | 35.6 | 41.15 | 74.26 | <0.05 | 0.631 | 0.596 |
| −48 h (51–60) | 34.89 | 10.45 | 15.67 | 27.83 | 33.87 | 41.23 | 73.45 | <0.05 | 0.28 | 0.293 |
| −48 h (61–70) | 34.89 | 10.45 | 15.67 | 27.83 | 33.87 | 41.23 | 73.45 | <0.05 | 0.28 | 0.293 |
| −24 h (41–50) | 35.43 | 11.16 | 15.8 | 27.19 | 34.45 | 40.08 | 69.88 | <0.05 | 0.49 | 0.293 |
| −24 h (51–60) | 33.83 | 9.98 | 15.1 | 27.27 | 32.39 | 39.91 | 70.4 | <0.05 | 0.066 | 0.118 |
| −24 h (61–70) | 33.83 | 9.98 | 15.1 | 27.27 | 32.39 | 39.91 | 70.4 | <0.05 | 0.066 | 0.118 |
| −12 h (41–50) | 34.2 | 12.01 | 14.66 | 25.71 | 33.07 | 39.5 | 87.75 | <0.05 | 0.151 | 0.163 |
| −12 h (51–60) | 32.16 | 9.77 | 15 | 25.88 | 30.55 | 38.01 | 61.53 | <0.05 | <0.05 | <0.05 |
| −12 h (61–70) | 31.32 | 10.12 | 14.33 | 25.39 | 29.45 | 36.05 | 69.37 | <0.05 | <0.05 | <0.05 |
| −6 h (41–50) | 30.96 | 12.47 | 6.81 | 22.99 | 30.18 | 34.8 | 98.55 | <0.05 | <0.05 | <0.05 |
| −6 h (51–60) | 28.86 | 9.42 | 13.21 | 22.65 | 28.15 | 33.72 | 59.69 | <0.05 | <0.05 | <0.05 |
| −6 h (61–70) | 27.69 | 9.13 | 12.53 | 21.93 | 26.92 | 31.2 | 57.25 | <0.05 | <0.05 | <0.05 |
| −3 h (41–50) | 24.92 | 10.19 | 5.27 | 18.74 | 23.29 | 28.83 | 72.29 | <0.05 | <0.05 | <0.05 |
| −3 h (51–60) | 22.94 | 8.34 | 9.2 | 17.23 | 21.84 | 26.14 | 55.78 | <0.05 | <0.05 | <0.05 |
| −3 h (61–70) | 22.94 | 8.34 | 9.2 | 17.23 | 21.84 | 26.14 | 55.78 | <0.05 | <0.05 | <0.05 |
| +3 h (41–50) | 21.74 | 8.07 | 5.95 | 16.68 | 20.11 | 27.2 | 53.37 | <0.05 | <0.05 | <0.05 |
| +3 h (51–60) | 20.27 | 6.77 | 7.22 | 16.21 | 19.4 | 24.61 | 48.49 | <0.05 | <0.05 | <0.05 |
| +3 h (61–70) | 19.08 | 5.57 | 8.7 | 15.36 | 18.54 | 23.1 | 35.01 | 0.288 | <0.05 | <0.05 |
| +6 h (41–50) | 30.82 | 10.64 | 12.08 | 23.61 | 29.59 | 37.14 | 70.51 | <0.05 | <0.05 | <0.05 |
| +6 h (51–60) | 28.72 | 9.26 | 12.8 | 22.73 | 27.48 | 33.47 | 64.19 | <0.05 | <0.05 | <0.05 |
| +6 h (61–70) | 27.02 | 8.32 | 12.03 | 21.41 | 25.51 | 32.72 | 50.88 | 0.07 | <0.05 | <0.05 |
| +12 h (41–50) | 33.91 | 10.36 | 13.13 | 26.86 | 33.03 | 40.56 | 70.34 | 0.097 | 0.079 | <0.05 |
| +12 h (51–60) | 32.55 | 9.52 | 14.37 | 26.52 | 31.29 | 38.36 | 62.32 | <0.05 | <0.05 | <0.05 |
| +12 h (61–70) | 31.1 | 9.01 | 13.77 | 25.68 | 29.42 | 37 | 60.21 | 0.089 | <0.05 | <0.05 |
| +24 h (41–50) | 34.37 | 9.95 | 13.9 | 27.47 | 33.72 | 40.98 | 64.7 | 0.354 | 0.143 | 0.221 |
| +24 h (51–60) | 33.61 | 9.43 | 15.1 | 27.28 | 33.21 | 38.71 | 59.59 | 0.107 | <0.05 | 0.083 |
| +24 h (61–70) | 32.67 | 9.14 | 14.53 | 26.83 | 31.34 | 38.3 | 58.26 | 0.267 | <0.05 | <0.05 |
| +48 h (41–50) | 34.92 | 9.43 | 14.34 | 28.26 | 34.67 | 41.28 | 59.33 | 0.887 | 0.265 | 0.482 |
| +48 h (51–60) | 34.38 | 9.41 | 14.74 | 27.91 | 34.46 | 39.83 | 60.89 | 0.568 | 0.135 | 0.221 |
| +48 h (61–70) | 33.71 | 9.31 | 14.87 | 27.79 | 32.87 | 39.78 | 61.72 | 0.473 | <0.05 | 0.083 |
| −48 h (40–54) | 35.42 | 11.26 | 11.12 | 27.59 | 34.66 | 41.81 | 73.37 | <0.05 | 0.484 | 0.719 |
| −48 h (55–70) | 34.17 | 10.53 | 9.71 | 27.34 | 32.8 | 40.72 | 73.18 | 0.121 | 0.116 | 0.298 |
| −24 h (40–54) | 34.64 | 10.83 | 11.88 | 26.42 | 33.75 | 40.61 | 67.7 | <0.05 | 0.215 | 0.298 |
| −24 h (55–70) | 33.06 | 10.13 | 9.6 | 26.35 | 31.49 | 38.53 | 66.99 | 0.212 | <0.05 | <0.05 |
| −12 h (40–54) | 33.25 | 11.01 | 13.82 | 24.77 | 32.6 | 40.01 | 75.92 | <0.05 | <0.05 | 0.086 |
| −12 h (55–70) | 31.22 | 10.13 | 9.22 | 25.19 | 29.32 | 35.51 | 62.78 | <0.05 | <0.05 | <0.05 |
| −6 h (40–54) | 30.01 | 10.77 | 11.96 | 22.53 | 29.31 | 34.73 | 78.49 | <0.05 | <0.05 | <0.05 |
| −6 h (55–70) | 27.85 | 9.35 | 8.61 | 22.09 | 27.16 | 31.69 | 58.47 | <0.05 | <0.05 | <0.05 |
| −3 h (40–54) | 23.95 | 9.55 | 9.22 | 18.31 | 22.54 | 26.64 | 71.4 | <0.05 | <0.05 | <0.05 |
| −3 h (55–70) | 21.81 | 7.33 | 7.22 | 16.68 | 21.83 | 24.59 | 48.66 | <0.05 | <0.05 | <0.05 |
| +3 h (40–54) | 21.73 | 8.35 | 6.52 | 16.48 | 19.84 | 27.71 | 50.17 | <0.05 | <0.05 | <0.05 |
| +3 h (55–70) | 19.47 | 6.13 | 6.62 | 15.64 | 18.82 | 23.45 | 34.66 | 0.157 | <0.05 | <0.05 |
| +6 h (40–54) | 30.3 | 10.27 | 12.33 | 22.87 | 28.81 | 36.88 | 62.8 | <0.05 | <0.05 | <0.05 |
| +6 h (55–70) | 27.56 | 8.76 | 8.17 | 21.58 | 26.61 | 33.64 | 50.99 | 0.257 | <0.05 | <0.05 |
| +12 h (40–54) | 33.17 | 10 | 13 | 26.9 | 31.96 | 40.43 | 61.35 | 0.201 | <0.05 | <0.05 |
| +12 h (55–70) | 31.24 | 9.35 | 9.21 | 24.6 | 29.76 | 37.15 | 60.81 | 0.351 | <0.05 | <0.05 |
| +24 h (40–54) | 34.08 | 10.12 | 10.87 | 27.66 | 33.45 | 40.57 | 60.79 | 0.373 | 0.095 | 0.167 |
| +24 h (55–70) | 32.72 | 9.52 | 9.65 | 26.97 | 31.57 | 38.57 | 58.34 | 0.62 | <0.05 | <0.05 |
| +48 h (40–54) | 34.7 | 9.94 | 11.21 | 28.1 | 33.81 | 41.28 | 59.99 | 0.955 | 0.212 | 0.602 |
| +48 h (55–70) | 33.75 | 9.72 | 9.93 | 27.36 | 32.75 | 40.06 | 61.47 | 0.825 | 0.053 | 0.167 |





| Mean (%) | SD (%) | Min (%) | 25% | 50% | 75% | Max (%) | SW-Test | Z-Test | KS-Test | |
|---|---|---|---|---|---|---|---|---|---|---|
| Time in Range (TIR) | ||||||||||
| Overall | 79.06 | 10.77 | 38.94 | 72.51 | 81.31 | 86.29 | 98.26 | <0.05 | 0.447 | <0.05 |
| −48 h (40–54) | 78.44 | 11.11 | 24.88 | 72.74 | 80.17 | 85.89 | 99.22 | <0.05 | 0.574 | <0.05 |
| −24 h (40–54) | 77.13 | 11.7 | 31.99 | 71.28 | 79.31 | 85.39 | 98.78 | <0.05 | 0.09 | <0.05 |
| −12 h (40–54) | 74.6 | 12.78 | 34.72 | 68.65 | 76.77 | 83.79 | 99.65 | <0.05 | 0.08 | <0.05 |
| −6 h (40–54) | 70.16 | 13.83 | 29.44 | 65.01 | 70.93 | 79.37 | 99.31 | <0.05 | <0.05 | <0.05 |
| −3 h (40–54) | 67.85 | 14.39 | 18.87 | 59.47 | 67.45 | 77.72 | 98.61 | <0.05 | <0.05 | <0.05 |
| +3 h (40–54) | 66.97 | 14.94 | 11.23 | 49.57 | 67.15 | 77.22 | 92.22 | <0.05 | <0.05 | <0.05 |
| +6 h (40–54) | 69.95 | 15.96 | 8.33 | 49.63 | 71.94 | 84.9 | 96.11 | <0.05 | <0.05 | <0.05 |
| +12 h (40–54) | 74.92 | 13.71 | 4.17 | 63.65 | 76.36 | 83.57 | 97.92 | <0.05 | 0.05 | <0.05 |
| +24 h (40–54) | 76.93 | 11.86 | 10.11 | 77.9 | 80.11 | 85 | 98.96 | <0.05 | 0.064 | <0.05 |
| +48 h (40–54) | 77.98 | 11.78 | 27.26 | 72.64 | 80.62 | 85.44 | 99.03 | <0.05 | 0.343 | 0.609 |
| Time After Range (TAR) | ||||||||||
| Overall | 18.47 | 10.98 | 1.48 | 10.72 | 16.05 | 23.88 | 59.9 | <0.05 | 0.778 | <0.05 |
| −48 h (40–54) | 17.71 | 11.18 | 0 | 10.22 | 15.66 | 22.49 | 71.67 | <0.05 | 0.498 | 0.447 |
| −24 h (40–54) | 17.83 | 11.65 | 0 | 9.25 | 15.58 | 23.08 | 51.11 | <0.05 | 0.581 | 0.525 |
| −12 h (40–54) | 18.5 | 12.38 | 0 | 9.27 | 16.16 | 24.37 | 55.5 | <0.05 | 0.978 | 0.311 |
| −6 h (40–54) | 19.15 | 13.62 | 0 | 8.69 | 16.92 | 27.37 | 64.44 | <0.05 | 0.59 | 0.165 |
| −3 h (40–54) | 13.95 | 13.12 | 0 | 4.43 | 11.6 | 20.47 | 73.61 | <0.05 | <0.05 | <0.05 |
| +3 h (40–54) | 13.03 | 13.11 | 0 | 3.88 | 9.57 | 18.7 | 80.85 | <0.05 | <0.05 | <0.05 |
| +6 h (40–54) | 18.36 | 15.5 | 0 | 5.25 | 13.35 | 23.55 | 87.5 | <0.05 | 0.937 | 0.08 |
| +12 h (40–54) | 17.71 | 13.03 | 0 | 9.15 | 15.23 | 23.66 | 65.97 | <0.05 | 0.08 | 0.054 |
| +24 h (40–54) | 17.78 | 11.71 | 0 | 9.85 | 15.72 | 23.11 | 66.98 | <0.05 | 0.552 | 0.853 |
| +48 h (40–54) | 18.08 | 11.87 | 0.35 | 9.81 | 15.76 | 23.44 | 72.14 | <0.05 | 0.737 | 0.915 |
| Time Below Range (TBR) | ||||||||||
| Overall | 2.47 | 1.9 | 0.18 | 1.16 | 2 | 3.21 | 10.15 | <0.05 | <0.05 | <0.05 |
| −48 h (40–54) | 3.86 | 2.96 | 0.09 | 1.87 | 3.36 | 5 | 20.89 | <0.05 | <0.05 | <0.05 |
| −24 h (40–54) | 5.03 | 3.67 | 0.17 | 2.73 | 4.28 | 6.27 | 23.23 | <0.05 | <0.05 | <0.05 |
| −12 h (40–54) | 6.89 | 4.65 | 0.35 | 4.03 | 5.88 | 8.71 | 30.21 | <0.05 | <0.05 | <0.05 |
| −6 h (40–54) | 10.7 | 6.88 | 0.69 | 8.94 | 9.42 | 12.94 | 44.66 | <0.05 | <0.05 | <0.05 |
| −3 h (40–54) | 18.2 | 10.58 | 5.34 | 13.69 | 19.92 | 25.94 | 77.62 | <0.05 | <0.05 | <0.05 |
| +3 h (40–54) | 20 | 11.17 | 5.56 | 13.77 | 17.87 | 23.99 | 87.5 | <0.05 | <0.05 | <0.05 |
| +6 h (40–54) | 11.69 | 8.62 | 6.79 | 6.79 | 9.98 | 14.94 | 68.74 | <0.05 | <0.05 | <0.05 |
| +12 h (40–54) | 7.37 | 6.51 | 1.48 | 6.89 | 6.29 | 8.72 | 36.08 | <0.05 | <0.05 | <0.05 |
| +24 h (40–54) | 5.29 | 4.69 | 0.69 | 2.76 | 4.99 | 6.31 | 36.08 | <0.05 | <0.05 | <0.05 |
| +48 h (40–54) | 3.94 | 3.12 | 0.1 | 2.1 | 3.07 | 5.06 | 18.5 | <0.05 | <0.05 | <0.05 |
| Standard Deviation (mg/dL) | ||||||||||
| Overall | 45.86 | 10.66 | 23.28 | 38.35 | 44.59 | 51.53 | 81.46 | <0.05 | 0.254 | <0.05 |
| −48 h (40–54) | 44.61 | 11.36 | 21.36 | 36.06 | 42.91 | 50.26 | 98.42 | <0.05 | 0.267 | <0.05 |
| −24 h (40–54) | 44.42 | 12.06 | 18.65 | 34.65 | 42.06 | 50.69 | 94.54 | <0.05 | 0.215 | 0.08 |
| −12 h (40–54) | 44.13 | 12.25 | 19.08 | 35.31 | 41.82 | 50.86 | 96.36 | <0.05 | 0.138 | <0.05 |
| −6 h (40–54) | 43.39 | 10.56 | 19.06 | 36.4 | 41.56 | 48.69 | 88.69 | <0.05 | <0.05 | <0.05 |
| −3 h (40–54) | 38.68 | 13.96 | 7.93 | 34.05 | 37.19 | 44.51 | 86.72 | <0.05 | <0.05 | <0.05 |
| +3 h (40–54) | 43 | 14.09 | 15.06 | 34.59 | 41.54 | 45.49 | 119.2 | <0.05 | <0.05 | <0.05 |
| +6 h (40–54) | 43.12 | 13.15 | 9.93 | 35.42 | 40.49 | 49.54 | 115.05 | <0.05 | <0.05 | <0.05 |
| +12 h (40–54) | 44.95 | 10.56 | 18.89 | 36.5 | 43.23 | 50.3 | 102.62 | <0.05 | 0.443 | 0.254 |
| +24 h (40–54) | 44.95 | 9.56 | 18.89 | 36.5 | 43.23 | 50.3 | 102.62 | <0.05 | 0.443 | 0.254 |
| +48 h (40–54) | 45.13 | 11.62 | 19.55 | 43.88 | 43.88 | 51.16 | 91.42 | <0.05 | 0.521 | 0.853 |
References
- Gregory, G.A.; Robinson, T.I.; Linklater, S.E.; Wang, F.; Colagiuri, S.; de Beaufort, C.; Donaghue, K.C.; Harding, J.L.; Wander, P.L.; Zhang, X.; et al. Global incidence, prevalence, and mortality of type 1 diabetes in 2021 with projection to 2040: A modelling study. Lancet Diabetes Endocrinol. 2022, 10, 741–760. [Google Scholar] [CrossRef] [PubMed]
- Knoll, C.; Schipp, J.; O’Donnell, S.; Wäldchen, M.; Ballhausen, H.; Cleal, B.; Gajewska, K.A.; Raile, K.; Skinner, T.; Braune, K. Quality of life and psychological well-being among children and adolescents with diabetes and their caregivers using open-source automated insulin delivery systems: Findings from a multinational survey. Diabetes Res. Clin. Pract. 2023, 196, 110153. [Google Scholar] [CrossRef] [PubMed]
- Phillip, M.; Nimri, R.; Bergenstal, R.M.; Barnard-Kelly, K.; Danne, T.; Hovorka, R.; Kovatchev, B.P.; Messer, L.H.; Parkin, C.G.; Ambler-Osborn, L.; et al. Consensus Recommendations for the Use of Automated Insulin Delivery Technologies in Clinical Practice. Endocr. Rev. 2023, 44, 254–280. [Google Scholar] [CrossRef] [PubMed]
- Moon, S.J.; Jung, I.; Park, C.Y. Current Advances of Artificial Pancreas Systems: A Comprehensive Review of the Clinical Evidence. Diabetes Metab. J. 2021, 45, 813–839. [Google Scholar] [CrossRef]
- Kovatchev, B.P.; Otto, E.; Cox, D.; Gonder-Frederick, L.; Clarke, W. Evaluation of a new measure of blood glucose variability in diabetes. Diabetes Care 2006, 29, 2433–2438. [Google Scholar] [CrossRef]
- McDonnell, C.M.; Donath, S.M.; Vidmar, S.I.; Werther, G.A.; Cameron, F.J. A novel approach to continuous glucose analysis utilizing glycemic variation. Diabetes Technol. Ther. 2005, 7, 253–263. [Google Scholar] [CrossRef]
- Service, F.J.; Molnar, G.D.; Rosevear, J.W.; Ackerman, E.; Gatewood, L.C.; Taylor, W.F. Mean amplitude of glycemic excursions, a measure of diabetic instability. Diabetes 1970, 19, 644–655. [Google Scholar] [CrossRef]
- Bergenstal, R.M.; Beck, R.W.; Close, K.L.; Grunberger, G.; Sacks, D.B.; Kowalski, A.; Brown, A.S.; Heinemann, L.; Aleppo, G.; Ryan, D.B.; et al. Glucose management indicator (GMI): A new term for estimating A1C from continuous glucose monitoring. Diabetes Care 2018, 41, 2275–2280. [Google Scholar] [CrossRef]
- Bent, B.; Henriquez, M.; Dunn, J. Cgmquantify: Python and R Software Packages for Comprehensive Analysis of Interstitial Glucose and Glycemic Variability from Continuous Glucose Monitor Data. IEEE Open J. Eng. Med. Biol. 2021, 2, 263–266. [Google Scholar] [CrossRef]
- Rawlings, R.A.; Shi, H.; Yuan, L.H.; Brehm, W.; Pop-Busui, R.; Nelson, P.W. Translating glucose variability metrics into the clinic via continuous glucose monitoring: A graphical user interface for diabetes evaluation (CGM-GUIDE ©). Diabetes Technol. Ther. 2011, 13, 1241–1248. [Google Scholar] [CrossRef]
- Attaye, I.; van der Vossen, E.W.; Mendes Bastos, D.N.; Nieuwdorp, M.; Levin, E. Introducing the Continuous Glucose Data Analysis (CGDA) R Package: An Intuitive Package to Analyze Continuous Glucose Monitoring Data. J. Diabetes Sci. Technol. 2022, 16, 783–785. [Google Scholar] [CrossRef] [PubMed]
- Moscardó, V.; Giménez, M.; Oliver, N.; Hill, N.R. Updated Software for Automated Assessment of Glucose Variability and Quality of Glycemic Control in Diabetes. Diabetes Technol. Ther. 2020, 22, 701–708. [Google Scholar] [CrossRef] [PubMed]
- Vigers, T.; Chan, C.L.; Snell-Bergeon, J.; Bjornstad, P.; Zeitler, P.S.; Forlenza, G.; Pyle, L. Cgmanalysis: An R package for descriptive analysis of continuous glucose monitor data. PLoS ONE 2019, 14, e0216851. [Google Scholar] [CrossRef] [PubMed]
- Czerwoniuk, D.; Fendler, W.; Walenciak, L.; Mlynarski, W. GlyCulator: A glycemic variability calculation tool for continuous glucose monitoring data. J. Diabetes Sci. Technol. 2011, 5, 447–451. [Google Scholar] [CrossRef] [PubMed]
- ElSayed, N.A.; Aleppo, G.; Aroda, V.R.; Bannuru, R.R.; Brown, F.M.; Bruemmer, D.; Collins, B.S.; Hilliard, M.E.; Isaacs, D.; Johnson, E.L.; et al. 6. Glycemic Targets: Standards of Care in Diabetes—2023. Diabetes Care 2023, 46, S97–S110. [Google Scholar] [CrossRef]
- Kovatchev, B.; Cobelli, C. Glucose variability: Timing, risk analysis, and relationship to hypoglycemia in diabetes. Diabetes Care 2016, 39, 502–510. [Google Scholar] [CrossRef]
- DeVries, J.H. Glucose variability: Where it is important and how to measure it. Diabetes 2013, 62, 1405. [Google Scholar] [CrossRef]
- OpenAPS Data Commons. Available online: https://openaps.org/outcomes/data-commons/ (accessed on 22 January 2023).
- Ball, M.; Lewis, D. The Open APS Data Commons (OpenAPS + Open Humans). In Sage Bionetworks Global Assembly; Sage Bionetworks: Seattle, WA, USA, 2017. [Google Scholar]
- Greshake Tzovaras, B.; Angrist, M.; Arvai, K.; Dulaney, M.; Estrada-Galiñanes, V.; Gunderson, B.; Head, T.; Lewis, D.; Nov, O.; Shaer, O.; et al. Open Humans: A platform for participant-centered research and personal data exploration. GigaScience 2019, 8, giz076. [Google Scholar] [CrossRef]
- Zafar, A.; Lewis, D.M.; Shahid, A. Long-Term Glucose Forecasting for Open-Source Automated Insulin Delivery Systems: A Machine Learning Study with Real-World Variability Analysis. Healthcare 2023, 11, 779. [Google Scholar] [CrossRef]
- Shahid, A.; Lewis, D.M. Large-Scale Data Analysis for Glucose Variability Outcomes with Open-Source Automated Insulin Delivery Systems. Nutrients 2022, 14, 1906. [Google Scholar] [CrossRef]
- Shahid, A. Programming Scripts for Glucose Variability Analysis Related to Hypoglycemia (HypoGV) 2023. Available online: https://github.com/danamlewis/OpenHumansDataTools/tree/master/bin/GV-Hypoglycemia (accessed on 22 February 2024).
- Wojcicki, J.M. J-index. A new proposition of the assessment of current glucose control in diabetic patients. Horm. Metab. Res. 1995, 27, 41–42. [Google Scholar] [CrossRef] [PubMed]
- Kovatchev, B. Glycemic Variability: Risk Factors, Assessment, and Control. J. Diabetes Sci. Technol. 2019, 13, 627–635. [Google Scholar] [CrossRef] [PubMed]
- Monnier, L.; Wojtusciszyn, A.; Molinari, N.; Colette, C.; Renard, E.; Owens, D. Respective Contributions of Glycemic Variability and Mean Daily Glucose as Predictors of Hypoglycemia in Type 1 Diabetes: Are They Equivalent? Diabetes Care 2020, 43, 821–827. [Google Scholar] [CrossRef] [PubMed]
- Cho, S.H.; Kim, S.; Lee, Y.B.; Jin, S.M.; Hur, K.Y.; Kim, G.; Kim, J.H. Impact of continuous glucose monitoring on glycemic control and its derived metrics in type 1 diabetes: A longitudinal study. Front. Endocrinol. 2023, 14, 1165471. [Google Scholar] [CrossRef]
- Olafsdottir, A.F.; Polonsky, W.; Bolinder, J.; Hirsch, I.B.; Dahlqvist, S.; Wedel, H.; Nyström, T.; Wijkman, M.; Schwarcz, E.; Hellman, J.; et al. A Randomized Clinical Trial of the Effect of Continuous Glucose Monitoring on Nocturnal Hypoglycemia, Daytime Hypoglycemia, Glycemic Variability, and Hypoglycemia Confidence in Persons with Type 1 Diabetes Treated with Multiple Daily Insulin Injections (GOLD-3). Diabetes Technol. Ther. 2018, 20, 274–284. [Google Scholar] [CrossRef]


Disclaimer/Publisher’s Note: The statements, opinions and data contained in all publications are solely those of the individual author(s) and contributor(s) and not of MDPI and/or the editor(s). MDPI and/or the editor(s) disclaim responsibility for any injury to people or property resulting from any ideas, methods, instructions or products referred to in the content. |
© 2024 by the authors. Licensee MDPI, Basel, Switzerland. This article is an open access article distributed under the terms and conditions of the Creative Commons Attribution (CC BY) license (https://creativecommons.org/licenses/by/4.0/).
Share and Cite
Shahid, A.; Lewis, D.M. Impact of Hypoglycemia on Glucose Variability over Time for Individuals with Open-Source Automated Insulin Delivery Systems. Diabetology 2024, 5, 514-536. https://doi.org/10.3390/diabetology5050038
Shahid A, Lewis DM. Impact of Hypoglycemia on Glucose Variability over Time for Individuals with Open-Source Automated Insulin Delivery Systems. Diabetology. 2024; 5(5):514-536. https://doi.org/10.3390/diabetology5050038
Chicago/Turabian StyleShahid, Arsalan, and Dana M. Lewis. 2024. "Impact of Hypoglycemia on Glucose Variability over Time for Individuals with Open-Source Automated Insulin Delivery Systems" Diabetology 5, no. 5: 514-536. https://doi.org/10.3390/diabetology5050038
APA StyleShahid, A., & Lewis, D. M. (2024). Impact of Hypoglycemia on Glucose Variability over Time for Individuals with Open-Source Automated Insulin Delivery Systems. Diabetology, 5(5), 514-536. https://doi.org/10.3390/diabetology5050038

