Next Article in Journal
Optimizing Urban Mobility Through Complex Network Analysis and Big Data from Smart Cards
Previous Article in Journal
A No-Code Educational Platform for Introducing Internet of Things and Its Application to Agricultural Education
 
 
Font Type:
Arial Georgia Verdana
Font Size:
Aa Aa Aa
Line Spacing:
Column Width:
Background:
Review

The Role of IoT in Enhancing Sports Analytics: A Bibliometric Perspective

by
Yuvanshankar Azhagumurugan
1,
Jawahar Sundaram
2,
Zenith Dewamuni
1,
Pritika
1,
Yakub Sebastian
1 and
Bharanidharan Shanmugam
1,*
1
Energy and Resources Institute, Faculty of Science and Technology, Charles Darwin University, Darwin, NT 0810, Australia
2
Department of Statistics and Data Science, Christ University, Bengaluru 560029, India
*
Author to whom correspondence should be addressed.
Submission received: 25 March 2025 / Revised: 6 July 2025 / Accepted: 21 July 2025 / Published: 31 July 2025

Abstract

The use of Internet of Things (IoT) for sports innovation has transformed the way athletes train, compete, and recover in any sports activity. This study performs a bibliometric analysis to examine research trends, collaborations, and publications in the realm of IoT and Sports. Our analysis included 780 Scopus articles and 150 WoS articles published during 2012–2025, and duplicates were removed. We analyzed and visualized the bibliometric data using R version 3.6.1, VOSviewer version 1.6.20, and the bibliometrix library. The study provides insights from a bibliometric analysis, showcasing the allocation of topics, scientific contributions, patterns of co-authorship, prominent authors and their productivity over time, notable terms, key sources, publications with citations, analysis of citations, source-specific citation analysis, yearly publication patterns, and the distribution of research papers. The results indicate that China and India have the leading scientific production in the development of IoT and Sports research, with prominent authors like Anton Umek, Anton Kos, and Emiliano Schena making significant contributions. Wearable technology and wearable sensors are the most trending topics in IoT and Sports, followed by medical sciences and artificial intelligence paradigms. The analysis also emphasizes the importance of open-access journals like ‘Journal of Physics: Conference Series’ and ‘IEEE Access’ for their contributions to IoT and Sports research. Future research directions focus on enhancing effective, lightweight, and efficient wearable devices while implementing technologies like edge computing and lightweight AI in wearable technologies.

1. Introduction

IoT is a paradigm for connecting physical and digital devices that allows networking, sensing, identifying, and computing [1]. In the year 1999, British Technology Pioneer Kevin Ashton coined the term “Internet of Things (IoT)” for supply chain management at Procter & Gamble [2]. However, the definition has changed over the years, and now IoT can be used in diversified fields such as health, agriculture, sports, and transport, to name a few. When smart devices and sensors are connected in an array of networks and process real-time data from their environment through the internet, they form IoT, enabling automated decision-making and remote monitoring across various applications like hospitality, healthcare, industrial automation, and environmental monitoring [3]. In this section, we discuss the term IoT and how it is being used in sports. Statistical information is provided to demonstrate the level of prevalence and integration of IoT technologies in our daily lives. Furthermore, challenges, motivations, objectives, and contributions are outlined, and the structure of this paper is discussed.

1.1. Internet of Things (IoT)

Technology in IoT has become increasingly prevalent in various fields, including sports. It connects businesses and enables the optimization of systems across multiple industries [4]. The global sports technology is anticipated to generate an estimated revenue of $55,140.6 million by 2030, with an expected CAGR of 20.85 from 2024 to 2030 [2]. IoT devices are changing the perception of technology used in sports and empowering key actors like players and coaches to plan and develop strategies based on insights obtained from them. Additionally, these technologies help to address potential injuries among athletes. IoT in sports can be broadly classified into two paradigms: IoT for health/wellness and IoT for strategy development.
To begin with, the application of IoT in sports transforms the way players perceive their health. One can view the required physiological parameters and provide real-time insights by using advancements in wearable technologies [4], such as integrating wearable sensors (like heart rate and blood pressure monitors) into a player’s gear [5] during sports activities while optimizing a player’s performance, ensuring their health.
Secondly, the application of IoT for strategizing leads to a new era in sports analysis [4]. With the help of video analysis coupled with information from IoT devices, analysts and coaches can gain a deeper understanding of players’ movements and sports dynamics [6]. Moreover, IoT applications can be effectively utilized when the weather significantly affects the dynamics of sports (such as cricket). This consolidation of technologies can help analysts and coaches develop new coaching strategies and enhance the player’s specific requirements [7].

1.2. Wearable Sensors for IoT and Sports

Wearable sensors and technologies have shaped how IoT is employed in Sports, allowing athletes’ performance and fitness to be monitored and analyzed [8]. These devices can collect, process, and transmit data, allowing for a comprehensive assessment of someone’s physical and health condition. Data collected from these sources can be used to optimize training plans and improve the performance of the individuals [4]. Incorporating IoT and Sports with wearable technology enables real-time data collection, allowing athletes to receive immediate feedback during training and competition [9]. Various machine learning algorithms, anomaly detection, and predictive analytics can provide insights to analyze the data recorded by these devices, helping to prevent injuries and stress, manage workloads, and personalize training programs [10]. Wearable sensors are used not only to train athletes and assess their performance, but also during sports action, including football, soccer, and cycling [11]. GPS trackers and biomechanical devices provide detailed feedback on an athlete’s performance, including speed, distance, posture, and biomechanics. These data can be utilized by coaches and sports scientists to develop strategies that minimize injury risk [12,13]. Furthermore, ongoing research for wearable sensors is focused on improving data processing methods to allow more precise performance predictions [14,15].
Health monitoring emphasizes the importance of both psychological (e.g., anxiety, stress) and physiological (e.g., blood pressure, heart rate) parameters to enhance the performance of athletes, particularly in sports requiring high accuracy and concentration, like Archery and Cricket [16]. Health-based wearable biosensors like ECGs and accelerometers can be utilized to collect these data to provide insights into their physical and mental well-being [17].

1.3. Motivation and Research Questions

Despite the proliferation in the use of IoT in sports, to the best of our knowledge, no bibliometric studies have been conducted on this. However, bibliometric reviews have been conducted in similar paradigms, like IoT in healthcare [18] and wearable sensors [19]. The main motivation to conduct this bibliometric study is to analyze the current trends in integrating IoT with Sports applications. This setting usually involves players’ coaches and their stakeholders using items in an IoT environment like wearable sensors, video cameras, and tracking devices, similar to the proposed architectures in [20]. The authors recognized a lack of definitive bibliometric analysis of IoT in the proposed setting, prompting them to undertake this study and address the existing literature gap. Critical bibliometric data are identified to facilitate future research on this topic, and the outcomes are expected to highlight potential future research areas like robotics, virtual and augmented reality in sports.
To enhance the understanding of the research, a set of questions have been developed to guide the analysis of the impact of IoT in sports.
1.
What countries are making the most contributions and collaborations to the development of IoT and Sports research?
2.
Which authors contributed the most to this field, and what kind of relationships exist among the researchers?
3.
Among the current trending topics in IoT and Sports, what are the most popular ones?
4.
What are the leading journals in this field?
5.
How are keywords utilized in articles related to one another?
The study is organized into interconnected theme areas, defining its scope and contribution. The research is primarily concerned with integrating and implementing IoT Technology in the sub-category of sports analytics, investigating a research outlook in this field. Methodologically, the study utilizes bibliometric analysis to systematically examine patterns, trends, and advances in scholarly publications related to IoT and Sports from 2012 to 2025. The application of this field extends to sports technology and performance monitoring, focusing on the role of IoT-based tools for advancing athletic performance, training efficiency, and real-time data collection in sports environments.

1.4. Contributions

The rest of the paper is organized as follows: Section 2 describes closely related works in a tabulated format. Section 3 explores the materials and methodologies used to conduct the bibliometric analysis. This section also includes the data collection strategy, integration, and pre-processing of bibliometric data. Section 4 describes all the analyses executed on the bibliometric data, with relevant findings and discussions in Section 5. The research questions that motivated us to conduct this research are answered in Section 6. Finally, the paper concludes by summarizing the key findings along with the future research directions.

2. Review of Closely Related Works

This section describes a comprehensive examination of closely related review articles that use bibliometric analysis to analyze the integration of technology in sports. These articles cover a broad range of topics, including the application of blockchain technology in sports, the use of IoT for healthcare research, the advancement of wearable technology, the integration of AI in sports, and the impact of fitness applications. This section provides an overview of some of the most significant review articles, highlighting their key findings and contributions for understanding the role of technology for the advancement of the sports sector and human health.
Using computational literature review and bibliometric analysis, the authors in [21] explore the use of blockchain technology in sports based on scientific production related to the topic. The authors examined the world of sports to identify the latest technologies with respect to blockchain, with the potential applications of blockchain technology, including athlete training, contract management, data distribution in athlete training, and protection of sports copyright. Moreover, it discusses the future of blockchain technology, beyond its popular conception of application with cryptocurrencies. The conclusion of this article involves a value-generation framework for applications in sports.
A bibliometric analysis methodology is introduced in [18], which incorporates data from seven databases (Scopus, WoS, IEEE, ACM digital library, PubMed, Science Direct, and Google Scholar) with freely available tools like Excel, Publish, and Bibliometrix. The methodology is evaluated using a detailed review of Internet of Medical Things (IoMT) in healthcare, covering research from 2012 to 2022, by analyzing key metrics like publication numbers, citations, collaborative research outputs, and h-index. The application of this methodology in IoMT highlights various research themes, leading countries, and primary areas in healthcare. While the approach effectively describes bibliometric studies, a notable challenge is seen as variability in citation data in different databases. This study provides insights and future research directions, describing the potential of the methodology to uncover collaborative opportunities to guide researchers in this field.
The objective in the bibliometric analysis in [22] is to examine the scientific advances in wearable technologies for healthcare purposes, while identifying future challenges present in this field. The most recent literature related to this topic is extracted from the Scopus Database, in the period ranging from 1991 to 2021. Research has been conducted over two periods: prior to 2013, the literature focused on the design and development of sensors from an engineering perspective. From 2013 onwards, the focus changed to the application of this technology to monitor the health and well-being of people while aligning sustainable development goals wherever possible. The United States has the highest publication rates with 208 articles (contributing around 34.7% of the total literature), with the University of California, Los Angeles showing significant studies in this topic, with 19 articles. Sensors Journal (Switzerland) has the largest number of studies with one of the highest citation rates. The authors showed an analysis of keywords and a pennant chart to recognize the trends in this field of research.
A bibliometric analysis of the utilization of artificial intelligence systems in the sports industry is explored in [23] by examining the publication trends and thematic evolution of related scientific productions from 1984 to 2022, using the Scopus Database. The authors use VOSviewer for graphical representation and SciMAT for evolutionary analysis, highlighting significant trends in this domain. Notably, a substantial increase in AI-related sports publications showed the highest surge in 2021. The year 2020 is marked by the highest number of citations, underscoring the significant impact of research during this period. Furthermore, the focus on “neural networks” suggests that this AI technology has been a central theme in the literature, reflecting its importance in enhancing sports performance. The author concludes by underscoring the importance of bibliometric analysis in identifying trends and future trends in AI-integration for Sports. Despite producing valuable insights, the study acknowledges the limitations related to research methodology and material classification. The use of fitness applications by athletes and the benefits derived from these applications are discussed in [24], which includes improving work-life balance while promoting health among individuals. Using bibliometric analysis methodology, 338 publications from 1973 to 2025 are analyzed, where the research highlights the role of fitness apps in tracking calories, nutrition, setting goals, networking among individuals, and monitoring recovery. The findings suggest that fitness apps are crucial since athletes can manage and enhance their performance by keeping track of the necessary nutrients being consumed in their diet for training and recovery. The study, moreover, underscores the importance of integrating technology like AI in sports to foster sustainable practices and describes fitness apps as essential tools for optimizing the performance of athletes.
Based on the conducted literature review in Table 1, it is evident that there is a need for the integration between IoT and Sports. While IoT technologies are increasingly integrated for various notions in sports, the existing scientific production tends to focus on isolated applications or specific case studies, rather than producing a holistic view. Addressing this gap helps the researchers to analyze the current trends and opportunities, providing a comprehensive review of IoT being harnessed to enhance the sports realm. This gap is fulfilled in this paper via a bibliometric analysis, which examines the existing literature to provide a perspective on the role of IoT in sports.

3. Materials and Methods

3.1. Bibliometric Analysis

Bibliographic data refers to descriptive data or metadata of an article, such as title, author(s), publisher, and other related metadata. Bibliometric analysis relates to the quantitative analysis of bibliographic data by analyzing patterns present in a collection of published works. In this analysis, we focus on creating insights related to scientific production for the implementation of IoT in the sports sector. Figure 1 illustrates the format that is used for conducting the bibliometric analysis and is derived from the figures presented in the paper [25]. As part of the methodology, Generative AI tools, Perplexity, ChatGPT, and Gemini were utilized to support literature synthesis, clarify technical concepts, and enhance the overall presentation of content.

3.2. Data Collection

In this analysis, the data are collected from two major scientific production databases, Scopus and Web of Science (WoS). These two databases are considered as titans of bibliographic information [26]. Scopus and WoS have larger scale coverage of scientific literature, including journals and conferences. While articles from both the databases are closely related, those in Scopus tend to place greater emphasis on social sciences and humanities, whereas those in Web of Science focus more on natural sciences and engineering [27]. The articles are filtered as per the methods mentioned in Appendix A, with the filtering process illustrated in Figure 2. Table 2 presents the keywords used to retrieve publication data from each database for the period spanning 2012 to 2024.

3.3. Data Integration, Cleansing, and Validation

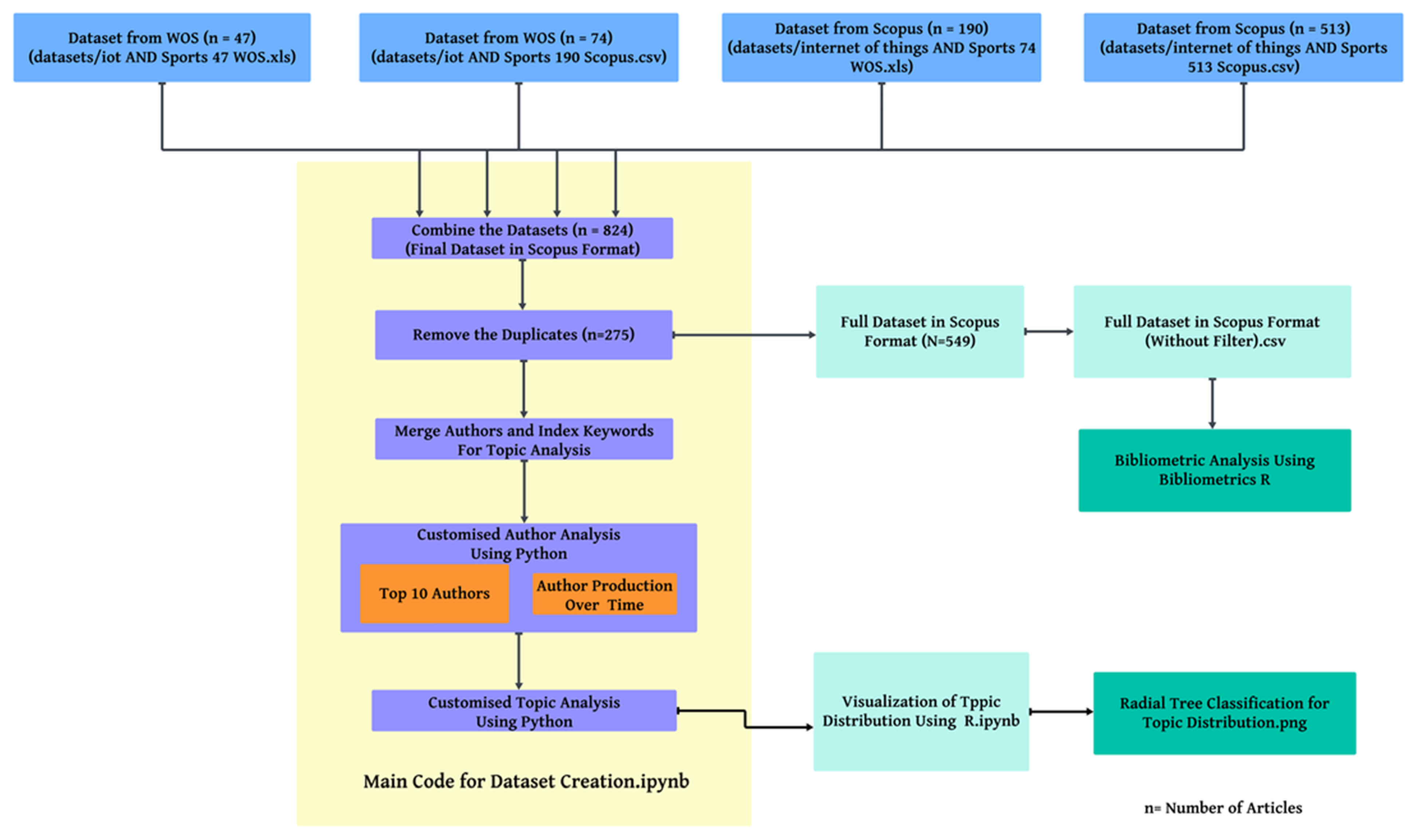
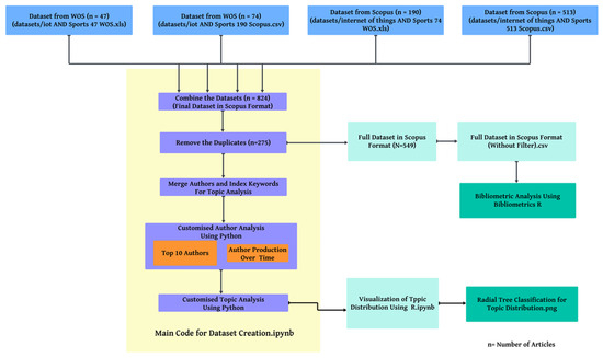
The bibliographic data from Scopus and WoS search results are exported as CSV and XLSX files, respectively. Using customized Python code [28], the search results are combined and saved as a Scopus-formatted set of bibliographic data, i.e., the combined dataset has column names, co-related to the format followed while downloading bibliographic data from Scopus. Duplicates are identified and removed by using titles as reference, resulting in a final dataset of 549 articles for analysis. These data can later be fetched into Bibliometrix Appendix B (An R-based tool) [29] to perform and give out Bibliographic visualizations, and the process of integration is explained in Figure 3.

3.4. Data Analysis

There are various tools available to perform data analysis, like VOSviewer [30], CitNetExplorer, Bibliometrix, CiteSpace, and Sci2 Tool. In this article, we use Bibliometrix, VOSviewer, and a customized Python-based visualization. The customized Python visualization is created in [28] to address an issue with analyzing bibliographic data based on authors in Bibliometrix [31]. Data Integration is performed using Python, as described in the previous subsection, and data analysis is performed on the mentioned integrated data. The data analysis tools used in this bibliometric study are listed in Table 3. The customized Python and R code used for this bibliometric study is available at GitHub as an open repository.

4. Bibliometric Analysis

4.1. Topic Distribution

The topic distribution of papers based on the top 50 Keywords is presented Figure 4. The topics related to IoT are omitted, as they have already been discussed in various papers on IoT impacts in sports. The topic distribution signifies the various areas where IoT plays a vital role in sports. The ‘Application’ category includes topics such as “MEDIA STREAMING”, “MONITORING SYSTEM”, and “VIDEO STREAMING”, which are essential for broadcasting the sports activity, enhancing viewers’ experience, and providing real-time insights to player performance and statistics of the game. Moreover, topics like “SMART CITY” and “SMART HOMES” indicate the integration of IoT in sports with Smart infrastructure systems. The topic distribution also holds the notions related to data processing and analytics. The topics such as “BIG DATA”, “DATA ANALYTICS”, “DATA MINING”, “DATA STREAMS”, “DEEP LEARNING”, and “MACHINE LEARNING” are essential to analyze extensive data generated by IoT devices, sensors, and monitoring devices used in sports. These techniques can provide insights into players’ performance, injury prevention, and strategic decision-making notions. Effective communication and networking are vital for the implementation of IoT in Sports. Topics (fields) such as “5G MOBILE COMMUNICATION SYSTEMS”, “WIRELESS SENSOR NETWORKS”, “WIRELESS COMMUNICATIONS”, and “INTERNET PROTOCOLS” enable absolute data transmission, real-time monitoring, and connectivity between devices in IoT architecture, in environments such as sporting venues, training facilities, and athlete monitoring. Since sensitive and crucial data are handled in IoT systems, the Security and Privacy of these systems are the primary concerns. The fields include areas like “CRYPTOGRAPHY”, “INTRUSION DETECTION”, and “SECURITY SYSTEMS”, which are vital for sustaining the integrity and confidentiality of data and protecting against possible intrusion and cybersecurity threats. Moreover, topics such as “CLOUD COMPUTING”, “EMBEDDED SYSTEMS”, and “INTELLIGENT SYSTEMS” focus on the necessity to produce robust and scalable systems to manage data in IoT sports realms.

4.2. Countries’ Scientific Production

As illustrated in Table 4, the top 10 countries are ranked based on their number of authors contributing to IoT and Sports. The data evidently shows that China leads with 643 contributing authors, followed by India with 203 authors. Among the other major contributors are Malaysia and Italy, where both countries contributed between 160 and 93 authors, respectively. The United States and Japan, both longstanding leaders in technology, contributed 70 and 31 articles, respectively, reflecting their sustained involvement across diverse research areas. Alternatively, Figure 5 represents the global landscape of scientific contributions from IoT and Sports. As a result of the analysis, researchers may be inclined to prioritize articles originating in China, given its ongoing commitment to advancing IoT and Sports-related technologies, positioning the country as a leading force in this field. China’s dominance in scientific output, with 643 publications, underscores its robust national commitment to research. This prominence is fueled by substantial investments in research and development, an extensive network of universities, and strategic global collaborations. The country’s focus on scientific advancement has created an environment conducive to prolific research output across various disciplines. India’s second-place position, with 203 publications, highlights its emerging strength in the global research arena. This growth is supported by India’s large academic infrastructure, particularly in technological fields, and an increasing emphasis on international research partnerships. The significant gap between China and India’s publication numbers reflects the differing scales of investment and research prioritization between the two nations, while also indicating potential areas for growth in India’s research ecosystem.

4.3. Collaboration World Map

Collaboration analysis provides a robust understanding of research collaboration between countries and authors, playing a vital role in bibliometric analysis. Figure 6 illustrates the collaboration undertaken for the application of IoT in sports research, while Table 5 presents the top 10 collaborations in a tabulated format. The highest number of collaborations occurred between China and countries such as Korea, India, and Mongolia, with 9, 4, and 3 collaborations, respectively. An important finding of this study is the global collaboration between authors from different countries, indicating the significant involvement of researchers around the world. These articles, which are often inter-country collaborative, offer nuanced solutions influenced by diverse cultural, social, and economic notions, and can be used by researchers. China can be recognized as an international hub for research in IoT and Sports, due to its extensive international collaborations. The first preference should be given to inter-country articles between Korea and China due to their high volume of collaborative output. However, compared with the overall scientific production in IoT and Sports, the proportion of international collaborations remains relatively low. The data presented in Table 5 highlight China’s prominent role in international scientific collaboration, appearing in eight out of the ten most frequent country partnerships. This underscores China’s strategic investment not only in domestic research output but also in building transnational research linkages. Interestingly, traditional scientific powerhouses such as the United States and major European countries are minimally represented, suggesting a potential shift in global research dynamics toward South–South and intra-Asian collaborations. The presence of collaborations like Saudi Arabia–Pakistan and India–Oman further reinforces this trend, reflecting growing scientific exchanges among developing nations. However, the relatively low frequency values (ranging from 2 to 9) suggest that while the network of collaborators is expanding, the depth and intensity of these partnerships may still be in early developmental stages. These findings signal an evolving landscape in global scientific collaboration, where emerging economies are increasingly active and interconnected in driving knowledge production.

4.4. Co-Authorship Analysis

Th co-authorship collaboration network among authors, as shown in Figure 7, highlights the relationships among authors who contributed at least two articles on IoT and Sports. Thirty-three clusters are recognized that have two or more authors, which indicates frequent collaboration among them. This also includes a high-profile author collaboration between Zhansheng Liu and Wensi Wang with a combined citation count of 93. By analyzing the countries in which the authors collaborate, it is evident that the collaboration represents a diverse international representation, with countries like Italy (e.g., Giuseppe Di Gironimo, Teodorico Caporaso, Stanislao Grazioso), China (e.g., Liu Jin), Tunisia (e.g., Nidhal Hadj Abdallah, Yassine Bouslimani, Raouf Brahim), indicating a global interest in research in IoT and Sports. Although authors from the same clusters come from the same country, various major inter-country collaborations are also significant. A few of such collaborations include China (Ning Jin, Zhanshang Liu, Sun Juntao) with Slovenia (Sašo Tomažič, Anton Umek), and Tunisia (Nidhal Hadj Abdallah, Yassine Bouslimani, Raouf Brahim, Mohsen Ghribi) with Greece (Azeddine Kaddouri, Loannis Stamelos). An analysis of the authors’ areas of expertise reveals that research in IoT and Sports is primarily focused on IoT applications and data analysis.

4.5. Most Relevant Author and Their Production over Time

The graph in Figure 8 highlights the top 20 contributors in the field of IoT and Sports, while Figure 9 displays their publication pattern over time. Anton Umek and Anton Kos stand out as leading researchers, both with 7 publications, 154 citations, and an average of 22 citations per document. Their peak productivity occurred between 2018 and 2020, followed by a noticeable decline in output in subsequent years. Afzaal Hussain and Kashif Zafar are also notable contributors, each with 3 publications, 71 citations, and an average of 23.67 citations per document. They are part of a collaboration cluster comprising 20 researchers. Yufan Wang has made significant contributions with 5 publications and 73 citations, averaging 14.6 citations per document. Wang’s work spans from 2018 to 2024, albeit with intermittent publication patterns. Xiao Zhang emerged as a contributor in 2021 and has remained active through 2024, focusing on recent publications. Other researchers, including Emiliano Schena, Mohd Helmy Abd Wahab, Li Wen Jung, and Massoroni Carlo, have contributed sporadically; their publications primarily concentrated between 2020 and 2023. To evaluate the impact of these researchers, it is vital to consider both citation metrics and publication frequency. The works of Xiao Zhang and Yufan Wang are particularly noteworthy due to their consistent activity in the field, offering valuable insights into current trends in IoT and Sports research. The temporal distribution of authorship presented in the diagram reveals several notable trends in scholarly engagement with the field. A substantial rise in author participation is observed from 2019 onwards, suggesting increased research interest potentially driven by technological advancements or global developments such as the COVID-19 pandemic, which may have heightened attention toward health-monitoring technologies. While a few authors—such as Kos, Anton, and Umek—demonstrate sustained contributions over multiple years, the majority exhibit short publication spans limited to two or three years, indicating either project-specific involvement or limited long-term research continuity. Citation analysis, inferred from the color intensity of the nodes, further reveals that despite the growing number of contributors, a significant portion of the output remains modestly cited, reflecting relatively low research impact or limited visibility. Moreover, the emergence of several authors with recent, singular contributions suggests the entrance of early-career researchers into the field, offering potential for future growth and leadership. Notably, the field does not appear to be dominated by any single high-impact contributor, highlighting its decentralized and collaborative nature. However, the overall dispersion in publication patterns and citation performance may indicate underutilized knowledge networks and a need for more sustained, high-impact collaboration. These observations underscore the evolving, yet fragmented, structure of research development within the domain.

4.6. Most Relevant Words

Figure 10 presents the 25 most frequently occurring keywords in the dataset focused on IoT, sports, and wearable technologies, as outlined in Table 6. “Internet of Things” emerged as the most prevalent keyword with 514 occurrences, followed by sports-related terms. The term “IoT” appeared 557 times across various forms, including “Internet of Things” and “IoT”, highlighting its prominence in the context of wearable technologies. Terms such as “wearable technology”, “wearable devices”, and “wearable sensors” were mentioned 104 times, emphasizing the significant integration of these technologies within IoT, particularly in sports applications. The frequent use of terms like “health”, “physical education”, and “human” underscores the importance of wearable devices in improving sports performance and monitoring health within IoT environments. This analysis indicates that IoT and wearable technologies play a crucial role in the advancement of sports-related health applications. Researchers can utilize these insights by incorporating keywords related to IoT, AI, and health in their database queries to identify more relevant articles in this expanding field. The thematic focus of this analysis connects the role of IoT in sports with data analytics, AI, and health applications. The keyword distribution reveals a strong focus on data-centric methodologies in the reviewed literature. Frequently occurring terms like “Big Data” (39 occurrences), “Data Handling” (32), “Data Acquisition” (26), and “Information Management” (29) underscore the importance of collecting, processing, and managing large-scale datasets. This emphasis on data infrastructure and lifecycle management is crucial for enabling real-time analytics, personalized insights, and scalable systems, particularly in fields with abundant sensor data and user-generated information. The co-occurrence of advanced analytical terms such as “Machine Learning” (37) and “Deep Learning” (39) highlights the field’s reliance on intelligent data analysis techniques for extracting actionable insights and powering predictive models. This convergence of data science and applied technologies suggests a shift towards integrated frameworks where data acquisition, processing, and algorithmic modeling are interdependent, reflecting a broader trend of data-driven decision-making and automation across diverse application domains.

4.7. Word Cloud

The frequency of words in the data set is shown in Figure 11, where visually larger words indicate a higher frequency, providing an overview of the most significant terms. The figure highlights the dominance of “Internet of Things” and “sports”, and they are illustrated in larger text, showing their prevalence in the dataset. Other notable keywords, such as “wearable technology”, and “wearable sensors”, are also present but appear small, reflecting their relatively lower frequency compared with the dominant terms. As a result, the research area of the given dataset (IoT and Sports) is associated with technologies related to wearable sensors and devices, designed to collect data from humans. Additionally, the keywords illustrated are primarily related to athletics and medical sciences, aligning with the practical applications of the research area like “sports medicine”, “health care”, “sports activity”, “athlete”, “healt”’, “humans”, “exercise”, “physical fitness”, and “physical exercise”. Therefore, it is evident that the research area involved in the given dataset focuses on topics pertaining to sports, medicine, and wearable sensors in the IoT environment. Researchers developing solutions for IoT and Sports using wearable sensors may also consider extending their work to applications in medical sciences in the future.

4.8. Word Frequency over Time

Figure 12 shows the top 25 occurrences of the authors’ keywords based on their frequency over time within the dataset, while Figure 13 presents the Keyword Plus occurrence, corresponding to Indexed Keywords. These two graphs clearly demonstrate the growing usage of terms like “Internet of Things”, “IoT”, and “Sports” in recent years, reflecting advances in technology. In the latter part of the observed period, there is a noticeable rise in the use of terms such as “Cloud Computing” and “Big Data”, indicating the integration of these technologies with IoT systems. Additionally, the use of artificial intelligence technologies has increased in IoT and Sports, as evidenced by the keywords “Machine Learning” and “Deep Learning”. Furthermore, the graph shows that these keywords gained momentum around the year 2015, and then started rising after 2020, indicating an increase in interest in integrating these technologies into IoT and Sports. Researchers interested in contributing to this field can consider these incorporation trends to refine their search queries. Researchers can add benefits to their research by examining technologies such as big data, artificial intelligence, cloud computing, and edge computing, which are the latest trends in this field.

4.9. Thematic Map

Figure 14 illustrates the thematic map, based on their development and degree of relevance. It is constructed using the top 720 keywords, and to cluster the terms, the Walktrap Clustering approach has been employed. The intellectual landscapes of research domains are categorized based on their Development Degree (Density) and Relevance Degree (Centrality). The motor themes (top right quadrant) focus on core, well-developed themes such as “sports”, “humans”, “embedded systems”, “wearables”, “bio mechanics”, which signify the usage of embedded systems in human-centric research within sports-related contexts. The basic themes (bottom right quadrant) cluster around wearable technologies, serving as foundational research, as they are found to be broadly relevant across various research areas under IoT and Sports. The niche themes (top left) are specialized yet internally cohesive areas of study. These themes include the biomechanics of “human motions” and technical aspects of “sports equipment mesh generation”. These themes reflect focused areas of expertise and innovation, often motivated by unique technical challenges. Finally, the Emerging and Declining themes (bottom left quadrant) include topics like broader region of “industrial internet of things”, with research areas involving electronic regions such as “Bluetooth low energies”, and software areas (“websites” and “service oriented architecture”). The “industrial internet of things” can be recognized as an emerging area that provides robust solutions to the IoT and Sports world [32]. Similarly, “Bluetooth Low Energy” is recognized as an emerging technology due to its design around low-power consumption, making it ideal for IoT applications requiring energy efficiency [33]. “Websites” is recognized as a declining theme, as IoT applications shift more towards interactive and interconnected systems [34]. Similarly, “Service-oriented Architecture” is recognized as a declining theme, as the IoT architecture system is being replaced by more lightweight and scalable architectures for efficient resource utilization [34].

4.10. Trending Topics

Figure 15 illustrates the trending topics in the given data set, where a considerable attention has been directed to areas such as IoT, healthcare, sports, and wearable technology during the mentioned period. It is evident from the figure that emerging topics in the dataset are in computer simulation, artificial intelligence (neural networks), and sports medicine, with the latest in biomechanics. RFID has been a great topic of discussion throughout the dataset period and plays a vital role in the future of sports industry [35], which are popular for data collection. The analysis highlights the significant focus on IoT and Sports in current research, as evidenced by the larger nodes representing these topics. This suggests a growing interest in integrating IoT technologies with sports applications, potentially to enhance performance monitoring, data collection, and analysis in athletic contexts. The latest trending topic involves sports tourism as evidenced by the term “tourism”. Sports tourism relates to the activity of a travel experience of a visitor to observe a sports activity as a spectator or participate in the sports event. Using keywords as a representation of content, this analysis provides a broad overview of the current landscape of the field, which is pivotal for identifying future research directions in IoT and Sports. Researchers can leverage insights from this analysis and find research gaps and opportunities to enable them to contribute to advancement in this field.

4.11. Factorial Analysis

Figure 16 presents a factorial analysis using multiple correspondence analysis of the top 75 terms from the keywords. The analysis reveals three distinct clusters within the IoT and Sports research domain, providing insight into the current state of the field. Cluster 1 focuses on wearable technology and sports performance monitoring. Key researchers in this cluster include Kos, Anton; Umek, Anton; and Wei, Yu. Cluster 2 centers around AI and machine learning applications in sports. Notable contributors in this cluster are Hussain, Afzaal; Zafar, Kashif; and Baig, Abdul Rauf. Cluster 3 addresses health monitoring and biomedical applications in sports. This cluster involves researchers such as Massaroni, Carlo; Schena, Emiliano; and Formica, Domenico. These clusters highlight the diverse and multidisciplinary nature of IoT and Sports research. The analysis suggests that the cross-disciplinary collaborations and technological integration enhance the efficiency of the research in this field. Researchers can use this information to identify knowledge gaps and target unexplored areas, potentially contributing new insights into the IoT and sports domain.

4.12. Source Relatedness

This section refers to the degree of similarity between the sources based on the bibliographic dataset. Figure 17 illustrates the degree of relatedness between sources based on the number of cited references, where each node represents a source, with the larger nodes indicating more publications. The thickness of the connecting lines is proportional to the degree of association between the journals. This analysis enables researchers to locate articles more effectively and improve the reliability of their references. According to Figure 17, ‘IEEE Access’ forms the center of various sources, majorly “Journal of Physics: Conference Series”, “Advances in Intelligent Systems and Computing”, “Lecture notes of the institute for computer science” and “IEEE Internet of Things Journal”. Similarly, “Wireless Communications and Mobile Computing” forms a center of various other major sources such as “Sensors”, “ACM International Conference Proceeding Series”, and “Computational Intelligence and Neuroscience”. Based on this figure, the main source that has less relatedness compared with other sources includes “Security and Communications Networks” showing that it can contain scientific productions that might be based on niche topics. Researchers can rely heavily on sources like “IEEE Access” and “Wireless Communications and Mobile Computing”, as they serve as central hubs linking to numerous other publications. For accessing unique and niche articles, sources such as “Security and Communications Networks” and “Computer-Aided Design and Applications” are particularly valuable.

4.13. Most Relevant Sources

Figure 18 shows the most relevant journal sources for the articles in the dataset. In the field of IoT and Sports, “Journal of Physics: Conference Series” published the largest number of articles, 21 each. The journal “Wireless Communications and Mobile Computing” follows with 19 publications, 18 publications in “IEEE Access” and “Microprocessors and Microsystems”, demonstrating a significant contribution to the fields of wireless communications, mobile computing, and other multidisciplinary topics. There are 17 publications in “Advances in Intelligent Systems and Computing” and “Computational Intelligence and Neuroscience” demonstrating the importance of our research in areas such as intelligent systems, computer advancements, and microprocessor technologies. Adaptive computing is an emerging field that combines elements of artificial intelligence, machine learning, and dynamic system optimization to create flexible and responsive computational systems. This approach allows systems to adapt their behavior and performance based on changing environmental conditions or user requirements. The growing interest in adaptive computing is evident in its increasing presence in academic publications, particularly in relation to IoT applications. It can be seen in journals such as “Soft Computing” with 13 publications and “IEEE Internet of Things Journal” and “Procedia Computer Science” with 10 publications that adaptive computing and IoT applications are developing in this field. This trend highlights the potential for adaptive computing to enhance the efficiency and functionality of IoT devices and networks, enabling more intelligent and autonomous systems that can respond effectively to real-world challenges and opportunities. In journals such as “Computational Intelligence and Neuroscience”, “Wireless Communications and Mobile Computing”, “Advances in Intelligent Systems and Computing”, “Microprocessors and Microsystems”, and “Soft Computing”, both open-access and subscription-based articles are available, which can explain its large contribution to scientific production when compared with other sources. “IEEE Access” and “Procedia Computer Science” are open-access journals, since all articles are made available for free immediately after publication. Despite being a niche journal in IoT, “IEEE Internet of Things Journal” did not top the list, as it is a subscription-based journal, although individual articles are open access. Researchers interested in publishing or searching for references can use this analysis and figure to gain insight. They can preferably retrieve their articles from these platforms mentioned in the analysis and publish their articles if feasible, except “Computational Intelligence and Neuroscience”, due to its closure in 2024 [36].

4.14. Source Production over Time

A graph highlighting the top 15 sources of IoT and Sports articles is shown in Figure 19. Researchers can use this graph to determine the publication trends in IoT and Sports from the perspective of journal sources and find the necessary articles accordingly. Based on this graph, it is apparent that the journal “Procedia Computer Science” has been publishing IoT and Sports articles since the year 2015, a timeframe that precedes that of other journals. The number of publications in journals and conference proceedings has increased consistently since 2018, with a substantial spike observed in the year 2020. The number of publications in journals such as IEEE Access, Advances in Intelligent Systems and Computing, and IEEE Internet of Things has increased in recent years, indicating an increase in the interest of these journals in the field of IoT and Sports. Additionally, “Journal of Physics: Conference Series” and “Procedia Computer Science” have experienced a substantial increase in publications, with fewer spikes than the previous journals. Furthermore, the arrival of discrete conference proceedings such as “IEEE International Workshop on Metrology for Industry 4.0 and IoT” emphasizes the importance of interdisciplinary and emerging technologies in this field. Based on the trend observed from the analysis, researchers can preferably seek articles from “Computational Intelligence and Neuroscience” and “Journal of Physics: Conference Series”.

4.15. Publication and Citation

According to Figure 20, the number of citations referred by articles from 1985 to 2024 is represented by the black line, while the red line represents the five-year median. It shows a minimal citation activity from 1975 to around 2009, followed by a steady increase in cited references from 2010, peaking dramatically between 2017 and 2019, with nearly 1200 citations. This surge indicates a period of rapid growth and research in the field, driven by widespread adoption of IoT Technologies for sports. Following this peak, a sharp decline in cited references is observed, attributed to the natural lag present for citing newer publications, a potential shift of research within the field of IoT and Sports, similar to the trend observed in other areas of IoT [37]. In conclusion, the analysis underscores the rapid maturation of IoT integration for sports, with significant publications concentrated in the last decade.

4.16. Co-Occurrence of Key Words

As shown in Figure 21, keywords appear in articles in a co-occurrence pattern, occurring at least 15 times among the articles. In addition to highlighting the co-occurrence of the keywords, this analysis illustrates the main topics and other interrelated topics. In this graph, the size of the nodes represents the frequency of occurrences, while the size of the edges between the nodes indicates the frequency of their co-occurrence. A larger node size indicates the most dominant keywords, “Internet of things” and “sports”. In the field of IoT and Sports, sports paradigms such as “physical activity”, “physical education”, “sports industries”, “sports training”, and “sports activity” can be studied. Furthermore, we can find its use in medical topics under the keywords “health care”, “health”, and “physiological model”. There is a correlation between IoT and Sport, as well as research topics related to wearables such as “wearable technology”, “wearable sensors”, and “wearable devices”. In addition, it can be seen that the application of artificial intelligence paradigms like deep learning, machine learning, and data management is being used in the areas of cloud computing and big data. Researchers can use this analysis to explore research gaps in IoT and Sports or to expand existing ones.

4.17. Citation Analysis Based on Articles

Table 7 lists the top 10 articles with the highest citation counts in a particular domain, likely focusing on wearable technology, IoT, and health monitoring. It features four columns: Author(s), Title, Source Title, and Cited By. The article with the most citations (351) is titled “A Deep Learning Approach to On-Node Sensor Data Analytics for Mobile or Wearable Devices”, and it is authored by Ravi, Daniele; Wong, Charence; Lo, Benny; and Yang, Guang-Zhong and published in the IEEE Journal of Biomedical and Health Informatics. The second most cited article, with 171 citations, is “Application of Artificial Intelligence in Wearable Devices: Opportunities and Challenges”, written by Nahavandi, Darius; Alizadehsani, Roohallah; Khosravi, Abbas; and Acharya, U Rajendra and published in Computer Methods and Programs in Biomedicine. The third article, cited 160 times, is “Human Digital Twin for Fitness Management” by Barricelli, Barbara Rita; Casiraghi, Elena; Gliozzo, Jessica; Petrini, Alessandro; and Valtolina, Stefano, appearing in IEEE Access. The other articles discuss topics such as continuous health monitoring with IoT devices, deep learning applications for IoT in healthcare, predictive maintenance in building facilities, indoor safety management systems using digital twin technology, wearable heart rate monitoring devices, wireless potentiostats for mobile chemical sensing, and sports and health big data systems utilizing 5G and IoT. Citation counts range from 69 to 351, highlighting the significant influence and importance of these articles in their fields. The sources include esteemed journals in biomedical engineering, computer science, and sensor technology.

4.18. Source-Wise Citation Analysis

Table 8 displays a ranking of the top 10 academic sources according to their citation counts. Leading the list is IEEE Access with 397 citations, followed by IEEE Journal of Biomedical and Health Informatics, which has 355 citations. In third place is Microprocessors and Microsystems with 299 citations, while Sensors (Switzerland) has accumulated 265 citations. Procedia Computer Science and Computer Communications are nearly tied, with 176 and 174 citations, respectively. Next is Computer Methods and Programs in Biomedicine, with 171 citations, and IEEE Internet of Things Journal, with 163 citations. The ranking concludes with Informatics in Medicine Unlocked at 101 citations and Measurement: Journal of the International Measurement Confederation at 100 citations. These citation numbers indicate how frequently other researchers have cited articles from these sources in their own work, highlighting their impact and significance within the academic community.

4.19. Year-Wise Publication Analysis

Figure 22, titled “Publication Count by Year”, depicts the number of publications from 2012 to 2025. The x-axis denotes the years, while the y-axis indicates the count of publications. From 2012 to 2021, the graph shows a general increase in publications, with a significant peak occurring in 2021 and 2022, both years reaching 116 publications. After 2022, there is a slight decrease in the number of publications. The data for 2024 and 2025 may be projections or incomplete, as these years are in the future. This visual effectively illustrates the trends in publication numbers over time, offering insights into how the publication count has evolved and is anticipated to change in the upcoming years.

4.20. Country-Wise Publication Count

Table 9 displays a ranking of the leading 10 countries according to their publication output in a particular field or topic. China leads the list with an impressive 377 publications, far surpassing the United States, which is in second place with 81 publications. The Czech Republic takes the third position with 42 publications, followed by Spain with 35. Portugal and India contribute 27 and 23 publications, respectively, with Italy closely trailing at 22. Oman and Romania are tied for eighth place, each producing 18 publications. France rounds out the top 10 with 14 publications. These data provide valuable insights into the global distribution of research activity in the specified area, highlighting the countries that are most active in generating and sharing knowledge on this particular subject.

4.21. Top 10 Most Cited Authors

Table 10 presents a ranking of the top 10 most cited authors in a specific field or research area, showcasing their impact and influence. Singh, A., from India, leads the list with 15 documents and 620 citations, demonstrating significant contributions to the field. The ranking includes an equal representation of five authors each from India and China, highlighting the strong research output from these two countries. The data reveal a general trend where authors with more published documents tend to accumulate higher citation counts, although exceptions exist. For instance, Zhang, Y., from China, has fewer documents than Kumar but may have a higher citation count, suggesting that the impact of research is not solely determined by quantity but also by quality and relevance. This ranking provides valuable insights into the leading researchers and their respective countries’ contributions to the field, serving as a useful reference for understanding the current landscape of influential scholarship in this particular area of study.

4.22. Distribution of Papers

Table 11 and Figure 23 illustrates the distribution of research papers across various quality categories. The “Others” category is the largest, encompassing 268 papers. Among the ranked categories, the top quality group (Q1) consists of 111 papers, followed by the second tier (Q2) with 97 papers. The third tier (Q3) includes 36 papers, while the lowest quality group (Q4) comprises 54 papers. These quality groups, ranging from Q1 to Q4, are classified according to the SCImago Journal Rank (SJR) system, with Q1 denoting the highest quality publications. This breakdown sheds light on the quality distribution of the research papers in the dataset, emphasizing the concentration of papers in the higher-quality categories and the notable number of papers that do not fit into the standard ranking system.
Figure 24 presents the distribution of papers across different SJR (SCImago Journal Rank) quartiles. The largest segment, comprising 47.3% of papers, falls under the “Others” category, potentially representing publications in non-ranked journals or those outside the SJR system. Among the ranked papers, Q1 (Quartile 1) journals account for 19.6%, followed closely by Q2 (Quartile 2) at 17.1%. This indicates a significant focus on publishing in higher-impact journals. There is a marked decrease in representation for lower-ranked journals, with Q4 (Quartile 4) accounting for 9.5% and Q3 (Quartile 3) having the smallest share at 6.4%. This distribution suggests a preference for publishing in more prestigious journals, as evidenced by the higher percentages in Q1 and Q2 compared with Q3 and Q4.

5. Findings and Discussions

Our objective is to gain an understanding of the significance of IoT technology in the sports industry. According to the present analysis, IoT technology has significantly enhanced the sports field, highlighting its importance. The increased use of keywords, analysis of publications, and citations suggests an increase in research interest in this area of exploring sports innovation using IoT technologies. With the advancement of technology, this innovation is expected to enhance the sports arena by improving athlete performance, biomechanical analysis, healthcare, and refining the future of this industry. For example, wearable devices such as smart watches and fitness trackers collect real-time data on physiological metrics to enable tailored training programs [38]. Although the benefits of IoT and Sports are significant, various concerns about data privacy may hinder the full potential of its implementations. Maintaining a balance on technology integration and human expertise is essential for sustainability in the sports industry [39,40].
Based on a closer examination of the scientific production of the countries and their collaboration patterns, China emerges as a global leader in the fields of IoT and Sports innovation. Countries like India, Malaysia, the United States of America, and some European nations have also shown a surge in IoT-based sports innovation, confirming the global importance of this field in research. Furthermore, a range of collaborations can be observed between authors from different countries, with China and Korea providing the most collaborations. However, it is evident that there is a low level of interconnectivity among researchers in the field of IoT and Sports in terms of inter-country collaborations, when compared with the total scientific production.
Based on the Relevant Authors and Author Production Over Time analysis, Anton Umek, Anton Kos, and Emiliano Schena are the most prominent researchers in the IoT and Sports domain. Additionally, the collaboration network analysis reveals a well-established pattern of co-authorship among researchers in this field, with these prominent authors acting as central nodes within several collaborative networks.
Analysis of keywords, such as the Most Relevant words and Word Cloud, shows that the terms related to IoT (Internet of Things, IoT, Internet of things technologies) and sports are most prevalent. Furthermore, terms related to wearable technology, such as wearable sensors, appear to be prevalent among the articles, with few instances of the application of artificial intelligence paradigms (Deep Learning, Machine Learning). Other analyses, such as co-occurrences of keywords, demonstrate the relevance of the data. Wearable technologies are therefore positioned as leaders in the field of IoT and Sports. It is noteworthy that the prevalence of keywords in IoT integration for sports has increased, emphasizing its importance as a research area. Based on trend topics analysis, various topics are emerging in IoT and Sports, such as computer simulation and artificial intelligence, with the most recent being biomechanics.
Some key insights are revealed based on the analysis of the “Journal of Physics: Conference Series” producing the largest number of articles, followed by “Wireless Communications and Mobile Computing”. This source is a great option for researchers from the IoT-based Sports field to publish their articles in an open-access journal and provide a fast and cost-effective publication service. Moreover, IEEE-based publishers such as “IEEE Access” and “IEEE Internet of Things Journal” have also shown some considerable contributions, suggesting that the sources that are open-access tend to have more contributions in this field compared with the subscription-based sources.
As a result of these bibliometric analyses, future research avenues in the use of IoT technology for sports innovation have been indicated. The integration of IoT technology for sports innovation offers prospects in the sports field, such as improving athlete performance and training methodologies. In conclusion, these analyses highlight the potential of IoT technologies to revolutionize the future of the sports industry, providing researchers with opportunities to explore and experiment with new ideas.
Due to the massive collection and processing of personal data, the integration of IoT in sports poses serious data privacy challenges. As the data collected contains detailed information of athletes, key concerns arise regarding data breaches, and compliance with regulations such as GDPR [41,42]. Many users lack awareness of how their data are being collected, stored, and shared, which undermines the principle of informed consent [43]. Unauthorized access and cyber threats are possible through proliferating IoT devices. Integrating privacy-by-design with strong security measures such as encryption and multi-factor authentication can reduce the vulnerabilities present in the IoT systems [44,45]. Furthermore, educating users with clear privacy notices can encourage users to manage and control their data.
1.
China leads in scientific output with 643 contributions, accounting for 47.7% among the top 10 countries.
2.
China’s collaboration with Korea, India, Mongolia, Slovenia, the USA, Australia, Norway, and Pakistan occurs 28 times, representing 84.8% among the top 10 collaborating countries.
3.
The keyword “Internet of Things” appears most frequently, with 440 occurrences, making up 27.3% of the top 25 most common keywords.
4.
China also has the highest number of publications, totaling 377, which is 57.3% among the top 10 countries by publication count.
5.
IEEE Access has the highest citation count of 397, which is 18% among the top 10 sources by citation.
6.
The journal paper “A Deep Learning Approach to On-Node Sensor Data Analytics for Mobile or Wearable Devices”, published by the IEEE Journal of Biomedical and Health Informatics, has the highest citation count of 351, representing 27% of the top 10 most cited articles.
7.
The publication count for the years 2021 and 2022 is the highest, with 116 publications, accounting for 37.2% in the year-wise publication analysis.
8.
Author citations include only two countries: India, with 47 documents and a total of 2500 citations, and China, with 36 documents and 2260 citations.
9.
The distribution of papers in the SJR Best Quartile Q1 shows the highest number of papers, totaling 111, which is 37.2% in Quartile journals.

Answers to Research Questions

At the beginning of this article, research questions were formulated with the aim of providing answers based on the conclusions derived from the analysis.
1.
What countries are making the most contributions and collaborations to the development of IoT and Sports research?
China and India stand out as the leading contributors, with the highest number of authors originating from these two countries. Furthermore, as leading contributors to scientific research on IoT integration in sports, China engages in the highest number of international collaborations. The most frequent partnership is between China and South Korea, resulting in nine joint publications, followed by China and India with four collaborative works.
2.
Which authors contributed the most to this field, and what kind of relationships exist among the researchers?
Anton Umek is the most prominent author in the IoT and Sports research domain, with his major contributions concentrated between 2018 and 2020. Anton Kos and Emiliano Schena have also made significant and consistent contributions over time. A global collaboration analysis highlights active partnerships between researchers from various countries, underscoring the value of international networks in advancing IoT and Sports research. Co-authorship and collaboration patterns reveal strong connections among researchers, with key figures like Anton Kos serving as central nodes, and several authors maintaining regular collaborations with specific partners.
3.
Among the current trending topics in IoT and Sports, what are the most popular ones?
Wearable technology and wearable sensors are the main topics trending along with IoT and Sports. Additionally, we can observe a similar trend with artificial intelligence paradigms (Deep Learning, Machine Learning), edge computing, cloud computing, and 5G communication systems. In the paradigm of sports for medical science, such as physical education and biomechanics, there is a significant trend.
4.
What are the leading journals in this field?
The leading sources for publications in IoT and Sports are “Journal of Physics: Conference Series”, “Wireless Communications and Mobile Computing”, “IEEE Access” and “Microprocessors and Microsystems”. This can be explained by their focus on relevant topics, rigorous peer review process and high visibility. Researchers who are interested in acquiring articles on IoT and Sports can obtain them from these journals.
5.
How are the keywords utilized in articles related to one another?
The dominant keywords are related to IoT (Internet of Things, Internet of Things technologies, IoT) and sports. Other dominant keywords are found in the wearables paradigm, such as wearable technology and wearable sensors, as well as topics related to artificial intelligence (Machine Learning and Deep Learning) and medical sciences (Health Care).

6. Limitations of Study

Although this study provides a thorough bibliometric analysis of IoT and Sports, there are a few areas where future research can be enhanced. One key limitation is that only two databases for data collection are Scopus and Web of Science. However, we mitigated this risk by selecting the largest and most relevant database of the IoT realm, which is widely recognized for its extensive coverage of peer-reviewed literature in the field. Notably, IEEE Xplore was not separately queried, as their indexed publication are included within Scopus, reducing redundancy.
Only English-language articles were selected and analyzed, although noteworthy scientific contributions may exist in other languages. However, this limitation is minimized by the fact that the majority of publications are written in English. Moreover, the articles between the years 2013 and 2024 are extracted, and those beyond this period are not considered. Although we made every effort to compile the scientific literature on IoT and Sports, some articles that are relevant to IoT and Sports, such as smart watches, may have been overlooked. Finally, this study focuses solely on academic literature and does not include data from patents or industry reports. Including such sources for future research could provide valuable insights into the practical and economic impact of IoT applications in the sports sector.

7. Conclusions and Future Research Directions

Based on the bibliometric analysis, it is evident that the integration of IoT and Sports opened new opportunities in the sports industry, with researchers contributing around the world. The increasing number of publications, citations, and keyword usage indicates a rise in research interest in this field. The major contributor to IoT and Sports technology is the use of wearable sensors and devices to acquire real-time data and perform analysis on it. Application of lightweight algorithms, edge computing specifically with AI capabilities, are some of the less explored and emerging areas. As technology like wearable technologies evolves, the innovation is expected to enhance the sports industry and experience by improving athletes’ performance, healthcare systems, and refining the future of this industry.

Author Contributions

All authors contributed to the study conception and design. Conceptualization, Y.A., Z.D., and B.S.; methodology, Y.A., B.S., and P.; validation, Y.A., Y.S., and J.S.; formal analysis, Y.A., B.S., Y.S., and J.S.; resources, Z.D., P., and J.S.; writing—original draft preparation, Y.A. and B.S.; writing—review and editing, P., J.S., Y.S., and B.S.; supervision, B.S. and Y.S. The first draft of the manuscript was written by Y.A. and B.S. All authors commented on previous versions of the manuscript. All authors have read and agreed to the current submitted version of the manuscript. All authors have read and agreed to the published version of the manuscript.

Funding

This research received no external funding.

Data Availability Statement

Source files that were used to analyze data are available on Github repository https://github.com/shivamjawahar/IoT-and-Sports (accessed on 7 February 2025).

Acknowledgments

During the preparation of this manuscript, the authors used scispace for the purposes of finding research papers. The authors have reviewed and edited the output and take full responsibility for the content of this publication.

Conflicts of Interest

The authors declare no conflicts of interest.

Appendix A

1.
Visit the Scopus Website in the Browser.
2.
For this study, we selected “keywords” criteria under “search within” drop down, to filter the relevant articles and filter the time range to filter the most recent articles.
3.
Enter the required keywords in the search bar.
Figure A1. Article search.
Figure A1. Article search.
Iot 06 00043 g0a1
Figure A2. Search year.
Figure A2. Search year.
Iot 06 00043 g0a2
Similarly, follow the same procedure for searching the WOS database, as illustrated in Figure A3.
Figure A3. WOS database.
Figure A3. WOS database.
Iot 06 00043 g0a3

Appendix B. Data Analysis

Setting Bibliometrix
1.
Download and install R Package (https://cran.r-project.org). (accessed on 30 January 2025)
2.
Install the Bibliometrix Library by opening R console and writing the com-mand “install.packages(“bibliometrix”)” in Command Prompt.
3.
After Installation, use commands the Bibliometrix R package (version 3.6.1), developed by Massimo Aria at the University of Naples Federico II, Naples, Italy. The software was accessed and executed using the commands “library(bibliometrix);” and “biblioshiny();” to run the Bibliometrix software.
4.
An interface (Similar to the figure) is displayed.
5.
Load the dataset (in CSV format).
6.
Run required analysis found in Navbar (Left side) and use the options button to adjust the settings of the analysis. Add each analysis to the report and download the analysis results.
Setting up VOSviewer:
1.
Download and install VOSviewer (accessed on 10 January 2025). https://www.vosviewer.com/download.
2.
To perform analysis using VOSviewer, follow these steps.
3.
Press ‘Create’ button and check ‘Create a Map based on Bibliometric Data’.
4.
Select ‘Read Data from Bibliometrix data files’ and select the appropriate format (since we created and integrated in Scopus format, we select ‘Scopus’ type).
5.
Select ‘Load the file’ and select the file for the analysis.
6.
Choose the required analysis option and Select ‘Finish’.
7.
The analysis can be displayed in three different formats: Network, Overlay, and Density Visualization. These results can be downloaded or taken as screenshots.
Figure A4. VOS viewer settings.
Figure A4. VOS viewer settings.
Iot 06 00043 g0a4
Figure A5. Map Creation.
Figure A5. Map Creation.
Iot 06 00043 g0a5
Figure A6. Map Creation—Scopus.
Figure A6. Map Creation—Scopus.
Iot 06 00043 g0a6
Figure A7. Final—Map Creation.
Figure A7. Final—Map Creation.
Iot 06 00043 g0a7

References

  1. Nguyen, T.; Nguyen, H.; Nguyen Gia, T. Exploring the integration of edge computing and blockchain IoT: Principles, architectures, security, and applications. J. Netw. Comput. Appl. 2024, 226, 103884. [Google Scholar] [CrossRef]
  2. Sports Technology Market Size & Outlook, 2030. Available online: https://www.grandviewresearch.com/horizon/outlook/sports-technology-market-size/global (accessed on 11 June 2024).
  3. Das, L.; Kumar, D.; Kumar, S.; Bhargava, D.; Hazarika, D.; Tripathi, N. Sensor-driven Smart Environments: Enabling Technologies for IoT Applications. In Proceedings of the 2024 International Conference on Communication, Computer Sciences and Engineering (IC3SE), Gautam Buddha Nagar, India, 9–11 May 2024; pp. 1706–1713. [Google Scholar] [CrossRef]
  4. Passos, J.; Lopes, S.I.; Clemente, F.M.; Moreira, P.M.; Rico-González, M.; Bezerra, P.; Rodrigues, L.P. Wearables and Internet of Things (IoT) Technologies for Fitness Assessment: A Systematic Review. Sensors 2021, 21, 5418. [Google Scholar] [CrossRef] [PubMed]
  5. Ahmad, W.N.W.; Adib, M.A.H.M.; Txi, M.R.S. Enhanced the anxiety monitoring system among athletes with IoT for sports performance: A review. J. Phys. Educ. Sport 2022, 11, 2700–2707. [Google Scholar] [CrossRef]
  6. Jha, D.; Rauniyar, A.; Johansen, H.D.; Johansen, D.; Riegler, M.A.; Halvorsen, P.; Bagci, U. Video Analytics in Elite Soccer: A Distributed Computing Perspective. In Proceedings of the 2022 IEEE 12th Sensor Array and Multichannel Signal Processing Workshop (SAM), Trondheim, Norway, 20–23 June 2022; pp. 221–225. [Google Scholar] [CrossRef]
  7. Benkhedim, O.; Layadi, I. Impact of Information Technology on Developing Leadership Skills of Sports Coaches. Sustain. Sport. Sci. J. 2025, 3, 191. [Google Scholar] [CrossRef]
  8. De Fazio, R.; Mastronardi, V.M.; De Vittorio, M.; Visconti, P. Wearable Sensors and Smart Devices to Monitor Rehabilitation Parameters and Sports Performance: An Overview. Sensors 2023, 23, 1856. [Google Scholar] [CrossRef]
  9. Li, F.; Martínez, O.S.; Aiswarya, R.S. Internet of things-based smart wearable system to monitor sports person health. Technol. Health Care 2021, 29, 1249–1262. [Google Scholar] [CrossRef]
  10. Jin, C.Y. A review of AI Technologies for Wearable Devices. IOP Conf. Ser. Mater. Sci. Eng. 2019, 688, 044072. [Google Scholar] [CrossRef]
  11. Eitzen, I.; Renberg, J.; Færevik, H. The Use of Wearable Sensor Technology to Detect Shock Impacts in Sports and Occupational Settings: A Scoping Review. Sensors 2021, 21, 4962. [Google Scholar] [CrossRef]
  12. Li, R.T.; Kling, S.R.; Salata, M.J.; Cupp, S.A.; Sheehan, J.; Voos, J.E. Wearable Performance Devices in Sports Medicine. Sport. Health 2015, 8, 74–78. [Google Scholar] [CrossRef]
  13. Kovoor, M.; Durairaj, M.; Karyakarte, M.S.; Hussain, M.Z.; Ashraf, M.; Maguluri, L.P. Sensor-enhanced wearables and automated analytics for injury prevention in sports. Meas. Sensors 2024, 32, 101054. [Google Scholar] [CrossRef]
  14. White, M.; De Lazzari, B.; Bezodis, N.; Camomilla, V. Wearable Sensors for Athletic Performance: A Comparison of Discrete and Continuous Feature-Extraction Methods for Prediction Models. Mathematics 2024, 12, 1853. [Google Scholar] [CrossRef]
  15. Ray, P.P. Generic Internet of Things architecture for smart sports. In Proceedings of the 2015 International Conference on Control, Instrumentation, Communication and Computational Technologies (ICCICCT), Kumaracoil, India, 18–19 December 2015; pp. 405–410. [Google Scholar] [CrossRef]
  16. Bornand, C.; Güsewell, A.; Staderini, E.; Patra, J. Sport and Technology: The Case of Archery. In Proceedings of the 2013 Humaine Association Conference on Affective Computing and Intelligent Interaction, Geneva, Switzerland, 2–5 September 2013; pp. 715–716. [Google Scholar]
  17. Wan Ahmad, W.N.; Mohd Adib, M.A.H.; Ahmad, Z.; Mohd Zaihidee, F.; Sut Txi, M.R. Integration of the Health Monitoring System with IoT Application in Sports Technology: A Review. J. Kejuruter. 2022, 5, 101–109. [Google Scholar] [CrossRef]
  18. Ullah, R.; Asghar, I.; Griffiths, M.G. An Integrated Methodology for Bibliometric Analysis: A Case Study of Internet of Things in Healthcare Applications. Sensors 2023, 23, 67. [Google Scholar] [CrossRef]
  19. Azizan, A.; Ahmed, W.; Razak, A.H.A. Sensing health: A bibliometric analysis of wearable sensors in healthcare. Health Technol. 2024, 14, 15–34. [Google Scholar] [CrossRef]
  20. Mamdiwar, S.D.; R, A.; Shakruwala, Z.; Chadha, U.; Srinivasan, K.; Chang, C.Y. Recent Advances on IoT-Assisted Wearable Sensor Systems for Healthcare Monitoring. Biosensors 2021, 11, 372. [Google Scholar] [CrossRef]
  21. Agbozo, E.; Hayawi, W. A Bibliometric Overview of Blockchain Technology in Sports. Facta Univ. Ser. Electron. Energetics 2024, 37, 157–168. [Google Scholar] [CrossRef]
  22. de-la-Fuente-Robles, Y.-M.; Ricoy-Cano, A.-J.; Albín-Rodríguez, A.-P.; López-Ruiz, J.L.; Espinilla-Estévez, M. Past, Present and Future of Research on Wearable Technologies for Healthcare: A Bibliometric Analysis Using Scopus. Sensors 2022, 22, 8599. [Google Scholar] [CrossRef]
  23. Sofyan, D.; Abdullah, K.H.; Hammood, W.A.; Roslan, M. Evaluative Bibliometrics of Artificial Intelligence Publications in the Sports Industry. J. Sports Sci. 2022, 1, 1–16. [Google Scholar]
  24. Khan, S.A.; Khatri, B.; Saxena, C.; Arora, S. Usage of Fitness Applications by the Sports People: A Bibliometric Analysis. In Recent Advancements in Artificial Intelligence; Nayak, R., Mittal, N., Kumar, M., Polkowski, Z., Khunteta, A., Eds.; Springer Nature Singapore: Singapore, 2024; pp. 329–342. [Google Scholar]
  25. Dewamuni, Z.; Shanmugam, B.; Azam, S.; Thennadil, S. Bibliometric Analysis of IoT Lightweight Cryptography. Information 2023, 14, 635. [Google Scholar] [CrossRef]
  26. Pranckutė, R. Web of Science (WoS) and Scopus: The Titans of Bibliographic Information in Today’s Academic World. Publications 2021, 9, 12. [Google Scholar] [CrossRef]
  27. Archambault, É.; Campbell, D.; Gingras, Y.; Lariviere, V. Comparing Bibliometric Statistics Obtained from the Web of Science and Scopus. J. Am. Soc. Inf. Sci. Technol. 2009, 60, 1320–1326. [Google Scholar] [CrossRef]
  28. Iot-and-Sports-Analysis. Available online: https://github.com/7uv4n/iot-and-sports-analysis-final (accessed on 11 June 2024).
  29. Bibliometrix-Home. Available online: https://www.bibliometrix.org/home (accessed on 11 June 2024).
  30. VOSviewer-Visualizing Scientific Landscapes. Available online: https://www.vosviewer.com (accessed on 11 June 2024).
  31. Tang, L.; Walsh, J.P. Bibliometric fingerprints: Name disambiguation based on approximate structure equivalence of cognitive maps. Scientometrics 2010, 84, 763–784. [Google Scholar] [CrossRef]
  32. Matthew, N.O.S.; Yonghui, W.; Suxia, C.; Sarhan, M.M. The industrial internet of things. Int. J. Adv. Sci. Res. Eng. (IJASRE) 2017, 3, 1–5. [Google Scholar] [CrossRef]
  33. Ritesh, K.V.; Manolova, A.; Nenova, M. Abridgment of bluetooth low energy (BLE) standard and its numerous susceptibilities for Internet of Things and its applications. In Proceedings of the 2017 IEEE International Conference on Microwaves, Antennas, Communications and Electronic Systems (COMCAS), Tel-Aviv, Israel, 13–15 November 2017; pp. 1–5. [Google Scholar] [CrossRef]
  34. Zhang, W.E.; Sheng, Q.Z.; Mahmood, A.; Tran, D.H.; Zaib, M.; Hamad, S.A.; Aljubairy, A.; Alhazmi, A.A.F.; Sagar, S.; Ma, C. The 10 Research Topics in the Internet of Things. In Proceedings of the 2020 IEEE 6th International Conference on Collaboration and Internet Computing (CIC), Atlanta, GA, USA, 1–3 December 2020; pp. 34–43. [Google Scholar] [CrossRef]
  35. Phatak, A.A.; Wieland, F.-G.; Vempala, K.; Volkmar, F.; Memmert, D. Artificial Intelligence Based Body Sensor Network Framework—Narrative Review: Proposing an End-to-End Framework using Wearable Sensors, Real-Time Location Systems and Artificial Intelligence/Machine Learning Algorithms for Data Collection, Data Mining and Knowledge Discovery in Sports and Healthcare. Sports Med. Open 2021, 7, 79. [Google Scholar] [CrossRef]
  36. Computational Intelligence and Neuroscience. Available online: https://onlinelibrary.wiley.com/journal/8483 (accessed on 11 June 2024).
  37. Ting, Y.; Liu, X.; Yang, R. A Review of Applications and Challenges of IoT in Sports. In Proceedings of the 2nd International Conference on Smart City and Systems Engineering (ICSCSE), Changsha, China, 11–12 November 2017; Springer: Berlin/Heidelberg, Germany, 2018; pp. 351–358. [Google Scholar] [CrossRef]
  38. Raman, R.; Kaul, M.; Meenakshi, R.; Jayaprakash, S.; Devi, D.R.; Murugan, S. IoT Applications in Sports and Fitness: Enhancing Performance Monitoring and Training. In Proceedings of the 2023 Second International Conference On Smart Technologies For Smart Nation (SmartTechCon), Singapore, 18–19 August 2023; pp. 137–141. [Google Scholar] [CrossRef]
  39. Frevel, N.; Beiderbeck, D.; Schmidt, S.L. The impact of technology on sports—A prospective study. Technol. Forecast. Soc. Change 2022, 182, 121838. [Google Scholar] [CrossRef]
  40. Nae, C. The Intersection of Sports with Technological Evolution. Marathon 2024, 16, 37–45. Available online: https://ideas.repec.org/a/rom/marath/v16y2024i1p37-45.html (accessed on 11 June 2024). [CrossRef]
  41. Tokas, S.; Erdogan, G.; Stølen, K. Privacy-Aware IoT: State-of-the-Art and Challenges. In Proceedings of the 9th International Conference on Information Systems Security and Privacy (ICISSP 2023), Lisbon, Portugal, 22–24 February 2023; pp. 450–461. [Google Scholar]
  42. Pinto, G.P.; Prazeres, C. Data Privacy in the Internet of Things: A Perspective of Personal Data Store-Based Approaches. J. Cybersecur. Priv. 2023, 5, 25. [Google Scholar] [CrossRef]
  43. Tokas, S.; Erdogan, G. A Need for Privacy-Assistive Technology in Notice and Consent Paradigm in IoT. In Digital Sovereignty in Cyber Security: New Challenges in Future Vision; Skarmeta, A., Canavese, D., Lioy, A., Matheu, S., Eds.; Springer Nature Switzerland: Cham, Switzerland, 2023; pp. 35–49. [Google Scholar]
  44. Bhamare, H.; Vidhate, D.A.; Padiya, P. Privacy And Security Issues In IoT Systems. Nanotechnol. Perceptions 2024, 1352–1365. [Google Scholar] [CrossRef]
  45. Technology That Changed Us: The 1990s, from WorldWideWeb to Google. Available online: https://www.zdnet.com/article/technology-that-changed-us-the-1990s (accessed on 11 June 2024).
Figure 1. Bibliometric analysis methodology.
Figure 1. Bibliometric analysis methodology.
Iot 06 00043 g001
Figure 2. PRISMA chart for filtering process.
Figure 2. PRISMA chart for filtering process.
Iot 06 00043 g002
Figure 3. Data Integration and Analysis Methodology.
Figure 3. Data Integration and Analysis Methodology.
Iot 06 00043 g003
Figure 4. Topic Distribution (based on top 50 Keywords) in IoT and Sports.
Figure 4. Topic Distribution (based on top 50 Keywords) in IoT and Sports.
Iot 06 00043 g004
Figure 5. Countries’ scientific production.
Figure 5. Countries’ scientific production.
Iot 06 00043 g005
Figure 6. Country collaboration map.
Figure 6. Country collaboration map.
Iot 06 00043 g006
Figure 7. Collaboration network.
Figure 7. Collaboration network.
Iot 06 00043 g007
Figure 8. Top 20 most contributing authors.
Figure 8. Top 20 most contributing authors.
Iot 06 00043 g008
Figure 9. Top 10 authors’ production over time.
Figure 9. Top 10 authors’ production over time.
Iot 06 00043 g009
Figure 10. Top 25 frequency of keywords.
Figure 10. Top 25 frequency of keywords.
Iot 06 00043 g010
Figure 11. Word cloud.
Figure 11. Word cloud.
Iot 06 00043 g011
Figure 12. Top 25 authors’ keywords.
Figure 12. Top 25 authors’ keywords.
Iot 06 00043 g012
Figure 13. Top 25 indexed keywords.
Figure 13. Top 25 indexed keywords.
Iot 06 00043 g013
Figure 14. Thematic map.
Figure 14. Thematic map.
Iot 06 00043 g014
Figure 15. Trending topics.
Figure 15. Trending topics.
Iot 06 00043 g015
Figure 16. Factorial analysis.
Figure 16. Factorial analysis.
Iot 06 00043 g016
Figure 17. Source relatedness.
Figure 17. Source relatedness.
Iot 06 00043 g017
Figure 18. Most relevant sources.
Figure 18. Most relevant sources.
Iot 06 00043 g018
Figure 19. Source production over time.
Figure 19. Source production over time.
Iot 06 00043 g019
Figure 20. Publication and citation.
Figure 20. Publication and citation.
Iot 06 00043 g020
Figure 21. Co-occurrence of keywords.
Figure 21. Co-occurrence of keywords.
Iot 06 00043 g021
Figure 22. Year-wise Publication Analysis.
Figure 22. Year-wise Publication Analysis.
Iot 06 00043 g022
Figure 23. Distribution of papers by SJR quartile.
Figure 23. Distribution of papers by SJR quartile.
Iot 06 00043 g023
Figure 24. Paper distribution by SJR quartile.
Figure 24. Paper distribution by SJR quartile.
Iot 06 00043 g024
Table 1. Summary of Existing Work.
Table 1. Summary of Existing Work.
Related WorkYearJournal/ConferenceFocus
[21]2024Journal: Facta Universitatis, Series: Electronics and EnergeticsFocuses on Bibliometric analysis of Blockchain Technology in the sports industry
[18]2023Journal: MDPI SensorsExplores an integrated methodology of bibliometric analysis with a case study of Internet of Things in Healthcare Applications
[22]2022Journal: MDPI SensorsBibliometric analysis of Wearable Technologies for Healthcare
[23]2022Journal: Nusantara Journal of Sports ScienceBibliometric analysis of AI-based publications in the sports industry
[24]2024Conference: Recent Advancements in Artificial Intelligence Proceedings of ICRAAI 2023Bibliometric analysis on the usage of fitness applications by people in sports
Table 2. Search Terms and Number of Results.
Table 2. Search Terms and Number of Results.
Search Key TermsDatabaseNumber of Results
‘iot’ AND ‘sports’WOS47
‘iot’ AND ‘sports’Scopus74
‘internet of things’ AND ‘sports’WOS190
‘internet of things’ AND ‘sports’Scopus513
Table 3. Analysis Tools and Analyses performed.
Table 3. Analysis Tools and Analyses performed.
Data Analysis ToolSubtopicFigures
BibliometrixCountries Scientific ProductionSection 4.2, Figure 5
Collaboration World MapSection 4.3, Figure 6
Most Relevant WordsSection 4.6, Figure 10
Word CloudSection 4.7
Word Frequency Over TimeSection 4.8, Figures 12 and 13
Thematic MapSection 4.9, Figure 14
Trend TopicsSection 4.10, Figure 15
Factorial AnalysisSection 4.11, Figure 16
Most Relevant SourcesSection 4.13, Figure 18
Source Production Over TimeSection 4.14, Figure 19
Publication and CitationSection 4.15, Figure 20
VosViewerCo-Authorship AnalysisSection 4.4, Figure 7
Source RelatednessSection 4.12, Figure 17
Co-occurrence of KeywordsSection 4.16, Figure 21
Customized Python CodeMost Relevant Authors and their Production Over TimeSection 4.5, Figures 8 and 9
Customized R CodeTopic DistributionSection 4.1, Figure 4
Table 4. Top 10 Countries Based on Scientific Production.
Table 4. Top 10 Countries Based on Scientific Production.
RegionFrequency
China643
India203
Malaysia160
Italy93
USA70
South Korea40
Portugal39
Indonesia38
Australia31
Japan31
Table 5. Top 10 Collaborators by Country.
Table 5. Top 10 Collaborators by Country.
FromToValue
ChinaKorea9
ChinaIndia4
ChinaMongolia3
ChinaSlovenia3
ChinaUSA3
Saudi ArabiaPakistan3
ChinaAustralia2
ChinaNorway2
ChinaPakistan2
IndiaOman2
Table 6. Top 25 Most Recurring Keywords.
Table 6. Top 25 Most Recurring Keywords.
WordsOccurrences
Internet of Things440
Sports390
Internet of Things Technologies53
Wearable Technology50
Human49
Big Data39
Deep Learning39
Internet of Things (IoT)39
Wearable Sensors39
Machine Learning37
Internet36
Students35
Health34
Data Handling32
Performance32
Information Management29
Article28
Humans28
Physical Education28
Sport27
Sports Trainings27
Data Acquisition26
Wearable Devices25
Artificial Intelligence24
IoT24
Table 7. Top 10 Most Cited Articles.
Table 7. Top 10 Most Cited Articles.
Author(s)Scopus ID(s)TitleSource TitleCitation
Daniele Ravi; Charence Wong; Benny Lo; Guang-Zhong Yang57201696886; 7404953598; 15834859900; 55539304100A Deep Learning Approach to On-Node Sensor Data Analytics for Mobile or Wearable DevicesIEEE Journal of Biomedical and Health Informatics351
Darius Nahavandi; Roohallah Alizadehsani; Abbas Khosravi; U Rajendra Acharya57063282400; 55328861400; 56234594800; 7004510847Application of Artificial Intelligence in Wearable Devices: Opportunities and ChallengesComputer Methods and Programs in Biomedicine171
Barbara Rita Barricelli; Elena Casiraghi; Jessica Gliozzo; Alessandro Petrini; Stefano Valtolina24765845100; 8935973600; 57204172389; 57190442939; 8730617200Human Digital Twin for Fitness ManagementIEEE Access160
Huifeng Wang; Seifedine Nimer Kadry; Ebin Deni Raj56330372900; 55906598300; 56565425300Continuous Health Monitoring of Sportsperson Using IoT Devices Based Wearable TechnologyComputer Communications116
Hamidreza Bolhasani; Maryam Mohseni; Amir Masoud Rahmani57204122155; 57222463958; 57204588830Deep Learning Applications for IoT in Health Care: A Systematic ReviewInformatics in Medicine Unlocked101
Yassine Bouabdallaoui; Zoubeir Lafhaj; Pascal Yim; Laure Ducoulombier; Belkacem Bennadji57219207635; 6508004741; 57219208165; 57188978758; 57219209730Predictive Maintenance in Building Facilities: A Machine Learning-Based ApproachSensors (Switzerland)91
Zhansheng Liu; Anshan Zhang; Wensi Wang57191688199; 57213149153; 36191278700A Framework for an Indoor Safety Management System Based on Digital TwinSensors (Switzerland)86
Ningning Xiao; Wei Yu; Xu Han56704475600; 57217205398; 57217199190Wearable Heart Rate Monitoring Intelligent Sports Bracelet Based on Internet of ThingsMeasurement83
Matthew D. Steinberg; Petar Kassal; Irena Kereković; Ivana Murković Steinberg55432391500; 55744221200; 15755865600; 7006908797A Wireless Potentiostat for Mobile Chemical Sensing and BiosensingTalanta70
Kai Zhan57219928563Sports and Health Big Data System Based on 5G Network and Internet of Things SystemMicroprocessors and Microsystems69
Table 8. Top 10 Sources by Citations.
Table 8. Top 10 Sources by Citations.
Source TitleSum of Cited By
IEEE Access397
IEEE Journal of Biomedical and Health Informatics355
Microprocessors and Microsystems299
Sensors (Switzerland)265
Procedia Computer Science176
Computer Communications174
Computer Methods and Programs in Biomedicine171
IEEE Internet of Things Journal163
Informatics in Medicine Unlocked101
Measurement: Journal of the International Measurement Confederation100
Table 9. Top 10 Countries by Publication Count.
Table 9. Top 10 Countries by Publication Count.
CountryPublication Count
China377
USA81
Czech Republic42
Spain35
Portugal27
India23
Italy22
Oman18
Romania18
France14
Table 10. Top 10 Most Cited Authors.
Table 10. Top 10 Most Cited Authors.
RankAuthor NameCountryDocumentsCitations
1Singh, A.India15620
2Kumar, A.India12580
3Zhang, Y.China10540
4Sharma, R.India9500
5Li, X.China8470
6Chen, H.China7450
7Wang, M.China6430
8Gupta, P.India6410
9Das, S.India5390
10Zhao, L.China5370
Table 11. Distribution of Papers.
Table 11. Distribution of Papers.
SJR Best QuartileNumber of Papers
Others268
Q1111
Q297
Q336
Q454
Disclaimer/Publisher’s Note: The statements, opinions and data contained in all publications are solely those of the individual author(s) and contributor(s) and not of MDPI and/or the editor(s). MDPI and/or the editor(s) disclaim responsibility for any injury to people or property resulting from any ideas, methods, instructions or products referred to in the content.

Share and Cite

MDPI and ACS Style

Azhagumurugan, Y.; Sundaram, J.; Dewamuni, Z.; Pritika; Sebastian, Y.; Shanmugam, B. The Role of IoT in Enhancing Sports Analytics: A Bibliometric Perspective. IoT 2025, 6, 43. https://doi.org/10.3390/iot6030043

AMA Style

Azhagumurugan Y, Sundaram J, Dewamuni Z, Pritika, Sebastian Y, Shanmugam B. The Role of IoT in Enhancing Sports Analytics: A Bibliometric Perspective. IoT. 2025; 6(3):43. https://doi.org/10.3390/iot6030043

Chicago/Turabian Style

Azhagumurugan, Yuvanshankar, Jawahar Sundaram, Zenith Dewamuni, Pritika, Yakub Sebastian, and Bharanidharan Shanmugam. 2025. "The Role of IoT in Enhancing Sports Analytics: A Bibliometric Perspective" IoT 6, no. 3: 43. https://doi.org/10.3390/iot6030043

APA Style

Azhagumurugan, Y., Sundaram, J., Dewamuni, Z., Pritika, Sebastian, Y., & Shanmugam, B. (2025). The Role of IoT in Enhancing Sports Analytics: A Bibliometric Perspective. IoT, 6(3), 43. https://doi.org/10.3390/iot6030043

Article Metrics

Back to TopTop