Lightweight Transmission Line Outbreak Target Obstacle Detection Incorporating ACmix
Abstract
1. Introduction
- (1)
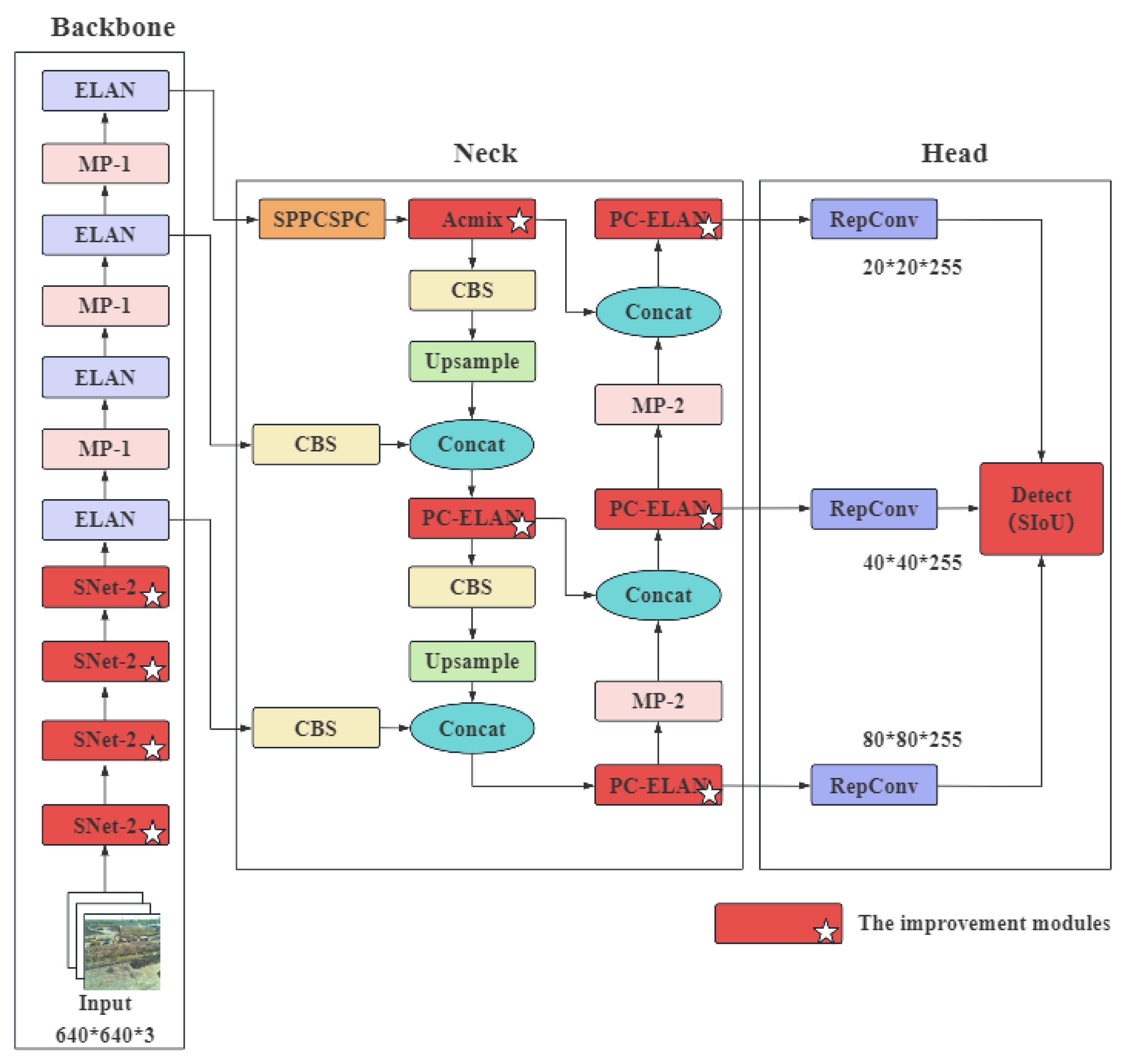
- The lightweight ShuffleNetv2 network is incorporated into the backbone of the YOLOv7 model, reducing the number of model parameters and enhancing the detection speed.
- (2)
- The ACmix attention mechanism module is embedded into the Neck layer of the network, strengthening the model’s feature extraction and integration capabilities, thereby improving the recognition accuracy of small external breakage targets.
- (3)
- A PC-ELAN module is designed by replacing the standard convolution in the ELAN-W module of the original Neck network with partial convolution (PConv). This modification reduces the influence of irrelevant information on feature learning, decreases the computational costs, and improves the detection efficiency.
- (4)
- The SIoU loss function is introduced to reduce unstable gradient variations, provide a more stable training process, and accelerate the model’s convergence.
2. Related Work
2.1. Detection of External Breakage Obstacles Outside Transmission Lines
2.2. YOLOv7 Network Structure
3. Proposed Methodology
3.1. Backbone Network Lightweighting Based on ShuffleNetv2
3.2. Embedded ACmix Attention Mechanism to Capture Global Information
3.3. Designing PC-ELAN Modules to Reduce Memory Consumption
3.4. Improving Convergence Speed Using SIoU Loss Function
- (1)
- Angle loss
- (2)
- Distance loss
- (3)
- Shape loss
- (4)
- IoU loss
4. Experiments
4.1. Experimental Environment and Parameter Configuration
4.2. Experimental Dataset
- (1)
- General background external broken target dataset: This dataset contains the following five typical hidden target categories: trucks, crane towers, excavators, cranes, and trees. It includes a total of 1307 images with a resolution of 800 × 600, yielding 1612 labeled samples. The breakdown is as follows: 356 trucks, 541 crane towers, 298 excavators, 174 cranes, and 243 trees.
- (2)
- Complex background external broken target dataset: This dataset contains 500 high-definition images of externally broken obstacles under complex backdrop conditions, with a resolution of 1200 × 900, totaling 1694 labeled samples. The distribution is as follows: 478 trucks, 641 crane towers, 214 excavators, 123 cranes, and 238 trees.
4.3. Evaluation Index
4.4. Experimental Results and Analysis
4.4.1. Attention Mechanism Selection Experiments
4.4.2. Loss Function Selection Experiment
4.4.3. Ablation Experiment
4.4.4. Comparative Experiment
4.4.5. Generalization Experiment
5. Discussion and Conclusions
- (1)
- FLOPs Optimization: While the model demonstrates lower FLOPs compared to most other models, as shown in Table 5 and Table 6, its computation still exceeds that of YOLOv5s, YOLOv7-tiny, and YOLOv8s. Future work will focus on further reducing the computation and model parameters while maintaining the detection accuracy, enabling the model to be deployed efficiently in industrial environments.
- (2)
- Handling Complex Scenes: The model performs well in general background scenarios, as shown in Figure 12, but there is room for improvement in the accuracy when dealing with complex backgrounds. Future work will aim to enhance the model’s robustness in extremely complex environments, ensuring good detection performance in more challenging scenes.
Author Contributions
Funding
Data Availability Statement
Acknowledgments
Conflicts of Interest
Abbreviations
| PConv | Partial Convolution |
| CNNs | Convolutional Neural Networks |
| SPP | Spatial Pyramid Pooling |
| CSP | Cross-Stage Partial |
| IoU | Intersection over Union |
| CIoU | Complete Intersection over Union |
| GIoU | Generalized Intersection over Union |
| DIoU | Distance Intersection over Union |
| EIoU | Enhanced Intersection over Union |
| SIoU | Scalable Intersection over Union Loss |
| mAP | Mean Average Precision |
| FPS | Frames Per Second |
| GFLOPs | Giga Floating Point Operations Per Second |
| Params | Number of Parameters |
| SE | Squeeze-and-Excitation |
| CA | Coordinate Attention |
| CBAM | Convolutional Block Attention Module |
References
- Zhang, J.; Zeng, Q.; Duan, L. Analysis of Factors Influencing the Safety of Transmission Line Operation and Preventive Measures. Autom. Today 2023, 8, 85–87. [Google Scholar]
- Zhao, X.; Jiao, Y.; Liu, Y. Research on Key Technologies of Laser Anti-External Damage System for Transmission Lines and Its Engineering Application. High Volt. Eng. 2023, 49, 72–77. [Google Scholar]
- Zhou, Z.; Yuan, Y.; Zhang, C. A lightweight power inspection method based on object detection model. Inf. Technol. 2023, 87–93. [Google Scholar] [CrossRef]
- Du, W.; Wamg, J.; Yang, G. Pylon Object Detection of Helicopter Cruise Based on YOLOv7. J. Shanghai Univ. Electr. Power 2023, 39, 383–386. [Google Scholar]
- Li, J.; Shuang, F.; Huang, J. Safe distance monitoring of live equipment based upon instance segmentation and pseudo-LiDAR. IEEE Trans. Power Deliv. 2023, 38, 2953–2964. [Google Scholar] [CrossRef]
- Song, L.; Liu, S.; Wang, K. Identification Method of Power Grid Components and DefectsBased on Improved EfficientDet. Trans. China Electrotech. Soc. 2022, 37, 2241–2251. [Google Scholar]
- Shaoqing, R.; Kaiming, H.; Ross, G. Faster R-CNN: Towards Real-Time Object Detection with Region Proposal Networks. TPAMI 2017, 39, 1137–1149. [Google Scholar]
- He, K.; Gkioxari, G.; Dollár, P.; Girshick, R. Mask R-CNN. arXiv 2017, arXiv:1703.06870. [Google Scholar]
- Cai, Z.; Vasconcelos, N. Cascade r-cnn: Delving into high quality object detection. In Proceedings of the 2018 IEEE/CVF Conference on Computer Vision and Pattern Recognition, Salt Lake City, UT, USA, 18–23 June 2018; pp. 6154–6162. [Google Scholar]
- Redmon, J.; Farhadi, A. Yolo9000: Better, Faster, Stronger; CVPR: Honolulu, HI, USA, 2017; pp. 6517–6525. [Google Scholar]
- Redmon, J.; Farhadi, A. Yolov3: An incremental Improvement. Available online: https://arxiv.org/abs/1804.02767 (accessed on 8 April 2018).
- Bochkovskiy, A.; Wang, C.; Liao, H. Yolov4: Optimal Speed and Accuracy of Object Detection. Available online: https://arxiv.org/abs/2004.10934 (accessed on 23 April 2020).
- Ge, Z.; Liu, S.; Wang, F.; Li, Z.; Sun, J. Yolox: Exceeding YOLO Series in 2021. Available online: https://arxiv.org/abs/2107.08430 (accessed on 6 August 2021).
- Li, C.; Li, L.; Jiang, H.; Weng, K.; Geng, Y.; Li, L.; Ke, Z.; Li, Q.; Cheng, M.; Nie, W.; et al. Yolov6: A Single-Stage Object Detection Framework for Industrial Applications. Available online: https://arxiv.org/abs/2209.02976 (accessed on 7 September 2022).
- Wang, C.; Bochkovskiy, A.; Liao, H. Yolov7: Trainable bag-of-freebies sets new state-of-the-art for real-time object detectors. In Proceedings of the IEEE/CVF Conference on Computer Vision and Pattern Recognition, Vancouver, BC, Canada, 17–24 June 2023; pp. 7464–7475. [Google Scholar]
- Wei, L.; Anguelov, D.; Erhan, D. Ssd: Single Shot Multibox Detecto; Computer Vision-ECCV: Amsterdam, The Netherlands, 2016; pp. 21–37. [Google Scholar]
- Wu, X.; Sahoo, D.; Hoi, S.C.H. Recent advances in deep learning for object detection. Neurocomputing 2020, 396, 39–64. [Google Scholar] [CrossRef]
- Zheng, H.; Cui, Y.; Yang, W. An infrared image detection method of substation equipment combining iresgroup structure and CenterNet. IEEE Trans. Power Deliv 2022, 37, 4757–4765. [Google Scholar] [CrossRef]
- Zhang, J.; Yu, J.; Wang, J. Image Recognition Technology for Transmission Line External Damage Based on Depth Learning. Comput. Syst. Appl. 2018, 27, 176–179. [Google Scholar]
- Wei, X.; Lu, W.; Zhao, W. Target detection method for external damage of a transmission line based onan improved Mask R-CNN algorithm. Power Syst. Prot. Control. 2021, 49, 155–162. [Google Scholar]
- Tian, E.; Li, C.; Zhu, G. Identification Algorithm of Transmission Line External Hidden Danger Based on YOLOv4. Comput. Sys. Appl. 2021, 30, 190–196. [Google Scholar]
- Zheng, H.; Hu, S.; Liang, Y. Hidden danger detection method of transmission line corridor based on YOLO-2MCS. J. China Electrotech. Soc. 2024, 1–12. [Google Scholar] [CrossRef]
- Sun, Y.; Li, J. Foreign body Detection Algorithm of YOLOv7-tiny Transmission Lines based on channel pruning. J. Comput. Eng. Appl. 2024, 60, 319–328. [Google Scholar]
- Long, L.; Zhou, L.; Liu, S. Identification of hidden damage targets by external forces basedon domain adaptation and attention mechanism. J. Electron. Meas. Instrum. 2022, 36, 245–253. [Google Scholar]
- Wang, Y.; Guo, C.; Wu, D. Hidden target detection method for mechanical external damage oftransmission line based on improved YOLOv7. Electr. Meas. Instrum. 2024, 1–10. Available online: http://kns.cnki.net/kcms/detail/23.1202.th.20240428.1950.002.html (accessed on 7 September 2022).
- Ding, X.; Zhang, X.; Ma, N. Repvgg: Making vgg-style convnets great again. In Proceedings of the IEEE/CVF Conference on Computer Vision and Pattern Recognition, Nashville, TN, USA, 20–25 June 2021; pp. 13733–13742. [Google Scholar]
- Ma, N.; Zhang, X.; Zheng, H. ShuffleNetv2: Practical guidelines for efficient CNN architecture design. In Proceedings of the European Conference on Computer Vision (ECCV), Munich, Germany, 8–14 September 2018; pp. 116–131. [Google Scholar]
- Zhang, X.; Zhou, X.; Lin, M. Shufflenet: An extremely efficient convolutional neural network for mobile devices. In Proceedings of the IEEE Conference on Computer Vision and Pattern Recognition, Salt Lake City, UT, USA, 18–23 June 2018; pp. 6848–6856. [Google Scholar]
- Pan, X.; Ge, C.; Lu, R. On the Integration of Self-Attention and Convolution. arXiv 2021, arXiv:2111.14556. [Google Scholar]
- Chen, J.; Kao, S.; Hao, H. Run, Don’t Walk: Chasing Higher FLOPS for Faster Neural Networks. In Proceedings of the 2023 IEEE/CVF Conference on Computer Vision and Pattern Recognition (CVPR), Vancouver, BC, Canada, 17–24 June 2023. [Google Scholar]
- Zheng, Z.; Wang, P.; Liu, W. Distance-IoU loss: Faster and better learning for bounding box regression. Proceedings of the 2020 AAAI Conference on Artificial Intelligence; AAAI Press: Palo Alto, CA, USA, 2020; pp. 12993–13000. [Google Scholar]
- Yu, J.; Jiang, Y.; Wang, Z. UnitBox: An Advanced Object Detection Network; Association for Computing Machinery (ACM): New York, NY, USA, 2016. [Google Scholar]
- Rezatofighi, H.; Tsoi, N.; Gwak, J. Generalized Intersection Over Union: A Metric and a Loss for Bounding Box Regression. In Proceedings of the 2019 IEEE/CVF Conference on Computer Vision and Pattern Recognition (CVPR), Long Beach, CA, USA, 15–20 June 2019. [Google Scholar]
- Gevorgyan, Z. SIoU Loss: More powerful learning for bounding box regression. arXiv 2022, arXiv:2205.12740. [Google Scholar]
- Hu, J.; Shen, L.; Sun, G. Squeeze-and-excitation net-works. In Proceedings of the IEEE Conference on Computer Vision and Pattern Recognition, Salt Lake City, UT, USA, 18–23 June 2018; pp. 7132–7141. [Google Scholar]
- Hou, Q.; Zhou, D.; Feng, J. Coordinate attention for efficient mobile network design. In Proceedings of the IEEE/CVF Conference on Computer Vision and Pattern Recognition, Nashville, TN, USA, 20–25 June 2021; pp. 13713–13722. [Google Scholar]
- Woo, S.; Park, J.; Lee, J. CBAM: Convolutional block attention module. In Proceedings of the European Conference on Computer Vision (ECCV), Munich, Germany, 8–14 September 2018; pp. 3–19. [Google Scholar]













| Configuration Name | Version/Parameter |
|---|---|
| Operating system | Ubuntu 20.04LTS |
| GPU | RTX4090ti × 2 |
| RAM | 48 GB |
| Memory | 2TB SATA |
| PyTorch | 2.0.1 |
| CUDA | 11.3 |
| Python | 3.9.0 |
| Index | Attention Mechanism | Params M | FLOPs G | FPS | mAP % |
|---|---|---|---|---|---|
| A | SE | 37.8 | 103.8 | 64.8 | 86.2 |
| B | CA | 38.1 | 103.7 | 63.9 | 88.4 |
| C | CBAM | 37.8 | 103.9 | 64.7 | 89.9 |
| D | ACmix | 37.6 | 103.5 | 65.2 | 90.9 |
| Index | Loss | P % | R % | mAP0.5 % | mAP0.5–0.95 % |
|---|---|---|---|---|---|
| A | CIoU | 91.1 | 85.1 | 89.7 | 56.3 |
| B | DIoU | 89.7 | 85 | 89.6 | 56.1 |
| C | EIoU | 91.2 | 85.8 | 89.9 | 56.3 |
| D | SIoU | 91.3 | 85.1 | 90.4 | 56.1 |
| Index | SNetv2 | ACmix | PC-ELAN | SIoU | Params M | FLOPs G | FPS | mAP % |
|---|---|---|---|---|---|---|---|---|
| A | 36.5 | 103.2 | 65.8 | 89.7 | ||||
| B | √ | 24.5 | 84.6 | 67.5 | 88.4 | |||
| C | √ | 37.6 | 103.5 | 65.2 | 90.9 | |||
| D | √ | 26.7 | 72.3 | 66.4 | 89.3 | |||
| E | √ | 36.5 | 103.2 | 68.7 | 90.4 | |||
| F | √ | √ | 29.2 | 67.8 | 65.3 | 89.8 | ||
| G | √ | √ | 23.7 | 66.4 | 68.3 | 91.2 | ||
| H | √ | √ | √ | √ | 24.7 | 56.8 | 69.3 | 92.7 |
| Index | Model | P % | R % | Params M | FLOPs G | FPS | mAP % |
|---|---|---|---|---|---|---|---|
| A | Faster R-CNN | 61.1 | 82.1 | 52.7 | 95.7 | 22.6 | 82.6 |
| B | SSD | 57.6 | 74.5 | 31.9 | 67.83 | 38.9 | 65.4 |
| C | YOLOv3 | 87.5 | 61.5 | 78.5 | 134.6 | 37.6 | 85.2 |
| D | YOLOv5m | 81.7 | 74.2 | 30.8 | 68.3 | 59.2 | 82.2 |
| E | YOLOv5s | 83.1 | 78.8 | 17.2 | 35.8 | 72.4 | 84.6 |
| F | YOLOX | 86.3 | 79.2 | 18.3 | 41.26 | 58.7 | 86.2 |
| G | YOLOv7-tiny | 85.5 | 84.1 | 13.7 | 26.8 | 58.8 | 87.7 |
| H | YOLOv7 | 87.9 | 86.9 | 36.5 | 103.2 | 65.8 | 89.7 |
| I | YOLOv8s | 91.1 | 75.6 | 11.1 | 28.4 | 75.2 | 84.3 |
| J | Ours | 90.4 | 87.7 | 24.7 | 56.8 | 69.3 | 92.7 |
| Index | Model | P % | R % | Params M | FLOPs G | FPS | mAP % |
|---|---|---|---|---|---|---|---|
| A | Faster R-CNN | 59.5 | 80.9 | 52.7 | 95.7 | 21.4 | 80.1 |
| B | SSD | 54.7 | 72.1 | 31.9 | 67.83 | 36.2 | 63.7 |
| C | YOLOv3 | 84.5 | 60.2 | 78.5 | 134.6 | 39.3 | 81.6 |
| D | YOLOv5m | 80.2 | 72.5 | 30.8 | 68.3 | 57.1 | 79.2 |
| E | YOLOv5s | 81.5 | 76.3 | 17.2 | 35.8 | 74.2 | 83.6 |
| F | YOLOX | 84.1 | 77.5 | 18.3 | 41.26 | 57.3 | 81.4 |
| G | YOLOv7-tiny | 84.3 | 83.4 | 13.7 | 26.8 | 68.5 | 84.7 |
| H | YOLOv7 | 87.2 | 85.3 | 36.5 | 103.2 | 64.5 | 88.6 |
| I | YOLOv8s | 88.7 | 73.1 | 11.1 | 28.4 | 72.1 | 84.1 |
| J | Ours | 90.4 | 86.5 | 24.7 | 56.8 | 69.3 | 91.4 |
Disclaimer/Publisher’s Note: The statements, opinions and data contained in all publications are solely those of the individual author(s) and contributor(s) and not of MDPI and/or the editor(s). MDPI and/or the editor(s) disclaim responsibility for any injury to people or property resulting from any ideas, methods, instructions or products referred to in the content. |
© 2025 by the authors. Licensee MDPI, Basel, Switzerland. This article is an open access article distributed under the terms and conditions of the Creative Commons Attribution (CC BY) license (https://creativecommons.org/licenses/by/4.0/).
Share and Cite
Hao, J.; Yan, G.; Wang, L.; Pei, H.; Xiao, X.; Zhang, B. Lightweight Transmission Line Outbreak Target Obstacle Detection Incorporating ACmix. Processes 2025, 13, 271. https://doi.org/10.3390/pr13010271
Hao J, Yan G, Wang L, Pei H, Xiao X, Zhang B. Lightweight Transmission Line Outbreak Target Obstacle Detection Incorporating ACmix. Processes. 2025; 13(1):271. https://doi.org/10.3390/pr13010271
Chicago/Turabian StyleHao, Junbo, Guangying Yan, Lidong Wang, Honglan Pei, Xu Xiao, and Baifu Zhang. 2025. "Lightweight Transmission Line Outbreak Target Obstacle Detection Incorporating ACmix" Processes 13, no. 1: 271. https://doi.org/10.3390/pr13010271
APA StyleHao, J., Yan, G., Wang, L., Pei, H., Xiao, X., & Zhang, B. (2025). Lightweight Transmission Line Outbreak Target Obstacle Detection Incorporating ACmix. Processes, 13(1), 271. https://doi.org/10.3390/pr13010271
