The Potential of the Remote Monitoring Digital Solutions to Sustain the Mental and Emotional Health of the Elderly during and Post COVID-19 Crisis in Romania
Abstract
1. Introduction
- The Mini-Mental State Examination (MMSE) or Folstein test is the best-known and the most frequently used screening tool for estimating the cognitive impairment of an individual. It consists of a 30-point questionnaire which takes 7–8 min to complete. Using the MMSE over time, one could better predict the conversion to dementia from MCI stages for people with more pronounced symptoms [21].
- The Montreal Cognitive Assessment (MoCA) test for dementia is a brief, simple, and reliable tool to evaluate people with memory loss or other symptoms of cognitive decline or a screening tool for conditions such as Parkinson’s disease, brain tumors, and head trauma. It consists of a 30-point questionnaire which takes 10–12 min to complete (taking a few minutes more than MMSE). The MoCA may be a better choice for people with mild symptoms than MMSE. The MoCA test checks language, memory, visual and spatial thinking, reasoning and orientation skills, and executive functions, and implements the clock exercise (that the MMSE does not have). Using it, healthcare providers can quickly decide when someone might need an in-depth diagnostic for Alzheimer’s disease or dementia [22].
- Mini-Addenbrooke’s Cognitive Examination (MACE) is a brief cognitive screening instrument for the identification of dementia and MCI [23]. It is comparable to MoCA, being rapid, accurate, easy to use, and well accepted by seniors. MACE and MoCA are excellent for dementia diagnosis (both >0.9), but NACE has a slight net benefit on MCI diagnosis [24].
- The term Activities of Daily Living (ADL) is used to describe the basic skill necessary for caring for an independent living by oneself. (eating, bathing, mobility, dressing, continence, etc.). ADL indicates the functional status of an individual. It is used as a predictor of functional status deterioration and possible necessity of hospitalization, other living arrangements, or assisted home living. Aging can cause a decline in the functional status of seniors and is the principal cause of ADL damage [25], leading to decreased physical functions. A cognitive or mental decline [26] or social isolation can be associated with impaired engagement in ADL.
- The Free-Cog test is a hybrid cognitive screening instrument for assessing both cognitive and functional (executive) functions. It combines questions in both domains: for cognitive deficits, it uses questions related to orientation in time and place, memory, calculation, attention, visuospatial function, language, fluency, etc. (in a 25-point questionnaire), and for functional ones, it uses questions related to daily activities including social functioning, travel, self-care, and safety at home (in a 5-point questionnaire) [27].
- The Mini-Cog test is a fast and simple screening method for early detecting the first stages of dementia. It consists of two components: a three-item test for memory evaluation and a clock drawing test. As it can be completed in approximately 3 min, it is often used to detect early stages of dementia in which memory or thinking issues might not be that visible. It proved to be appropriate for use in primary care evaluation [28].
2. Materials and Methods
2.1. Effects of COVID-19 Crisis on a Sample of Romanian Aged Population—Results of Methodology Used in Some Surveys
2.2. Managing the Elderly’s Risk of Emotional and Mental Long-Term Decline after SARS-CoV-2 Infection
- The degree of autonomy and independence of the older person;
- The residential status: living alone or not;
- The previous and current state of cognition, health, and co-morbidities;
- A low degree of self-esteem, social involvement, and commitment;
- A low level of previous education, including ICT and health literacy;
- The lack or little physical activity and social interaction;
- The sex (28% of senior women in U.S. developed mental disorders during COVID-19 pandemic in comparison with 20% of senior men [64]);
- The age (26% of seniors aged 65–77 in U.S. declared mental disorders versus 19% aged 80+ [64]).
- Early identification of the first signs of decline in mental and emotional health of an elderly person, corroborated awareness and precise identification of risk factors;
- An accurate and timely diagnosis of mental and emotional disorders;
- Proper management of the identified disease, integrated with the management of the health status of the elderly;
- Comprehensive analysis of mental and emotional health;
- Appropriate longitudinal studies for assessing the long-term efficiency of the above-mentioned actions;
- Tailored framework adapted to the specificities of the elderly persons that can provide them support for having access to reliable information associated with healthcare and daily living;
- Taking into consideration their long-life experience, older patients facing mental and emotional disorders can be constantly sustained by medical specialists or family members to cope with their fears, anxieties, mental blocks, or other cognitive issues.
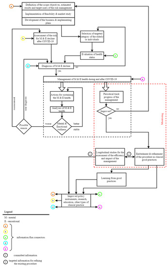
Proposed Procedure for Managing the Risk of Mental and Emotional Long-Term Decline during and after SARS-CoV-2 Infection
- To improve healthcare and social services provided by medical and social specialists;
- For better self-management of the health statuses of elderly patients, who are also assisted to be better aware and empowered regarding their own health.
- Implementing flexible coping strategies and programs to support the physical and psychological state of the elderly patients, their cognitive status, and physical activity;
- Increasing the participation, awareness, and empowerment of the elderly in the management of their mental, emotional, and health status;
- Supporting long-life learning in appropriate domains such as health or ICT for decreasing the digital divide, ageism influences, age-related dysfunctionalities, etc.;
- Enlarging the access to RMDSs;
- Improving the co-participative design and implementation of customizable remote health monitoring;
- Implementing preventative, proactive, and personalized protocols (including those supported by digital healthcare solutions) aiming to identify early the occurrence of a new risk factor or an abnormal mental/emotional state; act in response to a decline in mental and emotional state or crisis; and predict personalized patterns in the evolution of the elderly’s mental and emotional health;
- Ensuring the cognitive, behavioral, and rehabilitation training;
- Facilitating enhanced caretaker support that is personalized according to the elderly’s specificities;
- Creating a better framework for targeted mental and emotional screening.
- Checking the conformity of the actions with the current and updated legal framework;
- Correlating the cognitive and emotional distress with other health disorders, daily behavior, and specific issues associated with the COVID-19 pandemic framework;
- Performing correlational research aiming to detect the evolution in mental and emotional health before, during, and after COVID-19 crisis, in order to clearly identify the pandemic-associated disorders;
- Evaluating the role of RMDSs in the management of specific mental and emotional health.
- A new diagnosis is required or;
- A reassessment of the risk factors should be performed.
2.3. Steps for Implementing Functionalities Provided by RMDSs in Accordance with the Proposed Procedure
- Definition of scope, objectives, estimated results, and target users of the risk management: the RMDS can be designed in a personalized manner, if possible, in a participative way with the direct involvement of the elderly patients and medical specialists;
- Assessment of the risk for mental and emotional decline after SARS-CoV-2 infection: some of the elements on which the assessment is based comprise data and information obtained from remote monitoring performed through RMDSs, as well as the insight obtained from different surveys, statistics, or relevant open data sources with the help of Artificial Intelligence or Big Data Analytics that can be included as capabilities in RMDSs;
- Selection of targeted category of the elderly or individuals: they can be selected via different questionnaires included in RMDSs;
- Evaluation of health status: gathering health and lifestyle data based on the primary functionalities of RMDSs is completed with their data processing support functionalities;
- Diagnosis of mental and emotional decline: predictive models, personalized differently depending on the elderly individual patient or category, mental or emotional disorders, social environment, etc., are very powerful tools provided by RMDSs and able to support the diagnosis and medical decision making;
- Management of the mental and emotional health during and after COVID-19 pandemic: all the functionalities provided by RMDSs (gathering health and lifestyle-associated data, data analytics, predictive models, decision-making and informational support, long-life learning, etc.) are compulsory nowadays for sustaining and analyzing the health status, in our case, the mental and emotional ones;
- Monitoring of the risk management plan—namely, the Periodical track progress of the management and the Longitudinal studies for the assessment of the efficiency and impact of the management can be sustained by specific functionalities provided by RMDSs, such as targeted questionnaires or statistics based on the users’ feedback, medical outcomes, and financial and human resources involved in the medical care given to the elderly due to mental and emotional disorders associated with COVID-19.
3. Results
3.1. Results from a Sample of Romanian Surveys on COVID-19
- (a)
- Results from IRES SURVEY “A month of loneliness” [59]
- (b)
- Results from IRES SURVEY “Romanians after 2 years of COVID-19” [60]
- (c)
- Results from KANTAR ROMANIA, at the request of the Never Alone—Friends of the Elderly Association [61]
3.2. Assistance of the Elderly through Dedicated Functionalities of RO-SmartAgeing System
3.2.1. Brief Presentation of RO-SmartAgeing System
- Withings MoveECG smartwatch [65]: With a diameter of 38 mm and a weight of 32 g, it can be used to track health parameters (Electrocardiogram—ECG sensor) as well as daily activity information (altimeter and accelerometer sensors). Based on Bluetooth Low Energy (BLE) syncing with a smartphone, it is considered a smartwatch for monitoring day and night activity;
- Withings Sleep Analyzer [66]: Real-time monitoring of sleep-related health data is necessary in order to have an overview of the sleep patterns of the person. It is an easy-to-use device as it is placed under the bed mattress, and it is configured with two sensors: a pneumatic sensor (monitors the body movements across the mattress, cardiac rhythm through ballistocardiography, and respiration rate) and a sound sensor (detects audio signals associated with snoring and any discontinuances in the breathing episodes);
- Withings Thermo [67]: With 16 integrated infrared sensors, this device has a weight of 75 g and a temperature range of 35 °C–43.2 °C (and a clinical accuracy of ±0.2 °C). It is a no-contact device that provides an ultra-hygienic measurement, and the data are automatically synchronized via Wi-Fi into the app;
- Withings Body+ Smart Scale [68]: A full body composition analysis, based on four weight sensors and a body position detector, can be performed using this device. It uses bioelectrical impedance technology to deliver a low-amplitude electrical current through the user’s body and measure additional biological tissue resistance;
- Withings Blood Pressure Monitor (BPM Core) [69]: A wireless blood pressure monitor (BPM) is necessary for constantly monitoring systolic and diastolic blood pressure for the elderly. This device has a digital stethoscope and three stainless steel electrodes for monitoring not only blood pressure, but also the ECG and valvular sounds;
- Gait band: It can detect the acceleration of the user’s body changes and the speed of the body rotation based on the integrated 6-axis accelerometer and gyroscope sensor that has a 5 V input voltage and an I2C interface which makes it easy to program and configure after the user’s specificities.
3.2.2. Specific Capabilities of RO-SmartAgeing System
- The Medical Component
- a. MoveECG smartwatch: Electrocardiogram (ECG) monitoring and heart rate
- b. Withings Sleep Analyzer: Sleep tracker
- c. Withings Thermo: body temperature
- d. Chest band: accelerations and position
- e. Withings Body+ Smart Scale: weight and other body composition parameters
- f. BPM Core: systolic and diastolic blood pressure
- -
- Current activities memo functionality
- -
- Messages functionality
- The Support Services Component
- A. Social relationship support and cognitive abilities module
- developed by medical specialists that use the RO-SmartAgeing system as support in the provision of specialized medical services;

- B. Support services for elderly people
4. Discussion
- Prevent the deterioration of the elderly’s health or incidents with serious consequences;
- Support and prolong an independent, active, and dignified life for elderly patients;
- Recover in a familiar environment after post-traumatic incidents associated with the COVID-19 pandemic;
- Facilitate ways to migrate the medical system towards personalized and accessible healthcare centered on the elderly and their associated mental and emotional disorders;
- Update the way of interfacing with the elderly and the provision of medical services based on new and innovative digital technologies;
- Improve good clinical practices and their broader implementation, as well as the legal framework associated with the medical consequences of the COVID-19 pandemic over the elderly population.
- Digital divide and digital literacy mainly for the elderly, but also for some of the healthcare specialists;
- Ethical issues;
- Physical limitations of the patients;
- Cognitive frailty of the patient;
- Lack of motivation and the existence of feelings of unfair care perceived by the elderly;
- Lack of a fundamental framework for longitudinal studies, considering the relatively short time since the beginning of the COVID-19 pandemic;
- Ensuring compliance with government guidance;
- An unbalanced multidisciplinary approach to the mental and emotional disorders of the elderly.
- Centralization of information about health and lifestyle (previous and current);
- Lifestyle monitoring;
- Personalized monitoring of biomedical, environmental, and movement parameters;
- Remote assessment and diagnostics;
- Assistance for elderly patient’s autonomy and emotional and mental wellness at home;
- Alerting in case of a physical accident, mental disorder, or in case of detection of an unusual emotional situation;
- Establishing, maintaining, and improving social relationships;
- Support for people who care for the elderly.
- A treatment plan;
- A reminder of the current activity;
- A diagnosis.
- It is preventive, proactive, and customizable according to the specificities of the elderly, but also according to the evolution of their health condition;
- It supports an integrated and participative management of the health status of the elderly;
- Through its functionalities, it sustains active, independent, and healthy aging, including responsibility, empowerment, and direct involvement of the elderly in managing their health and lifestyle;
- It provides security and confidentiality of medical and personal data;
- It is scalable and flexible.
5. Conclusions
Author Contributions
Funding
Institutional Review Board Statement
Informed Consent Statement
Data Availability Statement
Conflicts of Interest
References
- How Coronavirus Started and What Happens Next, Explained. Available online: https://www.wired.co.uk/article/china-coronavirus (accessed on 18 August 2022).
- Crunching the Numbers for Coronavirus. Available online: https://www.imperial.ac.uk/news/196137/crunching-numbers-coronavirus/ (accessed on 18 August 2022).
- Coronavirus—Guidance for Anesthesia and Perioperative Care Providers. Available online: https://wfsahq.org/news/latest-news/coronavirus-guidance-for-anaesthesia-and-perioperative-care-providers/ (accessed on 18 August 2022).
- Report on Coronavirus by World Health Organization (WHO). Available online: https://COVID19.who.int (accessed on 22 August 2022).
- Xu, Z.; Shi, L.; Wang, Y.; Zhang, J.; Huang, L.; Zhang, C.; Liu, S.; Zhao, P.; Liu, H.; Zhu, L.; et al. Pathological findings of COVID-19 associated with acute respiratory distress syndrome. Lancet Respir. Med. 2020, 8, 420–422. [Google Scholar] [CrossRef] [PubMed]
- Singhal, T. A Review of Coronavirus Disease-2019 (COVID-19). Indian J. Pediatr. 2020, 87, 281–286. [Google Scholar] [CrossRef] [PubMed]
- How Are Small Businesses Adjusting to COVID-19? Early Evidence from a Survey. Available online: https://www.nber.org/papers/w26989 (accessed on 22 August 2022).
- How is COVID-19 Affecting Businesses in the UK? Available online: https://blogs.lse.ac.uk/businessreview/2020/05/07/how-is-covid-19-affecting-businesses-in-the-uk/ (accessed on 22 August 2022).
- Romania Enters in State of Emergency from Beginning of Next Week. Available online: https://www.digi24.ro/stiri/actualitate/romania-intra-in-stare-de-urgenta-de-la-inceputul-saptamanii-viitoare-1275543 (accessed on 18 August 2022).
- Hungary Offers to Care for Romanian COVID-19 Patients. Available online: https://apnews.com/article/coronavirus-pandemic-business-romania-hungary-europe-a12b428393879805b51414b22d57b23b (accessed on 18 August 2022).
- Kadambari, S.; Klenerman, P.; Pollard, A.J. Why the elderly appear to be more severely affected by COVID-19: The potential role of immunosenescence and CMV. Rev. Med Virol. 2020, 30, e2144. [Google Scholar] [CrossRef] [PubMed]
- Morley, J.E.; Vellas, B. COVID-19 and older adult. J. Nutr. Health Aging 2020, 24, 364–365. [Google Scholar] [CrossRef] [PubMed]
- Smith, A.C.; Thomas, E.; Snoswell, C.L.; Haydon, H.; Mehrotra, A.; Clemensen, J.; Caffery, L.J. Telehealth for global emergencies: Implications for coronavirus disease 2019 (COVID-19). J. Telemed. Telecare 2020, 26, 309–313. [Google Scholar] [CrossRef]
- Martel, D.; Lauzé, M.; Agnoux, A.; de Laclos, L.F.; Daoust, R.; Émond, M.; Sirois, M.-J.; Aubertin-Leheudre, M. Comparing the effects of a home-based exercise program using a gerontechnology to a community-based group exercise program on functional capacities in older adults after a minor injury. Exp. Gerontol. 2018, 108, 41–47. [Google Scholar] [CrossRef]
- Mukhtar, S. Psychological health during the coronavirus disease 2019 pandemic outbreak. Int. J. Soc. Psychiatry 2020, 66, 512–516. [Google Scholar] [CrossRef]
- Armitage, R.; Nellums, L.B. COVID-19 and the consequences of isolating the elderly. Lancet Public Health 2020, 5, e256. [Google Scholar] [CrossRef]
- Bu, F.; Steptoe, A.; Fancourt, D. Who is lonely in lockdown? Cross-cohort analyses of predictors of loneliness before and during the COVID-19 pandemic. Public Health 2020, 186, 31–34. [Google Scholar] [CrossRef]
- Van Tilburg, T.G.; Steinmetz, S.; Stolte, E.; van der Roest, H.; de Vries, D.H. Loneliness and Mental Health During the COVID-19 Pandemic: A Study Among Dutch Older Adults. J. Gerontol. Ser. B 2020, 76, e249–e255. [Google Scholar] [CrossRef]
- Valtorta, N.K.; Kanaan, M.; Gilbody, S.; Ronzi, S.; Hanratty, B. Loneliness and social isolation as risk factors for coronary heart disease and stroke: Systematic review and meta-analysis of longitudinal observational studies. Heart 2016, 102, 1009–1016. [Google Scholar] [CrossRef] [PubMed]
- Holt-Lunstad, J.; Smith, T.B.; Layton, J.B. Social Relationships and Mortality Risk: A Meta-analytic Review. PLoS Med. 2010, 7, e1000316. [Google Scholar] [CrossRef] [PubMed]
- Arevalo-Rodriguez, I.; Smailagic, N.; Roqué-Figuls, M.; Ciapponi, A.; Sanchez-Perez, E.; Giannakou, A.; Pedraza, O.L.; Cosp, X.B.; Cullum, S. Mini-Mental State Examination (MMSE) for the early detection of dementia in people with mild cognitive impairment (MCI). Cochrane Database Syst. Rev. 2021, 2021, CD010783. [Google Scholar] [CrossRef]
- Montreal Cognitive Assessment (MoCA) test for dementia. Available online: https://www.verywellhealth.com/alzheimers-and-montreal-cognitive-assessment-moca-98617 (accessed on 22 August 2022).
- Williamson, J.C.; Larner, A.J. MACE for the Diagnosis of Dementia and MCI: 3-Year Pragmatic Diagnostic Test Accuracy Study. Dement. Geriatr. Cogn. Disord. 2018, 45, 300–307. [Google Scholar] [CrossRef] [PubMed]
- Larner, A.J. MACE versus MoCA: Equivalence or superiority? Pragmatic diagnostic test accuracy study. Int. Psychogeriatr. 2017, 29, 931–937. [Google Scholar] [CrossRef] [PubMed]
- Geriatric Medicine Research Collaborative. Delirium is prevalent in older hospital inpatients and associated with adverse outcomes: Results of a prospective multi-centre study on World Delirium Awareness Day. BMC Med. 2019, 17, 229. [Google Scholar] [CrossRef]
- Farias, S.T.; Park, L.Q.; Harvey, D.J.; Simon, C.; Reed, B.R.; Carmichael, O.; Mungas, D. Everyday Cognition in Older Adults: Associations with Neuropsychological Performance and Structural Brain Imaging. J. Int. Neuropsychol. Soc. 2013, 19, 430–441. [Google Scholar] [CrossRef]
- Burns, A.; Larner, A.J. Do we need yet another cognitive test? Free-Cog, a novel, hybrid, cognitive screening instrument. J. Neurol. Neurosurg. Psychiatry 2021, 92, 1359–1360. [Google Scholar] [CrossRef]
- Limpawattana, P.; Manjavong, M. The Mini-Cog, Clock Drawing Test, and Three-Item Recall Test: Rapid Cognitive Screening Tools with Comparable Performance in Detecting Mild NCD in Older Patients. Geriatrics 2021, 6, 91. [Google Scholar] [CrossRef]
- Fumagalli, C.; Zocchi, C.; Tassetti, L.; Silverii, M.V.; Amato, C.; Livi, L.; Giovannoni, L.; Verrillo, F.; Bartoloni, A.; Marcucci, R.; et al. Factors associated with persistence of symptoms 1 year after COVID-19: A longitudinal, prospective phone-based interview follow-up cohort study. Eur. J. Intern. Med. 2022, 97, 36–41. [Google Scholar] [CrossRef]
- Liu, Y.-H.; Chen, Y.; Wang, Q.-H.; Wang, L.-R.; Jiang, L.; Yang, Y.; Chen, X.; Li, Y.; Cen, Y.; Xu, C.; et al. One-Year Trajectory of Cognitive Changes in Older Survivors of COVID-19 in Wuhan, China: A Longitudinal Cohort Study. JAMA Neurol. 2022, 79, 509. [Google Scholar] [CrossRef] [PubMed]
- Meinert, E.; Milne-Ives, M.; Surodina, S.; Lam, C. Agile Requirements Engineering and Software Planning for a Digital Health Platform to Engage the Effects of Isolation Caused by Social Distancing: Case Study. JMIR Public Health Surveill. 2020, 6, e19297. [Google Scholar] [CrossRef] [PubMed]
- Padala, K.P.; Wilson, K.B.; Gauss, C.H.; Stovall, J.D.; Padala, P.R. VA Video Connect for Clinical Care in Older Adults in a Rural State During the COVID-19 Pandemic: Cross-Sectional Study. J. Med. Internet Res. 2020, 22, e21561. [Google Scholar] [CrossRef] [PubMed]
- Von Humboldt, S.; Mendoza-Ruvalcaba, N.M.; Arias-Merino, E.D.; Costa, A.; Cabras, E.; Low, G.; Leal, I. Smart technology and the meaning in life of older adults during the Covid-19 public health emergency period: A cross-cultural qualitative study. Int. Rev. Psychiatry 2020, 32, 713–722. [Google Scholar] [CrossRef] [PubMed]
- Abbaspur-Behbahani, S.; Monaghesh, E.; Hajizadeh, A.; Fehresti, S. Application of mobile health to support the elderly during the COVID-19 outbreak: A systematic review. Health Policy Technol. 2022, 11, 100595. [Google Scholar] [CrossRef]
- Jaana, M.; Pare, G. Mobile health technologies use for self-tracking: A survey comparing seniors to the general adult population in Canada. JMIR Mhealth Uhealth 2020, 8, e24718. [Google Scholar] [CrossRef]
- Echeverría, P.; Bergas, M.A.M.; Puig, J.; Isnard, M.; Massot, M.; Vedia, C.; Peiró, R.; Ordorica, Y.; Pablo, S.; Ulldemolins, M.; et al. COVIDApp as an Innovative Strategy for the Management and Follow-Up of COVID-19 Cases in Long-Term Care Facilities in Catalonia: Implementation Study. JMIR Public Heal. Surveill. 2020, 6, e21163. [Google Scholar] [CrossRef]
- van Dyck, L.I.; Wilkins, K.M.; Ouellet, J.; Ouellet, G.M.; Conroy, M.L. Combating Heightened Social Isolation of Nursing Home Elders: The Telephone Outreach in the COVID-19 Outbreak Program. Am. J. Geriatr. Psychiatry 2020, 28, 989–992. [Google Scholar] [CrossRef]
- Prabhu, D.; Kholghi, M.; Sandhu, M.; Lu, W.; Packer, K.; Higgins, L.; Silvera-Tawil, D. Sensor-Based Assessment of Social Isolation and Loneliness in Older Adults: A Survey. Sensors 2022, 22, 9944. [Google Scholar] [CrossRef]
- Joosten-Hagye, D.; Katz, A.; Sivers-Teixeira, T.; Yonshiro-Cho, J. Age-friendly student senior connection: Students’ experience in an interprofessional pilot program to combat loneliness and isolation among older adults during the COVID-19 pandemic. J. Interprof. Care 2020, 34, 668–671. [Google Scholar] [CrossRef]
- Kavoor, A.R.; Chakravarthy, K.; John, T. Remote consultations in the era of COVID-19 pandemic: Preliminary experience in a regional Australian public acute mental health care setting. Asian J. Psychiatry 2020, 51, 102074. [Google Scholar] [CrossRef] [PubMed]
- Liu, S.; Yang, L.; Zhang, C.; Xiang, Y.-T.; Liu, Z.; Hu, S.; Zhang, B. Online mental health services in China during the COVID-19 outbreak. Lancet Psychiatry 2020, 7, e17–e18. [Google Scholar] [CrossRef] [PubMed]
- Shura, R.D.; Brearly, T.W.; Tupler, L.A. Telehealth in Response to the COVID-19 Pandemic in Rural Veteran and Military Beneficiaries. J. Rural Health 2020, 37, 200–204. [Google Scholar] [CrossRef] [PubMed]
- Teich, J.; Ali, M.M.; Lynch, S.; Mutter, R. Utilization of Mental Health Services by Veterans Living in Rural Areas. J. Rural Health 2017, 33, 297–304. [Google Scholar] [CrossRef]
- Goodman-Casanova, J.M.; Dura-Perez, E.; Guzman-Parra, J.; Cuesta-Vargas, A.; Mayoral-Cleries, F. Telehealth Home Support During COVID-19 Confinement for Community-Dwelling Older Adults with Mild Cognitive Impairment or Mild Dementia: Survey Study. J. Med. Internet Res. 2020, 22, e19434. [Google Scholar] [CrossRef]
- Brooks, S.K.; Webster, R.K.; Smith, L.E.; Woodland, L.; Wessely, S.; Greenberg, N.; Rubin, G.J. The psychological impact of quarantine and how to reduce it: Rapid review of the evidence. Lancet 2020, 395, 912–920. [Google Scholar] [CrossRef]
- Álvarez-Dardet, S.M.; Lara, B.L.; Pérez-Padilla, J. Older adults and ICT adoption: Analysis of the use and attitudes toward computers in elderly Spanish people. Comput. Hum. Behav. 2020, 110, 106377. [Google Scholar] [CrossRef]
- Wang, J.; Katz, I.; Li, J.; Wu, Q.; Dai, C. Mobile digital divide and older people’s access to ‘Internet plus social work’: Implications from the COVID-19 help-seeking cases. Asia Pac. J. Soc. Work Dev. 2021, 31, 52–58. [Google Scholar] [CrossRef]
- Kavandi, H.; Jaana, M. Factors that affect health information technology adoption by seniors: A systematic review. Health Soc. Care Community 2020, 28, 1827–1842. [Google Scholar] [CrossRef]
- Ghorayeb, A.; Comber, R.; Gooberman-Hill, R. Older adults’ perspectives of smart home technology: Are we developing the technology that older people want? Int. J. Human-Comput. Stud. 2021, 147, 102571. [Google Scholar] [CrossRef]
- Ianculescu, M.; Paraschiv, E.-A.; Alexandru, A. Addressing Mild Cognitive Impairment and Boosting Wellness for the Elderly through Personalized Remote Monitoring. Healthcare 2022, 10, 1214. [Google Scholar] [CrossRef] [PubMed]
- ReMember-Me. Available online: https://www.rememberme-aal.eu/about-us/ (accessed on 1 February 2023).
- Red Button. Available online: https://butonulrosu.ro/#top/ (accessed on 2 February 2023).
- iCan. Available online: https://www.ican-project.eu/ (accessed on 2 February 2023).
- vINCI. Available online: http://www.aal-europe.eu/projects/vinci/ (accessed on 2 February 2023).
- SMART BEAR. Available online: https://www.smart-bear.eu/ (accessed on 3 February 2023).
- Ella4Life. Available online: http://www.aal-europe.eu/projects/ella4life/ (accessed on 3 February 2023).
- INS: People Aged 65 and over Represented 19% of the Resident Population of Romania. Available online: https://www.1asig.ro/INS-Persoanele-in-varsta-de-65-de-ani-si-peste-reprezenta-19-din-populatia-rezidenta-a-Romaniei-articol-101-64490.htm (accessed on 2 February 2023).
- Census Romania’s Population Has Aged Strongly. The Share of the Population over 65 Increased by Almost Half a Million People. Available online: https://economedia.ro/recensamant-2022-populatia-romaniei-a-imbatranit-puternic-ponderea-populaiei-de-peste-65-de-ani-a-crescut-cu-aproape-jumatate-de-milion-de-persoane.html#.Y9vYmXZByUk (accessed on 2 February 2023).
- A Month of Loneliness. Available online: https://www.g4media.ro/sondaj-ires-o-luna-de-singuratate-14-dintre-romani-au-locuit-singuri-in-prima-luna-de-izolare-lipsa-celor-dragi-a-fost-cel-mai-acut-sentiment-resimtit-in-aceasta-perioada-varstn.html (accessed on 29 September 2022).
- Romanians after 2 Years of COVID-19. Available online: https://ires.ro/articol/436/romanii-dupa-2-ani-de-covid-19 (accessed on 11 September 2022).
- One in Three Elderly People in the City Lives Alone and Has No One to Socialize with. Available online: https://www.wall-street.ro/articol/Social/279683/sondaj-unul-din-trei-batrani-de-la-oras-traieste-singur-si-nu-are-cu-cine-sa-socializeze.html#gref (accessed on 24 August 2022).
- Thye, A.Y.-K.; Law, J.W.-F.; Tan, L.T.-H.; Pusparajah, P.; Ser, H.-L.; Thurairajasingam, S.; Letchumanan, V.; Lee, L.-H. Psychological Symptoms in COVID-19 Patients: Insights into Pathophysiology and Risk Factors of Long COVID-19. Biology 2022, 11, 61. [Google Scholar] [CrossRef] [PubMed]
- Zhao, Y.; Le Shi, L.; Jiang, Z.; Na Zeng, N.; Mei, H.; Lu, Y.; Yang, J.; Jin, F.; Ni, S.; Wu, S.; et al. The phenotype and prediction of long-term physical, mental and cognitive COVID-19 sequelae 20 months after recovery, a community-based cohort study in China. Mol. Psychiatry 2023, 28, 1–9. [Google Scholar] [CrossRef] [PubMed]
- Koma, W.; True, S.; Fuglesten Biniek, J.; Cubanski, J.; Orgera, K.; Garfield, R. One in Four Older Adults Report Anxiety or Depression Amid the COVID-19 Pandemic. 2020, KFF (Kaiser Family Foundation). Available online: https://www.kff.org/medicare/issue-brief/one-in-four-older-adults-report-anxiety-or-depression-amid-the-covid-19-pandemic/ (accessed on 25 November 2022).
- Withings–Smartwatch. Available online: https://www.withings.com/de/en/move-ecg (accessed on 14 December 2022).
- Withings–Sleep Monitor. Available online: https://www.withings.com/de/en/sleep-analyzer (accessed on 14 December 2022).
- Withings–Thermo. Available online: https://www.withings.com/ro/en/thermo (accessed on 14 December 2022).
- Withings–Body+. Available online: https://www.withings.com/eu/en/body-plus (accessed on 14 December 2022).
- Withings–BPM Core. Available online: https://www.withings.com/it/en/bpm-core (accessed on 14 December 2022).
- Cloud Computing Services. Available online: https://www.icipro.ro/ (accessed on 20 December 2022).
- Mental Illness Plays Havoc with Blood Pressure and Heart Rate. Available online: https://www.unisa.edu.au/media-centre/Releases/2022/mental-illness-plays-havoc-with-blood-pressure-and-heart-rate/ (accessed on 14 October 2022).
- The Connection between Mental Health and Heart Rate Variability. Available online: https://drkumo.com/mental-health-and-heart-rate-variability/ (accessed on 14 October 2022).
- Hage, B.; Britton, B.; Daniels, D.; Heilman, K.; Porges, S.W.; Halaris, A. Low cardiac vagal tone index by heart rate variability differentiates bipolar from major depression. World J. Biol. Psychiatry 2019, 20, 359–367. [Google Scholar] [CrossRef]
- Wainberg, M.; Jones, S.E.; Beaupre, L.M.; Hill, S.L.; Felsky, D.; Rivas, M.A.; Lim, A.S.P.; Ollila, H.M.; Tripathy, S.J. Association of accelerometer-derived sleep measures with lifetime psychiatric diagnoses: A cross-sectional study of 89,205 participants from the UK Biobank. PLoS Med. 2021, 18, e1003782. [Google Scholar] [CrossRef]
- Imataki, O.; Uemura, M. Psychogenic fever due to worry about COVID-19: A case report. Clin. Case Rep. 2021, 9, e04560. [Google Scholar] [CrossRef]
- Wang, R.; Wang, W.; Aung, M.H.; Ben-Zeev, D.; Brian, R.; Campbell, A.T.; Choudhury, T.; Hauser, M.; Kane, J.; Scherer, E.A.; et al. Predicting Symptom Trajectories of Schizophrenia Using Mobile Sensing. GetMobile Mob. Comput. Commun. 2018, 22, 32–37. [Google Scholar] [CrossRef]
- The Complex Link between Depression and Weight. Available online: https://www.webmd.com/depression/features/depression-and-weight-connection (accessed on 15 October 2022).
- Zhang, S.; Zhong, Y.; Wang, L.; Yin, X.; Li, Y.; Liu, Y.; Dai, Q.; Tong, A.; Li, D.; Zhang, L.; et al. Anxiety, home blood pressure monitoring, and cardiovascular events among older hypertension patients during the COVID-19 pandemic. Hypertens. Res. 2022, 45, 856–865. [Google Scholar] [CrossRef]
- Nagai, M.; Kato, M.; Keigo, D. Anxiety and hypertension in the COVID-19 era: How is the central autonomic network linked? Hypertens. Res. 2022, 45, 922–923. [Google Scholar] [CrossRef]
- What is Good Health? Available online: https://www.medicalnewstoday.com/articles/150999#types (accessed on 20 October 2022).








| “Smart assistant to prevent and detect cognitive decline, promote cognitive function and social inclusion among older adults (ReMember-Me)” Project [51] | |
|---|---|
| Brief presentation | The solution developed in this project aims to monitor, detect, and prevent the cognitive decline of the elderly. It comprises a robot, computer games, and sensors for gathering data on the seniors’ status. A monitoring platform is also provided for connecting the elderly with their caretakers and other seniors. |
| Bottlenecks | It focuses mainly on cognitive issues, without correlating them with other current or potential co-morbidities of the elderly. |
| Contribution of RO-SmartAgeing system to the progress beyond the state-of-the-art in Romania | The RO-SmartAgeing system provides a framework and facilities for a broad modern approach to the health management of the elderly. The medical history is corroborated and continuously updated with information and data gathered through the RO-SmartAgeing smart environment in real time. The empowerment and engagement of seniors in the management of their health status are strongly taken into consideration and implemented in various functionalities. |
| “Red-Button—Integrated services of socio-medical care at home monitored through the telecare system” Project [52] | |
| Brief presentation | The project aimed to develop an innovative system for the teleassistance of single elderly persons in Romania. The main device used in this system is a smart bracelet with an SOS button able to trigger an alert signal to the Emergency Medical Dispatcher. This one receives access to the medical history of the senior patient and triggers a personalized emergency protocol, as well as informs the family. |
| Bottlenecks | The system is still under-development, and it does not provide enlarged functionalities for evaluating the health status, such as continuous health monitoring. |
| Contribution of RO-SmartAgeing system to the progress beyond the state-of-the-art in Romania | The solution proposed by the RO-SmartAgeing system provides comprehensive capabilities for personalized health monitoring of the elderly, and it facilitates access to supporting information for an independent, active, and healthy life. It also provides functionalities for the assessment of the current health status of the elderly, as their mental and emotional ones. |
| “Inclusive online platform for senior adults (iCan)” Project [53] | |
| Brief presentation | The solution developed in this project aims to support seniors in their daily life, increasing their motivation to use digital solutions to connect with their families. Some “smart” games, home delivery assistance, and ordering taxis for elderly users are also available. |
| Bottlenecks | The focus of this solution is to help and entertain the elderly; health monitoring is a secondary target. |
| Contribution of RO-SmartAgeing system to the progress beyond the state-of-the-art in Romania | The medical component of the RO-SmartAgeing system is its core part, and it aims to support the elderly, their caretakers, and health professionals to non-intrusively monitor the seniors’ health status and daily activities in an age-friendly environment and to provide functionalities able to offer a broad range of information regarding the evolution of their health. At the same time, the information provided by the support services component assists its users in gaining knowledge about successful and safe aging. |
| “Clinically-validated INtegrated Support for Assistive Care and Lifestyle Improvement: the Human Link (vINCI)” Project [54] | |
| Brief presentation | The solution provided by the vINCI project is based on some technologies developed by the project partners: a smartwatch, smart shoes, and indoor tracking algorithms. It aims to assist the caretakers and the elderly (as out-patients) with smart care. |
| Bottlenecks | The main scope of remote health monitoring is gathering data for assessing several factors that influence seniors’ quality of life. The number of monitoring technology is quite small. |
| Contribution of RO-SmartAgeing system to the progress beyond the state-of-the-art in Romania | The RO-SmartAgeing system comprises more IoT-based devices, thus allowing a larger range of health parameters to be monitored and used for more comprehensive medical assistance support. |
| “Smart Big Data Platform to Offer Evidence-based Personalised Support for Healthy and Independent Living at Home (SMART BEAR)” [55] | |
| Brief presentation | The solution provided by this project aims to optimize the management of the elderly’s diseases and associated risks. It assesses the quality of life of the elderly and their independence level. It comprises sensors, assistive medical, and mobile devices to gather health parameters able to support independent and healthy living. |
| Bottlenecks | The provided solution is not personalized for a specific user. The targeted elderly category is restricted to persons aged 67–80 and with a medical history containing at least two health conditions (from a pre-defined five). |
| Contribution of RO-SmartAgeing system to the progress beyond the state-of-the-art in Romania | While the SMART BEAR project has been developed by 27 European partners, the RO-SmartAgeing system has been developed by a single team from Romania; therefore, its aims were not so broad. Even so, its comprehensive functionalities cover most of the above-mentioned ones. Moreover, the RO-SmartAgeing system provides in one of its components informative support for the elderly, their caretakers, and any person interested in a healthy, independent, and active life and aging. The RO-SmartAgeing smart environment can be personalized according to the elderly’s specificities and health status evolution. |
| “Ella4Life, your virtual personal assistant for home and on the road” [56] | |
| Brief presentation | The solution developed in this project is based on a mobile solution (that supports the elderly to have an active and healthy life while connecting them with their caretaker and health specialists), an avatar (that assists through speech the elderly in performing daily activities), and specially developed sensor technology (that allows remote health monitoring). |
| Bottlenecks | Only several chronic diseases are addressed. No alarm triggers are provided. The targeted elderly are supposed to be in quite a good state of mental health. |
| Contribution of RO-SmartAgeing system to the progress beyond the state-of-the-art in Romania | Even if the RO-SmartAgeing system is not provided with speaking capabilities, and it is intended to be used only indoors, it provides functionalities able to support both the management of primary care and of several age-related diseases, including the mental and emotional health of the elderly. Furthermore, it can be personalized according to the specific needs of the senior, and alarms are triggered in case of an emergency or abnormal event. |
| Abbreviation | Meaning |
|---|---|
| ADL | Activities of Daily Living |
| BPM | Blood pressure monitor |
| ECG | Electrocardiogram |
| INS | National Institute of Statistics |
| IRES | Romanian Institute for Evaluation and Strategy |
| MACE | Mini-Addenbrooke’s Cognitive Examination |
| MCI | Mild cognitive impairments |
| MMSE | Mini-Mental State Examination |
| MoCA | Montreal Cognitive Assessment |
| RMDS | Remote Monitoring Digital Solutions |
| RO-SmartAgeing | Non-invasive Monitoring System and Health Assessment of the Elderly in a Smart Environment |
| WHO | World Health Organization |
| BPM Core | Withings Blood Pressure Monitor |
| Name of the Survey | Date | Questions Associated with COVID-19 |
|---|---|---|
| IRES SURVEY “A month of loneliness” [59] | April 2020 | (1) How did you get through the first month of the pandemic? (2) Have you felt any of the following states or feelings: fear of infection or death, fear of a future food crisis |
| IRES SURVEY “Romanians after 2 years of COVID-19” [60] | 27 September–12 October 2021 | (1) How worried are Romanians about the current COVID-19 pandemic? (2) When do Romanians think the current COVID-19 pandemic will end? (3) How likely is a new pandemic to occur in the near future? (4) Are Romanians more worried about the pandemic or a war in the region? (5) What changes did the pandemic bring to the lives of Romanians? (6) What have Romanians learned due to the pandemic? (7) What limitations have Romanians experienced due to the pandemic? (8) What would Romanians do when all the restrictions in Romania are lifted? |
| KANTAR ROMANIA, at the request of the Never Alone—Friends of the Elderly Association [61] | 15–18 February 2022 | (1) How was the state of physical and mental health affected? (2) Have you felt any of the following states or feelings: fear of loneliness, fear of death? (3) Where did they spend their time during the pandemic? |
| Age | Gender | Education | Residence | ||||||
|---|---|---|---|---|---|---|---|---|---|
| 65+ | M | F | Low | Average | High | Urban | Rural | ||
| Thinking about the Covid pandemic, in which of the following situations do you find yourself? | Very + Quite worried | 48% | 34% | 51% | 47% | 40% | 39% | 41% | 44% |
| Neither worried nor unconcerned | 1% | 1% | 0% | 1% | 1% | 0% | 1% | 1% | |
| Not at all worried + Rather worried | 50% | 64% | 48% | 51% | 58% | 60% | 57% | 54% | |
| I do not know/I do not answer | 2% | 1% | 1% | 1% | 2% | 0% | 1% | 2% | |
Disclaimer/Publisher’s Note: The statements, opinions and data contained in all publications are solely those of the individual author(s) and contributor(s) and not of MDPI and/or the editor(s). MDPI and/or the editor(s) disclaim responsibility for any injury to people or property resulting from any ideas, methods, instructions or products referred to in the content. |
© 2023 by the authors. Licensee MDPI, Basel, Switzerland. This article is an open access article distributed under the terms and conditions of the Creative Commons Attribution (CC BY) license (https://creativecommons.org/licenses/by/4.0/).
Share and Cite
Ianculescu, M.; Alexandru, A.; Paraschiv, E.-A. The Potential of the Remote Monitoring Digital Solutions to Sustain the Mental and Emotional Health of the Elderly during and Post COVID-19 Crisis in Romania. Healthcare 2023, 11, 608. https://doi.org/10.3390/healthcare11040608
Ianculescu M, Alexandru A, Paraschiv E-A. The Potential of the Remote Monitoring Digital Solutions to Sustain the Mental and Emotional Health of the Elderly during and Post COVID-19 Crisis in Romania. Healthcare. 2023; 11(4):608. https://doi.org/10.3390/healthcare11040608
Chicago/Turabian StyleIanculescu, Marilena, Adriana Alexandru, and Elena-Anca Paraschiv. 2023. "The Potential of the Remote Monitoring Digital Solutions to Sustain the Mental and Emotional Health of the Elderly during and Post COVID-19 Crisis in Romania" Healthcare 11, no. 4: 608. https://doi.org/10.3390/healthcare11040608
APA StyleIanculescu, M., Alexandru, A., & Paraschiv, E.-A. (2023). The Potential of the Remote Monitoring Digital Solutions to Sustain the Mental and Emotional Health of the Elderly during and Post COVID-19 Crisis in Romania. Healthcare, 11(4), 608. https://doi.org/10.3390/healthcare11040608

