Intelligent IoT (IIoT) Device to Identifying Suspected COVID-19 Infections Using Sensor Fusion Algorithm and Real-Time Mask Detection Based on the Enhanced MobileNetV2 Model
Abstract
:1. Introduction
2. The Methodology
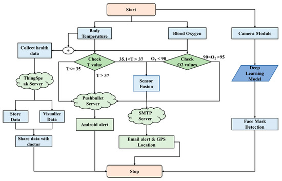
2.1. Sensor Fusion (SF)
| Algorithm 1. Pseudo-code: COVID suspect prediction |
| 1. Save the input from the temperature sensor; 2. If a finger is on the sensor, go to step 3; otherwise stop; 3. If sensor reading confidence level is above 90% collect data; 4. Save the input from the oximeter; 5. If 90 < O2 < 95: Send an android alert message via the Pushbullet server; 6. If O2 ≤ 90: If fever > 37.5: Assign Array [] and store the values for 30 min; If max of array [] < 90: Send an email stating that a suspect has been detected; include the GPS location; Otherwise, clear the array; else, send “low O2 need attention” alert to user; else, collect and save data in real-time. |
- The SF algorithm receives input data from fever, oximeter sensors, and heart rate, all of which are calibrated to commercial-level precision.
- To eliminate errors, the oximeter sensor accepts readings only when the sensor is in contact with human skin and the sensor’s confidence level is above 90%.
- When the oximeter indicates a low oxygen level, this might be transient (caused by exercise or stress). To avoid false positives, the SF system waits and examines additional health metrics.
- When the oxygen level drops, the system seeks information from the body temperature sensor.
- If both sensors produce anomalous results, the SF algorithm records all inputs for 30 min in an array and saves them for future study.
- If all values are below the usual levels for an extended period, only then does the SF algorithm send an email alert with a GPS position. If the values are not anomalous over an extended period, the algorithm concludes that no emergency exists, wipes all data from the array, and sends a simple notice to an Android smartphone.
2.2. Face Mask Detection Using Deep Learning on an IoT Platform
3. Experimental
4. Results and Discussion
4.1. Device Performance
4.2. Training and Testing of the Deep Learning Model
5. Conclusions
Author Contributions
Funding
Institutional Review Board Statement
Informed Consent Statement
Data Availability Statement
Acknowledgments
Conflicts of Interest
Appendix A
| Raspberry Pi 4 | IoT Device |
|---|---|
| Body temperature sensor | |
| 5V | VCC |
| Pin 6 | GND |
| GPIO 2 Serial Data | SDA |
| GPIO 3 Serial Clock | SCL |
| LCD screen | |
| 5V | VCC |
| Pin 7 | GND |
| GPIO 17 | SDA |
| GPIO 27 | SCL |
| Alert buzzer | |
| GPIO | Positive |
| Pin 39 | GND |
| Arduino Uno | Oximeter Sensor |
|---|---|
| 3.3 V | VCC |
| GND | GND |
| Analog (A4) | SDA |
| Analog (A5) | SCL |






References
- Tobías, A.; Carnerero, C.; Reche, C.; Massagué, J.; Via, M. Changes in air quality during the lockdown in Barcelona (Spain) one month into the SARS-CoV-2 epidemic. Sci. Total. Environ. 2020, 726, 138540. [Google Scholar] [CrossRef] [PubMed]
- Saglietto, A.; D’Ascenzo, F.; Zoccai, G.B.; Ferrari, G.M.D. COVID-19 in Europe: The Italian lesson. Lancet 2020, 359, 1110–1111. [Google Scholar] [CrossRef]
- Republic of Turkey Ministry of Health. Available online: https://covid19.saglik.gov.tr/ (accessed on 25 August 2021).
- Atalan, A. Is the lockdown important to prevent the COVID-19 pandemic? Effects on psychology, environment and economy perspective. Ann. Med. Surg. 2020, 56, 38–42. [Google Scholar] [CrossRef] [PubMed]
- Rymer-Diez, A.; Roca-Millan, E.; Estrugo-Devesa, A.; González-Navarro, B.; López-López, J. Confinement by COVID-19 and Degree of Mental Health of a Sample of Students of Health Sciences. Healthcare 2021, 9, 1756. [Google Scholar] [CrossRef] [PubMed]
- Hsu, H.-C.; Chou, H.-J.; Tseng, K.-Y. A Qualitative Study on the Care Experience of Emergency Department Nurses during the COVID-19 Pandemic. Healthcare 2021, 9, 1759. [Google Scholar] [CrossRef]
- Patel, K.; Patel, S.M. Internet of Things-IOT: Definition, characteristics, architecture, enabling Technologies, application & future challenges. Int. J. Eng. Sci. Comput. 2016, 6, 6122–6131. [Google Scholar]
- Bostan, S.; Erdem, R.; Ozturk, Y.E.; Kilic, T.; Yilmaz, A. The Effect of COVID-19 Pandemic on the Turkish Society. Electr. J. Gen. Med. 2020, 237, em237. [Google Scholar]
- Ferretto, L.R.; Bellei, E.; Biduski, D.; Bin, L.C.; Moro, M.M. A Physical Activity Recommender System for Patients with Arterial Hypertension. Access IEEE 2020, 8, 61656–61664. [Google Scholar] [CrossRef]
- Pradhan, B.; Bhattacharyya, S.; Pal, K. IoT-Based Applications in Healthcare Devices. J. Healthc. Eng. 2021, 2, 6632599. [Google Scholar] [CrossRef]
- Aadil, F.; Mehmood, B.; Hasan, N.; Lim, S.; Ejaz, S. Remote Health Monitoring Using IoT-Based Smart Wireless Body Area Network. Comput. Mater. Contin. 2021, 68, 2499–2513. [Google Scholar] [CrossRef]
- Sheikh, F.; Li, X. Wireless sensor network system design using Raspberry Pi and Arduino for environment monitoring applications. Procedia Comput. Sci. 2014, 34, 103–110. [Google Scholar]
- Fu, Y.; Liu, X. System Design for Wearable Blood Oxygen Saturation and Pulse Measurement Device. Procedia Manuf. 2015, 3, 1187–1194. [Google Scholar] [CrossRef] [Green Version]
- Dananjayan, S.; Raj, G. Artificial Intelligence during a pandemic: The COVID-19 example. Int. J. Health Plan. Manag. 2020, 35, 1260–1262. [Google Scholar] [CrossRef] [PubMed]
- Wallis, C. How artificial intelligence will change medicine. Nat. Artic. 2019, 567, 48. [Google Scholar] [CrossRef]
- Phan, M.H.; Hwang, K.Y.; Jimenez, V.O.; Muchharla, B. Real Time Monitoring of COVID-19 Progress Using Magneti Sensing and Machine Learning. U.S. Patent 0369137 A1, 2 December 2021. [Google Scholar]
- Batageli, B.; Peer, P.; Stuc, V.; Dobrisek, S. How to correctly detect face mask for COVID-19 from visual information? Appl. Sci. 2021, 11, 2070. [Google Scholar] [CrossRef]
- Larxel. Face Mask Detection Dataset. Available online: https://www.kaggle.com/andrewmvd/face-mask-detection (accessed on 5 May 2021).
- Nagrath, P.; Jain, R.; Madan, A.; Arora, R.; Kataria, P.; Hemanth, J. SSDMNV2: A real time DNN-based face mask detection system using single shot multibox detector and MobileNetV2. Sustain. Cities Soc. 2021, 66, 102692–102710. [Google Scholar] [CrossRef]
- Jiang, X.; Gao, T.; Zhu, Z.; Zhao, Y. Real-Time Face Mask Detection Method Based on YOLOv3. Electronics 2021, 10, 837. [Google Scholar] [CrossRef]
- Loey, M.; Manogaran, G.; Taha, M.H.; Khalifa, N.E. Fighting against COVID-19: A novel deep learning model based on YOLO-v2 with ResNet-50 for medical face mask detection. Sustain. Cities Soc. 2020, 65, 102600. [Google Scholar] [CrossRef]
- Elmenreich, W. An introduction to sensor fusion. Vienna Univ. Technol. Austria 2002, 502, 1–28. [Google Scholar]
- Wang, R.; Shen, M.; Li, T.; Gomes, S. Multi-task joint sparse representation classification based on fisher discrimination dictionary learning. CMC Comput. Mater. Contin. 2018, 57, 25–48. [Google Scholar] [CrossRef]
- Alatise, M.; Hancke, G. A Review on Challenges of Autonomous Mobile Robot and Sensor Fusion Methods. IEEE Access 2020, 8, 39830–39846. [Google Scholar] [CrossRef]
- Kelechi, A.; Alsharif, M.; Agbaetuo, C.; Ubadike, O.; Aligbe, A. Design of a low-cost air quality monitoring system using Arduino and ThigSpeak. Comput. Mater. Contin. 2021, 70, 151–169. [Google Scholar] [CrossRef]
- Enea, C.; Charlotte, F.; Bam, S.; Gemma, T.; Lyes, K. Hand-gesture recognition based on EMG and event-based camera sensor fusion: A benchmark in Neuromorphic Computing. Front. Neurosci. 2020, 14, 637. [Google Scholar]
- Lee, D.; Kang, J.; Dahouda, M.K.; Joe, I.; Lee, K. DNT-SMTP: A novel mail transfer protocol with minimized interactions for space internet. In Proceedings of the 20th International Computational Science and Its Applications, Cagliari, Italy, 1–4 July 2020. [Google Scholar]
- Razali, R.A.B.; Hashim, I.B.; Mohamed, R.B.; Raj, M.A. A development of smart aquarium prototype: Water temperature system for shrimp. Adv. Sci. Lett. 2018, 24, 773–776. [Google Scholar]
- Sandler, M.; Howard, A.; Zhu, M.; Chen, L. MoboleNetV2: Inverted residuals and linear bottlenecks. In Proceedings of the IEEE Conference on Computer Vision and Pattern Recognition, Salt Lake City, UT, USA, 18–22 June 2018. [Google Scholar]
- Maques, G.; Pitarma, R. Non-contact Infrared Temperature Acquisition System based on Internet of Things for Laboratory Activities Monitoring. Procedia Comput. Sci. 2019, 155, 487–494. [Google Scholar] [CrossRef]
- Bassam, N.; Hussain, S.A.; Qaraghuli, A.; Khan, J.; Sumesh, E.P.; Lavanya, V. IoT based wearable device to monitor the signs of quarantined remote patients of COVID-19. Inform. Med. Unlocked 2021, 24, 100588. [Google Scholar] [CrossRef] [PubMed]
- Shinde, R.; Choi, M. An experimental of health monitoring system using wearable devices and IoT. In Proceedings of the 2021 Winter Comprehensive Conference of the Korea Telecommunications Society, Pyeongchang, Korea, 3–5 February 2021. [Google Scholar]
- Shinde, R.; Alam, M.S.; Choi, M.; Kim, N. Economical and wearable pulse oximeter using IoT. In Proceedings of the 16th International Conference on Computer Science & Education (ICCSE), Lancaster, UK, 17–21 August 2021. [Google Scholar]
- Saha, S.; Singh, A.; Bera, P.; Kamal, M.; Dutta, S. GPS based smart spy surveillance robotic system using Raspberry Pi for security application and remote sensing. In Proceedings of the 8th IEEE Annual Information Technology, Electronics and Mobile Communication Conference, Vancouver, BC, Canada, 3–5 October 2017. [Google Scholar]
- University of California San Francisco Magazine. Available online: https://www.ucsf.edu/magazine/covid-hearts (accessed on 29 July 2021).










| Device Features | Apple Watch Series 6 | Apple Watch Series 5 | Proposed Device |
|---|---|---|---|
| Heart rate | ✓ | ✓ | ✓ |
| Body temperature | × | × | ✓ |
| Oximeter | ✓ | × | ✓ |
| Charging | Wireless | Wireless | USB |
| Database | Apple app | Apple app | IoT cloud |
| Data visualization | × | × | ✓ |
| Data sharing | × | × | ✓ |
| Alert and notification | × | × | ✓ |
| Sensor fusion for AI | × | × | ✓ |
| Covid suspect tracking | × | × | ✓ |
| Price (USD) | 400+ | 400+ | 100 |
| Epoch | Iteration | Training Time (s) | Batch Loss | Accuracy (%) | F1 Score |
|---|---|---|---|---|---|
| 5 | 120 | 569.19 | 0.0711 | 98.29 | 0.98 |
| 10 | 240 | 1164.06 | 0.0420 | 98.46 | 0.99 |
| 15 | 360 | 1709.57 | 0.0336 | 98.90 | 0.99 |
| 20 | 480 | 2165.29 | 0.0305 | 99.15 | 0.99 |
| 25 | 600 | 2538.23 | 0.029 | 99.20 | 0.99 |
| 30 | 720 | 3248.43 | 0.025 | 99.26 | 0.99 |
| Model | Model Size (MB) | Detection Time (ms) | Accuracy (%) | Raspberry Pi Support |
|---|---|---|---|---|
| MobileNetV2 | 11.3 | 31.3 | 99.11 | ✓ |
| InceptionV3 | 478.08 | 58.8 | 96.00 | × |
| ResNet50 | 1296.62 | 74.9 | 99.51 | ✓ |
| Enhanced MobileNetV2 | 11 | 31.3 | 99.26 | ✓ |
| Method | Backbone | Input Image Size | Detection Time (ms) | Accuracy % | Raspberry Pi Support |
|---|---|---|---|---|---|
| RetinaNet | ResNet-50 | 800 | 76.8 | 94.9 | ✓ |
| EfficientDet-D0 | EfficientDet-Bo | 512 | 99.3 | 84.5 | × |
| EfficientDet-D1 | EfficientDet-B1 | 608 | 122.0 | 85.1 | × |
| SSD | VGG-16 | 512 | 34.5 | 92.7 | × |
| YOLOv3 | Darknet53 | 608 | 61.5 | 95.3 | ✓ |
| SE-YOLOv3 | SE-Darknet53 | 512 | 49.2 | 96.2 | × |
| MobileNet | MobileNetV2 | 512 | 31.9 | 90.1 | ✓ |
| Enhanced-Mobile net | MobileNetV2 | 512 | 31.9 | 95. | ✓ |
| Model Name | Accuracy (%) | ||
|---|---|---|---|
| RMFD Dataset | PWMFD Dataset | RMFD + PEMFD Combine Dataset | |
| MobileNetV2 | 99.11 | 89.00 | 90.14 |
| Enhanced MobileNetV2 | 99.26 | 91.15 | 92.51 |
Publisher’s Note: MDPI stays neutral with regard to jurisdictional claims in published maps and institutional affiliations. |
© 2022 by the authors. Licensee MDPI, Basel, Switzerland. This article is an open access article distributed under the terms and conditions of the Creative Commons Attribution (CC BY) license (https://creativecommons.org/licenses/by/4.0/).
Share and Cite
Shinde, R.K.; Alam, M.S.; Park, S.G.; Park, S.M.; Kim, N. Intelligent IoT (IIoT) Device to Identifying Suspected COVID-19 Infections Using Sensor Fusion Algorithm and Real-Time Mask Detection Based on the Enhanced MobileNetV2 Model. Healthcare 2022, 10, 454. https://doi.org/10.3390/healthcare10030454
Shinde RK, Alam MS, Park SG, Park SM, Kim N. Intelligent IoT (IIoT) Device to Identifying Suspected COVID-19 Infections Using Sensor Fusion Algorithm and Real-Time Mask Detection Based on the Enhanced MobileNetV2 Model. Healthcare. 2022; 10(3):454. https://doi.org/10.3390/healthcare10030454
Chicago/Turabian StyleShinde, Rupali Kiran, Md. Shahinur Alam, Seong Gyoon Park, Sang Myeong Park, and Nam Kim. 2022. "Intelligent IoT (IIoT) Device to Identifying Suspected COVID-19 Infections Using Sensor Fusion Algorithm and Real-Time Mask Detection Based on the Enhanced MobileNetV2 Model" Healthcare 10, no. 3: 454. https://doi.org/10.3390/healthcare10030454
APA StyleShinde, R. K., Alam, M. S., Park, S. G., Park, S. M., & Kim, N. (2022). Intelligent IoT (IIoT) Device to Identifying Suspected COVID-19 Infections Using Sensor Fusion Algorithm and Real-Time Mask Detection Based on the Enhanced MobileNetV2 Model. Healthcare, 10(3), 454. https://doi.org/10.3390/healthcare10030454

