Maize-YOLO: A New High-Precision and Real-Time Method for Maize Pest Detection
Abstract
Simple Summary
Abstract
1. Introduction
2. Materials and Methods
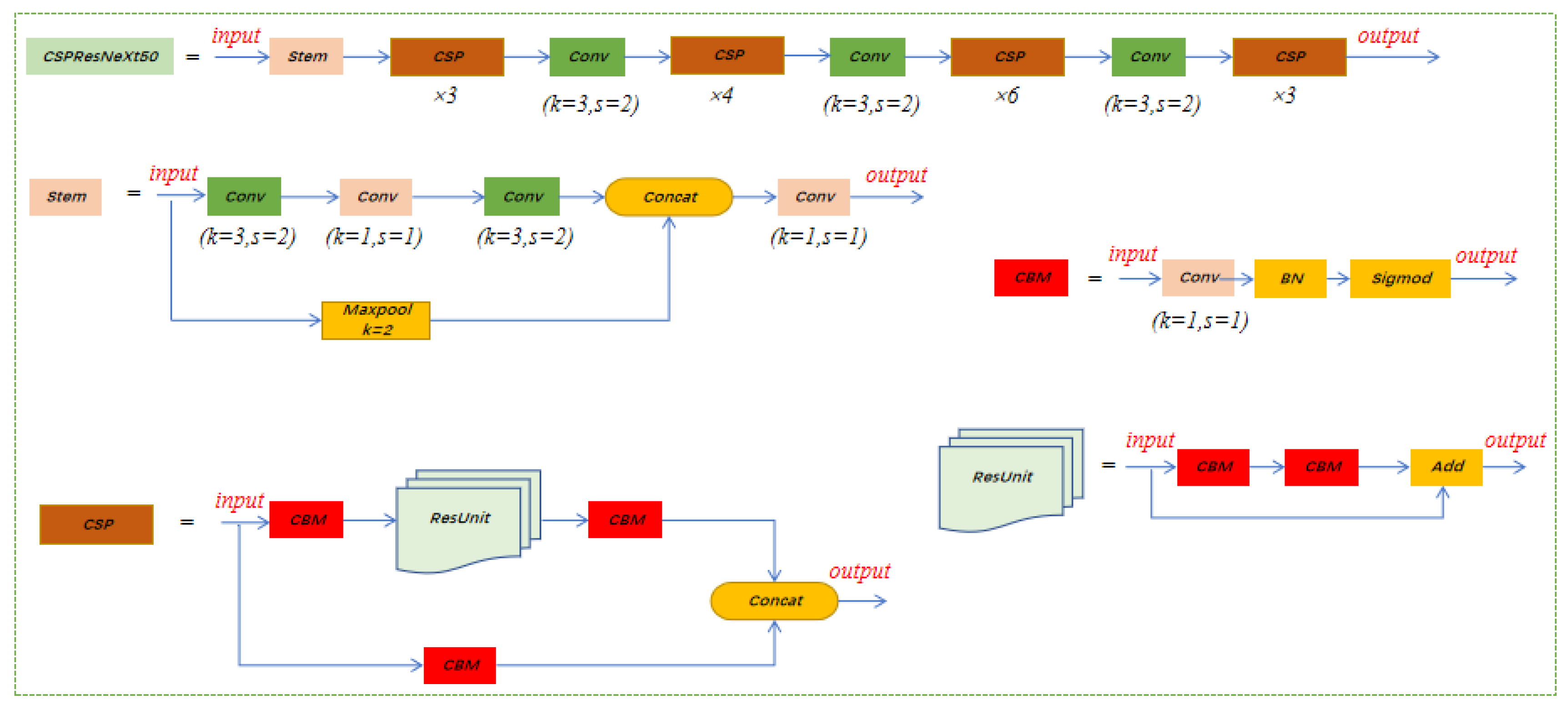
2.1. Maize-YOLO
2.2. CSPResNeXt-50
2.3. VoVGSCSP
2.4. Dataset
2.5. Performance Evaluation Methods
3. Experimental Results and Discussion
3.1. Detection Results of Maize-YOLO
3.2. Comparison of Other Classical Models
3.3. Ablation Experiment
4. Conclusions
Author Contributions
Funding
Data Availability Statement
Conflicts of Interest
Abbreviations
| YOLO | You Only Look Once |
| ILSVRC | ImageNet Large-Scale Visual Recognition Challenge |
| SSD | Single Shot Multibox Detector |
| CNN | Convolutional Neural Network |
| DL | Deep Learning |
| MAC | Memory Access Cost |
| AI | Artificial Intelligence |
| CV | Computer Vision |
| CSPNet | Cross-Stage Partial Networks |
| IP102 | Insect Pests 102 |
| AP | Average Precision |
| mAP | Mean Average Precision |
| FLOPs | Floating-point Operations |
| FPS | Frames Per Second |
| TP | True Positive |
| FN | False Negative |
| FP | False Positive |
| P | Precision |
| R | Recall |
| GPU | Graphics Processing Unit |
| CPU | Central Processing Unit |
| Faster R-CNN | Faster Region-based Convolutional Neural Networks |
References
- Karar, M.E.; Alsunaydi, F.; Albusaymi, S.; Alotaibi, S. A New Mobile Application of Agricultural Pests Recognition Using Deep Learning Iin Cloud Computing System. Alex. Eng. J. 2021, 60, 4423–4432. [Google Scholar] [CrossRef]
- Lippi, M.; Bonucci, N.; Carpio, R.F.; Contarini, M.; Speranza, S.; Gasparri, A. A YOLO-Based Pest Detection System for Precision Agriculture. In Proceedings of the 2021 29th Mediterranean Conference on Control and Automation (MED), Puglia, Italy, 22–25 June 2021; pp. 342–347. [Google Scholar] [CrossRef]
- Lee, S.H.; Chan, C.S.; Mayo, S.J.; Remagnino, P. How deep learning extracts and learns leaf features for plant classification. Pattern Recognit. 2017, 71, 1–13. [Google Scholar] [CrossRef]
- Hossain, S.; Mou, R.M.; Hasan, M.M.; Chakraborty, S.; Razzak, M.A. Recognition and detection of tea leaf’s diseases using support vector machine. In Proceedings of the 2018 IEEE 14th International Colloquium on Signal Processing & Its Applications (CSPA), Penang, Malaysia, 9–10 March 2018; pp. 150–154. [Google Scholar] [CrossRef]
- Coulibaly, S.; Kamsu-Foguem, B.; Kamissoko, D.; Traore, D. Deep convolution neural network sharing for the multi-label images classification. Mach. Learn. Appl. 2022, 10, 100422. [Google Scholar] [CrossRef]
- Ren, F.; Deng, J. Background Knowledge Based Multi-Stream Neural Network for Text Classification. Appl. Sci. 2018, 8, 2472. [Google Scholar] [CrossRef]
- Lv, M.; Zhou, G.; He, M.; Chen, A.; Zhang, W.; Hu, Y. Maize Leaf Disease Identification Based on Feature Enhancement and DMS-Robust Alexnet. IEEE Access 2020, 8, 57952–57966. [Google Scholar] [CrossRef]
- Sreedhar, P.S.S.; Nandhagopal, N. Classification Similarity Network Model for Image Fusion Using Resnet50 and GoogLeNet. Intell. Autom. Soft Comput. 2022, 31, 1331–1344. [Google Scholar] [CrossRef]
- Wei, X.; Yang, J.; Lv, M.; Chen, W.; Ma, X.; Long, M.; Xia, S. ISAR High-Resolution Imaging Method with Joint FISTA and VGGNet. IEEE Access 2021, 9, 86685–86697. [Google Scholar] [CrossRef]
- Hu, W.-J.; Fan, J.; Du, Y.-X.; Li, B.-S.; Xiong, N.; Bekkering, E. MDFC–ResNet: An Agricultural IoT System to Accurately Recognize Crop Diseases. IEEE Access 2020, 8, 115287–115298. [Google Scholar] [CrossRef]
- Dosovitskiy, A.; Beyer, L.; Kolesnikov, A.; Weissenborn, D.; Zhai, X.; Unterthiner, T.; Dehghani, M.; Minderer, M.; Heigold, G.; Gelly, S.; et al. An Image is Worth 16×16 Words: Transformers for Image Recognition at Scale. arXiv 2020, arXiv:2010.11929. [Google Scholar] [CrossRef]
- Sabanci, K.; Aslan, M.F.; Ropelewska, E.; Unlersen, M.F.; Durdu, A. A Novel Convolutional-Recurrent Hybrid Network for Sunn Pest–Damaged Wheat Grain Detection. Food Anal. Methods 2022, 15, 1748–1760. [Google Scholar] [CrossRef]
- Gambhir, J.; Patel, N.; Patil, S.; Takale, P.; Chougule, A.; Prabhakar, C.S.; Managanvi, K.; Raghavan, A.S.; Sohane, R.K. Deep Learning for Real-Time Diagnosis of Pest and Diseases on Crops; Springer Nature: Singapore, 2022. [Google Scholar] [CrossRef]
- Sun, J.; Yang, Y.; He, X.; Wu, X. Northern Maize Leaf Blight Detection under Complex Field Environment Based on Deep Learning. IEEE Access 2020, 8, 33679–33688. [Google Scholar] [CrossRef]
- Redmon, J.; Divvala, S.; Girshick, R.; Farhadi, A. You Only Look Once: Unified, Real-Time Object Detection. In Proceedings of the 2016 IEEE Conference on Computer Vision and Pattern Recognition (CVPR), Las Vegas, NV, USA, 27–30 June 2016; pp. 779–788. [Google Scholar] [CrossRef]
- Roy, A.M.; Bhaduri, J. Real-time growth stage detection model for high degree of occultation using DenseNet-fused YOLOv4. Comput. Electron. Agric. 2022, 193, 106694. [Google Scholar] [CrossRef]
- Lawal, M.O. Tomato detection based on modified YOLOv3 framework. Sci. Rep. 2021, 11, 1447. [Google Scholar] [CrossRef] [PubMed]
- Li, D.; Wang, R.; Xie, C.; Liu, L.; Zhang, J.; Li, R.; Wang, F.; Zhou, M.; Liu, W. A Recognition Method for Rice Plant Diseases and Pests Video Detection Based on Deep Convolutional Neural Network. Sensors 2020, 20, 578. [Google Scholar] [CrossRef] [PubMed]
- Zhang, B.; Zhang, M.; Chen, Y. Crop pest identification based on spatial pyramid pooling and deep convolution neural net-work. Trans. Chin. Soc. Agric. Eng. 2019, 35, 209–215. [Google Scholar]
- Tian, Y.; Yang, G.; Wang, Z.; Li, E.; Liang, Z. Detection of Apple Lesions in Orchards Based on Deep Learning Methods of CycleGAN and YOLOV3-Dense. J. Sensors 2019, 2019, 7630926. [Google Scholar] [CrossRef]
- Wang, C.Y.; Bochkovskiy, A.; Liao, H. YOLOv7: Trainable bag-of-freebies sets new state-of-the-art for real-time object detectors. arXiv 2022, arXiv:2207.02696. [Google Scholar] [CrossRef]
- Wang, C.-Y.; Bochkovskiy, A.; Liao, H.-Y.M. Scaled-YOLOv4: Scaling Cross Stage Partial Network. In Proceedings of the 2021 IEEE/CVF Conference on Computer Vision and Pattern Recognition (CVPR), Nashville, TN, USA, 20–25 June 2021; pp. 13024–13033. [Google Scholar] [CrossRef]
- Wang, Y.C.; Yeh, H.; Liao, M.Y.H. You Only Learn One Representation: Unified Network for Multiple Tasks. arXiv 2021, arXiv:2105.04206. [Google Scholar] [CrossRef]
- Wang, C.-Y.; Liao, H.-Y.M.; Wu, Y.-H.; Chen, P.-Y.; Hsieh, J.-W.; Yeh, I.-H. CSPNet: A New Backbone that Can Enhance Learning Capability of CNN. In Proceedings of the IEEE/CVF Conference on Computer Vision and Pattern Recognition Workshops (CVPRW), Seattle, WA, USA, 14–19 June 2020; pp. 390–391. [Google Scholar]
- Li, H.; Li, J.; Wei, H.; Liu, Z.; Zhan, Z.; Ren, Q. Slim-neck by GSConv: A better design paradigm of detector architectures for autonomous vehicles. arXiv 2022, arXiv:2206.02424. [Google Scholar] [CrossRef]
- Wu, X.; Zhan, C.; Lai, Y.-K.; Cheng, M.-M.; Yang, J. IP102: A Large-Scale Benchmark Dataset for Insect Pest Recognition. In Proceedings of the 2019 IEEE/CVF Conference on Computer Vision and Pattern Recognition (CVPR), Long Beach, CA, USA, 15–20 June 2019; pp. 8779–8788. [Google Scholar] [CrossRef]
- Khasawneh, N.; Fraiwan, M.; Fraiwan, L. Detection of K-complexes in EEG signals using deep transfer learning and YOLOv3. Clust. Comput. 2022, 1–11. [Google Scholar] [CrossRef]
- Liu, J.; Wang, X. Tomato Diseases and Pests Detection Based on Improved Yolo V3 Convolutional Neural Network. Front. Plant Sci. 2020, 11, 898. [Google Scholar] [CrossRef] [PubMed]
- Xue, Z.; Xu, R.; Bai, D.; Lin, H. YOLO-Tea: A Tea Disease Detection Model Improved by YOLOv5. Forests 2023, 14, 415. [Google Scholar] [CrossRef]
- Qiu, R.-Z.; Chen, S.-P.; Chi, M.-X.; Wang, R.-B.; Huang, T.; Fan, G.-C.; Zhao, J.; Weng, Q.-Y. An automatic identification system for citrus greening disease (Huanglongbing) using a YOLO convolutional neural network. Front. Plant Sci. 2022, 13, 5337. [Google Scholar] [CrossRef] [PubMed]









| Id | Pest Species | Number |
|---|---|---|
| 14 | Grub | 436 |
| 15 | Mole cricket | 868 |
| 16 | Wireworm | 424 |
| 17 | White margined moth | 49 |
| 18 | Black cutworm | 300 |
| 19 | Large cutworm | 153 |
| 20 | Yellow cutworm | 194 |
| 21 | Red spider | 160 |
| 22 | Corn borer | 425 |
| 23 | Army worm | 206 |
| 24 | Aphids | 874 |
| 25 | Potosiabre vitarsis | 203 |
| 26 | Peach borer | 241 |
| Total | 4533 | |
| Class | Images | Labels | P | R | mAP@0.5 | mAP@0.5:0.95 |
|---|---|---|---|---|---|---|
| 14 | 932 | 154 | 88.0% | 91.6% | 93.7% | 51.9% |
| 15 | 932 | 181 | 98.7% | 98.9% | 99.7% | 53.9% |
| 16 | 932 | 91 | 84.5% | 92.3% | 93.4% | 69.6% |
| 17 | 932 | 13 | 54.6% | 38.5% | 42.3% | 35.8% |
| 18 | 932 | 72 | 54.4% | 73.6% | 68.6% | 56.0% |
| 19 | 932 | 42 | 38.5% | 54.8% | 40.6% | 30.9% |
| 20 | 932 | 36 | 27.8% | 61.1% | 31.2% | 24.7% |
| 21 | 932 | 35 | 92.0% | 94.3% | 99.0% | 65.2% |
| 22 | 932 | 86 | 78.1% | 86.9% | 86.6% | 56.2% |
| 23 | 932 | 51 | 86.9% | 68.6% | 75.9% | 48.4% |
| 24 | 932 | 257 | 76.7% | 89.1% | 86.9% | 49.1% |
| 25 | 932 | 67 | 95.2% | 89.6% | 95.4% | 67.0% |
| 26 | 932 | 47 | 77.0% | 66.0% | 78.2% | 56.6% |
| Model | Params | Layer | P | R | mAP@0.5 | FLOPs | FPS | mAP@0.5:0.95 | F1 | Time (h) |
|---|---|---|---|---|---|---|---|---|---|---|
| RetinaNet | 36.6M | 152 | 72.2% | 56.53% | 65.9% | 167.7G | 38 | 39.5% | 61.8% | 14.549 |
| Faster R-CNN | 136.9M | 40 | 48.2% | 59.9% | 55.0% | 402.0G | 24 | 29.0% | 46.5% | 39.214 |
| YOLOv3 | 61.6M | 333 | 69.7% | 72.2% | 71.7% | 155.5G | 58 | 45.4% | 70.9% | 13.796 |
| YOLOv3-SPP | 62.6M | 342 | 73.2% | 78.3% | 74.5% | 156.3G | 51 | 48.7% | 75.7% | 14.196 |
| Scaled-YOLOv4 | 52.6M | 513 | 58.3% | 63.5% | 63.3% | 119.9G | 51 | 33.9% | 60.8% | 15.428 |
| YOLOv5-L | 46.2M | 468 | 65.5% | 55.8% | 59.0% | 108.4G | 45 | 31.4% | 60.3% | 12.004 |
| YOLOv5-S | 7.1M | 270 | 51.4% | 48.2% | 49.9% | 16.0G | 94 | 23.9% | 49.7% | 5.663 |
| YOLOv5-N | 1.8M | 270 | 47.2% | 53.0% | 52.6% | 4.3G | 114 | 26.8% | 49.9% | 4.755 |
| YOLOv5-M | 20.9M | 369 | 58.6% | 69.4% | 65.1% | 48.4G | 52 | 38.1% | 63.5% | 8.581 |
| YOLOv5-X | 86.3M | 567 | 71.8% | 61.2% | 65.5% | 204.9G | 48 | 38% | 66.1% | 17.670 |
| YOLO-Lite | 4.4M | 319 | 49.3% | 55.7% | 56.2% | 8.8G | 178 | 32.1% | 52.3% | 5.176 |
| YOLOR-CSP | 52.6M | 521 | 65.9% | 67.9% | 66.9% | 119.9G | 50 | 38.4% | 66.9% | 13.648 |
| YOLOR-D6 | 151.1M | 956 | 75.8% | 77.2% | 75.8% | 233.3G | 29 | 50.5% | 76.5% | 26.889 |
| YOLOR-E6 | 115.3M | 740 | 76.1% | 77.0% | 76.7% | 170.0G | 34 | 51.4% | 76.5% | 22.324 |
| YOLOR-P6 | 36.9M | 660 | 70.1% | 82.4% | 76.2% | 80.8G | 43 | 50.9% | 75.7% | 11.140 |
| YOLOR-W6 | 79.4M | 660 | 76.3% | 72.9% | 75.1% | 112.6G | 41 | 50.1% | 74.6% | 16.371 |
| YOLOv7 | 37.2M | 407 | 69.0% | 71.1% | 70.8% | 105.3G | 57 | 45.1% | 70.0% | 11.263 |
| YOLOv7-tiny | 6.1M | 263 | 66.9% | 68.9% | 67.7% | 13.3G | 204 | 39.5% | 67.9% | 5.739 |
| YOLOv7-tiny-silu | 6.0M | 255 | 69.0% | 63.9% | 68.1% | 13.3G | 182 | 41.1% | 66.3% | 5.809 |
| YOLOv7-D6 | 133.0M | 702 | 72.8% | 77.6% | 74.7% | 174.5G | 41 | 50.6% | 75.1% | 23.574 |
| YOLOv7-E6 | 110.6M | 645 | 75.6% | 77.0% | 74.9% | 144.9G | 44 | 50.5% | 76.3% | 22.285 |
| YOLOv7-W6 | 81.2M | 477 | 75.9% | 74.9% | 73.3% | 102.9G | 61 | 49.7% | 75.4% | 18.723 |
| YOLOv7-X | 70.9M | 459 | 74.4% | 67.2% | 71.5% | 189.1G | 42 | 47.2% | 70.6% | 16.338 |
| YOLOv7-E6E | 151.1M | 1032 | 74.5% | 79.0% | 76.2% | 210.1G | 24 | 51.9% | 76.7% | 28.158 |
| Maize-YOLO | 33.4M | 527 | 73.3% | 77.3% | 76.3% | 38.9G | 67 | 51.2% | 75.2% | 10.598 |
| Model | Param | Layer | P | R | mAP@0.5 | FLOPs | FPS | mAP@0.5:0.95 | F1 | Time (h) |
|---|---|---|---|---|---|---|---|---|---|---|
| YOLOv7 | 37.2M | 407 | 69.0% | 71.1% | 70.8% | 105.3G | 57 | 45.1% | 70.0% | 11.263 |
| YOLOv7+ CSPResNeXt-50 | 35.4M | 434 | 75.0% | 71.7% | 74.8% | 41.3G | 49 | 50.4% | 73.3% | 10.689 |
| YOLOv7+ VoVGSCSP | 32.7M | 515 | 73.3% | 79.1% | 75.3% | 93.6G | 71 | 49.5% | 76.1% | 10.942 |
| Maize-YOLO | 33.4M | 527 | 73.3% | 77.3% | 76.3% | 38.9G | 67 | 51.2% | 75.2% | 10.598 |
Disclaimer/Publisher’s Note: The statements, opinions and data contained in all publications are solely those of the individual author(s) and contributor(s) and not of MDPI and/or the editor(s). MDPI and/or the editor(s) disclaim responsibility for any injury to people or property resulting from any ideas, methods, instructions or products referred to in the content. |
© 2023 by the authors. Licensee MDPI, Basel, Switzerland. This article is an open access article distributed under the terms and conditions of the Creative Commons Attribution (CC BY) license (https://creativecommons.org/licenses/by/4.0/).
Share and Cite
Yang, S.; Xing, Z.; Wang, H.; Dong, X.; Gao, X.; Liu, Z.; Zhang, X.; Li, S.; Zhao, Y. Maize-YOLO: A New High-Precision and Real-Time Method for Maize Pest Detection. Insects 2023, 14, 278. https://doi.org/10.3390/insects14030278
Yang S, Xing Z, Wang H, Dong X, Gao X, Liu Z, Zhang X, Li S, Zhao Y. Maize-YOLO: A New High-Precision and Real-Time Method for Maize Pest Detection. Insects. 2023; 14(3):278. https://doi.org/10.3390/insects14030278
Chicago/Turabian StyleYang, Shuai, Ziyao Xing, Hengbin Wang, Xinrui Dong, Xiang Gao, Zhe Liu, Xiaodong Zhang, Shaoming Li, and Yuanyuan Zhao. 2023. "Maize-YOLO: A New High-Precision and Real-Time Method for Maize Pest Detection" Insects 14, no. 3: 278. https://doi.org/10.3390/insects14030278
APA StyleYang, S., Xing, Z., Wang, H., Dong, X., Gao, X., Liu, Z., Zhang, X., Li, S., & Zhao, Y. (2023). Maize-YOLO: A New High-Precision and Real-Time Method for Maize Pest Detection. Insects, 14(3), 278. https://doi.org/10.3390/insects14030278

