Soft Computing of a Medically Important Arthropod Vector with Autoregressive Recurrent and Focused Time Delay Artificial Neural Networks
Abstract
Simple Summary
Abstract
1. Introduction
2. Materials and Methods
2.1. Mosquito Surveillance and Temperature Data
2.2. Formulation of the NARX and the FTD Neural Networks
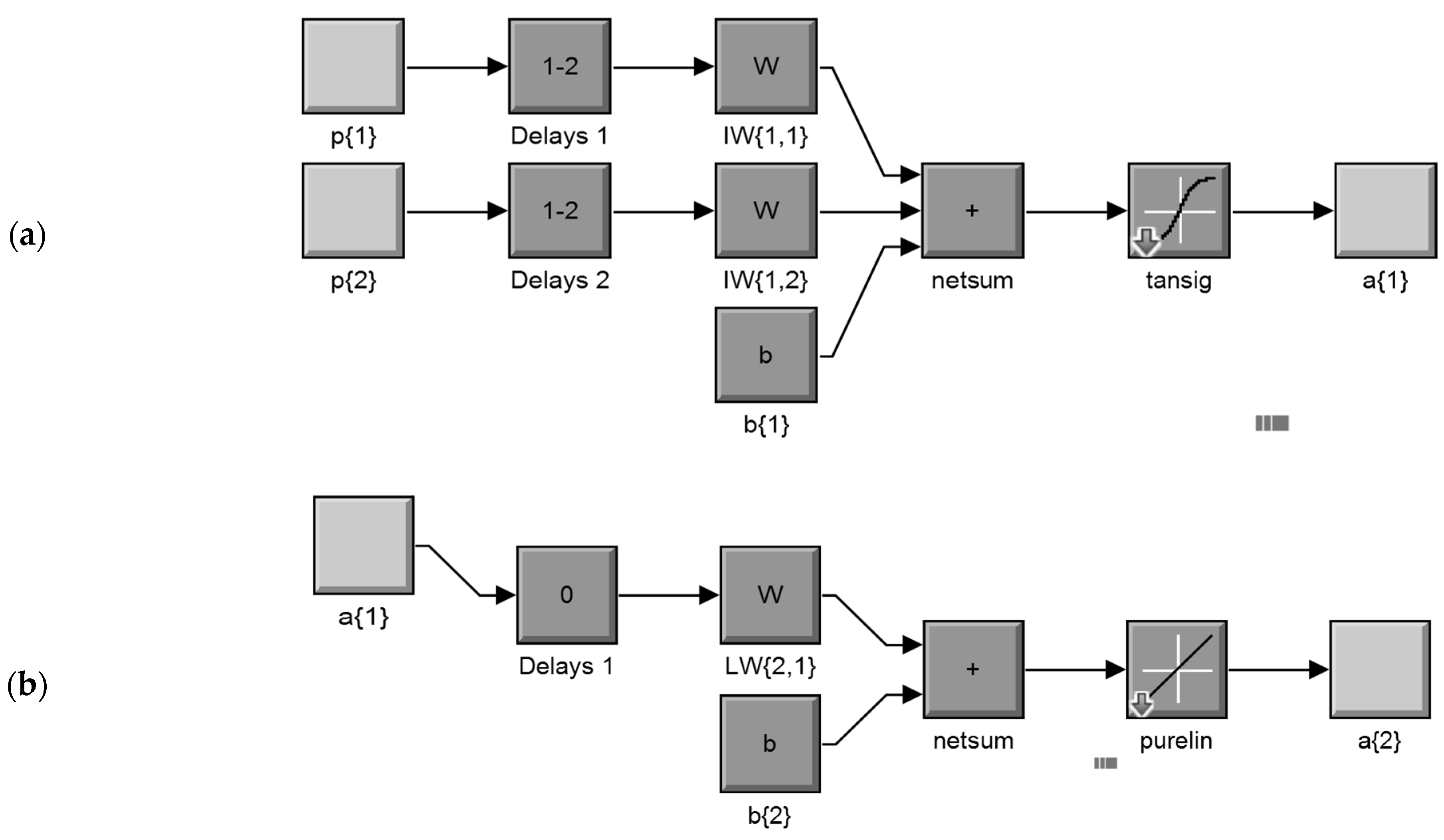
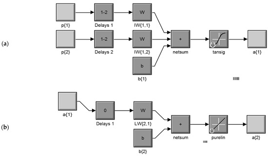
2.3. Architecture and Components of the Neural Networks
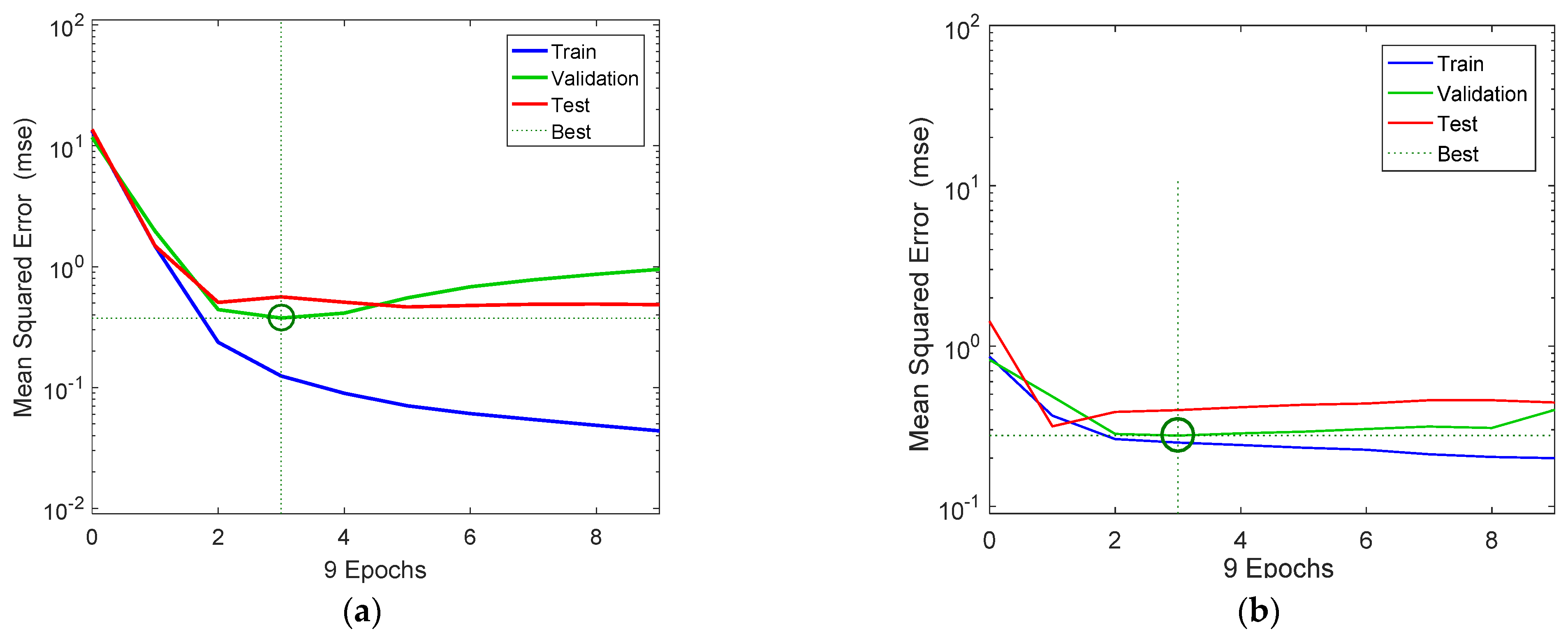
2.4. Model Training, Testing, and Validation
3. Results
3.1. Network Architecture
3.2. Model Training and Validation
3.3. Overall Model Performances
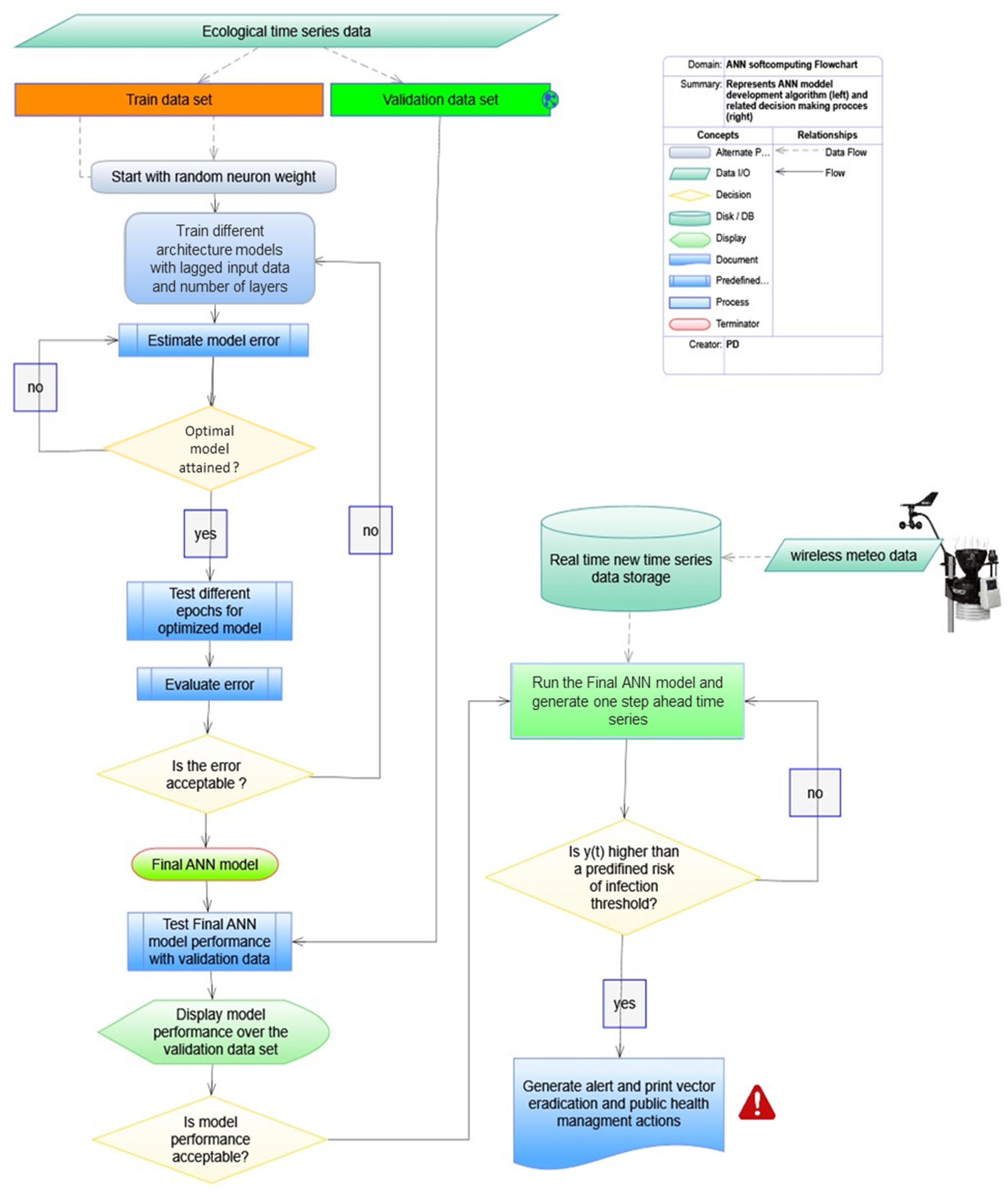
3.4. Soft Computing Algorithm and Extension for Decision Support
4. Discussion
5. Conclusions
Author Contributions
Funding
Institutional Review Board Statement
Informed Consent Statement
Data Availability Statement
Conflicts of Interest
References
- WHO. Mosquito Borne Diseases. 2019. Available online: https://www.who.int/neglected_diseases/vector_ecology/mosquito-borne-diseases/en/ (accessed on 20 April 2021).
- Gratz, N.G. The Vector- and Rodent-Borne Diseases of Europe and North America: Their Distribution and Public Health Burden; Cambridge University Press: Cambridge, UK, 2006. [Google Scholar]
- Brugman, V.A.; Hernández-Triana, L.M.; Medlock, J.M.; Fooks, A.R.; Carpenter, S.; Johnson, N. The Role of Culex pipiens L. (Diptera: Culicidae) in Virus Transmission in Europe. Int. J. Environ. Res. Public Health 2018, 15, 389. [Google Scholar] [CrossRef]
- Gubler, D.J. The Continuing Spread of West Nile Virus in the Western Hemisphere. Clin. Infect. Dis. 2007, 45, 1039–1046. [Google Scholar] [CrossRef]
- Colpitts, T.M.; Conway, M.J.; Montgomery, R.R.; Fikrig, E. West Nile Virus: Biology, transmission, and human infection. Clin. Microbiol. Rev. 2012, 25, 635–648. [Google Scholar] [CrossRef] [PubMed]
- Calzolari, M.; Bonilauri, P.; Bellini, R.; Albieri, A.; Defilippo, F.; Maioli, G.; Galletti, G.; Gelati, A.; Barbieri, I.; Tamba, M.; et al. Evidence of Simultaneous Circulation of West Nile and Usutu Viruses in Mosquitoes Sampled in Emilia-Romagna Region (Italy) in 2009. PLoS ONE 2010, 5, e14324. [Google Scholar] [CrossRef] [PubMed]
- Almeida, A.P.G.; Freitas, F.B.; Novo, M.T.; Sousa, C.A.; Rodrigues, J.C.; Alves, R.; Esteves, A. Mosquito Surveys and West Nile Virus Screening in Two Different Areas of Southern Portugal, 2004–2007. Vector-Borne Zoonotic Dis. 2010, 10, 673–680. [Google Scholar] [CrossRef] [PubMed]
- Papa, A.; Xanthopoulou, K.; Gewehr, S.; Mourelatos, S. Detection of West Nile virus lineage 2 in mosquitoes during a human outbreak in Greece. Clin. Microbiol. Infect. 2011, 17, 1176–1180. [Google Scholar] [CrossRef]
- EU Centre for Disease Prevention and Control. Available online: https://www.ecdc.europa.eu/en/search?s=mosquito&f%5B0%5D=diseases%3A194 (accessed on 4 April 2019).
- Paternoster, G.; Martins, S.B.; Mattivi, A.; Cagarelli, R.; Angelini, P.; Bellini, R.; Santi, A.; Galletti, G.; Pupella, S.; Marano, G.; et al. Economics of One Health: Costs and benefits of integrated West Nile virus surveillance in Emilia-Romagna. PLoS ONE 2017, 12, e0188156. [Google Scholar] [CrossRef]
- Wilson, A.L.; Courtenay, O.; Kelly-Hope, L.A.; Scott, T.W.; Takken, W.; Torr, S.; Lindsay, S.W. The importance of vector control for the control and elimination of vector-borne diseases. PLoS Negl. Trop. Dis. 2020, 14, e0007831. [Google Scholar] [CrossRef] [PubMed]
- World Health Organization. Global Vector Control Response 2017–2030; WHO: Geneva, Switzerland, 2017. [Google Scholar]
- Ponçon, N.; Toty, C.; L’Ambert, G.; Le Goff, G.; Brengues, C.; Schaffner, F.; Fontenille, D. Population dynamics of pest mosquitoes and potential malaria and West Nile virus vectors in relation to climatic factors and human activities in the Camargue, France. Med. Veter Èntomol. 2007, 21, 350–357. [Google Scholar] [CrossRef]
- Mweya, C.N.; Holst, N.; Mboera, L.E.G.; Kimera, S.I. Simulation Modelling of Population Dynamics of Mosquito Vectors for Rift Valley Fever Virus in a Disease Epidemic Setting. PLoS ONE 2014, 9, e108430. [Google Scholar] [CrossRef] [PubMed][Green Version]
- Shaman, J.; Stieglitz, M.; Stark, C.; Le Blancq, S.; Cane, M. Using a dynamic hydrology model to predict mosquito abundances in flood and swamp water. Emerg. Infect. Dis. 2002, 8, 6–13. [Google Scholar] [CrossRef]
- Lebl, K.; Brugger, K.; Rubel, F. Predicting Culex pipiens/restuans population dynamics by interval lagged weather data. Parasites Vectors 2013, 6, 129. [Google Scholar] [CrossRef]
- Rowe, L.; Ludwig, D. Size and Timing of Metamorphosis in Complex Life Cycles: Time Constraints and Variation. Ecology 1991, 72, 413–427. [Google Scholar] [CrossRef]
- Roff, D.A. Evolution of Life Histories: Theory and Analysis; Chapman and Hall, Inc.: New York, NY, USA, 1992. [Google Scholar]
- Alonso, W.J.; Schuck-Paim, C. The ’ghosts’ that pester studies on learning in mosquitoes: Guidelines to chase them off. Med. Veter Èntomol. 2006, 20, 157–165. [Google Scholar] [CrossRef] [PubMed]
- Damos, P.; Caballero, P. Detecting seasonal transient correlations between populations of the West Nile Virus vector Culex sp. and temperatures with wavelet coherence analysis. Ecol. Inform. 2021, 61, 101216. [Google Scholar] [CrossRef]
- Hacker, C.S.; Scott, D.W.; Thompson, J.R. Time Series Analysis of Mosquito Population Data. J. Med. Èntomol. 1973, 10, 533–543. [Google Scholar] [CrossRef]
- Chaves, L.F.; Kitron, U.D. Weather variability impacts on oviposition dynamics of the southern house mosquito at interme-diate time scales. Bull. Entomol. Res. 2011, 101, 633–641. [Google Scholar] [CrossRef] [PubMed]
- Chaves, L.F.; Higa, Y.; Lee, S.H.; Jeong, J.Y.; Heo, S.T.; Kim, M.; Minakawa, N.; Lee, K.H. Environmental Forcing Shapes Regional House Mosquito Synchrony in a Warming Temperate Island. Environ. Èntomol. 2013, 42, 605–613. [Google Scholar] [CrossRef]
- Bartlett, E. Analysis of chaotic population dynamics using artificial neural networks. Chaos Solitons Fractals 1991, 1, 413–421. [Google Scholar] [CrossRef]
- Sanghani, A.; Bhatt, N.; Chauhan, N. A Review of Soft Computing Techniques for Time Series Forecasting. Indian J. Sci. Technol. 2016, 9. [Google Scholar] [CrossRef]
- Gambhir, S.; Malik, S.K.; Kumar, Y. Role of Soft Computing Approaches in HealthCare Domain: A Mini Review. J. Med. Syst. 2016, 40, 287. [Google Scholar] [CrossRef]
- Xie, H.-B.; Guo, T.; Bai, S.; Dokos, S. Hybrid soft computing systems for electromyographic signals analysis: A review. Biomed. Eng. Online 2014, 13, 8. [Google Scholar] [CrossRef]
- Eftekhar, B.; Mohammad, K.; Ardebili, H.E.; Ghodsi, M.; Ketabchi, E. Comparison of artificial neural network and logistic regression models for prediction of mortality in head trauma based on initial clinical data. BMC Med. Inform. Decis. Mak. 2005, 5, 3. [Google Scholar] [CrossRef] [PubMed]
- Diaconescu, E. The use of NARX Neural Networks to predict Chaotic Time Series. Comput. Long. Beach. Calif 2008, 3, 182–191. [Google Scholar]
- Feng, F.; Wu, Y.; Wu, Y.; Nie, G.; Ni, R. The Effect of Artificial Neural Network Model Combined with Six Tumor Markers in Auxiliary Diagnosis of Lung Cancer. J. Med. Syst. 2011, 36, 2973–2980. [Google Scholar] [CrossRef] [PubMed]
- Lweesy, K.; Fraiwan, L.; Khasawneh, N.; Dickhaus, H. New Automated Detection Method of OSA Based on Artificial Neural Networks Using P-Wave Shape and Time Changes. J. Med. Syst. 2009, 35, 723–734. [Google Scholar] [CrossRef] [PubMed]
- Zanger, D.Z. Quantitative error estimates for a least-squares Monte Carlo algorithm for American option pricing. Financ. Stoch. 2013, 17, 503–534. [Google Scholar] [CrossRef]
- Harris, A.; Darsey, J. Applications of artificial neural networks to proton-impact ionization double differential cross sections. Eur. Phys. J. D 2013, 67, 130. [Google Scholar] [CrossRef]
- Ebrahimi, M.; Sinegani, A.A.S.; Sarikhani, M.R.; Mohammadi, S.A. Comparison of artificial neural network and multivariate regression models for prediction of Azotobacteria population in soil under different land uses. Comput. Electron. Agric. 2017, 140, 409–421. [Google Scholar] [CrossRef]
- Ozturk, M.; Salman, O.; Koc, M. Artificial neural network model for estimating the soil temperature. Can. J. Soil Sci. 2011, 91, 551–562. [Google Scholar] [CrossRef]
- Park, Y.-S.; Céréghino, R.; Compin, A.; Lek, S. Applications of artificial neural networks for patterning and predicting aquatic insect species richness in running waters. Ecol. Model. 2003, 160, 265–280. [Google Scholar] [CrossRef]
- Song, K.; Park, Y.S.; Zheng, F.; Kang, H. The application of artificial neural network (ANN) model to the simulation of deni-trification rates in mesocosm-scale wetlands. Ecol. Inform. 2013, 16, 10–16. [Google Scholar] [CrossRef]
- Banerjee, A.K.; Kiran, K.; Murty, U.; Venkateswarlu, C. Classification and identification of mosquito species using artificial neural networks. Comput. Biol. Chem. 2008, 32, 442–447. [Google Scholar] [CrossRef] [PubMed]
- Clark, R.D. Putting deep learning in perspective for pest management scientists. Pest Manag. Sci. 2020, 76, 2267–2275. [Google Scholar] [CrossRef]
- Santosh, T.; Remesh, D. Artificial neural network based prediction of malaria abundances using big data: A knowledge cap-turing approach. Clin. Epidim. Glob. Health 2019, 7, 121–126. [Google Scholar]
- Shahid, N.; Rappon, T.; Berta, W. Applications of artificial neural networks in health care organizational decision-making: A scoping review. PLoS ONE 2019, 14, e0212356. [Google Scholar] [CrossRef]
- Shah, S.; Luo, X.; Kanakasabai, S.; Tuason, R.; Klopper, G. Neural networks for mining the associations between diseases and symptoms in clinical notes. Health Inf. Sci. Syst. 2019, 7, 1. [Google Scholar] [CrossRef]
- Kaur, H.; Wasan, S.K. Empirical Study on Applications of Data Mining Techniques in Healthcare. J. Comput. Sci. 2006, 2, 194–200. [Google Scholar] [CrossRef]
- Chon, T.S.; Park, Y.S.; Kim, J.M.; Lee, B.Y.; Chung, Y.J.; Kim, Y. Use of an artificial neural network to predict population dynamics of the Forest–Pest pine needle gall midge (Diptera: Cecidomyiida). Environ. Entomol. 2000, 29, 1208–1215. [Google Scholar] [CrossRef]
- Lee, K.Y.; Chung, N.; Hwang, S. Application of an artificial neural network (ANN) model for predicting mosquito abundances in urban areas. Ecol. Inform. 2016, 36, 172–180. [Google Scholar] [CrossRef]
- Rumelhart, D.E.; Hinton, G.E.; Williams, R.J. Learning Internal Representations by Error Propagation. In Learning Internal Representations by Error Propagation; Rumelhart, D.E., McClelland, J.L., Eds.; Defense Technical Information Center: Fort Belvoir, VA, USA, 1985; pp. 319–362. [Google Scholar]
- Haykin, S. Neural Networks; Macmillian College Publishing Company: New York, NY, USA, 1994. [Google Scholar]
- Rueda, L.M.; Patel, K.J.; Axtell, R.C.; Stinner, R.E. Temperature-Dependent Development and Survival Rates of Culex quinquefasciatus and Aedes aegypti (Diptera: Culicidae). J. Med. Èntomol. 1990, 27, 892–898. [Google Scholar] [CrossRef] [PubMed]
- Shapiro, L.L.M.; Whitehead, S.A.; Thomas, M.B. Quantifying the effects of temperature on mosquito and parasite traits that determine the transmission potential of human malaria. PLoS Biol. 2017, 15, e2003489. [Google Scholar] [CrossRef] [PubMed]
- European Union Data Portal (EU ODP). Available online: http://data.europa.eu (accessed on 20 April 2021).
- Patsoula, E.; Vakali, A.; Balatsos, G.; Pervanidou, D.; Beleri, S.; Tegos, N.; Baka, A.; Spanakos, G.; Georgakopoulou, T.; Tserkezou, P.; et al. West Nile Virus Circulation in Mosquitoes in Greece (2010–2013). BioMed. Res. Int. 2016, 2016, 1–13. [Google Scholar] [CrossRef]
- National Observatory of Athens. Available online: http://stratus.meteo.noa.gr/front, (accessed on 20 April 2021).
- Boussaada, Z.; Curea, O.; Remaci, A.; Camblong, H.; Bellaaj, N.M. A Nonlinear Autoregressive Exogenous (NARX) Neural Network Model for the Prediction of the Daily Direct Solar Radiation. Energies 2018, 11, 620. [Google Scholar] [CrossRef]
- Beale, M.H.; Hagan, M.T.; Demuth, H.B. Neural Network ToolboxTM, Users Guide; The MathWorks, Inc.: Natick, MA, USA, 2015. [Google Scholar]
- Akhtar, M.; Kraemer, M.U.G.; Gardner, L.M. A dynamic neural network model for predicting risk of Zika in real time. BMC Med. 2019, 17, 171. [Google Scholar] [CrossRef] [PubMed]
- Menezes, J.M.P.; Barreto, G.A. A New Look at Nonlinear Time Series Prediction with NARX Recurrent Neural Network. In Proceedings of the Ninth Brazilian Symposium on Neural Networks, Ribeirao Preto, Brazil, 23–27 October 2006. [Google Scholar]
- Matworks 2020. Neural Network Architectures. Available online: https://fr.mathworks.com/help/deeplearning/ug/neural-network-architectures.html (accessed on 20 April 2021).
- Aribowo, W. An Adaptive Power System Stabilizer Based On Focused Time Delay Neural Network. J. Teknosains 2018, 7, 67–73. [Google Scholar] [CrossRef]
- Matlab, R2015b; The Mathworks Inc.: Natick, MA, USA, 2015.
- Adebiyi, A.A.; Adewumi, A.O.; Ayo, C.K. Comparison of ARIMA and Artificial Neural Networks Models for Stock Price Prediction. J. Appl. Math. 2014, 2014, 1–7. [Google Scholar] [CrossRef]
- Bianconi, A.; Von Zuben, C.J.; Serapião, A.B.S.; Govone, J.S. Artificial neural networks: A novel approach to analysing the nutritional ecology of a blowfly species, Chrysomya megacephala. J. Insect Sci. 2010, 10, 58. [Google Scholar] [CrossRef]
- Goodacre, R.; Neal, M.J.; Kell, D.B. Quantitative Analysis of Multivariate Data Using Artificial Neural Networks: A Tutorial Review and Applications to the Deconvolution of Pyrolysis Mass Spectra. Zent. Bakteriol. 1996, 284, 516–539. [Google Scholar] [CrossRef]
- Reinhold, J.M.; Lazzari, C.R.; Lahondère, C. Effects of the Environmental Temperature on Aedes aegypti and Aedes albopictus Mosquitoes: A Review. Insects 2018, 9, 158. [Google Scholar] [CrossRef]
- Samy, A.; Elaagip, A.H.; Kenawy, M.A.; Ayres, C.F.J.; Peterson, A.T.; Soliman, D. Climate Change Influences on the Global Potential Distribution of the Mosquito Culex quinquefasciatus, Vector of West Nile Virus and Lymphatic Filariasis. PLoS ONE 2016, 11, e0163863. [Google Scholar] [CrossRef] [PubMed]
- Couret, J.; Benedict, M.Q. A meta-analysis of the factors influencing development rate variation in Aedes aegypti (Diptera: Culicidae). BMC Ecol. 2014, 14, 3. [Google Scholar] [CrossRef] [PubMed]
- Lambrechts, L.; Paaijmans, K.P.; Fansiri, T.; Carrington, L.B.; Kramer, L.D.; Thomas, M.B.; Scott, T.W. Impact of daily temperature fluctuations on dengue virus transmission by Aedes aegypti. Proc. Natl. Acad. Sci. USA 2011, 108, 7460–7465. [Google Scholar] [CrossRef] [PubMed]
- Beck-Johnson, L.M.; Nelson, W.A.; Paaijmans, K.P.; Read, A.F.; Thomas, M.B.; Bjørnstad, O.N. The Effect of Temperature on Anopheles Mosquito Population Dynamics and the Potential for Malaria Transmission. PLoS ONE 2013, 8, e79276. [Google Scholar] [CrossRef]
- Kilpatrick, A.M.; Meola, M.A.; Moudy, R.M.; Kramer, L.D. Temperature, Viral Genetics, and the Transmission of West Nile Virus by Culex pipiens Mosquitoes. PLOS Pathog. 2008, 4, e1000092. [Google Scholar] [CrossRef] [PubMed]
- Diuk-Wasser, M.A.; Brown, H.E.; Andreadis, T.G.; Fish, D. Modeling the Spatial Distribution of Mosquito Vectors for West Nile Virus in Connecticut, USA. Vector-Borne Zoonotic Dis. 2006, 6, 283–295. [Google Scholar] [CrossRef]
- Brown, H.E.; Childs, J.E.; Diuk-Wasser, M.A.; Fish, D. Ecologic Factors Associated with West Nile Virus Transmission, Northeastern United States. Emerg. Infect. Dis. 2008, 14, 1539–1545. [Google Scholar] [CrossRef]
- Wijaya, K.P.; Aldila, D.; Schäfer, L.E. Learning the seasonality of disease incidences from empirical data. Ecol. Complex. 2019, 38, 83–97. [Google Scholar] [CrossRef]
- Rosenblatt, F. The perception: A probabilistic model for information storage and organization in the brain. Psychol. Rev. 1958, 65, 386–408. [Google Scholar] [CrossRef]
- Hopfield, J.J. Neural networks and physical systems with emergent collective computational abilities. Proc. Natl. Acad. Sci. USA 1982, 79, 2554–2558. [Google Scholar] [CrossRef]
- Wang, J.; Ogden, N.H.; Zhu, H. The Impact of Weather Conditions on Culex pipiens and Culex restuans (Diptera: Culicidae) Abundance: A Case Study in Peel Region. J. Med. Èntomol. 2011, 48, 468–475. [Google Scholar] [CrossRef]
- Poh, K.C.; Chaves, L.F.; Reyna-Nava, M.; Roberts, C.M.; Fredregill, C.; Bueno, R.; Debboun, M.; Hamer, G.L. The influence of weather and weather variability on mosquito abundance and infection with West Nile virus in Harris County, Texas, USA. Sci. Total. Environ. 2019, 675, 260–272. [Google Scholar] [CrossRef] [PubMed]
- Simões, T.C.; Codeço, C.T.; Nobre, A.A.; Eiras, Á.E. Modeling the Non-Stationary Climate Dependent Temporal Dynamics of Aedes aegypti. PLoS ONE 2013, 8, e64773. [Google Scholar] [CrossRef] [PubMed]
- Archana, R. Mosquito Abundance forecast. Int. J. Comp. Intell. Inform. 2017, 7, 142–145. [Google Scholar]
- Earnest, A.; Tan, S.B.; Wilder-Smith, A.; Machin, D. Comparing Statistical Models to Predict Dengue Fever Notifications. Comput. Math. Methods Med. 2012, 2012, 1–6. [Google Scholar] [CrossRef]
- Samborska, I.A.; Alexandrov, V.; Sieczko, L.; Kornatowska, B.; Goltsev, V.; Cetner, M.D.; Kalaji, H.M. Artificial neural netwroks and their application in biological and agricultural research. J. NanoPhotoBioSciences 2014, 2, 14–30. [Google Scholar]
- Jain, A.; Kumar, A.M. An evaluation of artificial neural network technique for the determination of infiltration model pa-rameters. Appl. Soft Comput. 2006, 6, 272–282. [Google Scholar] [CrossRef]
- Damos, P. A stepwise algorithm to detect significant time lags in ecological time series in terms of autocorrelation functions and ARMA model optimization of pest population seasonal outbreaks. Stoch. Environ. Res. Risk Assess. 2015, 30, 1961–1980. [Google Scholar] [CrossRef]
- Damos, P. Using multivariate cross correlations, Granger causality and graphical models to quantify spatiotemporal syn-chronization and causality between pest populations. BMC Ecol. 2016, 16, 33. [Google Scholar] [CrossRef] [PubMed]
- Baxt, W. Application of artificial neural networks to clinical medicine. Lancet 1995, 346, 1135–1138. [Google Scholar] [CrossRef]
- Ohno-Machado, L.; Rowland, T. Neural Network Applications in Physical Medicine and Rehabilitation1. Am. J. Phys. Med. Rehabil. 1999, 78, 392–398. [Google Scholar] [CrossRef] [PubMed]
- Lana, R.M.; Morais, M.M.; De Lima, T.F.M.; Carneiro, T.G.D.S.; Stolerman, L.M.; Santos, J.P.C.D.; Cortês, J.J.C.; Eiras, Á.E.; Codeço, C.T. Assessment of a trap based Aedes aegypti surveillance program using mathematical modeling. PLoS ONE 2018, 13, e0190673. [Google Scholar] [CrossRef] [PubMed]
- Olden, J.D.; Jackson, D.A. Illuminating the “black box”: A randomization approach for understanding variable contributions in artificial neural networks. Ecol. Model. 2002, 154, 135–150. [Google Scholar] [CrossRef]
- Lindström, J.; Kokko, H.; Esa, R.; Harto, L. Predicting population fluctuations with artificial neural networks. Wildl. Biol. 1998, 4, 47–53. [Google Scholar] [CrossRef]
- Obach, M.; Wagnner, R.; Werener, H.; Schmit, H.H. Modeling population dynamics of aquatic insects with artificial neural networks. Ecol. Model. 2001, 146, 207–217. [Google Scholar] [CrossRef]
- Delen, D.; Sharda, R. Artificial Neural Networks in Decision Support Systems. In Handbook on Decision Support Systems 1. International Handbooks Information System; Springer Science and Business Media LLC: Berlin/Heidelberg, Germany, 2008; pp. 557–580. [Google Scholar]









Publisher’s Note: MDPI stays neutral with regard to jurisdictional claims in published maps and institutional affiliations. |
© 2021 by the authors. Licensee MDPI, Basel, Switzerland. This article is an open access article distributed under the terms and conditions of the Creative Commons Attribution (CC BY) license (https://creativecommons.org/licenses/by/4.0/).
Share and Cite
Damos, P.; Tuells, J.; Caballero, P. Soft Computing of a Medically Important Arthropod Vector with Autoregressive Recurrent and Focused Time Delay Artificial Neural Networks. Insects 2021, 12, 503. https://doi.org/10.3390/insects12060503
Damos P, Tuells J, Caballero P. Soft Computing of a Medically Important Arthropod Vector with Autoregressive Recurrent and Focused Time Delay Artificial Neural Networks. Insects. 2021; 12(6):503. https://doi.org/10.3390/insects12060503
Chicago/Turabian StyleDamos, Petros, José Tuells, and Pablo Caballero. 2021. "Soft Computing of a Medically Important Arthropod Vector with Autoregressive Recurrent and Focused Time Delay Artificial Neural Networks" Insects 12, no. 6: 503. https://doi.org/10.3390/insects12060503
APA StyleDamos, P., Tuells, J., & Caballero, P. (2021). Soft Computing of a Medically Important Arthropod Vector with Autoregressive Recurrent and Focused Time Delay Artificial Neural Networks. Insects, 12(6), 503. https://doi.org/10.3390/insects12060503
