Temporal and Spatial Propagation Characteristics of the Meteorological, Agricultural and Hydrological Drought System in Different Climatic Conditions within the Framework of the Watershed Water Cycle
Abstract
:1. Introduction
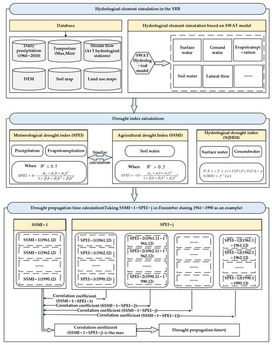
2. Research Methods
2.1. SWAT Hydrological Model
2.2. Drought Indexes
2.2.1. Standardized Precipitation Evapotranspiration Index
2.2.2. Standardized Soil Moisture Index
2.2.3. Nonlinear Joint Hydrological Drought Index
2.3. Drought Propagation Time
3. Case Study and Data Sources
3.1. The Yellow River Basin
3.2. Data Sources
4. Results and Discussion
4.1. Simulation Results of SWAT Model
4.2. Propagation Time of Meteorological Drought to Agricultural Drought
4.3. Propagation Time of Agricultural Drought to Hydrological Drought
4.4. Uncertainty Analysis
5. Conclusions
- (1)
- Strong correlation existed between meteorological and agricultural drought, with distinct seasonal propagation time of 5–6 months in spring, 2–3 months in summer, 3–5 months in autumn, and 6–8 months in winter. Compared to 1961–1990, the propagation time increased in spring and summer but decreased in autumn and winter across most regions during 1991–2010. Notably, the propagation of winter drought in the upper basin decreased from 10 to 5 months, which can be attributed to accelerated snowmelt caused by significant warming after 1990.
- (2)
- The correlation between agricultural and hydrological drought weakened over time. The propagation time did not show seasonal differences but increased overall, potentially due to improved soil water retention from revegetation and conservation efforts since the 1990s. This enhanced soil recharges to groundwater, prolonging the lag between agricultural and hydrological droughts. Spatially, zones B and E exhibited longer propagation times of 7–12 months due to reservoir regulation that maintained high groundwater levels to sustain baseflow during agricultural droughts. In contrast, zone C had a shorter propagation time of 1–5 months due to the presence of thick vadose zones that inhibit surface and subsurface runoff generation. Overall, the propagation dynamics of meteorological–agricultural–hydrological droughts are complex and vary across the heterogeneous climate and landscape of the YRB.
- (3)
- Compared to the meteorological–agricultural coupling, the agricultural–hydrological drought correlation was weaker despite the longer propagation time. This is because soil moisture is highly sensitive to fluctuations in precipitation and temperature, leading to rapid reduction in soil water and the onset of agricultural drought. On the other hand, stable groundwater recharge sustains river baseflow during agricultural drought, delaying the emergence of hydrological deficits. Therefore, prolonged agricultural drought is typically required to propagate into hydrological systems.
Author Contributions
Funding
Data Availability Statement
Conflicts of Interest
References
- Yi, L.; Cheng, Y.Z.; Rui, L.; Min, S. An NGO disaster relief network for small and medium-scale natural hazards in China. Nat. Hazards 2022, 106, 2689. [Google Scholar]
- Zhou, H.; Zhou, W.; Liu, Y.B.; Huang, J.J.; Yuan, Y.B.; Liu, Y.W. Climatological spatial scales of meteorological droughts in China and associated climate variability. J. Hydrol. 2023, 617, 129056. [Google Scholar] [CrossRef]
- Bi, W.X.; Li, M.; Weng, B.S.; Yan, D.H.; Dong, Z.Y.; Feng, J.M.; Wang, H. Drought-flood abrupt alteration events over China. Sci. Total Environ. 2023, 875, 162529. [Google Scholar] [CrossRef]
- Yuan, X.; Ma, F.; Li, H.; Chen, S.S. A review on multi-scale drought processes and prediction under global change. Trans. Atmos. Sci. 2020, 43, 225–237, (In Chinese with English Abstract). [Google Scholar]
- Wang, M.H.; Jiang, S.H.; Ren, L.L.; Xu, C.Y.; Menzel, L.; Yuan, F.; Xu, Q.; Liu, Y.; Yang, X.L. Separating the effects of climate change and human activities on drought propagation via a natural and human-impacted catchment comparison method. J. Hydrol. 2021, 603, 126913. [Google Scholar] [CrossRef]
- Li, Y.F.; Huang, S.Z.; Wang, H.Y.; Zheng, X.D.; Huang, Q.; Deng, M.J. High-resolution propagation time from meteorological to agricultural drought at multiple levels and spatiotemporal scales. Agric. Water Manag. 2022, 262, 107428. [Google Scholar] [CrossRef]
- Lin, Q.X.; Wu, Z.Y.; Zhang, Y.L.; Peng, T.; Chang, W.J.; Guo, J.L. Propagation from meteorological to hydrological drought and its application to drought prediction in the Xijiang River basin, South China. J. Hydrol. 2023, 617, 128889. [Google Scholar] [CrossRef]
- Meng, D.; Huang, S.Z.; Huang, Q.; Zheng, X.D.; Su, X.L.; Leng, G.Y.; Li, Z.Y.; Guo, Y.; Fang, W.; Liu, Y.J. Propagation characteristics and mechanism from meteorological to agricultural drought in various seasons. J. Hydrol. 2022, 610, 127897. [Google Scholar]
- Giulia, B.; Francesco, A.; Simone, G.; Luca, F.; Edoardo, C.; Marta, G.; Christian, M. Disentangling the role of subsurface storage in the propagation of drought through the hydrological cycle. Adv. Water Resour. 2022, 169, 104305. [Google Scholar]
- Huang, S.Z.; Li, P.; Huang, Q.; Leng, G.Y.; Hou, B.B.; Ma, L. The propagation from meteorological to hydrological drought and its potential influence factors. J. Hydrol. 2017, 547, 184–195. [Google Scholar] [CrossRef]
- Wu, J.F.; Chen, X.H.; Yao, H.X.; Liu, Z.Y.; Zhang, D.J. Hydrological Drought Instantaneous Propagation Speed Based on the Variable Motion Relationship of Speed-Time Process. Water Resour. Res. 2018, 54, 9549–9565. [Google Scholar] [CrossRef]
- Xing, Z.K.; Ma, M.M.; Zhang, X.J.; Leng, G.Y.; Su, Z.C.; Lv, J.; Yu, Z.B.; Yi, P. Altered drought propagation under the influence of reservoir regulation. J. Hydrol. 2021, 603, 127049. [Google Scholar] [CrossRef]
- Wang, Y.P.; Wang, S.; Chen, Y.Q.; Wang, F.; Liu, Y.X.; Zhao, W.W. Anthropogenic drought in the Yellow River basin: Multifaceted and weakening connections between meteorological and hydrological droughts. J. Hydrol. 2023, 619, 129273. [Google Scholar] [CrossRef]
- Xu, Z.G.; Wu, Z.Y.; Shao, Q.S.; He, H.; Guo, X. From meteorological to agricultural drought: Propagation time and probabilistic linkages. J. Hydrol. 2023, 46, 101329. [Google Scholar] [CrossRef]
- Zhu, Y.; Liu, Y.; Wang, W.; Singh, V.P.; Ren, L.L. A global perspective on the probability of propagation of drought: From meteorological to soil moisture. J. Hydrol. 2021, 603, 126907. [Google Scholar] [CrossRef]
- Li, F.W.; Zhang, M.J.; Zhao, Y.; Jiang, R.G. Influence of irrigation and groundwater on the propagation of meteorological drought to agricultural drought. Agric. Water Manag. 2023, 277, 108099. [Google Scholar]
- Ma, F.; Luo, L.F.; Ye, A.Z.; Duan, Q.Y. Drought Characteristics and Propagation in the Semiarid Heihe River Basin in Northwestern China. J. Hydrometeorol. 2019, 20, 59–77. [Google Scholar] [CrossRef]
- Li, R.H.; Chen, N.C.; Zhang, X.; Zeng, L.L.; Wang, X.P.; Tang, S.J.; Li, D.R.; Niyogi, D. Quantitative analysis of agricultural drought propagation process in the Yangtze River Basin by using cross wavelet analysis and spatial autocorrelation. Agric. For. Meteorol. 2020, 280, 107809. [Google Scholar] [CrossRef]
- Liu, Y.J.; Huang, S.Z.; Fang, W.; Ma, L.; Zhang, X.D.; Huang, Q. Propagation and dynamic change of meteorological drought to hydrological drought in different seasons. Shuili Xuebao 2021, 52, 93–102, (In Chinese with English Abstract). [Google Scholar]
- Bai, M.; Li, Z.L.; Huo, P.Y.; Wang, J.W.; Li, Z.J. Propagation characteristics from meteorological drought to agricultural drought over the Heihe River Basin, Northwest China. J. Arid Land 2023, 151, 523–544. [Google Scholar] [CrossRef]
- Marco, P.; Matilde, G.O.; Sonia, R.G. Multi-Scale Analysis of Agricultural Drought Propagation on the Iberian Peninsula Using Non-Parametric Indices. Water 2023, 15, 2032. [Google Scholar]
- Pratt, R.B.; Jacobsen, A.L.; Ramirez, A.R.; Helms, A.M.; Traugh, C.A.; Tobin, M.F.; Heffner, M.S.; Davis, S.D. Mortality of resprouting chaparral shrubs after a fire and during a record drought: Physiological mechanisms and demographic consequences. Glob. Chang. Biol. 2016, 20, 893–907. [Google Scholar] [CrossRef]
- Wang, Z.L.; Zhong, R.D.; Lai, C.G.; Zeng, Z.Y.; Lian, Y.Q.; Bai, X.Y. Climate change enhances the severity and variability of drought in the Pearl River Basin in South China in the 21st century. Agric. For. Meteorol. 2018, 249, 149–162. [Google Scholar] [CrossRef]
- Sun, P.; Liu, R.L.; Yao, R.; Shen, H.; Bian, Y.J. Responses of agricultural drought to meteorological drought under different climatic zones and vegetation types. J. Hydrol. 2023, 619, 129305. [Google Scholar] [CrossRef]
- Bhatta, B.; Shrestha, S.; Shrestha, P.K.; Talchabhadel, R. Evaluation and application of a SWAT model to assess the climate change impact on the hydrology of the Himalayan River Basin. Catena 2019, 181, 104082. [Google Scholar] [CrossRef]
- Frederiksen, R.R.; Molina-Navarro, E. The importance of subsurface drainage on model performance and water balance in an agricultural catchment using SWAT and SWAT-MODFLOW. Agric. Water Manag. 2021, 255, 107058. [Google Scholar] [CrossRef]
- Li, Y.Y.; Chang, J.X.; Wang, Y.M.; Jin, W.T.; Guo, A.J. Spatiotemporal Impacts of Climate, Land Cover Change and Direct Human Activities on Runoff Variations in the Wei River Basin, China. Water 2016, 8, 220. [Google Scholar] [CrossRef]
- Liu, R.; Wang, Q.; Fei, X.; Cong, M.; Guo, L. Impacts of manure application on swat model outputs in the xiangxi river watershed. J. Hydrol. 2017, 555, 479–488. [Google Scholar] [CrossRef]
- Femeena, P.V.; Chaubey, I.; Aubeneau, A.; McMillan, S.K.; Wagner, P.D.; Fohrer, N. An improved process-based representation of stream solute transport in the soil and water assessment tools. Hydrol. Process. 2020, 34, 2599–2611. [Google Scholar] [CrossRef]
- Fathian, F.; Ahmadzadeh, H.; Mansouri, B.; Vaheddoost, B. Assessment of water demand reliability using SWAT and RIBASIM models with respect to climate change and operational water projects. Agric. Water Manag. 2022, 261, 107377. [Google Scholar]
- Josip, J.; Lidija, T. Fields of Application of SWAT Hydrological Model—A Review. Earth 2023, 4, 331–344. [Google Scholar]
- Nash, J.E.; Sutcliffe, J.V. River flow forecasting through conceptual models, part I—A discussion of principles. J. Hydrol. 1970, 10, 282–290. [Google Scholar] [CrossRef]
- Gupta, H.; Sorooshian, S.; Yapo, P. Status of automatic calibration for hydrologic models: Comparison with multilevel expert calibration. J. Hydrol. Eng. 1999, 4, 135–143. [Google Scholar] [CrossRef]
- Ashok, K.M.; Vijay, P.S. A review of drought concepts. J. Hydrol. 2010, 391, 202–216. [Google Scholar]
- Bae, S.; Lee, S.H.; Yoo, S.H.; Kim, T. Analysis of drought intensity and trends using the modified SPEI in south Korea from 1981 to 2010. Water 2018, 10, 327. [Google Scholar] [CrossRef]
- Vicente-Serrano, S.M.; Beguería, S.; López-moreno, J.I. A multiscalar drought index sensitive to global warming: The standardized precipitation evapotranspiration index. J. Clim. 2010, 23, 1696–1718. [Google Scholar] [CrossRef]
- Imran, K.M.; Zhu, X.Y.; Muhammad, A. Assessment of spatiotemporal characteristics of agro-meteorological drought events based on comparing Standardized Soil Moisture Index, Standardized Precipitation Index and Multivariate Standardized Drought Index. J. Water Clim. Chang. 2020, 11, 1–17. [Google Scholar]
- Carrão, H.; Russo, S.; Sepulcre-Canto, G. An empirical standardized soil moisture index for agricultural drought assessment from remotely sensed data. Int. J. Appl. Earth Obs. Geoinf. 2016, 48, 74–84. [Google Scholar] [CrossRef]
- Zhai, J.Q.; Jiang, G.Q.; Pei, Y.S.; Zhao, Y.; Xiao, W.H. Hydrological drought assessment in the river basin based on Standard Water Resources Index (SWRI): A case study on the Northern Haihe River. Shuili Xuebao 2015, 46, 687–698, (In Chinese with English Abstract). [Google Scholar]
- Li, Y.Y.; Luo, L.F.; Chang, J.X.; Wang, Y.M.; Guo, A.J.; Fan, J.J.; Liu, Q. Hydrological drought evolution with a nonlinear joint index in regions with significant changes in underlying surface. J. Hydrol. 2020, 585, 124794. [Google Scholar] [CrossRef]
- Wei, K.W.; Zhang, J.; He, Y.; Yao, G.; Zhang, Y.K. Faulty Feeder Detection Method Based on VMD–FFT and Pearson Correlation Coefficient of Non-Power Frequency Component in Resonant Grounded Systems. Energies 2020, 13, 4724. [Google Scholar] [CrossRef]
- Pena-Gallardo, M.; Vicente-Serrano, S.M.; Hannaford, J.; Lorenzo-Lacruz, J.; Svoboda, M.; Dominguez-Castro, F.; Maneta, M.; Tomas-Burguera, M.; El Kenawy, A. Complex influences of meteorological drought time-scales on hydrological droughts in natural basins of the contiguous Unites States. J. Hydrol. 2018, 568, 611–625. [Google Scholar] [CrossRef]
- Chen, N.C.; Li, R.H.; Zhang, X.; Yang, C.; Wang, X.P.; Zeng, L.L.; Tang, S.J.; Wang, W.; Li, D.R.; Niyogi, D. Drought propagation in Northern China Plain: A comparative analysis of GLDAS and MERRA-2 datasets. J. Hydrol. 2020, 588, 125026. [Google Scholar] [CrossRef]
- Zhang, Y.; Hao, Z.C.; Feng, S.F.; Zhang, X.; Xu, Y.; Hao, F.H. Agricultural drought prediction in China based on drought propagation and large-scale drivers. Agric. Water Manag. 2021, 255, 107028. [Google Scholar] [CrossRef]
- Liu, Q.; Yang, Y.T.; Liang, L.Q.; Jun, H.; Yan, D.H.; Wang, X.; Li, C.H.; Sun, T. Thresholds for triggering the propagation of meteorological drought to hydrological drought in water-limited regions of China. Sci. Total Environ. 2023, 876, 162771. [Google Scholar] [CrossRef] [PubMed]
- Zheng, Y.T.; Huang, Y.F.; Zhou, S.; Wang, K.Y.; Wang, G.Q. Effect partition of climate and catchment changes on runoff variation at the headwater region of the Yellow River based on the Budyko complementary relationship. Sci. Total Environ. 2018, 643, 1166–1177. [Google Scholar] [CrossRef] [PubMed]
- Yuan, M.X.; Wang, L.C.; Lin, A.W.; Liu, Z.J.; Li, Q.J.; Qu, S. Vegetation green up under the influence of daily minimum temperature and urbanization in the Yellow River Basin. China Ecol. Indic. 2020, 108, 105760. [Google Scholar] [CrossRef]
- Chang, J.X.; Li, Y.Y.; Wang, Y.M.; Yuan, M. Copula-based drought risk assessment combined with an integrated index in the Wei River Basin, China. J. Hydrol. 2016, 540, 824–834. [Google Scholar] [CrossRef]
- Wang, F.; Wang, Z.M.; Yang, H.B.; Di, D.Y.; Zhao, Y.; Liang, Q.H.; Hussain, Z. Comprehensive evaluation of hydrological drought and its relationships with meteorological drought in the Yellow River basin, China. J. Hydrol. 2020, 584, 124751. [Google Scholar] [CrossRef]
- Hu, C.H.; Ran, G.; Li, G.; Yu, Y.; Jian, S. The effects of rainfall characteristics and land use and cover change on runoff in the yellow river basin, China. J. Hydrol. Hydromech. 2021, 69, 29–40. [Google Scholar] [CrossRef]
- Xu, Z.; Zhang, S.; Yang, X. Water and sediment yield response to extreme rainfall events in a complex large river basin: A case study of the yellow river basin, China. J. Hydrol. 2021, 597, 126183. [Google Scholar] [CrossRef]
- GB/T 21010-2007; General Administration of Quality Supervision and Quarantine of the People’s Republic of China, National Standardization Administration, Classification of Land Use Status. S. National Standard of the People’s Republic of China. China Standards Publishing House: Beijing, China, 2007.
- Tao, G.; Si, Y.; Wei, Y.; Lian, G.; Xiao, S. Typical synoptic types of spring effective precipitation in inner Mongolia, China. Meteorol. Appl. 2014, 21, 330–339. [Google Scholar]
- Omer, A.; Ma, Z.; Zheng, Z.; Saleem, F. Natural and anthropogenic influences on the recent droughts in Yellow River Basin, China. Sci. Total Environ. 2020, 704, 135428. [Google Scholar] [CrossRef]
- Zhang, H.; Ding, J.; Wang, Y.S.; Zhou, D.Y.; Zhu, Q. Investigation about the correlation and propagation among meteorological, agricultural and groundwater droughts over humid and arid/semi-arid basins in China. J. Hydrol. 2021, 603, 127007. [Google Scholar] [CrossRef]
- Liang, W.; Bai, D.; Wang, F.; Fu, B.; Yan, J.; Wang, S.; Yang, Y.; Long, D.; Feng, M. Quantifying the impacts of climate change and ecological restoration on streamflow changes based on a Budyko hydrological model in China’s loess plateau. Water Resour. Res. 2015, 51, 6500–6519. [Google Scholar] [CrossRef]
- Chang, J.X.; Li, Y.Y.; Yuan, M.; Wang, Y.M. Efficiency evaluation of hydropower station operation: A case study of longyangxia station in the yellow river, China. Energy 2017, 135, 23–31. [Google Scholar] [CrossRef]
- Omar, C.C.; Pee, Q.S.; Luis, G. Drought Propagation under Combined Influences of Reservoir Regulation and Irrigation over a Mediterranean Catchment. Environ. Sci. Proc. 2023, 25, 8. [Google Scholar]
- Han, Z.M.; Huang, S.Z.; Zhao, J.; Leng, G.Y.; Huang, Q.; Zhang, H.B.; Li, Z. Long-chain propagation pathways from meteorological to hydrological, agricultural and groundwater drought and their dynamics in China. J. Hydrol. 2023, 625, 130131. [Google Scholar] [CrossRef]











| Drought Grade | Meteorological Drought | Agricultural Drought | Hydrological Drought |
|---|---|---|---|
| No drought | |||
| Light drought | |||
| Medium drought | |||
| Severe drought | |||
| Extreme drought |
| Period | Warm-up Period | Calibration Period | Verification Period |
|---|---|---|---|
| 1961–1990 | 1960 | 1961–1975 | 1976–1990 |
| 1991–2010 | 1990 | 1991–2000 | 2001–2010 |
| Period | Hydrological Station | Calibration | Verification | ||||
|---|---|---|---|---|---|---|---|
| NSE | R2 | Re (%) | NSE | R2 | Re (%) | ||
| 1961–1990 | Tangnaihai | 0.83 | 0.84 | −6.00 | 0.76 | 0.83 | −17.10 |
| Lanzhou | 0.82 | 0.88 | −16.93 | 0.82 | 0.86 | −14.17 | |
| Toudaoguai | 0.74 | 0.78 | −11.62 | 0.69 | 0.74 | −12.61 | |
| Huaxian | 0.81 | 0.86 | −2.69 | 0.64 | 0.70 | −13.63 | |
| Huayuankou | 0.74 | 0.80 | −9.70 | 0.62 | 0.73 | −9.26 | |
| 1991–2010 | Tangnaihai | 0.83 | 0.85 | −5.19 | 0.86 | 0.88 | −10.38 |
| Lanzhou | 0.77 | 0.88 | −8.77 | 0.80 | 0.90 | −10.99 | |
| Toudaoguai | 0.68 | 0.77 | −16.12 | 0.71 | 0.79 | −13.32 | |
| Huaxian | 0.79 | 0.83 | 11.65 | 0.80 | 0.87 | 2.85 | |
| Huayuankou | 0.65 | 0.71 | −12.64 | 0.64 | 0.75 | −15.13 | |
| Period | Spring | Summer | ||||||||||||
| A | B | C | D | E | F | Whole Basin | A | B | C | D | E | F | Whole Basin | |
| 1961–1990 | 7 | 1 | 2 | 4 | 4 | 10 | 5 | 1 | 1 | 4 | 1 | 2 | 1 | 2 |
| 1991–2010 | 3 | 3 | 6 | 9 | 6 | 7 | 6 | 1 | 2 | 1 | 4 | 8 | 1 | 3 |
| Period | Autumn | Winter | ||||||||||||
| A | B | C | D | E | F | Whole Basin | A | B | C | D | E | F | Whole Basin | |
| 1961–1990 | 3 | 7 | 7 | 3 | 4 | 5 | 5 | 6 | 9 | 10 | 8 | 8 | 9 | 8 |
| 1991–2010 | 2 | 4 | 2 | 3 | 3 | 4 | 3 | 2 | 9 | 5 | 6 | 6 | 7 | 6 |
| Period | Change Area (km2) | Change Proportion (%) |
|---|---|---|
| 1980–1990 | 898 | 5.16 |
| 1990–2000 | 1669 | 9.12 |
| 2000–2010 | 3980 | 19.93 |
Disclaimer/Publisher’s Note: The statements, opinions and data contained in all publications are solely those of the individual author(s) and contributor(s) and not of MDPI and/or the editor(s). MDPI and/or the editor(s) disclaim responsibility for any injury to people or property resulting from any ideas, methods, instructions or products referred to in the content. |
© 2023 by the authors. Licensee MDPI, Basel, Switzerland. This article is an open access article distributed under the terms and conditions of the Creative Commons Attribution (CC BY) license (https://creativecommons.org/licenses/by/4.0/).
Share and Cite
Li, Y.; Huang, Y.; Li, Y.; Zhang, H.; Deng, Q.; Fan, J.; Wang, X. Temporal and Spatial Propagation Characteristics of the Meteorological, Agricultural and Hydrological Drought System in Different Climatic Conditions within the Framework of the Watershed Water Cycle. Water 2023, 15, 3911. https://doi.org/10.3390/w15223911
Li Y, Huang Y, Li Y, Zhang H, Deng Q, Fan J, Wang X. Temporal and Spatial Propagation Characteristics of the Meteorological, Agricultural and Hydrological Drought System in Different Climatic Conditions within the Framework of the Watershed Water Cycle. Water. 2023; 15(22):3911. https://doi.org/10.3390/w15223911
Chicago/Turabian StyleLi, Yunyun, Yi Huang, Yanchun Li, Hongxue Zhang, Qian Deng, Jingjing Fan, and Xuemei Wang. 2023. "Temporal and Spatial Propagation Characteristics of the Meteorological, Agricultural and Hydrological Drought System in Different Climatic Conditions within the Framework of the Watershed Water Cycle" Water 15, no. 22: 3911. https://doi.org/10.3390/w15223911
APA StyleLi, Y., Huang, Y., Li, Y., Zhang, H., Deng, Q., Fan, J., & Wang, X. (2023). Temporal and Spatial Propagation Characteristics of the Meteorological, Agricultural and Hydrological Drought System in Different Climatic Conditions within the Framework of the Watershed Water Cycle. Water, 15(22), 3911. https://doi.org/10.3390/w15223911
