The Effect of Thickness-Based Dynamic Matching Mechanism on a Hyperledger Fabric-Based TimeBank System
Abstract
1. Introduction
2. Background and Related Work
2.1. Blockchain Technology
2.2. Dynamic Matching
3. System Overview
3.1. Application Scenario Overview
- “Service” represents a collective term of different useful and desirable skills for disabled or aged people, such as cleaning a house, repairing a machine, driving to a hospital, and so on.
- The time credit value is measured according to the service’s time spent, regardless of the service’s substances. For example, cleaning a house for one hour gets the same time credit as taking care of an elderly citizen for one hour.
- Members of the system can be divided into two clusters: The Service Providers (SPs) and the Service Receivers (SRs). SPs provide services in their spare time, while SRs seek assistance from others in their required instance.
- The provision of services is not immediate. For example, Uber is a kind of prompt service provider. However, in a TimeBank, if Bob needs someone to help babysit his child on Saturday, Bob has to issue the request a few days before.
- (1)
- Step 1: Members need to post their service inquiries to the blockchain, where the service inquiries have two types. SPs post the supply inquiry, and SRs post the demand inquiry. Then, the service inquiry reveals the user’s specific content of the supply or demand service, and it will be posted to the blockchain through the client-side application software, as shown in Figure 1.
- (2)
- Step 2: The supply-and-demand service inquiry keeps looking for candidates who match up with the matching criteria until a matching strategy is pursued. In this work, a market thickness-based dynamic tuning matching strategy is adopted. In a nutshell, each service inquiry decides when to match with others, according to the market’s thickness.
- (3)
- Step 3: Before SP provides the pre-negotiated service to SR, the TimeBank system will help SP check SR’s account balance to ensure it has enough time credit for paying the mandatory service charge. Similarly, the TimeBank system will help SR send the pre-negotiated time credit to SP after SP did complete the service.
3.2. Network Structure Overview
- Service Channel (SC): Processes in SC managing all service inquiries and handling the matching process. Users evoke SC for posting their queries then match their supply-and-demand attributes with the other members in this channel.
- Token Channel (TC): Processes in TC managing all users’ accounts and balances. If a service-exchange is accomplished, evoking TC confirms whether the corresponding service status on SC is completed, then approves sending the token to SPs from associated SRs.
3.3. System Assumption
4. Functional Modules of the Proposed System
4.1. User Registration Module
4.2. Service Inquiry Posting Module
4.3. Service Inquiry Evoking Module
4.4. Service Matching Module
5. Dynamic Matching Strategies in Two-Sided Markets
5.1. The Model
5.2. The Greedy and the Patient Matching Strategies
5.2.1. Greedy Algorithm
5.2.2. Patient Algorithm
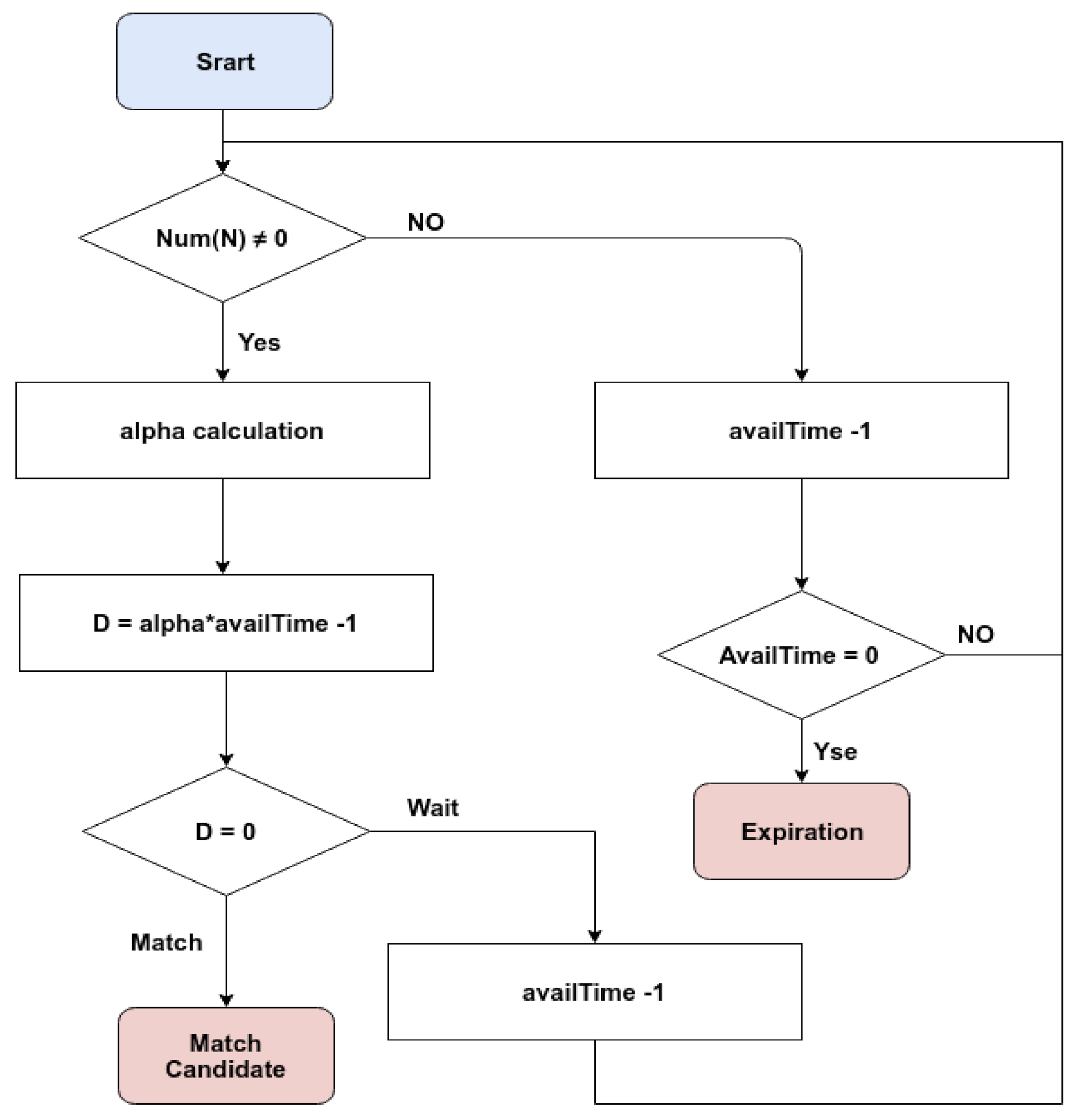
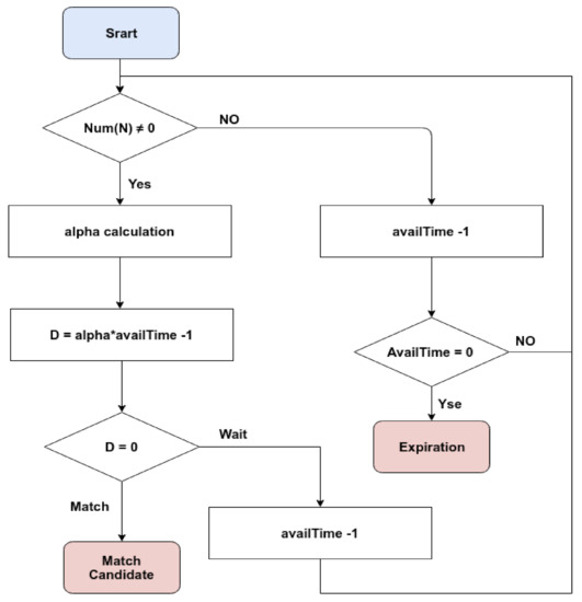
5.3. Dynamic Tuning Strategy
- vp: the state of the service inquiry tends to be patient for the current market;
- vg: the state of the service inquiry tends to be greedy for the current market.
| Algorithm 1: Dynamic Tuning Strategy |
![]() |
- If all nodes in the market do not have any neighbors, all inquiries will change their voting states to vp. At this time, α = 1, and our DTS-based matching is equivalent to that of a patient algorithm. All nodes in the market have a consistent choice: to wait patiently.
- If all nodes in the market do have neighbors, all inquiries will change their voting states to vg. At this time, α = 0, and our DTS-based matching effect is equivalent to a greedy algorithm, and all nodes in the market have a consistent choice: to match as soon as possible.
6. Experiment Result
- The average arrival time interval is 5 s and follows a Poisson Process.
- The total number of services is 250.
- The matching period is 40 s.
- The available time is 200 s.
- (1)
- When the system begins running, the market would be very tiny, so the hasty increment due to each service’s vote caused the value of α to change substantially. On the other hand, because the market size is small and the probability of matching is low, α will be biased towards 1, and the timing strategy of the system tends to wait.
- (2)
- When the market gets thicker, α will slowly be decreasing, and the corresponding value change will become smoother, representing services in the market that can get matched in shorter waiting times.
- (3)
- When the service’s arrival is interrupted, α will gradually increase, allowing the market to maintain its match rate based on the proposed waiting mechanism.
7. Conclusions and Future Work
Author Contributions
Funding
Data Availability Statement
Conflicts of Interest
References
- Edgar, S.C. Time Dollars: The New Currency That Enables Americans to Turn Their Hidden Resources—Time—Into Personal Security and Community Renewal; Rodale Press: Emmaus, PA, USA, 1992. [Google Scholar]
- Edger, S.C. No More Throw-Away People: The Co-Production Imperative, 2nd ed.; Essential Books: London, UK, 2000. [Google Scholar]
- Nakamoto, S. Bitcoin: A Peer-to-Peer Electronic Cash System. Available online: https://bitcoin.org/bitcoin.pdf (accessed on 5 March 2021).
- Makridakis, S.; Klitos, C. Blockchain: Current Challenges and Future Prospects/Applications. Available online: https://www.researchgate.net/publication/338951665_Blockchain_Current_Challenges_and_Future_ProspectsApplications (accessed on 26 February 2021).
- Lee, Y.-T.; Lin, J.-J.; Jane, Y.-J.H.; Wu, J.-L. A Time Bank System Design on the Basis of Hyperledger Fabric Blockchain. Future Internet 2020, 12, 83. [Google Scholar] [CrossRef]
- Prashanth, J.A.; Han, M.; Wang, Y. A Survey on Security and Privacy Issues of Blockchain Technology. Available online: https://www.researchgate.net/publication/325173502_A_survey_on_security_and_privacy_issues_of_blockchain_technology (accessed on 26 February 2021).
- Raikwar, M.; Gligoroski, D.; Kralevska, K. SoK of Used Cryptography in Blockchain. IEEE Access 2019, 7, 550–575. [Google Scholar] [CrossRef]
- Mike, E. Smart Contracts: Terminology, Technical Limitations and Real-World Complexity. Law Innov. Technol. 2017. [Google Scholar] [CrossRef]
- Buterin, V. Ethereum: A Next Generation Smart Contract and Decentralized Application Platform. 2013. Available online: https://github.com/ethereum/wiki/wiki/White-Paper (accessed on 5 March 2021).
- Xu, R.; Lin, X.; Dong, Q.; Chen, Y. Constructing trustworthy and safe communities on a blockchain-enabled social credits system. In Proceedings of the 15th EAI International Conference on Mobile and Ubiquitous Systems: Computing, Networking and Services, New York, NY, USA, 9 November 2018; pp. 449–453. [Google Scholar]
- Schweizer, A.; Schlatt, V.; Urbach, N.; Fridgen, G. Unchaining Social Businesses-Blockchain as the Basic Technology of a Crowdlending Platform. In Proceedings of the 38th International Conference on Information Systems, Seoul, South Korea, 10–13 December 2017; Available online: http://www.fimrc.de/Paperbibliothek/Veroeffentlicht/712/wi-712.pdf (accessed on 5 May 2020).
- Mukkamala, R.R.; Vatrapu, R.; Ray, P.K.; Sengupta, G.; Halder, S. Converging blockchain and social business for socio-economic development. In Proceedings of the IEEE International Conference on Big Data, Seattle, WA, USA, 10–13 December 2018; pp. 3039–3048. [Google Scholar]
- Guo, Y.; Liang, C. Blockchain application and outlook in the banking industry. Financ. Innov. 2016, 2, 24. [Google Scholar] [CrossRef]
- Peters, G.W.; Panayi, E. Understanding modern banking ledgers through blockchain technologies: Future of transaction processing and smart contracts on the internet of money. In Banking beyond Banks and Money; Springer: Berlin/Heidelberg, Germany, 2016; pp. 239–278. [Google Scholar]
- Wu, T.; Liang, X. Exploration and practice of inter-bank application based on blockchain. In Proceedings of the 12th International Conference on Computer Science and Education (ICCSE), Houston, TX, USA, 22–25 August 2017; pp. 219–224. [Google Scholar]
- Androulaki, E.; Barger, A.; Bortnikov, V.; Cachin, C.; Christidis, K.; De Caro, A.; Enyeart, D.; Ferris, C.; Laventman, G.; Manevich, Y.; et al. Hyperledger fabric: A distributed operating system for permissioned blockchains. In Proceedings of the 13th ACM SIGOPS European Conference on Computer Systems, Porto, Portugal, 23–26 April 2018. [Google Scholar]
- Freedman, R.; Borg, J.S.; Walter, S.-A.; Dickerson, J.P.; Conitzer, V. Adapting a Kidney Exchange Algorithm to Align with Human Values. Artif. Intell. 2020, 283, 103261. [Google Scholar] [CrossRef]
- Gale, D.; Shapley, L.S. College Admissions and the Stability of Marriage. Am. Math. Monthly 1962, 69, 9–15. [Google Scholar] [CrossRef]
- Iwama, K. A Survey of the Stable Marriage Problem and Its Variants. In Proceedings of the IEEE Informatics Education and Research for Knowledge-Circulating Society, Kyoto, Japan, 17 January 2008. [Google Scholar]
- Akbarpour, M. Thickness and Information in Dynamic Matching Markets. J. Political Econ. 2020, 128, 783–815. [Google Scholar] [CrossRef]
- Ashlagi, I. On Matching and Thickness in Heterogeneous Dynamic Markets. Op. Res. 2019, 67, 905–1208. [Google Scholar] [CrossRef]
- Ashlagi, I. Matching in Dynamic Imbalanced Market. arXiv 2019, arXiv:1809.06824v2. [Google Scholar] [CrossRef]
- Kurino, M. House Allocation with Overlapping Agents: A Dynamic Mechanism Design Approach; Jena Economic Research Papers; Friedrich-Schiller-University Jena: Jena, Germany, 2009. [Google Scholar]
- Bloch, F.; Houy, N. Optimal assignment of durable objects to successive agents. Econ. Theory 2012, 51, 13–33. [Google Scholar] [CrossRef]
- Rochet, J.-C.; Tirole, J. Platform Competition in Two-Sided Markets. J. Eur. Econ. Assoc. 2003, 1, 990–1029. [Google Scholar] [CrossRef]
- Ramon, C.-M.; Llanes, G. Investment Incentives in Open-Source and Proprietary Two-Sided Platforms. J. Econ. Manag. Strategy 2015, 24, 306–324. [Google Scholar] [CrossRef]
- Lin, X.; Xu, R.; Chen, Y.; Lum, J.K. A blockchain-enabled decentralized time banking for a new social value system. In Proceedings of the 2019 IEEE Conference on Communications and Network Security (CNS), IEEE, Washington, DC, USA, 10–12 June 2019. [Google Scholar]
- Burq, M. Dynamic Matching Algorithms. Ph.D. Thesis, MIT Sloan School of Management, Cambridge, MA, USA, 2019. [Google Scholar]













| Elements in the Service Chaincodes | Explanation |
|---|---|
| ServiceType | The service can be provided or requested. |
| posterName | The user who posted the service on the blockchain. |
| serviceClass | Substances of the service. |
| serviceTime | The time interval for supplying or demanding services |
| postTime | A timestamp of the publishing the service. |
| state | Each service has five status in its life cycle. |
| serviceOwner | Other services matched up with the target service. |
| NOAI | Number of available invokes. |
| ν | A voting parameter depends on the situation of matching. |
| α | A “0 to 1” tuning parameter for reducing redundant waiting time. |
| Loss | Waiting Cost | Average Neighbor | |
|---|---|---|---|
| Greedy | 0.328 | 0.12 | 1.184 |
| Patient | 0.264 | 0.86 | 3.864 |
| DTS | 0.283 | 0.36 | 3.12 |
| Realization of TimeBank | Blockchain Types | Market Characteristics | Specific Contributions |
|---|---|---|---|
| Xuheng Lin’s work [27] | Permissioned | Static |
|
| Lee’s Work [5] | Permissioned (Hyper-ledger Fabric) | Static | Privacy-preserving scoring mechanism for measuring users’ degree of satisfaction |
| The Proposed Work | Permissioned (Hyper-ledger Fabric) | Dynamic | Dynamic matching mechanism for fitting the dynamic changing of markets |
Publisher’s Note: MDPI stays neutral with regard to jurisdictional claims in published maps and institutional affiliations. |
© 2021 by the authors. Licensee MDPI, Basel, Switzerland. This article is an open access article distributed under the terms and conditions of the Creative Commons Attribution (CC BY) license (http://creativecommons.org/licenses/by/4.0/).
Share and Cite
Lin, J.-J.; Lee, Y.-T.; Wu, J.-L. The Effect of Thickness-Based Dynamic Matching Mechanism on a Hyperledger Fabric-Based TimeBank System. Future Internet 2021, 13, 65. https://doi.org/10.3390/fi13030065
Lin J-J, Lee Y-T, Wu J-L. The Effect of Thickness-Based Dynamic Matching Mechanism on a Hyperledger Fabric-Based TimeBank System. Future Internet. 2021; 13(3):65. https://doi.org/10.3390/fi13030065
Chicago/Turabian StyleLin, Jhan-Jia, Yu-Tse Lee, and Ja-Ling Wu. 2021. "The Effect of Thickness-Based Dynamic Matching Mechanism on a Hyperledger Fabric-Based TimeBank System" Future Internet 13, no. 3: 65. https://doi.org/10.3390/fi13030065
APA StyleLin, J.-J., Lee, Y.-T., & Wu, J.-L. (2021). The Effect of Thickness-Based Dynamic Matching Mechanism on a Hyperledger Fabric-Based TimeBank System. Future Internet, 13(3), 65. https://doi.org/10.3390/fi13030065


