Aboveground Biomass Retrieval in Tropical and Boreal Forests Using L-Band Airborne Polarimetric Observations
Abstract
1. Introduction
2. Materials and Methods
2.1. Test Site
2.2. Field Campaign
2.2.1. Diaoluo Mountain in Hainan Test Site
2.2.2. Krycklan in Sweden Test Site
2.3. SAR Data Collection and Preprocessing
2.4. SAR Features Extraction
2.5. Inversion Method
2.5.1. MSLR Model
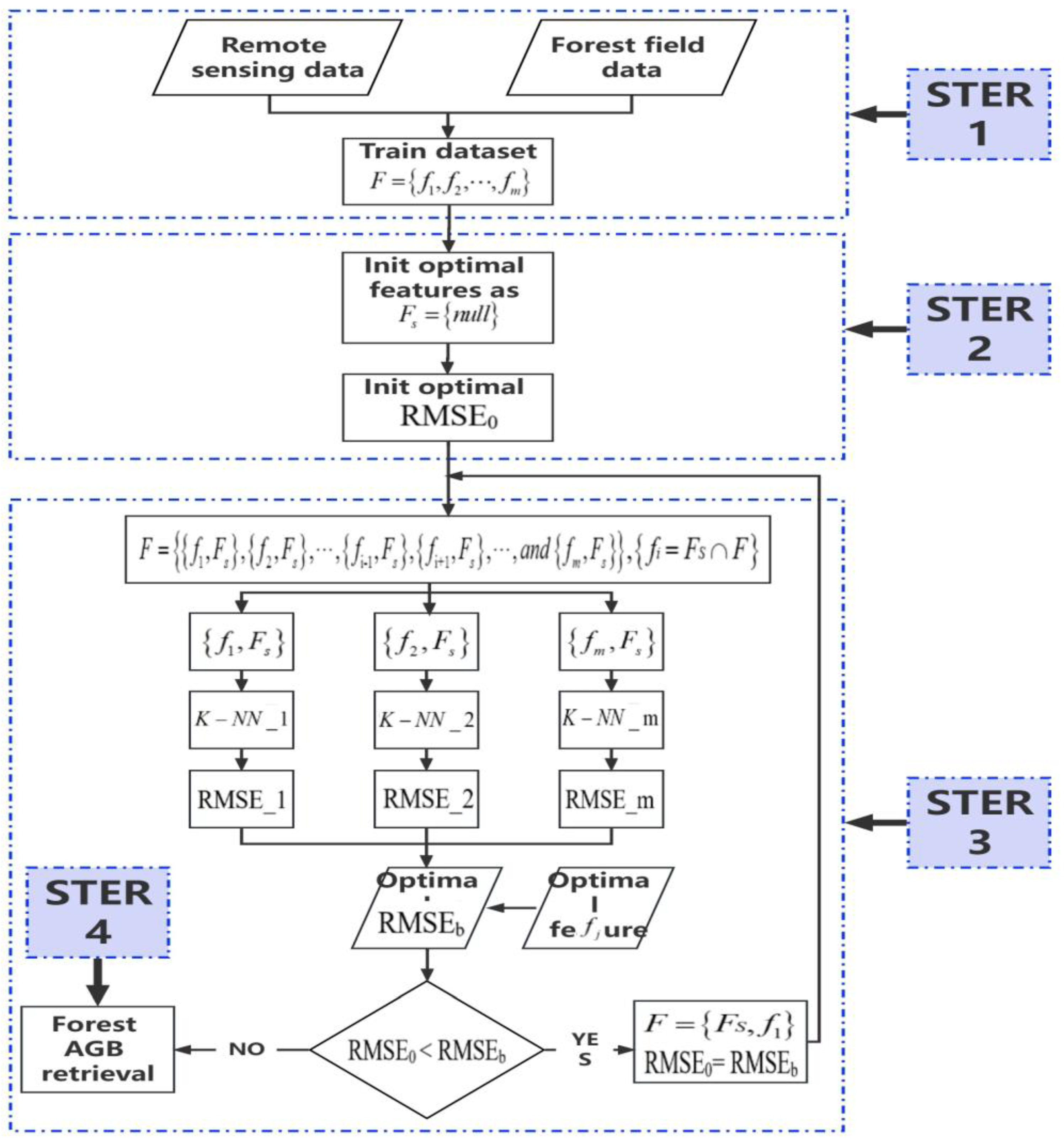
2.5.2. KNNFIFS Model
2.5.3. Forest AGB Estimation and Validation
3. Result
3.1. Analysis of L-Band Polarimetric Observations’ Sensitivity to Forest AGB
3.2. Forest AGB Estimation
4. Discussion and Conclusions
Author Contributions
Funding
Data Availability Statement
Acknowledgments
Conflicts of Interest
References
- Qin, Y.; Xiao, X.; Wigneron, J.-P.; Ciais, P.; Canadell, J.G.; Brandt, M.; Li, X.; Fan, L.; Wu, X.; Tang, H.; et al. Large Loss and Rapid Recovery of Vegetation Cover and Aboveground Biomass over Forest Areas in Australia during 2019–2020. Remote Sens. Environ. 2022, 278, 113087. [Google Scholar] [CrossRef]
- Achard, F.; Eva, H.D.; Mayaux, P.; Stibig, H.-J.; Belward, A. Improved Estimates of Net Carbon Emissions from Land Cover Change in the Tropics for the 1990s. Glob. Biogeochem. Cycles 2004, 18, 1–11. [Google Scholar] [CrossRef]
- Herold, M.; Carter, S.; Avitabile, V.; Espejo, A.B.; Jonckheere, I.; Lucas, R.; McRoberts, R.E.; Næsset, E.; Nightingale, J.; Petersen, R.; et al. The Role and Need for Space-Based Forest Biomass-Related Measurements in Environmental Management and Policy. Surv. Geophys. 2019, 40, 757–778. [Google Scholar] [CrossRef]
- Puliti, S.; Breidenbach, J.; Schumacher, J.; Hauglin, M.; Klingenberg, T.F.; Astrup, R. Above-Ground Biomass Change Estimation Using National Forest Inventory Data with Sentinel-2 and Landsat. Remote Sens. Environ. 2021, 265, 112644. [Google Scholar] [CrossRef]
- Cochrane, M.A. Tropical Fire Ecology Climate Change, Land Use and Ecosystem Dynamics; Springer: Berlin/Heidelberg, Germany, 2009; ISBN 978-3-540-77381-8. [Google Scholar]
- Pan, Y.; Birdsey, R.A.; Fang, J.; Houghton, R.; Kauppi, P.E.; Kurz, W.A.; Phillips, O.L.; Shvidenko, A.; Lewis, S.L.; Canadell, J.G.; et al. A Large and Persistent Carbon Sink in the World’s Forests. Science 2011, 333, 988–993. [Google Scholar] [CrossRef]
- Santoro, M.; Cartus, O.; Fransson, J.E.S. Dynamics of the Swedish Forest Carbon Pool between 2010 and 2015 Estimated from Satellite L-Band SAR Observations. Remote Sens. Environ. 2022, 270, 112846. [Google Scholar] [CrossRef]
- Le Toan, T.; Quegan, S.; Davidson, M.W.J.; Balzter, H.; Paillou, P.; Papathanassiou, K.; Plummer, S.; Rocca, F.; Saatchi, S.; Shugart, H.; et al. The BIOMASS Mission: Mapping Global Forest Biomass to Better Understand the Terrestrial Carbon Cycle. Remote Sens. Environ. 2011, 115, 2850–2860. [Google Scholar] [CrossRef]
- Goetz, S.J.; Baccini, A.; Laporte, N.T.; Johns, T.; Walker, W.; Kellndorfer, J.; Houghton, R.A.; Sun, M. Mapping and Monitoring Carbon Stocks with Satellite Observations: A Comparison of Methods. Carbon Balance Manag. 2009, 4, 2. [Google Scholar] [CrossRef]
- Nordh, N.; Verwijst, T. Above-Ground Biomass Assessments and First Cutting Cycle Production in Willow (Salix Sp.) Coppice—A Comparison between Destructive and Non-Destructive Methods. Biomass Bioenergy 2004, 27, 1–8. [Google Scholar] [CrossRef]
- Ji, Y.; Xu, K.; Zeng, P.; Zhang, W. GA-SVR Algorithm for Improving Forest Above Ground Biomass Estimation Using SAR Data. IEEE J. Sel. Top. Appl. Earth Obs. Remote Sens. 2021, 14, 6585–6595. [Google Scholar] [CrossRef]
- Han, Z.; Jiang, H.; Wang, W. Forest Above-Ground Biomass Estimation Using KNN-FIFS Method Based on Multi-Source Remote Sensing Data. Sci. Silvae Sin. 2018, 54, 70–79. [Google Scholar] [CrossRef]
- PAN, J.; XING, Y.; HUANG, J. Estimation of Forest Above-Ground Biomass Based on GF-3 PolSAR Data and Landsat-8 OLI Data. J. Cent. South Univ. For. Technol. 2020, 40, 83–90. [Google Scholar] [CrossRef]
- Santoro, M.; Cartus, O.; Fransson, J.E.S.; Wegmüller, U. Complementarity of X-, C-, and L-Band SAR Backscatter Observations to Retrieve Forest Stem Volume in Boreal Forest. Remote Sens. 2019, 11, 1563. [Google Scholar] [CrossRef]
- Englhart, S.; Keuck, V.; Siegert, F. Modeling Aboveground Biomass in Tropical Forests Using Multi-Frequency SAR Data—A Comparison of Methods. IEEE J. Sel. Top. Appl. Earth Obs. Remote Sens. 2012, 5, 298–306. [Google Scholar] [CrossRef]
- Lu, D.; Chen, Q.; Wang, G.; Liu, L.; Li, G.; Moran, E. A Survey of Remote Sensing-Based Aboveground Biomass Estimation Methods in Forest Ecosystems. Int. J. Digit. Earth 2016, 9, 63–105. [Google Scholar] [CrossRef]
- Ji, L.; Wylie, B.K.; Nossov, D.R. Estimating Aboveground Biomass in Interior Alaska with Landsat Data and Field Measurements. Int. J. Appl. Earth Obs. Geoinf. 2012, 18, 451–461. [Google Scholar] [CrossRef]
- Le Toan, T.; Beaudoin, A.; Riom, J.; Guyon, D. Relating Forest Biomass to SAR Data. IEEE Trans. Geosci. Remote Sens. 1992, 30, 403–411. [Google Scholar] [CrossRef]
- Bispo, P.C.; Santos, J.R.; Valeriano, M.M.; Touzi, R.; Seifert, F.M. Integration of Polarimetric PALSAR Attributes and Local Geomorphometric Variables Derived from SRTM for Forest Biomass Modeling in Central Amazonia. Can. J. Remote Sens. 2014, 40, 26–42. [Google Scholar] [CrossRef]
- Cartus, O.; Santoro, M. Exploring Combinations of Multi-Temporal and Multi-Frequency Radar Backscatter Observations to Estimate above-Ground Biomass of Tropical Forest. Remote Sens. Environ. 2019, 232, 111313. [Google Scholar] [CrossRef]
- Cartus, O.; Santoro, M.; Wegmüller, U.; Rommen, B. Benchmarking the Retrieval of Biomass in Boreal Forests Using P-Band SAR Backscatter with Multi-Temporal C- and L-Band Observations. Remote Sens. 2019, 11, 1695. [Google Scholar] [CrossRef]
- Sandberg, G.; Ulander, L.M.H.; Fransson, J.E.S.; Holmgren, J.; Le Toan, T. L- and P-Band Backscatter Intensity for Biomass Retrieval in Hemiboreal Forest. Remote Sens. Environ. 2011, 115, 2874–2886. [Google Scholar] [CrossRef]
- Sinha, S.; Jeganathan, C.; Sharma, L.K.; Nathawat, M.S. A Review of Radar Remote Sensing for Biomass Estimation. Int. J. Environ. Sci. Technol. 2015, 12, 1779–1792. [Google Scholar] [CrossRef]
- Villard, L.; Le Toan, T.; Ho Tong Minh, D.; Mermoz, S.; Bouvet, A. Forest Biomass from Radar Remote Sensing. In Land Surface Remote Sensing in Agriculture and Forest; Elsevier: Amsterdam, The Netherlands, 2016; pp. 363–425. ISBN 978-1-78548-103-1. [Google Scholar]
- Englhart, S.; Keuck, V.; Siegert, F. Aboveground Biomass Retrieval in Tropical Forests—The Potential of Combined X- and L-Band SAR Data Use. Remote Sens. Environ. 2011, 115, 1260–1271. [Google Scholar] [CrossRef]
- Mermoz, S.; Le Toan, T.; Villard, L.; Réjou-Méchain, M.; Seifert-Granzin, J. Biomass Assessment in the Cameroon Savanna Using ALOS PALSAR Data. Remote Sens. Environ. 2014, 155, 109–119. [Google Scholar] [CrossRef]
- Yu, Y.; Saatchi, S. Sensitivity of L-Band SAR Backscatter to Aboveground Biomass of Global Forests. Remote Sens. 2016, 8, 522. [Google Scholar] [CrossRef]
- Cartus, O.; Santoro, M.; Kellndorfer, J. Mapping Forest Aboveground Biomass in the Northeastern United States with ALOS PALSAR Dual-Polarization L-Band. Remote Sens. Environ. 2012, 124, 466–478. [Google Scholar] [CrossRef]
- Thapa, R.B.; Watanabe, M.; Motohka, T.; Shimada, M. Potential of High-Resolution ALOS–PALSAR Mosaic Texture for Aboveground Forest Carbon Tracking in Tropical Region. Remote Sens. Environ. 2015, 160, 122–133. [Google Scholar] [CrossRef]
- Chowdhury, T.; Thiel, C.; Schmullius, C.; Stelmaszczuk-Górska, M. Polarimetric Parameters for Growing Stock Volume Estimation Using ALOS PALSAR L-Band Data over Siberian Forests. Remote Sens. 2013, 5, 5725–5756. [Google Scholar] [CrossRef]
- Lee, J.-S.; Eric, P. Polarimetric Radar Imaging: From Basics to Applications; CRC Press: Boca Raton, FL, USA, 2013; ISBN 978-1-4200-5497-2. [Google Scholar]
- Kobayashi, S.; Omura, Y.; Sanga-Ngoie, K.; Widyorini, R.; Kawai, S.; Supriadi, B.; Yamaguchi, Y. Characteristics of Decomposition Powers of L-Band Multi-Polarimetric SAR in Assessing Tree Growth of Industrial Plantation Forests in the Tropics. Remote Sens. 2012, 4, 3058–3077. [Google Scholar] [CrossRef]
- Zhang, W.; Zhao, L.; Li, Y.; Shi, J.; Yan, M.; Ji, Y. Forest Above-Ground Biomass Inversion Using Optical and SAR Images Based on a Multi-Step Feature Optimized Inversion Model. Remote Sens. 2022, 14, 1608. [Google Scholar] [CrossRef]
- Chave, J.; Andalo, C.; Brown, S.; Cairns, M.A.; Chambers, J.Q.; Eamus, D.; Fölster, H.; Fromard, F.; Higuchi, N.; Kira, T.; et al. Tree Allometry and Improved Estimation of Carbon Stocks and Balance in Tropical Forests. Oecologia 2005, 145, 87–99. [Google Scholar] [CrossRef] [PubMed]
- Shao, X.; Cheng, Y.; Wang, X. Distribution Patterns of Aboveground Biomass of Tropical Cloud Forests in Hainan Island. Chin. J. Ecol. 2022, 37, 2566–2572. [Google Scholar] [CrossRef]
- Heureka Heureka Wiki—Heureka Wiki (Heurekaslu.Se). Available online: https://www.heurekaslu.se/wiki/Heureka_Wiki (accessed on 5 January 2022).
- Petersson, H. Biomassafunktioner För Trädfaktorer Av Tall, Gran Och Björk i Sverige; Arbetsrapport; Sveriges Lantbruksuniversitet, Institutionen för Skoglig Resurshushållning och Geomatik: Uppsala, Sweden, 1999; pp. 2–31. [Google Scholar]
- Zhao, L.; Chen, E.; Li, Z.; Zhang, W.; Gu, X. Three-Step Semi-Empirical Radiometric Terrain Correction Approach for PolSAR Data Applied to Forested Areas. Remote Sens. 2017, 9, 269. [Google Scholar] [CrossRef]
- BioSAR 2008 Technical Assistance for the Development of Airborne SAR and Geophysical Measurements during the BioSAR 2008 Experiment: Draft Final Report—BioSAR Campaign; ESA Contract No. 22052/08/NL/CT; European Space Agency: Paris, France; German Aerospace Center DLR: Cologne, Germany; Swedish Defence Research Agency (FOI): Stockholm, Sweden, 2009; pp. 3–138.
- Wei, J.; Fan, W.; Yu, Y.; Mao, X. Polarimetric Decomposition Parameters for Artificial Forest Canopy Biomass Estimation Using GF-3 Fully Polarimetric SAR Data. Sci. Silvae Sin. 2020, 56, 174–183. [Google Scholar] [CrossRef]
- An, W.; Cui, Y.; Yang, J. Three-Component Model-Based Decomposition for Polarimetric SAR Data. IEEE Trans. Geosci. Remote Sens. 2010, 48, 2732–2739. [Google Scholar] [CrossRef]
- Freeman, A.; Durden, S.L. A Three-Component Scattering Model for Polarimetric SAR Data. IEEE Trans. Geosci. Remote Sens. 1998, 36, 963–973. [Google Scholar] [CrossRef]
- Yamaguchi, Y.; Moriyama, T.; Ishido, M.; Yamada, H. Four-Component Scattering Model for Polarimetric SAR Image Decomposition. IEEE Trans. Geosci. Remote Sens. 2005, 43, 1699–1706. [Google Scholar] [CrossRef]
- Aghababaee, H.; Sahebi, M.R. Incoherent Target Scattering Decomposition of Polarimetric SAR Data Based on Vector Model Roll-Invariant Parameters. IEEE Trans. Geosci. Remote Sens. 2016, 54, 4392–4401. [Google Scholar] [CrossRef]
- Touzi, R. Target Scattering Decomposition in Terms of Roll-Invariant Target Parameters. IEEE Trans. Geosci. Remote Sens. 2007, 45, 73–84. [Google Scholar] [CrossRef]
- Breiman, L. Heuristics of Instability and Stabilization in Model Selection. Ann. Stat. 1996, 24, 2350–2383. [Google Scholar] [CrossRef]
- Gonçalves, F.G.; Santos, J.R.; Treuhaft, R.N. Stem Volume of Tropical Forests from Polarimetric Radar. Int. J. Remote Sens. 2011, 32, 503–522. [Google Scholar] [CrossRef]
- Neumann, M.; Saatchi, S.S.; Ulander, L.M.H.; Fransson, J.E.S. Assessing Performance of L- and P-Band Polarimetric Interferometric SAR Data in Estimating Boreal Forest Above-Ground Biomass. IEEE Trans. Geosci. Remote Sens. 2012, 50, 714–726. [Google Scholar] [CrossRef]
- Hayashi, M.; Motohka, T.; Sawada, Y. Aboveground Biomass Mapping Using ALOS-2/PALSAR-2 Time-Series Images for Borneo’s Forest. IEEE J. Sel. Top. Appl. Earth Obs. Remote Sens. 2019, 12, 5167–5177. [Google Scholar] [CrossRef]
- Zeng, P.; Zhang, W.; Li, Y.; Shi, J.; Wang, Z. Forest Total and Component Above-Ground Biomass (AGB) Estimation through C- and L-Band Polarimetric SAR Data. Forests 2022, 13, 442. [Google Scholar] [CrossRef]
- Watanabe, M.; Shimada, M.; Rosenqvist, A.; Tadono, T.; Matsuoka, M.; Romshoo, S.A.; Ohta, K.; Furuta, R.; Nakamura, K.; Moriyama, T. Forest Structure Dependency of the Relation Between L-Band Σ0 and Biophysical Parameters. IEEE Trans. Geosci. Remote Sens. 2006, 44, 3154–3165. [Google Scholar] [CrossRef]
- Jon Ranson, K.; Sun, G. An Evaluation of AIRSAR and SIR-C/X-SAR Images for Mapping Northern Forest Attributes in Maine, USA. Remote Sens. Environ. 1997, 59, 203–222. [Google Scholar] [CrossRef]
- Tuong, T.; Tani, H.; Wang, X.; Thang, N.; Bui, H. Combination of SAR Polarimetric Parametersfor Estimating Tropical ForestAboveground Biomass. Pol. J. Environ. Stud. 2020, 29, 3353–3365. [Google Scholar] [CrossRef]
- Gao, Y.; Lu, D.; Li, G.; Wang, G.; Chen, Q.; Liu, L.; Li, D. Comparative Analysis of Modeling Algorithms for Forest Aboveground Biomass Estimation in a Subtropical Region. Remote Sens. 2018, 10, 627. [Google Scholar] [CrossRef]
- Saatchi, S.; Marlier, M.; Chazdon, R.L.; Clark, D.B.; Russell, A.E. Impact of Spatial Variability of Tropical Forest Structure on Radar Estimation of Aboveground Biomass. Remote Sens. Environ. 2011, 115, 2836–2849. [Google Scholar] [CrossRef]
- Ji, Y.; Huang, J.; Ju, Y.; Guo, S.; Yue, C. Forest Structure Dependency Analysis of L-Band SAR Backscatter. PeerJ 2020, 8, e10055. [Google Scholar] [CrossRef]
- Lu, D. The Potential and Challenge of Remote Sensing-based Biomass Estimation. Int. J. Remote Sens. 2006, 27, 1297–1328. [Google Scholar] [CrossRef]







| Test Site | Type | Allometric Equation | R2 |
|---|---|---|---|
| Hainan [34,35] | greater than 5 cm: | 0.969 | |
| less than 5 cm: | 0.969 | ||
| Sweden [36,37] | Pinus sylvestris | 0.99 | |
| Picea abies | 0.99 | ||
| Betula pubescens | 0.98 |
| Parameter | Value (Hainan) | Value (Sweden) |
|---|---|---|
| Imaging time | 2021-04 | 2008-10 |
| polarization mode | HH, HV, VH, VV | HH, HV, VH, VV |
| Incidence angle/(°) | 51.6 | 38.8 |
| resolution (Range × Azimuth)/m | 0.68 × 0.66 | 1.49 × 0.94 |
| Types | Number of Parameters | Polarimetric Attributes |
|---|---|---|
| Texture | 6 | Mean, homogeneity, entropy, dissimilarity, contrast, uniformity (Texture features extracted base on Gray-level Co-occurrence Matrix) |
| Model-based polarimetric features | 24 | R1 = Vol/(Odd + FDbl) (These components extracted from FreeMan3), R2 = Vol/(Odd+ Dbl + Hlx) (These components extracted from Yamaguchi4) [40] |
| Vol and Ground features extracted from FreeMan2; Vol, Odd, Dbl features extracted from VanZyl3; An_Yang3, FreeMan3 and Yamaguchi3, respectively [41,42]. | ||
| Vol, Odd, Dbl, Hlx features extracted from An_Yang4_ Yamaguchi4 [43]. | ||
| Backscatter related | 10 | HH, HV, VH, VV, T11, T22, T33, RVI, Span, Span_db |
| Non-model-based Polarimetric features | 97 | Entropy, HA ((1−Entropy)(1−Anisotropy)), 1 Mha(Entropy (1−Anisotropy)), H1 mA (Entropy * Anisotropy), 1 mH1 mA ((1−Entropy) Anisotropy), Pedestal Height, Shannon Entropy, polarization fraction Anisotropy12, Eigenvalues Relative Diffrernce, Polarization Asymmetry, Lueneburg Anisotropy, Alpha, beta, delta, gamma, lambda, Anisotropy, Eigenvalues, Pseudo Probabililties, Anisotropy, Shannon Index, Inverse Simpson Index, Gini Simpson, Index, Reyni Entropy, Index of Qualitative Inversion (IQV), Simpson Index, Perplexity [31] |
| Kd (Helix scattering), ks (Sphere scattering), and kh (Dihedral scattering) features extracted from Krogager decomposition method | ||
| Tau (Helix scattering), delta_ph (Plane scattering), delta_pha (Multiple scattering), psi (Scattering angle) feature extracted from Neumann decomposition | ||
| M_S1, M_S2, M_S3, Phip_S1, Phip_S2, Phip_S3, Tawp_mean, Tawp_S1, Tawp_S2, Tawp_S3, Alphap_mean, Alphap_S1, Alphap_S2, Alphap_S3, Phip_mean, Orientation_max_mean, Orientation_max_S2, Orientation_max_S3 features extracted from Aghababaee decomposition [44] | ||
| alpha_s, alpha_s1, alpha_s2, alpha_s3, phi_s, phi_s1, phi_s2, phi_s3, psi_s, psi_s1, psi_s2, psi_s3, tau_s, tau_s1, tau_s2, tau_s3 features extracted from TSVM decomposition [45] |
| SAR Feature Group | K | Window Size | R2 | RMSE | rRMSE | MA%E |
|---|---|---|---|---|---|---|
| Backscatter features | 2 | 5 | 0.433 | 34.30 | 22.74% | 16.59% |
| Texture features | 3 | 11 | 0.261 | 39.93 | 25.79% | 23.10% |
| Non-model-based Polarimetric features | 1 | 3 | 0.800 | 22.55 | 14.59% | 12.21% |
| Model-based polarimetric features | 6 | 3 | 0.325 | 36.93 | 23.82% | 20.57% |
| SAR Feature Group | K | Window Size | R2 | RMSE | rRMSE | MA%E |
|---|---|---|---|---|---|---|
| Backscatter features | 3 | 5 | 0.491 | 28.69 | 30.20% | 36.88% |
| Texture features | 8 | 5 | 0.081 | 37.60 | 39.58% | 48.89% |
| Polarimetric features | 3 | 9 | 0.608 | 25.48 | 26.82% | 34.57% |
| Model-based polarimetric features | 11 | 3 | 0.225 | 33.92 | 35.71% | 40.60% |
| Test Site | R2 | K | Window Size | KNNFIF SPreferred Characteristic Parameters |
|---|---|---|---|---|
| Hainan | 0.800 | 1 | 3 | TSVM_Psi3, shannon_entropy, Aghababaee_Tawp_m, Aghababaee_M1, reyni_entropy3, pedestal, gamma, TSVM_tau_m |
| Sweden | 0.741 | 2 | 3 | VV, Aghababaee_Tawp_m, TSVM_tau_m, R2 |
| Test Site | Methods | R2 | RMSE (Mg/ha) | rRMSE (%) |
|---|---|---|---|---|
| Hainan | RF | 0.257 | 64.96 | 41.97 |
| KNN | 0.373 | 37.86 | 24.46 | |
| Sweden | RF | 0.248 | 68.65 | 44.35 |
| KNN | 0.298 | 33.03 | 34.78 |
Disclaimer/Publisher’s Note: The statements, opinions and data contained in all publications are solely those of the individual author(s) and contributor(s) and not of MDPI and/or the editor(s). MDPI and/or the editor(s) disclaim responsibility for any injury to people or property resulting from any ideas, methods, instructions or products referred to in the content. |
© 2023 by the authors. Licensee MDPI, Basel, Switzerland. This article is an open access article distributed under the terms and conditions of the Creative Commons Attribution (CC BY) license (https://creativecommons.org/licenses/by/4.0/).
Share and Cite
Wang, M.; Zhang, W.; Ji, Y.; Marino, A.; Xu, K.; Zhao, L.; Shi, J.; Zhao, H. Aboveground Biomass Retrieval in Tropical and Boreal Forests Using L-Band Airborne Polarimetric Observations. Forests 2023, 14, 887. https://doi.org/10.3390/f14050887
Wang M, Zhang W, Ji Y, Marino A, Xu K, Zhao L, Shi J, Zhao H. Aboveground Biomass Retrieval in Tropical and Boreal Forests Using L-Band Airborne Polarimetric Observations. Forests. 2023; 14(5):887. https://doi.org/10.3390/f14050887
Chicago/Turabian StyleWang, Mengjin, Wangfei Zhang, Yongjie Ji, Armando Marino, Kunpeng Xu, Lei Zhao, Jianmin Shi, and Han Zhao. 2023. "Aboveground Biomass Retrieval in Tropical and Boreal Forests Using L-Band Airborne Polarimetric Observations" Forests 14, no. 5: 887. https://doi.org/10.3390/f14050887
APA StyleWang, M., Zhang, W., Ji, Y., Marino, A., Xu, K., Zhao, L., Shi, J., & Zhao, H. (2023). Aboveground Biomass Retrieval in Tropical and Boreal Forests Using L-Band Airborne Polarimetric Observations. Forests, 14(5), 887. https://doi.org/10.3390/f14050887

