MTL-FFDET: A Multi-Task Learning-Based Model for Forest Fire Detection
Abstract
:1. Introduction
- We propose a multi-task learning-based forest fire detection (MTL-FFDet) model that involves three tasks to enhance its feature extraction and learning capabilities from small samples for better performance.
- In order to minimize the occurrence of missed and false detections in complex forest scenes, a joint multi-task NMS processing algorithm is proposed to filter out redundant and poor-quality prediction boxes.
- A data augmentation approach involving a diagonal swap of random origin, is proposed to increase the number of small targets and improve the detection performance for small flame targets, particularly incomplete small flame targets at the edge of the viewpoint.
2. Materials and Methods
2.1. Data set and Annotation
2.2. MTL-FFDet
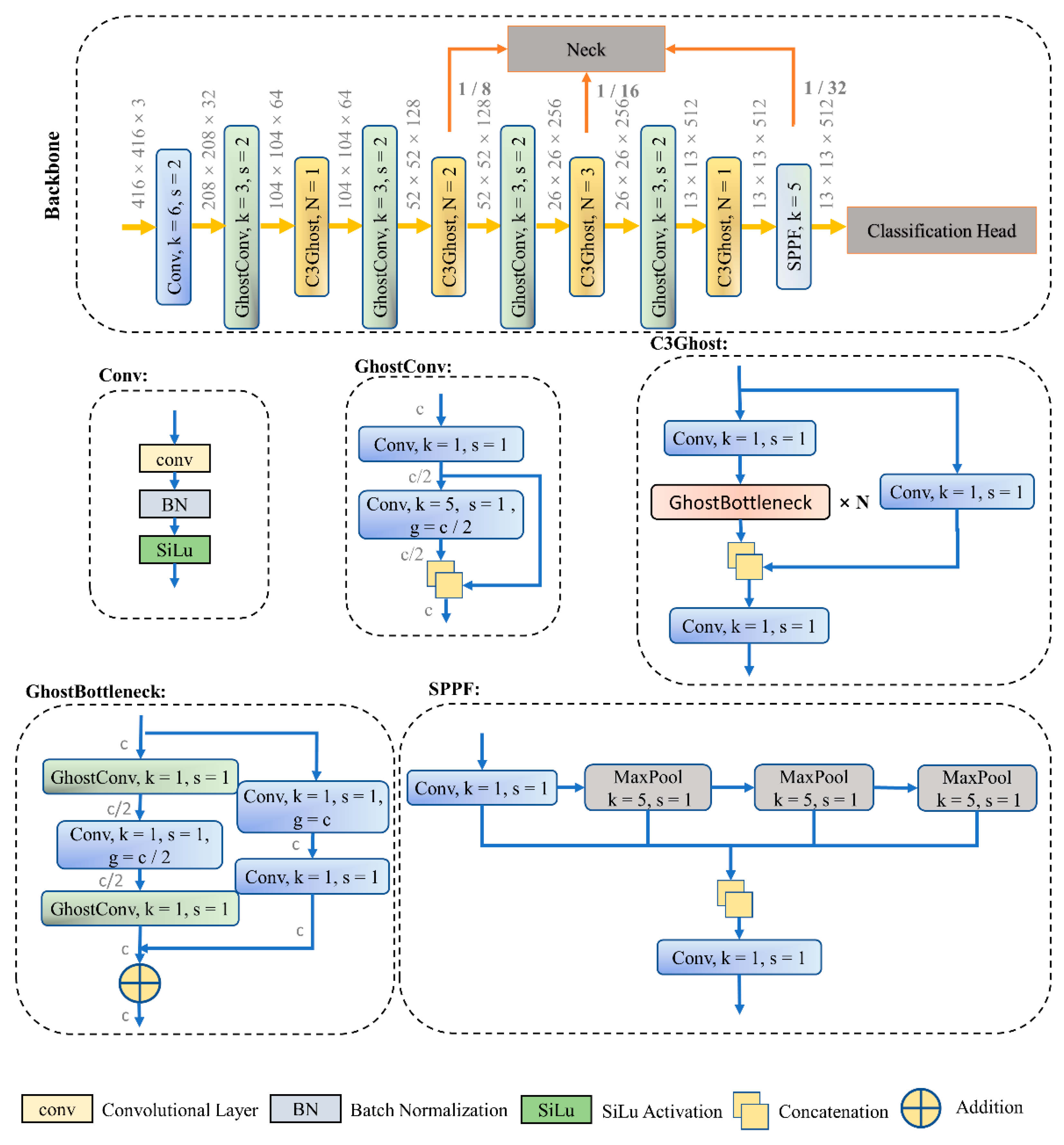
2.2.1. Backbone
2.2.2. Neck
2.2.3. Head
2.2.4. Loss Function
2.3. Joint Multi-Task NMS
| Algorithm 1 Joint Multi-task Non-Maximum Suppression (JM-NMS) |
| Input: is the list of initial detection boxes contains corresponding detection scores contains the corresponding segmentation area in detection boxes Begin: Cal() |
| While do For do If CIoU then ; End End End Return End |
2.4. Data Augmentation
3. Results
3.1. Training
3.2. Comparisons
3.3. Visualization and Analysis
4. Discussion
5. Conclusions
Author Contributions
Funding
Data Availability Statement
Conflicts of Interest
References
- Abid, F. A survey of machine learning algorithms based forest fires prediction and detection systems. Fire Technol. 2021, 57, 559–590. [Google Scholar] [CrossRef]
- Barmpoutis, P.; Papaioannou, P.; Dimitropoulos, K.; Grammalidis, N. A review on early forest fire detection systems using optical remote sensing. Sensors 2020, 20, 6442. [Google Scholar] [CrossRef] [PubMed]
- Yang, X.; Tang, L.; Wang, H.; He, X. Early detection of forest fire based on unmaned aerial vehicle platform. In Proceedings of the 2019 IEEE International Conference on Signal, Information and Data Processing (ICSIDP), Chongqing, China, 11–13 December 2019; pp. 1–4. [Google Scholar]
- Yu, L.; Wang, N.; Meng, X. Real-time forest fire detection with wireless sensor networks. In Proceedings of the 2005 International Conference on Wireless Communications, Networking and Mobile Computing, Nagasaki, Japan, 6–9 December 2005; Springer: Berlin/Heidelberg, Germany, 2005; pp. 1214–1217. [Google Scholar]
- Lloret, J.; Garcia, M.; Bri, D.; Sendra, S. A wireless sensor network deployment for rural and forest fire detection and verification. Sensors 2009, 9, 8722–8747. [Google Scholar] [CrossRef] [PubMed]
- Bouabdellah, K.; Noureddine, H.; Larbi, S. Using wireless sensor networks for reliable forest fires detection. Procedia Comput. Sci. 2013, 19, 794–801. [Google Scholar] [CrossRef]
- Mahmoud, M.A.; Ren, H. Forest fire detection using a rule-based image processing algorithm and temporal variation. Math. Probl. Eng. 2018, 2018, 7612487. [Google Scholar] [CrossRef]
- Cruz, H.; Eckert, M.; Meneses, J.; Martínez, J.-F. Efficient forest fire detection index for application in unmanned aerial systems (UASs). Sensors 2016, 16, 893. [Google Scholar] [CrossRef]
- Premal, C.E.; Vinsley, S. Image processing based forest fire detection using YCbCr colour model. In Proceedings of the 2014 International Conference on Circuits, Power and Computing Technologies (ICCPCT-2014), Thuckalay, India, 20–21 March 2014; pp. 1229–1237. [Google Scholar]
- Hua, L.; Shao, G. The progress of operational forest fire monitoring with infrared remote sensing. J. For. Res. 2017, 28, 215–229. [Google Scholar] [CrossRef]
- Arrue, B.C.; Ollero, A.; De Dios, J.M. An intelligent system for false alarm reduction in infrared forest-fire detection. IEEE Intell. Syst. Appl. 2000, 15, 64–73. [Google Scholar] [CrossRef]
- Yuan, C.; Liu, Z.; Zhang, Y. Fire detection using infrared images for UAV-based forest fire surveillance. In Proceedings of the 2017 International Conference on Unmanned Aircraft Systems (ICUAS), Miami, FL, USA, 13–16 June 2017; pp. 567–572. [Google Scholar]
- Shaik, R.U.; Laneve, G.; Fusilli, L. An automatic procedure for forest fire fuel mapping using hyperspectral (PRISMA) imagery: A semi-supervised classification approach. Remote Sens. 2022, 14, 1264. [Google Scholar] [CrossRef]
- Qadir, A.; Talukdar, N.R.; Uddin, M.M.; Ahmad, F.; Goparaju, L. Predicting forest fire using multispectral satellite measurements in Nepal. Remote Sens. Appl. Soc. Environ. 2021, 23, 100539. [Google Scholar] [CrossRef]
- Barmpoutis, P.; Stathaki, T.; Dimitropoulos, K.; Grammalidis, N. Early fire detection based on aerial 360-degree sensors, deep convolution neural networks and exploitation of fire dynamic textures. Remote Sens. 2020, 12, 3177. [Google Scholar] [CrossRef]
- Lu, K.; Xu, R.; Li, J.; Lv, Y.; Lin, H.; Liu, Y. A Vision-Based Detection and Spatial Localization Scheme for Forest Fire Inspection from UAV. Forests 2022, 13, 383. [Google Scholar] [CrossRef]
- Sherstjuk, V.; Zharikova, M.; Dorovskaja, I. 3d fire front reconstruction in uav-based forest-fire monitoring system. In Proceedings of the 2020 IEEE Third International Conference on Data Stream Mining & Processing (DSMP), Lviv, Ukraine, 21–25 August 2020; pp. 243–248. [Google Scholar]
- Pan, H.; Badawi, D.; Zhang, X.; Cetin, A.E. Additive neural network for forest fire detection. Signal Image Video Process. 2020, 14, 675–682. [Google Scholar] [CrossRef]
- Faraone, J.; Kumm, M.; Hardieck, M.; Zipf, P.; Liu, X.; Boland, D.; Leong, P.H. Addnet: Deep neural networks using fpga-optimized multipliers. IEEE Trans. Very Large Scale Integr. Syst. 2019, 28, 115–128. [Google Scholar] [CrossRef]
- Zhang, Q.; Xu, J.; Xu, L.; Guo, H. Deep convolutional neural networks for forest fire detection. In Proceedings of the 2016 International Forum on Management, Education and Information Technology Application, Guangzhou, China, 30–31 January 2016; pp. 568–575. [Google Scholar]
- Jiao, Z.; Zhang, Y.; Xin, J.; Mu, L.; Yi, Y.; Liu, H.; Liu, D. A deep learning based forest fire detection approach using UAV and YOLOv3. In Proceedings of the 2019 1st International Conference on Industrial Artificial Intelligence (IAI), Shenyang, China, 22–26 July 2019; pp. 1–5. [Google Scholar]
- Redmon, J.; Farhadi, A. Yolov3: An incremental improvement. arXiv 2018, arXiv:1804.02767. [Google Scholar]
- Wu, S.; Zhang, L. Using popular object detection methods for real time forest fire detection. In Proceedings of the 2018 11th International Symposium on Computational Intelligence and Design (ISCID), Hangzhou, China, 8–9 December 2018; pp. 280–284. [Google Scholar]
- Liu, W.; Anguelov, D.; Erhan, D.; Szegedy, C.; Reed, S.; Fu, C.-Y.; Berg, A.C. Ssd: Single shot multibox detector. In Proceedings of the European Conference on Computer Vision, Amsterdam, The Netherlands, 8–16 October 2016; pp. 21–37. [Google Scholar]
- Ren, S.; He, K.; Girshick, R.; Sun, J. Faster r-cnn: Towards real-time object detection with region proposal networks. Adv. Neural Inf. Process. Syst. 2015, 28, 91–99. [Google Scholar] [CrossRef] [PubMed]
- Xu, R.; Lin, H.; Lu, K.; Cao, L.; Liu, Y. A Forest Fire Detection System Based on Ensemble Learning. Forests 2021, 12, 217. [Google Scholar] [CrossRef]
- Zhang, J.; Zhu, H.; Wang, P.; Ling, X. ATT squeeze U-Net: A lightweight network for forest fire detection and recognition. IEEE Access 2021, 9, 10858–10870. [Google Scholar] [CrossRef]
- Song, K.; Choi, H.-S.; Kang, M. Squeezed fire binary segmentation model using convolutional neural network for outdoor images on embedded device. Mach. Vis. Appl. 2021, 32, 120. [Google Scholar] [CrossRef]
- Kong, S.G.; Jin, D.; Li, S.; Kim, H. Fast fire flame detection in surveillance video using logistic regression and temporal smoothing. Fire Saf. J. 2016, 79, 37–43. [Google Scholar] [CrossRef]
- Douce, G.K.; Moorhead, D.J.; Bargeron, C.T., IV. Forestry Images. org: High resolution image archive and web-available image system. J. For. Sci. 2001, 47, 77–79. [Google Scholar]
- Cazzolato, M.T.; Avalhais, L.; Chino, D.; Ramos, J.S.; de Souza, J.A.; Rodrigues, J.F., Jr.; Traina, A. Fismo: A compilation of datasets from emergency situations for fire and smoke analysis. In Proceedings of the Brazilian Symposium on Databases-SBBD, Uberlandia, Brazil, 4–7 October 2017; pp. 213–223. [Google Scholar]
- Chino, D.Y.; Avalhais, L.P.; Rodrigues, J.F.; Traina, A.J. Bowfire: Detection of fire in still images by integrating pixel color and texture analysis. In Proceedings of the 2015 28th SIBGRAPI Conference on Graphics, Patterns and Images, Salvador, Brazil, 26–29 August 2015; pp. 95–102. [Google Scholar]
- Kucuk, G.; Kosucu, B.; Yavas, A.; Baydere, S. FireSense: Forest Fire Prediction and Detection System using Wireless Sensor Networks. In Proceedings of the the 4th IEEE/ACM International Conference on Distributed Computing in Sensor Systems (DCOSS’08), Santorini, Greece, 11–14 June 2008. [Google Scholar]
- Li, S.; Yan, Q.; Liu, P. An efficient fire detection method based on multiscale feature extraction, implicit deep supervision and channel attention mechanism. IEEE Trans. Image Process. 2020, 29, 8467–8475. [Google Scholar] [CrossRef] [PubMed]
- LabelImg. Available online: https://github.com/heartexlabs/labelImg (accessed on 22 August 2022).
- Labelme. Available online: https://github.com/wkentaro/labelme (accessed on 22 August 2022).
- Ma, J.; Zhao, Z.; Yi, X.; Chen, J.; Hong, L.; Chi, E.H. Modeling task relationships in multi-task learning with multi-gate mixture-of-experts. In Proceedings of the 24th ACM SIGKDD International Conference on Knowledge Discovery & Data Mining, London, UK, 16 November 2018; pp. 1930–1939. [Google Scholar]
- Caruana, R. Multitask learning. Mach. Learn. 1997, 28, 41–75. [Google Scholar] [CrossRef]
- Multi-Task Learning: Theory, Algorithms, and Applications. Available online: https://104.239.175.136/meetings/sdm12/zhou_chen_ye.pdf (accessed on 22 August 2022).
- Vandenhende, S.; Georgoulis, S.; Van Gansbeke, W.; Proesmans, M.; Dai, D.; Van Gool, L. Multi-task learning for dense prediction tasks: A survey. IEEE Trans. Pattern Anal. Mach. Intell. 2021, 44, 3614–3633. [Google Scholar] [CrossRef] [PubMed]
- Liu, X.; He, P.; Chen, W.; Gao, J. Multi-task deep neural networks for natural language understanding. arXiv 2019, arXiv:1901.11504. [Google Scholar]
- Ruder, S. An overview of multi-task learning in deep neural networks. arXiv 2017, arXiv:1706.05098. [Google Scholar]
- Sun, K.; Zhang, Y.-J.; Tong, S.-Y.; Wang, C.-B. Study on Rice Grain Mildewed Region Recognition Based on Microscopic Computer Vision and YOLO-v5 Model. 8 June 2022, PREPRINT (Version 1). Available online: https://www.researchsquare.com/article/rs-1716276/v1 (accessed on 22 August 2022). [CrossRef]
- Han, K.; Wang, Y.; Tian, Q.; Guo, J.; Xu, C.; Xu, C. Ghostnet: More features from cheap operations. In Proceedings of the IEEE/CVF Conference on Computer Vision and Pattern Recognition, Seattle, WA, USA, 13–19 June 2020; pp. 1580–1589. [Google Scholar]
- He, K.; Zhang, X.; Ren, S.; Sun, J. Spatial pyramid pooling in deep convolutional networks for visual recognition. IEEE Trans. Pattern Anal. Mach. Intell. 2015, 37, 1904–1916. [Google Scholar] [CrossRef]
- Lin, T.-Y.; Dollár, P.; Girshick, R.; He, K.; Hariharan, B.; Belongie, S. Feature pyramid networks for object detection. In Proceedings of the IEEE Conference on Computer Vision and Pattern Recognition, Honolulu, HI, USA, 21–26 July 2017; pp. 2117–2125. [Google Scholar]
- Wang, K.; Liew, J.H.; Zou, Y.; Zhou, D.; Feng, J. Panet: Few-shot image semantic segmentation with prototype alignment. In Proceedings of the IEEE/CVF International Conference on Computer Vision, Seoul, Korea, 27–28 October 2019; pp. 9197–9206. [Google Scholar]
- Bochkovskiy, A.; Wang, C.-Y.; Liao, H.-Y.M. Yolov4: Optimal speed and accuracy of object detection. arXiv 2020, arXiv:2004.10934. [Google Scholar]
- Ruby, U.; Yendapalli, V. Binary cross entropy with deep learning technique for image classification. Int. J. Adv. Trends Comput. Sci. Eng. 2020, 9, 5393–5397. [Google Scholar]
- Zheng, Z.; Wang, P.; Liu, W.; Li, J.; Ye, R.; Ren, D. Distance-IoU loss: Faster and better learning for bounding box regression. In Proceedings of the AAAI conference on artificial intelligence, New York, NY, USA, 7–12 February 2020; pp. 12993–13000. [Google Scholar]
- Martinez, M.; Stiefelhagen, R. Taming the cross entropy loss. In Proceedings of the German Conference on Pattern Recognition, Stuttgart, Germany, 9–12 October 2018; pp. 628–637. [Google Scholar]
- Bodla, N.; Singh, B.; Chellappa, R.; Davis, L.S. Soft-NMS—Improving object detection with one line of code. In Proceedings of the IEEE International Conference on Computer Vision, Venice, Italy, 22–29 October 2017; pp. 5561–5569. [Google Scholar]
- Niu, J.; Chen, Y.; Yu, X.; Li, Z.; Gao, H. Data augmentation on defect detection of sanitary ceramics. In Proceedings of the IECON 2020 the 46th Annual Conference of the IEEE Industrial Electronics Society, Singapore, 18–21 October 2020; pp. 5317–5322. [Google Scholar]
- Lin, T.-Y.; Maire, M.; Belongie, S.; Hays, J.; Perona, P.; Ramanan, D.; Dollár, P.; Zitnick, C.L. Microsoft coco: Common objects in context. In Proceedings of the European Conference on Computer Vision, Zurich, Switzerland, 6–12 September 2014; pp. 740–755. [Google Scholar]
- Ghorbanzadeh, O.; Blaschke, T. Optimizing Sample Patches Selection of CNN to Improve the mIOU on Landslide Detection. In Proceedings of the Geographical Information Systems Theory, Applications and Management, Heraklion, Greece, 3–5 May 2019; pp. 33–40. [Google Scholar]
- Lipton, Z.C.; Elkan, C.; Narayanaswamy, B. Thresholding classifiers to maximize F1 score. arXiv 2014, arXiv:1402.1892. [Google Scholar]
- Bany Muhammad, M.; Yeasin, M. Eigen-CAM: Visual explanations for deep convolutional neural networks. SN Comput. Sci. 2021, 2, 47. [Google Scholar] [CrossRef]
- Ryu, J.; Kwak, D. Flame Detection Using Appearance-Based Pre-Processing and Convolutional Neural Network. Appl. Sci. 2021, 11, 5138. [Google Scholar] [CrossRef]
- Emmy Prema, C.; Vinsley, S.; Suresh, S. Efficient flame detection based on static and dynamic texture analysis in forest fire detection. Fire Technol. 2018, 54, 255–288. [Google Scholar] [CrossRef]
- Chen, J.; Mu, X.; Song, Y.; Yu, M.; Zhang, B. Flame recognition in video images with color and dynamic features of flames. J. Auton. Intell. 2019, 2, 30–45. [Google Scholar] [CrossRef] [Green Version]













| Batch Size | Epoch | Optimizer | Momentum | LR0 | LRF | WD |
|---|---|---|---|---|---|---|
| 32 | 200 | SGD | 0.937 | 0.01 | 0.1 | 0.0005 |
| Model | Params | Speed | |||||||||
|---|---|---|---|---|---|---|---|---|---|---|---|
| MTL-FFDet(Det only) * | 52.7 | 79.5 | 32.7 | 41.7 | 61.6 | 64.2 | 43.1 | 54.3 | 63.8 | 3.02 M | 20 ms |
| MTL-FFDet(multi-task) | 53.8 | 80.4 | 32.8 | 42.2 | 62.1 | 64.9 | 42.9 | 54.6 | 65.2 | 4.85 M | 23 ms |
| + diagonal swap | 53.7 | 80.2 | 38.2 | 42.4 | 62.4 | 64.6 | 46.0 | 54.2 | 66.0 | - | - |
| + JM-NMS | 56.3 | 80.3 | 37.8 | 44.8 | 64.2 | 65.5 | 46.2 | 54.4 | 67.1 | - | - |
| YOLOv3-tiny | 46.8 | 75.7 | 27.7 | 34.9 | 54.8 | 55.7 | 37.7 | 45.0 | 60.9 | 8.86 M | 18 ms |
| YOLOv5-s | 53.1 | 80.1 | 33.4 | 43.7 | 61.3 | 64.4 | 42.2 | 55.8 | 64.4 | 7.23 M | 25 ms |
| NanoDet-g | 49.3 | 78.6 | 29.2 | 39.8 | 56.7 | 58.2 | 40.6 | 48.5 | 55.0 | 3.81 M | 17 ms |
| Model | Segmentation | Classification | ||||
|---|---|---|---|---|---|---|
| Acc | IoU | mIoU | P | R | F1-Score | |
| MTL-FFDet(Seg only) * | 98.3 | 74.9 | 86.4 | \ | \ | \ |
| MTL-FFDet(multi-task) | 97.9 | 75.5 | 86.5 | \ | \ | \ |
| FCN-16 | 97.8 | 75.3 | 85.9 | \ | \ | \ |
| SegNet | 92.6 | 72.7 | 80.6 | \ | \ | \ |
| MTL-FFDet(Cls only) * | \ | \ | \ | 97.8 | 98.2 | 98.0 |
| MTL-FFDet(multi-task) | \ | \ | \ | 97.2 | 98.1 | 97.6 |
| ResNet50 | \ | \ | \ | 97.4 | 98.5 | 97.9 |
| EfficientNet-B2 | \ | \ | \ | 97.5 | 97.4 | 97.4 |
Publisher’s Note: MDPI stays neutral with regard to jurisdictional claims in published maps and institutional affiliations. |
© 2022 by the authors. Licensee MDPI, Basel, Switzerland. This article is an open access article distributed under the terms and conditions of the Creative Commons Attribution (CC BY) license (https://creativecommons.org/licenses/by/4.0/).
Share and Cite
Lu, K.; Huang, J.; Li, J.; Zhou, J.; Chen, X.; Liu, Y. MTL-FFDET: A Multi-Task Learning-Based Model for Forest Fire Detection. Forests 2022, 13, 1448. https://doi.org/10.3390/f13091448
Lu K, Huang J, Li J, Zhou J, Chen X, Liu Y. MTL-FFDET: A Multi-Task Learning-Based Model for Forest Fire Detection. Forests. 2022; 13(9):1448. https://doi.org/10.3390/f13091448
Chicago/Turabian StyleLu, Kangjie, Jingwen Huang, Junhui Li, Jiashun Zhou, Xianliang Chen, and Yunfei Liu. 2022. "MTL-FFDET: A Multi-Task Learning-Based Model for Forest Fire Detection" Forests 13, no. 9: 1448. https://doi.org/10.3390/f13091448
APA StyleLu, K., Huang, J., Li, J., Zhou, J., Chen, X., & Liu, Y. (2022). MTL-FFDET: A Multi-Task Learning-Based Model for Forest Fire Detection. Forests, 13(9), 1448. https://doi.org/10.3390/f13091448

