A Review of Artificial Neural Network Models Applied to Predict Indoor Air Quality in Schools
Abstract
1. Introduction
1.1. Background
1.2. Sources of Indoor Air Pollutants (IAP) in Schools
1.3. Influencing Factors
1.4. Evaluation of IAQ
1.4.1. Indicators Based on Pollutant Concentrations
1.4.2. Indicators of Health Effects and Exposure Levels
1.5. Machine Learning Predictive Models
2. Materials and Methods
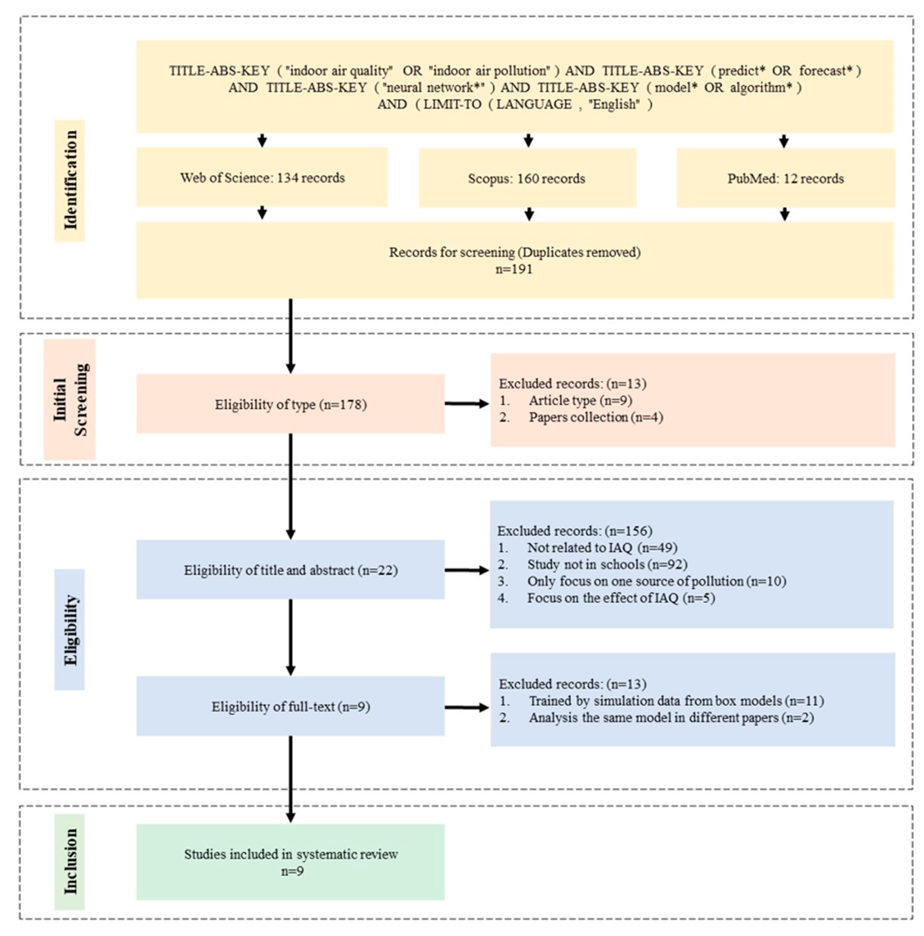
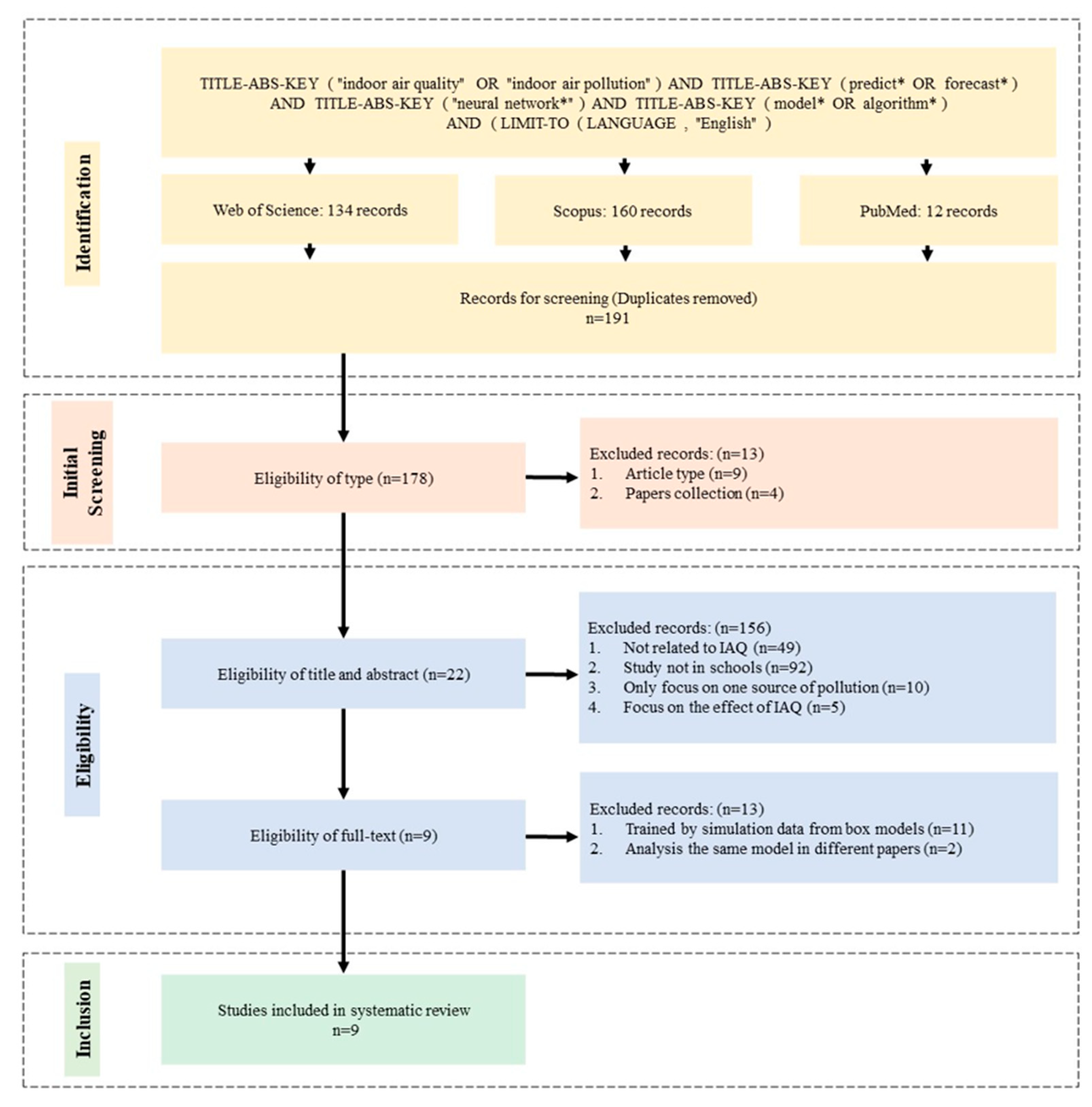
2.1. Identification
2.2. Initial Screening
2.3. Eligibility
- Studies not directly related to IAQ but examining parameters such as temperature, humidity, occupancy, phytoremediation using plants, outdoor pollution, energy optimization, medical diagnosis, and sensor design;
- Studies reporting data from residential buildings, commercial buildings, offices, agricultural buildings, industry, underground environments, laboratories, kitchens, and hospitals (i.e., not in schools);
- Studies focusing on the link between one specific pollution source, such as VOCs (e.g., from furniture emissions), radon (e.g., from rock and soils), NO2 (e.g., from traffic emissions), and indoor levels of pathogens and viruses (e.g., COVID-19);
- Studies focusing on the effect of IAQ, such as teaching performance and diseases, such as asthma.
3. Results
3.1. Results of the Review Process
3.2. Algorithms
3.2.1. Traditional Artificial Neural Network
3.2.2. Recurrent Neural Network
3.3. Modelling
3.3.1. Data Collection
3.3.2. Factor Selection
3.3.3. Variables
3.4. Pollutants Patterns of Predictive Research in Schools
4. Discussion and Future
4.1. Limitation of IAQ Prediction in Schools
4.2. Modelling Process
4.3. Performance and Aim of Predictive Models
5. Conclusions
- IAQ is currently described by the concentration of pollutants, exposure levels and health risks. In predictive models for schools, the concentration of PM2.5, CO2, PM10., VOCs, NO2, O3, and formaldehyde were used to represent IAQ. Other common pollutants, such as CO, SO2, and bioaerosols, were ignored. IAQ predictive models in schools have not yet covered the pollutants mentioned in the guidelines;
- Traditional ANNs and their variant RNNs were applied to predict IAQ. Traditional ANNs was the most used, while RNNs was more suitable for analysing time-series problems such as predicting IAQ. Algorithmic frameworks, such as TL, have the potential to reduce the data cost of predictive models;
- Many factors affect IAQ in schools (e.g., ambient environment, schedules, number of occupants, and teaching activities). However, field data were sparse, and occupancy parameters were only used in predictive models trained by simulation data, which requires further validation. Future research could focus on how to use both field data and simulation data to develop predictive models;
- Climate models and weather forecasts provide data that have a high potential for IAQ prediction, especially for long-term climate change and extreme weather events. Currently, ambient prediction results have not yet been applied to indoor prediction for schools;
- The concentrations of indoor pollutants may be similar in rooms with comparable functions, pollutant characteristics, and sources, which offers the possibility of reducing the frequency and number of field measurements. Further work is required to assess the correlation between pollutants and the potential for reducing monitoring costs.
Author Contributions
Funding
Institutional Review Board Statement
Informed Consent Statement
Data Availability Statement
Acknowledgments
Conflicts of Interest
References
- Zhang, Y.; Workman, A.; Russell, M.A.; Williamson, M.; Pan, H.; Reifels, L. The Long-Term Impact of Bushfires on the Mental Health of Australians: A Systematic Review and Meta-Analysis. Eur. J. Psychotraumatol. 2022, 13, 2087980. [Google Scholar] [CrossRef]
- Johnston, F.; Bowman, D. Bushfire Smoke: An Exemplar of Coupled Human and Natural Systems: Bushfire Smoke. Geogr. Res. 2014, 52, 45–54. [Google Scholar] [CrossRef]
- Walter, C.M.; Schneider-Futschik, E.K.; Knibbs, L.D.; Irving, L.B. Health Impacts of Bushfire Smoke Exposure in Australia. Respirology 2020, 25, 495–501. [Google Scholar] [CrossRef] [PubMed]
- Milton, L.A.; White, A.R. The Potential Impact of Bushfire Smoke on Brain Health. Neurochem. Int. 2020, 139, 104796. [Google Scholar] [CrossRef]
- Poole, J.A.; Barnes, C.S.; Demain, J.G.; Bernstein, J.A.; Padukudru, M.A.; Sheehan, W.J.; Fogelbach, G.G.; Wedner, J.; Codina, R.; Levetin, E.; et al. Impact of Weather and Climate Change with Indoor and Outdoor Air Quality in Asthma: A Work Group Report of the AAAAI Environmental Exposure and Respiratory Health Committee. J. Allergy Clin. Immunol. 2019, 143, 1702–1710. [Google Scholar] [CrossRef] [PubMed]
- Kaplan, G.G.; Hubbard, J.; Korzenik, J.; Sands, B.E.; Panaccione, R.; Ghosh, S.; Wheeler, A.J.; Villeneuve, P.J. The Inflammatory Bowel Diseases and Ambient Air Pollution: A Novel Association. Am. J. Gastroenterol. 2010, 105, 2412–2419. [Google Scholar] [CrossRef]
- Zhang, Y.; Hopke, P.K.; Mandin, C. (Eds.) Handbook of Indoor Air Quality; Springer Nature Singapore: Singapore, 2022; ISBN 9789811676796. [Google Scholar]
- Fisk, W.J. Review of Some Effects of Climate Change on Indoor Environmental Quality and Health and Associated No-Regrets Mitigation Measures. Build. Environ. 2015, 86, 70–80. [Google Scholar] [CrossRef]
- Shaposhnikov, D.; Revich, B.; Bellander, T.; Bedada, G.B.; Bottai, M.; Kharkova, T.; Kvasha, E.; Lezina, E.; Lind, T.; Semutnikova, E.; et al. Mortality Related to Air Pollution with the Moscow Heat Wave and Wildfire of 2010. Epidemiology 2014, 25, 359–364. [Google Scholar] [CrossRef]
- Green, P.; Hayen, Z. Does Particulate Matter Modify the Short-Term Association between Heat Waves and Hospital Admissions for Cardiovascular Diseases in Greater Sydney, Australia? Int. J. Environ. Res. Public Health 2019, 16, 3270. [Google Scholar] [CrossRef]
- Eguiluz-Gracia, I.; Mathioudakis, A.G.; Bartel, S.; Vijverberg, S.J.H.; Fuertes, E.; Comberiati, P.; Cai, Y.S.; Tomazic, P.V.; Diamant, Z.; Vestbo, J.; et al. The Need for Clean Air: The Way Air Pollution and Climate Change Affect Allergic Rhinitis and Asthma. Allergy 2020, 75, 2170–2184. [Google Scholar] [CrossRef]
- Trasande, L.; Thurston, G.D. The Role of Air Pollution in Asthma and Other Pediatric Morbidities. J. Allergy Clin. Immunol. 2005, 115, 689–699. [Google Scholar] [CrossRef] [PubMed]
- University of Queensland, Woolcock Institute of Medical Research. Australian Child Health and Air Pollution Study (ACHAPS); University of Queensland, Woolcock Institute of Medical Research: Brisbane, Australia, 2012. [Google Scholar]
- US EPA Organization. NAAQS Table. Available online: https://www.epa.gov/criteria-air-pollutants/naaqs-table (accessed on 17 January 2023).
- WHO World Health Organisation-Ambient (Outdoor) Air Pollution. Available online: https://www.who.int/news-room/fact-sheets/detail/ambient-(outdoor)-air-quality-and-health (accessed on 7 February 2023).
- WHO. WHO Global Air Quality Guidelines; WHO: Geneva, Switzerland, 2021; ISBN 978-92-4-003422-8. [Google Scholar]
- Currie, J.; Ray, S.H.; Neidell, M. Quasi-Experimental Studies Suggest That Lowering Air Pollution Levels Benefits Infants’ and Children’s Health. Health Aff. 2011, 30, 2391–2399. [Google Scholar] [CrossRef] [PubMed]
- US EPA Organization. Indoor Air Quality. Available online: https://www.epa.gov/report-environment/indoor-air-quality (accessed on 10 July 2023).
- Department of Education and Training, Victoria. School Policy Advisory Guide—School Hours. Available online: https://www2.education.vic.gov.au/pal/school-hours/undefined (accessed on 3 January 2023).
- Chithra, V.S.; Shiva Nagendra, S.M. A Review Of Scientific Evidence On Indoor Air Of School Building: Pollutants, Sources, Health Effects And Management. Asian J. Atmos. Environ. 2018, 12, 87–108. [Google Scholar] [CrossRef]
- Pulimeno, M.; Piscitelli, P.; Colazzo, S.; Colao, A.; Miani, A. Indoor Air Quality at School and Students’ Performance: Recommendations of the UNESCO Chair on Health Education and Sustainable Development & the Italian Society of Environmental Medicine (SIMA). Health Promot. Perspect. 2020, 10, 169–174. [Google Scholar] [CrossRef] [PubMed]
- Bennett, J.; Davy, P.; Trompetter, B.; Wang, Y.; Pierse, N.; Boulic, M.; Phipps, R.; Howden-Chapman, P. Sources of Indoor Air Pollution at a New Zealand Urban Primary School; a Case Study. Atmos. Pollut. Res. 2019, 10, 435–444. [Google Scholar] [CrossRef]
- Oliveira, M.; Slezakova, K.; Delerue-Matos, C.; Pereira, M.C.; Morais, S. Children Environmental Exposure to Particulate Matter and Polycyclic Aromatic Hydrocarbons and Biomonitoring in School Environments: A Review on Indoor and Outdoor Exposure Levels, Major Sources and Health Impacts. Environ. Int. 2019, 124, 180–204. [Google Scholar] [CrossRef]
- Haddad, S.; Synnefa, A.; Ángel Padilla Marcos, M.; Paolini, R.; Delrue, S.; Prasad, D.; Santamouris, M. On the Potential of Demand-Controlled Ventilation System to Enhance Indoor Air Quality and Thermal Condition in Australian School Classrooms. Energy Build. 2021, 238, 110838. [Google Scholar] [CrossRef]
- Zhang, S.; Mumovic, D.; Stamp, S.; Curran, K.; Cooper, E. What Do We Know about Indoor Air Quality of Nurseries? A Review of the Literature. Build. Serv. Eng. Res. Technol. 2021, 42, 603–632. [Google Scholar] [CrossRef]
- Madureira, J.; Paciência, I.; Rufo, J.; Ramos, E.; Barros, H.; Teixeira, J.P.; de Oliveira Fernandes, E. Indoor Air Quality in Schools and Its Relationship with Children’s Respiratory Symptoms. Atmos. Environ. 2015, 118, 145–156. [Google Scholar] [CrossRef]
- Choo, C.P.; Jalaludin, J. An Overview of Indoor Air Quality and Its Impact on Respiratory Health among Malaysian School-Aged Children. Rev. Environ. Health 2014, 30, 9–18. [Google Scholar] [CrossRef]
- Rajagopalan, P.; Andamon, M.M.; Woo, J. Year Long Monitoring of Indoor Air Quality and Ventilation in School Classrooms in Victoria, Australia. Archit. Sci. Rev. 2022, 65, 1–13. [Google Scholar] [CrossRef]
- Woo, J.; Rajagopalan, P.; Andamon, M.M. An Evaluation of Measured Indoor Conditions and Student Performance Using D2 Test of Attention. Build. Environ. 2022, 214, 108940. [Google Scholar] [CrossRef]
- Sadrizadeh, S.; Yao, R.; Yuan, F.; Awbi, H.; Bahnfleth, W.; Bi, Y.; Cao, G.; Croitoru, C.; de Dear, R.; Haghighat, F.; et al. Indoor Air Quality and Health in Schools: A Critical Review for Developing the Roadmap for the Future School Environment. J. Build. Eng. 2022, 57, 104908. [Google Scholar] [CrossRef]
- Aherne, V. Handbook: Indoor Air Quality, 3rd ed.; Australian Building Codes Board: Canberra, Australian, 2021. [Google Scholar]
- Milner, J.T.; Dimitroulopoulou, C.; ApSimon, H.M. Indoor Concentrations in Buildings from Sources Outdoors; Annual Report 2004–2005; Atmospheric Dispersion Modelling Liaison Committee (ADMLC): Sheffield, UK, 2005.
- Christian, H.; Lester, L.; Trost, S.G.; Schipperijn, J.; Pereira, G.; Franklin, P.; Wheeler, A.J. Traffic Exposure, Air Pollution and Children’s Physical Activity at Early Childhood Education and Care. Int. J. Hyg. Environ. Health 2022, 240, 113885. [Google Scholar] [CrossRef] [PubMed]
- Sunyer, J.; Esnaola, M.; Alvarez-Pedrerol, M.; Forns, J.; Rivas, I.; López-Vicente, M.; Suades-González, E.; Foraster, M.; Garcia-Esteban, R.; Basagaña, X.; et al. Association between Traffic-Related Air Pollution in Schools and Cognitive Development in Primary School Children: A Prospective Cohort Study. PLoS Med. 2015, 12, e1001792. [Google Scholar] [CrossRef] [PubMed]
- Forns, J.; Dadvand, P.; Esnaola, M.; Alvarez-Pedrerol, M.; López-Vicente, M.; Garcia-Esteban, R.; Cirach, M.; Basagaña, X.; Guxens, M.; Sunyer, J. Longitudinal Association between Air Pollution Exposure at School and Cognitive Development in School Children over a Period of 3.5 Years. Environ. Res. 2017, 159, 416–421. [Google Scholar] [CrossRef]
- Liu, D.-R.; Hsu, Y.-K.; Chen, H.-Y.; Jau, H.-J. Air Pollution Prediction Based on Factory-Aware Attentional LSTM Neural Network. Computing 2021, 103, 75–98. [Google Scholar] [CrossRef]
- Zhang, R.; Wang, H.; Tan, Y.; Zhang, M.; Zhang, X.; Wang, K.; Ji, W.; Sun, L.; Yu, X.; Zhao, J.; et al. Using a Machine Learning Approach to Predict the Emission Characteristics of VOCs from Furniture. Build. Environ. 2021, 196, 107786. [Google Scholar] [CrossRef]
- Zhang, R.; Tan, Y.; Wang, Y.; Wang, H.; Zhang, M.; Liu, J.; Xiong, J. Predicting the Concentrations of VOCs in a Controlled Chamber and an Occupied Classroom via a Deep Learning Approach. Build. Environ. 2022, 207, 108525. [Google Scholar] [CrossRef]
- Hadei, M.; Hopke, P.K.; Rafiee, M.; Rastkari, N.; Yarahmadi, M.; Kermani, M.; Shahsavani, A. Indoor and Outdoor Concentrations of BTEX and Formaldehyde in Tehran, Iran: Effects of Building Characteristics and Health Risk Assessment. Environ. Sci. Pollut. Res. 2018, 25, 27423–27437. [Google Scholar] [CrossRef]
- Goodman, N.B.; Wheeler, A.J.; Paevere, P.J.; Selleck, P.W.; Cheng, M.; Steinemann, A. Indoor Volatile Organic Compounds at an Australian University. Build. Environ. 2018, 135, 344–351. [Google Scholar] [CrossRef]
- Yang, T.; Xiong, J.; Tang, X.; Misztal, P.K. Predicting Indoor Emissions of Cyclic Volatile Methylsiloxanes from the Use of Personal Care Products by University Students. Environ. Sci. Technol. 2018, 52, 14208–14215. [Google Scholar] [CrossRef]
- Becerra, J.A.; Lizana, J.; Gil, M.; Barrios-Padura, A.; Blondeau, P.; Chacartegui, R. Identification of Potential Indoor Air Pollutants in Schools. J. Clean. Prod. 2020, 242, 118420. [Google Scholar] [CrossRef]
- Mueller, W.; Steinle, S.; Pärkkä, J.; Parmes, E.; Liedes, H.; Kuijpers, E.; Pronk, A.; Sarigiannis, D.; Karakitsios, S.; Chapizanis, D.; et al. Urban Greenspace and the Indoor Environment: Pathways to Health via Indoor Particulate Matter, Noise, and Road Noise Annoyance. Environ. Res. 2020, 180, 108850. [Google Scholar] [CrossRef]
- Fonseca Gabriel, M.; Paciência, I.; Felgueiras, F.; Cavaleiro Rufo, J.; Castro Mendes, F.; Farraia, M.; Mourão, Z.; Moreira, A.; de Oliveira Fernandes, E. Environmental Quality in Primary Schools and Related Health Effects in Children. An Overview of Assessments Conducted in the Northern Portugal. Energy Build. 2021, 250, 111305. [Google Scholar] [CrossRef]
- Paton-Walsh, C.; Rayner, P.; Simmons, J.; Fiddes, S.L.; Schofield, R.; Bridgman, H.; Beaupark, S.; Broome, R.; Chambers, S.D.; Chang, L.T.-C.; et al. A Clean Air Plan for Sydney: An Overview of the Special Issue on Air Quality in New South Wales. Atmosphere 2019, 10, 774. [Google Scholar] [CrossRef]
- Environment National Environment Protection (Ambient Air Quality) Measure. Available online: https://www.legislation.gov.au/Details/F2021C00475 (accessed on 8 February 2023).
- Yu, P.; Xu, R.; Abramson, M.J.; Li, S.; Guo, Y. Bushfires in Australia: A Serious Health Emergency under Climate Change. Lancet Planet. Health 2020, 4, e7–e8. [Google Scholar] [CrossRef] [PubMed]
- Zhang, H.; Srinivasan, R.; Yang, X.; Ahrentzen, S.; Coker, E.S.; Alwisy, A. Factors Influencing Indoor Air Pollution in Buildings Using PCA-LMBP Neural Network: A Case Study of a University Campus. Build. Environ. 2022, 225, 109643. [Google Scholar] [CrossRef]
- Kempton, L.; Daly, D.; Kokogiannakis, G.; Dewsbury, M. A Rapid Review of the Impact of Increasing Airtightness on Indoor Air Quality. J. Build. Eng. 2022, 57, 104798. [Google Scholar] [CrossRef]
- Laiman, R.; He, C.; Mazaheri, M.; Clifford, S.; Salimi, F.; Crilley, L.R.; Megat Mokhtar, M.A.; Morawska, L. Characteristics of Ultrafine Particle Sources and Deposition Rates in Primary School Classrooms. Atmos. Environ. 2014, 94, 28–35. [Google Scholar] [CrossRef]
- Mishra, N.; Bartsch, J.; Ayoko, G.A.; Salthammer, T.; Morawska, L. Volatile Organic Compounds: Characteristics, Distribution and Sources in Urban Schools. Atmos. Environ. 2015, 106, 485–491. [Google Scholar] [CrossRef]
- Jia, L.-R.; Han, J.; Chen, X.; Li, Q.-Y.; Lee, C.-C.; Fung, Y.-H. Interaction between Thermal Comfort, Indoor Air Quality and Ventilation Energy Consumption of Educational Buildings: A Comprehensive Review. Buildings 2021, 11, 591. [Google Scholar] [CrossRef]
- Spiru, P.; Simona, P.L. A Review on Interactions between Energy Performance of the Buildings, Outdoor Air Pollution and the Indoor Air Quality. Energy Procedia 2017, 128, 179–186. [Google Scholar] [CrossRef]
- Qiu, Y.; Yang, F.-A.; Lai, W. The Impact of Indoor Air Pollution on Health Outcomes and Cognitive Abilities: Empirical Evidence from China. Popul. Environ. 2019, 40, 388–410. [Google Scholar] [CrossRef]
- Yan, D.; O’Brien, W.; Hong, T.; Feng, X.; Burak Gunay, H.; Tahmasebi, F.; Mahdavi, A. Occupant Behavior Modeling for Building Performance Simulation: Current State and Future Challenges. Energy Build. 2015, 107, 264–278. [Google Scholar] [CrossRef]
- Li, L.; Zhang, Y.; Fung, J.C.H.; Qu, H.; Lau, A.K.H. A Coupled Computational Fluid Dynamics and Back-Propagation Neural Network-Based Particle Swarm Optimizer Algorithm for Predicting and Optimizing Indoor Air Quality. Build. Environ. 2022, 207, 108533. [Google Scholar] [CrossRef]
- Zhu, Y.; Al-Ahmed, S.A.; Shakir, M.Z.; Olszewska, J.I. LSTM-Based IoT-Enabled CO2 Steady-State Forecasting for Indoor Air Quality Monitoring. Electronics 2022, 12, 107. [Google Scholar] [CrossRef]
- Dorizas, P.V.; Assimakopoulos, M.-N.; Santamouris, M. A Holistic Approach for the Assessment of the Indoor Environmental Quality, Student Productivity, and Energy Consumption in Primary Schools. Environ. Monit. Assess. 2015, 187, 259. [Google Scholar] [CrossRef]
- Wargocki, P.; Porras-Salazar, J.A.; Contreras-Espinoza, S.; Bahnfleth, W. The Relationships between Classroom Air Quality and Children’s Performance in School. Build. Environ. 2020, 173, 106749. [Google Scholar] [CrossRef]
- Fisk, W.J.; Wargocki, P.; Zhang, X. Do Indoor CO2 Levels Directly Affect Perceived Air Quality, Health, or Work Performance? ASHRAE J. 2019, 61, 70–77. [Google Scholar]
- Persily, A. Indoor Carbon Dioxide Concentrations in Ventilation and Indoor Air Quality Standards. In Proceedings of the Effective Ventilation in High Performance Buildings, Madrid, Spain, 23 September 2015. [Google Scholar]
- Wu, Y.; Li, Y.; Gao, S.; Liu, S.; Yin, H.; Zhai, Y. Carbon Dioxide Generation Rates for Children and Adolescents. Build. Environ. 2023, 237, 110310. [Google Scholar] [CrossRef]
- Kim, S.; Li, M.; Senick, J.; Mainelis, G. Designing to Engage Children in Monitoring Indoor Air Quality: A Participatory Approach. In Proceedings of the Interaction Design and Children Conference, London, UK, 21–24 June 2020; ACM: New York, NY, USA, 2020; pp. 323–334. [Google Scholar]
- Carreiro-Martins, P.; Papoila, A.L.; Caires, I.; Azevedo, S.; Cano, M.M.; Virella, D.; Leiria-Pinto, P.; Teixeira, J.P.; Rosado-Pinto, J.; Annesi-Maesano, I.; et al. Effect of Indoor Air Quality of Day Care Centers in Children with Different Predisposition for Asthma. Pediatr. Allergy Immunol. 2016, 27, 299–306. [Google Scholar] [CrossRef]
- Stamatelopoulou, A.; Asimakopoulos, D.N.; Maggos, T. Effects of PM, TVOCs and Comfort Parameters on Indoor Air Quality of Residences with Young Children. Build. Environ. 2019, 150, 233–244. [Google Scholar] [CrossRef]
- Schachter, E.N.; Rohr, A.; Habre, R.; Koutrakis, P.; Moshier, E.; Nath, A.; Coull, B.; Grunin, A.; Kattan, M. Indoor Air Pollution and Respiratory Health Effects in Inner City Children with Moderate to Severe Asthma. Air Qual. Atmos. Health 2020, 13, 247–257. [Google Scholar] [CrossRef]
- Cabral, J.P.S. Can We Use Indoor Fungi as Bioindicators of Indoor Air Quality? Historical Perspectives and Open Questions. Sci. Total Environ. 2010, 408, 4285–4295. [Google Scholar] [CrossRef] [PubMed]
- Mansouri, A.; Wei, W.; Alessandrini, J.-M.; Mandin, C.; Blondeau, P. Impact of Climate Change on Indoor Air Quality: A Review. Int. J. Environ. Res. Public Health 2022, 19, 15616. [Google Scholar] [CrossRef]
- Wolkoff, P. Indoor Air Humidity, Air Quality, and Health—An Overview. Int. J. Hyg. Environ. Health 2018, 221, 376–390. [Google Scholar] [CrossRef]
- Rastogi, K.; Lohani, D. Context-Aware IoT-Enabled Framework to Analyse and Predict Indoor Air Quality. Intell. Syst. Appl. 2022, 16, 200132. [Google Scholar] [CrossRef]
- Ha, Q.P.; Metia, S.; Phung, M.D. Sensing Data Fusion for Enhanced Indoor Air Quality Monitoring. IEEE Sens. J. 2020, 20, 4430–4441. [Google Scholar] [CrossRef]
- Lei, L.; Chen, W.; Xue, Y.; Liu, W. A Comprehensive Evaluation Method for Indoor Air Quality of Buildings Based on Rough Sets and a Wavelet Neural Network. Build. Environ. 2019, 162, 106296. [Google Scholar] [CrossRef]
- Saad, S.M.; Shakaff, A.Y.M.; Saad, A.R.M.; Yusof, A.M.; Andrew, A.M.; Zakaria, A.; Adom, A.H. Development of Indoor Environmental Index: Air Quality Index and Thermal Comfort Index. In Proceedings of the 11th Asian Conference on Chemical Sensors, Penang, Malaysia, 16–18 November 2015; p. 020043. [Google Scholar]
- Ahn, J.; Shin, D.; Kim, K.; Yang, J. Indoor Air Quality Analysis Using Deep Learning with Sensor Data. Sensors 2017, 17, 2476. [Google Scholar] [CrossRef] [PubMed]
- Cony Renaud Salis, L.; Abadie, M.; Wargocki, P.; Rode, C. Towards the Definition of Indicators for Assessment of Indoor Air Quality and Energy Performance in Low-Energy Residential Buildings. Energy Build. 2017, 152, 492–502. [Google Scholar] [CrossRef]
- Carslaw, N.; Shaw, D. Secondary Product Creation Potential (SPCP): A Metric for Assessing the Potential Impact of Indoor Air Pollution on Human Health. Environ. Sci. Process. Impacts 2019, 21, 1313–1322. [Google Scholar] [CrossRef]
- Baloch, R.M.; Maesano, C.N.; Christoffersen, J.; Banerjee, S.; Gabriel, M.; Csobod, É.; de Oliveira Fernandes, E.; Annesi-Maesano, I.; Csobod, É.; Szuppinger, P.; et al. Indoor Air Pollution, Physical and Comfort Parameters Related to Schoolchildren’s Health: Data from the European SINPHONIE Study. Sci. Total Environ. 2020, 739, 139870. [Google Scholar] [CrossRef]
- Rueda López, M.J.; Guyot, G.; Golly, B.; Ondarts, M.; Wurtz, F.; Gonze, E. Relevance of CO2-Based IAQ Indicators: Feedback from Long-Term Monitoring of Three Nearly Zero-Energy Houses. J. Build. Eng. 2021, 44, 103350. [Google Scholar] [CrossRef]
- Logue, J.M.; Price, P.N.; Sherman, M.H.; Singer, B.C. A Method to Estimate the Chronic Health Impact of Air Pollutants in U.S. Residences. Environ. Health Perspect. 2012, 120, 216–222. [Google Scholar] [CrossRef] [PubMed]
- Murray, C.J.L.; Vos, T.; Lozano, R.; Naghavi, M.; Flaxman, A.D.; Michaud, C.; Ezzati, M.; Shibuya, K.; Salomon, J.A.; Abdalla, S.; et al. Disability-Adjusted Life Years (DALYs) for 291 Diseases and Injuries in 21 Regions, 1990–2010: A Systematic Analysis for the Global Burden of Disease Study 2010. Lancet 2012, 380, 2197–2223. [Google Scholar] [CrossRef] [PubMed]
- Lahdensuo, A.; Haahtela, T.; Herrala, J.; Kava, T.; Kiviranta, K.; Kuusisto, P.; Peramaki, E.; Poussa, T.; Saarelainen, S.; Svahn, T. Randomised Comparison of Guided Self Management and Traditional Treatment of Asthma over One Year. BMJ 1996, 312, 748–752. [Google Scholar] [CrossRef]
- Neas, L.M.; Dockery, D.W.; Koutrakis, P.; Tollerud, D.J.; Speizer, F.E. The Association of Ambient Air Pollution with Twice Daily Peak Expiratory Flow Rate Measurements in Children. Am. J. Epidemiol. 1995, 141, 111–122. [Google Scholar] [CrossRef]
- Bae, W.D.; Kim, S.; Park, C.-S.; Alkobaisi, S.; Lee, J.; Seo, W.; Park, J.S.; Park, S.; Lee, S.; Lee, J.W. Performance Improvement of Machine Learning Techniques Predicting the Association of Exacerbation of Peak Expiratory Flow Ratio with Short Term Exposure Level to Indoor Air Quality Using Adult Asthmatics Clustered Data. PLoS ONE 2021, 16, e0244233. [Google Scholar] [CrossRef]
- O’Lenick, C.R.; Wilhelmi, O.V.; Michael, R.; Hayden, M.H.; Baniassadi, A.; Wiedinmyer, C.; Monaghan, A.J.; Crank, P.J.; Sailor, D.J. Urban Heat and Air Pollution: A Framework for Integrating Population Vulnerability and Indoor Exposure in Health Risk Analyses. Sci. Total Environ. 2019, 660, 715–723. [Google Scholar] [CrossRef] [PubMed]
- Schibuola, L.; Tambani, C. Indoor Environmental Quality Classification of School Environments by Monitoring PM and CO2 Concentration Levels. Atmos. Pollut. Res. 2020, 11, 332–342. [Google Scholar] [CrossRef]
- US EPA Organization. 2014 NATA: Technical Support Document. Available online: https://www.epa.gov/national-air-toxics-assessment/2014-nata-technical-support-document (accessed on 3 May 2023).
- World Health Organization. WHO: Guidelines for Indoor Air Quality: Selected Pollutants; WHO: Copenhagen, Danmark, 2010; ISBN 978-92-890-0213-4. [Google Scholar]
- Foucquier, A.; Robert, S.; Suard, F.; Stéphan, L.; Jay, A. State of the Art in Building Modelling and Energy Performances Prediction: A Review. Renew. Sustain. Energy Rev. 2013, 23, 272–288. [Google Scholar] [CrossRef]
- Cuce, E.; Sher, F.; Sadiq, H.; Cuce, P.M.; Guclu, T.; Besir, A.B. Sustainable Ventilation Strategies in Buildings: CFD Research. Sustain. Energy Technol. Assess. 2019, 36, 100540. [Google Scholar] [CrossRef]
- Song, J.; Meng, X. The Improvement of Ventilation Design in School Buildings Using CFD Simulation. Procedia Eng. 2015, 121, 1475–1481. [Google Scholar] [CrossRef]
- Bourdin, D.; Mocho, P.; Desauziers, V.; Plaisance, H. Formaldehyde Emission Behavior of Building Materials: On-Site Measurements and Modeling Approach to Predict Indoor Air Pollution. J. Hazard. Mater. 2014, 280, 164–173. [Google Scholar] [CrossRef] [PubMed]
- Mohamadi, F.; Fazeli, A. A Review on Applications of CFD Modeling in COVID-19 Pandemic. Arch. Comput. Methods Eng. 2022, 29, 3567–3586. [Google Scholar] [CrossRef]
- Zhang, L.; Wen, J.; Li, Y.; Chen, J.; Ye, Y.; Fu, Y.; Livingood, W. A Review of Machine Learning in Building Load Prediction. Appl. Energy 2021, 285, 116452. [Google Scholar] [CrossRef]
- Wang, Z.; Liu, J.; Zhang, Y.; Yuan, H.; Zhang, R.; Srinivasan, R.S. Practical Issues in Implementing Machine-Learning Models for Building Energy Efficiency: Moving beyond Obstacles. Renew. Sustain. Energy Rev. 2021, 143, 110929. [Google Scholar] [CrossRef]
- Ardabili, S.F.; Abdilalizadeh, L.; Mako, C.; Torok, B.; Mosavi, A. Systematic Review of Deep Learning and Machine Learning for Building Energy. arXiv 2022, arXiv:2202.12269. [Google Scholar] [CrossRef]
- Seyedzadeh, S.; Rahimian, F.P.; Glesk, I.; Roper, M. Machine Learning for Estimation of Building Energy Consumption and Performance: A Review. Vis. Eng. 2018, 6, 5. [Google Scholar] [CrossRef]
- Dai, X.; Liu, J.; Zhang, X. A Review of Studies Applying Machine Learning Models to Predict Occupancy and Window-Opening Behaviours in Smart Buildings. Energy Build. 2020, 223, 110159. [Google Scholar] [CrossRef]
- Tien, P.W.; Wei, S.; Darkwa, J.; Wood, C.; Calautit, J.K. Machine Learning and Deep Learning Methods for Enhancing Building Energy Efficiency and Indoor Environmental Quality—A Review. Energy AI 2022, 10, 100198. [Google Scholar] [CrossRef]
- Wei, W.; Ramalho, O.; Malingre, L.; Sivanantham, S.; Little, J.C.; Mandin, C. Machine Learning and Statistical Models for Predicting Indoor Air Quality. Indoor Air 2019, 29, 704–726. [Google Scholar] [CrossRef] [PubMed]
- Wong, L.-T.; Mui, K.-W.; Tsang, T.-W. Updating Indoor Air Quality (IAQ) Assessment Screening Levels with Machine Learning Models. Int. J. Environ. Res. Public Health 2022, 19, 5724. [Google Scholar] [CrossRef]
- Zhang, H.; Srinivasan, R.; Yang, X. Simulation and Analysis of Indoor Air Quality in Florida Using Time Series Regression (TSR) and Artificial Neural Networks (ANN) Models. Symmetry 2021, 13, 952. [Google Scholar] [CrossRef]
- Taheri, S.; Razban, A. Learning-Based CO2 Concentration Prediction: Application to Indoor Air Quality Control Using Demand-Controlled Ventilation. Build. Environ. 2021, 205, 108164. [Google Scholar] [CrossRef]
- Mahesh, B. Machine Learning Algorithms—A Review. Int. J. Sci. Res. 2018, 9, 381–386. [Google Scholar]
- Hornik, K.; Stinchcombe, M.; White, H. Multilayer Feedforward Networks Are Universal Approximators. Neural Netw. 1989, 2, 359–366. [Google Scholar] [CrossRef]
- Challoner, A.; Pilla, F.; Gill, L. Prediction of Indoor Air Exposure from Outdoor Air Quality Using an Artificial Neural Network Model for Inner City Commercial Buildings. Int. J. Environ. Res. Public Health 2015, 12, 15233–15253. [Google Scholar] [CrossRef]
- Xie, H.; Ma, F.; Bai, Q. Prediction of Indoor Air Quality Using Artificial Neural Networks. In Proceedings of the 2009 Fifth International Conference on Natural Computation, Tianjian, China, 14–16 August 2009; pp. 414–418. [Google Scholar]
- Wu, A.; Harrou, F.; Dairi, A.; Sun, Y. Machine Learning and Deep Learning-driven Methods for Predicting Ambient Particulate Matters Levels: A Case Study. Concurr. Comput. Pract. Exp. 2022, 34, e7035. [Google Scholar] [CrossRef]
- Sonawani, S.; Patil, K. Air Quality Measurement, Prediction and Warning Using Transfer Learning Based IOT System for Ambient Assisted Living. Int. J. Pervasive Comput. Commun. 2023; online ahead of print. [Google Scholar] [CrossRef]
- Nurcahyanto, H.; Prihatno, A.T.; Alam, M.M.; Rahman, M.H.; Jahan, I.; Shahjalal, M.D.; Jang, Y.M. Multilevel RNN-Based PM10 Air Quality Prediction for Industrial Internet of Things Applications in Cleanroom Environment. Wirel. Commun. Mob. Comput. 2022, 2022, 1874237. [Google Scholar] [CrossRef]
- Dai, X.; Liu, J.; Li, Y. A Recurrent Neural Network Using Historical Data to Predict Time Series Indoor PM2.5 Concentrations for Residential Buildings. Indoor Air 2021, 31, 1228–1237. [Google Scholar] [CrossRef] [PubMed]
- Page, M.J.; McKenzie, J.E.; Bossuyt, P.M.; Boutron, I.; Hoffmann, T.C.; Mulrow, C.D.; Shamseer, L.; Tetzlaff, J.M.; Akl, E.A.; Brennan, S.E.; et al. The PRISMA 2020 Statement: An Updated Guideline for Reporting Systematic Reviews. Int. J. Surg. 2021, 88, 105906. [Google Scholar] [CrossRef]
- Rastogi, K.; Lohani, D.; Acharya, D. An IoT-Based System to Evaluate Indoor Air Pollutants Using Grey Relational Analysis. In Proceedings of the 2020 International Conference on COMmunication Systems & NETworkS (COMSNETS), Bengaluru, India, 7–11 January 2020; pp. 762–767. [Google Scholar]
- Kim, J.; Hong, Y.; Seong, N.; Kim, D.D. Assessment of ANN Algorithms for the Concentration Prediction of Indoor Air Pollutants in Child Daycare Centers. Energies 2022, 15, 2654. [Google Scholar] [CrossRef]
- Marzouk, M.; Atef, M. Assessment of Indoor Air Quality in Academic Buildings Using IoT and Deep Learning. Sustainability 2022, 14, 7015. [Google Scholar] [CrossRef]
- Elbayoumi, M.; Ramli, N.A.; Yusof, N.F.F.M. Development and Comparison of Regression Models and Feedforward Backpropagation Neural Network Models to Predict Seasonal Indoor PM2.5–10 and PM2.5 Concentrations in Naturally Ventilated Schools. Atmos. Pollut. Res. 2015, 6, 1013–1023. [Google Scholar] [CrossRef]
- Hu, L.; Fan, N.; Li, J.; Liu, Y. Dynamic Forecasting Model for Indoor Pollutant Concentration Using Recurrent Neural Network. Indoor Built Environ. 2021, 30, 1835–1845. [Google Scholar] [CrossRef]
- Sharma, P.K.; Mondal, A.; Jaiswal, S.; Saha, M.; Nandi, S.; De, T.; Saha, S. IndoAirSense: A Framework for Indoor Air Quality Estimation and Forecasting. Atmos. Pollut. Res. 2021, 12, 10–22. [Google Scholar] [CrossRef]
- Cho, J.H.; Moon, J.W. Integrated Artificial Neural Network Prediction Model of Indoor Environmental Quality in a School Building. J. Clean. Prod. 2022, 344, 131083. [Google Scholar] [CrossRef]
- Chen, S.; Mihara, K.; Wen, J. Time Series Prediction of CO2, TVOC and HCHO Based on Machine Learning at Different Sampling Points. Build. Environ. 2018, 146, 238–246. [Google Scholar] [CrossRef]
- Maleki, H.; Sorooshian, A.; Goudarzi, G.; Baboli, Z.; Tahmasebi Birgani, Y.; Rahmati, M. Air Pollution Prediction by Using an Artificial Neural Network Model. Clean Technol. Environ. Policy 2019, 21, 1341–1352. [Google Scholar] [CrossRef] [PubMed]
- Agatonovic-Kustrin, S.; Beresford, R. Basic Concepts of Artificial Neural Network (ANN) Modeling and Its Application in Pharmaceutical Research. J. Pharm. Biomed. Anal. 2000, 22, 717–727. [Google Scholar] [CrossRef]
- Olden, J.D.; Jackson, D.A. Illuminating the “Black Box”: A Randomization Approach for Understanding Variable Contributions in Artificial Neural Networks. Ecol. Model. 2002, 154, 135–150. [Google Scholar] [CrossRef]
- Salehinejad, H.; Sankar, S.; Barfett, J.; Colak, E.; Valaee, S. Recent Advances in Recurrent Neural Networks. arXiv 2018, arXiv:1801.01078. [Google Scholar]
- Fuoco, F.; Stabile, L.; Buonanno, G.; Trassiera, C.; Massimo, A.; Russi, A.; Mazaheri, M.; Morawska, L.; Andrade, A. Indoor Air Quality in Naturally Ventilated Italian Classrooms. Atmosphere 2015, 6, 1652–1675. [Google Scholar] [CrossRef]
- Lipton, Z.C.; Berkowitz, J.; Elkan, C. A Critical Review of Recurrent Neural Networks for Sequence Learning. arXiv 2015, arXiv:1506.00019. [Google Scholar]
- Hochreiter, S.; Schmidhuber, J. Long Short-Term Memory. Neural Comput. 1997, 9, 1735–1780. [Google Scholar] [CrossRef]
- Altamirano-Astorga, J.; Santiago-Castillejos, I.-A.; Hernández-Martínez, L.; Roman-Rangel, E. Indoor Air Pollution Forecasting Using Deep Neural Networks. In Proceedings of the Pattern Recognition; Vergara-Villegas, O.O., Cruz-Sánchez, V.G., Sossa-Azuela, J.H., Carrasco-Ochoa, J.A., Martínez-Trinidad, J.F., Olvera-López, J.A., Eds.; Springer International Publishing: Cham, The Netherlands, 2022; pp. 127–136. [Google Scholar]
- Lagesse, B.; Wang, S.; Larson, T.V.; Kim, A.A. Predicting PM2.5 in Well-Mixed Indoor Air for a Large Office Building Using Regression and Artificial Neural Network Models. Environ. Sci. Technol. 2020, 54, 15320–15328. [Google Scholar] [CrossRef]
- Yu, Y.; Si, X.; Hu, C.; Zhang, J. A Review of Recurrent Neural Networks: LSTM Cells and Network Architectures. Neural Comput. 2019, 31, 1235–1270. [Google Scholar] [CrossRef]
- Tariq, S.; Loy-Benitez, J.; Nam, K.; Lee, G.; Kim, M.; Park, D.; Yoo, C. Transfer Learning Driven Sequential Forecasting and Ventilation Control of PM2.5 Associated Health Risk Levels in Underground Public Facilities. J. Hazard. Mater. 2021, 406, 124753. [Google Scholar] [CrossRef] [PubMed]
- Lagesse, B.; Wang, S.; Larson, T.V.; Kim, A.A. Performing Indoor PM2.5 Prediction with Low-Cost Data and Machine Learning. Facilities 2022, 40, 495–514. [Google Scholar] [CrossRef]
- Thomas, P.; Suhner, M.-C.; Derigent, W. Relearning Procedure to Adapt Pollutant Prediction Neural Model: Choice of Relearning Algorithm. In Proceedings of the 2019 International Joint Conference on Neural Networks (IJCNN), Budapest, Hungary, 14–19 July 2019; pp. 1–8. [Google Scholar]
- Kapoor, N.R.; Kumar, A.; Kumar, A.; Kumar, A.; Mohammed, M.A.; Kumar, K.; Kadry, S.; Lim, S. Machine Learning-Based CO2 Prediction for Office Room: A Pilot Study. Wirel. Commun. Mob. Comput. 2022, 2022, 9404807. [Google Scholar] [CrossRef]

| # | Authors | Year | Location | Algorithms | Data Source | Data Duration |
|---|---|---|---|---|---|---|
| 1 | Rastogi et al. [112] | 2020 | University, India | Traditional ANNs | Field data | 14 months, working hours |
| 2 | Kim et al. [113] | 2022 | Child day care centres, Korea | Traditional ANNs | Field data | 1 month |
| 3 | Marzouk et al. [114] | 2022 | University, Egypt | Traditional ANNs | Field data | 2 months |
| 4 | Elbayoumi et al. [115] | 2015 | 4 Schools, Palestine | Traditional ANNs | Field data | 8 months, working hours |
| 5 | Hu et al. [116] | 2021 | School, China | RNNs | Field data | 27 days |
| 6 | Zhang et al. [48] | 2022 | University, USA | Traditional ANNs | Field data | 2 weeks |
| 7 | Sharma et al. [117] | 2021 | University, India | Traditional ANNs, RNNs(LSTM) | Field data | 32 days, working hours |
| 8 | Cho et al. [118] | 2022 | School, Korea | Traditional ANNs | Simulation data | 7.3 hours |
| 9 | Chen et al. [119] | 2018 | University, Singapore | Traditional ANNs | Field data | 15 days |
| # | Authors | Factor Selection | Variables | |||||
|---|---|---|---|---|---|---|---|---|
|
Output (Indoor) | Input | |||||||
| Indoor Parameters | Outdoor Parameters | Building Characteristics | Occupancy | Time | ||||
| 1 * | Rastogi et al. [112] | Grey Relational Analysis | PM2.5, PM10 | PM2.5, PM10 | - | - | - | - |
| 2 * | Kim et al. [113] | - | CO2, PM2.5, VOCs | T, H, CO2, PM2.5, VOCs | - | - | - | Hour, day |
| 3 | Marzouk et al. [114] | - | CO2, T, H | AP | T, H, WS, WD | - | - | - |
| 4 | Elbayoumi et al. [115] | Univariate Analysis | PM2.5, PM2.5-10 | CO2, RH, CO, | PM2.5, PM2.5-10, T, WS, RH | VR | - | - |
| 5 * | Hu et al. [116] | Sensitivity Tests, Correlation Coefficient | CO2, PM2.5 | PM2.5, T, RH, CO2, VOCs | - | - | - | - |
| 6 | Zhang et al. [48] | Principal Component Analysis | PM2.5, PM10, NO2, O3 | Generate new principal component from the original data | ||||
| 7 * | Sharma et al. [117] | Pearson Correlation Coefficient | CO2, PM2.5 | NO2, CO, T, H | WS, WD | No. of fans, Room size, Floor no. | - | - |
| 8 * | Cho et al. [118] | Stepwise Linear Regression | PMV, CO2, PM2.5, PM10 | AP, T, RH, CO2, PM2.5, PM10 | - | Multiple HVAC system parameters | PMV, No. of people, Clothing insulation, Metabolic rate | - |
| 9 * | Chen et al. [119] | - | CO2, VOCs, HCHO | CO2, VOCs, HCHO | - | - | - | Hour, Day, Lag length |
| # | Authors | Pollutants | Concentrations | ||
|---|---|---|---|---|---|
| Min | Max | Average | |||
| 1 * | Rastogi et al. [112] | PM2.5 | <50 μg/m3 | >300 μg/m3 | - |
| PM10 | <50 μg/m3 | >350 μg/m3 | - | ||
| 2 * | Kim et al. [113] | CO2 | 500 ppm | 1500–2000 ppm | - |
| PM2.5 | <40 μg/m3 | 160 μg/m3 | - | ||
| VOCs | - | 16,000 μg/m3 | - | ||
| 3 | Marzouk et al. [114] | CO2 | 393 ppm | 551 ppm | 448.7–477.9 ppm |
| 4 | Elbayoumi et al. [115] | PM2.5 | - | - | 104 ± 85 μg/m3 |
| PM2.5–10 | - | - | 350 ± 197 μg/m3 | ||
| 5 * | Hu et al. [116] | CO2 | 300 ppm | 1500 ppm | - |
| PM2.5 | - | 280 μg/m3 | - | ||
| 6 | Zhang et al. [48] | PM2.5 | 0.63 ± 0.12 μg/m3 | 5.08 ± 3.48 μg/m3 | - |
| PM10 | 0.65 ± 0.13 μg/m3 | 5.45 ± 3.71 μg/m3 | - | ||
| NO2 | 7.42 ± 3.26 ppb | 55.58 ± 2.19 ppb | - | ||
| O3 | 0.03 ± 0.23 ppb | 26.11 ± 3.5 ppb | - | ||
| 7 * | Sharma et al. [117] | CO2 | <200 ppm | 1200 ppm | - |
| PM2.5 | <150 μg/m3 | 300 μg/m3 | - | ||
| 8 * | Cho et al. [118] | CO2 | Simulation data | ||
| PM2.5 | |||||
| PM10 | |||||
| 9 * | Chen et al. [119] | CO2 | 500 ppm | 1750 ppm | - |
| VOCs | 2.5 ppm | 4 ppm | - | ||
| HCHO | - | - | - | ||
Disclaimer/Publisher’s Note: The statements, opinions and data contained in all publications are solely those of the individual author(s) and contributor(s) and not of MDPI and/or the editor(s). MDPI and/or the editor(s) disclaim responsibility for any injury to people or property resulting from any ideas, methods, instructions or products referred to in the content. |
© 2023 by the authors. Licensee MDPI, Basel, Switzerland. This article is an open access article distributed under the terms and conditions of the Creative Commons Attribution (CC BY) license (https://creativecommons.org/licenses/by/4.0/).
Share and Cite
Dong, J.; Goodman, N.; Rajagopalan, P. A Review of Artificial Neural Network Models Applied to Predict Indoor Air Quality in Schools. Int. J. Environ. Res. Public Health 2023, 20, 6441. https://doi.org/10.3390/ijerph20156441
Dong J, Goodman N, Rajagopalan P. A Review of Artificial Neural Network Models Applied to Predict Indoor Air Quality in Schools. International Journal of Environmental Research and Public Health. 2023; 20(15):6441. https://doi.org/10.3390/ijerph20156441
Chicago/Turabian StyleDong, Jierui, Nigel Goodman, and Priyadarsini Rajagopalan. 2023. "A Review of Artificial Neural Network Models Applied to Predict Indoor Air Quality in Schools" International Journal of Environmental Research and Public Health 20, no. 15: 6441. https://doi.org/10.3390/ijerph20156441
APA StyleDong, J., Goodman, N., & Rajagopalan, P. (2023). A Review of Artificial Neural Network Models Applied to Predict Indoor Air Quality in Schools. International Journal of Environmental Research and Public Health, 20(15), 6441. https://doi.org/10.3390/ijerph20156441

