Design and Analysis of New Harbour Grid Models to Facilitate Multiple Scenarios of Battery Charging and Onshore Supply for Modern Vessels
Abstract
1. Introduction
- What are the suitable options for charging the batteries for the vessels?
- What are the key features and technical challenges of alternative methods for charging the batteries?
- How can these different charging scenarios be applied practically?
2. Charging Methods
3. Analysis of Multiple Battery-Charging Scenarios and Onshore Power Supply
3.1. Charging of Batteries Onshore—Slow Charging
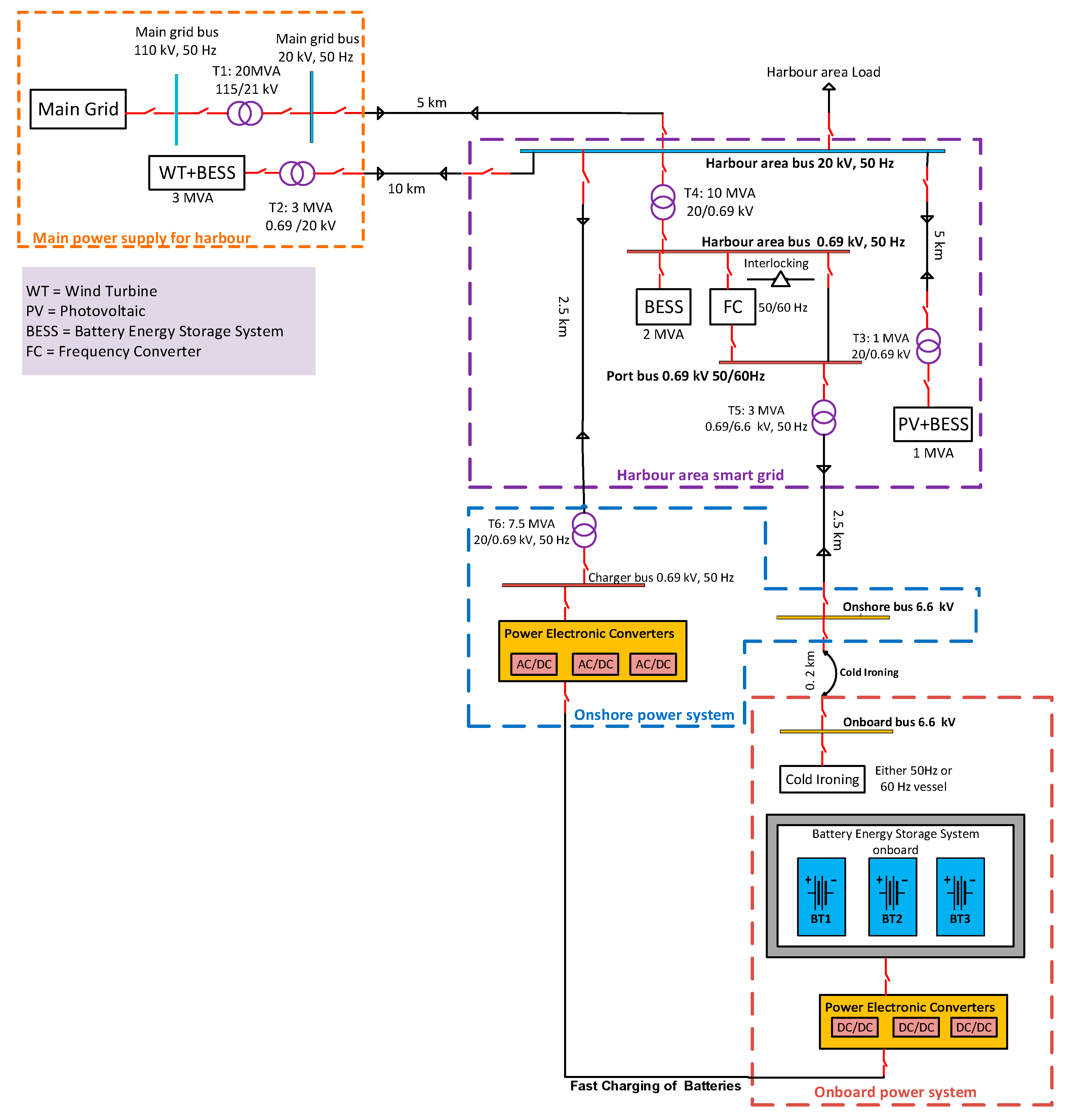
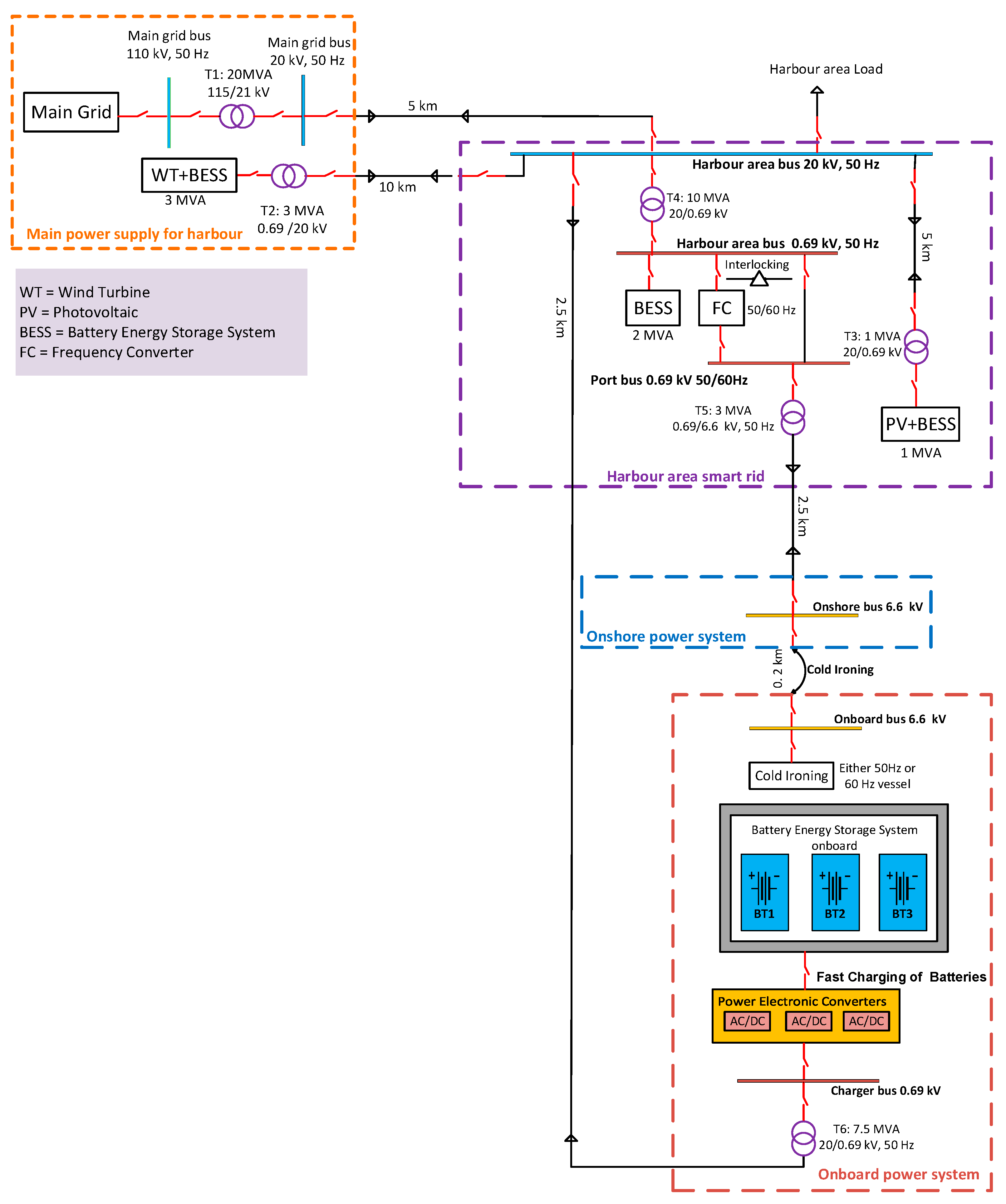
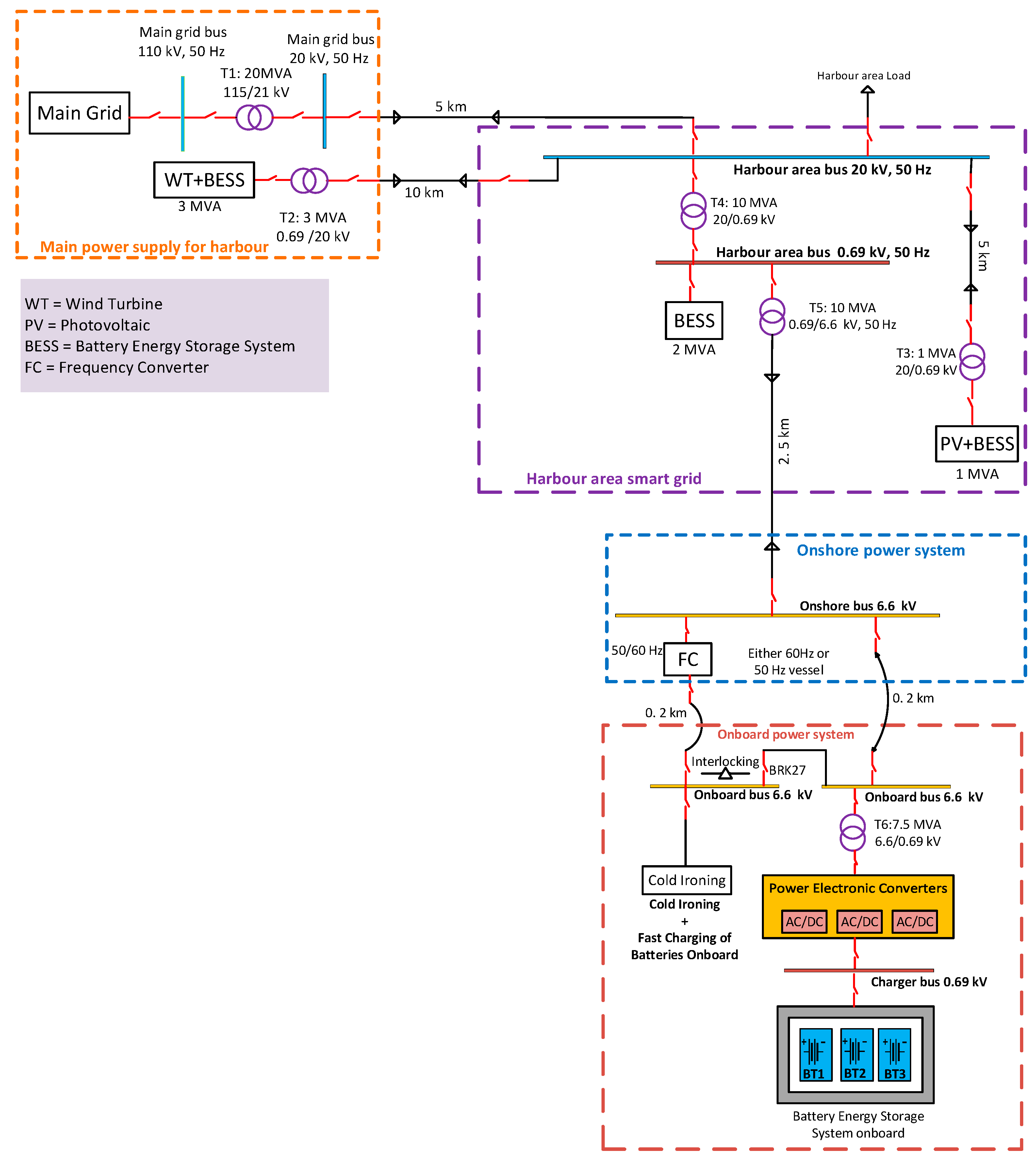
3.2. Charging of Batteries Onboard—Fast Charging
3.2.1. Charging of Batteries with DC Power from Shoreside and a Separately Connected AC Onshore Power Supply
3.2.2. Charging of Batteries with a Shoreside AC Power Supply and a Separately Connected Onshore Power Supply
3.2.3. Charging of Batteries and Onshore Power Supply with Same AC Power Supply
3.3. Combination of Onshore and Onboard Charging of Batteries—Slow and Fast Charging
3.4. Characteristics of Main Charging Scenarios
3.5. Technical Challenges of Charging Scenarios
4. Simulation Study
5. Discussion
6. Conclusions and Outlook
Author Contributions
Funding
Acknowledgments
Conflicts of Interest
Abbreviations
| AC | Alternating Current |
| AES | All-Electric Ship |
| BESS | Battery Energy Storage System |
| CC/CV | Constant Current–Constant Voltage |
| DC | Direct Current |
| EU | European Union |
| FC | Frequency Converter |
| HVSC | High-Voltage Shore Connection |
| HASG | Harbour Area Smart Grid |
| IEC | International Electrotechnical Commission |
| IEEE | Institute of Electrical and Electronics Engineers |
| IMO | International Maritime Organization |
| ISO | International Organization for Standardization |
| PSCAD | Power Systems Computer-Aided Design |
| PV | Photovoltaic |
| SOC | State of Charge |
| THD | Total Harmonic Distortion |
| WT | Wind Turbine |
References
- International Maritime Organization. Third IMO GHG Study 2014 Executive Summary and Final Report; International Maritime Organization: London, UK, 2015. [Google Scholar]
- European Commission. Roadmap to a Single European Transport Area–Towards a Competitive and Resource Efficient Transport System; Publications Office of the European Union: Luxembourg, 2011; ISBN 9789279182709. [Google Scholar]
- Winnes, H.; Styhre, L.; Fridell, E. Reducing GHG emissions from ships in port areas. Res. Transp. Bus. Manag. 2015, 17, 73–82. [Google Scholar] [CrossRef]
- Al-Falahi, M.D.; Nimma, K.S.; Jayasinghe, S.D.; Enshaei, H.; Guerrero, J.M. Power management optimization of hybrid power systems in electric ferries. Energy Convers. Manag. 2018, 172, 50–66. [Google Scholar] [CrossRef]
- Kanellos, F.D.; Anvari-Moghaddam, A.; Guerrero, J.M. A cost-effective and emission-aware power management system for ships with integrated full electric propulsion. Electr. Power Syst. Res. 2017, 150, 63–75. [Google Scholar] [CrossRef]
- Sciberras, E.A.; Zahawi, B.; Atkinson, D.J. Electrical characteristics of cold ironing energy supply for berthed ships. Transp. Res. Part D Transp. Environ. 2015, 39, 31–43. [Google Scholar] [CrossRef]
- García-Olivares, A.; Sole, J.; Osychenko, O. Transportation in a 100% renewable energy system. Energy Convers. Manag. 2018, 158, 266–285. [Google Scholar] [CrossRef]
- Li, S.; Mojdehi, M.N.; Liu, N.; Ghosh, P. Transportation electrification: From vehicle to grid integration. In Proceedings of the 2016 Clemson University Power Systems Conference (PSC), Clemson, SC, USA, 8–11 March 2016; pp. 1–6. [Google Scholar]
- Directive 2005/33/EC of the European Parliament and of the Council. Off. J. Eur. Union 2005, L 191, 59–69.
- Kumar, J.; Kumpulainen, L.; Kauhaniemi, K. Technical design aspects of harbour area grid for shore to ship power: State of the art and future solutions. Int. J. Electr. Power Energy Syst. 2019, 104, 840–852. [Google Scholar] [CrossRef]
- Ling-Chin, J.; Roskilly, A.P. A comparative life cycle assessment of marine power systems. Energy Convers. Manag. 2016, 127, 477–493. [Google Scholar] [CrossRef]
- Skjong, E.; Rodskar, E.; Molinas, M.; Johansen, T.A.; Cunningham, J. The Marine Vessel’s Electrical Power System: From its Birth to Present Day. Proc. IEEE 2015, 103, 2410–2424. [Google Scholar] [CrossRef]
- Geertsma, R.; Negenborn, R.; Visser, K.; Hopman, J. Design and control of hybrid power and propulsion systems for smart ships: A review of developments. Appl. Energy 2017, 194, 30–54. [Google Scholar] [CrossRef]
- Sakalis, G.N.; Tzortzis, G.J.; Frangopoulos, C.A. Intertemporal Static and Dynamic Optimization of Synthesis, Design, and Operation of Integrated Energy Systems of Ships. Energies 2019, 12, 893. [Google Scholar] [CrossRef]
- Balsamo, F.; Lauria, D.; Mottola, F. Design and Control of Coupled Inductor DC–DC Converters for MVDC Ship Power Systems. Energies 2019, 12, 751. [Google Scholar] [CrossRef]
- Mutarraf, M.; Terriche, Y.; Niazi, K.; Vasquez, J.; Guerrero, J. Energy Storage Systems for Shipboard Microgrids—A Review. Energies 2018, 11, 3492. [Google Scholar] [CrossRef]
- Al-Falahi, M.D.A.; Tarasiuk, T.; Jayasinghe, S.G.; Jin, Z.; Enshaei, H.; Guerrero, J.M. AC Ship Microgrids: Control and Power Management Optimization. Energies 2018, 11, 1458. [Google Scholar] [CrossRef]
- Jin, Z.; Sulligoi, G.; Cuzner, R.; Meng, L.; Vasquez, J.C.; Guerrero, J.M. Next-Generation Shipboard DC Power System: Introducing Smart Grid and dc Microgrid Technologies into Maritime Electrical Netowrks. IEEE Electrif. Mag. 2016, 4, 45–57. [Google Scholar] [CrossRef]
- Vicenzutti, A.; Bosich, D.; Giadrossi, G.; Sulligoi, G. The Role of Voltage Controls in Modern All-Electric Ships: Toward the all electric ship. IEEE Electrif. Mag. 2015, 3, 49–65. [Google Scholar] [CrossRef]
- Hansen, J.F.; Wendt, F. History and State of the Art in Commercial Electric Ship Propulsion, Integrated Power Systems, and Future Trends. Proc. IEEE 2015, 103, 2229–2242. [Google Scholar] [CrossRef]
- Vicenzutti, A.; Menis, R.; Sulligoi, G. Dependable design of all electric ships integrated power system: New design process. In Proceedings of the 2016 International Conference on Electrical Systems for Aircraft, Railway, Ship Propulsion and Road Vehicles & International Transportation Electrification Conference (ESARS-ITEC), Toulouse, France, 2–4 November 2016; pp. 1–6. [Google Scholar]
- Hebner, R.E.; Uriarte, F.M.; Kwasinski, A.; Gattozzi, A.L.; Estes, H.B.; Anwar, A.; Cairoli, P.; Dougal, R.A.; Feng, X.; Chou, H.M.; et al. Technical cross-fertilization between terrestrial microgrids and ship power systems. J. Mod. Power Syst. Clean Energy 2016, 4, 161–179. [Google Scholar] [CrossRef]
- Peralta, C.O.; Vieira, G.T.T.; Meunier, S.; Vale, R.J.; Salles, M.B.C.; Carmo, B.S. Evaluation of the CO2 Emissions Reduction Potential of Li-ion Batteries in Ship Power Systems. Energies 2019, 12, 375. [Google Scholar] [CrossRef]
- Sørensen, A.J.; Skjetne, R.; Bo, T.; Miyazaki, M.R.; Johansen, T.A.; Utne, I.B.; Pedersen, E. Toward Safer, Smarter, and Greener Ships: Using Hybrid Marine Power Plants. IEEE Electrif. Mag. 2017, 5, 68–73. [Google Scholar] [CrossRef]
- Dedes, E.K.; Hudson, D.A.; Turnock, S.R. Assessing the potential of hybrid energy technology to reduce exhaust emissions from global shipping. Energy Policy 2012, 40, 204–218. [Google Scholar] [CrossRef]
- Misyris, G.S.; Marinopoulos, A.; Doukas, D.I.; Tengnér, T.; Labridis, D.P. On battery state estimation algorithms for electric ship applications. Electr. Power Syst. Res. 2017, 151, 115–124. [Google Scholar] [CrossRef]
- Hoque, M.M.; Hannan, M.A.; Mohamed, A. Charging and discharging model of lithium-ion battery for charge equalization control using particle swarm optimization algorithm. J. Renew. Sustain. Energy 2016, 8, 065701. [Google Scholar] [CrossRef]
- Divya, K.; Østergaard, J. Battery energy storage technology for power systems—An overview. Electr. Power Syst. Res. 2009, 79, 511–520. [Google Scholar] [CrossRef]
- Palizban, O.; Kauhaniemi, K. Energy storage systems in modern grids—Matrix of technologies and applications. J. Energy Storage 2016, 6, 248–259. [Google Scholar] [CrossRef]
- Panday, A.; Bansal, H.O. Energy management strategy for hybrid electric vehicles using genetic algorithm. J. Renew. Sustain. Energy 2016, 8, 015701. [Google Scholar] [CrossRef]
- Yanhui, Z.; Wenji, S.; Shili, L.; Jie, L.; Ziping, F. A critical review on state of charge of batteries. J. Renew. Sustain. Energy 2013, 5, 021403. [Google Scholar] [CrossRef]
- Hakimi, S.M.; Moghaddas-Tafreshi, S.M. Effect of plug-in hybrid electric vehicles charging/discharging management on planning of smart microgrid. J. Renew. Sustain. Energy 2012, 4, 063144. [Google Scholar] [CrossRef]
- Kumar, J.; Palizban, O.; Kauhaniemi, K. Designing and analysis of innovative solutions for harbour area smart grid. In Proceedings of the 2017 IEEE Manchester PowerTech, Manchester, UK, 18–22 June 2017; pp. 1–6. [Google Scholar]
- Lamberti, T.; Sorce, A.; Di Fresco, L.; Barberis, S. Smart port: Exploiting renewable energy and storage potential of moored boats. In Proceedings of the OCEANS 2015—Genova, Genoa, Italy, 18–21 May 2015; pp. 1–3. [Google Scholar]
- Lee, K.-J.; Shin, D.; Yoo, D.-W.; Choi, H.-K.; Kim, H.-J. Hybrid photovoltaic/diesel green ship operating in standalone and grid-connected mode—Experimental investigation. Energy 2013, 49, 475–483. [Google Scholar] [CrossRef]
- Alnes, O.; Eriksen, S.; Vartdal, B.-J. Battery-Powered Ships: A Class Society Perspective. IEEE Electrif. Mag. 2017, 5, 10–21. [Google Scholar] [CrossRef]
- Dale, S.J.; Hebner, R.E.; Sulligoi, G. Electric Ship Technologies. Proc. IEEE 2015, 103, 2225–2228. [Google Scholar] [CrossRef]
- Guidi, G.; Jenset, F.; Sorfonn, I.; Suul, J.A. Wireless Charging for Ships: High-Power Inductive Charging for Battery Electric and Plug-In Hybrid Vessels. IEEE Electrif. Mag. 2017, 5, 22–32. [Google Scholar] [CrossRef]
- Doerry, N.; Amy, J.; Krolick, C. History and the Status of Electric Ship Propulsion, Integrated Power Systems, and Future Trends in the U.S. Navy. Proc. IEEE 2015, 103, 2243–2251. [Google Scholar] [CrossRef]
- Ling-Chin, J.; Roskilly, A. Investigating a conventional and retrofit power plant on-board a Roll-on/Roll-off cargo ship from a sustainability perspective –A life cycle assessment case study. Energy Convers. Manag. 2016, 117, 305–318. [Google Scholar] [CrossRef]
- Sciberras, E.A.; Zahawi, B.; Atkinson, D.J. Reducing shipboard emissions—Assessment of the role of electrical technologies. Transp. Res. Part D Transp. Environ. 2017, 51, 227–239. [Google Scholar] [CrossRef]
- IEC/ISO/IEEE 80005-1 Utility Connections Port-Part 1: HIgh Voltage Shore Connection (HVSC) Systems-General Requirements; IEC/ISO/IEEE International Standard; IEC: Geneva, Switzerland; ISO: Geneva, Switzerland; IEEE: New York, NY, USA, 2012.
- Coppola, T.; Fantauzzi, M.; Lauria, D.; Pisani, C.; Quaranta, F. A sustainable electrical interface to mitigate emissions due to power supply in ports. Renew. Sustain. Energy Rev. 2016, 54, 816–823. [Google Scholar] [CrossRef]
- Skjong, E.; Johansen, T.A.; Molinas, M.; Sorensen, A.J. Approaches to Economic Energy Management in Diesel–Electric Marine Vessels. IEEE Trans. Transp. Electrif. 2017, 3, 22–35. [Google Scholar] [CrossRef]
- Bulletin, T. Charging valve regulated lead acid batteries. J. Power Sources 1995, 53, 143–147. [Google Scholar]
- De Breucker, S. Impact of DC-DC Converters on Li-ion Batteries; KU Leuven: Leuven, Belgium, 2012; ISBN 9789460182761. [Google Scholar]
- Vo, T.T.; Shen, W.; Kapoor, A. Experimental comparison of charging algorithms for a lithium-ion battery. In Proceedings of the 2012 10th International Power & Energy Conference (IPEC), Ho Chi Minh City, Vietnam, 12–14 December 2012; pp. 207–212. [Google Scholar]
- Dearborn, S. Charging Li-ion Batteries for Maximum Run Times. Power Electron. Technol. 2005, 40–49. [Google Scholar]
- IEC PAS 80005-3 Utility Connections in Port—Part 3: Low Voltage Shore Connection (LVSC) Systems—General Requirements; IEC/ISO Publicaly Available Specification Pre-Standard: Geneva, Switzerland, 2014.
- Wei, Z.; Zhao, J.; Xiong, R.; Dong, G.; Pou, J.; Tseng, K.J. Online estimation of power capacity with noise effect attenuation for lithium-ion battery. IEEE Trans. Ind. Electron. 2019, 66, 5724–5735. [Google Scholar] [CrossRef]
- Wei, Z.; Zhao, J.; Ji, D.; Tseng, K.J. A multi-timescale estimator for battery state of charge and capacity dual estimation based on an online identified model. Appl. Energy 2017, 204, 1264–1274. [Google Scholar] [CrossRef]
- Wei, Z.; Meng, S.; Xiong, B.; Ji, D.; Tseng, K.J. Enhanced online model identification and state of charge estimation for lithium-ion battery with a FBCRLS based observer. Appl. Energy 2016, 181, 332–341. [Google Scholar] [CrossRef]








| Charging Scenarios | Advantages | Disadvantages |
|---|---|---|
| Charging of batteries onshore—slow charging Configuration A | Easy and flexible to implement. Low power required at shoreside with the slow/normal charging of batteries at shoreside as compared to all other configurations. Power cables, power electronic converters, chargers, switchgear and protection equipment for charging system will be of lower power capacity than the other configurations. Simple chargers are required and should not result in battery overheating. | Equipment and personnel required to move the battery containers. Higher capital cost because every harbour should have a sufficient number/capacity of batteries in containers to replace those in vessels being serviced. No space saving at the harbour area. Higher system downtime due to connecting/disconnecting of batteries; mechanical failure can occur. |
| Charging of batteries onboard—fast charging Configurations B, C, D | Lower capital cost for batteries than configurations A and E: batteries remain onboard, with no exchange of discharged/charged batteries. Less space is required on shoreside as compared to configurations A and E. No equipment required to move battery containers as compared to configuration A. | Higher power required on shoreside as compared to configurations A and E. Power cables, converters, chargers, switchgear and protection equipment for charging system will be of higher power capacity than for configurations A or E. As the charging rate increases, the danger of overcharging and overheating also increases. Higher energy density batteries and compact onboard chargers are needed. More space and weight onboard the vessel are required in configurations C and D for the extra transformer on the vessel for charging the batteries. Transformer onboard poses a risk of fire so that physical isolation may be required. |
| Combination of onshore and onboard charging of batteries—slow and fast charging Configuration E | Lower power required at shoreside than configurations B, C and D. Power cables, power electronic converters, chargers, switchgear and protection equipment for charging system on shoreside will be of lower power capacity than for configurations B, C and D. No equipment required to move battery containers as compared to configuration A. This configuration may be suitable if a hybrid microgrid with AC and DC buses is designed. | Configuration E has almost the same disadvantages as configuration A, except there is no need for equipment to move battery containers and no risk from connecting/disconnecting of batteries. Configuration E has more or less the same disadvantages as those of fast charging configurations (B, C and D) excluding the need for transformer onboard. |
| Entities | Nominal Values | Measured Values |
|---|---|---|
| Main Grid Voltage | 110 kV | 110 kV (Constant) |
| Main Grid Voltage | 20 kV | 20.88 kV (Maximum) |
| Harbour Bus Voltage | 20 kV | 21.15 kV (Maximum) |
| Harbour Bus Voltage | 0.69 kV | 0.72–0.74 kV |
| Port Bus Voltage | 0.69 kV | 0.71–0.74 kV |
| Onshore Bus Voltage | 6.6 kV | 6.4–7.1 kV |
| Battery Voltage | 0.6 kV | 0.678 kV (at 95% SOC) |
| Battery Current | 290 A | 290 A |
| Onshore Bus Frequency | 50 Hz | 50 Hz |
| THD for Charger Current (%) | 5 % (Maximum Allowed) | 5 % |
| THD for Charger Voltage (%) | 5 % (Maximum Allowed) | 1.19 % |
| Entities | Nominal Values | Measured Values |
|---|---|---|
| Main Grid Voltage | 110 kV | 110 kV (Constant) |
| Main Grid Voltage | 20 kV | 21.9 kV (Maximum) |
| Harbour Bus Voltage | 20 kV | 21.7 kV (Maximum) |
| Harbour Bus Voltage | 0.69 kV | 0.71–0.72 kV |
| Port Bus Voltage | 0.69 kV | 0.66–0.69 kV |
| Onshore Bus Voltage | 6.6 kV | 6.45–6.75 kV |
| Battery Voltage | 0.6 kV | 0.7 kV (at 95% SOC) |
| Battery current | 1450 A | 1450 A |
| Onshore Bus Frequency | 50 Hz | 50 Hz |
| THD for charger current (%) | 5 % (Maximum Allowed) | 1.386 % |
| THD for charger voltage (%) | 5 % (Maximum Allowed) | 1.52 % |
© 2019 by the authors. Licensee MDPI, Basel, Switzerland. This article is an open access article distributed under the terms and conditions of the Creative Commons Attribution (CC BY) license (http://creativecommons.org/licenses/by/4.0/).
Share and Cite
Kumar, J.; Memon, A.A.; Kumpulainen, L.; Kauhaniemi, K.; Palizban, O. Design and Analysis of New Harbour Grid Models to Facilitate Multiple Scenarios of Battery Charging and Onshore Supply for Modern Vessels. Energies 2019, 12, 2354. https://doi.org/10.3390/en12122354
Kumar J, Memon AA, Kumpulainen L, Kauhaniemi K, Palizban O. Design and Analysis of New Harbour Grid Models to Facilitate Multiple Scenarios of Battery Charging and Onshore Supply for Modern Vessels. Energies. 2019; 12(12):2354. https://doi.org/10.3390/en12122354
Chicago/Turabian StyleKumar, Jagdesh, Aushiq Ali Memon, Lauri Kumpulainen, Kimmo Kauhaniemi, and Omid Palizban. 2019. "Design and Analysis of New Harbour Grid Models to Facilitate Multiple Scenarios of Battery Charging and Onshore Supply for Modern Vessels" Energies 12, no. 12: 2354. https://doi.org/10.3390/en12122354
APA StyleKumar, J., Memon, A. A., Kumpulainen, L., Kauhaniemi, K., & Palizban, O. (2019). Design and Analysis of New Harbour Grid Models to Facilitate Multiple Scenarios of Battery Charging and Onshore Supply for Modern Vessels. Energies, 12(12), 2354. https://doi.org/10.3390/en12122354

