Sign in to use this feature.

Years

Between: -

Subjects

remove_circle_outline
remove_circle_outline

Journals

Article Types

Countries / Regions

Search Results (2)

Search Parameters:
Keywords = inlier updating

Order results
Result details
Results per page
Select all
Export citation of selected articles as:
15 pages, 8780 KB  
Article
A Lightweight, Centralized, Collaborative, Truncated Signed Distance Function-Based Dense Simultaneous Localization and Mapping System for Multiple Mobile Vehicles
by Haohua Que, Haojia Gao, Weihao Shan, Xinghua Yang and Rong Zhao
Sensors 2024, 24(22), 7297; https://doi.org/10.3390/s24227297 - 15 Nov 2024
Cited by 1 | Viewed by 1980
Abstract
Simultaneous Localization And Mapping (SLAM) algorithms play a critical role in autonomous exploration tasks requiring mobile robots to autonomously explore and gather information in unknown or hazardous environments where human access may be difficult or dangerous. However, due to the resource-constrained nature of [...] Read more.
Simultaneous Localization And Mapping (SLAM) algorithms play a critical role in autonomous exploration tasks requiring mobile robots to autonomously explore and gather information in unknown or hazardous environments where human access may be difficult or dangerous. However, due to the resource-constrained nature of mobile robots, they are hindered from performing long-term and large-scale tasks. In this paper, we propose an efficient multi-robot dense SLAM system that utilizes a centralized structure to alleviate the computational and memory burdens on the agents (i.e. mobile robots). To enable real-time dense mapping of the agent, we design a lightweight and accurate dense mapping method. On the server, to find correct loop closure inliers, we design a novel loop closure detection method based on both visual and dense geometric information. To correct the drifted poses of the agents, we integrate the dense geometric information along with the trajectory information into a multi-robot pose graph optimization problem. Experiments based on pre-recorded datasets have demonstrated our system’s efficiency and accuracy. Real-world online deployment of our system on the mobile vehicles achieved a dense mapping update rate of ∼14 frames per second (fps), a onboard mapping RAM usage of ∼3.4%, and a bandwidth usage of ∼302 KB/s with a Jetson Xavier NX. Full article
Show Figures

Figure 1

17 pages, 4522 KB  
Article
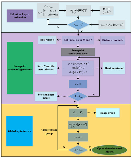
A Global Fundamental Matrix Estimation Method of Planar Motion Based on Inlier Updating
by Liang Wei and Ju Huo
Sensors 2022, 22(12), 4624; https://doi.org/10.3390/s22124624 - 19 Jun 2022
Cited by 5 | Viewed by 3073
Abstract
A fundamental matrix estimation based on matching points is a critical problem in epipolar geometry. In this paper, a global fundamental matrix estimation method based on inlier updating is proposed. Firstly, the coplanar constraint was incorporated into the solution of the fundamental matrix [...] Read more.
A fundamental matrix estimation based on matching points is a critical problem in epipolar geometry. In this paper, a global fundamental matrix estimation method based on inlier updating is proposed. Firstly, the coplanar constraint was incorporated into the solution of the fundamental matrix to reduce the number of parameters to be solved. Subsequently, an inlier updating matrix was introduced according to the threshold of the epipolar geometry distance to eliminate the potential outliers and obtain a reliable initial value of the fundamental matrix. On this basis, we employed a four-point iterative method to estimate the fundamental matrix and make it satisfy the rank constraint at the same time. Finally, the epipolar geometry in binocular vision was extended to triple-view, and the fundamental matrix obtained in the previous step was globally optimized by minimizing the coordinate deviation between the intersection point and feature point in each group of images. The experiments show that the proposed fundamental matrix estimation method is robust to noise and outliers. In the attitude measurement, the maximum static error was 0.104° and dynamic measurement error was superior to 0.273°, which improved the reconstruction accuracy of feature points. Indoor images were further used to test the method, and the mean rotation angle error was 0.362°. The results demonstrate that the estimation method proposed in this paper has a good practical application prospect in multi-view 3D reconstruction and visual localization. Full article
(This article belongs to the Section Remote Sensors)
Show Figures

Figure 1

Back to TopTop