Sign in to use this feature.

Years

Between: -

Subjects

remove_circle_outline
remove_circle_outline
remove_circle_outline
remove_circle_outline
remove_circle_outline
remove_circle_outline
remove_circle_outline
remove_circle_outline
remove_circle_outline

Journals

remove_circle_outline
remove_circle_outline
remove_circle_outline
remove_circle_outline
remove_circle_outline
remove_circle_outline
remove_circle_outline
remove_circle_outline
remove_circle_outline
remove_circle_outline
remove_circle_outline
remove_circle_outline
remove_circle_outline
remove_circle_outline

Article Types

Countries / Regions

remove_circle_outline
remove_circle_outline
remove_circle_outline
remove_circle_outline
remove_circle_outline

Search Results (1,906)

Search Parameters:
Keywords = distributed memory

Order results
Result details
Results per page
Select all
Export citation of selected articles as:
27 pages, 11259 KB  
Article
Using Machine Learning Methods to Predict Cognitive Age from Psychophysiological Tests
by Daria D. Tyurina, Sergey V. Stasenko, Konstantin V. Lushnikov and Maria V. Vedunova
Healthcare 2025, 13(24), 3193; https://doi.org/10.3390/healthcare13243193 - 5 Dec 2025
Abstract
Background/Objectives: This paper presents the results of predicting chronological age from psychophysiological tests using machine learning regressors. Methods: Subjects completed a series of psychological tests measuring various cognitive functions, including reaction time and cognitive conflict, short-term memory, verbal functions, and color and spatial [...] Read more.
Background/Objectives: This paper presents the results of predicting chronological age from psychophysiological tests using machine learning regressors. Methods: Subjects completed a series of psychological tests measuring various cognitive functions, including reaction time and cognitive conflict, short-term memory, verbal functions, and color and spatial perception. The sample included 99 subjects, 68 percent of whom were men and 32 percent were women. Based on the test results, 43 features were generated. To determine the optimal feature selection method, several approaches were tested alongside the regression models using MAE, R2, and CV_R2 metrics. SHAP and Permutation Importance (via Random Forest) delivered the best performance with 10 features. Features selected through Permutation Importance were used in subsequent analyses. To predict participants’ age from psychophysiological test results, we evaluated several regression models, including Random Forest, Extra Trees, Gradient Boosting, SVR, Linear Regression, LassoCV, RidgeCV, ElasticNetCV, AdaBoost, and Bagging. Model performance was compared using the determination coefficient (R2) and mean absolute error (MAE). Cross-validated performance (CV_R2) was estimated via 5-fold cross-validation. To assess metric stability and uncertainty, bootstrapping (1000 resamples) was applied to the test set, yielding distributions of MAE and RMSE from which mean values and 95% confidence intervals were derived. Results: The study identified RidgeCV with winsorization and standardization as the best model for predicting cognitive age, achieving a mean absolute error of 5.7 years and an R2 of 0.60. Feature importance was evaluated using SHAP values and permutation importance. SHAP analysis showed that stroop_time_color and stroop_var_attempt_time were the strongest predictors, followed by several task-timing features with moderate contributions. Permutation importance confirmed this ranking, with these two features causing the largest performance drop when permuted. Partial dependence plots further indicated clear positive relationships between these key features and predicted age. Correlation analysis stratified by sex revealed that most features were significantly associated with age, with stronger effects generally observed in men. Conclusions: Feature selection revealed Stroop timing measures and task-related metrics from math and campimetry tests as the strongest predictors, reflecting core cognitive processes linked to aging. The results underscore the value of careful outlier handling, feature selection, and interpretable regularized models for analyzing psychophysiological data. Future work should include longitudinal studies and integration with biological markers to further improve clinical relevance. Full article
(This article belongs to the Special Issue AI-Driven Healthcare Insights)
25 pages, 1719 KB  
Review
Astrocyte-Mediated Plasticity: Multi-Scale Mechanisms Linking Synaptic Dynamics to Learning and Memory
by Masaya Yamamoto and Tetsuya Takano
Cells 2025, 14(24), 1936; https://doi.org/10.3390/cells14241936 - 5 Dec 2025
Abstract
Astrocytes play a pivotal role in shaping synaptic function and in learning, memory, and emotion. Recent studies show that perisynaptic astrocytic processes form structured interactions with pre- and postsynaptic elements, which extends synaptic diversity beyond neuron–neuron connections. Accumulating evidence indicates that astrocytic Ca [...] Read more.
Astrocytes play a pivotal role in shaping synaptic function and in learning, memory, and emotion. Recent studies show that perisynaptic astrocytic processes form structured interactions with pre- and postsynaptic elements, which extends synaptic diversity beyond neuron–neuron connections. Accumulating evidence indicates that astrocytic Ca2+ signaling, gliotransmission, and local translation modulate synaptic efficacy and contribute to the formation and stabilization of memory traces. It is therefore essential to define how astrocytic microdomains, multisynaptic leaflet domains, and network-level ensembles cooperate to regulate circuit computation across space and time. Advances in super-resolution and volumetric in vivo imaging and spatial transcriptomics now enable detailed, cell-type- and compartment-specific analysis of astrocyte–synapse interactions in vivo. In this review, we highlight these approaches and synthesize classical and emerging mechanisms by which astrocytes read neuronal activity, write to synapses, and coordinate network states. We also discuss theoretical frameworks such as neuron–astrocyte associative memory models that formalize astrocytic calcium states as distributed substrates for storage and control. This integrated view provides new insight into the multicellular logic of memory and suggests paths toward understanding and treating neurological and psychiatric disorders. Full article
(This article belongs to the Special Issue Synaptic Plasticity and the Neurobiology of Learning and Memory)
Show Figures

Figure 1

31 pages, 1259 KB  
Article
A Multi-Channel Δ-BiLSTM Framework for Short-Term Bus Load Forecasting Based on VMD and LOWESS
by Yeran Guo, Li Wang and Jie Zhao
Electronics 2025, 14(23), 4772; https://doi.org/10.3390/electronics14234772 - 4 Dec 2025
Abstract
Short-term bus load forecasting in distribution networks faces severe challenges of non-stationarity, high-frequency disturbances, and multi-scale coupling arising from renewable integration and emerging loads such as centralized EV charging. Conventional statistical and deep learning approaches often exhibit instability under abrupt fluctuations, whereas decomposition-based [...] Read more.
Short-term bus load forecasting in distribution networks faces severe challenges of non-stationarity, high-frequency disturbances, and multi-scale coupling arising from renewable integration and emerging loads such as centralized EV charging. Conventional statistical and deep learning approaches often exhibit instability under abrupt fluctuations, whereas decomposition-based frameworks risk redundancy and information leakage. This study develops a hybrid forecasting framework that integrates variational mode decomposition (VMD), locally weighted scatterplot smoothing (LOWESS), and a multi-channel differential bidirectional long short-term memory network (Δ-BiLSTM). VMD decomposes the bus load sequence into intrinsic mode functions (IMFs), residuals are adaptively smoothed using LOWESS, and effective channels are selected through correlation-based redundancy control. The Δ-target learning strategy enhances the modeling of ramping dynamics and abrupt transitions, while Bayesian optimization and time-sequenced validation ensure reproducibility and stable training. Case studies on coastal-grid bus load data demonstrate substantial improvements in accuracy. In single-step forecasting, RMSE is reduced by 65.5% relative to ARIMA, and R2 remains above 0.98 for horizons h = 1–3, with slower error growth than LSTM, RNN, and SVM. Segment-wise analysis further shows that, for h=1, the RMSE on the fluctuation, stable, and peak segments is reduced by 69.4%, 62.5%, and 62.4%, respectively, compared with ARIMA. The proposed Δ-BiLSTM exhibits compact error distributions and narrow interquartile ranges, confirming its robustness under peak-load and highly volatile conditions. Furthermore, the framework’s design ensures both transparency and reliable training, contributing to its robustness and practical applicability. Overall, the VMD–LOWESS–Δ-BiLSTM framework achieves superior accuracy, calibration, and robustness in complex, noisy, and non-stationary environments. Its interpretable structure and reproducible training protocol make it a reliable and practical solution for short-term bus load forecasting in modern distribution networks. Full article
22 pages, 3980 KB  
Article
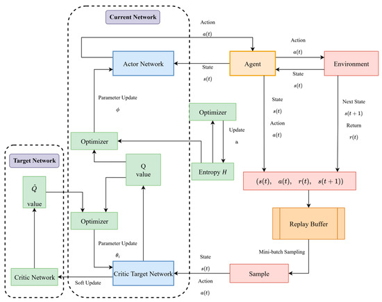
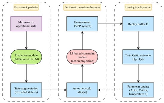
Deep Reinforcement Learning (DRL)-Driven Intelligent Scheduling of Virtual Power Plants
by Jiren Zhou, Kang Zheng and Yuqin Sun
Energies 2025, 18(23), 6341; https://doi.org/10.3390/en18236341 - 3 Dec 2025
Viewed by 119
Abstract
Driven by the global energy transition and carbon-neutrality goals, virtual power plants (VPPs) are expected to aggregate distributed energy resources and participate in multiple electricity markets while achieving economic efficiency and low carbon emissions. However, the strong volatility of wind and photovoltaic generation, [...] Read more.
Driven by the global energy transition and carbon-neutrality goals, virtual power plants (VPPs) are expected to aggregate distributed energy resources and participate in multiple electricity markets while achieving economic efficiency and low carbon emissions. However, the strong volatility of wind and photovoltaic generation, together with the coupling between electric and thermal loads, makes real-time VPP scheduling challenging. Existing deep reinforcement learning (DRL)-based methods still suffer from limited predictive awareness and insufficient handling of physical and carbon-related constraints. To address these issues, this paper proposes an improved model, termed SAC-LAx, based on the Soft Actor–Critic (SAC) deep reinforcement learning algorithm for intelligent VPP scheduling. The model integrates an Attention–xLSTM prediction module and a Linear Programming (LP) constraint module: the former performs multi-step forecasting of loads and renewable generation to construct an extended state representation, while the latter projects raw DRL actions onto a feasible set that satisfies device operating limits, energy balance, and carbon trading constraints. These two modules work together with the SAC algorithm to form a closed perception–prediction–decision–control loop. A campus integrated-energy virtual power plant is adopted as the case study. The system consists of a gas–steam combined-cycle power plant (CCPP), battery storage, a heat pump, a thermal storage unit, wind turbines, photovoltaic arrays, and a carbon trading mechanism. Comparative simulation results show that, at the forecasting level, the Attention–xLSTM (Ax) module reduces the day-ahead electric load Mean Absolute Percentage Error (MAPE) from 4.51% and 5.77% obtained by classical Long Short-Term Memory (LSTM) and Gated Recurrent Unit (GRU) models to 2.88%, significantly improving prediction accuracy. At the scheduling level, the SAC-LAx model achieves an average reward of approximately 1440 and converges within around 2500 training episodes, outperforming other DRL algorithms such as Deep Deterministic Policy Gradient (DDPG), Twin Delayed Deep Deterministic Policy Gradient (TD3), and Proximal Policy Optimization (PPO). Under the SAC-LAx framework, the daily net operating cost of the VPP is markedly reduced. With the carbon trading mechanism, the total carbon emission cost decreases by about 49% compared with the no-trading scenario, while electric–thermal power balance is maintained. These results indicate that integrating prediction enhancement and LP-based safety constraints with deep reinforcement learning provides a feasible pathway for low-carbon intelligent scheduling of VPPs. Full article
(This article belongs to the Section F5: Artificial Intelligence and Smart Energy)
Show Figures

Figure 1

19 pages, 700 KB  
Article
BiGRMT: Bidirectional GRU–Recurrent Memory Transformer for Efficient Long-Sequence Anomaly Detection in High-Concurrency Microservices
by Ruicheng Zhang, Renzun Zhang, Shuyuan Wang, Kun Yang, Miao Xu, Dongwei Qiao and Xuanzheng Hu
Electronics 2025, 14(23), 4754; https://doi.org/10.3390/electronics14234754 - 3 Dec 2025
Viewed by 140
Abstract
In high-concurrency distributed systems, log data often exhibits sequence uncertainty and redundancy, which pose significant challenges to the accuracy and efficiency of anomaly detection. To address these issues, we propose BiGRMT, a hybrid architecture that integrates Bidirectional Gated Recurrent Unit (Bi-GRU) with a [...] Read more.
In high-concurrency distributed systems, log data often exhibits sequence uncertainty and redundancy, which pose significant challenges to the accuracy and efficiency of anomaly detection. To address these issues, we propose BiGRMT, a hybrid architecture that integrates Bidirectional Gated Recurrent Unit (Bi-GRU) with a Recurrent Memory Transformer (RMT). BiGRMT enhances local temporal feature extraction through bidirectional modeling and adaptive noise filtering using Bi-GRU, while a RMT component is incorporated to significantly extend the model’s capacity for long-sequence modeling via segment-level memory. The Transformer’s multi-head attention mechanism continues to capture global time dependencies but now with improved efficiency due to the RMT’s memory-sharing design. Extensive experiments on three benchmark datasets from LogHub (Spark, BGL(Blue Gene/L), and HDFS (Hadoop distributed file system)) demonstrate that BiGRMT achieves strong results in terms of precision, recall, and F1-score. It attains a precision of 0.913, outperforming LogGPT (0.487) and slightly exceeding Temporal logical attention network (TLAN) (0.912). Compared to LogPal, which prioritizes detection accuracy, BiGRMT strikes a better balance by significantly reducing computational overhead while maintaining high detection performance. Even under challenging conditions such as a 50% increase in log generation rate or 20% injected noise, BiGRMT maintains F1-scores of 87.4% and 83.6%, respectively, showcasing excellent robustness. These findings confirm that BiGRMT is a scalable and practical solution for automated fault detection and intelligent maintenance in complex distributed software systems. Full article
Show Figures

Figure 1

26 pages, 892 KB  
Article
A Comparative Study of Partially, Somewhat, and Fully Homomorphic Encryption in Modern Cryptographic Libraries
by Eva Kupcova, Matúš Pleva, Vladyslav Khavan and Milos Drutarovsky
Electronics 2025, 14(23), 4753; https://doi.org/10.3390/electronics14234753 - 3 Dec 2025
Viewed by 114
Abstract
Homomorphic encryption enables computations to be performed directly on encrypted data, ensuring data confidentiality even in untrusted or distributed environments. Although this approach provides strong theoretical security, its practical adoption remains limited due to high computational and memory requirements. This study presents a [...] Read more.
Homomorphic encryption enables computations to be performed directly on encrypted data, ensuring data confidentiality even in untrusted or distributed environments. Although this approach provides strong theoretical security, its practical adoption remains limited due to high computational and memory requirements. This study presents a comparative evaluation of three representative homomorphic encryption paradigms: partially, somewhat, and fully homomorphic encryption. The implementations are based on the GMP library, Microsoft SEAL, and OpenFHE. The analysis examines encryption and decryption time, ciphertext expansion, and memory usage under various parameter configurations, including different polynomial modulus degrees. The goal is to provide a transparent and reproducible comparison that illustrates the practical differences among these approaches. The results highlight the trade-offs between security, efficiency, and numerical precision, identifying cases where lightweight schemes can achieve acceptable performance for latency-sensitive or resource-constrained applications. These findings offer practical guidance for deploying homomorphic encryption in secure cloud-based computation and other privacy-preserving environments. Full article
Show Figures

Figure 1

21 pages, 5653 KB  
Article
A Deep Learning Framework for Real-Time Prediction of Thermal and Structural Responses in Car Park Fires
by Xiqiang Wu, Yuanpeng Gao, Wen Xiong and Chunsheng Cai
Fire 2025, 8(12), 470; https://doi.org/10.3390/fire8120470 - 2 Dec 2025
Viewed by 139
Abstract
Car parks are a vital component of infrastructure in modern cities. However, fire in car park buildings may lead to significant structural damage and casualties, highlighting the urgent need for fast forecasting methods. Traditional simulation methods are computationally prohibitive for immediate decision-making during [...] Read more.
Car parks are a vital component of infrastructure in modern cities. However, fire in car park buildings may lead to significant structural damage and casualties, highlighting the urgent need for fast forecasting methods. Traditional simulation methods are computationally prohibitive for immediate decision-making during a fire incident. This study develops a unified deep learning architecture for a real-time prediction of both the temperature distribution and structural response in car park fires. A numerical database was established using FDS and Abaqus, considering key variables including fire size, fire location and load level. A deep learning model based on the convolutional neural network and long short-term memory networks was proposed. The model takes a 10 s history of gas temperatures from ceiling sensors and the applied load level as input to give predictions on the spatial temperature distribution at a 2 m height 3 min into the future and the vertical deflection of the slab edge for up to 5 h after fire ignition. The model achieved high accuracy, with R2 values of 92% for temperature prediction and 95% for deflection prediction. This study provides a new approach for real-time fire and structural safety early warning. Full article
(This article belongs to the Special Issue Fire Risk Management and Emergency Prevention)
Show Figures

Figure 1

20 pages, 7305 KB  
Article
Fast Electrical Activation of Shape Memory Alloy Spring Actuators: Sub-Second Response Characterization and Performance Optimization
by Stefano Rodinò, Matteo Chiodo, Antonio Corigliano, Giuseppe Rota and Carmine Maletta
Actuators 2025, 14(12), 584; https://doi.org/10.3390/act14120584 - 2 Dec 2025
Viewed by 205
Abstract
Background: Shape memory alloy spring actuators offer significant potential for advanced actuation systems in exoskeletons, medical devices, and robotics, but adoption has been limited by slow activation speeds and insufficient design guidelines for achieving rapid response times while maintaining structural integrity. Objective: This [...] Read more.
Background: Shape memory alloy spring actuators offer significant potential for advanced actuation systems in exoskeletons, medical devices, and robotics, but adoption has been limited by slow activation speeds and insufficient design guidelines for achieving rapid response times while maintaining structural integrity. Objective: This study aimed to establish comprehensive design parameters for nickel–titanium spring actuators capable of achieving sub-second activation times through systematic experimental characterization and performance optimization. Methods: Nine different nickel–titanium spring configurations with wire diameters ranging from 0.5 to 0.8 mm and spring indices from 6 to 8 were systematically evaluated using differential scanning calorimetry for thermal characterization, mechanical testing for material properties, high-current electrical activation studies spanning 5–11 A, infrared thermal distribution analysis, and laser displacement sensing for dynamic response measurement. Results: Dynamic testing achieved activation times below 1 s for currents exceeding 5 A, with maximum displacement recoveries reaching 600–800% strain recovery, while springs with intermediate spring index values of 6.5–7.5 provided optimal balance between force output and displacement range, and optimal activation involved moderate current levels of 5–7 A for thin wires and 8–11 A for thick wires. Conclusions: Systematic geometric optimization combined with controlled high-current density activation protocols enables rapid actuation response while maintaining structural integrity, providing essential design parameters for engineering applications requiring fast, reliable actuation cycles. Full article
Show Figures

Figure 1

19 pages, 335 KB  
Article
The Digital Extended Self of Influencers: A Case Study of a Travel Channel
by Raphaela Trezza Lima, André Falcão Durão, Julio Cesar Ferro de Guimarães, André Riani Costa Perinotto and Nathaly Pereira da Silva
Tour. Hosp. 2025, 6(5), 262; https://doi.org/10.3390/tourhosp6050262 - 1 Dec 2025
Viewed by 193
Abstract
This article analyzes the construction of the Digital Extended Self of digital influencers from the travel channel Travel Channel, drawing on R. W. Belk’s theory. The study employs a qualitative exploratory–descriptive approach, using a case study as its methodological strategy. Data collection involved [...] Read more.
This article analyzes the construction of the Digital Extended Self of digital influencers from the travel channel Travel Channel, drawing on R. W. Belk’s theory. The study employs a qualitative exploratory–descriptive approach, using a case study as its methodological strategy. Data collection involved analyzing five podcast interviews with the channel’s founders, along with videos published between 2022 and 2024. In addition, viewer comments on these videos were extracted and examined. All materials were analyzed using Bardin’s content analysis. The results reveal a strong presence of the Extended Self dimensions, co-construction, and sharing, showing that interaction with the audience actively shapes the influencers’ identity and content. The dimensions of dematerialization (e.g., cloud storage) and distributed memory (the use of digital records as extensions of memory) were also evident. Reincarnation (the use of avatars or personas) was the least observed dimension, a finding attributed to the influencers’ authentic style and focus on real-life experiences. Overall, the Digital Extended Self of the Travel Channel emerges as a genuine and organically constructed entity, resulting in an aggregated Self that reflects a strong connection with its audience. This research provides valuable insights into how Belk’s theory can be applied to the in-depth analysis of digital materials. Full article
(This article belongs to the Special Issue Digital Transformation in Hospitality and Tourism)
29 pages, 6369 KB  
Article
Data-Driven Prediction of Carbonate Formation Pressure Using LSTM-Based Machine Learning
by Zhipeng Huan, Wei Hu, Wei Chen, Yan Zhang, Qingbin Guo, Xiaolong Chang, Zhen Mai, Jingchen Wang and Jinyu Ma
Processes 2025, 13(12), 3869; https://doi.org/10.3390/pr13123869 - 30 Nov 2025
Viewed by 222
Abstract
Deep to ultra-deep carbonate formations have become crucial targets for oil and gas exploration. However, owing to the low accuracy of carbonate formation pressure prediction during drilling, complex incidents such as collapse, block shedding, and drilling fluid loss frequently occur, severely restricting the [...] Read more.
Deep to ultra-deep carbonate formations have become crucial targets for oil and gas exploration. However, owing to the low accuracy of carbonate formation pressure prediction during drilling, complex incidents such as collapse, block shedding, and drilling fluid loss frequently occur, severely restricting the efficient development of deep and ultra-deep oil and gas resources. This study targets the Tarim Basin, integrating well-logging and geological data from six wells, with depths ranging from 5000 to 9000 m, through multi-source data fusion. These results indicate that abnormal overpressure in the carbonate formations is chiefly governed by hydrocarbon generation and tectonic compression. Accordingly, 10 key characteristic parameters related to the cause of over-pressure were identified. The Support Vector Regression (SVR) model and Long Short-Term Memory (LSTM) neural network model were used to predict the pressure of carbonate rock formations. The constructed LSTM model demonstrated better prediction results for formation pressure than the SVR model. Compared with the traditional Bowers effective stress method, the LSTM model achieves an exact mean relative error range of 0.256–3.846% for a single well, which is significantly lower than the prediction accuracy of the Bowers effective stress method. The study shows that the LSTM machine learning algorithm can more accurately predict the formation pressure distribution characteristics of the carbonate formations in the research area. This provides reliable foundational data support for safe drilling in the carbonate rock formations of the Tarim Basin and offers valuable insights for pressure prediction in similar regions. Full article
Show Figures

Figure 1

46 pages, 9422 KB  
Review
Macromolecular and Supramolecular Organization of Ionomers
by Ilsiya M. Davletbaeva and Oleg O. Sazonov
Polymers 2025, 17(23), 3188; https://doi.org/10.3390/polym17233188 - 29 Nov 2025
Viewed by 402
Abstract
Ionomers are promising materials because ionic interactions and their reversible clustering provide sensitivity to stimuli and facilitate energy dissipation, polymer miscibility, and ion transport. The existence of a wide variety of interacting ionic groups and their associated macromolecular structures provides the basis for [...] Read more.
Ionomers are promising materials because ionic interactions and their reversible clustering provide sensitivity to stimuli and facilitate energy dissipation, polymer miscibility, and ion transport. The existence of a wide variety of interacting ionic groups and their associated macromolecular structures provides the basis for considering the supramolecular organization of ionic polymeric materials as a factor determining the emergence of specific properties. The main structural elements of ionomers are ionic clusters, and the properties of ionomers are determined by their sizes and size distribution. Ionomers are attractive for use in composites, actuators, coatings, dyed textiles, adhesives, shape-memory and self-healing materials, water purification membranes, and ion-exchange membranes for fuel cells and batteries. This paper presents a review of the macromolecular structure and supramolecular organization of ionomers and their properties, depending on the basis of their ionic functionalization. The ionic functions of ionomers are determined primarily by the type of ion (cations or anions) that serves as the basis for their functionalization. Ionomers containing both anionic and cationic pendant ions are considered, with attention given to the influence of the nature of the counterions used on the properties of ionomers. Full article
(This article belongs to the Special Issue Polymeric Composites for Energy Storage)
Show Figures

Figure 1

29 pages, 3224 KB  
Article
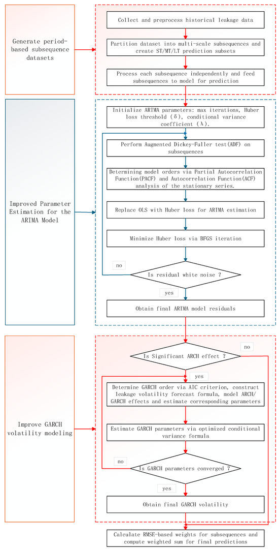
Trend Prediction of Valve Internal Leakage in Thermal Power Plants Based on Improved ARIMA-GARCH
by Ruichun Hou, Lin Cong, Kaiyong Li, Zihao Guo, Xinghua Yuan and Chengbing He
Energies 2025, 18(23), 6275; https://doi.org/10.3390/en18236275 - 28 Nov 2025
Viewed by 103
Abstract
Accurate trend prediction of valve internal leakage is crucial for the safe and economical operation of thermal power units. To address the issues of prediction lag and insufficient accuracy in existing methods when dealing with the dynamic changes in internal leakage, this paper [...] Read more.
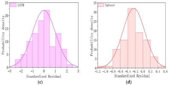
Accurate trend prediction of valve internal leakage is crucial for the safe and economical operation of thermal power units. To address the issues of prediction lag and insufficient accuracy in existing methods when dealing with the dynamic changes in internal leakage, this paper proposed an Improved Autoregressive Integrated Moving Average–Generalized Autoregressive Conditional Heteroskedasticity (IARIMA-GARCH) method that integrated Multi-Time-Scale Decomposition, an Improved ARIMA (IARIMA) model, and an Improved GARCH (IGARCH) model for accurate prediction of drain valve internal leakage. First, using a Multi-Time-Scale Decomposition method based on sampling at different time intervals, the original valve internal leakage time series were reconstructed into three characteristic subsequences—short-term, medium-term, and long-term—to capture the evolutionary features at various time scales. Then, an IARIMA model, employing the Huber loss function for robust parameter estimation, was constructed as the leakage prediction model to effectively suppress the interference of outliers. Simultaneously, an IGARCH model was built as the leakage volatility prediction model by introducing the previous moment’s volatility to correct the current residual, establishing a feedback mechanism between the mean and volatility equations, thereby enhancing the characterization of volatility clustering. Finally, using a weight coefficient dynamic calculation method based on RMSE, the Multi-Time-Scale prediction results of each subsequence were fused to obtain the final predicted valve internal leakage. Taking the main steam drain valve of a thermal power plant as the research object, and using Mean Absolute Error (MAE), Root-Mean-Squared Error (RMSE), Mean Absolute Percentage Error (MAPE), and symmetric Mean Absolute Percentage Error (sMAPE) as evaluation metrics, a case study on trend prediction of drain valve internal leakage was conducted, comparing the proposed method with ARIMA, Long Short-Term Memory networks (LSTM) and eXtreme Gradient Boosting (XGBoost) methods. The results showed that compared to ARIMA, LSTM and XGBoost, the proposed IARIMA-GARCH method achieved the lowest values on error metrics such as Mean Absolute Error (MAE), Root-Mean-Squared Error (RMSE), Mean Absolute Percentage Error (MAPE), and symmetric Mean Absolute Percentage Error (sMAPE), and its Coefficient of Determination (R2) is closest to 1. The standardized residual sequence most closely resembled a white noise sequence with zero mean and unit variance, and its distribution was the closest to a normal distribution. This proved that the IARIMA-GARCH method possessed higher prediction accuracy, stronger dynamic adaptability, and superior statistical robustness, providing an effective solution for valve condition prediction and predictive maintenance. Full article
Show Figures

Figure 1

15 pages, 1457 KB  
Article
Self-Organized Neural Network Inference in Dynamic Edge Networks
by Manuel Schrauth, Moritz Thome, Torsten Ohlenforst and Felix Kreyß
Appl. Sci. 2025, 15(23), 12615; https://doi.org/10.3390/app152312615 - 28 Nov 2025
Viewed by 147
Abstract
Inference of large machine learning models can quickly exceed the capabilities of edge devices in terms of performance, memory or energy consumption. When offloading computations to a cloud server is not possible or feasible, for instance, due to data sovereignty concerns or latency [...] Read more.
Inference of large machine learning models can quickly exceed the capabilities of edge devices in terms of performance, memory or energy consumption. When offloading computations to a cloud server is not possible or feasible, for instance, due to data sovereignty concerns or latency constraints, a solution can be to distribute the inference load across multiple devices in a local edge network. We propose an approach which is capable of orchestrating multi-stage inference tasks in a mobile ad-hoc network consisting of heterogeneous devices in a self-organized and fully distributed manner. As individual edge devices may be battery-powered and volatile, the framework ensures a high degree of reliability even in dynamic environments. In particular, new nodes are automatically and seamlessly integrated into the ensemble, rendering the approach highly scalable. Moreover, resilience against spontaneous node dropouts or connection failures is implemented through adaptive task rerouting. Finally, by enabling complex inference tasks to be processed in small segments on the most suitable hardware available in the network, the ensemble is able to attain considerable pipelining performance and energy efficiency. Full article
(This article belongs to the Special Issue Advances of Edge Computing in Distributed Systems)
Show Figures

Figure 1

11 pages, 1728 KB  
Article
A Symmetric Deep Learning Approach for Dynamic Reserve Evaluation of Tight Sandstone Gas Wells
by Yi Zhang, Bin Zhang, Banghua Liu, Haikun Zeng, Junhui Bai, Xijun Tian, Peng Liu, Jiahui Wu and Chaoqiang Feng
Symmetry 2025, 17(12), 2033; https://doi.org/10.3390/sym17122033 - 28 Nov 2025
Viewed by 236
Abstract
Traditional dynamic storage calculation methods face challenges such as difficult data acquisition and prolonged testing periods. To address the industry’s need for rapid yet accurate estimation of single-well dynamic reserves in tight sandstone gas formations, a deep learning architecture combining convolutional neural network [...] Read more.
Traditional dynamic storage calculation methods face challenges such as difficult data acquisition and prolonged testing periods. To address the industry’s need for rapid yet accurate estimation of single-well dynamic reserves in tight sandstone gas formations, a deep learning architecture combining convolutional neural network (CNN) and long short-term memory (LSTM) network is proposed. This model enables fast and accurate reserve evaluation, outperforming other machine learning methods in overall capability while achieving a symmetric improvement in both training efficiency and prediction accuracy—reaching up to 95.9%. Based on this model, dynamic reserves of gas wells in the Sulige Gas Field were predicted. The single-well dynamic reserve test showed a relative error of less than 10%, and the method demonstrated strong stability and high precision in localized multi-well group tests, with errors distributed symmetrically within a narrow margin. All results satisfy engineering standards. The feasibility of the method has been verified, proving it can deliver fast and accurate gas well dynamic reserve predictions, greatly reduce evaluation costs, and enhance work efficiency. Full article
(This article belongs to the Section Computer)
Show Figures

Figure 1

24 pages, 15285 KB  
Article
An Efficient and Accurate UAV State Estimation Method with Multi-LiDAR–IMU–Camera Fusion
by Junfeng Ding, Pei An, Kun Yu, Tao Ma, Bin Fang and Jie Ma
Drones 2025, 9(12), 823; https://doi.org/10.3390/drones9120823 - 27 Nov 2025
Viewed by 193
Abstract
State estimation plays a vital role in UAV navigation and control. With the continuous decrease in sensor cost and size, UAVs equipped with multiple LiDARs, Inertial Measurement Units (IMUs), and cameras have attracted increasing attention. Such systems can acquire rich environmental and motion [...] Read more.
State estimation plays a vital role in UAV navigation and control. With the continuous decrease in sensor cost and size, UAVs equipped with multiple LiDARs, Inertial Measurement Units (IMUs), and cameras have attracted increasing attention. Such systems can acquire rich environmental and motion information from multiple perspectives, thereby enabling more precise navigation and mapping in complex environments. However, efficiently utilizing multi-sensor data for state estimation remains challenging. There is a complex coupling relationship between IMUs’ bias and UAV state. To address these challenges, this paper proposes an efficient and accurate UAV state estimation method tailored for multi-LiDAR–IMU–camera systems. Specifically, we first construct an efficient distributed state estimation model. It decomposes the multi-LiDAR–IMU–camera system into a series of single LiDAR–IMU–camera subsystems, reformulating the complex coupling problem as an efficient distributed state estimation problem. Then, we derive an accurate feedback function to constrain and optimize the UAV state using estimated subsystem states, thus enhancing overall estimation accuracy. Based on this model, we design an efficient distributed state estimation algorithm with multi-LiDAR-IMU-Camerafusion, termed DLIC. DLIC achieves robust multi-sensor data fusion via shared feature maps, effectively improving both estimation robustness and accuracy. In addition, we design an accelerated image-to-point cloud registration module (A-I2P) to provide reliable visual measurements, further boosting state estimation efficiency. Extensive experiments are conducted on 18 real-world indoor and outdoor scenarios from the public NTU VIRAL dataset. The results demonstrate that DLIC consistently outperforms existing multi-sensor methods across key evaluation metrics, including RMSE, MAE, SD, and SSE. More importantly, our method runs in real time on a resource-constrained embedded device equipped with only an 8-core CPU, while maintaining low memory consumption. Full article
(This article belongs to the Special Issue Advances in Guidance, Navigation, and Control)
Show Figures

Figure 1

Back to TopTop