Virtual Test Beds for Image-Based Control Simulations Using Blender
Abstract
1. Introduction
2. Preliminaries
2.1. Notation
2.2. Stochastic Processes and Their Control
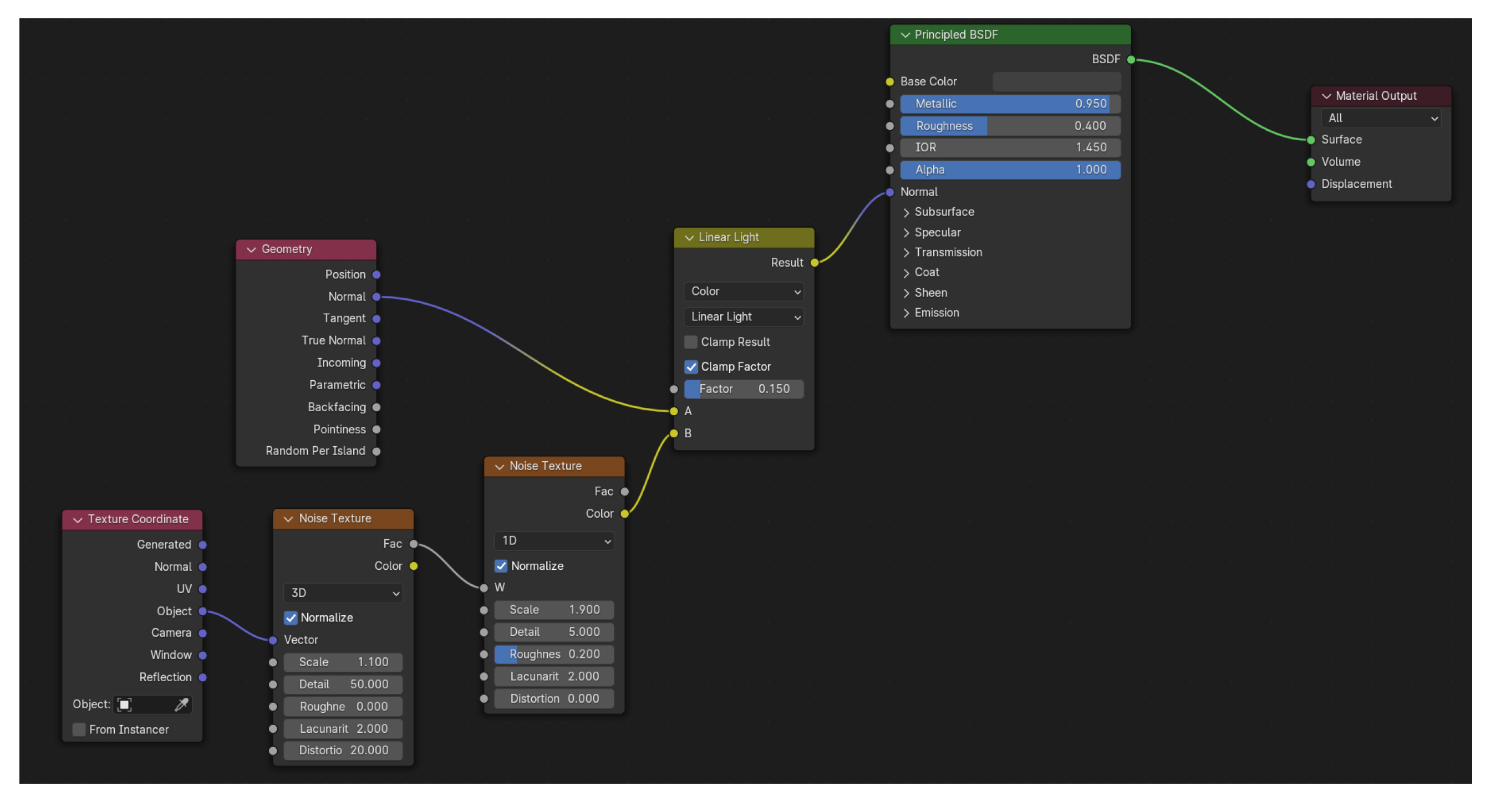
2.3. Modeling and Animation in Blender
2.3.1. Object Creation and Sizing
2.3.2. Object Property Animation Using Blender’s Python Interpreter
2.3.3. State Detection Using Images
3. Use of Blender for Modeling and Image-Based Control Tests of Self-Assembly and Environment Recognition
3.1. Animation of Bubble Motion in Blender
3.1.1. Equations of Motion of a Bubble
3.1.2. Animation of Bubble Position in Blender
3.1.3. Comparing Predictions with Between-Keyframe Interpolations
3.1.4. Developing Useful Visuals in Blender
3.2. Evaluating Identification Techniques for a Controlled System under Image-Based Control in Blender
3.2.1. Equations of Motion for a Self-Propelled Rod
3.2.2. State Space and Transition Probabilities
3.2.3. Policy Generation
3.2.4. Blender Implementation of Rod Dynamics
3.2.5. Image Capture and State Measurement
3.2.6. Animation and Control Execution
3.2.7. Opportunities for Image-Based Control Testing in Blender Based on the Stochastic Nanorod
3.3. Modeling Sunlight Effects on Outdoor Reactors in Blender
3.3.1. Model Equations for Tank Reactor
3.3.2. CSTR Model with Sunlight Factor
3.3.3. Ambient Light Simulation and Detection
3.3.4. Animation and Control Execution
3.3.5. Control Effectiveness with and without Weather Detection
4. Conclusions
Author Contributions
Funding
Data Availability Statement
Acknowledgments
Conflicts of Interest
References
- Prats-Montalbán, J.M.; de Juan, A.; Ferrer, A. Multivariate image analysis: A review with applications. Chemom. Intell. Lab. Syst. 2011, 107, 1–23. [Google Scholar] [CrossRef]
- De, S.; Mohamed, S.; Bimpisidis, K.; Goswami, D.; Basten, T.; Corporaal, H. Approximation trade offs in an image-based control system. In Proceedings of the 2020 Design, Automation & Test in Europe Conference & Exhibition (DATE), Grenoble, France, 9–13 March 2020; IEEE: Piscataway, NJ, USA, 2020; pp. 1680–1685. [Google Scholar]
- Bengler, K.; Dietmayer, K.; Farber, B.; Maurer, M.; Stiller, C.; Winner, H. Three decades of driver assistance systems: Review and future perspectives. IEEE Intell. Transp. Syst. Mag. 2014, 6, 6–22. [Google Scholar] [CrossRef]
- Su, Y.; Zheng, C. A simple PID control for asymptotic visual regulation of robot manipulators. Int. J. Robust Nonlinear Control 2011, 21, 1525–1540. [Google Scholar] [CrossRef]
- Bluma, A.; Höpfner, T.; Lindner, P.; Rehbock, C.; Beutel, S.; Riechers, D.; Hitzmann, B.; Scheper, T. In-situ imaging sensors for bioprocess monitoring: State of the art. Anal. Bioanal. Chem. 2010, 398, 2429–2438. [Google Scholar] [CrossRef]
- Höpfner, T.; Bluma, A.; Rudolph, G.; Lindner, P.; Scheper, T. A review of non-invasive optical-based image analysis systems for continuous bioprocess monitoring. Bioprocess Biosyst. Eng. 2010, 33, 247–256. [Google Scholar] [CrossRef]
- Chandrasekaran, S.N.; Ceulemans, H.; Boyd, J.D.; Carpenter, A.E. Image-based profiling for drug discovery: Due for a machine-learning upgrade? Nat. Rev. Drug Discov. 2021, 20, 145–159. [Google Scholar] [CrossRef]
- Mebarki, R.; Lippiello, V. Image-based control for aerial manipulation. Asian J. Control 2014, 16, 646–656. [Google Scholar] [CrossRef]
- Collewet, C.; Chaumette, F. A contour approach for image-based control on objects with complex shape. In Proceedings of the 2000 IEEE/RSJ International Conference on Intelligent Robots and Systems (IROS 2000) (Cat. No. 00CH37113), Takamatsu, Japan, 31 October–5 November 2000; IEEE: Piscataway, NJ, USA, 2000; Volume 1, pp. 751–756. [Google Scholar]
- Zheng, D.; Wang, H.; Wang, J.; Chen, S.; Chen, W.; Liang, X. Image-based visual servoing of a quadrotor using virtual camera approach. IEEE/ASME Trans. Mechatron. 2016, 22, 972–982. [Google Scholar] [CrossRef]
- Becker, B.C.; MacLachlan, R.A.; Lobes, L.A.; Hager, G.D.; Riviere, C.N. Vision-based control of a handheld surgical micromanipulator with virtual fixtures. IEEE Trans. Robot. 2013, 29, 674–683. [Google Scholar] [CrossRef] [PubMed]
- Pazzi, R.W.N.; Boukerche, A.; Huang, T. Implementation, measurement, and analysis of an image-based virtual environment streaming protocol for wireless mobile devices. IEEE Trans. Instrum. Meas. 2008, 57, 1894–1907. [Google Scholar] [CrossRef]
- Lee, D.; Lim, H.; Kim, H.J. Obstacle avoidance using image-based visual servoing integrated with nonlinear model predictive control. In Proceedings of the 2011 50th IEEE Conference on Decision and Control and European Control Conference, Orlando, FL, USA, 12–15 December 2011; IEEE: Piscataway, NJ, USA, 2011; pp. 5689–5694. [Google Scholar]
- Hajiloo, A.; Keshmiri, M.; Xie, W.F.; Wang, T.T. Robust online model predictive control for a constrained image-based visual servoing. IEEE Trans. Ind. Electron. 2015, 63, 2242–2250. [Google Scholar]
- Lopez-Franco, C.; Gomez-Avila, J.; Alanis, A.Y.; Arana-Daniel, N.; Villaseñor, C. Visual servoing for an autonomous hexarotor using a neural network based PID controller. Sensors 2017, 17, 1865. [Google Scholar] [CrossRef]
- Yu, H.; MacGregor, J.F. Monitoring flames in an industrial boiler using multivariate image analysis. AIChE J. 2004, 50, 1474–1483. [Google Scholar] [CrossRef]
- Lin, B.; Recke, B.; Knudsen, J.K.; Jørgensen, S.B. Bubble size estimation for flotation processes. Miner. Eng. 2008, 21, 539–548. [Google Scholar] [CrossRef]
- Cao, Y.; Yu, H.; Abbott, N.L.; Zavala, V.M. Machine learning algorithms for liquid crystal-based sensors. ACS Sens. 2018, 3, 2237–2245. [Google Scholar] [CrossRef] [PubMed]
- Pulsipher, J.L.; Coutinho, L.D.J.; Soderstrom, T.A.; Zavala, V.M. SAFE-OCC: A novelty detection framework for Convolutional Neural Network sensors and its application in process control. J. Process Control 2022, 117, 78–97. [Google Scholar] [CrossRef]
- Jiang, S.; Qin, S.; Pulsipher, J.L.; Zavala, V.M. Convolutional Neural Networks: Basic Concepts and Applications in Manufacturing. arXiv 2022, arXiv:2210.07848. [Google Scholar]
- Wang, X.Z.; Roberts, K.J.; Ma, C. Crystal growth measurement using 2D and 3D imaging and the perspectives for shape control. Chem. Eng. Sci. 2008, 63, 1173–1184. [Google Scholar] [CrossRef]
- Larsen, P.A.; Rawlings, J.B.; Ferrier, N.J. An algorithm for analyzing noisy, in situ images of high-aspect-ratio crystals to monitor particle size distribution. Chem. Eng. Sci. 2006, 61, 5236–5248. [Google Scholar] [CrossRef]
- Maaß, S.; Rojahn, J.; Hänsch, R.; Kraume, M. Automated drop detection using image analysis for online particle size monitoring in multiphase systems. Comput. Chem. Eng. 2012, 45, 27–37. [Google Scholar] [CrossRef]
- Chen, J.; Chang, Y.H.; Cheng, Y.C.; Hsu, C.K. Design of image-based control loops for industrial combustion processes. Appl. Energy 2012, 94, 13–21. [Google Scholar] [CrossRef]
- Lu, Q.; Zavala, V.M. Image-based model predictive control via dynamic mode decomposition. J. Process Control 2021, 104, 146–157. [Google Scholar] [CrossRef]
- Pearson, T.; Brabec, D.; Haley, S. Color image based sorter for separating red and white wheat. Sens. Instrum. Food Qual. Saf. 2008, 2, 280–288. [Google Scholar] [CrossRef]
- Dere, S.; Sahasrabudhe, S.; Iyer, S. Creating open source repository of 3D models of laboratory equipments using Blender. In Proceedings of the 2010 International Conference on Technology for Education, Mumbai, India, 1–3 July 2010; pp. 149–156. [Google Scholar]
- Rajendiran, N.; Durrant, J.D. Pyrite: A Blender plugin for visualizing molecular dynamics simulations using industry-standard rendering techniques. J. Comput. Chem. 2018, 39, 748–755. [Google Scholar] [CrossRef]
- Gschwandtner, M.; Kwitt, R.; Uhl, A.; Pree, W. BlenSor: Blender sensor simulation toolbox. In Proceedings of the Advances in Visual Computing: 7th International Symposium, ISVC 2011, Las Vegas, NV, USA, 26–28 September 2011; Proceedings, Part II 7. Springer: Berlin/Heidelberg, Germany, 2011; pp. 199–208. [Google Scholar]
- Flaischen, S.; Wehinger, G.D. Synthetic packed-bed generation for CFD simulations: Blender vs. STAR-CCM+. ChemEngineering 2019, 3, 52. [Google Scholar] [CrossRef]
- Oyama, H.; Leonard, A.F.; Rahman, M.; Gjonaj, G.; Williamson, M.; Durand, H. On-line process physics tests via Lyapunov-based economic model predictive control and simulation-based testing of image-based process control. In Proceedings of the 2022 American Control Conference (ACC), Atlanta, GA, USA, 8–10 June 2022; IEEE: Piscataway, NJ, USA, 2022; pp. 2479–2484. [Google Scholar]
- Parzen, E. Stochastic Processes; SIAM: Philadelphia, PA, USA, 1999. [Google Scholar]
- Øksendal, B. Stochastic differential equations. In Stochastic Differential Equations; Springer: Berlin/Heidelberg, Germany, 2003; pp. 65–84. [Google Scholar]
- Wrobel, A. On Markovian decision models with a finite skeleton. Z. Für Oper. Res. 1984, 28, 17–27. [Google Scholar] [CrossRef]
- Gangwani, T.; Li, D.; Ye, Z. Lecture 16: Value Iteration, Policy Iteration and Policy Gradient. Available online: https://yuanz.web.illinois.edu/teaching/IE498fa19/lec_16.pdf (accessed on 4 September 2023).
- Clark, A. Pillow (PIL Fork) Documentation. ReadTheDocs. 2015. Available online: https://buildmedia.readthedocs.org/media/pdf/pillow/latest/pillow.pdf (accessed on 4 September 2023).
- Oyama, H.; Messina, D.; O’Neill, R.; Cherney, S.; Rahman, M.; Rangan, K.K.; Gjonaj, G.; Durand, H. Test Methods for Image-Based Information in Next-Generation Manufacturing. IFAC-PapersOnLine 2022, 55, 73–78. [Google Scholar] [CrossRef]
- Oyama, H.; Messina, D.; Rangan, K.K.; Leonard, A.F.; Nieman, K.; Durand, H.; Tyrrell, K.; Hinzman, K.; Williamson, M. Development of directed randomization for discussing a minimal security architecture. Digit. Chem. Eng. 2023, 6, 100065. [Google Scholar] [CrossRef]
- Yang, Y. Stochastic Modeling and Optimal Control for Colloidal Organization, Navigation, and Machines. Ph.D. Thesis, The Johns Hopkins University, Baltimore, MD, USA, 2017. [Google Scholar]
- Bartolacci, G.; Pelletier, P.; Tessier, J.; Duchesne, C.; Bossé, P.A.; Fournier, J. Application of numerical image analysis to process diagnosis and physical parameter measurement in mineral processes—Part I: Flotation control based on froth textural characteristics. Miner. Eng. 2006, 19, 734–747. [Google Scholar] [CrossRef]
- Kaartinen, J.; Hätönen, J.; Hyötyniemi, H.; Miettunen, J. Machine-vision-based control of zinc flotation—A case study. Control Eng. Pract. 2006, 14, 1455–1466. [Google Scholar] [CrossRef]
- Liu, J.J.; MacGregor, J.F.; Duchesne, C.; Bartolacci, G. Flotation froth monitoring using multiresolutional multivariate image analysis. Miner. Eng. 2005, 18, 65–76. [Google Scholar] [CrossRef]
- Bharati, M.H.; MacGregor, J.F. Multivariate image analysis for real-time process monitoring and control. Ind. Eng. Chem. Res. 1998, 37, 4715–4724. [Google Scholar] [CrossRef]
- Bird, R.B.; Stewart, W.E.; Lightfoot, E.N. Transport Phenomena; John Wiley & Sons: Hoboken, NJ, USA, 1961. [Google Scholar]
- Cleary, P.W.; Pyo, S.H.; Prakash, M.; Koo, B.K. Bubbling and frothing liquids. In ACM SIGGRAPH 2007 Papers; ACM: New York, NY, USA, 2007; p. 97-es. [Google Scholar]
- Dewitt, C.C. Froth flotation concentration. Ind. Eng. Chem. 1940, 32, 652–658. [Google Scholar] [CrossRef]
- Cartesian Caramel. How to Make Oil Spill Materials in Blender! Video, Uploaded to Youtube. 20 February 2022. Available online: https://youtu.be/xcx_LfXuuX4 (accessed on 31 October 2023).
- Do, H. Development of a Turbulent Flotation Model from First Principles. Ph.D. Thesis, Virginia Tech, Blacksburg, VA, USA, 2010. [Google Scholar]
- Lin, C.; Liu, Y.; Rinker, S.; Yan, H. DNA tile based self-assembly: Building complex nanoarchitectures. ChemPhysChem 2006, 7, 1641–1647. [Google Scholar] [CrossRef]
- Douglas, S.M.; Dietz, H.; Liedl, T.; Högberg, B.; Graf, F.; Shih, W.M. Self-assembly of DNA into nanoscale three-dimensional shapes. Nature 2009, 459, 414–418. [Google Scholar] [CrossRef]
- Wang, X.S.; Winnik, M.A.; Manners, I. Synthesis and aqueous self-assembly of a polyferrocenylsilane-block-poly (aminoalkyl methacrylate) diblock copolymer. Macromol. Rapid Commun. 2002, 23, 210–213. [Google Scholar] [CrossRef]
- Rider, D.A.; Manners, I. Synthesis, Self-Assembly, and Applications of Polyferrocenylsilane Block Copolymers. Polym. Rev. 2007, 47, 165–195. [Google Scholar] [CrossRef]
- Liu, R.; Huang, H.; Sun, Z.; Alexander-Katz, A.; Ross, C.A. Metallic nanomeshes fabricated by multimechanism directed self-assembly. ACS Nano 2021, 15, 16266–16276. [Google Scholar] [CrossRef]
- Lane, A.P.; Yang, X.; Maher, M.J.; Blachut, G.; Asano, Y.; Someya, Y.; Mallavarapu, A.; Sirard, S.M.; Ellison, C.J.; Willson, C.G. Directed self-assembly and pattern transfer of five nanometer block copolymer lamellae. ACS Nano 2017, 11, 7656–7665. [Google Scholar] [CrossRef]
- Duan, H.; Berggren, K.K. Directed self-assembly at the 10 nm scale by using capillary force-induced nanocohesion. Nano Lett. 2010, 10, 3710–3716. [Google Scholar] [CrossRef]
- Yu, J.; Wang, Q.; Zhang, X. Effects of external force fields on peptide self-assembly and biomimetic silica synthesis. Appl. Surf. Sci. 2014, 311, 799–807. [Google Scholar] [CrossRef]
- Motornov, M.; Malynych, S.Z.; Pippalla, D.S.; Zdyrko, B.; Royter, H.; Roiter, Y.; Kahabka, M.; Tokarev, A.; Tokarev, I.; Zhulina, E.; et al. Field-directed self-assembly with locking nanoparticles. Nano Lett. 2012, 12, 3814–3820. [Google Scholar] [CrossRef] [PubMed]
- Tang, X.; Rupp, B.; Yang, Y.; Edwards, T.D.; Grover, M.A.; Bevan, M.A. Optimal feedback controlled assembly of perfect crystals. ACS Nano 2016, 10, 6791–6798. [Google Scholar] [CrossRef] [PubMed]
- Issa, H.; Natale, G.; Ausias, G.; Férec, J. Modeling and numerical simulations of Brownian rodlike particles with anisotropic translational diffusion. Phys. Rev. Fluids 2023, 8, 033302. [Google Scholar] [CrossRef]
- Durrett, R. Probability: Theory and Examples; Cambridge Series in Statistical and Probabilistic Mathematics; Cambridge University Press: Cambridge, UK, 2019. [Google Scholar]
- Alexandru, A.B.; Morari, M.; Pappas, G.J. Cloud-based MPC with encrypted data. In Proceedings of the 2018 IEEE Conference on Decision and Control (CDC), Miami, FL, USA, 17–19 December 2018; pp. 5014–5019. [Google Scholar]
- Zavala, V.M.; Constantinescu, E.M.; Krause, T.; Anitescu, M. On-line economic optimization of energy systems using weather forecast information. J. Process Control 2009, 19, 1725–1736. [Google Scholar] [CrossRef]
- Rowe, S.C.; Hischier, I.; Palumbo, A.W.; Chubukov, B.A.; Wallace, M.A.; Viger, R.; Lewandowski, A.; Clough, D.E.; Weimer, A.W. Nowcasting, predictive control, and feedback control for temperature regulation in a novel hybrid solar-electric reactor for continuous solar-thermal chemical processing. Sol. Energy 2018, 174, 474–488. [Google Scholar] [CrossRef]
- Das, B.; Mhaskar, P. Lyapunov-based offset-free model predictive control of nonlinear process systems. Can. J. Chem. Eng. 2015, 93, 471–478. [Google Scholar] [CrossRef]
- Alanqar, A.; Durand, H.; Christofides, P.D. Fault-tolerant economic model predictive control using error-triggered online model identification. Ind. Eng. Chem. Res. 2017, 56, 5652–5667. [Google Scholar] [CrossRef]
- Virtanen, P.; Gommers, R.; Oliphant, T.E.; Haberland, M.; Reddy, T.; Cournapeau, D.; Burovski, E.; Peterson, P.; Weckesser, W.; Bright, J.; et al. SciPy 1.0: Fundamental Algorithms for Scientific Computing in Python. Nat. Methods 2020, 17, 261–272. [Google Scholar] [CrossRef]
- Lane, T.; Brodley, C.E. An application of machine learning to anomaly detection. In Proceedings of the 20th National Information Systems Security Conference, Baltimore, MD, USA, 7–10 October 1997. [Google Scholar]
- Shon, T.; Moon, J. A hybrid machine learning approach to network anomaly detection. Inf. Sci. 2007, 177, 3799–3821. [Google Scholar] [CrossRef]
- Vernekar, S.; Nari, S.; Vijaysenan, D.; Ranjan, R. A novel approach for classification of normal/abnormal phonocardiogram recordings using temporal signal analysis and machine learning. In Proceedings of the 2016 Computing in Cardiology Conference, Vancouver, BC, Canada, 11–14 September 2016; Volume 63, pp. 1141–1144. [Google Scholar]
- Turney, P.D.; Pantel, P. From frequency to meaning: Vector space models of semantics. J. Artif. Intell. Res. 2010, 37, 141–188. [Google Scholar] [CrossRef]
- Zhang, Y.; Jiang, R.; Petzold, L. Survival Topic Models for Predicting Outcomes for Trauma Patients. In Proceedings of the IEEE 33rd International Conference on Data Engineering, San Diego, CA, USA, 19–22 April 2017; pp. 1497–1504. [Google Scholar]
- Nguyen, N.T.H.; Miwa, M.; Tsuruoka, Y.; Tojo, S. Identifying synonymy between relational phrases using word embeddings. J. Biomed. Inform. 2015, 56, 94–102. [Google Scholar] [CrossRef] [PubMed]
- Lopes, A.T.; de Aguiar, E.; De Souza, A.F.; Oliveira-Santos, T. Facial expression recognition with convolutional neural networks: Coping with few data and the training sample order. Pattern Recognit. 2017, 61, 610–628. [Google Scholar] [CrossRef]
- Uhlmann, E.; Pontes, R.P.; Laghmouchi, A.; Bergmann, A. Intelligent pattern recognition of a SLM machine process and sensor data. Procedia CIRP 2017, 62, 464–469. [Google Scholar] [CrossRef]



















| Parameter | Value |
|---|---|
| Radius of bubble, | m |
| Density of liquid, | |
| Viscosity of liquid, | |
| Density of bubble, | |
| Integration time step, | 1/1440 s |
| Simulation time | 120 s |
| Parameter | Value |
|---|---|
| Translational diffusivity, | 0.5 |
| Rotational diffusivity, | 0.548 |
| Sample time, | 1 s |
| Discretization length, | 1 |
| Velocity of rod under control, v | 2.5 |
| Time Seconds | Position Blender | Position Image | L1 Norm Error | Orientation Blender (Sector) | Orientation Image (Sector) | Absolute Error |
|---|---|---|---|---|---|---|
| 80 | (28, 30) | (29, 31) | 2 | 0 | 0 | 0 |
| 160 | (32, 32) | (33, 33) | 2 | 4 | 4 | 0 |
| 240 | (32, 32) | (32, 33) | 1 | 0 | 0 | 0 |
| 320 | (32, 34) | (32, 34) | 0 | 1 | 1 | 0 |
| 400 | (37, 37) | (38, 38) | 2 | 3 | 3 | 0 |
| 480 | (36, 36) | (37, 37) | 2 | 3 | 3 | 0 |
| 560 | (36, 38) | (36, 38) | 0 | 7 | 7 | 0 |
| 640 | (45, 44) | (45, 44) | 0 | 0 | 0 | 0 |
| 720 | (48, 49) | (49, 49) | 1 | 5 | 5 | 0 |
| 800 | (50, 48) | (50, 47) | 1 | 4 | 4 | 0 |
| Parameters | Value |
|---|---|
| Rate constant | |
| Activation energy | |
| Density of reaction medium | |
| Molar heat of reaction | |
| Specific heat capacity of reaction medium | |
| Order of reaction n | 2 |
| Flow rate F | |
| Reactor volume V | |
| Integration time step | |
| Feed temperature | 300 K |
| Simulation Lighting Strength | Detected Lighting Strength |
|---|---|
| 0.5 | 0.5001 |
| 2.0 | 2.0025 |
| 4.0 | 4.0000 |
Disclaimer/Publisher’s Note: The statements, opinions and data contained in all publications are solely those of the individual author(s) and contributor(s) and not of MDPI and/or the editor(s). MDPI and/or the editor(s) disclaim responsibility for any injury to people or property resulting from any ideas, methods, instructions or products referred to in the content. |
© 2024 by the authors. Licensee MDPI, Basel, Switzerland. This article is an open access article distributed under the terms and conditions of the Creative Commons Attribution (CC BY) license (https://creativecommons.org/licenses/by/4.0/).
Share and Cite
Leonard, A.F.; Gjonaj, G.; Rahman, M.; Durand, H.E. Virtual Test Beds for Image-Based Control Simulations Using Blender. Processes 2024, 12, 279. https://doi.org/10.3390/pr12020279
Leonard AF, Gjonaj G, Rahman M, Durand HE. Virtual Test Beds for Image-Based Control Simulations Using Blender. Processes. 2024; 12(2):279. https://doi.org/10.3390/pr12020279
Chicago/Turabian StyleLeonard, Akkarakaran Francis, Govanni Gjonaj, Minhazur Rahman, and Helen E. Durand. 2024. "Virtual Test Beds for Image-Based Control Simulations Using Blender" Processes 12, no. 2: 279. https://doi.org/10.3390/pr12020279
APA StyleLeonard, A. F., Gjonaj, G., Rahman, M., & Durand, H. E. (2024). Virtual Test Beds for Image-Based Control Simulations Using Blender. Processes, 12(2), 279. https://doi.org/10.3390/pr12020279

