A Review of Large Language Models: Fundamental Architectures, Key Technological Evolutions, Interdisciplinary Technologies Integration, Optimization and Compression Techniques, Applications, and Challenges
Abstract
1. Introduction
- A comprehensive review of the development background of LLMs, clarifying the differences in “LLM” type terminology between Chinese and English communities. Combining existing work from academia and industry, we have sorted out the current state of research and development of LLMs, which helps researchers grasp the industry status and technological development trends.
- A deep analysis of the basic architecture and operating mechanisms of LLMs, pointing out the design philosophy, technical details, strengths, and weaknesses of the Transformer architecture, providing support for researchers to improve and innovate at the model architecture level.
- A systematic inventory of key technologies of LLMs, and a sorting out of optimization methods for LLMs from a coarse to fine granularity of inter-model, intra-model, and mechanisms of action, enabling researchers to clearly understand the sources of LLM capabilities and quickly master model optimization methods.
- A review of the intersection and combination of LLMs with eight cutting-edge technologies, including contrastive learning, knowledge enhancement, retrieval enhancement, hallucination elimination, recommendation systems, reinforcement learning, multimodal LLMs, and agents, and research suggestions are given for each subdirection.
- A review of issues at the application and deployment level of LLMs, sorting out representative work on model compression and specific domain applications, pointing out the limitations of LLMs in five aspects, and sorting out research prospects in eight aspects for the future.
2. Basic Information
2.1. Background of the Study
2.1.1. Statistical Language Model
2.1.2. Neural Language Model
2.1.3. Pre-Trained Language Model
2.1.4. Large Language Model
2.2. Development Status
2.2.1. Current Status Review
2.2.2. Analysis of Current Situation
- Technological Innovation Level
- 2.
- Applied Practice Level
- 3.
- Research Institutions Level
- 4.
- Policies and Regulations Level
- 5.
- Industry Chain Level
2.3. Basic Concepts and Features
2.3.1. Basic Concepts
2.3.2. Advantages of Large Language Models
2.3.3. The Shortcomings of LLMs
3. Infrastructure
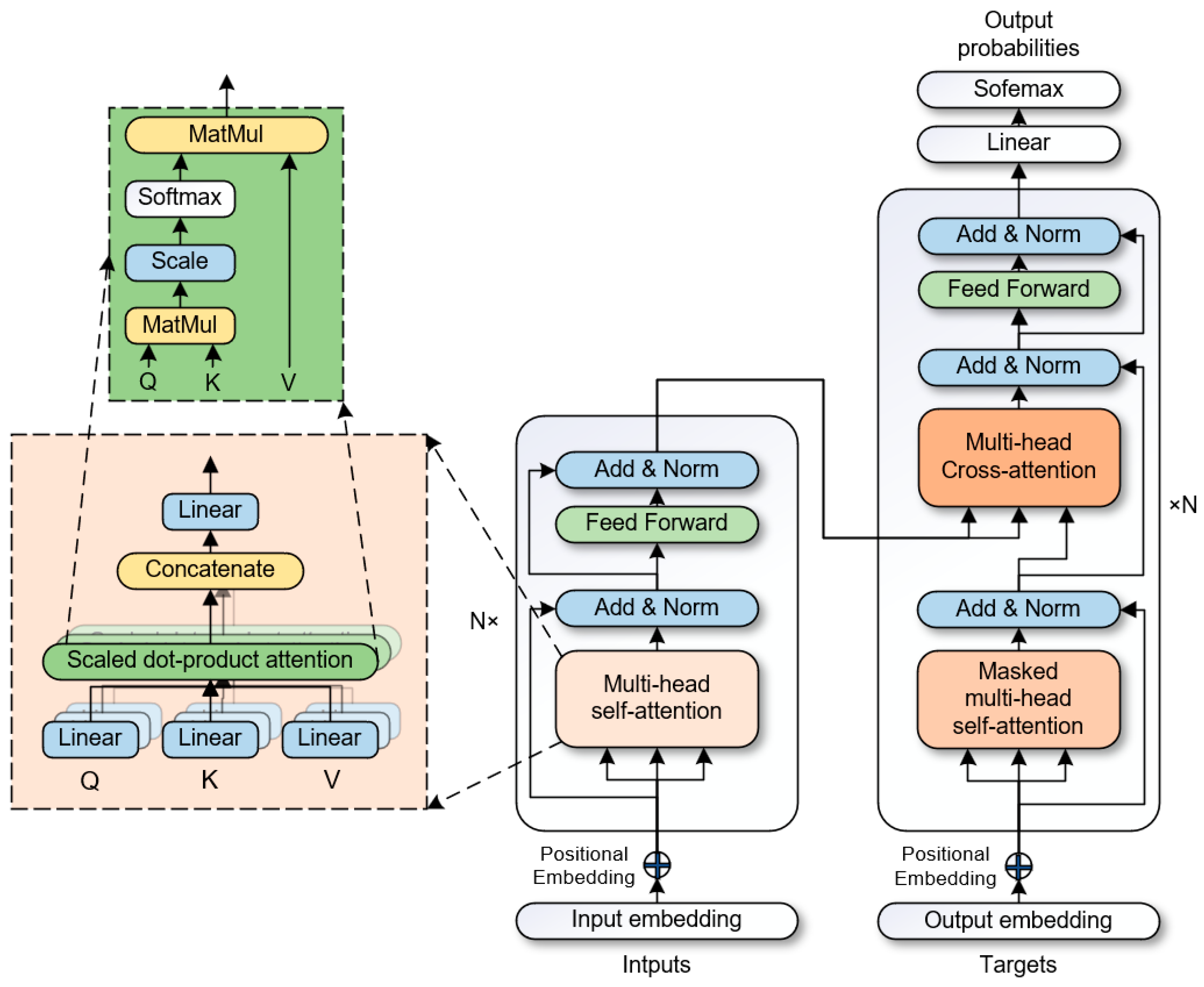
3.1. Attention Mechanism
3.2. Transformer Architecture
3.2.1. Architecture Analysis
3.2.2. Data Flow Analysis
3.2.3. Advantages and Disadvantages of Transformer Architecture
3.3. ViT Architecture
3.3.1. Adaptive Adjustment
3.3.2. Mechanism Analysis
3.3.3. Advantages and Disadvantages of ViT Architecture
3.4. Summary
4. Key Technologies and Evolution
4.1. Pre-Training and Fine-Tuning
4.2. Intelligent Emergence and In-Context Learning
4.3. Chain-of-Thought
4.4. Typical LLMs and Their Evolution
4.4.1. GPT Series
- GPT-1
- 2.
- GPT-2
- 3.
- GPT-3
- 4.
- Instruct GPT and ChatGPT
- 5.
- GPT-3 Series
- 6.
- Summary
4.4.2. LLaMA Series
4.5. Evolution of Application Paradigms
4.5.1. NLP Domain
- Rule-based methods
- 2.
- Machine Learning-based Methods
- 3.
- Deep Learning-based Methods
- 4.
- Pre-trained Model-based Methods
- 5.
- LLM-Based Methods
- 6.
- Summary
4.5.2. CV Domain
- Convolutional Feature Extraction
- 2.
- Image Pre-training
4.5.3. Multimodal Domain
- Traditional Multimodal Interaction Models
- 2.
- Multimodal Pre-Trained Models
- 3.
- Multimodal Large Models
5. Model Optimization Methods
5.1. Inter-Model Communication Optimization
5.2. Model Structure Optimization
5.3. Attention Mechanism Optimization
5.3.1. Position-Based Sparse Attention Mechanism
5.3.2. Content-Based Sparse Attention Mechanism
6. The Integration of LLMs with Interdisciplinary Technologies
6.1. Contrastive Learning
6.2. Knowledge Enhancement
6.3. RAG
6.3.1. Retrieval vs. Fine Tuning
6.3.2. Emphasis on Retrieval
6.3.3. Emphasis on Generation
6.4. Eliminate Hallucination
6.5. Recommendation System
- Organize data. Collect and organize the historical behavioral data of the main user as well as the feature data of the object entity.
- Extract features. Use models to extract the feature values of the subject and object data.
- Data alignment. Based on the task objectives, align the feature values of the subject and object to train the model, enabling it to learn the associations between the subject and object.
- Generate recommendations. Use the trained model to generate recommendation results according to the target task.
6.6. Reinforcement Learning
6.6.1. Improvement 1: Introduction of “Actor–Critic”
6.6.2. Improvement 2: Introduction of Penalties
6.6.3. Improvement 3: Fine-Grained Improvements
6.7. Multimodal Large Model
- Scenario Applications. Increasingly complex application scenarios require more extensive and flexible cross-modal interaction models.
- Information Exploration. Aligning multimodal data can uncover more information behind the limited data.
- Understanding the World. Multimodal integration can model the physical world with richer representations, understand world knowledge, and evolve toward general artificial intelligence.
- Deployment Costs. The costs of pre-training and full fine-tuning of LLMs are high. A powerful general-purpose multimodal large model can reduce additional operations such as structural adjustments, module additions, and catastrophic forgetting in downstream tasks.
6.8. Agent
- Conflict resolution among multi-agents.
- Resource consumption of service calls.
- Cross-application collaboration of multi-agents.
7. LLM’s Compression
- The model size continues to scale, and the large number of weighting parameters and computations are increasingly demanding in terms of memory, communication, and arithmetic.
- Attention computation has squared complexity over input length in terms of computation, storage and access overhead.
- Autoregressive decoding during inference fails to decode in parallel, triggering throughput and latency bottlenecks.
7.1. Quantization
7.1.1. Quantization-Aware Training (QAT)
7.1.2. Post-Training Quantization (PTQ)
- Weight Quantization
- 2.
- “Weight-Activation” Quantization
7.2. Pruning
7.2.1. Structured Pruning
7.2.2. Unstructured Pruning
7.3. Low-Rank Decomposition
7.4. Knowledge Distillation
7.4.1. White-Box Knowledge Distillation
7.4.2. Black-Box Knowledge Distillation
8. Vertical Domain Applications of LLMs
8.1. Weather Forecast
8.2. Law
8.3. Coding
8.4. Scientific Computing
8.5. Militarily
9. Limitations and Challenges
9.1. Security and Privacy
9.2. Hallucination in LLMs
9.3. Outdated Knowledge
9.4. Delay in Inference
9.5. Fine-Tuning Expenses
10. Research Outlook
10.1. World Model
10.2. Explainability
10.3. Model Lightweighting
10.4. Hallucination Mitigation
10.5. Cross-Modal Alignment
10.6. Continuous Learning
10.7. Real-Time Learning
10.8. Legislation and Regulation
11. Conclusions
Author Contributions
Funding
Data Availability Statement
Conflicts of Interest
References
- Shen, Y.; Heacock, L.; Elias, J.; Hentel, K.D.; Reig, B.; Shih, G.; Moy, L. ChatGPT and Other Large Language Models Are Double-Edged Swords. Radiology 2023, 307, e230163. [Google Scholar] [CrossRef] [PubMed]
- Vaswani, A.; Shazeer, N.; Parmar, N.; Uszkoreit, J.; Jones, L.; Gomez, A.N.; Kaiser, L.; Polosukhin, I. Attention Is All You Need. In Proceedings of the Advances in Neural Information Processing Systems 30 (NIPS 2017), Long Beach, CA, USA, 4–9 December 2017; Guyon, I., Luxburg, U.V., Bengio, S., Wallach, H., Fergus, R., Vishwanathan, S., Garnett, R., Eds.; Neural Information Processing Systems (NIPS): San Diego, CA, USA, 2017; Volume 30. [Google Scholar]
- Devlin, J.; Chang, M.-W.; Lee, K.; Toutanova, K. BERT: Pre-Training of Deep Bidirectional Transformers for Language Understanding. In Proceedings of the 2019 Conference of the North American Chapter of the Association for Computational Linguistics: Human Language Technologies (NAACL HLT 2019), Minneapolis MN, USA, 2–7 June 2019; Association for Computational Linguistics: Stroudsburg, France, 2019; Volume 1, pp. 4171–4186. [Google Scholar]
- Radford, A.; Narasimhan, K. Improving Language Understanding by Generative Pre-Training. 2018. Available online: https://hayate-lab.com/wp-content/uploads/2023/05/43372bfa750340059ad87ac8e538c53b.pdf (accessed on 15 December 2024).
- Brown, T.B.; Mann, B.; Ryder, N.; Subbiah, M.; Kaplan, J.; Dhariwal, P.; Neelakantan, A.; Shyam, P.; Sastry, G.; Askell, A.; et al. Language Models Are Few-Shot Learners. In Proceedings of the Advances in Neural Information Processing Systems 33, NEURIPS, Virtual, 6–12 December 2020; Larochelle, H., Ranzato, M., Hadsell, R., Balcan, M.F., Lin, H., Eds.; Neural Information Processing Systems (NIPS): San Diego, CA, USA, 2020; Volume 33. [Google Scholar]
- Wei, J.; Bosma, M.; Zhao, V.Y.; Guu, K.; Yu, A.W.; Lester, B.; Du, N.; Dai, A.M.; Le, Q.V. Finetuned Language Models Are Zero-Shot Learners. arXiv 2022, arXiv:2109.01652. [Google Scholar] [CrossRef]
- Ouyang, L.; Wu, J.; Jiang, X.; Almeida, D.; Wainwright, C.L.; Mishkin, P.; Zhang, C.; Agarwal, S.; Slama, K.; Ray, A.; et al. Training Language Models to Follow Instructions with Human Feedback. In Proceedings of the Advances in Neural Information Processing Systems 35 (NEURIPS 2022), New Orleans, LA, USA, 28 November–9 December 2022; Koyejo, S., Mohamed, S., Agarwal, A., Belgrave, D., Cho, K., Oh, A., Eds.; Neural Information Processing Systems (NIPS): San Diego, CA, USA, 2022. [Google Scholar]
- Zhao, W.X.; Zhou, K.; Li, J.; Tang, T.; Wang, X.; Hou, Y.; Min, Y.; Zhang, B.; Zhang, J.; Dong, Z.; et al. A Survey of Large Language Models. arXiv 2024, arXiv:2303.18223. [Google Scholar] [CrossRef]
- Fan, L.; Li, L.; Ma, Z.; Lee, S.; Yu, H.; Hemphill, L. A Bibliometric Review of Large Language Models Research from 2017 to 2023. arXiv 2023, arXiv:2303.18223. [Google Scholar] [CrossRef]
- Raiaan, M.A.K.; Mukta, M.S.H.; Fatema, K.; Fahad, N.M.; Sakib, S.; Mim, M.M.J.; Ahmad, J.; Ali, M.E.; Azam, S. A Review on Large Language Models: Architectures, Applications, Taxonomies, Open Issues and Challenges. IEEE Access 2024, 12, 26839–26874. [Google Scholar] [CrossRef]
- Naveed, H.; Khan, A.U.; Qiu, S.; Saqib, M.; Anwar, S.; Usman, M.; Akhtar, N.; Barnes, N.; Mian, A. A Comprehensive Overview of Large Language Models. arXiv 2024, arXiv:2307.06435. [Google Scholar] [CrossRef]
- Cao, Y.; Zhao, H.; Cheng, Y.; Shu, T.; Chen, Y.; Liu, G.; Liang, G.; Zhao, J.; Yan, J.; Li, Y. Survey on Large Language Model-Enhanced Reinforcement Learning: Concept, Taxonomy, and Methods. arXiv 2024, arXiv:2404.00282. [Google Scholar] [CrossRef]
- Wang, L.; Ma, C.; Feng, X.; Zhang, Z.; Yang, H.; Zhang, J.; Chen, Z.; Tang, J.; Chen, X.; Lin, Y.; et al. A Survey on Large Language Model Based Autonomous Agents. Front. Comput. Sci. 2024, 18, 186345. [Google Scholar] [CrossRef]
- Zhang, S.; Dong, L.; Li, X.; Zhang, S.; Sun, X.; Wang, S.; Li, J.; Hu, R.; Zhang, T.; Wu, F.; et al. Instruction Tuning for Large Language Models: A Survey. arXiv 2024, arXiv:2308.10792. [Google Scholar] [CrossRef]
- Kaddour, J.; Harris, J.; Mozes, M.; Bradley, H.; Raileanu, R.; McHardy, R. Challenges and Applications of Large Language Models. arXiv 2023, arXiv:2307.10169. [Google Scholar] [CrossRef]
- Huang, L.; Yu, W.; Ma, W.; Zhong, W.; Feng, Z.; Wang, H.; Chen, Q.; Peng, W.; Feng, X.; Qin, B.; et al. A Survey on Hallucination in Large Language Models: Principles, Taxonomy, Challenges, and Open Questions. arXiv 2024, arXiv:2311.05232. [Google Scholar] [CrossRef]
- Hang, C.-N.; Yu, P.-D.; Morabito, R.; Tan, C.-W. Large Language Models Meet Next-Generation Networking Technologies: A Review. Future Internet 2024, 16, 365. [Google Scholar] [CrossRef]
- Papageorgiou, E.; Chronis, C.; Varlamis, I.; Himeur, Y. A Survey on the Use of Large Language Models (LLMs) in Fake News. Future Internet 2024, 16, 298. [Google Scholar] [CrossRef]
- Rethlefsen, M.L.; Page, M.J. PRISMA 2020 and PRISMA-S: Common Questions on Tracking Records and the Flow Diagram. J. Med. Libr. Assoc. 2022, 110, 253–257. [Google Scholar] [CrossRef] [PubMed]
- Sina, L.B.; Nazemi, K. Visual Analytics for Systematic Reviews According to PRISMA. In Proceedings of the 2022 26th International Conference Information Visualisation (IV), Vienna, Austria, 19–22 July 2022; Banissi, E., Ursyn, A., Bannatyne, M.W.M., Pires, J.M., Datia, N., Nazemi, K., Kovalerchuk, B., Andonie, R., Nakayama, M., Sciarrone, F., et al., Eds.; IEEE: New York, NY, USA, 2022; pp. 307–313. [Google Scholar]
- Sherstinsky, A. Fundamentals of Recurrent Neural Network (RNN) and Long Short-Term Memory (LSTM) Network. Phys.—Nonlinear Phenom. 2020, 404, 132306. [Google Scholar] [CrossRef]
- Peters, M.; Neumann, M.; Iyyer, M.; Gardner, M.; Zettlemoyer, L. Deep Contextualized Word Representations. arXiv 2018. [Google Scholar] [CrossRef]
- Radford, A.; Wu, J.; Child, R.; Luan, D.; Amodei, D.; Sutskever, I. Language Models Are Unsupervised Multitask Learners. OpenAI Blog 2019, 1, 9. [Google Scholar]
- Raffel, C.; Shazeer, N.; Roberts, A.; Lee, K.; Narang, S.; Matena, M.; Zhou, Y.; Li, W.; Liu, P.J. Exploring the Limits of Transfer Learning with a Unified Text-to-Text Transformer. J. Mach. Learn. Res. 2020, 21, 140. [Google Scholar]
- Sun, Y.; Wang, S.; Feng, S.; Ding, S.; Pang, C.; Shang, J.; Liu, J.; Chen, X.; Zhao, Y.; Lu, Y.; et al. ERNIE 3.0: Large-Scale Knowledge Enhanced Pre-Training for Language Understanding and Generation. arXiv 2021, arXiv:2107.02137. [Google Scholar] [CrossRef]
- Chowdhery, A.; Narang, S.; Devlin, J.; Bosma, M.; Mishra, G.; Roberts, A.; Barham, P.; Chung, H.W.; Sutton, C.; Gehrmann, S.; et al. PaLM: Scaling Language Modeling with Pathways. J. Mach. Learn. Res. 2023, 24, 240. [Google Scholar]
- Nestor, M.; Loredana, F.; Raymond, P.; Vanessa, P. The AI Index 2024 Annual Report; AI Index Steering Committee, Institute for Human-Centered AI, Stanford University: Stanford, CA, USA, 2024; p. 501. [Google Scholar]
- Longpre, S.; Yauney, G.; Reif, E.; Lee, K.; Roberts, A.; Zoph, B.; Zhou, D.; Wei, J.; Robinson, K.; Mimno, D.; et al. A Pretrainer’s Guide to Training Data: Measuring the Effects of Data Age, Domain Coverage, Quality, & Toxicity. arXiv 2023. [Google Scholar] [CrossRef]
- Lee, K.; Ippolito, D.; Nystrom, A.; Zhang, C.; Eck, D.; Callison-Burch, C.; Carlini, N. Deduplicating Training Data Makes Language Models Better. arXiv 2022, arXiv:2107.06499. [Google Scholar] [CrossRef]
- Dosovitskiy, A.; Beyer, L.; Kolesnikov, A.; Weissenborn, D.; Zhai, X.; Unterthiner, T.; Dehghani, M.; Minderer, M.; Heigold, G.; Gelly, S. An Image Is Worth 16x16 Words: Transformers for Image Recognition at Scale. arXiv 2021, arXiv:2010.11929. [Google Scholar] [CrossRef]
- Hassanin, M.; Anwar, S.; Radwan, I.; Khan, F.S.; Mian, A. Visual Attention Methods in Deep Learning: An In-Depth Survey. arXiv 2022, arXiv:2204.07756. [Google Scholar] [CrossRef]
- Achiam, J.; Adler, S.; Agarwal, S.; Ahmad, L.; Akkaya, I.; Aleman, F.L.; Almeida, D.; Altenschmidt, J.; Altman, S.; Anadkat, S.; et al. GPT-4 Technical Report. arXiv 2024, arXiv:2303.08774. [Google Scholar] [CrossRef]
- Shafiq, M.; Gu, Z. Deep Residual Learning for Image Recognition: A Survey. Appl. Sci. 2022, 12, 8972. [Google Scholar] [CrossRef]
- Ba, J.L.; Kiros, J.R.; Hinton, G.E. Layer Normalization. arXiv 2016, arXiv:1607.06450. [Google Scholar] [CrossRef]
- He, K.; Zhang, X.; Ren, S.; Sun, J. Deep Residual Learning for Image Recognition. In Proceedings of the 2016 IEEE Conference on Computer Vision and Pattern Recognition (CVPR), Las Vegas, NV, USA, 26 June–1 July 2016; IEEE: New York, NY, USA, 2016; pp. 770–778. [Google Scholar]
- Cordonnier, J.-B.; Loukas, A.; Jaggi, M. On the Relationship between Self-Attention and Convolutional Layers. arXiv 2020, arXiv:1911.03584. [Google Scholar] [CrossRef]
- Touvron, H.; Lavril, T.; Izacard, G.; Martinet, X.; Lachaux, M.-A.; Lacroix, T.; Rozière, B.; Goyal, N.; Hambro, E.; Azhar, F.; et al. LLaMA: Open and Efficient Foundation Language Models. arXiv 2023, arXiv:2302.13971. [Google Scholar] [CrossRef]
- Ding, N.; Qin, Y.; Yang, G.; Wei, F.; Yang, Z.; Su, Y.; Hu, S.; Chen, Y.; Chan, C.-M.; Chen, W.; et al. Parameter-Efficient Fine-Tuning of Large-Scale Pre-Trained Language Models. Nat. Mach. Intell. 2023, 5, 220–235. [Google Scholar] [CrossRef]
- Liu, X.; Zheng, Y.; Du, Z.; Ding, M.; Qian, Y.; Yang, Z.; Tang, J. GPT Understands, Too. arXiv 2023, arXiv:2103.10385. [Google Scholar] [CrossRef]
- Li, X.L.; Liang, P. Prefix-Tuning: Optimizing Continuous Prompts for Generation. In Proceedings of the 59th Annual Meeting of the Association for Computational Linguistics and the 11th International Joint Conference on Natural Language Processing, Online, 1–6 August 2021; Association for Computational Linguistics: Kerrville, TX, USA, 2021; Volume 1, pp. 4582–4597. [Google Scholar]
- Houlsby, N.; Giurgiu, A.; Jastrzebski, S.; Morrone, B.; de Laroussilhe, Q.; Gesmundo, A.; Attariyan, M.; Gelly, S. Parameter-Efficient Transfer Learning for NLP. arXiv 2019, arXiv:1902.00751. [Google Scholar] [CrossRef]
- Hu, E.J.; Shen, Y.; Wallis, P.; Allen-Zhu, Z.; Li, Y.; Wang, S.; Wang, L.; Chen, W. LoRA: Low-Rank Adaptation of Large Language Models. arXiv 2021, arXiv:2106.09685. [Google Scholar] [CrossRef]
- Huang, C.; Liu, Q.; Lin, B.Y.; Pang, T.; Du, C.; Lin, M. LoraHub: Efficient Cross-Task Generalization via Dynamic LoRA Composition. arXiv 2023, arXiv:2307.13269. [Google Scholar] [CrossRef]
- Ren, M.; Cao, B.; Lin, H.; Liu, C.; Han, X.; Zeng, K.; Wan, G.; Cai, X.; Sun, L. Learning or Self-Aligning? Rethinking Instruction Fine-Tuning. arXiv 2024, arXiv:2402.18243. [Google Scholar] [CrossRef]
- Wei, J.; Tay, Y.; Bommasani, R.; Raffel, C.; Zoph, B.; Borgeaud, S.; Yogatama, D.; Bosma, M.; Zhou, D.; Metzler, D.; et al. Emergent Abilities of Large Language Models. arXiv 2022, arXiv:2206.07682. [Google Scholar] [CrossRef]
- Kaplan, J.; McCandlish, S.; Henighan, T.; Brown, T.B.; Chess, B.; Child, R.; Gray, S.; Radford, A.; Wu, J.; Amodei, D. Scaling Laws for Neural Language Models. arXiv 2020, arXiv:2001.08361. [Google Scholar] [CrossRef]
- Min, S.; Lyu, X.; Holtzman, A.; Artetxe, M.; Lewis, M.; Hajishirzi, H.; Zettlemoyer, L. Rethinking the Role of Demonstrations: What Makes In-Context Learning Work? arXiv 2022, arXiv:2202.12837. [Google Scholar] [CrossRef]
- Akyürek, E.; Schuurmans, D.; Andreas, J.; Ma, T.; Zhou, D. What Learning Algorithm Is In-Context Learning? Investigations with Linear Models. arXiv 2023, arXiv:2211.15661. [Google Scholar] [CrossRef]
- Dai, D.; Sun, Y.; Dong, L.; Hao, Y.; Ma, S.; Sui, Z.; Wei, F. Why Can GPT Learn In-Context? Language Models Implicitly Perform Gradient Descent as Meta-Optimizers. arXiv 2023, arXiv:2212.10559. [Google Scholar] [CrossRef]
- Kim, H.J.; Cho, H.; Kim, J.; Kim, T.; Yoo, K.M.; Lee, S. Self-Generated In-Context Learning: Leveraging Auto-Regressive Language Models as a Demonstration Generator. arXiv 2022, arXiv:2206.08082. [Google Scholar] [CrossRef]
- Mishra, S.; Khashabi, D.; Baral, C.; Hajishirzi, H. Cross-Task Generalization via Natural Language Crowdsourcing Instructions. arXiv 2022, arXiv:2104.08773. [Google Scholar] [CrossRef]
- Wang, Y.; Kordi, Y.; Mishra, S.; Liu, A.; Smith, N.A.; Khashabi, D.; Hajishirzi, H. Self-Instruct: Aligning Language Models with Self-Generated Instructions. arXiv 2023, arXiv:2212.10560. [Google Scholar] [CrossRef]
- Wei, J.; Wang, X.; Schuurmans, D.; Bosma, M.; Ichter, B.; Xia, F.; Chi, E.; Le, Q.; Zhou, D. Chain-of-Thought Prompting Elicits Reasoning in Large Language Models. arXiv 2023, arXiv:2201.11903. [Google Scholar] [CrossRef]
- Chu, Z.; Chen, J.; Chen, Q.; Yu, W.; He, T.; Wang, H.; Peng, W.; Liu, M.; Qin, B.; Liu, T. Navigate through Enigmatic Labyrinth A Survey of Chain of Thought Reasoning: Advances, Frontiers and Future. arXiv 2024, arXiv:2309.15402. [Google Scholar] [CrossRef]
- Zhang, Z.; Zhang, A.; Li, M.; Smola, A. Automatic Chain of Thought Prompting in Large Language Models. arXiv 2022, arXiv:2210.03493. [Google Scholar] [CrossRef]
- Fu, Y.; Peng, H.; Sabharwal, A.; Clark, P.; Khot, T. Complexity-Based Prompting for Multi-Step Reasoning. arXiv 2023, arXiv:2210.00720. [Google Scholar] [CrossRef]
- Li, J.; Li, G.; Li, Y.; Jin, Z. Structured Chain-of-Thought Prompting for Code Generation. arXiv 2023, arXiv:2305.06599. [Google Scholar] [CrossRef]
- Xi, Z.; Jin, S.; Zhou, Y.; Zheng, R.; Gao, S.; Gui, T.; Zhang, Q.; Huang, X. Self-Polish: Enhance Reasoning in Large Language Models via Problem Refinement. arXiv 2024, arXiv:2305.14497. [Google Scholar] [CrossRef]
- Lecun, Y.; Bottou, L.; Bengio, Y.; Haffner, P. Gradient-Based Learning Applied to Document Recognition. Proc. IEEE 1998, 86, 2278–2324. [Google Scholar] [CrossRef]
- Krizhevsky, A.; Sutskever, I.; Hinton, G.E. ImageNet Classification with Deep Convolutional Neural Networks. Commun. ACM 2017, 60, 84–90. [Google Scholar] [CrossRef]
- Simonyan, K.; Zisserman, A. Very Deep Convolutional Networks for Large-Scale Image Recognition. arXiv 2015, arXiv:1409.1556. [Google Scholar] [CrossRef]
- Szegedy, C.; Liu, W.; Jia, Y.; Sermanet, P.; Reed, S.; Anguelov, D.; Erhan, D.; Vanhoucke, V.; Rabinovich, A. Going Deeper with Convolutions. In Proceedings of the 2015 IEEE Conference on Computer Vision and Pattern Recognition (CVPR), Boston, MA, USA, 7–12 June 2015; IEEE: New York, NY, USA, 2015; pp. 1–9. [Google Scholar]
- Deng, J.; Dong, W.; Socher, R.; Li, L.-J.; Li, K.; Li, F.-F. ImageNet: A Large-Scale Hierarchical Image Database. In Proceedings of the CVPR: 2009 IEEE Conference on Computer Vision and Pattern Recognition, Miami, FL, USA, 20–25 June 2009; IEEE: New York, NY, USA, 2009; Volumes 1–4, pp. 248–255. [Google Scholar]
- Su, W.; Zhu, X.; Cao, Y.; Li, B.; Lu, L.; Wei, F.; Dai, J. VL-BERT: Pre-Training of Generic Visual-Linguistic Representations. In Proceedings of the International Conference on Learning Representations. arXiv 2020, arXiv:1908.08530. [Google Scholar] [CrossRef]
- Chen, Y.C.; Li, L.; Yu, L.; El Kholy, A.; Ahmed, F.; Gan, Z.; Cheng, Y.; Liu, J. UNITER: UNiversal Image—TExt Representation Learning; Springer International Publishing: Berlin/Heidelberg, Germany, 2020; pp. 104–120. [Google Scholar]
- Huang, Z.; Zeng, Z.; Liu, B.; Fu, D.; Fu, J. Pixel-BERT: Aligning Image Pixels with Text by Deep Multi-Modal Transformers. arXiv 2020, arXiv:2004.00849. [Google Scholar] [CrossRef]
- He, K.; Chen, X.; Xie, S.; Li, Y.; Dollar, P.; Girshick, R. Masked Autoencoders Are Scalable Vision Learners. In Proceedings of the 2022 IEEE/CVF Conference on Computer Vision and Pattern Recognition (CVPR 2022), New Orleans, LA, USA, 18–24 June 2022; IEEE Computer Society: Washington, DC, USA, 2022; pp. 15979–15988. [Google Scholar]
- Bao, H.; Dong, L.; Piao, S.; Wei, F. BEiT: BERT Pre-Training of Image Transformers. arXiv 2022, arXiv:2106.08254. [Google Scholar] [CrossRef]
- Radford, A.; Kim, J.W.; Hallacy, C.; Ramesh, A.; Goh, G.; Agarwal, S.; Sastry, G.; Askell, A.; Mishkin, P.; Clark, J.; et al. Learning Transferable Visual Models from Natural Language Supervision. In Proceedings of the International Conference on Machine Learning, Virtual, 18–24 July 2021; Meila, M., Zhang, T., Eds.; Journal Machine Learning Research: San Diego, CA, USA, 2021; Volume 139. [Google Scholar]
- Li, J.; Li, D.; Savarese, S.; Hoi, S. BLIP-2: Bootstrapping Language-Image Pre-Training with Frozen Image Encoders and Large Language Models. arXiv 2023, arXiv:2301.12597. [Google Scholar] [CrossRef]
- Alayrac, J.-B.; Donahue, J.; Luc, P.; Miech, A.; Barr, I.; Hasson, Y.; Lenc, K.; Mensch, A.; Millican, K.; Reynolds, M.; et al. Flamingo: A Visual Language Model for Few-Shot Learning. In Proceedings of the Advances in Neural Information Processing Systems 35 (NEURIPS 2022), New Orleans, LA, USA, 28 November–9 December 2022; Koyejo, S., Mohamed, S., Agarwal, A., Belgrave, D., Cho, K., Oh, A., Eds.; Neural Information Processing Systems (NIPS): San Diego, CA, USA, 2022. [Google Scholar]
- Liu, H.; Li, C.; Li, Y.; Lee, Y.J. Improved Baselines with Visual Instruction Tuning. arXiv 2024, arXiv:2310.03744. [Google Scholar] [CrossRef]
- Team, G.; Georgiev, P.; Lei, V.I.; Burnell, R.; Bai, L.; Gulati, A.; Tanzer, G.; Vincent, D.; Pan, Z.; Wang, S.; et al. Gemini 1.5: Unlocking Multimodal Understanding across Millions of Tokens of Context. arXiv 2024, arXiv:2403.05530. [Google Scholar] [CrossRef]
- Gupta, V.; Choudhary, D.; Tang, P.; Wei, X.; Wang, X.; Huang, Y.; Kejariwal, A.; Ramchandran, K.; Mahoney, M.W. Training Recommender Systems at Scale: Communication-Efficient Model and Data Parallelism. In Proceedings of the KDD ’21: Proceedings of the 27th ACM SIGKDD Conference on Knowledge Discovery & Data Mining, Singapore, 14–18 August 2021; Association for Computing Machinery: New York, NY, USA, 2021; pp. 2928–2936. [Google Scholar]
- Feng, Y. The Performance Analysis of Model Parallelism in Deep Residual Network. In Proceedings of the Third International Conference on Intelligent Computing and Human-Computer Interaction (ICHCI 2022), Guangzhou, China, 12–14 August 2023; Subramanian, K., Ed.; SPIE: Guangzhou, China, 2023; p. 86. [Google Scholar]
- Narayanan, D.; Shoeybi, M.; Casper, J.; LeGresley, P.; Patwary, M.; Korthikanti, V.A.; Vainbrand, D.; Kashinkunti, P.; Bernauer, J.; Catanzaro, B.; et al. Efficient Large-Scale Language Model Training on GPU Clusters Using Megatron-LM. arXiv 2021, arXiv:2104.04473. [Google Scholar] [CrossRef]
- Rasley, J.; Rajbhandari, S.; Ruwase, O.; He, Y. DeepSpeed: System Optimizations Enable Training Deep Learning Models with Over 100 Billion Parameters. In Proceedings of the KDD ’20: Proceedings of the 26th ACM SIGKDD International Conference on Knowledge Discovery & Data Mining, Virtual, 6–10 July 2020; Association for Computing Machinery: New York, NY, USA, 2020; pp. 3505–3506. [Google Scholar]
- Wang, W.; Ghobadi, M.; Shakeri, K.; Zhang, Y.; Hasani, N. Rail-Only: A Low-Cost High-Performance Network for Training LLMs with Trillion Parameters. arXiv 2024, arXiv:2307.12169. [Google Scholar] [CrossRef]
- Shoeybi, M.; Patwary, M.; Puri, R.; Legresley, P.; Casper, J.; Catanzaro, B. Megatron-LM: Training Multi-Billion Parameter Language Models Using GPU Model Parallelism. arXiv 2019, arXiv:1909.08053. [Google Scholar] [CrossRef]
- Wang, G.; Qin, H.; Jacobs, S.A.; Holmes, C.; Rajbhandari, S.; Ruwase, O.; Yan, F.; Yang, L.; He, Y. ZeRO++: Extremely Efficient Collective Communication for Giant Model Training. arXiv 2023, arXiv:2306.10209. [Google Scholar] [CrossRef]
- Jiang, Z.; Lin, H.; Zhong, Y.; Huang, Q.; Chen, Y.; Zhang, Z.; Peng, Y.; Li, X.; Xie, C.; Nong, S.; et al. MegaScale: Scaling Large Language Model Training to More Than 10,000 GPUs. arXiv 2024, arXiv:2402.15627. [Google Scholar] [CrossRef]
- Wang, S.; Li, B.Z.; Khabsa, M.; Fang, H.; Ma, H. Linformer: Self-Attention with Linear Complexity. arXiv 2020, arXiv:2006.04768. [Google Scholar] [CrossRef]
- Liu, Z.; Lin, Y.; Cao, Y.; Hu, H.; Wei, Y.; Zhang, Z.; Lin, S.; Guo, B. Swin Transformer: Hierarchical Vision Transformer Using Shifted Windows. arXiv 2021, arXiv:2103.14030. [Google Scholar] [CrossRef]
- Du, N.; Huang, Y.; Dai, A.M.; Tong, S.; Lepikhin, D.; Xu, Y.; Krikun, M.; Zhou, Y.; Yu, A.W.; Firat, O.; et al. GLaM: Efficient Scaling of Language Models with Mixture-of-Experts. In Proceedings of the International Conference on Machine Learning, Baltimore, MD, USA, 17–23 July 2022; Journal Machine Learning Research: San Diego, CA, USA, 2022; Volume 162. [Google Scholar]
- Fedus, W.; Zoph, B.; Shazeer, N. Switch Transformers: Scaling to Trillion Parameter Models with Simple and Efficient Sparsity. J. Mach. Learn. Res. 2022, 23, 1–39. [Google Scholar]
- Shazeer, N. GLU Variants Improve Transformer. arXiv 2020, arXiv:2002.05202. [Google Scholar] [CrossRef]
- Su, J.; Ahmed, M.; Lu, Y.; Pan, S.; Bo, W.; Liu, Y. RoFormer: Enhanced Transformer with Rotary Position Embedding. Neurocomputing 2024, 568, 127063. [Google Scholar] [CrossRef]
- Touvron, H.; Martin, L.; Stone, K.; Albert, P.; Almahairi, A.; Babaei, Y.; Bashlykov, N.; Batra, S.; Bhargava, P.; Bhosale, S.; et al. Llama 2: Open Foundation and Fine-Tuned Chat Models. arXiv 2023, arXiv:2307.09288. [Google Scholar]
- Huang, W.; Zheng, X.; Ma, X.; Qin, H.; Lv, C.; Chen, H.; Luo, J.; Qi, X.; Liu, X.; Magno, M. An Empirical Study of LLaMA3 Quantization: From LLMs to MLLMs. arXiv 2024, arXiv:2404.14047. [Google Scholar]
- Lin, T.; Wang, Y.; Liu, X.; Qiu, X. A Survey of Transformers. AI Open 2022, 3, 111–132. [Google Scholar] [CrossRef]
- Beltagy, I.; Peters, M.E.; Cohan, A. Longformer: The Long-Document Transformer. arXiv 2020, arXiv:2004.05150. [Google Scholar]
- Zaheer, M.; Guruganesh, G.; Dubey, A.; Ainslie, J.; Alberti, C.; Ontanon, S.; Pham, P.; Ravula, A.; Wang, Q.; Yang, L.; et al. Big Bird: Transformers for Longer Sequences. In Proceedings of the NIPS’20: Proceedings of the 34th International Conference on Neural Information Processing Systems, New Orleans, LA, USA, 10–16 December 2020; Volume 33, pp. 17283–17297. [Google Scholar]
- Ainslie, J.; Ontanon, S.; Alberti, C.; Cvicek, V.; Fisher, Z.; Pham, P.; Ravula, A.; Sanghai, S.; Wang, Q.; Yang, L. ETC: Encoding Long and Structured Inputs in Transformers. In Proceedings of the 2020 Conference on Empirical Methods in Natural Language Processing (EMNLP), Online, 16–20 November 2020; Association for Computational Linguistics: Stroudsburg, France, 2020; pp. 268–284. [Google Scholar]
- Oord, A.v.d.; Li, Y.; Vinyals, O. Representation Learning with Contrastive Predictive Coding. arXiv 2019, arXiv:1807.03748. [Google Scholar]
- Roy, A.; Saffar, M.; Vaswani, A.; Grangier, D. Efficient Content-Based Sparse Attention with Routing Transformers. Trans. Assoc. Comput. Linguist. 2021, 9, 53–68. [Google Scholar] [CrossRef]
- Kitaev, N.; Kaiser, Ł.; Levskaya, A. Reformer: The Efficient Transformer. arXiv 2020, arXiv:2001.04451. [Google Scholar]
- Dao, T.; Fu, D.Y.; Ermon, S.; Rudra, A.; Re, C. Flashattention: Fast and Memory-Efficient Exact Attention with IO-Awareness. In Proceedings of the Advances in Neural Information Processing Systems 35 (NEURIPS 2022), New Orleans, LA, USA, 28 November–9 December 2022; Koyejo, S., Mohamed, S., Agarwal, A., Belgrave, D., Cho, K., Oh, A., Eds.; Neural Information Processing Systems (NIPS): San Diego, CA, USA, 2022. [Google Scholar]
- Le-Khac, P.H.; Healy, G.; Smeaton, A.F. Contrastive Representation Learning: A Framework and Review. IEEE Access 2020, 8, 193907–193934. [Google Scholar] [CrossRef]
- Chen, T.; Kornblith, S.; Norouzi, M.; Hinton, G. A Simple Framework for Contrastive Learning of Visual Representations. In Proceedings of the International Conference on Machine Learning, Virtual, 13–18 July 2020; Daume, H., Singh, A., Eds.; Journal Machine Learning Research: San Diego, CA, USA, 2020; Volume 119. [Google Scholar]
- Gao, T.; Yao, X.; Chen, D. SimCSE: Simple Contrastive Learning of Sentence Embeddings. In Proceedings of the 2021 Conference on Empirical Methods in Natural Language Processing (EMNLP 2021), Punta Cana, Dominican Republic, 7–11 November 2021; Association for Computational Linguistics: Stroudsburg, France, 2021; pp. 6894–6910. [Google Scholar]
- Yan, Y.; Li, R.; Wang, S.; Zhang, F.; Wu, W.; Xu, W. ConSERT: A Contrastive Framework for Self-Supervised Sentence Representation Transfer. In Proceedings of the 59th Annual Meeting of the Association for Computational Linguistics and the 11th International Joint Conference on Natural Language Processing (ACL—IJCNLP 2021); Assoc Computational Linguistics: Stroudsburg, 2021; Volume 1, pp. 5065–5075. [Google Scholar]
- Su, Y.; Lan, T.; Wang, Y.; Yogatama, D.; Kong, L.; Collier, N. A Contrastive Framework for Neural Text Generation. In Proceedings of the Advances in Neural Information Processing Systems 35 (NEURIPS 2022), New Orleans, LA, USA, 28 November–9 December 2022; Koyejo, S., Mohamed, S., Agarwal, A., Belgrave, D., Cho, K., Oh, A., Eds.; Neural Information Processing Systems (NIPS): San Diego, CA, USA, 2022. [Google Scholar]
- Chuang, Y.-S.; Xie, Y.; Luo, H.; Kim, Y.; Glass, J.; He, P. DoLa: Decoding by Contrasting Layers Improves Factuality in Large Language Models. arXiv 2024, arXiv:2309.03883. [Google Scholar]
- Ji, S.; Pan, S.; Cambria, E.; Marttinen, P.; Yu, P.S. A Survey on Knowledge Graphs: Representation, Acquisition, and Applications. IEEE Trans. Neural Netw. Learn. Syst. 2022, 33, 494–514. [Google Scholar] [CrossRef] [PubMed]
- Zhang, Z.; Han, X.; Liu, Z.; Jiang, X.; Sun, M.; Liu, Q. ERNIE: Enhanced Language Representation with Informative Entities. arXiv 2019, arXiv:1905.07129. [Google Scholar]
- Sun, T.; Shao, Y.; Qiu, X.; Guo, Q.; Hu, Y.; Huang, X.; Zhang, Z. CoLAKE: Contextualized Language and Knowledge Embedding. In Proceedings of the 28th International Conference on Computational Linguistics, Barcelona, Spain, 8–13 December 2020; International Committee on Computational Linguistics: Barcelona, Spain, 2020; pp. 3660–3670. [Google Scholar]
- Wang, X.; Gao, T.; Zhu, Z.; Zhang, Z.; Liu, Z.; Li, J.; Tang, J. KEPLER: A Unified Model for Knowledge Embedding and Pre-Trained Language Representation. Trans. Assoc. Comput. Linguist. 2021, 9, 176–194. [Google Scholar] [CrossRef]
- Dong, L.; Yang, N.; Wang, W.; Wei, F.; Liu, X.; Wang, Y.; Gao, J.; Zhou, M.; Hon, H.-W. Unified Language Model Pre-Training for Natural Language Understanding and Generation. Adv. Neural Inf. Process. Syst. 2019, 32, 13042–13054. [Google Scholar] [CrossRef]
- Liu, Y.; Wan, Y.; He, L.; Peng, H.; Yu, P.S. KG-BART: Knowledge Graph-Augmented BART for Generative Commonsense Reasoning. In Proceedings of the Thirty-Fifth AAAI Conference on Artificial Intelligence, Thirty-Third Conference on Innovative Applications of Artificial Intelligence and the Eleventh Symposium on Educational Advances in Artificial Intelligence, Virtual, 2–9 February 2021; Association for Advancement Artificial Intelligence: Santa Clara, CA, USA, 2021; Volume 35, pp. 6418–6425. [Google Scholar]
- Lewis, P.; Perez, E.; Piktus, A.; Petroni, F.; Karpukhin, V.; Goyal, N.; Kuttler, H.; Lewis, M.; Yih, W.; Rocktaschel, T.; et al. Retrieval-Augmented Generation for Knowledge-Intensive NLP Tasks. In Proceedings of the Advances in Neural Information Processing Systems 33, NEURIPS 2020, Virtual, 6–12 December 2020; Larochelle, H., Ranzato, M., Hadsell, R., Balcan, M.F., Lin, H., Eds.; Neural Information Processing Systems (NIPS): San Diego, CA, USA, 2020. [Google Scholar]
- Zhong, Z.; Lei, T.; Chen, D. Training Language Models with Memory Augmentation. In Proceedings of the 2022 Conference on Empirical Methods in Natural Language Processing, Abu Dhabi, United Arab Emirates, 7–11 December 2022; Association for Computational Linguistics: Abu Dhabi, United Arab Emirates, 2022; pp. 5657–5673. [Google Scholar]
- Sun, J.; Xu, C.; Tang, L.; Wang, S.; Lin, C.; Gong, Y.; Ni, L.M.; Shum, H.-Y.; Guo, J. Think-on-Graph: Deep and Responsible Reasoning of Large Language Model on Knowledge Graph. arXiv 2024, arXiv:2307.07697. [Google Scholar]
- Wang, X.; Yang, Q.; Qiu, Y.; Liang, J.; He, Q.; Gu, Z.; Xiao, Y.; Wang, W. KnowledGPT: Enhancing Large Language Models with Retrieval and Storage Access on Knowledge Bases. arXiv 2023, arXiv:2308.11761. [Google Scholar]
- Baek, J.; Aji, A.F.; Saffari, A. Knowledge-Augmented Language Model Prompting for Zero-Shot Knowledge Graph Question Answering. arXiv 2023, arXiv:2306.04136. [Google Scholar]
- Shuster, K.; Poff, S.; Chen, M.; Kiela, D.; Weston, J. Retrieval Augmentation Reduces Hallucination in Conversation. arXiv 2021, arXiv:2104.07567. [Google Scholar]
- Peng, W.; Li, G.; Jiang, Y.; Wang, Z.; Ou, D.; Zeng, X.; Xu, D.; Xu, T.; Chen, E. Large Language Model Based Long-Tail Query Rewriting in Taobao Search. arXiv 2024, arXiv:2311.03758. [Google Scholar] [CrossRef]
- Balaguer, A.; Benara, V.; Cunha, R.L.d.F.; Filho, R.d.M.E.; Hendry, T.; Holstein, D.; Marsman, J.; Mecklenburg, N.; Malvar, S.; Nunes, L.O.; et al. RAG vs Fine-Tuning: Pipelines, Tradeoffs, and a Case Study on Agriculture. arXiv 2024, arXiv:2401.08406. [Google Scholar]
- Soudani, H.; Kanoulas, E.; Hasibi, F. Fine Tuning vs. Retrieval Augmented Generation for Less Popular Knowledge. In Proceedings of the 2024 Annual International ACM SIGIR Conference on Research and Development in Information Retrieval in the Asia Pacific Region, Washington DC, USA, 14–18 July 2024. [Google Scholar]
- Asai, A.; Wu, Z.; Wang, Y.; Sil, A.; Hajishirzi, H. Self-RAG: Learning to Retrieve, Generate, and Critique through Self-Reflection. arXiv 2023, arXiv:2310.11511. [Google Scholar]
- Zhang, T.; Patil, S.G.; Jain, N.; Shen, S.; Zaharia, M.; Stoica, I.; Gonzalez, J.E. RAFT: Adapting Language Model to Domain Specific RAG. arXiv 2024, arXiv:2403.10131. [Google Scholar]
- Yan, S.-Q.; Gu, J.-C.; Zhu, Y.; Ling, Z.-H. Corrective Retrieval Augmented Generation. arXiv 2024, arXiv:2401.15884. [Google Scholar]
- Yu, W.; Iter, D.; Wang, S.; Xu, Y.; Ju, M.; Sanyal, S.; Zhu, C.; Zeng, M.; Jiang, M. Generate Rather than Retrieve: Large Language Models Are Strong Context Generators. arXiv 2023, arXiv:2209.10063. [Google Scholar]
- Cheng, X.; Luo, D.; Chen, X.; Liu, L.; Zhao, D.; Yan, R. Lift Yourself Up: Retrieval-Augmented Text Generation with Self-Memory. In Proceedings of the Advances in Neural Information Processing Systems 36 (NEURIPS 2023), New Orleans, LA, USA, 28 November–9 December 2022; Oh, A., Neumann, T., Globerson, A., Saenko, K., Hardt, M., Levine, S., Eds.; Neural Information Processing Systems (NIPS): San Diego, CA, USA, 2023. [Google Scholar]
- Zhang, Z.; Zhang, X.; Ren, Y.; Shi, S.; Han, M.; Wu, Y.; Lai, R.; Cao, Z. IAG: Induction-Augmented Generation Framework for Answering Reasoning Questions. In Proceedings of the 2023 Conference on Empirical Methods in Natural Language Processing, Singapore, 6–10 December 2023; Association for Computational Linguistics: Singapore, 2023; pp. 1–14. [Google Scholar]
- Kang, M.; Kwak, J.M.; Baek, J.; Hwang, S.J. Knowledge Graph-Augmented Language Models for Knowledge-Grounded Dialogue Generation. arXiv 2023, arXiv:2305.18846. [Google Scholar]
- Holtzman, A.; Buys, J.; Du, L.; Forbes, M.; Choi, Y. The Curious Case of Neural Text Degeneration. arXiv 2020, arXiv:1904.09751. [Google Scholar]
- Lee, N.; Ping, W.; Xu, P.; Patwary, M.; Fung, P.; Shoeybi, M.; Catanzaro, B. Factuality Enhanced Language Models for Open-Ended Text Generation. In Proceedings of the Advances in Neural Information Processing Systems 35 (NEURIPS 2022), New Orleans, LA, USA, 28 November–9 December 2022; Koyejo, S., Mohamed, S., Agarwal, A., Belgrave, D., Cho, K., Oh, A., Eds.; Neural Information Processing Systems (NIPS): San Diego, CA, USA, 2022. [Google Scholar]
- Li, X.L.; Holtzman, A.; Fried, D.; Liang, P.; Eisner, J.; Hashimoto, T.; Zettlemoyer, L.; Lewis, M. Contrastive Decoding: Open-Ended Text Generation as Optimization. In Proceedings of the 61st Annual Meeting of the Association for Computational Linguistics (Volume 1: Long Papers), Toronto, ON, Canada, 9–14 July 2023; Association for Computational Linguistics: Toronto, ON, Canada, 2023; pp. 12286–12312. [Google Scholar]
- Goyal, S.; Ji, Z.; Rawat, A.S.; Menon, A.K.; Kumar, S.; Nagarajan, V. Think before You Speak: Training Language Models with Pause Tokens. arXiv 2024, arXiv:2310.02226. [Google Scholar]
- Burke, R. Hybrid Recommender Systems: Survey and Experiments. USER Model. USER-Adapt. Interact. 2002, 12, 331–370. [Google Scholar] [CrossRef]
- Hou, Y.; Mu, S.; Zhao, W.X.; Li, Y.; Ding, B.; Wen, J.-R. Towards Universal Sequence Representation Learning for Recommender Systems. In Proceedings of the 28th ACM SIGKDD Conference on Knowledge Discovery and Data Mining, Washington, DC, USA, 14–18 August 2022. [Google Scholar]
- Hou, Y.; Zhang, J.; Lin, Z.; Lu, H.; Xie, R.; McAuley, J.; Zhao, W.X. Large Language Models Are Zero-Shot Rankers for Recommender Systems. In Proceedings of the European Conference on Information Retrieval, Glasgow, UK, 24–28 March 2024; Springer Nature: Cham, Switzerland, 2024. [Google Scholar]
- Harte, J.; Zorgdrager, W.; Louridas, P.; Katsifodimos, A.; Jannach, D.; Fragkoulis, M. Leveraging Large Language Models for Sequential Recommendation. In Proceedings of the 17th ACM Conference on Recommender Systems, Singapore, 18–22 September 2023; Association for Computing Machinery: New York, NY, USA, 2023; pp. 1096–1102. [Google Scholar]
- He, Z.; Xie, Z.; Jha, R.; Steck, H.; Liang, D.; Feng, Y.; Majumder, B.P.; Kallus, N.; Mcauley, J. Large Language Models as Zero-Shot Conversational Recommenders. In Proceedings of the 32nd ACM International Conference on Information and Knowledge Management, Birmingham, UK, 21–25 October 2023; ACM: Birmingham UK, 2023; pp. 720–730. [Google Scholar]
- Chu, Z.; Hao, H.; Ouyang, X.; Wang, S.; Wang, Y.; Shen, Y.; Gu, J.; Cui, Q.; Li, L.; Xue, S.; et al. Leveraging Large Language Models for Pre-Trained Recommender Systems. arXiv 2023, arXiv:2308.10837. [Google Scholar]
- Pternea, M.; Singh, P.; Chakraborty, A.; Oruganti, Y.; Milletari, M.; Bapat, S.; Jiang, K. The RL/LLM Taxonomy Tree: Reviewing Synergies Between Reinforcement Learning and Large Language Models. arXiv 2024, arXiv:2402.01874. [Google Scholar] [CrossRef]
- Schulman, J.; Wolski, F.; Dhariwal, P.; Radford, A.; Klimov, O. Proximal Policy Optimization Algorithms. arXiv 2017, arXiv:1707.06347. [Google Scholar]
- Rafailov, R.; Sharma, A.; Mitchell, E.; Ermon, S.; Manning, C.D.; Finn, C. Direct Preference Optimization: Your Language Model Is Secretly a Reward Model. In Proceedings of the Advances in Neural Information Processing Systems 36 (NEURIPS 2023), New Orleans, LA, USA, 10–16 December 2023; Oh, A., Neumann, T., Globerson, A., Saenko, K., Hardt, M., Levine, S., Eds.; Neural Information Processing Systems (NIPS): San Diego, CA, USA, 2023. [Google Scholar]
- Yuan, Z.; Yuan, H.; Tan, C.; Wang, W.; Huang, S.; Huang, F. RRHF: Rank Responses to Align Language Models with Human Feedback without Tears. arXiv 2023, arXiv:2304.05302. [Google Scholar]
- Wu, Z.; Hu, Y.; Shi, W.; Dziri, N.; Suhr, A.; Ammanabrolu, P.; Smith, N.A.; Ostendorf, M.; Hajishirzi, H. Fine-Grained Human Feedback Gives Better Rewards for Language Model Training. In Proceedings of the Advances in Neural Information Processing Systems 36 (NEURIPS 2023), New Orleans, LA, USA, 10–16 December 2023; Oh, A., Neumann, T., Globerson, A., Saenko, K., Hardt, M., Levine, S., Eds.; Neural Information Processing Systems (NIPS): San Diego, CA, USA, 2023. [Google Scholar]
- Wang, P.; Li, L.; Chen, L.; Song, F.; Lin, B.; Cao, Y.; Liu, T.; Sui, Z. Making Large Language Models Better Reasoners with Alignment. arXiv 2023, arXiv:2309.02144. [Google Scholar]
- Song, F.; Yu, B.; Li, M.; Yu, H.; Huang, F.; Li, Y.; Wang, H. Preference Ranking Optimization for Human Alignment. In Proceedings of the Thirty-Eighth AAAI Conference on Artificial Intelligence, Vancouver, BC, Canada, 20–27 February 2024; Wooldridge, M., Dy, J., Natarajan, S., Eds.; Association for Advancement Artificial Intelligence: Santa Clara, CA, USA, 2024; Volume 38, pp. 18990–18998. [Google Scholar]
- Pang, J.-C.; Yang, X.-Y.; Yang, S.-H.; Yu, Y. Natural Language-Conditioned Reinforcement Learning with Inside-out Task Language Development and Translation. arXiv 2023, arXiv:2302.09368. [Google Scholar]
- Chu, K.; Zhao, X.; Weber, C.; Li, M.; Wermter, S. Accelerating Reinforcement Learning of Robotic Manipulations via Feedback from Large Language Models. arXiv 2023, arXiv:2311.02379. [Google Scholar]
- Kwon, M.; Xie, S.M.; Bullard, K.; Sadigh, D. Reward Design with Language Models. arXiv 2023, arXiv:2303.00001. [Google Scholar]
- Li, S.; Puig, X.; Paxton, C.; Du, Y.; Wang, C.; Fan, L.; Chen, T.; Huang, D.-A.; Akyurek, E.; Anandkumar, A.; et al. Pre-Trained Language Models for Interactive Decision-Making. In Proceedings of the Advances in Neural Information Processing Systems 35 (NEURIPS 2022), New Orleans, LA, USA, 28 November–9 December 2022; Koyejo, S., Mohamed, S., Agarwal, A., Belgrave, D., Cho, K., Oh, A., Eds.; Neural Information Processing Systems (NIPS): San Diego, CA, USA, 2022. [Google Scholar]
- Yao, S.; Rao, R.; Hausknecht, M.; Narasimhan, K. Keep CALM and Explore: Language Models for Action Generation in Text-Based Games. arXiv 2020, arXiv:2010.02903. [Google Scholar]
- Wang, X.; Chen, G.; Qian, G.; Gao, P.; Wei, X.-Y.; Wang, Y.; Tian, Y.; Gao, W. Large-Scale Multi-Modal Pre-Trained Models: A Comprehensive Survey. Mach. Intell. Res. 2023, 20, 447–482. [Google Scholar] [CrossRef]
- Yin, S.; Fu, C.; Zhao, S.; Li, K.; Sun, X.; Xu, T.; Chen, E. A Survey on Multimodal Large Language Models. Natl. Sci. Rev. 2024, 11, nwae403. [Google Scholar] [CrossRef] [PubMed]
- Zhang, D.; Yu, Y.; Dong, J.; Li, C.; Su, D.; Chu, C.; Yu, D. MM-LLMs: Recent Advances in MultiModal Large Language Models. arXiv 2024, arXiv:2401.13601. [Google Scholar]
- Xu, P.; Zhu, X.; Clifton, D.A. Multimodal Learning with Transformers: A Survey. IEEE Trans. Pattern Anal. Mach. Intell. 2023, 45, 12113–12132. [Google Scholar] [CrossRef]
- Li, C.; Gan, Z.; Yang, Z.; Yang, J.; Li, L.; Wang, L.; Gao, J. Multimodal Foundation Models: From Specialists to General-Purpose Assistants. Found. Trends® Comput. Graph. Vis. 2023, 16, 1–214. [Google Scholar]
- Li, X.; Yin, X.; Li, C.; Zhang, P.; Hu, X.; Zhang, L.; Wang, L.; Hu, H.; Dong, L.; Wei, F.; et al. Oscar: Object-Semantics Aligned Pre-Training for Vision-Language Tasks; Springer International Publishing Ag: Glasgow, UK, 2020; pp. 121–137. [Google Scholar]
- Kim, W.; Son, B.; Kim, I. ViLT: Vision-and-Language Transformer Without Convolution or Region Supervision. In Proceedings of the International Conference on Machine Learning, Virtual, 18–24 July 2021; Meila, M., Zhang, T., Eds.; Journal Machine Learning Research: San Diego, CA, USA, 2021; Volume 139. [Google Scholar]
- Li, J.; Selvaraju, R.R.; Gotmare, A.D.; Joty, S.; Xiong, C.; Hoi, S.C.H. Align before Fuse: Vision and Language Representation Learning with Momentum Distillation. In Proceedings of the Advances in Neural Information Processing Systems 34 (NEURIPS 2021), Online, 6–14 December 2021; Ranzato, M., Beygelzimer, A., Dauphin, Y., Liang, P.S., Vaughan, J.W., Eds.; Neural Information Processing Systems (NIPS): San Diego, CA, USA, 2021; Volume 34. [Google Scholar]
- Bao, H.; Wang, W.; Dong, L.; Liu, Q.; Mohammed, O.K.; Aggarwal, K.; Som, S.; Piao, S.; Wei, F. VLMO: Unified Vision-Language Pre-Training with Mixture-of-Modality-Experts. In Proceedings of the Advances in Neural Information Processing Systems 35 (NEURIPS 2022), New Orleans, LA, USA, 28 November–9 December 2022; Koyejo, S., Mohamed, S., Agarwal, A., Belgrave, D., Cho, K., Oh, A., Eds.; Neural Information Processing Systems (NIPS): San Diego, CA, USA, 2022. [Google Scholar]
- Wang, Z.; Yu, J.; Yu, A.W.; Dai, Z.; Tsvetkov, Y.; Cao, Y. SimVLM: Simple Visual Language Model Pretraining with Weak Supervision. arXiv 2022, arXiv:2108.10904. [Google Scholar]
- Yu, J.; Wang, Z.; Vasudevan, V.; Yeung, L.; Seyedhosseini, M.; Wu, Y. CoCa: Contrastive Captioners Are Image-Text Foundation Models. arXiv 2022, arXiv:2205.01917. [Google Scholar]
- Li, Y.; Fan, H.; Hu, R.; Feichtenhofert, C.; He, K. Scaling Language-Image Pre-Training via Masking. In Proceedings of the 2023 IEEE/CVF Conference on Computer Vision and Pattern Recognition (CVPR), Vancouver, BC, Canada, 18–22 June 2023; IEEE Computer Society: Washington, DC, USA, 2023; pp. 23390–23400. [Google Scholar]
- Peng, Z.; Dong, L.; Bao, H.; Ye, Q.; Wei, F. BEiT v2: Masked Image Modeling with Vector-Quantized Visual Tokenizers. arXiv 2022, arXiv:2208.06366. [Google Scholar]
- Bao, H.; Wang, W.; Dong, L.; Wei, F. VL-BEiT: Generative Vision-Language Pretraining. arXiv 2022, arXiv:2206.01127. [Google Scholar]
- Wang, W.; Bao, H.; Dong, L.; Bjorck, J.; Peng, Z.; Liu, Q.; Aggarwal, K.; Mohammed, O.K.; Singhal, S.; Som, S.; et al. Image as a Foreign Language: BEiT Pretraining for All Vision and Vision-Language Tasks. In Proceedings of the 2023 IEEE/CVF Conference on Computer Vision and Pattern Recognition (CVPR), Vancouver, BC, Canada, 18–22 June 2023; IEEE Computer Society: Vancouver, BC, Canada, 2022; pp. 19175–19186. [Google Scholar]
- Dietrich, J.; Kozlenkov, A.; Schroeder, M.; Wagner, G. Rule-Based Agents for the Semantic Web. Electron. Commer. Res. Appl. 2003, 2, 323–338. [Google Scholar] [CrossRef]
- Busoniu, L.; Babuska, R.; De Schutter, B. A Comprehensive Survey of Multiagent Reinforcement Learning. IEEE Trans. Syst. Man Cybern. Part C Appl. Rev. 2008, 38, 156–172. [Google Scholar] [CrossRef]
- Yao, S.; Zhao, J.; Yu, D.; Du, N.; Shafran, I.; Narasimhan, K.; Cao, Y. ReAct: Synergizing Reasoning and Acting in Language Models. arXiv 2023, arXiv:2210.03629. [Google Scholar]
- Khot, T.; Trivedi, H.; Finlayson, M.; Fu, Y.; Richardson, K.; Clark, P.; Sabharwal, A. Decomposed Prompting: A Modular Approach for Solving Complex Tasks. arXiv 2023, arXiv:2210.02406. [Google Scholar]
- Deng, X.; Gu, Y.; Zheng, B.; Chen, S.; Stevens, S.; Wang, B.; Sun, H.; Su, Y. MIND2WEB: Towards a Generalist Agent for the Web. In Proceedings of the Advances in Neural Information Processing Systems 36 (NEURIPS 2023), New Orleans, LA, USA, 10–16 December 2023; Oh, A., Neumann, T., Globerson, A., Saenko, K., Hardt, M., Levine, S., Eds.; Neural Information Processing Systems (NIPS): San Diego, CA, USA, 2023. [Google Scholar]
- Nakano, R.; Hilton, J.; Balaji, S.; Wu, J.; Ouyang, L.; Kim, C.; Hesse, C.; Jain, S.; Kosaraju, V.; Saunders, W.; et al. WebGPT: Browser-Assisted Question-Answering with Human Feedback. arXiv 2022, arXiv:2112.09332. [Google Scholar]
- Hong, S.; Zhuge, M.; Chen, J.; Zheng, X.; Cheng, Y.; Zhang, C.; Wang, J.; Wang, Z.; Yau, S.K.S.; Lin, Z.; et al. MetaGPT: Meta Programming for A Multi-Agent Collaborative Framework. arXiv 2024, arXiv:2308.00352. [Google Scholar]
- Wang, G.; Xie, Y.; Jiang, Y.; Mandlekar, A.; Xiao, C.; Zhu, Y.; Fan, L.; Anandkumar, A. Voyager: An Open-Ended Embodied Agent with Large Language Models. arXiv 2023, arXiv:2305.16291. [Google Scholar]
- Hao, R.; Hu, L.; Qi, W.; Wu, Q.; Zhang, Y.; Nie, L. ChatLLM Network: More Brains, More Intelligence. arXiv 2023, arXiv:2304.12998. [Google Scholar]
- Dettmers, T.; Pagnoni, A.; Holtzman, A.; Zettlemoyer, L. QLORA: Efficient Finetuning of Quantized LLMs. In Proceedings of the Advances in Neural Information Processing Systems 36 (NEURIPS 2023), New Orleans, LA, USA, 10–16 December 2023; Oh, A., Neumann, T., Globerson, A., Saenko, K., Hardt, M., Levine, S., Eds.; Neural Information Processing Systems (NIPS): San Diego, CA, USA, 2023. [Google Scholar]
- Gholami, A.; Kim, S.; Dong, Z.; Yao, Z.; Mahoney, M.W.; Keutzer, K. A Survey of Quantization Methods for Efficient Neural Network Inference. In Low-Power Computer Vision; Chapman and Hall/CRC: Boca Raton, FL, USA, 2021. [Google Scholar]
- Zhang, M.; Chen, H.; Shen, C.; Yang, Z.; Ou, L.; Yu, X.; Zhuang, B. LoRAPrune: Structured Pruning Meets Low-Rank Parameter-Efficient Fine-Tuning. In Findings of the Association for Computational Linguistics ACL; Association for Computational Linguistics: Stroudsburg, PA, USA, 2024. [Google Scholar]
- Hsu, Y.-C.; Hua, T.; Chang, S.; Lou, Q.; Shen, Y.; Jin, H. Language Model Compression with Weighted Low-Rank Factorization. arXiv 2022, arXiv:2207.00112. [Google Scholar]
- Gou, J.; Yu, B.; Maybank, S.J.; Tao, D. Knowledge Distillation: A Survey. Int. J. Comput. Vis. 2021, 129, 1789–1819. [Google Scholar] [CrossRef]
- Wang, H.; Ma, S.; Dong, L.; Huang, S.; Wang, H.; Ma, L.; Yang, F.; Wang, R.; Wu, Y.; Wei, F. BitNet: Scaling 1-Bit Transformers for Large Language Models. arXiv 2023, arXiv:2310.11453. [Google Scholar]
- Xu, Y.; Han, X.; Yang, Z.; Wang, S.; Zhu, Q.; Liu, Z.; Liu, W.; Che, W. OneBit: Towards Extremely Low-Bit Large Language Models. arXiv 2024, arXiv:2402.11295. [Google Scholar]
- Liu, Z.; Oguz, B.; Zhao, C.; Chang, E.; Stock, P.; Mehdad, Y.; Shi, Y.; Krishnamoorthi, R.; Chandra, V. LLM-QAT: Data-Free Quantization Aware Training for Large Language Models. arXiv 2023, arXiv:2305.17888. [Google Scholar]
- Dettmers, T.; Lewis, M.; Belkada, Y.; Zettlemoyer, L. LLM.Int8(): 8-Bit Matrix Multiplication for Transformers at Scale. Adv. Neural Inf. Process. Syst. 2022, 35, 30318–30332. [Google Scholar]
- Frantar, E.; Ashkboos, S.; Hoefler, T.; Alistarh, D. GPTQ: Accurate Post-Training Quantization for Generative Pre-Trained Transformers. arXiv 2023, arXiv:2210.17323. [Google Scholar]
- Lin, J.; Tang, J.; Tang, H.; Yang, S.; Chen, W.-M.; Wang, W.-C.; Xiao, G.; Dang, X.; Gan, C.; Han, S. AWQ: Activation-Aware Weight Quantization for LLM Compression and Acceleration. Proc. Mach. Learn. Syst. 2024, 6, 87–100. [Google Scholar]
- Shen, S.; Dong, Z.; Ye, J.; Ma, L.; Yao, Z.; Gholami, A.; Mahoney, M.W.; Keutzer, K. Q-BERT: Hessian Based Ultra Low Precision Quantization of BERT. In Proceedings of the Thirty-Fourth AAAI Conference on Artificial Intelligence, the Thirty-Second Innovative Applications of Artificial Intelligence Conference and the Tenth AAAI Symposium on Educational Advances in Artificial Intelligence; Association for Advancement Artificial Intelligence: Santa Clara, CA, USA, 2020; Volume 34, pp. 8815–8821. [Google Scholar]
- Yao, Z.; Aminabadi, R.Y.; Zhang, M.; Wu, X.; Li, C.; He, Y. ZeroQuant: Efficient and Affordable Post-Training Quantization for Large-Scale Transformers. In Proceedings of the Advances in Neural Information Processing Systems 35 (NEURIPS 2022), New Orleans, LA, USA, 28 November–9 December 2022; Koyejo, S., Mohamed, S., Agarwal, A., Belgrave, D., Cho, K., Oh, A., Eds.; Neural Information Processing Systems (NIPS): San Diego, CA, USA, 2022. [Google Scholar]
- Yao, Z.; Wu, X.; Li, C.; Youn, S.; He, Y. ZeroQuant-V2: Exploring Post-Training Quantization in LLMs from Comprehensive Study to Low Rank Compensation. In Proceedings of the AAAI Conference on Artificial Intelligence, Washington, DC, USA, 7–14 February 2023. [Google Scholar]
- Wu, X.; Yao, Z.; He, Y. ZeroQuant-FP: A Leap Forward in LLMs Post-Training W4A8 Quantization Using Floating-Point Formats. arXiv 2023, arXiv:2307.09782. [Google Scholar]
- Yao, Z.; Aminabadi, R.Y.; Youn, S.; Wu, X.; Zheng, E.; He, Y. ZeroQuant-HERO: Hardware-Enhanced Robust Optimized Post-Training Quantization Framework for W8A8 Transformers. arXiv 2023, arXiv:2310.17723. [Google Scholar]
- Xiao, G.; Lin, J.; Seznec, M.; Wu, H.; Demouth, J.; Han, S. SmoothQuant: Accurate and Efficient Post-Training Quantization for Large Language Models. Int. Conf. Mach. Learn. 2024, 202, 38087–38099. [Google Scholar]
- Liu, J.; Gong, R.; Wei, X.; Dong, Z.; Cai, J.; Zhuang, B. QLLM: Accurate and Efficient Low-Bitwidth Quantization for Large Language Models. arXiv 2024, arXiv:2310.08041. [Google Scholar]
- Guo, C.; Tang, J.; Hu, W.; Leng, J.; Zhang, C.; Yang, F.; Liu, Y.; Guo, M.; Zhu, Y. OliVe: Accelerating Large Language Models via Hardware-Friendly Outlier-Victim Pair Quantization. In Proceedings of the 2023 the 50th Annual International Symposium on Computer Architecture, ISCA 2023, Orlando, FL, USA, 17–21 June 2023; Association for Computing Machinery: New York, NY, USA, 2023; pp. 33–47. [Google Scholar]
- Bondarenko, Y.; Nagel, M.; Blankevoort, T. Understanding and Overcoming the Challenges of Efficient Transformer Quantization. In Proceedings of the 2021 Conference on Empirical Methods in Natural Language Processing; Association for Computational Linguistics: Punta Cana, Dominican Republic, 2021; pp. 7947–7969. [Google Scholar]
- Wei, X.; Zhang, Y.; Zhang, X.; Gong, R.; Zhang, S.; Zhang, Q.; Yu, F.; Liu, X. Outlier Suppression: Pushing the Limit of Low-Bit Transformer Language Models; Neural Information Processing Systems (NIPS): San Diego, CA, USA, 2022. [Google Scholar]
- Ma, X.; Fang, G.; Wang, X. LLM-Pruner: On the Structural Pruning of Large Language Models. In Proceedings of the Advances in Neural Information Processing Systems 36 (NEURIPS 2023), New Orleans, LA, USA, 10–16 December 2023; Oh, A., Neumann, T., Globerson, A., Saenko, K., Hardt, M., Levine, S., Eds.; Neural Information Processing Systems (NIPS): San Diego, CA, USA, 2023. [Google Scholar]
- Xia, M.; Gao, T.; Zeng, Z.; Chen, D. Sheared LLaMA: Accelerating Language Model Pre-Training via Structured Pruning. arXiv 2024, arXiv:2310.06694. [Google Scholar]
- Chen, T.; Ding, T.; Yadav, B.; Zharkov, I.; Liang, L. LoRAShear: Efficient Large Language Model Structured Pruning and Knowledge Recovery. arXiv 2023, arXiv:2310.18356. [Google Scholar]
- Frantar, E.; Alistarh, D. SparseGPT: Massive Language Models Can Be Accurately Pruned in One-Shot. Int. Conf. Mach. Learn. 2023, 202, 10323–10337. [Google Scholar]
- Sun, M.; Liu, Z.; Bair, A.; Kolter, J.Z. A Simple and Effective Pruning Approach for Large Language Models. arXiv 2024, arXiv:2306.11695. [Google Scholar]
- Shao, H.; Liu, B.; Xiao, B.; Zeng, K.; Wan, G.; Qian, Y. One-Shot Sensitivity-Aware Mixed Sparsity Pruning for Large Language Models. In Proceedings of the ICASSP 2024—2024 IEEE International Conference on Acoustics, Speech and Signal Processing (ICASSP), Seoul, Republic of Korea, 14–19 April 2024. [Google Scholar]
- Sharma, P.; Ash, J.T.; Misra, D. The Truth Is in There: Improving Reasoning in Language Models with Layer-Selective Rank Reduction. arXiv 2023, arXiv:2312.13558. [Google Scholar]
- Li, Y.; Yu, Y.; Zhang, Q.; Liang, C.; He, P.; Chen, W.; Zhao, T. LoSparse: Structured Compression of Large Language Models Based on Low-Rank and Sparse Approximation. Int. Conf. Mach. Learn. 2023, 202, 20336–20350. [Google Scholar]
- Xu, M.; Xu, Y.L.; Mandic, D.P. TensorGPT: Efficient Compression of Large Language Models Based on Tensor-Train Decomposition. arXiv 2023, arXiv:2307.00526. [Google Scholar]
- Gu, Y.; Dong, L.; Wei, F.; Huang, M. MiniLLM: Knowledge Distillation of Large Language Models. In Proceedings of the The Twelfth International Conference on Learning Representations, Vienna, Austria, 7–11 May 2024. [Google Scholar]
- Liang, C.; Zuo, S.; Zhang, Q.; He, P.; Chen, W.; Zhao, T. Less Is More: Task-Aware Layer-Wise Distillation for Language Model Compression. Int. Conf. Mach. Learn. 2023, 202, 20852–20867. [Google Scholar]
- Padmanabhan, S.; Onoe, Y.; Zhang, M.J.Q.; Durrett, G.; Choi, E. Propagating Knowledge Updates to LMs Through Distillation. Adv. Neural Inf. Process. Syst. 2023, 36. [Google Scholar]
- Zhang, C.; Song, D.; Ye, Z.; Gao, Y. Towards the Law of Capacity Gap in Distilling Language Models. arXiv 2024, arXiv:2311.07052. [Google Scholar]
- Ho, N.; Schmid, L.; Yun, S.-Y. Large Language Models Are Reasoning Teachers. arXiv 2022, arXiv:2212.10071. [Google Scholar]
- Kojima, T.; Gu, S.S.; Reid, M.; Matsuo, Y.; Iwasawa, Y. Large Language Models Are Zero-Shot Reasoners. In Proceedings of the Advances in Neural Information Processing Systems 35, NEURIPS 2022, New Orleans, LA, USA, 28 November–9 December 2022; Koyejo, S., Mohamed, S., Agarwal, A., Belgrave, D., Cho, K., Oh, A., Eds.; Neural Information Processing Systems (NIPS): San Diego, CA, USA, 2022. [Google Scholar]
- Hsieh, C.-Y.; Li, C.-L.; Yeh, C.-K.; Nakhost, H.; Fujii, Y.; Ratner, A.; Krishna, R.; Lee, C.-Y.; Pfister, T. Distilling Step-by-Step! Outperforming Larger Language Models with Less Training Data and Smaller Model Sizes. arXiv 2023, arXiv:2305.02301. [Google Scholar]
- Li, L.H.; Hessel, J.; Yu, Y.; Ren, X.; Chang, K.-W.; Choi, Y. Symbolic Chain-of-Thought Distillation: Small Models Can Also “Think” Step-by-Step. arXiv 2023, arXiv:2306.14050. [Google Scholar]
- Tunstall, L.; Beeching, E.; Lambert, N.; Rajani, N.; Rasul, K.; Belkada, Y.; Huang, S.; Werra, L.v.; Fourrier, C.; Habib, N.; et al. Zephyr: Direct Distillation of LM Alignment. arXiv 2023, arXiv:2310.16944. [Google Scholar]
- Fu, Y.; Peng, H.; Ou, L.; Sabharwal, A.; Khot, T. Specializing Smaller Language Models towards Multi-Step Reasoning. Int. Conf. Mach. Learn. 2023, 202, 10421–10430. [Google Scholar]
- Agarwal, R.; Vieillard, N.; Zhou, Y.; Stanczyk, P.; Ramos, S.; Geist, M.; Bachem, O. On-Policy Distillation of Language Models: Learning from Self-Generated Mistakes. In Proceedings of the The Twelfth International Conference on Learning Representations, Vienna, Austria, 7–11 May 2024. [Google Scholar]
- Bi, K.; Xie, L.; Zhang, H.; Chen, X.; Gu, X.; Tian, Q. Accurate Medium-Range Global Weather Forecasting with 3D Neural Networks. Nature 2023, 619, 533–538. [Google Scholar] [CrossRef]
- Bougeault, P.; Toth, Z.; Bishop, C.; Brown, B.; Burridge, D.; Chen, D.H.; Ebert, B.; Fuentes, M.; Hamill, T.M.; Mylne, K.; et al. The THORPEX Interactive Grand Global Ensemble. Bull. Am. Meteorol. Soc. 2010, 91, 1059–1072. [Google Scholar] [CrossRef]
- Cui, J.; Ning, M.; Li, Z.; Chen, B.; Yan, Y.; Li, H.; Ling, B.; Tian, Y.; Yuan, L. Chatlaw: A Multi-Agent Collaborative Legal Assistant with Knowledge Graph Enhanced Mixture-of-Experts Large Language Model. arXiv 2024, arXiv:2306.16092. [Google Scholar]
- Hamilton, S. Blind Judgement: Agent-Based Supreme Court Modelling with GPT. arXiv 2023, arXiv:2301.05327. [Google Scholar]
- Peric, L.; Mijic, S.; Stammbach, D.; Ash, E. Legal Language Modeling with Transformers. CEUR—WS 2020, 2764. [Google Scholar] [CrossRef]
- Chen, M.; Tworek, J.; Jun, H.; Yuan, Q.; Pinto, H.P.d.O.; Kaplan, J.; Edwards, H.; Burda, Y.; Joseph, N.; Brockman, G.; et al. Evaluating Large Language Models Trained on Code. arXiv 2021, arXiv:2107.03374. [Google Scholar]
- Rozière, B.; Gehring, J.; Gloeckle, F.; Sootla, S.; Gat, I.; Tan, X.E.; Adi, Y.; Liu, J.; Sauvestre, R.; Remez, T.; et al. Code Llama: Open Foundation Models for Code. arXiv 2024, arXiv:2308.12950. [Google Scholar]
- Zhang, Z.; Chen, C.; Liu, B.; Liao, C.; Gong, Z.; Yu, H.; Li, J.; Wang, R. Unifying the Perspectives of NLP and Software Engineering: A Survey on Language Models for Code. arXiv 2024, arXiv:2311.07989. [Google Scholar]
- Taylor, R.; Kardas, M.; Cucurull, G.; Scialom, T.; Hartshorn, A.; Saravia, E.; Poulton, A.; Kerkez, V.; Stojnic, R. Galactica: A Large Language Model for Science. arXiv 2023, arXiv:2311.07989. [Google Scholar]
- Lin, X.; Xu, C.; Xiong, Z.; Zhang, X.; Ni, N.; Ni, B.; Chang, J.; Pan, R.; Wang, Z.; Yu, F.; et al. PanGu Drug Model: Learn a Molecule like a Human. Sci. China-Life Sci. 2023, 66, 879–882. [Google Scholar] [CrossRef]
- Lin, Z.; Akin, H.; Rao, R.; Hie, B.; Zhu, Z.; Lu, W.; Fazel-Zarandi, M.; Sercu, T.; Candido, S.; Rives, A. Language Models of Protein Sequences at the Scale of Evolution Enable Accurate Structure Prediction. bioRxiv 2022. [Google Scholar] [CrossRef]
- Xu, Z.; Wang, J.; Zha, C.; Li, X.; Yin, H. SmartLLM: A New Oracle System for Smart Contracts Calling Large Language Models. In Proceedings of the 2023 IEEE 22nd International Conference on Trust, Security and Privacy in Computing and Communications (TrustCom), Exeter, UK, 1–3 November 2023; IEEE: Exeter, UK, 2023; pp. 2668–2675. [Google Scholar]
- Xian, Y.; Zeng, X.; Xuan, D.; Yang, D.; Li, C.; Fan, P.; Liu, P. Connecting Large Language Models with Blockchain: Advancing the Evolution of Smart Contracts from Automation to Intelligence. arXiv 2024, arXiv:2412.02263. [Google Scholar]
- He, Z.; Li, Z.; Yang, S.; Qiao, A.; Zhang, X.; Luo, X.; Chen, T. Large Language Models for Blockchain Security: A Systematic Literature Review. arXiv 2024, arXiv:2403.14280. [Google Scholar]
- Geren, C.; Board, A.; Dagher, G.G.; Andersen, T.; Zhuang, J. Blockchain for Large Language Model Security and Safety: A Holistic Survey. arXiv 2024, arXiv:2407.20181. [Google Scholar]
- Li, G.; Zhao, X.; Wang, X. Quantum Self-Attention Neural Networks for Text Classification. Sci. China Inf. Sci. 2024, 67, 142501. [Google Scholar] [CrossRef]
- Aizpurua, B.; Jahromi, S.S.; Singh, S.; Orus, R. Quantum Large Language Models via Tensor Network Disentanglers. arXiv 2024, arXiv:2410.17397. [Google Scholar]
- Goecks, V.G.; Waytowich, N. COA-GPT: Generative Pre-Trained Transformers for Accelerated Course of Action Development in Military Operations. In Proceedings of the 2024 International Conference on Military Communication and Information Systems (ICMCIS), Koblenz, Germany, 23–24 April 2024; pp. 1–10. [Google Scholar]
- Lin, S.; Hilton, J.; Evans, O. TruthfulQA: Measuring How Models Mimic Human Falsehoods. arXiv 2022, arXiv:2109.07958. [Google Scholar]
- Bommasani, R.; Hudson, D.A.; Adeli, E.; Altman, R.; Arora, S.; von Arx, S.; Bernstein, M.S.; Bohg, J.; Bosselut, A.; Brunskill, E.; et al. On the Opportunities and Risks of Foundation Models. arXiv 2022, arXiv:2108.07258. [Google Scholar]
- Liu, Y.; Deng, G.; Xu, Z.; Li, Y.; Zheng, Y.; Zhang, Y.; Zhao, L.; Zhang, T.; Wang, K.; Liu, Y. Jailbreaking ChatGPT via Prompt Engineering: An Empirical Study. arXiv 2023, arXiv:2305.13860. [Google Scholar]
- Wei, A.; Haghtalab, N.; Steinhardt, J. Jailbroken: How Does LLM Safety Training Fail? In Proceedings of the Advances in Neural Information Processing Systems 36 (NEURIPS 2023), New Orleans, LA, USA, 10–16 December 2023; Oh, A., Neumann, T., Globerson, A., Saenko, K., Hardt, M., Levine, S., Eds.; Neural Information Processing Systems (NIPS): San Diego, CA, USA, 2023. [Google Scholar]
- McKenzie, I.R.; Lyzhov, A.; Pieler, M.; Parrish, A.; Mueller, A.; Prabhu, A.; McLean, E.; Kirtland, A.; Ross, A.; Liu, A.; et al. Inverse Scaling: When Bigger Isn’t Better. arXiv 2023, arXiv:2306.09479. [Google Scholar]
- Alon, G.; Kamfonas, M. Detecting Language Model Attacks with Perplexity. arXiv 2023, arXiv:2308.14132. [Google Scholar]
- Kumar, A.; Agarwal, C.; Srinivas, S.; Li, A.J.; Feizi, S.; Lakkaraju, H. Certifying LLM Safety against Adversarial Prompting. arXiv 2023, arXiv:2309.02705. [Google Scholar]
- Robey, A.; Wong, E.; Hassani, H.; Pappas, G.J. SmoothLLM: Defending Large Language Models Against Jailbreaking Attacks. arXiv 2024, arXiv:2310.03684. [Google Scholar]
- Wang, Z.; Yang, F.; Wang, L.; Zhao, P.; Wang, H.; Chen, L.; Lin, Q.; Wong, K.-F. Self-Guard: Empower the LLM to Safeguard Itself. arXiv 2024, arXiv:2310.15851. [Google Scholar]
- Zhang, Y.; Ding, L.; Zhang, L.; Tao, D. Intention Analysis Makes LLMs A Good Jailbreak Defender. CoRR abs/2401.06561 2024, 12, 14. [Google Scholar]
- Ji, Z.; Lee, N.; Frieske, R.; Yu, T.; Su, D.; Xu, Y.; Ishii, E.; Bang, Y.; Chen, D.; Dai, W.; et al. Survey of Hallucination in Natural Language Generation. ACM Comput. Surv. 2023, 55, 1–38. [Google Scholar] [CrossRef]
- Liu, B.; Ash, J.T.; Goel, S.; Krishnamurthy, A.; Zhang, C. Exposing Attention Glitches with Flip-Flop Language Modeling. Adv. Neural Inf. Process. Syst. 2023, 36. [Google Scholar]
- Li, Z.; Zhang, S.; Zhao, H.; Yang, Y.; Yang, D. BatGPT: A Bidirectional Autoregessive Talker from Generative Pre-Trained Transformer. arXiv 2023, arXiv:2307.00360. [Google Scholar]
- Min, S.; Krishna, K.; Lyu, X.; Lewis, M.; Yih, W.; Koh, P.W.; Iyyer, M.; Zettlemoyer, L.; Hajishirzi, H. FActScore: Fine-Grained Atomic Evaluation of Factual Precision in Long Form Text Generation. arXiv 2023, arXiv:2305.14251. [Google Scholar]
- Tonmoy, S.M.T.I.; Zaman, S.M.M.; Jain, V.; Rani, A.; Rawte, V.; Chadha, A.; Das, A. A Comprehensive Survey of Hallucination Mitigation Techniques in Large Language Models. arXiv 2024, arXiv:2401.01313. [Google Scholar]
- Gunasekar, S.; Zhang, Y.; Aneja, J.; Mendes, C.C.T.; Giorno, A.D.; Gopi, S.; Javaheripi, M.; Kauffmann, P.; Rosa, G.d.; Saarikivi, O.; et al. Textbooks Are All You Need. arXiv 2023, arXiv:2306.11644. [Google Scholar]
- Abbas, A.; Tirumala, K.; Simig, D.; Ganguli, S.; Morcos, A.S. SemDeDup: Data-Efficient Learning at Web-Scale through Semantic Deduplication. arXiv 2023, arXiv:2303.09540. [Google Scholar]
- Sharma, M.; Tong, M.; Korbak, T.; Duvenaud, D.; Askell, A.; Bowman, S.R.; Cheng, N.; Durmus, E.; Hatfield-Dodds, Z.; Johnston, S.R.; et al. Towards Understanding Sycophancy in Language Models. arXiv 2023, arXiv:2310.13548. [Google Scholar]
- Wang, L.; Zhang, X.; Su, H.; Zhu, J. A Comprehensive Survey of Continual Learning: Theory, Method and Application. IEEE Trans. Pattern Anal. Mach. Intell. 2024, 46, 5362–5383. [Google Scholar] [CrossRef] [PubMed]
- Yao, Y.; Wang, P.; Tian, B.; Cheng, S.; Li, Z.; Deng, S.; Chen, H.; Zhang, N. Editing Large Language Models: Problems, Methods, and Opportunities. arXiv 2023, arXiv:2305.13172. [Google Scholar]
- Meng, K.; Bau, D.; Andonian, A.; Belinkov, Y. Locating and Editing Factual Associations in GPT. Adv. Neural Inf. Process. Syst. 2023, 35, 17359–17372. [Google Scholar]
- Huang, Z.; Shen, Y.; Zhang, X.; Zhou, J.; Rong, W.; Xiong, Z. Transformer-Patcher: One Mistake Worth One Neuron. arXiv 2023, arXiv:2301.09785. [Google Scholar]
- Shazeer, N. Fast Transformer Decoding: One Write-Head Is All You Need. arXiv 2019, arXiv:1911.02150. [Google Scholar]
- Pope, R.; Douglas, S.; Chowdhery, A.; Devlin, J.; Bradbury, J.; Levskaya, A.; Heek, J.; Xiao, K.; Agrawal, S.; Dean, J. Efficiently Scaling Transformer Inference. Proc. Mach. Learn. Syst. 2022, 5, 606–624. [Google Scholar]
- Jacobs, R.A.; Jordan, M.I.; Nowlan, S.J.; Hinton, G.E. Adaptive Mixtures of Local Experts. Neural Comput. 1991, 3, 79–87. [Google Scholar] [CrossRef]
- Lewis, M.; Bhosale, S.; Dettmers, T.; Goyal, N.; Zettlemoyer, L. BASE Layers: Simplifying Training of Large, Sparse Models. Int. Conf. Mach. Learn. 2021, 139, 6265–6274. [Google Scholar]
- Liu, X.; Huang, H.; Shi, G.; Wang, B. Dynamic Prefix-Tuning for Generative Template-Based Event Extraction. In Proceedings of the 60th Annual Meeting of the Association for Computational Linguistics, Dublin, Ireland, 22–27 May 2022; Volume 1, pp. 5216–5228. [Google Scholar]
- Liu, X.; Ji, K.; Fu, Y.; Tam, W.L.; Du, Z.; Yang, Z.; Tang, J. P-Tuning v2: Prompt Tuning Can Be Comparable to Fine-Tuning Universally Across Scales and Tasks. arXiv 2022, arXiv:2110.07602. [Google Scholar]
- Liu, H.; Tam, D.; Muqeeth, M.; Mohta, J.; Huang, T.; Bansal, M.; Raffel, C. Few-Shot Parameter-Efficient Fine-Tuning Is Better and Cheaper than In-Context Learning. Adv. Neural Inf. Process. Syst. 2022, 35, 1950–1965. [Google Scholar]
- Malladi, S.; Gao, T.; Nichani, E.; Damian, A.; Lee, J.D.; Chen, D.; Arora, S. Fine-Tuning Language Models with Just Forward Passes. Adv. Neural Inf. Process. Syst. 2024, 36, 53038–53075. [Google Scholar]
- Hansen, N.; V, J.S.; Sobal, V.; LeCun, Y.; Wang, X.; Su, H. Hierarchical World Models as Visual Whole-Body Humanoid Controllers. arXiv 2024, arXiv:2405.18418. [Google Scholar]
- Assran, M.; Duval, Q.; Misra, I.; Bojanowski, P.; Vincent, P.; Rabbat, M.; LeCun, Y.; Ballas, N. Self-Supervised Learning from Images with a Joint-Embedding Predictive Architecture. In Proceedings of the IEEE/CVF Conference on Computer Vision and Pattern Recognition, Vancouver, BC, Canada, 17–24 June 2023; pp. 15619–15629. [Google Scholar]




































| Papers | Content Volume | Infrastructure Analysis | Key Technology Review | Model Optimization Method Introduction | Cutting-Edge Technology Intersection Review | Efficient Deployment Method Introduction | Industry Field Application Introduction | Challenges and Difficulties Review | Research Direction Outlook |
|---|---|---|---|---|---|---|---|---|---|
| Zhao et al. [8] | ☆☆☆☆☆ | ☆ | ☆☆☆☆ | ☆ | ☆ | ☆☆☆ | ☆☆☆ | ☆☆☆ | |
| Fan et al. [9] | ☆☆ | ☆☆☆☆ | ☆ | ☆☆☆☆ | |||||
| Raiaan et al. [10] | ☆☆ | ☆☆ | ☆☆ | ☆ | ☆ | ☆☆ | ☆☆ | ☆☆ | |
| Naveed et al. [11] | ☆☆☆ | ☆ | ☆☆ | ☆☆☆☆ | ☆☆☆ | ☆☆☆ | |||
| Ours | ☆☆☆☆ | ☆☆☆☆☆ | ☆☆☆☆ | ☆☆☆☆☆ | ☆☆☆☆☆ | ☆☆☆☆☆ | ☆☆☆☆ | ☆☆☆☆ | ☆☆☆☆ |
| Model Name | Quantity of Participants (B) | Volume of Training Data (B) | Release Time | Publishing Organization |
|---|---|---|---|---|
| GPT-1 | 0.1B | - | 2018 | OpenAI |
| BERT | 0.3B | 137B | 2018 | |
| GPT-2 | 1.5B | 10B | 2019 | OpenAI |
| RoBERTa | 3.55B | 2200B | 2019 | Meta |
| T5 | 11B | 34B | 2019 | |
| GPT-3 | 175B | 300B | 2020 | OpenAI |
| FLAN | 137B | - | 2021 | |
| ERNIE 3.0 Titan | 260B | - | 2021 | Baidu |
| PaLM | 540B | 780B | 2022 | |
| CodeGeeX | 13B | 850B | 2022 | Tsinghua University |
| U-PaLM | 540B | 780B | 2022 | |
| BLOOMZ | 176B | 366B | 2022 | BigScience |
| Galactica | 120B | 450B | 2022 | Meta |
| ChatGPT | 175B | 300B | 2022 | OpenAI |
| OPT-IML | 175B | 1500B | 2022 | Meta |
| LLaMA | 65.2B | 1500B | 2023 | Meta |
| ChatGLM-6B | 6.2B | 1000B | 2023 | Tsinghua University |
| Vicuna-7B | 7B | - | 2023 | UC |
| GPT4All | 6.7B | - | 2023 | Nomic AI |
| Baichuan-13B | 13B | 1400B | 2023 | Baichuan |
| LLaMA2 | 70B | 2000B | 2023 | Meta |
| Alpaca | 7B | - | 2023 | Stanford University |
| Koala | 13B | - | 2023 | UC Berkeley |
| PaLM-2 | 340B | 3600B | 2023 | |
| Code Llama | 70B | 1000B | 2023 | Meta |
| ERNIE 4.0 | 10B | 4T | 2023 | Baidu |
| Mistral-7B | 46.7B | - | 2023 | Mistral AI |
| Zephyr | 7.24B | 800B | 2023 | Anthropic |
| ORCA-2 | 13B | 2001B | 2023 | Microsoft |
| Gemini | 1.8B/3.25B | - | 2023 | Google DeepMind |
| Falcon 180B | 180B | 3.5T | 2023 | TII |
| LLaMA-Pro-8B | 8.3B | 80B | 2024 | Meta |
| DeepSeek-Coder | 33B | 2T | 2024 | DeepSeek |
| TinyLLaMA-1.1B | 1.1B | 3T | 2024 | Meta |
| DocLLM | 7B | 2T | 2024 | JPMorgan |
| Nemotron | 15B | 8T | 2024 | Nemotron Inc. |
| Grok-1 | 314B | - | 2024 | Anthropic |
| Snowflake Arctic | 480B | - | 2024 | Snowflake AI |
| Mixtral 8 × 22B | 176B | - | 2024 | Mixtral AI |
| LLaMa3 | 400B | 15T | 2024 | Meta |
| DeepSeek-v2 | 236B | 8.1T | 2024 | DeepSeek AI |
| Gemini-1.5 | - | - | 2024 | Google DeepMind |
| Grok-1.5 | 1.5T | - | 2024 | Anthropic |
| GPT-o1 | - | - | 2024 | OpenAI |
| Main Terms | Large Language Model | Multimodal Large Models | Domain-Specific Large Models |
|---|---|---|---|
| Milestone Event | The proposal of Transformer 2017 | The proposal of ViT 2021 | The release of ChatGPT 2022 |
| Technical Features | The Transformer-based seq2seq architecture is used to handle NLP domain tasks such as machine translation, entity extraction, sentiment classification, and sequence prediction. | Projecting multimodal data into a unified semantic space in various forms to achieve modal alignment. | At the data level, process domain-specific data and use it to fine-tune LLMs; at the model level, adapt traditional professional models to LLMs. |
| Other Similar Terms |
|
|
|
| Key Benefits | Characterization | Application Prospects | Concluding Remarks |
|---|---|---|---|
| Generalization and generalization capabilities | Pre-training based on world knowledge with generic scene understanding and the ability to migrate and generalize to other tasks based on the fine-tuning paradigm are the main sources of intelligent performance of LLMs. | Applications based on the context of generalized knowledge as well as through fine-tuned adaptation to other application scenarios. | Previously, neural network models could only process specific tasks based on specific data, and the generality and generalization ability of LLMs make them unique from small models and are the basis for their realization of advanced intelligence. |
| Mandate migration capacity | The LLM is well able to migrate the learned capabilities to other downstream tasks based on pre-training. It enables it to handle unseen and unfamiliar tasks better, expanding its application scenarios. | Based on this feature, the LLM can efficiently process CV and NLP tasks in addition. It can also optimize recommendation systems across platforms, migrate social user profiles to financial risk assessment in the financial domain, and use existing medical knowledge to adapt to new diagnostic contexts and improve prediction accuracy in the medical domain. | Model Migration Learning enables better adaptation of LLMs to vertical industry domains. Improve industry productivity and accelerate computational challenges in traditional Natural Sciences. |
| Data fusion and complex problem modeling capabilities | The LLM is based on the Transformer architecture, which is based on multi-head attention and multi-layer network stacking, and it is capable of parsing higher dimensional information representations, projecting multimodal data into the same vector space, and realizing data fusion processing. | Data fusion has high application prospects in the fields of information and communication, system engineering, digital e-commerce, financial credit and military operations research, etc., and solves the system compatibility difficulties at the data layer. | The LLM has the high-dimensional parsing capability of massive data, so it can align different modal data in the same high-dimensional space, which greatly enriches the application scenarios of the LLM. |
| Flexibility and expansion | The LLM is able to act as a middleware for human–computer interaction, compiling natural language into control code to enhance the intelligent control experience. It can also be used as a data processing platform to fuse heterogeneous data from multiple systems. In addition, it can be combined with agents. As a control hub, it collaborates with agents to handle multiple tasks. In addition, the LLM is able to be spliced and fused with knowledge graphs, retrievers, and other systems. | Expanded fusion with knowledge graphs or retrievers to mitigate the LLM hallucination and enhance the ability of LLMs to handle domain tasks. | The LLM has better flexibility and expandability at the level of model structure and data flow. It is able to cross-fertilize with a variety of cutting-edge technologies to expand application scenarios. |
| Modeling complex problems and aligning human values | With the help of a knowledge graph, the LLM is able to discover the implicit relationship between the variables of complex problems and improve the ability of modeling complex problems. Secondly, the reward model is trained through human-in-the-loop training so that the LLM can be aligned with human habits, values and thinking. | For complex giant system problems and other complex problems that are difficult to model with mathematical models, LLMs are able to uncover implicit relationships and fit complex problems with the help of knowledge enhancement and retrieval enhancement techniques. In addition, alignment with human values is oriented toward unsolvable problems, and rewarding models are trained to solve approximate solutions to problems based on case experience. | LLMs combined with knowledge enhancement and retrieval enhancement techniques can effectively solve complex problem modeling challenges, and alignment with human values provides an alternative methodological path for modeling complex problems. |
| Software and hardware support | Existing software development and compilation tools for LLMs are becoming more and more sophisticated, e.g., TVM for computational graph optimization and slicing. At the hardware level, hardware architectures can also be customized according to the characteristics of LLM algorithms, such as FPGA and ASIC dedicated hardware architectures. | It can be used in the fields of LLM compression, inference acceleration and deployment optimization to improve the inference efficiency of LLM tasks and accelerate the deployment of LLMs in different application scenarios. | Supporting hardware and software is the basic support for LLMs to improve quality and efficiency, which can effectively realize LLM deployment in some low-resource and delay-sensitive scenarios. |
| Main Shortcomings | Characterization | Response Strategy | Concluding Remarks |
|---|---|---|---|
| The capacity enhancement of LLMs requires huge computational and storage resource support | The enhancement of LLM capability requires continuous increase in data, model and computation scale, which makes the demand for computation and storage resources surge day by day, which contradicts the actual application scenarios and the limited resources of the hardware platform. | At the hardware level, strengthen the construction of arithmetic devices and deployment platforms. At the software level, improve the development framework, accelerate inference and other software adaptations. At the algorithmic level, introduce neural network compression technology into LLMs, and quantize, prune, knowledge distillation, low-rank approximation, etc., to reduce the model scale. | LLMs, under the law of scale, require a large amount of computational and storage resources, posing challenges to their application and deployment, and thus require a combination of task needs to select appropriate hardware and software or algorithmic layer approaches to reduce resource dependency. |
| Scenario adaptation and industry applications are costly | Despite the strong generalization capabilities of the LLM, when combined with the pendant industry, the processing of datasets, pendant model building, and fine-tuning alignment of the LLM require a great deal of engineering detail, and there are scenarios for which traditional mathematical models are difficult to characterize in the LLM. | For vertical domains that are difficult to model and transform, the agent strategy is introduced to control the scheduling agent with a LLM to accomplish the corresponding tasks. | In the face of pendant applications that are difficult to characterize with LLMs, the capability boundaries are expanded through the agent, while both corpus production and fine-tuning alignment methods need to be optimally adapted for specific applications. |
| Deployment scenarios are restrictive | LLM deployments rely on specific platforms, and some edge-side and user-side devices lack hardware standards and software support. | On the one hand, improve the edge computing technology and the hardware and software adaptation of terminal equipment to the LLM. On the other hand, introduce virtualization technology to expand the deployment of LLMs on the edge side. | Although LLMs do not rely on specialized devices, LLM inference and deployment requires arithmetic, acceleration software, and frameworks for general-purpose devices. Enhanced hardware and software adaptation on the edge side and end side is needed. |
| High cost of training and reasoning | In addition to the large demand on data volume and computational resources, LLMs have large time and power costs for pre-training and fine-tuning, and experimentation and tuning are faced with a lot of engineering details and trial and error. | Compress the time and computational cost of training and reasoning for LLMs through distributed training strategies, and introduce quantization, pruning, and other compression techniques to reduce the inference cost in the inference stage. | The LLM pre-training time period depends on the arithmetic resources and training strategy, so the open source pre-training model is selected according to the task needs, and then it is fine-tuned by the distributed training strategy to reduce the comprehensive cost. |
| LLM reliability | The phantom problem inherent in LLMs and the black-box process make it difficult to ensure their reliability effectively. | Approval of generated content through enhanced data quality, or the addition of calibrators or expert systems after content generation, as well as the introduction of knowledge graphs to enhance the ability of LLMs to mitigate hallucinations. | LLM’s hallucination directly affect their reliability, and additional techniques and strategies are needed to mitigate hallucinations in important and sensitive application areas such as healthcare, finance, and military. |
| LLMs require standardized assessment of copyright and liability | The LLM training data contains a large amount of web crawling data, which includes publications such as textbooks, monographs, novels, etc., and the copyright issue needs to be further regulated. In addition, the content generated by the LLM may be used for illegal purposes, etc., so the research and development of identification technology needs to be strengthened. | Improve laws and regulations related to the copyright of LLMs, and improve generative AI content identification techniques, such as watermark embedding, feature detection and adversarial detection, to prevent model-generated content from being used for illegal purposes. | LLM-generated content needs to comply with laws and regulations and strengthen copyright management, and the industry should work together to contribute to a responsible LLM ecosystem. |
| Model | Release Time | Parameter Scale | Key Technologies |
|---|---|---|---|
| LLaMA 1 | 02-2023 | 7B 13B 33B 65B |
|
| LLaMA 2 | 07-2023 | 7B 13B 34B 70B |
|
| LLaMA 3 | 04-2024 | 8B 70B |
|
| LLaMA 3.1 | 07-2024 | 8B 70B 405B |
|
| LLaMA 3.2 | 09-2024 | 1B 3B 11B 90B |
|
| Method | Advantages | Disadvantages |
|---|---|---|
| Rule-Based Methods |
|
|
| Machine Learning-Based Methods |
|
|
| Deep Learning-Based Methods |
|
|
| Pre-trained Model-Based Methods |
|
|
| LLM-Based Methods |
|
|
| Global Attention | Banded Attention | Dilate Attention Span | Randomized Attention | Block Local Attention |
|---|---|---|---|---|
![]() | ![]() | ![]() | ![]() | ![]() |
![]() | ![]() | ![]() | ![]() | ![]() |
| Main Terms | Advantages | Weaknesses |
|---|---|---|
| KGs |
|
|
| LLMs |
|
|
| Stage Name | Technical Characteristics | Representative Applications | Shortcomings |
|---|---|---|---|
| Sign type agent [163] | Enhanced model reasoning based on rules and symbolic representations | Database-based expert systems | Knowledge boundary limitations and lack of world knowledge learning |
| Reactive agent | Focusing on environment perception and action interaction and guiding model behavior through predefined rules | Assisted driving, robot control | Lack of long-term planning and learning capacity with predefined rules limiting their decision-making complexity |
| Enhanced learning agent [164] | Learning through environmental interaction with the goal of maximizing returns | AlphaGo | Agent autonomy and complex strategy learning enhancement |
| Meta-learning agent | Small sample learning and adaptation to new tasks through transfer learning | Medical diagnostics, autonomous driving | High algorithmic complexity and sensitivity to differences in the distribution of training samples |
Disclaimer/Publisher’s Note: The statements, opinions and data contained in all publications are solely those of the individual author(s) and contributor(s) and not of MDPI and/or the editor(s). MDPI and/or the editor(s) disclaim responsibility for any injury to people or property resulting from any ideas, methods, instructions or products referred to in the content. |
© 2024 by the authors. Licensee MDPI, Basel, Switzerland. This article is an open access article distributed under the terms and conditions of the Creative Commons Attribution (CC BY) license (https://creativecommons.org/licenses/by/4.0/).
Share and Cite
Han, S.; Wang, M.; Zhang, J.; Li, D.; Duan, J. A Review of Large Language Models: Fundamental Architectures, Key Technological Evolutions, Interdisciplinary Technologies Integration, Optimization and Compression Techniques, Applications, and Challenges. Electronics 2024, 13, 5040. https://doi.org/10.3390/electronics13245040
Han S, Wang M, Zhang J, Li D, Duan J. A Review of Large Language Models: Fundamental Architectures, Key Technological Evolutions, Interdisciplinary Technologies Integration, Optimization and Compression Techniques, Applications, and Challenges. Electronics. 2024; 13(24):5040. https://doi.org/10.3390/electronics13245040
Chicago/Turabian StyleHan, Songyue, Mingyu Wang, Jialong Zhang, Dongdong Li, and Junhong Duan. 2024. "A Review of Large Language Models: Fundamental Architectures, Key Technological Evolutions, Interdisciplinary Technologies Integration, Optimization and Compression Techniques, Applications, and Challenges" Electronics 13, no. 24: 5040. https://doi.org/10.3390/electronics13245040
APA StyleHan, S., Wang, M., Zhang, J., Li, D., & Duan, J. (2024). A Review of Large Language Models: Fundamental Architectures, Key Technological Evolutions, Interdisciplinary Technologies Integration, Optimization and Compression Techniques, Applications, and Challenges. Electronics, 13(24), 5040. https://doi.org/10.3390/electronics13245040











