YOLOv8-Pearpollen: Method for the Lightweight Identification of Pollen Germination Vigor in Pear Trees
Abstract
1. Introduction
2. Materials and Methods
2.1. Microphenotypic Trait Observation System
2.2. Germination Image Acquisition and Dataset Construction
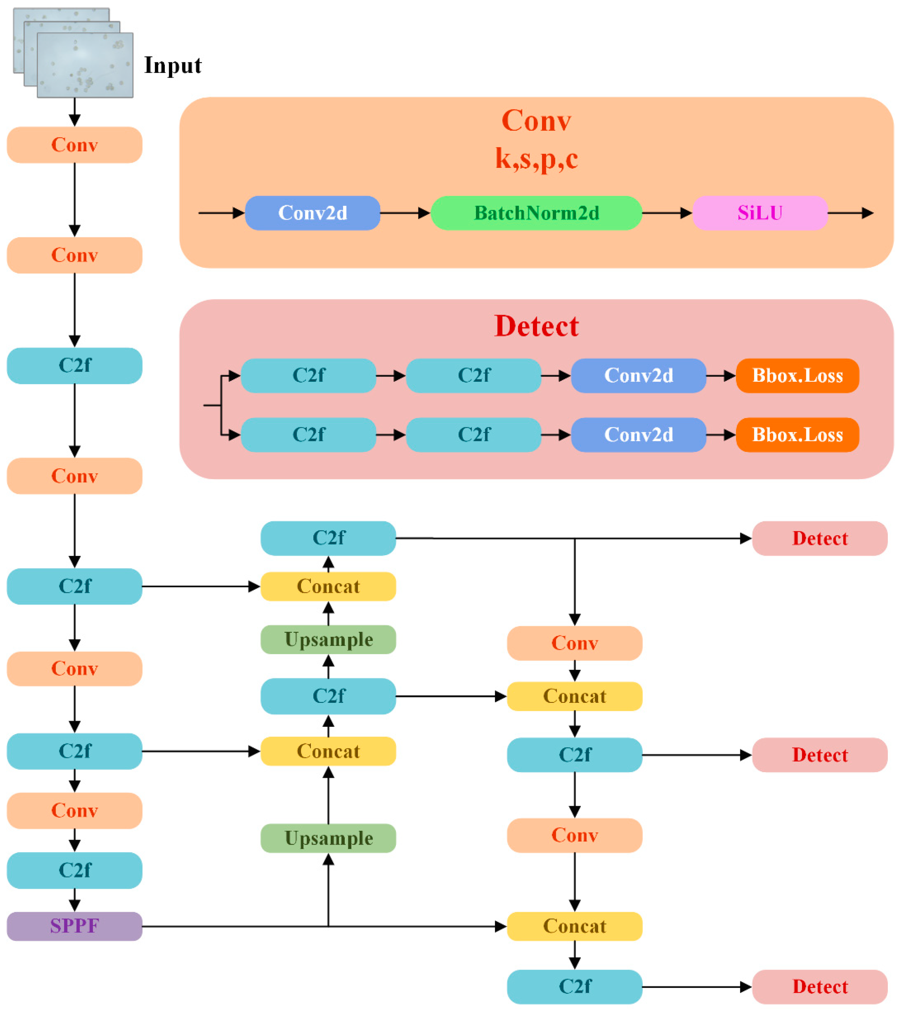
2.3. YOLOv8-Pearpollen Design
2.3.1. Knowledge Distillation
2.3.2. Model Pruning
3. Results and Discussion
3.1. Training Environment and Hyperparameter Settings
3.2. Ablation Tests
3.3. Comparative Tests
3.4. Evaluation of Model Prediction Performance
4. Conclusions
- (1)
- A pear tree pollen dataset was collected from several trials, and the original image data were enhanced using Blend Alpha to improve the robustness of the detection method, optimize its detection effect against a complex environmental background, and reduce the labor and time costs required for image collection.
- (2)
- Two designs of knowledge distillation and model pruning were used for the model to improve its lightness of weight, reduce its deployment cost on hardware equipment, and adapt to the actual needs of agricultural production. In terms of knowledge distillation, we chose to use a combination of logical and feature distillation so that the student model could learn from the teacher model and the internal layer and output decision-making to achieve or approach the detection effect of the large-volume teacher model. A number of ablation tests were carried out on different knowledge distillation methods to select the best method, and the detection results were compared under different numbers of distillation layers but the same method to determine effect of the number of distillation layers on the distillation effect. The structured pruning method of sparse-group lasso was used for model pruning to reduce the number of model calculations and maintain the detection performance of the model as much as possible. A variety of model pruning methods were also tested. The detection effects of different pruning rates of the same method were analyzed to obtain the best model pruning effect and ensure that the model has a high degree of lightweighting while showing good detection accuracy.
- (3)
- YOLOv8-Pearpollen was compared with YOLOv3, YOLOv5-n, YOLOV6-n, YOLOv7-tiny, and YOLOv8-n detection models in terms of detection accuracy and model complexity. The results were statistically analyzed using the normalization method so that the strengths and weaknesses of the different models in various indicators are intuitively derived and to prove the effectiveness and superiority of the proposed method.
- (4)
- The test results showed that YOLOv8-Pearpollen achieved a mAP of 96.7%. However, its number of model parameters, amount of computation, and size of the weight file were only 1.5 M, 4.0 G, and 3.1 MB, respectively, which were 50.0%, 50.6%, and 48.3% lower than those of YOLOv8, respectively. It realized a detection speed of 147.1 FPS. Compared with other models, YOLOv8-Pearpollen achieved a high degree of lightweighting while possessing superior detection accuracy, which is suitable for deployment on hardware models and meets the actual needs of agricultural production.
Author Contributions
Funding
Institutional Review Board Statement
Data Availability Statement
Conflicts of Interest
References
- Huete, A.; Tran, N.N.; Nguyen, H.; Xie, Q.; Katelaris, C. Forecasting pollen aerobiology with Modis EVI, land cover, and phenology using machine learning tools. In Proceedings of the 2019 IEEE International Geoscience and Remote Sensing Symposium (IGARSS 2019), Yokohama, Japan, 28 July–2 August 2019; pp. 5429–5432. [Google Scholar]
- Agudelo, C.G.; Sanati Nezhad, A.; Ghanbari, M.; Naghavi, M.; Packirisamy, M.; Geitmann, A. TipChip: A modular, MEMS-based platform for experimentation and phenotyping of tip-growing cells. Plant J. 2013, 73, 1057–1068. [Google Scholar] [CrossRef]
- Dechkrong, P.; Srima, S.; Nilwaranon, T.; Tongyoo, P.; de Jong, H.; Chunwongse, J. Morphological Characterization of Anther and Pollen Formation in an EMS Induced Tomato Mutant with Blossom Drop Phenotype. Plant Biol. Crop Res. 2020, 1, 1030. [Google Scholar]
- Zhang, M.; Zhao, J.; Hoshino, Y. Deep learning-based high-throughput detection of in vitro germination to assess pollen viability from microscopic images. J. Exp. Bot. 2023, 74, 6551–6562. [Google Scholar] [CrossRef] [PubMed]
- Punyasena, S.W.; Tcheng, D.K.; Wesseln, C.; Mueller, P.G. Classifying black and white spruce pollen using layered machine learning. New Phytol. 2012, 196, 937–944. [Google Scholar] [CrossRef] [PubMed]
- Liu, X.; Wu, D.; Zewdie, G.K.; Wijerante, L.; Timms, C.I.; Riley, A.; Levetin, E.; Lary, D.J. Using machine learning to estimate atmospheric Ambrosia pollen concentrations in Tulsa, OK. Environ. Health Insights 2017, 11, 1178630217699399. [Google Scholar] [CrossRef] [PubMed]
- Sobol, M.K.; Finkelstein, S.A. Predictive pollen-based biome modeling using machine learning. PLoS ONE 2018, 13, e0202214. [Google Scholar] [CrossRef] [PubMed]
- Sobol, M.K.; Scott, L.; Finkelstein, S.A. Reconstructing past biomes states using machine learning and modern pollen assemblages: A case study from Southern Africa. Quat. Sci. Rev. 2019, 212, 1–17. [Google Scholar] [CrossRef]
- Zewdie, G.K.; Lary, D.J.; Levetin, E.; Garuma, G.F. Applying deep neural networks and ensemble machine learning methods to forecast airborne ambrosia pollen. Int. J. Environ. Res. Public Health 2019, 16, 1992. [Google Scholar] [CrossRef] [PubMed]
- Cordero, J.M.; Rojo, J.; Gutiérrez-Bustillo, A.M.; Narros, A.; Borge, R. Predicting the Olea pollen concentration with a machine learning algorithm ensemble. Int. J. Biometeorol. 2021, 65, 541–554. [Google Scholar] [CrossRef] [PubMed]
- Yamazaki, A.; Takezawa, A.; Nagasaka, K.; Motoki, K.; Nishimura, K.; Nakano, R.; Nakazaki, T. A simple method for measuring pollen germination rate using machine learning. Plant Reprod. 2023, 36, 355–364. [Google Scholar] [CrossRef] [PubMed]
- Tian, G.; Li, X.; Wu, Y.; Liu, A.; Zhang, Y.; Ma, Y.; Guo, W.; Sun, X.; Fu, B.; Li, D. Recognition effect of models based on different microscope objectives. In Proceedings of the 3rd International Symposium on Artificial Intelligence for Medicine Sciences, Amsterdam, The Netherlands, 13–15 October 2022; pp. 133–141. [Google Scholar]
- Zewdie, G.K.; Lary, D.J.; Liu, X.; Wu, D.; Levetin, E. Estimating the daily pollen concentration in the atmosphere using machine learning and NEXRAD weather radar data. Environ. Monit. Assess. 2019, 191, 418. [Google Scholar] [CrossRef] [PubMed]
- Tan, Z.; Yang, J.; Li, Q.; Su, F.; Yang, T.; Wang, W.; Aierxi, A.; Zhang, X.; Yang, W.; Kong, J.; et al. PollenDetect: An open-source pollen viability status recognition system based on deep learning neural networks. Int. J. Mol. Sci. 2022, 23, 13469. [Google Scholar] [CrossRef] [PubMed]
- Wang, C.; Gui, C.P.; Liu, H.K.; Zhang, D.; Mosig, A. An Image Skeletonization-Based Tool for Pollen Tube Morphology Analysis and Phenotyping. J. Integr. Plant Biol. 2013, 55, 131–141. [Google Scholar] [CrossRef] [PubMed]
- Gallardo, R.; García-Orellana, C.J.; González-Velasco, H.M.; García-Manso, A.; Tormo-Molina, R.; Macías-Macías, M.; Abengózar, E. Automated multifocus pollen detection using deep learning. Multimed. Tools Appl. 2024, 83, 72097–72112. [Google Scholar] [CrossRef]
- Fu, X.; Bai, Y.; Zhou, J.; Zhang, H.; Xian, J. A method for obtaining field wheat freezing injury phenotype based on RGB camera and software control. Plant Methods 2021, 17, 120. [Google Scholar] [CrossRef] [PubMed]
- Iang, H.; Hu, F.; Fu, X.; Chen, C.; Wang, C.; Tian, L.; Shi, Y. YOLOv8-Peas: A lightweight drought tolerance method for peas based on seed germination vigor. Front. Plant Sci. 2023, 14, 1257947. [Google Scholar]
- Zewdie, G.K.; Liu, X.; Wu, D.; Lary, D.J.; Levetin, E. Applying machine learning to forecast daily Ambrosia pollen using environmental and NEXRAD parameters. Environ. Monit. Assess. 2019, 191, 261. [Google Scholar] [CrossRef]
- Shu, C.; Liu, Y.; Gao, J.; Yan, Z.; Shen, C. Channel-wise knowledge distillation for dense prediction. In Proceedings of the IEEE/CVF International Conference on Computer Vision, Montreal, QC, Canada, 10–17 October 2021; pp. 5311–5320. [Google Scholar]
- Behnke, M.; Heafield, K. Pruning neural machine translation for speed using group lasso. In Proceedings of the Sixth Conference on Machine Translation, Online, 10–11 November 2021; pp. 1074–1086. [Google Scholar]
- Hinton, G.; Vinyals, O.; Dean, J. Distilling the knowledge in a neural network. arXiv 2015, arXiv:1503.02531. [Google Scholar]
- Wen, W.; Wu, C.; Wang, Y.; Chen, Y.; Li, H. Learning structured sparsity in deep neural networks. Adv. Neural Inf. Process. Syst. 2016, 29. [Google Scholar]
- Zheng, Z.; Ye, R.; Wang, P.; Ren, D.; Zuo, W.; Hou, Q.; Cheng, M.M. Localization distillation for dense object detection. In Proceedings of the IEEE/CVF Conference on Computer Vision and Pattern Recognition, New Orleans, LA, USA, 18–24 June 2022; pp. 9407–9416. [Google Scholar]
- Vidaurre, D.; Bielza, C.; Larranaga, P. A survey of L1 regression. Int. Stat. Rev. 2013, 81, 361–387. [Google Scholar] [CrossRef]
- Cai, T.T.; Zhang, A.R.; Zhou, Y. Sparse group lasso: Optimal sample complexity, convergence rate, and statistical inference. IEEE Trans. Inf. Theory 2022, 68, 5975–6002. [Google Scholar] [CrossRef]
- Fang, G.; Ma, X.; Song, M.; Mi, M.B.; Wang, X. Structure Level Pruning of Efficient Convolutional Neural Networks with Sparse Group LASSO. Int. J. Mach. Learn. Comput. 2022, 12, 16091–16101. [Google Scholar]
- Fang, G.; Ma, X.; Song, M.; Mi, M.B.; Wang, X. Depgraph: Towards any structural pruning. In Proceedings of the IEEE/CVF Conference on Computer Vision and Pattern Recognition, Vancouver, BC, Canada, 17–24 June 2023; pp. 16091–16101. [Google Scholar]
- Wu, C.; Pang, W.; Liu, H.; Lu, S. Group pruning with group sparse regularization for deep neural network compression. In Proceedings of the 2019 IEEE 4th International Conference on Signal and Image Processing (ICSIP), Wuxi, China, 19–21 July 2019; pp. 325–329. [Google Scholar]
- Li, X.; Chen, L.; Gao, Z.; Zhang, X.; Wang, C.; Chen, H. Lasso regression based channel pruning for efficient object detection model. In Proceedings of the 2019 IEEE International Symposium on Broadband Multimedia Systems and Broadcasting (BMSB), Jeju, Republic of Korea, 5–7 June 2019; pp. 16–29. [Google Scholar]
- Oyedotun, O.; Aouada, D.; Ottersten, B. Structured compression of deep neural networks with debiased elastic group lasso. In Proceedings of the IEEE/CVF Winter Conference on Applications of Computer Vision, Snowmass, CO, USA, 1–5 March 2020; pp. 2277–2286. [Google Scholar]
- Xie, Z.; Li, P.; Li, F.; Guo, C. Pruning filters base on extending filter group lasso. IEEE Access 2020, 8, 217867–217876. [Google Scholar] [CrossRef]
- Molchanov, P.; Mallya, A.; Tyree, S.; Frosio, I.; Kautz, J. Importance estimation for neural network pruning. In Proceedings of the IEEE/CVF Conference on Computer Vision and Pattern Recognition, Long Beach, CA, USA, 15–20 June 2019; pp. 11264–11272. [Google Scholar]
- Lee, J.; Park, S.; Mo, S.; Ahn, S.; Shin, J. Layer-adaptive sparsity for the magnitude-based pruning. arXiv 2020, arXiv:2010.07611. [Google Scholar]
- Friedman, J.; Hastie, T.; Tibshirani, R. A note on the group lasso and a sparse group lasso. arXiv 2010, arXiv:1001.0736. [Google Scholar]
- Nogueira, P.V.; Coutinho, G.; Pio, R.; da Silva, D.F.; Zambon, C.R. Establishment of growth medium and quantification of pollen grains and germination of pear tree cultivars. Rev. Ciênc. Agron. 2016, 47, 380–386. [Google Scholar] [CrossRef][Green Version]
- Quinet, M.; Jacquemart, A.L. Troubles in pear pollination: Effects of collection and storage method on pollen viability and fruit production. Acta Oecol. 2020, 105, 103558. [Google Scholar] [CrossRef]
- Yu, L.; Xiong, J.; Fang, X.; Yang, Z.; Chen, Y.; Lin, X.; Chen, S. A litchi fruit recognition method in a natural environment using RGB-D images. Biosyst. Eng. 2021, 204, 50–63. [Google Scholar] [CrossRef]








| Parameters | Setup |
|---|---|
| Epoch | 150 |
| Batch size | 32 |
| Optimizer | SGD |
| Close_mosaic | 20 |
| Cache | True |
| Image size | 640 × 640 |
| Initial learning rate | 1 × 10−2 |
| Final learning rate | 1 × 10−4 |
| Momentum | 0.937 |
| Weight-decay | 5 × 10−4 |
| Warmup-epochs | 3 |
| Models | mAP@0.5 (%) | APsprout (%) | APnot sprout (%) | Precision (%) | Recall (%) | FPS |
|---|---|---|---|---|---|---|
| YOLOv8-n | 97.0 | 97.0 | 97.1 | 91.4 | 94.2 | 149.3 |
| feature cwd loss1.0 | 97.2 | 97.6 | 96.8 | 94.0 | 92.6 | 142.9 |
| feature cwd loss0.8 | 97.3 | 97.1 | 97.4 | 93.9 | 93.6 | 138.9 |
| feature mdg loss1.0 | 97.2 | 97.0 | 97.4 | 93.4 | 94.5 | 147.1 |
| feature mimic loss1.0 | 96.8 | 96.7 | 96.9 | 92.7 | 92.7 | 117.6 |
| feature mimic loss0.8 | 96.6 | 96.2 | 97.1 | 93.6 | 92.6 | 128.2 |
| logical l1 loss1.0 | 97.1 | 97.1 | 97.2 | 93.7 | 94.5 | 140.8 |
| logical l1 loss0.8 | 96.8 | 96.3 | 97.2 | 93.1 | 93.5 | 151.1 |
| logical l2 loss1.0 | 97.1 | 96.8 | 97.5 | 93.5 | 93.8 | 151.1 |
| logical l2 loss0.8 | 97.6 | 97.5 | 97.6 | 93.9 | 94.2 | 144.9 |
| logical BCKD loss1.0 | 97.1 | 96.6 | 97.5 | 92.6 | 94.5 | 142.9 |
| logical BCKD loss0.8 | 97.5 | 97.5 | 97.5 | 92.4 | 95.3 | 153.8 |
| all l2 loss1.0 cwd loss1.0 | 97.2 | 97.3 | 97.1 | 93.9 | 94.4 | 137.0 |
| all l2 loss0.8 cwd loss0.8 | 97.4 | 97.5 | 97.4 | 94.3 | 94.5 | 153.8 |
| all l1 loss1.0 cwd loss1.0 | 97.2 | 96.9 | 97.5 | 93.7 | 94.3 | 151.5 |
| all l1 loss0.9 cwd loss0.9 | 97.3 | 97.4 | 97.2 | 94.2 | 94.2 | 125.0 |
| all l1 loss0.8 cwd loss0.8 | 97.6 | 97.6 | 97.7 | 94.0 | 94.7 | 151.5 |
| Number of Distillation Layers | mAP@0.5 (%) | APsprout (%) | APnot Sprout (%) | Precision (%) | Recall (%) |
|---|---|---|---|---|---|
| none | 97.0 | 97.0 | 97.1 | 91.4 | 94.2 |
| 15, 18, 21 | 97.6 | 97.6 | 97.7 | 94.0 | 94.7 |
| 6, 8, 12, 15, 18, 21 | 97.3 | 96.9 | 97.7 | 92.9 | 95.2 |
| 2, 4, 6, 8, 12, 15, 18, 21 | 97.0 | 96.3 | 97.7 | 94.1 | 93.9 |
| Pruning Method | mAP@0.5 (%) | APsprout (%) | APnot Sprout (%) | Params (M) | FLOPs (G) | Weights (MB) | FPS |
|---|---|---|---|---|---|---|---|
| none | 97.6 | 97.5 | 97.6 | 3.0 | 8.1 | 6.0 | 151.5 |
| lamp | 96.3 | 95.8 | 96.8 | 0.8 | 4.0 | 1.7 | 147.1 |
| groupnorm | 92.4 | 89.2 | 95.6 | 1.2 | 4.0 | 2.6 | 156.3 |
| grouptaylor | 97.3 | 97.7 | 96.8 | 1.6 | 4.0 | 3.2 | 122.0 |
| groupsilm | 96.7 | 96.4 | 97.1 | 1.5 | 4.0 | 3.1 | 147.1 |
| Pruning Rate | mAP@0.5 (%) | APsprout (%) | APnot Sprout (%) | Params (M) | FLOPs (G) | Weights (MB) | FPS |
|---|---|---|---|---|---|---|---|
| 1.5 (global) | 97.6 | 97.3 | 97.8 | 2.7 | 5.4 | 5.3 | 144.9 |
| 2.0 (global) | 96.9 | 96.7 | 97.2 | 2.4 | 4.0 | 4.8 | 142.9 |
| 2.0 (nonglobal) | 96.7 | 96.4 | 97.1 | 1.5 | 4.0 | 3.1 | 147.1 |
| 2.5 (global) | 95.1 | 94.5 | 95.7 | 2.1 | 3.2 | 4.3 | 144.9 |
| 3.0 (global) | 93.7 | 91.7 | 95.6 | 1.7 | 2.7 | 3.4 | 128.2 |
| Models | mAP@0.5 (%) | APsprout (%) | APnot Sprout (%) | Params (M) | FLOPs (G) | Weights (MB) | FPS |
|---|---|---|---|---|---|---|---|
| YOLOv8-n | 97.0 | 97.0 | 97.1 | 3.0 | 8.1 | 6.0 | 149.3 |
| +distill | 97.6 | 97.6 | 97.7 | 3.0 | 8.1 | 6.0 | 151.5 |
| +distill +prune | 96.7 | 96.4 | 97.1 | 1.5 | 4.0 | 3.1 | 147.1 |
| Models | mAP@0.5 (%) | APsprout (%) | APnot Sprout (%) | Params (M) | FLOPs (G) | Weights (MB) | FPS |
|---|---|---|---|---|---|---|---|
| YOLOv3 | 98.3 | 98.0 | 98.6 | 103.7 | 282.2 | 198.1 | 102.0 |
| YOLOv5-n | 96.2 | 95.6 | 96.8 | 2.5 | 7.1 | 5.0 | 142.9 |
| YOLOv6-n | 94.2 | 92.2 | 96.1 | 4.2 | 11.8 | 8.3 | 158.7 |
| YOLOv7-tiny | 95.2 | 93.7 | 96.8 | 6.0 | 13.0 | 11.7 | 90.0 |
| YOLOv8-n | 97.0 | 97.0 | 97.1 | 3.0 | 8.1 | 6.0 | 149.3 |
| YOLOv8-Pearpollen | 96.7 | 96.4 | 97.1 | 1.5 | 4.0 | 3.1 | 147.1 |
| Models | Wrong Detection | Repeated Detection | Missed Detection |
|---|---|---|---|
| YOLOv5-n | 4 | 7 | 0 |
| YOLOv6-n | 3 | 6 | 1 |
| YOLOv7-tiny | 6 | 3 | 2 |
| YOLOv8-n | 2 | 5 | 0 |
| YOLOv8-Pearpollen | 4 | 0 | 0 |
Disclaimer/Publisher’s Note: The statements, opinions and data contained in all publications are solely those of the individual author(s) and contributor(s) and not of MDPI and/or the editor(s). MDPI and/or the editor(s) disclaim responsibility for any injury to people or property resulting from any ideas, methods, instructions or products referred to in the content. |
© 2024 by the authors. Licensee MDPI, Basel, Switzerland. This article is an open access article distributed under the terms and conditions of the Creative Commons Attribution (CC BY) license (https://creativecommons.org/licenses/by/4.0/).
Share and Cite
Sun, W.; Chen, C.; Liu, T.; Jiang, H.; Tian, L.; Fu, X.; Niu, M.; Huang, S.; Hu, F. YOLOv8-Pearpollen: Method for the Lightweight Identification of Pollen Germination Vigor in Pear Trees. Agriculture 2024, 14, 1348. https://doi.org/10.3390/agriculture14081348
Sun W, Chen C, Liu T, Jiang H, Tian L, Fu X, Niu M, Huang S, Hu F. YOLOv8-Pearpollen: Method for the Lightweight Identification of Pollen Germination Vigor in Pear Trees. Agriculture. 2024; 14(8):1348. https://doi.org/10.3390/agriculture14081348
Chicago/Turabian StyleSun, Weili, Cairong Chen, Tengfei Liu, Haoyu Jiang, Luxu Tian, Xiuqing Fu, Mingxu Niu, Shihao Huang, and Fei Hu. 2024. "YOLOv8-Pearpollen: Method for the Lightweight Identification of Pollen Germination Vigor in Pear Trees" Agriculture 14, no. 8: 1348. https://doi.org/10.3390/agriculture14081348
APA StyleSun, W., Chen, C., Liu, T., Jiang, H., Tian, L., Fu, X., Niu, M., Huang, S., & Hu, F. (2024). YOLOv8-Pearpollen: Method for the Lightweight Identification of Pollen Germination Vigor in Pear Trees. Agriculture, 14(8), 1348. https://doi.org/10.3390/agriculture14081348

