Using GM (1,1) Optimized by MFO with Rolling Mechanism to Forecast the Electricity Consumption of Inner Mongolia
Abstract
:1. Introduction
- (1)
- A new intelligent optimization algorithm named MFO is utilized to optimize the parameters of GM (1,1) model, and it is verified that it can increase the precision of annual electricity demand prediction.
- (2)
- Currently, most literature only study the combination of optimization algorithm or rolling mechanism with grey model for annual electricity consumption forecasting. However, this paper fulfills the triple combination of GM (1,1), optimization algorithm and rolling mechanism. Moreover, the empirical case shows that this triple combination can improve the forecasting accuracy drastically.
2. Basic Theories of GM (1,1) and MFO
2.1. GM (1,1)
2.2. Moth-Flame Optimization Algorithm (MFO)


- Step 1:
- Parameters setting.
- Step 2:
- Position initialization.
- Step 3:
- Fitness value selection.
- Step 4:
- Iteration start.

- Step 5:
- Optimal flames selection.
3. Rolling-MFO-GM (1,1) Model
3.1. MFO-GM (1,1)
- Step 1:
- Parameters initialize.
- Step 2:
- Optimization starts.
- Step 3:
- Optimization ends.

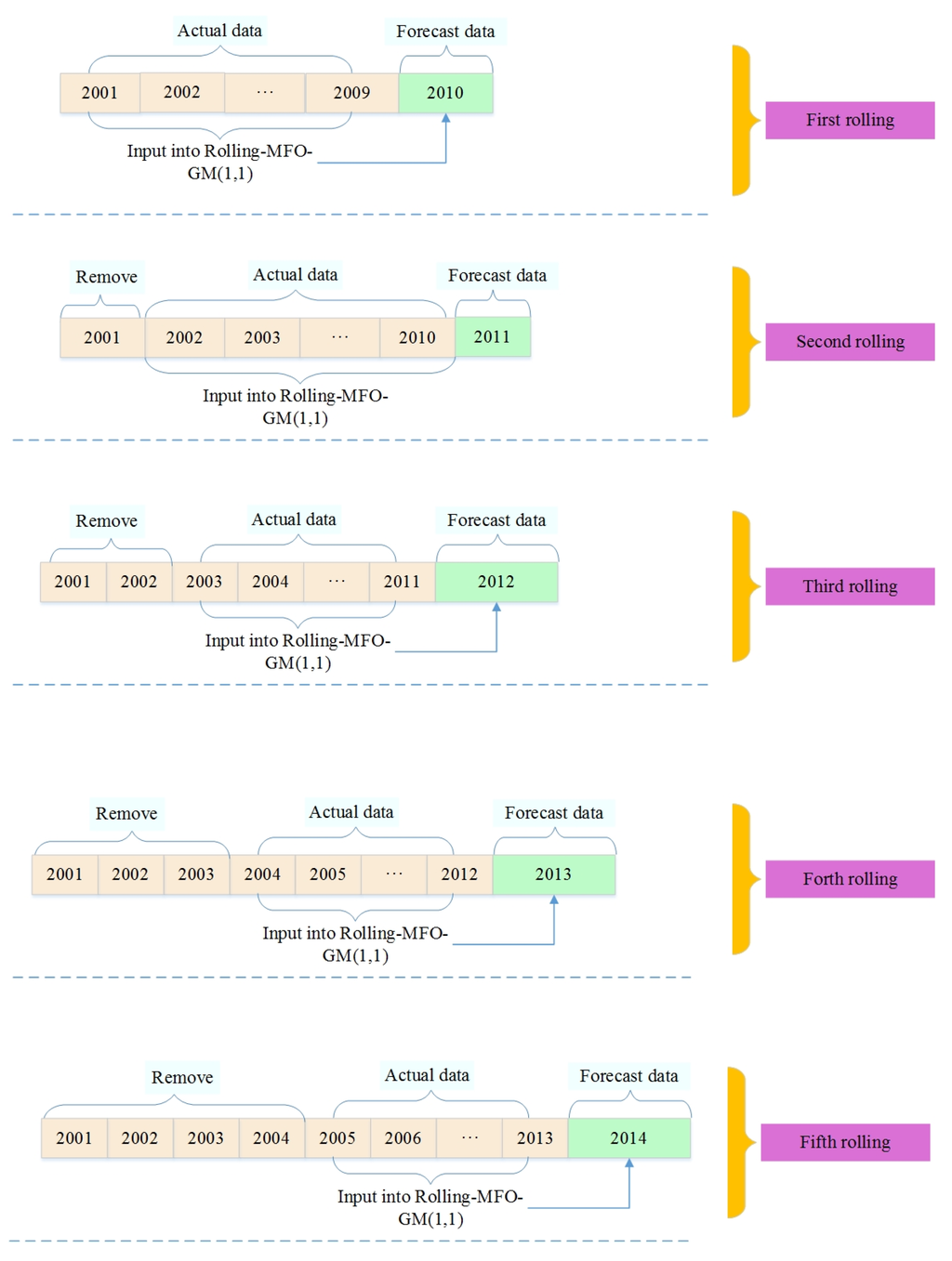
3.2. Rolling-GM (1,1)
- Step 1:
- sequence is initially utilized as the input sequence of GM (1,1), and then data elements can be predicted.
- Step 2:
- As the rolling mechanism focused on updating data with the most recent ones, GM (1,1) needs to be rebuilt with p new actual data elements. In order to forecast the data elements , the sequence need to be replaced by the latest p data elements , which would be employed to rebuild GM (1,1).
- Step 3:
- Repeat Step 2 until all the data elements that need to be forecasted are obtained.

3.3 Rolling-MFO-GM (1,1)
- Step 1:
- The actual data sequence is utilized to build MFO-GM (1,1), and then the optimal parameters a and b could be calculated by MFO using Equation (22). Then the forecasting sequence can be calculated using Equation (13).
- Step 2:
- As the rolling mechanism aims at employing the latest data for forecasting; in this step, MFO-GM (1,1) should be rebuilt using the new practical data sequence . Then, the parameters a and b would be re-optimized by MFO using Equation (23) and the forecasting sequence can be calculated using Equation (13).
- Step 3:
- Repeat Step 2 until all the forecasting data points are obtained.

4. Forecasting Annual Electricity Consumption by Employing Rolling-MFO-GM (1,1) Model


| Year | Parameters | Forecasting Value | Actual Value | The Gap | |
|---|---|---|---|---|---|
| a | b | ||||
| 2010 | −0.2137 | 241.6629 | 1546.38 | 1536.83 | −9.55 |
| 2011 | −0.1774 | 349.1043 | 1881.12 | 1864.07 | −17.05 |
| 2012 | −0.1711 | 444.6820 | 2189.21 | 2016.76 | −172.45 |
| 2013 | −0.1416 | 629.6003 | 2315.54 | 2068.01 | −247.53 |
| 2014 | −0.1341 | 750.4858 | 2462.04 | 2251.05 | −210.99 |
5. Comparison of Forecasting Results by Different Forecasting Models
| Year | LSR | GM (1,1) | FOA-GM (1,1) | MFO-GM (1,1) | Rolling-LSR | Rolling-GM (1,1) | Rolling-FOA-GM (1,1) | |||||||
|---|---|---|---|---|---|---|---|---|---|---|---|---|---|---|
| a | b | a | b | a | b | a | b | a | b | a | b | a | b | |
| 2010 | 128.8292 | 39.4175 | −0.1821 | 313.8648 | 0.1808 | 307.2826 | −0.2137 | 241.6629 | 128.8292 | 39.4175 | −0.1821 | 313.8648 | −0.1808 | 307.2826 |
| 2011 | 150.4075 | 111.0747 | −0.1622 | 422.0084 | −0.1730 | 381.0492 | ||||||||
| 2012 | 162.1653 | 193.8000 | −0.1554 | 512.346 | −0.2041 | 316.606 | ||||||||
| 2013 | 198.3753 | 350.5633 | −0.1404 | 644.246 | −0.2152 | 310.4759 | ||||||||
| 2014 | 199.8292 | 529.1364 | −0.1172 | 828.0705 | −0.0653 | 1094.4900 | ||||||||
| Year | Actual Value | LSR | GM (1,1) | FOA-GM (1,1) | MFO-GM (1,1) | Rolling-LSR | Rolling-GM (1,1) | Rolling-FOA-GM (1,1) | |||||||
|---|---|---|---|---|---|---|---|---|---|---|---|---|---|---|---|
| Forecasting Value | The Gap | Forecasting Value | The Gap | Forecasting Value | The Gap | Forecasting Value | The Gap | Forecasting Value | The Gap | Forecasting Value | The Gap | Forecasting Value | The Gap | ||
| 2010 | 1536.83 | 1327.72 | 209.11 | 1668.59 | −131.76 | 1654.8 | −117.97 | 1546.38 | −9.55 | 1327.72 | 209.11 | 1668.59 | −131.76 | 1654.8 | −117.97 |
| 2011 | 1864.07 | 1434.55 | 429.52 | 1997.67 | −133.6 | 1981.16 | −117.09 | 1888.76 | −24.69 | 1615.17 | 248.90 | 1845.96 | 18.11 | 1849.66 | 14.41 |
| 2012 | 2016.76 | 1561.38 | 455.38 | 2391.64 | −374.88 | 2371.88 | −355.12 | 2306.93 | −290.17 | 1815.5 | 201.26 | 2258.21 | −241.45 | 2192.67 | −175.91 |
| 2013 | 2068.01 | 1597.21 | 470.80 | 2863.32 | −795.31 | 2839.65 | −771.64 | 2817.69 | −749.68 | 2334.36 | −266.35 | 2363.73 | −295.72 | 2404.58 | −336.57 |
| 2014 | 2251.05 | 1689.04 | 562.01 | 3428.01 | −1176.96 | 3399.68 | −1148.63 | 3441.54 | −1190.49 | 2527.44 | −276.39 | 2520.12 | −269.07 | 2069.51 | 181.54 |

| Year | LSR | GM (1,1) | FOA-GM (1,1) | MFO-GM (1,1) | Rolling-LSR | Rolling-GM (1,1) | Rolling-FOA-GM (1,1) | Rolling-MFO-GM (1,1) |
|---|---|---|---|---|---|---|---|---|
| 2010 | 13.61% | −8.57% | −7.68% | −0.62% | 13.61% | −8.57% | −7.68% | −0.62% |
| 2011 | 23.04% | −7.17% | −6.28% | −1.32% | 13.35% | 0.97% | 0.77% | −0.91% |
| 2012 | 22.58% | −18.59% | −17.61% | −14.39% | 9.98% | −11.97% | −8.72% | −8.55% |
| 2013 | 22.77% | −38.46% | −37.31% | −36.25% | −12.88% | −14.30% | −16.27% | −11.97% |
| 2014 | 24.97% | −52.28% | −51.03% | −52.89% | −12.28% | −11.95% | 8.06% | −9.37% |
| Model | LSR | GM (1,1) | FOA-GM (1,1) | MFO-GM (1,1) | Rolling-LSR | Rolling-GM (1,1) | Rolling-FOA-GM (1,1) | Rolling-MFO-GM (1,1) |
|---|---|---|---|---|---|---|---|---|
| MAPE | 21.39% | 25.01% | 23.98% | 21.09% | 12.42% | 9.55% | 8.30% | 6.29% |
| RMSE | 441.16 | 662.34 | 643.2 | 642.52 | 235.98 | 217.18 | 195.6 | 164.87 |
| MAPE (%) | Forecasting Power |
|---|---|
| <10 | Excellent |
| 10–20 | Good |
| 20–50 | Reasonable |
| >50 | Incorrect |
6. Conclusions
- (1)
- Employing MFO to optimize the parameters of GM (1,1) can enhance the accuracy of annual electricity consumption prediction significantly.
- (2)
- The introduction of rolling mechanism can also make the forecasting results much closer to the actual data.
Acknowledgments
Author Contributions
Conflicts of Interest
References
- Hamzacebi, C.; Es, H.A. Forecasting the annual electricity consumption of Turkey using an optimized grey model. Energy 2014, 70, 165–171. [Google Scholar] [CrossRef]
- Swan, L.G.; Ugursal, V.I. Modeling of end-use energy consumption in the residential sector: A review of modeling techniques. Renew. Sustain. Energy Rev. 2009, 13, 1819–1835. [Google Scholar] [CrossRef]
- Qin, H.-T.; Liu, Y.; Xiao, H.; Dang, Z.; Yang, S.; Wang, H. Forecast of medium and long-term power demand and distribution in Chongqing. Electr. Power Constr. 2015, 4, 115–122. [Google Scholar]
- Ning, B.; Kang, C.; Xia, Q. The expansion strategy for medium and long term load forecasting model. China Power 2000, 10, 38–40. [Google Scholar]
- Bianco, V.; Manca, O.; Nardini, S. Electricity consumption forecasting in Italy using linear regression models. Energy 2009, 34, 1413–1421. [Google Scholar] [CrossRef]
- Bianco, V.; Manca, O.; Nardini, S. Linear regression models to forecast electricity consumption in Italy. Energy Sources B Econ. Plan. Policy 2013, 8, 86–93. [Google Scholar] [CrossRef]
- Farzana, S.; Liu, M.; Baldwin, A.; Hossain, M.U. Multi-model prediction and simulation of residential building energy in urban areas of Chongqing, South West China. Energy Build. 2014, 81, 161–169. [Google Scholar] [CrossRef]
- Dilaver, Z.; Hunt, L.C. Industrial electricity demand for Turkey: A structural time series analysis. Energy Econ. 2011, 33, 426–436. [Google Scholar] [CrossRef]
- Hu, L. Study on Short Term Electric Load Forecasting Based on Fuzzy Neural Network; Nan Hua University: China, 2011. [Google Scholar]
- Metaxiotis, K.; Kagiannas, A.; Askounis, D.; Psarras, J. Artificial intelligence in short term electric load forecasting: A state-of-the-art survey for the researcher. Energy Convers. Manag. 2003, 44, 1525–1534. [Google Scholar] [CrossRef]
- Wang, K.-L.; Yang, L. Study on power demand forecasting based on non-linear regression combined neural network. Comput. Eng. Appl. 2010, 28, 225–227. [Google Scholar]
- Azadeh, A.; Ghaderi, S.F.; Sheikhalishahi, M.; Nokhandan, B.P. Optimization of short load forecasting in electricity market of Iran using artificial neural networks. Optim. Eng. 2014, 15, 485–508. [Google Scholar] [CrossRef]
- Ma, W.-X.; Bai, X.-M.; Mu, L.-S. Short term load forecasting using artificial neuron network and fuzzy inference. Grid Technol. 2003, 5, 29–32. [Google Scholar]
- Chen, T. A collaborative fuzzy-neural approach for long-term load forecasting in Taiwan. Comput. Ind. Eng. 2012, 63, 663–670. [Google Scholar] [CrossRef]
- Chen, T.; Wang, Y.-C. Long-term load forecasting by a collaborative fuzzy-neural approach. Int. J. Electr. Power Energy Syst. 2012, 43, 454–464. [Google Scholar] [CrossRef]
- AlRashidi, M.R.; El-Naggar, K.M. Long term electric load forecasting based on particle swarm optimization. Appl. Energy 2010, 87, 320–326. [Google Scholar] [CrossRef]
- Cong, R.; Zhang, Y.; Zhao, Y. Prediction of Shandong power demands based on the SVM model. Energy Technol. Econ. 2011, 3, 40–45. [Google Scholar]
- Cheng, Z.; Chen, X. Adaptive combination forecasting model based on area correlation degree with application to China’s energy consumption. J. Appl. Math. 2014, 2014, 1–13. [Google Scholar] [CrossRef]
- Xue, Y.; Cao, Z.; Xu, L. The application of combination forecasting model in energy consumption system. Energy Proc. 2011, 5, 2599–2603. [Google Scholar] [CrossRef]
- Liang, N. Short-Term Load Forecasting Based on Modified Fruit Fly Algorithm and Support Vector Machine; Guangxi University: Nanning, China, 2014. [Google Scholar]
- Li, X.; Yang, C.; Qi, J. A new support vector machine optimized by improved particle swarm optimization and its application. J. Cent. South Univ. Technol. 2006, 13, 568–572. [Google Scholar] [CrossRef]
- Wu, J.; Yang, S.; Liu, C. Parameter selection for support vector machines based on genetic algorithm to short-term power load forecasting. J. Cent. South Univ. 2009, 1, 180–184. [Google Scholar]
- Wang, J.; Li, L.; Niu, D.; Tan, Z. An annual load forecasting model based on support vector regression with differential evolution algorithm. Appl. Energy 2012, 94, 65–70. [Google Scholar] [CrossRef]
- Zhao, H.; Guo, S.; Xue, W. Urban saturated power load analysis based on a novel combined forecasting model. Information 2015, 6, 69–88. [Google Scholar] [CrossRef]
- Deng, J.-L. Introduction to grey system theory. J. Grey Syst. 1989, 1, 1–24. [Google Scholar]
- Bahrami, S.; Hooshmand, R.A.; Parastegari, M. Short term electric load forecasting by wavelet transform and grey model improved by PSO (particle swarm optimization) algorithm. Energy 2014, 72, 434–442. [Google Scholar] [CrossRef]
- Kang, J.; Zhao, H. Application of improved grey model in long-term load forecasting of power engineering. Syst. Eng. Proc. 2012, 3, 85–91. [Google Scholar] [CrossRef]
- Liu, X.; Peng, H.; Bai, Y.; Zhu, Y.; Liao, L. Tourism flows prediction based on an improved grey GM (1,1) model. Proc. Soc. Behav. Sci. 2014, 138, 767–775. [Google Scholar] [CrossRef]
- Benítez, R.B.C.; Paredes, R.B.C.; Lodewijks, G.; Nabais, J.L. Damp trend Grey Model forecasting method for airline industry. Expert Syst. Appl. 2013, 40, 4915–4921. [Google Scholar] [CrossRef]
- Li, G.D.; Masuda, S.; Nagai, M. The prediction for Japan’s domestic and overseas automobile production. Technol. Forecast. Soc. Chang. 2014, 87, 224–231. [Google Scholar] [CrossRef]
- Truong, D.Q.; Ahn, K.K. Wave prediction based on a modified grey model MGM (1,1) for real-time control of wave energy converters in irregular waves. Renew. Energy 2012, 43, 242–255. [Google Scholar] [CrossRef]
- El-Fouly, T.H.M.; El-Saadany, E.F.; Salama, M.M.A. Grey predictor for wind energy conversion systems output power prediction. IEEE Trans. Power Syst. 2006, 3, 1450–1452. [Google Scholar] [CrossRef]
- Zhao, Z.; Wang, J.; Zhao, J.; Su, Z. Using a grey model optimized by differential evolution algorithm to forecast the per capita annual net income of rural households in China. Omega 2012, 40, 525–532. [Google Scholar] [CrossRef]
- Zhou, W.; He, J.M. Generalized GM (1,1) model and its application in forecasting of fuel production. Appl. Math. Model. 2013, 37, 6234–6243. [Google Scholar] [CrossRef]
- Pao, H.T.; Fu, H.C.; Tseng, C.L. Forecasting of CO2 emissions, energy consumption and economic growth in China using an improved grey model. Energy 2012, 40, 400–409. [Google Scholar] [CrossRef]
- Xu, R.-F.; Liu, Y. Electric Power demand forecasting based on GM (1,1) model in Shanxi province. Mod. Commer. Ind. 2007, 12, 58–59. [Google Scholar]
- Zhang, H.-L.; Chen, Y.; Lu, Z.-N. Short-term prediction of electricity demand of Jiangsu province. Sci. Technol. Manag. 2011, 2, 9–11. [Google Scholar]
- Zhou, P.; Ang, B.W.; Poh, K.L. A trigonometric grey prediction approach to forecasting electricity demand. Energy 2006, 31, 2839–2847. [Google Scholar] [CrossRef]
- Shen, X.; Lu, Z. The application of Grey theory model in the predication of Jiangsu province’s electric power demand. AASRI Proc. 2014, 7, 81–87. [Google Scholar] [CrossRef]
- Akay, D.; Atak, M. Grey prediction with rolling mechanism for electricity demand forecasting of Turkey. Energy 2007, 32, 1670–1675. [Google Scholar] [CrossRef]
- Tan, L.-Z.; Ouyang, A.; Peng, X.-Y.; Li, E.-X.; Truong, T.K.; Hao, L. A fast and stable forecasting model to forecast power load. Int. J. Pattern Recognit. Artif. Intell. 2015. [Google Scholar] [CrossRef]
- Kumar, U.; Jain, V. Time series models (Grey-Markov, Grey Model with rolling mechanism and singular spectrum analysis) to forecast energy consumption in India. Energy 2010, 35, 1709–1716. [Google Scholar] [CrossRef]
- Jiang, Y.-C.; Qian, J. Power load forecasting model based on improved GM (1,1) Euler method. J. Kunming Univ. Sci. Technol. (Nat. Sci. Ed.) 2015, 4, 117–122. [Google Scholar]
- Eberhart, R.C.; Kennedy, J. A new optimizer using particle swarm theory. In Proceedings of the Sixth International Symposium on Micro Machine and Human Science, Nagoya, Japan, 4–6 October 1995; Volume 1, pp. 39–43.
- Clarke, J.; McLay, L.; McLeskey, J.T. Comparison of genetic algorithm to particle swarm for constrained simulation-based optimization of a geothermal power plant. Adv. Eng. Inform. 2014, 28, 81–90. [Google Scholar] [CrossRef]
- Dorigo, M.; Birattari, M.; Stützle, T. Ant colony optimization. Comput. Intell. Mag. IEEE 2006, 1, 28–39. [Google Scholar] [CrossRef]
- Storn, R.; Price, K. Differential evolution—A simple and efficient heuristic for global optimization over continuous spaces. J. Glob. Optim. 1997, 11, 341–359. [Google Scholar] [CrossRef]
- Papadrakakis, M.; Lagaros, N.D.; Tsompanakis, Y. Structural optimization using evolution strategies and neural networks. Comput. Methods Appl. Mech. Eng. 1998, 156, 309–333. [Google Scholar] [CrossRef]
- Yao, X.; Liu, Y. Fast evolutionary programming. Evol. Program. 1996, 451–460. [Google Scholar]
- Yao, X.; Liu, Y.; Lin, G. Evolutionary programming made faster. IEEE Trans. Evol. Comput. 1999, 3, 82–102. [Google Scholar]
- Li, H.; Guo, S.; Zhao, H.; Su, C.; Wang, B. Annual electric load forecasting by a least squares support vector machine with a fruit fly optimization algorithm. Energies 2012, 5, 4430–4445. [Google Scholar] [CrossRef]
- Pan, W.-T. A new fruit fly optimization algorithm: Taking the financial distress model as an example. Knowl. Based Syst. 2012, 26, 69–74. [Google Scholar] [CrossRef]
- Li, H.; Guo, S.; Li, C.; Sun, J. A hybrid annual power load forecasting model based on generalized regression neural network with fruit fly optimization algorithm. Knowl. Based Syst. 2013, 37, 378–387. [Google Scholar] [CrossRef]
- Mirjalili, S. Moth-flame optimization algorithm: A novel nature-inspired heuristic paradigm. Knowl. Based Syst. 2015, 89, 228–249. [Google Scholar] [CrossRef]
- Liu, M. Grey Forecasting Model and Its Application in Electric Power Demands; Architecture and Technology University of Xi’an: Xi’an, China, 2012. [Google Scholar]
- Liu, S.; Yang, Y.; Wu, L. Grey System Theory and Its Application, 7th ed.; Science Press: Beijing, China, 2014. [Google Scholar]
- Wang, S.; Yang, J. A probabilistic model for latent least squares regression. Neurocomputing 2015, 149, 1155–1161. [Google Scholar] [CrossRef]
- Clark, T.E.; McCracken, M.W. Improving forecast accuracy by combining recursive and rolling forecasts. Int. Econ. Rev. 2009, 50, 363–395. [Google Scholar] [CrossRef]
© 2016 by the authors; licensee MDPI, Basel, Switzerland. This article is an open access article distributed under the terms and conditions of the Creative Commons by Attribution (CC-BY) license (http://creativecommons.org/licenses/by/4.0/).
Share and Cite
Zhao, H.; Zhao, H.; Guo, S. Using GM (1,1) Optimized by MFO with Rolling Mechanism to Forecast the Electricity Consumption of Inner Mongolia. Appl. Sci. 2016, 6, 20. https://doi.org/10.3390/app6010020
Zhao H, Zhao H, Guo S. Using GM (1,1) Optimized by MFO with Rolling Mechanism to Forecast the Electricity Consumption of Inner Mongolia. Applied Sciences. 2016; 6(1):20. https://doi.org/10.3390/app6010020
Chicago/Turabian StyleZhao, Huiru, Haoran Zhao, and Sen Guo. 2016. "Using GM (1,1) Optimized by MFO with Rolling Mechanism to Forecast the Electricity Consumption of Inner Mongolia" Applied Sciences 6, no. 1: 20. https://doi.org/10.3390/app6010020
APA StyleZhao, H., Zhao, H., & Guo, S. (2016). Using GM (1,1) Optimized by MFO with Rolling Mechanism to Forecast the Electricity Consumption of Inner Mongolia. Applied Sciences, 6(1), 20. https://doi.org/10.3390/app6010020
