Dilated Multi-Temporal Modeling for Action Recognition
Abstract
1. Introduction
- The DMT module allows for modeling of multi-temporal information without the need for multi-branch networks or input-level frame pyramids.
- In different channels, dilated convolutions with different rates enable modeling of different temporal scales.
- Partial channel modeling of temporal information enables the integration of information from multiple scales while minimizing extra computational requirements.
2. Related Work
2.1. Action Recognition
2.2. Multi-Temporal Modeling
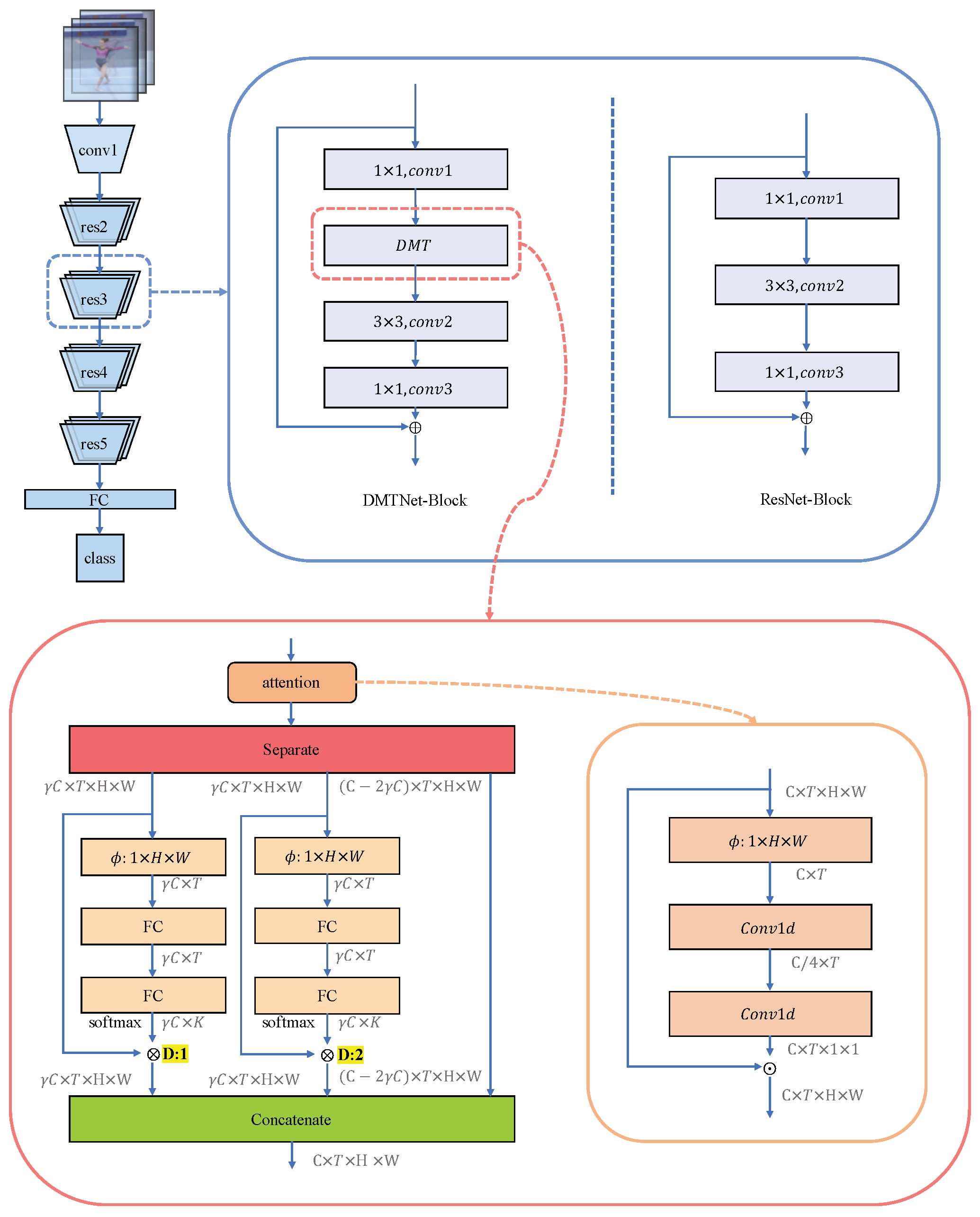
3. Methods
3.1. Overview
3.2. Module Design
3.2.1. Multiple Dilations
3.2.2. Partial Channel Modeling
4. Results
4.1. Datasets
4.2. Training and Inference
4.2.1. Training
4.2.2. Inference
4.3. Main Results
4.3.1. Result on FineGym99
4.3.2. Results on Something–Something V1
4.3.3. Results8960/432 on Kinetics400
4.4. Ablation Studies
4.4.1. Parameter Choices
4.4.2. Different Components
4.4.3. Accuracy and Loss
4.4.4. Why FineGym99?
4.5. Empirical Analysis
4.5.1. Class Variance
4.5.2. Performance Gain
5. Conclusions
Author Contributions
Funding
Institutional Review Board Statement
Informed Consent Statement
Data Availability Statement
Acknowledgments
Conflicts of Interest
References
- Simonyan, K.; Zisserman, A. Two-stream convolutional networks for action recognition in videos. Adv. Neural Inf. Process. Syst. 2014, 27, 568–576. [Google Scholar]
- Ji, S.; Xu, W.; Yang, M.; Yu, K. 3D convolutional neural networks for human action recognition. IEEE Trans. Pattern Anal. Mach. Intell. 2012, 35, 221–231. [Google Scholar] [CrossRef] [PubMed]
- Tran, D.; Bourdev, L.; Fergus, R.; Torresani, L.; Paluri, M. Learning spatiotemporal features with 3d convolutional networks. In Proceedings of the IEEE International Conference on Computer Vision, Santiago, Chile, 7–13 December 2015; pp. 4489–4497. [Google Scholar]
- Qiu, Z.; Yao, T.; Mei, T. Learning spatio-temporal representation with pseudo-3d residual networks. In Proceedings of the IEEE International Conference on Computer Vision, Venice, Italy, 22–29 October 2017; pp. 5533–5541. [Google Scholar]
- Tran, D.; Wang, H.; Torresani, L.; Ray, J.; LeCun, Y.; Paluri, M. A closer look at spatiotemporal convolutions for action recognition. In Proceedings of the IEEE Conference on Computer Vision and Pattern Recognition, Salt Lake City, UT, USA, 18–22 June 2018; pp. 6450–6459. [Google Scholar]
- Xie, S.; Sun, C.; Huang, J.; Tu, Z.; Murphy, K. Rethinking spatiotemporal feature learning: Speed-accuracy trade-offs in video classification. In Proceedings of the European Conference on Computer Vision (ECCV), Munich, Germany, 8–14 September 2018; pp. 305–321. [Google Scholar]
- Feichtenhofer, C.; Fan, H.; Malik, J.; He, K. Slowfast networks for video recognition. In Proceedings of the IEEE/CVF International Conference on Computer Vision, Seoul, Republic of Korea, 27 October–2 November 2019; pp. 6202–6211. [Google Scholar]
- Wang, Y.; Long, M.; Wang, J.; Yu, P.S. Spatiotemporal pyramid network for video action recognition. In Proceedings of the IEEE Conference on Computer Vision and Pattern Recognition, Honolulu, HI, USA, 21–26 July 2017; pp. 1529–1538. [Google Scholar]
- Zhang, D.; Dai, X.; Wang, Y.F. Dynamic temporal pyramid network: A closer look at multi-scale modeling for activity detection. In Proceedings of the Asian Conference on Computer Vision, Perth, Australia, 2–6 December 2018; Springer: Berlin/Heidelberg, Germany, 2018; pp. 712–728. [Google Scholar]
- Yang, C.; Xu, Y.; Shi, J.; Dai, B.; Zhou, B. Temporal pyramid network for action recognition. In Proceedings of the IEEE/CVF Conference on Computer Vision and Pattern Recognition, Seattle, WA, USA, 13–19 June 2020; pp. 591–600. [Google Scholar]
- Luo, W.; Li, Y.; Urtasun, R.; Zemel, R. Understanding the effective receptive field in deep convolutional neural networks. Adv. Neural Inf. Process. Syst. 2016, 29, 4905–4913. [Google Scholar]
- Yu, F.; Koltun, V. Multi-scale context aggregation by dilated convolutions. arXiv 2015, arXiv:1511.07122. [Google Scholar]
- Shao, D.; Zhao, Y.; Dai, B.; Lin, D. Finegym: A hierarchical video dataset for fine-grained action understanding. In Proceedings of the IEEE/CVF Conference on Computer Vision and Pattern Recognition, Seattle, WA, USA, 13–19 June 2020; pp. 2616–2625. [Google Scholar]
- Goyal, R.; Ebrahimi Kahou, S.; Michalski, V.; Materzynska, J.; Westphal, S.; Kim, H.; Haenel, V.; Fruend, I.; Yianilos, P.; Mueller-Freitag, M.; et al. The “something something” video database for learning and evaluating visual common sense. In Proceedings of the IEEE International Conference on Computer Vision, Venice, Italy, 22–29 October 2017; pp. 5842–5850. [Google Scholar]
- Carreira, J.; Zisserman, A. Quo vadis, action recognition? A new model and the kinetics dataset. In Proceedings of the IEEE Conference on Computer Vision and Pattern Recognition, Honolulu, HI, USA, 21–26 July 2017; pp. 6299–6308. [Google Scholar]
- Wang, H.; Schmid, C. Action recognition with improved trajectories. In Proceedings of the IEEE International Conference on Computer Vision, Sydney, Australia, 1–8 December 2013; pp. 3551–3558. [Google Scholar]
- Kerdvibulvech, C.; Yamauchi, K. Structural human shape analysis for modeling and recognition. In Proceedings of the Structural, Syntactic, and Statistical Pattern Recognition: Joint IAPR International Workshop, S+SSPR 2014, Joensuu, Finland, 20–22 August 2014; Springer: Berlin/Heidelberg, Germany, 2014; pp. 282–290. [Google Scholar]
- Cui, M.; Wang, W.; Zhang, K.; Sun, Z.; Wang, L. Pose-Appearance Relational Modeling for Video Action Recognition. IEEE Trans. Image Process. 2022, 32, 295–308. [Google Scholar] [CrossRef] [PubMed]
- Thatipelli, A.; Narayan, S.; Khan, S.; Anwer, R.M.; Khan, F.S.; Ghanem, B. Spatio-temporal relation modeling for few-shot action recognition. In Proceedings of the IEEE/CVF Conference on Computer Vision and Pattern Recognition, New Orleans, LA, USA, 18–24 June 2022; pp. 19958–19967. [Google Scholar]
- Feichtenhofer, C.; Pinz, A.; Wildes, R.P. Spatiotemporal multiplier networks for video action recognition. In Proceedings of the IEEE Conference on Computer Vision and Pattern Recognition, Honolulu, HI, USA, 21–26 July 2017; pp. 4768–4777. [Google Scholar]
- Karpathy, A.; Toderici, G.; Shetty, S.; Leung, T.; Sukthankar, R.; Fei-Fei, L. Large-scale video classification with convolutional neural networks. In Proceedings of the IEEE Conference on Computer Vision and Pattern Recognition, Columbus, OH, USA, 23–28 June 2014; pp. 1725–1732. [Google Scholar]
- Wang, X.; Gupta, A. Videos as space-time region graphs. In Proceedings of the European Conference on Computer Vision (ECCV), Munich, Germany, 8–14 September 2018; pp. 399–417. [Google Scholar]
- Wang, L.; Xiong, Y.; Wang, Z.; Qiao, Y.; Lin, D.; Tang, X.; Van Gool, L. Temporal segment networks: Towards good practices for deep action recognition. In Proceedings of the European Conference on Computer Vision, Amsterdam, The Netherlands, 11–14 October 2016; Springer: Berlin/Heidelberg, Germany, 2016; pp. 20–36. [Google Scholar]
- Deng, J.; Dong, W.; Socher, R.; Li, L.J.; Li, K.; Fei-Fei, L. Imagenet: A large-scale hierarchical image database. In Proceedings of the 2009 IEEE Conference on Computer Vision and Pattern Recognition, Miami, FL, USA, 20–25 June 2009; pp. 248–255. [Google Scholar]
- Lin, J.; Gan, C.; Han, S. Tsm: Temporal shift module for efficient video understanding. In Proceedings of the IEEE/CVF International Conference on Computer Vision, Seoul, Republic of Korea, 27 October–2 November 2019; pp. 7083–7093. [Google Scholar]
- Hu, J.; Shen, L.; Sun, G. Squeeze-and-excitation networks. In Proceedings of the IEEE Conference on Computer Vision and Pattern Recognition, Salt Lake City, UT, USA, 18–23 June 2018; pp. 7132–7141. [Google Scholar]
- Liu, Z.; Wang, L.; Wu, W.; Qian, C.; Lu, T. Tam: Temporal adaptive module for video recognition. In Proceedings of the IEEE/CVF International Conference on Computer Vision, Montreal, BC, Canada, 11–17 October 2021; pp. 13708–13718. [Google Scholar]
- Contributors, M. OpenMMLab’s Next Generation Video Understanding Toolbox and Benchmark. 2020. Available online: https://github.com/open-mmlab/mmaction2 (accessed on 10 May 2022).
- Wang, X.; Girshick, R.; Gupta, A.; He, K. Non-local neural networks. In Proceedings of the IEEE Conference on Computer Vision and Pattern Recognition, Salt Lake City, UT, USA, 18–22 June 2018; pp. 7794–7803. [Google Scholar]
- Bottou, L. Stochastic gradient descent tricks. In Neural Networks: Tricks of the Trade; Springer: Berlin/Heidelberg, Germany, 2012; pp. 421–436. [Google Scholar]
- Girdhar, R.; Ramanan, D.; Gupta, A.; Sivic, J.; Russell, B. Actionvlad: Learning spatio-temporal aggregation for action classification. In Proceedings of the IEEE Conference on Computer Vision and Pattern Recognition, Honolulu, HI, USA, 21–26 July 2017; pp. 971–980. [Google Scholar]
- Zhou, B.; Andonian, A.; Oliva, A.; Torralba, A. Temporal relational reasoning in videos. In Proceedings of the European Conference on Computer Vision (ECCV), Munich, Germany, 8–14 September 2018; pp. 803–818. [Google Scholar]
- Geng, T.; Zheng, F.; Hou, X.; Lu, K.; Qi, G.J.; Shao, L. Spatial-Temporal Pyramid Graph Reasoning for Action Recognition. IEEE Trans. Image Process. 2022, 31, 5484–5497. [Google Scholar] [CrossRef] [PubMed]
- Jiang, J.; Zhang, Y. An improved action recognition network with temporal extraction and feature enhancement. IEEE Access 2022, 10, 13926–13935. [Google Scholar] [CrossRef]
- Zolfaghari, M.; Singh, K.; Brox, T. Eco: Efficient convolutional network for online video understanding. In Proceedings of the European Conference on Computer Vision (ECCV), Munich, Germany, 8–14 September 2018; pp. 695–712. [Google Scholar]
- Fan, Q.; Chen, C.F.R.; Kuehne, H.; Pistoia, M.; Cox, D. More is less: Learning efficient video representations by big-little network and depthwise temporal aggregation. Adv. Neural Inf. Process. Syst. 2019, 32, 2264–2273. [Google Scholar]
- Luo, C.; Yuille, A.L. Grouped spatial-temporal aggregation for efficient action recognition. In Proceedings of the IEEE/CVF International Conference on Computer Vision, Seoul, Republic of Korea, 27 October–2 November 2019; pp. 5512–5521. [Google Scholar]
- Liu, Z.; Luo, D.; Wang, Y.; Wang, L.; Tai, Y.; Wang, C.; Li, J.; Huang, F.; Lu, T. Teinet: Towards an efficient architecture for video recognition. In Proceedings of the AAAI Conference on Artificial Intelligence, New York, NY, USA, 7–12 February 2020; Volume 34, pp. 11669–11676. [Google Scholar]
- Wang, L.; Li, W.; Li, W.; Van Gool, L. Appearance-and-relation networks for video classification. In Proceedings of the IEEE Conference on Computer Vision and Pattern Recognition, Salt Lake City, UT, USA, 18–23 June 2018; pp. 1430–1439. [Google Scholar]
- Tran, D.; Wang, H.; Torresani, L.; Feiszli, M. Video classification with channel-separated convolutional networks. In Proceedings of the IEEE/CVF International Conference on Computer Vision, Seoul, Republic of Korea, 27 October–2 November 2019; pp. 5552–5561. [Google Scholar]
- Wang, M.; Xing, J.; Su, J.; Chen, J.; Liu, Y. Learning spatiotemporal and motion features in a unified 2d network for action recognition. IEEE Trans. Pattern Anal. Mach. Intell. 2022, 45, 3347–3362. [Google Scholar] [CrossRef] [PubMed]





| Methods | Backbone | Pretrained | Modality | Mean | Top-1 |
|---|---|---|---|---|---|
| ActionVLAD [31] | VGG-16 | ImageNet | RGB | 50.1 | 69.5 |
| TSN [23] | BNInception | ImageNet | RGB | 61.4 | 74.8 |
| TRN [32] | BNInception | ImageNet | RGB | 68.7 | 79.9 |
| TRNms [32] | BNInception | ImageNet | RGB | 68.8 | 79.5 |
| TSM [25] | ResNet-50 | ImageNet | RGB | 70.6 | 80.4 |
| I3D [15] | ResNet-50 | ImageNet | RGB | 63.2 | 74.8 |
| I3D * [15] | ResNet-50 | Kinetics-400 | RGB | 64.4 | 75.6 |
| NL I3D [29] | ResNet-50 | ImageNet | RGB | 62.1 | 73.0 |
| NL I3D * [29] | ResNet-50 | Kinetics-400 | RGB | 64.3 | 75.3 |
| TPN [10] | ResNet-50 | ImageNet | RGB | 53.3 | 75.0 |
| TANet [27] | ResNet-50 | ImageNet | RGB | 80.6 | 85.8 |
| STPG-Net (TSN) [33] | ResNet-50 | ImageNet | RGB | 83.4 | 88.6 |
| STPG-Net (I3D) [33] | ResNet-50 | ImageNet | RGB | 82.6 | 87.9 |
| TSN [23] | BNInception | ImageNet | Flow | 75.6 | 84.7 |
| TRN [32] | BNInception | ImageNet | Flow | 77.2 | 85.0 |
| TRNms [32] | BNInception | ImageNet | Flow | 77.6 | 85.5 |
| TSM [25] | ResNet-50 | ImageNet | Flow | 80.3 | 87.1 |
| TSN [23] | BNInception | ImageNet | 2Stream | 76.4 | 86.0 |
| TRN [32] | BNInception | ImageNet | 2Stream | 79.8 | 87.4 |
| TRNms [32] | BNInception | ImageNet | 2Stream | 80.2 | 87.8 |
| TSM [25] | ResNet-50 | ImageNet | 2Stream | 81.2 | 88.4 |
| DMTNet | ResNet-50 | ImageNet | RGB | 83.0 | 87.5 |
| DMTNet 1 | ResNet-50 | ImageNet | RGB | 84.0 | 89.3 |
| Methods | Backbones | Frames | FLOPs | Top-1 | Top-5 |
|---|---|---|---|---|---|
| TSN-RGB [23] | BNInception | 8 f | 16 G | 19.5 | - |
| TRN-Multiscale [32] | BNInception | 8 f | 33 G | 34.4 | - |
| S3D-G [6] | Inception | 64 f | 71 G | 48.2 | 78.7 |
| ECO [35] | BNIncep + Res18 | 16 f | 64 G | 41.6 | - |
| ECOLite [35] | BNIncep + Res18 | 92 f | 267 G | 46.4 | - |
| TSN [23] | ResNet50 | 8 f | 33 G | 19.7 | 46.6 |
| I3D [15] | ResNet50 | 32 f × 2 | 306 G | 41.6 | 72.2 |
| NL I3D [29] | ResNet50 | 32 f × 2 | 334 G | 44.4 | 76.0 |
| NL I3D + GCN [29] | ResNet50 + GCN | 32 f × 2 | 606 G | 46.1 | 76.8 |
| TSM [25] | ResNet50 | 8 f | 33 G | 45.6 | 74.2 |
| TSM [25] | ResNet50 | 16 f | 65 G | 47.2 | 77.1 |
| TSM [25] | ResNet50 | 8 f + 16 f | 98 G | 49.7 | 78.5 |
| bLvNet-TAM [36] | bLResNet-50 | 16 f × 2 | 48 G | 48.4 | 78.8 |
| GST [37] | ResNet50 | 8 f | 30 G | 47.0 | 76.1 |
| GST [37] | ResNet50 | 16 f | 59 G | 48.6 | 77.9 |
| TEINet [38] | ResNet50 | 8 f | 33 G | 47.4 | - |
| TEINet [38] | ResNet50 | 16 f | 66 G | 49.9 | - |
| TPN [10] | ResNet50 | 8 f | - | 49.0 | - |
| TANet [27] | ResNet50 | 8 f | 33 G | 47.3 | 75.8 |
| TANet [27] | ResNet50 | 16 f | 66 G | 47.6 | 77.7 |
| STPG-Net (TSM) [33] | ResNet-50 | 8 f × 2 | 35.9 G | 49.3 | 77.8 |
| STPG-Net (TSM) [33] | ResNet-50 | 16 f × 2 | 69.4 G | 50.7 | 78.8 |
| TEFE [34] | ResNet-50 | 8 f | 90 G | 46.7 | 75.3 |
| TEFE [34] | ResNet-50 | 16 f | 181 G | 50.4 | 78.9 |
| DMTNet | ResNet50 | 8 f | 33 G | 48.3 | 77.6 |
| DMTNet | ResNet50 | 16 f | 66 G | 49.4 | 78.4 |
| DMTNet 1 | ResNet50 | 16 f × 2 | 86 G × 2 | 51.0 | 79.0 |
| DMTNet 2 | ResNet50 | 8 f × 2 × 3 | 43 G × 6 | 49.9 | 78.4 |
| DMTNet 2 | ResNet50 | 16 f × 2 × 3 | 86 G × 6 | 51.2 | 79.0 |
| Methods | Backbones | Training Input | GFLOPs 1 | Top-1 | Top-5 |
|---|---|---|---|---|---|
| TSN [23] | InceptionV3 | 3 × 224 × 224 | 3 × 250 | 72.5 | 90.2 |
| ARTNet [39] | ResNet18 | 16 × 112 × 112 | 24 × 250 | 70.7 | 89.3 |
| I3D [15] | InceptionV3 | 64 × 224 × 224 | 108 × N/A | 72.1 | 90.3 |
| R(2 + 1)D [5] | ResNet34 | 32 × 112 × 112 | 142 × 10 | 74.3 | 91.4 |
| NL I3D [29] | ResNet50 | 128 × 224 × 224 | 282 × 30 | 76.5 | 92.6 |
| ip-CSN [40] | ResNet50 | 8 × 224 × 224 | 1.2 × 10 | 70.8 | - |
| TSM [25] | ResNet50 | 16 × 224 × 224 | 65 × 30 | 74.7 | 91.4 |
| TEINet [38] | ResNet50 | 16 × 224 × 224 | 86 × 30 | 76.2 | 92.5 |
| bLVNet-TAM [36] | bLResNet50 | 48 × 224 × 224 | 93 × 9 | 73.5 | 91.2 |
| SlowOnly [7] | ResNet50 | 8 × 224 × 224 | 42 × 30 | 74.8 | 91.6 |
| SlowFast [7] | ResNet50 | (4+32) × 224 × 224 | 36 × 30 | 75.6 | 92.1 |
| SlowFast [7] | ResNet50 | (8+32) × 224 × 224 | 66 × 30 | 77.0 | 92.6 |
| I3D * [15] | ResNet50 | 32 × 224 × 224 | 335 × 30 | 76.6 | - |
| TPN [10] | ResNet50 | 8 × 224 × 224 | - | 75.5 | 92.1 |
| TANet-50 [27] | ResNet50 | 8 × 224 × 224 | 43 × 30 | 76.3 | 92.6 |
| TANet-50 [27] | ResNet50 | 16 × 224 × 224 | 86 × 12 | 76.9 | 92.9 |
| STM [41] | ResNet50 | 8 × 224 × 224 | 33 × 30 | 75.5 | 92.0 |
| STM [41] | ResNet50 | 16 × 224 × 224 | 67 × 30 | 76.9 | 92.7 |
| DMTNet | ResNet50 | 8 × 224 × 224 | 43 × 30 | 75.9 | 92.6 |
| DMTNet | ResNet50 | 16 × 224 × 224 | 86 × 30 | 77.1 | 93.0 |
| Kernels 1 | Proportion 2 | Frames | Top-1 | Top-5 | Mean |
|---|---|---|---|---|---|
| 2 | 1/2 | 8 | 85.2 | 98.7 | 80.0 |
| 2 | 1/4 | 8 | 86.9 | 98.8 | 82.1 |
| 2 | 1/8 | 8 | 87.5 | 98.9 | 83.0 |
| 2 | 1/16 | 8 | 86.7 | 98.8 | 82.2 |
| 1 | 1/8 | 8 | 86.9 | 98.7 | 82.0 |
| 2 | 1/8 | 8 | 87.5 | 98.9 | 83.0 |
| 3 | 1/8 | 8 | 86.5 | 98.6 | 81.9 |
| 4 | 1/8 | 8 | 86.4 | 98.8 | 81.7 |
| Attention | MD 1 | Frames | Top-1 | Top-5 | Mean |
|---|---|---|---|---|---|
| 🗸 | 8 | 85.0 | 98.6 | 79.5 | |
| 🗸 | 8 | 87.1 | 98.8 | 82.7 | |
| 🗸 | 🗸 | 8 | 87.5 | 98.9 | 83.0 |
Disclaimer/Publisher’s Note: The statements, opinions and data contained in all publications are solely those of the individual author(s) and contributor(s) and not of MDPI and/or the editor(s). MDPI and/or the editor(s) disclaim responsibility for any injury to people or property resulting from any ideas, methods, instructions or products referred to in the content. |
© 2023 by the authors. Licensee MDPI, Basel, Switzerland. This article is an open access article distributed under the terms and conditions of the Creative Commons Attribution (CC BY) license (https://creativecommons.org/licenses/by/4.0/).
Share and Cite
Zhang, T.; Wu, Y.; Li, X. Dilated Multi-Temporal Modeling for Action Recognition. Appl. Sci. 2023, 13, 6934. https://doi.org/10.3390/app13126934
Zhang T, Wu Y, Li X. Dilated Multi-Temporal Modeling for Action Recognition. Applied Sciences. 2023; 13(12):6934. https://doi.org/10.3390/app13126934
Chicago/Turabian StyleZhang, Tao, Yifan Wu, and Xiaoqiang Li. 2023. "Dilated Multi-Temporal Modeling for Action Recognition" Applied Sciences 13, no. 12: 6934. https://doi.org/10.3390/app13126934
APA StyleZhang, T., Wu, Y., & Li, X. (2023). Dilated Multi-Temporal Modeling for Action Recognition. Applied Sciences, 13(12), 6934. https://doi.org/10.3390/app13126934

