Study of the Relationship between High Mountain Asia Snow Cover and Drought and Flood in the Yangtze River Basin during 1980–2019
Abstract
:1. Introduction
2. Study Area and Data
2.1. Study Area
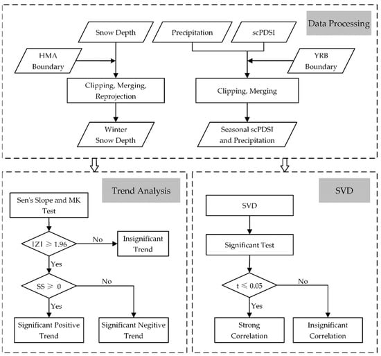
2.2. Data
3. Methods
3.1. Trend Analysis Method
3.2. SVD
4. Results
4.1. Temporal and Spatial Characteristics of Drought and Flood in the YRB
4.2. Relationship between Winter Snow Depth over the HMA and Spring scPDSI in YRB
4.3. Relationship between Winter Snow Depth over the HMA and Summer scPDSI in YRB
4.4. Relationship between Winter Snow Depth over the HMA and Precipitation in YRB
5. Discussion
5.1. Characteristics of Drought and Flood in the YRB
5.2. Possible Physical Mechanisms
6. Conclusions
Author Contributions
Funding
Data Availability Statement
Acknowledgments
Conflicts of Interest
References
- Zhu, Y.; Ding, Y.; Xu, H. The relationship of Tibetan Plateau atmospheric heat source, winter and spring snow cover and Interdecadal variation of precipitation in eastern China. Acta Meteorol. Sin. 2007, 6, 946–958. [Google Scholar]
- Zhang, Q.; Wu, G. Relationship between large-scale drought and flood in the Yangtze River Basin and South Asian High. Acta Meteorol. Sin. 2001, 5, 569–577. [Google Scholar]
- Gong, D.; Zhu, J.; Wang, S. The summer precipitation in the Yangtze River Basin is significantly correlated with the early Arctic Oscillation. Chin. Sci. Bull. 2002, 7, 546–549. [Google Scholar]
- Immerzeel, W.W.; Van Beek, L.P.; Bierkens, M.F. Climate change will affect the Asian water towers. Science 2010, 328, 1382–1385. [Google Scholar] [CrossRef] [PubMed]
- Zhang, Y.; Li, T.; Wang, B. Decadal change of the spring snow depth over the Tibetan Plateau: The associated circulation and influence on the East Asian summer monsoon. J. Clim. 2004, 17, 2780–2793. [Google Scholar] [CrossRef] [Green Version]
- Liu, X. Influence of snow and ice change on atmospheric circulation and weather climate. Adv. Earth Sci. 1989, 6, 53–58. [Google Scholar]
- Ding, Y.; Sun, Y.; Wang, Z.; Zhu, Y.; Song, Y. Inter-decadal variation of the summer precipitation in China and its association with decreasing Asian summer monsoon Part II: Possible causes. Int. J. Climatol. J. R. Meteorol. Soc. 2009, 29, 1926–1944. [Google Scholar] [CrossRef]
- Blanford, H.F., II. On the connexion of the Himalaya snowfall with dry winds and seasons of drought in India. Proc. R. Soc. Lond. 1884, 37, 3–22. [Google Scholar]
- Walker, S.G.T. On the Meteorological Evidence for Supposed Changes of Climate in India. Mem. India Meteor. Dept. 1910, 21, 1–21. [Google Scholar]
- Dey, B.; Kumar, O.B. Himalayan winter snow cover area and summer monsoon rainfall over India. J. Geophys. Res. Ocean. 1983, 88, 5471–5474. [Google Scholar] [CrossRef]
- Bamzai, A.S.; Shukla, J. Relation between Eurasian snow cover, snow depth, and the Indian summer monsoon: An observational study. J. Clim. 1999, 12, 3117–3132. [Google Scholar] [CrossRef]
- Li, P. A discussion on The inverse correlation between Himalayan snow cover and Indian monsoon precipitation. Acta Meteorol. Sin. 1996, 3, 379–384. [Google Scholar]
- Chen, Q.; Gao, B.; Li, W.; Liu, Y. Winter snow anomaly in Tibetan Plateau and drought/flood in main flood season in the middle and lower reaches of Yangtze River and their relationship with circulation. Acta Meteorol. Sin. 2000, 5, 582–595. [Google Scholar]
- Chen, X.; Song, W. Analysis and prediction of the relationship between winter and spring snow cover over Eurasia and Tibetan Plateau and summer precipitation in China. Plateau Meteorol. 2000, 2, 214–223. [Google Scholar]
- Qian, Y.; Zhang, Y.; Zheng, Y. Effects of winter and spring snow anomaly in Tibetan Plateau on spring and summer precipitation in China. J. Arid. Meteorol. 2003, 3, 1–7. [Google Scholar]
- Wei, Z.; Luo, S.; Dong, W.; Li, P. Analysis of snow cover data over the Tibetan Plateau and its relationship with summer precipitation in China. J. Appl. Meteorol. Sci. 1998, S1, 40–47. [Google Scholar]
- Xiao, Z.; Duan, A. Impacts of Tibetan Plateau snow cover on the interannual variability of the East Asian summer monsoon. J. Clim. 2016, 29, 8495–8514. [Google Scholar] [CrossRef]
- Wang, C.; Yang, K.; Li, Y.; Wu, D.; Bo, Y. Impacts of spatiotemporal anomalies of Tibetan Plateau snow cover on summer precipitation in eastern China. J. Clim. 2017, 30, 885–903. [Google Scholar] [CrossRef]
- Si, D.; Ding, Y. Decadal change in the correlation pattern between the Tibetan Plateau winter snow and the East Asian summer precipitation during 1979–2011. J. Clim. 2013, 26, 7622–7634. [Google Scholar] [CrossRef]
- Immerzeel, W.W.; Lutz, A.; Andrade, M.; Bahl, A.; Biemans, H.; Bolch, T.; Hyde, S.; Brumby, S.; Davies, B.; Elmore, A. Importance and vulnerability of the world’s water towers. Nature 2020, 577, 364–369. [Google Scholar] [CrossRef] [PubMed]
- Qu, S.; Wang, L.; Lin, A.; Zhu, H.; Yuan, M. What drives the vegetation restoration in Yangtze River basin, China: Climate change or anthropogenic factors? Ecol. Indic. 2018, 90, 438–450. [Google Scholar] [CrossRef]
- Zhang, J.; Zhang, Y.; Sun, G.; Song, C.; Li, J.; Hao, L.; Liu, N. Climate variability masked greening effects on water yield in the Yangtze River Basin during 2001–2018. Water Resour. Res. 2022, 58, e2021WR030382. [Google Scholar] [CrossRef]
- Zhang, Q.; Kong, D.; Singh, V.P.; Shi, P. Response of vegetation to different time-scales drought across China: Spatiotemporal patterns, causes and implications. Glob. Planet. Change 2017, 152, 1–11. [Google Scholar] [CrossRef] [Green Version]
- Jiang, W.; Niu, Z.; Wang, L.; Yao, R.; Gui, X.; Xiang, F.; Ji, Y. Impacts of Drought and Climatic Factors on Vegetation Dynamics in the Yellow River Basin and Yangtze River Basin, China. Remote Sens. 2022, 14, 930. [Google Scholar] [CrossRef]
- Yang, Q.; Li, M.; Zheng, Z.; Ma, Z. Regional applicability of seven meteorological drought indices in China. Sci. China Earth Sci. 2017, 60, 745–760. [Google Scholar] [CrossRef]
- Yili, Z.; Bingyuan, L.; Linshan, L.; Du, Z. Rediscussion on the range of Tibetan Plateau. Geogr. Res. 2021, 40, 1543–1553. [Google Scholar]
- Yili, Z.; Linshan, L.; Bingyuan, L.; Du, Z. A comparative study between the 2021 and 2014 edition of Tibetan Plateau range Dataset. J. Glob. Change Data Discov. 2021, 5, 322–332+461–471. [Google Scholar]
- Zhang, Y.; Ren, H.; Pan, X. Integration dataset of Tibet Plateau boundary. Natl. Tibet. Plateau Data Cent. 2019, 10. [Google Scholar] [CrossRef]
- Yao, T.; Thompson, L.; Yang, W.; Yu, W.; Gao, Y.; Guo, X.; Yang, X.; Duan, K.; Zhao, H.; Xu, B. Different glacier status with atmospheric circulations in Tibetan Plateau and surroundings. Nat. Clim. Change 2012, 2, 663–667. [Google Scholar] [CrossRef]
- van der Schrier, G.; Barichivich, J.; Briffa, K.; Jones, P. A scPDSI-based global data set of dry and wet spells for 1901–2009. J. Geophys. Res. Atmos. 2013, 118, 4025–4048. [Google Scholar] [CrossRef]
- Wells, N.; Goddard, S.; Hayes, M.J. A self-calibrating Palmer drought severity index. J. Clim. 2004, 17, 2335–2351. [Google Scholar] [CrossRef]
- Palmer, W.C. Meteorological Drought, Research Paper no. 45; US Weather Bureau: Washington, DC, USA, 1965; Volume 58.
- Wang, Z.; Li, J.; Lai, C.; Zeng, Z.; Zhong, R.; Chen, X.; Zhou, X.; Wang, M. Does drought in China show a significant decreasing trend from 1961 to 2009? Sci. Total Environ. 2017, 579, 314–324. [Google Scholar] [CrossRef] [PubMed]
- Dai, L.; Che, T.; Ding, Y. Inter-calibrating SMMR, SSM/I and SSMI/S data to improve the consistency of snow-depth products in China. Remote Sens. 2015, 7, 7212–7230. [Google Scholar] [CrossRef] [Green Version]
- Dai, L.; Che, T.; Ding, Y.; Hao, X. Evaluation of snow cover and snow depth on the Qinghai–Tibetan Plateau derived from passive microwave remote sensing. Cryosphere 2017, 11, 1933–1948. [Google Scholar] [CrossRef] [Green Version]
- Che, T.; Dai, L.; Li, X. Long-term series of daily snow depth dataset in China (1979–2019). Natl. Tibet. Plateau Data Cent. 2015. [Google Scholar] [CrossRef]
- Che, T.; Li, X.; Jin, R.; Armstrong, R.; Zhang, T. Snow depth derived from passive microwave remote-sensing data in China. Ann. Glaciol. 2008, 49, 145–154. [Google Scholar] [CrossRef] [Green Version]
- Sen, P.K. Estimates of the regression coefficient based on Kendall’s tau. J. Am. Stat. Assoc. 1968, 63, 1379–1389. [Google Scholar] [CrossRef]
- Bari, S.H.; Rahman, M.T.U.; Hoque, M.A.; Hussain, M.M. Analysis of seasonal and annual rainfall trends in the northern region of Bangladesh. Atmos. Res. 2016, 176, 148–158. [Google Scholar] [CrossRef]
- Notarnicola, C. Observing snow cover and water resource changes in the high mountain Asia region in comparison with global mountain trends over 2000–2018. Remote Sens. 2020, 12, 3913. [Google Scholar] [CrossRef]
- Yang, T.; Li, Q.; Ahmad, S.; Zhou, H.; Li, L. Changes in snow phenology from 1979 to 2016 over the Tianshan Mountains, Central Asia. Remote Sens. 2019, 11, 499. [Google Scholar] [CrossRef] [Green Version]
- Prohaska, J.T. A technique for analyzing the linear relationships between two meteorological fields. Mon. Weather. Rev. 1976, 104, 1345–1353. [Google Scholar] [CrossRef] [Green Version]
- Liu, G.; Sun, R.; Xiao, Z.; Cui, T. Temporal and spatial variation of net primary productivity of vegetation and its relationship with meteorological factors in China from 2001 to 2014. Acta Ecol. Sin. 2017, 37, 4936–4945. [Google Scholar]
- Jiang, Z.; Ding, Y. Singular value decomposition analysis of precipitation anomaly and north Pacific SST anomaly in summer half year of China. J. Trop. Meteorol. 1995, 2, 133–141. [Google Scholar]
- Zhang, Y.; Li, Y.; Ge, J.; Li, G.; Yu, Z.; Niu, H. Correlation analysis between drought indices and terrestrial water storage from 2002 to 2015 in China. Environ. Earth Sci. 2018, 77, 1–12. [Google Scholar] [CrossRef]
- Wang, W.; Zhu, Y.; Xu, R.; Liu, J. Drought severity change in China during 1961–2012 indicated by SPI and SPEI. Nat. Hazards 2015, 75, 2437–2451. [Google Scholar] [CrossRef]
- Shao, D.; Chen, S.; Tan, X.; Gu, W. Drought characteristics over China during 1980–2015. Int. J. Climatol. 2018, 38, 3532–3545. [Google Scholar] [CrossRef]
- Jiang, X.; Li, Y.; Wang, X. Anomalous characteristics of water vapor transport in China and its relationship with drought and flood in the Yangtze River Basin. Acta Geogr. Sin. 2008, 5, 455–463. [Google Scholar]
- Miao, Q.; Xu, X.; Zhang, S. The transformation characteristics of water vapor budget over the Yangtze River Basin and water vapor transport components over the Plateau. Acta Meteorol. Sin. 2005, 1, 93–99. [Google Scholar]
- Xu, X.; Tao, S.; Wang, J.; Chen, L.; Zhou, l.; Wang, X. The relationship between the characteristics of the influence region of the Tibetan Plateau and the monsoon water vapor transport “Great Triangle fan shape” and the regional drought/flood anomalies in China. Acta Meteorol. Sin. 2002, 3, 257–266+385. [Google Scholar]
- Wang, T.; Wu, G.; Wan, Q. Effects of thermal and dynamic interactions over the Tibetan Plateau on circulation in the Asian monsoon region. Plateau Meteorol. 2008, 1, 1–9. [Google Scholar]
- Zhang, Q.; Yao, Y.; Li, Y.; Huang, J.; Ma, Z.; Wang, Z.; Wang, S.; Wang, Y.; Zhang, Y. Research progress and prospect of the causes and changes of drought events in China. Acta Meteorol. Sin. 2020, 78, 500–521. [Google Scholar] [CrossRef]
- Zhang, R.; Jiang, D.; Zhang, Z.; Cheng, Z.; Zhang, Q. Comparison of the climate effects of surface uplifts from the northern Tibetan Plateau, the Tianshan, and the Mongolian Plateau on the East Asian climate. J. Geophys. Res. Atmos. 2017, 122, 7949–7970. [Google Scholar] [CrossRef]
- Wei, Z.; Chen, W.; Huang, R. Numerical simulation of summer precipitation in China influenced by winter and spring snow anomaly over the Tibetan Plateau. Plateau Mt. Meteorol. Res. 2008, 1, 1–7. [Google Scholar]
- Zhang, S.; Tao, S. Diagnostic and numerical study on the influence of snow cover over the Tibetan Plateau on Asian summer monsoon. Chin. J. Atmos. Sci. 2001, 3, 372–390. [Google Scholar]
- Li, P. High Mountain Asian snow monitoring. J. Glaciol. Geocryol. 1996, S1, 105–114. [Google Scholar]
- Wang, Y.; He, Y.; Hou, S. Effects of winter and spring snow cover over the Tibetan Plateau on Asian summer monsoon precipitation. J. Glaciol. Geocryol. 2008, 3, 452–460. [Google Scholar]
- Trenberth, K.E.; Dai, A.; Van Der Schrier, G.; Jones, P.D.; Barichivich, J.; Briffa, K.R.; Sheffield, J. Global warming and changes in drought. Nat. Clim. Change 2014, 4, 17–22. [Google Scholar] [CrossRef]










| Variables | Data Source | Availability | Temporal Resolution | Spatial Resolution |
|---|---|---|---|---|
| scPDSI | CRU | 1901–2020 | Monthly | 0.5° × 0.5° |
| Precipitation | CRU | 1901–2020 | Monthly | 0.5° × 0.5° |
| Snow Depth | TPCD | 1979–2020 | Daily | 25 km |
| Mode | I | II | III |
|---|---|---|---|
| SCF/% | 23.85 | 17.46 | 13.17 |
| CSCF/% | 23.85 | 41.31 | 54.48 |
| TSCC | 0.68 | 0.73 | 0.80 |
| Mode | I | II | III |
|---|---|---|---|
| SCF/% | 24.03 | 16.34 | 12.71 |
| CSCF/% | 24.03 | 40.37 | 53.07 |
| TSCC | 0.79 | 0.67 | 0.74 |
Publisher’s Note: MDPI stays neutral with regard to jurisdictional claims in published maps and institutional affiliations. |
© 2022 by the authors. Licensee MDPI, Basel, Switzerland. This article is an open access article distributed under the terms and conditions of the Creative Commons Attribution (CC BY) license (https://creativecommons.org/licenses/by/4.0/).
Share and Cite
Zhou, H.; Zhang, L.; Liu, X.; Liang, D.; Zhu, Q.; Gou, Y. Study of the Relationship between High Mountain Asia Snow Cover and Drought and Flood in the Yangtze River Basin during 1980–2019. Remote Sens. 2022, 14, 3588. https://doi.org/10.3390/rs14153588
Zhou H, Zhang L, Liu X, Liang D, Zhu Q, Gou Y. Study of the Relationship between High Mountain Asia Snow Cover and Drought and Flood in the Yangtze River Basin during 1980–2019. Remote Sensing. 2022; 14(15):3588. https://doi.org/10.3390/rs14153588
Chicago/Turabian StyleZhou, Heng, Lu Zhang, Xuting Liu, Dong Liang, Qi Zhu, and Yiting Gou. 2022. "Study of the Relationship between High Mountain Asia Snow Cover and Drought and Flood in the Yangtze River Basin during 1980–2019" Remote Sensing 14, no. 15: 3588. https://doi.org/10.3390/rs14153588
APA StyleZhou, H., Zhang, L., Liu, X., Liang, D., Zhu, Q., & Gou, Y. (2022). Study of the Relationship between High Mountain Asia Snow Cover and Drought and Flood in the Yangtze River Basin during 1980–2019. Remote Sensing, 14(15), 3588. https://doi.org/10.3390/rs14153588

