Optimal Operation of a Hybrid Power System as an Island Microgrid in South-Korea
Abstract
1. Introduction
2. Microgrid Modeling
2.1. Floating Photovoltaic System
2.2. Pumped Hydroelectric System
2.3. Battery
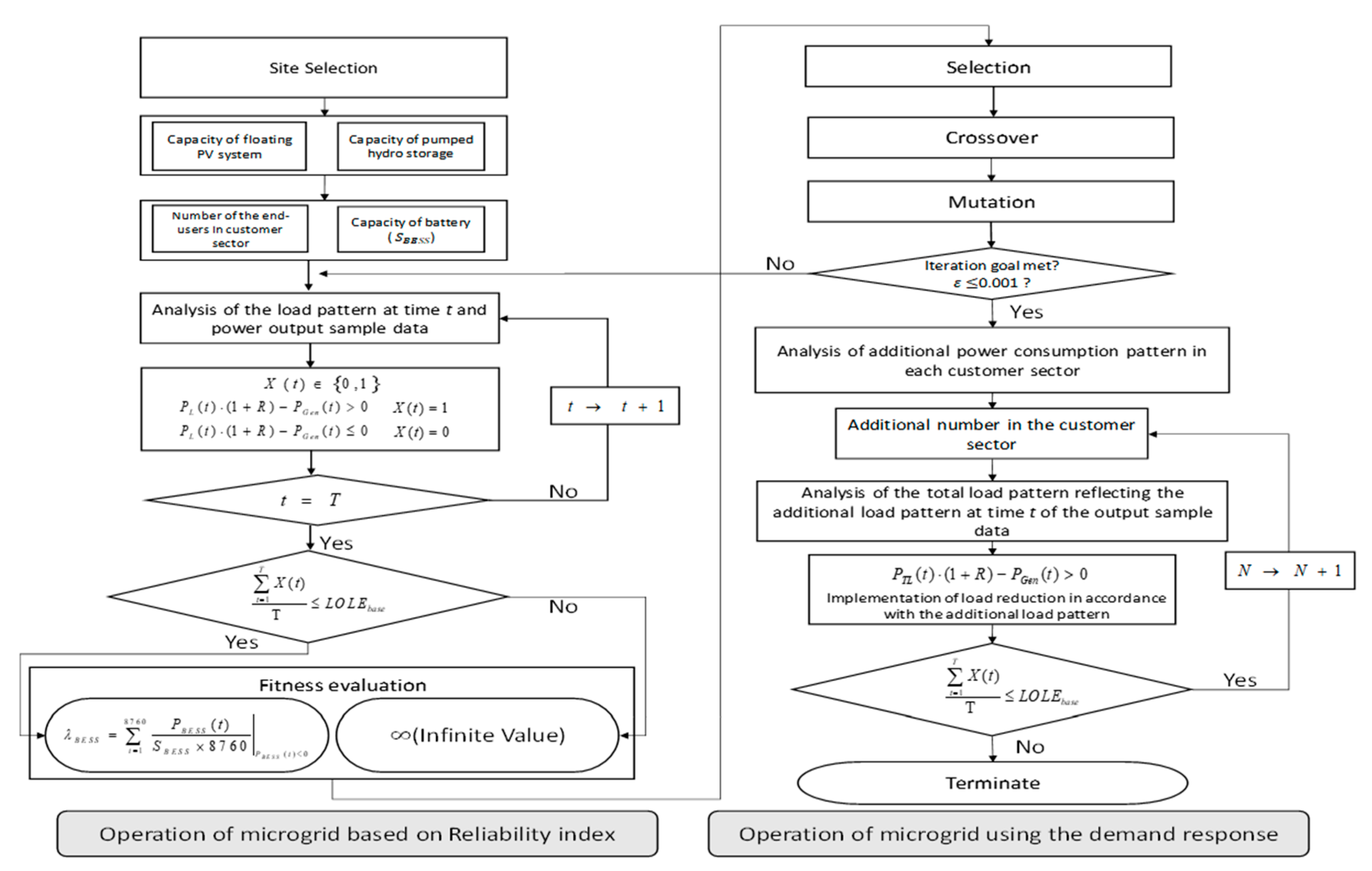
3. Mathematical Formulation
3.1. Proposed Operation Schedule of the Microgrid
3.2. Power Supply Range of the Microgrid
4. Case Study
4.1. Basic Setting
4.2. Optimal Results
4.3. Discussion
5. Conclusions
Author Contributions
Funding
Institutional Review Board Statement
Informed Consent Statement
Data Availability Statement
Conflicts of Interest
References
- Verma, Y.P.; Kumar, A. Potential impacts of emission concerned policies on power system operation with renewable energy sources. Int. J. Electr. Power Energy Syst. 2013, 44, 520–529. [Google Scholar] [CrossRef]
- Østergaar, P.A.; Sperling, K. Towards sustainable energy planning and management. Int. J. Sustain. Energy Plan. Manag. 2014, 1, 1–6. [Google Scholar]
- Karavas, C.S.; Kyriakarakos, G.; Arvanitis, K.G.; Papadakis, G. A multi-agent decentralized energy management system based on distributed intelligence for the design and control of autonomous poly generation microgrids. Energy Convers. Manag. 2015, 103, 166–179. [Google Scholar] [CrossRef]
- Ruiz, S.; Patiño, J.; Marquez-Ruiz, A.; Espinosa, J.; Duque, E.; Ortiz, P. Optimal Design of a Diesel-PV-Wind-Battery-Hydro Pumped POWER system with the Integration of ELECTRIC vehicles in a Colombian Community. Energies 2019, 12, 4542. [Google Scholar] [CrossRef]
- Che, L.; Zhang, X.; Mohammad, S.; Ahmed, A.; Abdullah, A. Optimal Interconnection Planning of Community Microgrids with Renewable Energy Sources. IEEE Trans. Smart Grid 2017, 8, 1054–1063. [Google Scholar] [CrossRef]
- Jia, Y.; Wen, P.; Yan, Y.; Huo, L. Joint Operation and Transaction Mode of Rural Multi Microgrid and Distribution Network. IEEE Access 2021, 9, 14409–14421. [Google Scholar] [CrossRef]
- Sami, I.; Ullah, N.; Muyeen, S.M.; Techato, K.; Chowdhury, S.; Ro, J.-S. Control Methods for Standalone and Grid Connected Micro-Hydro Power Plants With Synthetic Inertia Frequency Support: A Comprehensive Review. IEEE Access 2020, 8, 176313–176329. [Google Scholar] [CrossRef]
- Meconi, M.E.; dell’Anna, S.; Scarlato, A.; Grohmann, D. Energy sovereignty in Italian inner areas: Off-grid renewable solu-tions for isolated systems and rural buildings. Renew. Energy 2016, 93, 14–26. [Google Scholar] [CrossRef]
- Oladigbolu, J.O.; Ramli, M.A.M.; Al-Turki, Y.A. Techno-Economic and Sensitivity Analyses for an Optimal Hybrid Power System Which Is Adaptable and Effective for Rural Electrification: A Case Study of Nigeria. Sustainability 2019, 11, 4959. [Google Scholar] [CrossRef]
- García-Vera, Y.E.; Dufo-López, R.; Bernal-Agustín, J.L. Techno-Economic Feasibility Analysis through Optimization Strate-gies and Load Shifting in Isolated Hybrid Microgrids with Renewable Energy for the Non-Interconnected Zone (NIZ) of Colombia. Energies 2020, 13, 6146. [Google Scholar] [CrossRef]
- Nafisi, H.; Farahani, V.; Abyaneh, H.A.; Abedi, M. Optimal daily scheduling of reconfiguration based on minimization of the cost of energy losses and switching operations in microgrids. IET Gener. Transm. Distrib. 2015, 9, 513–522. [Google Scholar] [CrossRef]
- Ullah, I.; Rasheed, M.B.; Alquthami, T.; Tayyaba, S. A Residential Load Scheduling with the Integration of On-Site PV and Energy Storage Systems in Micro-Grid. Sustainability 2019, 12, 184. [Google Scholar] [CrossRef]
- Luh, P.B.; Yu, Y.; Zhang, B.; Litvinov, E.; Zheng, T.; Zhao, F.; Zhao, J.; Wang, C. Grid integration of intermittent wind genera-tion: A Markovian approach. IEEE Trans. Smart Grid 2013, 5, 732–741. [Google Scholar] [CrossRef]
- Carpinelli, G.; Mottola, F.; Proto, D. Optimal scheduling of a microgrid with demand response resources. IET Gener. Transm. Distrib. 2014, 8, 1891–1899. [Google Scholar] [CrossRef]
- Vieira, F.M.; Moura, P.S.; de Almeida, A.T. Energy storage system for self-consumption of photovoltaic energy in residential zero energy buildings. Renew. Energy 2017, 103, 308–320. [Google Scholar] [CrossRef]
- Xia, P.; Deng, C.; Chen, Y.; Yao, W. MILP Based Robust Short-Term Scheduling for Wind–Thermal–Hydro Power System with Pumped Hydro Energy Storage. IEEE Access 2019, 7, 30261–30275. [Google Scholar] [CrossRef]
- Ciez, R.E.; Whitacre, J. Comparative techno-economic analysis of hybrid micro-grid systems utilizing different battery types. Energy Convers. Manag. 2016, 112, 435–444. [Google Scholar] [CrossRef]
- Sarma, S.S.; Madhusudhan, V.; Ganesh, V. Evaluation and enhancement of reliability of electrical distribution system in the presence of dispersed generation. In Proceedings of the 2016 International Conference on Signal Processing, Communication, Power and Embedded System (SCOPES), Paralakhemundi, India, 3–5 October 2016; pp. 357–362. [Google Scholar]
- Singh, S.S.; Fernandez, E. Method for evaluating battery size based on loss of load probability concept for a remote PV system. In Proceedings of the 2014 6th IEEE Power India International Conference (PIICON), Delhi, India, 5–7 December 2014. [Google Scholar]
- Li, Y.; Gao, W.; Ruan, Y.; Ushifusa, Y. Grid Load Shifting and Performance Assessments of Residential Efficient Energy Technologies, a Case Stduy in Japan. Sustainability 2018, 10, 2117. [Google Scholar] [CrossRef]
- Scharam, W.L.; Lampropoulous, I.; van Sark, W.G.H.M. Photovoltaic systems coupled with batteries that are optimally sized for household self-consumption: Assessment of peak shaving potential. Appl. Energy 2018, 223, 63–81. [Google Scholar] [CrossRef]
- Farzin, H.; Fotuhi-Firuzabad, M.; Moeini-Aghtaie, M. A Stochastic Multi-Objective Framework for Optimal Scheduling of Energy Storage Systems in Microgrids. IEEE Trans. Smart Grid 2017, 8, 117–127. [Google Scholar] [CrossRef]
- Wang, J.; Garifi, K.; Baker, K.; Zuo, W.; Zhang, Y.; Huang, S.; Vrabie, D. Optimal Renewable Resource Allocation and Load Scheduling of Resilient Communities. Energies 2020, 13, 5683. [Google Scholar] [CrossRef]
- Gonzales-Zurita, Ó.; Clairand, J.-M.; Peñalvo-López, E.; Escrivá-Escrivá, G. Review on Multi-Objective Control Strategies for Distributed Generation on Inverter-Based Microgrids. Energies 2020, 13, 3483. [Google Scholar] [CrossRef]
- Li, T.; Hu, W.; Xu, X.; Huang, Q.; Chen, G.; Han, X.; Chen, Z. Optimized Operation of Hybrid System Integrated With MHP, PV and PHS Considering Generation/Load Similarity. IEEE Access 2019, 7, 107793–107804. [Google Scholar] [CrossRef]
- Fossati, J.P.; Galarza, A.; Martín-Villate, A.; Fontán, L. A method for optimal sizing energy storage systems for microgrids. Renew. Energy 2015, 77, 539–549. [Google Scholar] [CrossRef]
- Ma, C.; Dong, S.; Lian, J.; Pang, X. Multi-Objective Sizing of Hybrid Energy Storage System for Large-Scale Photovoltaic Power Generation System. Sustainability 2019, 11, 5441. [Google Scholar] [CrossRef]
- Shen, J.-J.; Shen, Q.-Q.; Wang, S.; Lu, J.-Y.; Meng, Q.-X. Generation Scheduling of a Hydrothermal System Considering Multiple Provincial Peak-Shaving Demands. IEEE Access 2019, 7, 46225–46239. [Google Scholar] [CrossRef]
- Cesena, E.A.M.; Good, N.; Syrri, A.L.A.; Mancarella, P. Techno-economic and business case assessment of mul-ti-energy microgrids with co-optimization of energy, reserve and reliability services. Appl. Energy 2018, 210, 896–913. [Google Scholar] [CrossRef]
- Ahadi, A.; Liang, X. A stand-alone hybrid renewable energy system assessment using cost optimization method. In Proceedings of the 2017 IEEE International Conference on Industrial Technology (ICIT), Toronto, ON, Canada, 22–25 March 2017; pp. 376–381. [Google Scholar]
- Ma, T.; Yang, H.; Lu, L.; Peng, J. Optimal design of an autonomous solar–wind-pumped storage power supply system. Appl. Energy 2015, 160, 728–736. [Google Scholar] [CrossRef]
- Venkatesan, C.; Kannadasan, R.; Alsharif, M.; Kim, M.-K.; Nebhen, J. A Novel Multiobjective Hybrid Technique for Siting and Sizing of Distributed Generation and Capacitor Banks in Radial Distribution Systems. Sustainability 2021, 13, 3308. [Google Scholar] [CrossRef]
- Fang, X.; Yang, Q.; Wang, J.; Yan, W. Coordinated dispatch in multiple cooperative autonomous islanded microgrids. Appl. Energy 2016, 162, 40–48. [Google Scholar] [CrossRef]
- Zhao, B.; Zhang, X.; Li, P.; Wang, K.; Xue, M.; Wang, C. Optimal sizing, operating strategy and operational experience of a stand-alone microgrid on Dongfushan Island. Appl. Energy 2014, 113, 1656–1666. [Google Scholar] [CrossRef]
- Shin, J.H.; Lee, J.H.; Realff, M.J. Operation planning and optimal sizing of microgrid considering multi-scale wind uncertain-ty. Appl. Energy 2017, 195, 616–633. [Google Scholar] [CrossRef]
- Li, Z.; Xu, Y. Optimal coordinated energy dispatch of a multi-energy microgrid in grid-connected and islanded modes. Appl. Energy 2018, 210, 974–986. [Google Scholar] [CrossRef]
- Mun, H.; Moon, B.; Park, S.; Yoon, Y. A Study on the Economic Feasibility of Stand-Alone Microgrid for Carbon-Free Island in Korea. Energies 2021, 14, 1913. [Google Scholar] [CrossRef]
- Kerdphol, T.; Fuji, K.; Mitani, Y.; Watanabe, M.; Qudaih, Y. Optimization of a battery energy storage system using particle swarm optimization for stand-alone microgrids. Int. J. Electr. Power Energy Syst. 2016, 81, 32–39. [Google Scholar] [CrossRef]
- Lee, M.; Soto, D.; Modi, V. Cost versus reliability sizing strategy for isolated photovoltaic micro-grids in the developing world. Renew. Energy 2014, 69, 16–24. [Google Scholar] [CrossRef]
- Shah, K.K.; Mundada, A.S.; Pearce, J. Performance of U.S. hybrid distributed energy systems: Solar photovoltaic, battery and combined heat and power. Energy Convers. Manag. 2015, 105, 71–80. [Google Scholar] [CrossRef]
- Abbasi, F.; Hosseini, S.M. Optimal DG allocation and sizing in presence of storage systems considering network configura-tion effects in distribution systems. IET Gener. Transm. Distrib. 2016, 10, 617–624. [Google Scholar] [CrossRef]
- Jaramillo, L.B.; Weidlich, A. Optimal microgrid scheduling with peak load reduction involving an electrolyzer and flexible loads. Appl. Energy 2016, 169, 857–865. [Google Scholar] [CrossRef]
- Choi, Y.-K. A Study on Power Generation Analysis of Floating PV System Considering Environmental Impact. Int. J. Softw. Eng. Appl. 2014, 8, 75–84. [Google Scholar] [CrossRef]
- Aghamohammadi, M.R.; Abdolahinia, H. A new approach for optimal sizing of battery energy storage system for primary frequency control of islanded Microgrid. Int. J. Electr. Power Energy Syst. 2014, 54, 325–333. [Google Scholar] [CrossRef]
- Liu, H.; Krishna, V.; Leung, J.L.; Reindl, T.; Zhao, L. Field experience and performance analysis of floating PV technologies in the tropics. Prog. Photovolt. Res. Appl. 2018, 26, 957–967. [Google Scholar] [CrossRef]
- Mallol-Poyato, R.; Salcedosanz, S.; Jiménez-Fernández, S.; Díaz-Villar, P. Optimal discharge scheduling of energy storage systems in MicroGrids based on hyper-heuristics. Renew. Energy 2015, 83, 13–24. [Google Scholar] [CrossRef]
- The 7th Basic Plan of Long-Term Electricity Supply and Demand; Ministry of Trade, Industry and Energy: Seoul, Korea, 2015; p. 17.










| Customer Sector | Residential Sector | Agricultural Sector | Educational Sector |
|---|---|---|---|
| Number of end-user households | 27,300 | 11,460 | 50 |
| Avg. power demand per household [kWh/month] | 163.67 | 889.77 | 7727.80 |
| Power Source | Facility Capacity | Specifications | |
|---|---|---|---|
| Floating PV system | 40 [MW] | Q cells Q Pro L 300 W | |
| Pumped hydroelectric system (PHS) | 50 [MW] | , : 0.85 | |
| Battery | Case 1 | 85.379 [MWh] | , : 0.96 |
| Case 2 | 85.122 [MWh] | ||
| Customer Sector | Residential Sector | Agricultural Sector | Educational Sector |
|---|---|---|---|
| Number of end-user households | 6483 | 1546 | 1 |
| Customer Sector | Residential Sector | Agricultural Sector | Educational Sector |
|---|---|---|---|
| Number of end-user households | 8400 | 969 | 43 |
| Customer Sector Households (No.) | Residential Sector | Agricultural Sector | Educational Sector |
|---|---|---|---|
| Case 1 | 54 | 9 | 1 |
| Case 2 | 319 | 58 | 7 |
Publisher’s Note: MDPI stays neutral with regard to jurisdictional claims in published maps and institutional affiliations. |
© 2021 by the authors. Licensee MDPI, Basel, Switzerland. This article is an open access article distributed under the terms and conditions of the Creative Commons Attribution (CC BY) license (https://creativecommons.org/licenses/by/4.0/).
Share and Cite
Choi, Y.-J.; Oh, B.-C.; Acquah, M.A.; Kim, D.-M.; Kim, S.-Y. Optimal Operation of a Hybrid Power System as an Island Microgrid in South-Korea. Sustainability 2021, 13, 5022. https://doi.org/10.3390/su13095022
Choi Y-J, Oh B-C, Acquah MA, Kim D-M, Kim S-Y. Optimal Operation of a Hybrid Power System as an Island Microgrid in South-Korea. Sustainability. 2021; 13(9):5022. https://doi.org/10.3390/su13095022
Chicago/Turabian StyleChoi, Yeon-Ju, Byeong-Chan Oh, Moses Amoasi Acquah, Dong-Min Kim, and Sung-Yul Kim. 2021. "Optimal Operation of a Hybrid Power System as an Island Microgrid in South-Korea" Sustainability 13, no. 9: 5022. https://doi.org/10.3390/su13095022
APA StyleChoi, Y.-J., Oh, B.-C., Acquah, M. A., Kim, D.-M., & Kim, S.-Y. (2021). Optimal Operation of a Hybrid Power System as an Island Microgrid in South-Korea. Sustainability, 13(9), 5022. https://doi.org/10.3390/su13095022

